Security in V2I Communications: A Systematic Literature Review
Abstract
1. Introduction
2. Concepts and Definitions
2.1. Security Requirements
- Confidentiality: It guarantees that only authorized nodes can access and reveal sensitive information.
- Integrity: It ensures that the information sent by the sender is the same as that received by the receiver.
- Authentication: It guarantees that the node that wants to access or use network resources is who it claims to be.
- Availability: It ensures that the access to network resources for authorized nodes is continuous and without interruptions.
- Non-repudiation: It guarantees that neither the receiver nor the sender can deny having processed certain information.
2.2. Attacks
- MitM: It occurs when an adversary secretly enters the communication of two devices to make them believe that they are communicating directly and thus exchange its public key between the devices.
- Replay: It occurs when an adversary listens to the communication, intercepts it, and later fraudulently resend the obtained messages.
- Modification/Tampering: It occurs when an adversary alters the message transmitted between two nodes fraudulently.
- DoS: It occurs when an adversary floods the communication system with no genuine requests getting the service down.
- Repudiation: It occurs when a system or application does not track nor log the user’s actions properly, permitting manipulation or forging new actions.
- Session Key Disclosure: It occurs when an adversary can obtain values from memory devices (OBU or TPD) and messages from insecure communication channels. Thus, the adversary can calculate the session key using the values and messages.
- Impersonation: It occurs when an adversary can take someone’s identity to gain advantages or cause damage to other nodes.
- Sybil: It occurs when an adversary forges node identities to obtain privileges and thus causes chaos in normal conditions.
- Forgery: It occurs when an adversary forges a valid certificate and signs a message successfully.
- Bogus: It occurs when an adversary generates a fake node in a network and informs it about false traffic conditions in a particular location.
- Eavesdropping: It occurs when an adversary listens to the communication channel extracting information that can be useful for node tracking activity.
- Plaintext: It occurs when an adversary, who has access to the ciphertext and its plaintext, tries to guess the secret key or develops an algorithm for decrypting messages.
- Key Leakage: It occurs when an adversary, who has access to the signer, can learn some sensitive information (e.g., computation-time, memory contents, and others).
- Chosen Message: It occurs when an adversary, who can obtain the ciphertext of plaintext messages from the signer, tries to reveal the secret encryption key.
- Ciphertext: It occurs when an adversary, who has access to a set of ciphertexts, tries to guess the plaintexts or even the key.
- Beacon Transmission Denial: It occurs when an adversary suspends itself its beacon transmission for an indefinite time to avoid detection.
2.3. Evaluation Metrics
- Computational Cost: It refers to the time required to apply certain operations to a message before sending it over the network.
- Communication Overhead: It refers to the length of information transmitted by a successful message transference.
- Transmission Delay: It refers to the time a packet takes to get to the destination from the source.
- Propagation Delay: It refers to the distance between the sender and receiver divided by the light speed.
- Packet Delivery Ratio: It refers to the ratio of packets successfully delivered to their destinations.
- Packet Loss Ratio: It refers to the ratio between the number of lost packets and the total number of sent packets.
- Accuracy: It refers to the general ratio of vehicles correctly detected.
- Trust Value: It refers to the general cooperativeness of a user.
- Data Receiving Rate: It refers to the rate of data successfully received.
- Storage Cost: It refers to the memory size required to store the parameters in the different devices.
- Roaming Latency: It refers to the time required to transfer the node control between gateways.
- Cyphertext Length: It refers to the length of messages after performing encryption operations.
- Energy Consumption: It refers to the energy consumed during the routing process.
- Throughput: It refers to the rate of messages successfully transmitted in one second over a communication channel.
- Attack Detection Ratio: It refers to the ratio between the number of attacks detected and the total number of attacks.
- Average Delay: It refers to the expected time a beacon message of a node remains in a queue before being sent to the infrastructure.
- False Accept Ratio: It refers to the ratio between the correct number of planned trajectories and the total number of trajectories of a node.
2.4. Methods
- Elliptic Curve Cryptography (ECC): It is a public key encryption technique that generates cryptographic keys using the elliptic curve theory.
- Public Key Cryptography (PKC): It is a scheme that performs encryption and decryption using public and private keys. The public key is published, and the private one is kept secret. It is known as asymmetric key cryptography.
- Symmetric Key Cryptography (SKC): It is a cryptography scheme that uses the same key for encryption and decryption.
- Public Key Infrastructure (PKI): It is a scheme in which the public key is associated with a certificate provided by a certificate authority instead of choosing one generated randomly.
- Identity-Based Public Key Cryptography (IBPKC): It is a scheme that uses a representation of identity as the public key to avoid using public ones associated with a certificate. Instead of a certificate authority, there is a key generation center to generate the private keys based on the public ones.
- Certificateless-Based Cryptography (CBC): It is a scheme that distributes the private keys of the key generation center into several entities. In this scheme, the user and the key generation center calculate the private key, but only the user can obtain the result.
3. Materials and Methods
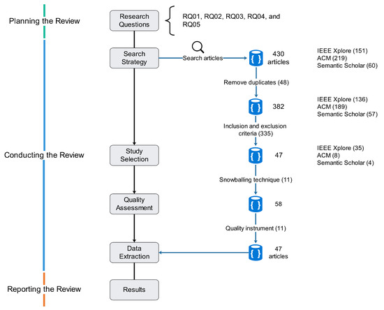
3.1. Planning the Review
- RQ01. What are the principal vulnerabilities in V2I communications?
- RQ02. What are the methods or tools to mitigate those vulnerabilities?
- RQ03: What evaluation metrics are available to measure the effectiveness of those methods or tools?
- RQ04: What methods, technologies, or tools provide the best results based on those evaluation metrics?
- RQ05: What are the principal challenges for mitigating vulnerabilities in VANETs?
3.2. Conducting the Review
3.2.1. Search Strategy
3.2.2. Study Selection
- Inclusion Criteria
- –
- IC01. Studies that are peer-reviewed research papers.
- –
- IC02. Studies published in the last five years.
- –
- IC03. Studies published in journals and conferences.
- Exclusion Criteria
- –
- EC01. Studies that are literature reviews, chapters in books, analysis papers, comparative papers, position papers, theses, technical reports, workshop reports, or lecture notes.
- –
- EC02. Studies published in preprint platforms.
- –
- EC03. The full text of the study is not available.
3.2.3. Quality Assessment
- AQ01. Is the study targeted at V2I communications?
3.2.4. Data Extraction
3.3. Reporting the Review
4. Results
4.1. Data Collections Forms
4.2. Review of Reviews
5. Discussion
6. Conclusions and Future Work
Author Contributions
Funding
Institutional Review Board Statement
Informed Consent Statement
Data Availability Statement
Acknowledgments
Conflicts of Interest
Appendix A
| Title | Score |
|---|---|
| A Blockchain-Assisted Seamless Handover Authentication for V2I Communication in 5G Wireless Networks | 1 |
| A blockchain-based certificateless public key signature scheme for vehicle-to-infrastructure communication in VANETs | 1 |
| A lightweight Privacy-Preserving V2I Mutual Authentication Scheme using Cuckoo Filter in VANETs | 1 |
| A low computation message delivery and authentication VANET protocol | 1 |
| A privacy-preservation framework based on biometrics blockchain (BBC) to prevent attacks in VANET | 1 |
| A Secure Blockchain-Based Group Mobility Management Scheme in VANETs | 1 |
| A Security Model for Intelligent Vehicles and Smart Traffic Infrastructure | 0 |
| A Strong Secure V2I Authentication Scheme from PKI and Accumulator | 1 |
| A Traceable Blockchain-Based Access Authentication System With Privacy Preservation in VANETs | 1 |
| A Traceable Concurrent Data Anonymous Transmission Scheme for Heterogeneous VANETs | 1 |
| A trust infrastructure based authentication method for clustered vehicular ad hoc networks | 1 |
| An Efficient and Anonymous Authentication Key Agreement Protocol for Smart Transportation System | 1 |
| An efficient V2I authentication scheme for VANETs | 1 |
| An Improved Secure and Efficient Certificateless Conditional Privacy-Preserving Authentication Scheme in VANETs | 1 |
| B-TSCA: Blockchain Assisted Trustworthiness Scalable Computation for V2I Authentication in VANETs | 1 |
| Certificateless and Lightweight Authentication Scheme for Vehicular Communication Networks | 1 |
| CIAS: A comprehensive identity authentication scheme for providing security in VANET | 1 |
| Continuous authentication for VANET | 1 |
| Cybersecurity Attacks in Vehicle-to-Infrastructure Applications and Their Prevention | 1 |
| Decentralized and Scalable Privacy-Preserving Authentication Scheme in VANETs | 1 |
| Design of Blockchain-Based Lightweight V2I Handover Authentication Protocol for VANET | 1 |
| Detection of Beacon Transmission Denial Attack in ITS Using Temporal Auto-Correlation and Random Inspections | 1 |
| Dynamic Defense Strategy Against DoS Attacks Over Vehicular Ad Hoc Networks Based on Port Hopping | 1 |
| ECCHSC: Computationally and Bandwidth Efficient ECC-Based Hybrid Signcryption Protocol for Secure Heterogeneous Vehicle-to-Infrastructure Communications | 1 |
| eCLAS: An Efficient Pairing-Free Certificateless Aggregate Signature for Secure VANET Communication | 1 |
| Enhancing Beaconing Efficiency via Grouping for Vehicular Communications | 1 |
| Formal Validation of a Security Mechanism against the RSU Compromise Attack | 0 |
| Get in Line: Ongoing Co-presence Verification of a Vehicle Formation Based on Driving Trajectories | 1 |
| HDMA: Hybrid D2D Message Authentication Scheme for 5G-Enabled VANETs | 1 |
| IFAL: Issue First Activate Later Certificates for V2X | 0 |
| Improved Dual Authentication and Key Management Techniques in Vehicular Ad Hoc Networks | 1 |
| LCPPA: Lattice-based conditional privacy preserving authentication in vehicular communication | 1 |
| Low-Latency Secure Roaming in V2I Networks | 1 |
| LSWBVM: A lightweight security without using batch verification method scheme for a vehicle ad hoc network | 1 |
| LVAP: Lightweight V2I authentication protocol using group communication in VANETs | 1 |
| Machine learning approach for detecting location spoofing in VANET | 0 |
| MComIoV: Secure and Energy-Efficient Message Communication Protocols for Internet of Vehicles | 1 |
| Persistent Traffic Measurement Through Vehicle-to-Infrastructure Communications | 0 |
| Physical Layer Key Generation: Securing Wireless Communication in Automotive Cyber-Physical Systems | 0 |
| PLVA: privacy-preserving and lightweight V2I authentication protocol | 1 |
| Practical V2I Secure Communication Schemes for Heterogeneous VANETs | 1 |
| Privacy-preserving authentication scheme with full aggregation in VANET | 1 |
| Privacy-preserving vehicular rogue node detection scheme for fog computing | 1 |
| Proven secure tree-based authenticated key agreement for securing V2V and V2I communications in VANETs | 1 |
| Pseudo-identity Based Secure Communication Scheme for Vehicular Ad-hoc Networks | 1 |
| Reputation Based Traffic Event Validation and Vehicle Authentication using Blockchain Technology | 1 |
| Roadside Unit Allocation for Fog-Based Information Sharing in Vehicular Networks | 0 |
| SecProtobuf: Implicit Message Integrity Provision in Heterogeneous Vehicular Systems | 0 |
| Secure Communication Protocol for Smart Transportation Based on Vehicular Cloud | 1 |
| Secure Data Streaming to Untrusted Road Side Units in Intelligent Transportation System | 1 |
| Secure V2V and V2I Communication in Intelligent Transportation using Cloudlets | 1 |
| Securing V2X Communications for the Future: Can PKI Systems Offer the Answer? | 0 |
| Smart Certificate Revocation List Exchange in VANET | 0 |
| Strong privacy preserving authentication scheme for unmanned cars | 1 |
| Token-based lightweight authentication scheme for vehicle to infrastructure communications | 1 |
| Track me if you can? Query based dual location privacy in VANETs for V2V and V2I | 1 |
| Trust-Based Distributed Authentication Method for Collision Attack Avoidance in VANETs | 0 |
| Verification Based Authentication Scheme for Bogus Attacks in VANETs for Secure Communication | 1 |
| ID | Authors | Title | Year | Type |
|---|---|---|---|---|
| PS01 | Yu et al. [48] | A Blockchain-Assisted Seamless Handover Authentication for V2I Communication in 5G Wireless Networks | 2021 | Conference |
| PS02 | Ali et al. [49] | A blockchain-based certificateless public key signature scheme for vehicle-to-infrastructure communication in VANETs | 2019 | Journal |
| PS03 | Moni et al. [50] | A lightweight Privacy-Preserving V2I Mutual Authentication Scheme using Cuckoo Filter in VANETs | 2022 | Conference |
| PS04 | Ahmed et al. [51] | A low computation message delivery and authentication VANET protocol | 2017 | Conference |
| PS05 | Alharthi et al. [52] | A privacy-preservation framework based on biometrics blockchain (BBC) to prevent attacks in VANET | 2021 | Journal |
| PS06 | Lai et al. [53] | A Secure Blockchain-Based Group Mobility Management Scheme in VANETs | 2019 | Conference |
| PS07 | Heng et al. [54] | A Strong Secure V2I Authentication Scheme from PKI and Accumulator | 2022 | Conference |
| PS08 | Zheng et al. [55] | A Traceable Blockchain-Based Access Authentication System With Privacy Preservation in VANETs | 2019 | Journal |
| PS09 | Liu et al. [56] | A Traceable Concurrent Data Anonymous Transmission Scheme for Heterogeneous VANETs | 2018 | Conference |
| PS10 | Mirsadeghi et al. [57] | A trust infrastructure based authentication method for clustered vehicular ad hoc networks | 2021 | Journal |
| PS11 | Jagriti et al. [58] | An Efficient and Anonymous Authentication Key Agreement Protocol for Smart Transportation System | 2021 | Conference |
| PS12 | Zhou et al. [59] | An efficient V2I authentication scheme for VANETs | 2018 | Journal |
| PS13 | Wang et al. [60] | An Improved Secure and Efficient Certificateless Conditional Privacy-Preserving Authentication Scheme in VANETs | 2020 | Conference |
| PS14 | Wang et al. [61] | B-TSCA: Blockchain Assisted Trustworthiness Scalable Computation for V2I Authentication in VANETs | 2020 | Journal |
| PS15 | Hathal et al. [62] | Certificateless and Lightweight Authentication Scheme for Vehicular Communication Networks | 2020 | Journal |
| PS16 | Malik et al. [63] | CIAS: A comprehensive identity authentication scheme for providing security in VANET | 2018 | Journal |
| PS17 | Palaniswamy et al. [64] | Continuous authentication for VANET | 2020 | Journal |
| PS18 | Islam et al. [65] | Cybersecurity Attacks in Vehicle-to-Infrastructure Applications and Their Prevention | 2018 | Journal |
| PS19 | Tangade et al. [66] | Decentralized and Scalable Privacy-Preserving Authentication Scheme in VANETs | 2018 | Journal |
| PS20 | Son et al. [67] | Design of Blockchain-Based Lightweight V2I Handover Authentication Protocol for VANET | 2022 | Journal |
| PS21 | Sultana et al. [68] | Detection of Beacon Transmission Denial Attack in ITS Using Temporal Auto-Correlation and Random Inspections | 2019 | Conference |
| PS22 | Jie et al. [69] | Dynamic Defense Strategy Against DoS Attacks Over Vehicular Ad Hoc Networks Based on Port Hopping | 2018 | Journal |
| PS23 | Ali et al. [70] | ECCHSC: Computationally and Bandwidth Efficient ECC-Based Hybrid Signcryption Protocol for Secure Heterogeneous Vehicle-to-Infrastructure Communications | 2021 | Journal |
| PS24 | Han et al. [71] | eCLAS: An Efficient Pairing-Free Certificateless Aggregate Signature for Secure VANET Communication | 2021 | Journal |
| PS25 | Feng et al. [72] | Enhancing Beaconing Efficiency via Grouping for Vehicular Communications | 2019 | Conference |
| PS26 | Vaas et al. [73] | Get in Line: Ongoing Co-presence Verification of a Vehicle Formation Based on Driving Trajectories | 2018 | Conference |
| PS27 | Wang et al. [74] | HDMA: Hybrid D2D Message Authentication Scheme for 5G-Enabled VANETs | 2020 | Journal |
| PS28 | Rekik et al. [75] | Improved Dual Authentication and Key Management Techniques in Vehicular Ad Hoc Networks | 2017 | Conference |
| PS29 | Dharminder et al. [76] | LCPPA: Lattice-based conditional privacy preserving authentication in vehicular communication | 2021 | Journal |
| PS30 | Richa et al. [77] | Low-Latency Secure Roaming in V2I Networks | 2018 | Conference |
| PS31 | Al-Shareeda et al. [78] | LSWBVM: A lightweight security without using batch verification method scheme for a vehicle ad hoc network | 2020 | Journal |
| PS32 | Liu et al. [79] | LVAP: Lightweight V2I authentication protocol using group communication in VANETs | 2017 | Journal |
| PS33 | Limbasiya et al. [80] | MComIoV: Secure and Energy-Efficient Message Communication Protocols for Internet of Vehicles | 2021 | Journal |
| PS34 | Lv et al. [81] | PLVA: privacy-preserving and lightweight V2I authentication protocol | 2021 | Journal |
| PS35 | Zhou et al. [2] | Practical V2I Secure Communication Schemes for Heterogeneous VANETs | 2019 | Journal |
| PS36 | Zhong et al. [82] | Privacy-preserving authentication scheme with full aggregation in VANET | 2019 | Journal |
| PS37 | Al-Otaibi et al. [83] | Privacy-preserving vehicular rogue node detection scheme for fog computing | 2019 | Journal |
| PS38 | Wei et al. [84] | Proven secure tree-based authenticated key agreement for securing V2V and V2I communications in VANETs | 2021 | Journal |
| PS39 | Singh et al. [85] | Pseudo-identity Based Secure Communication Scheme for Vehicular Ad-hoc Networks | 2019 | Conference |
| PS40 | Al-Ali et al. [86] | Reputation Based Traffic Event Validation and Vehicle Authentication using Blockchain Technology | 2020 | Conference |
| PS41 | Limbasiya et al. [87] | Secure Communication Protocol for Smart Transportation Based on Vehicular Cloud | 2019 | Conference |
| PS42 | Jolfaei et al. [88] | Secure Data Streaming to Untrusted Road Side Units in Intelligent Transportation System | 2019 | Conference |
| PS43 | Gupta et al. [89] | Secure V2V and V2I Communication in Intelligent Transportation using Cloudlets | 2020 | Conference |
| PS44 | Jeon et al. [90] | Strong privacy preserving authentication scheme for unmanned cars | 2018 | Conference |
| PS45 | Hathal et al. [91] | Token-based lightweight authentication scheme for vehicle to infrastructure communications | 2019 | Conference |
| PS46 | Arif et al. [92] | Track me if you can? Query based dual location privacy in VANETs for V2V and V2I | 2018 | Journal |
| PS47 | Celes et al. [93] | Verification Based Authentication Scheme for Bogus Attacks in VANETs for Secure Communication | 2018 | Conference |
References
- Placek, M. Connected Cars Worldwide-Statistics & Facts. Available online: https://www.statista.com/topics/1918/connected-cars/ (accessed on 30 October 2022).
- Zhou, F.; Li, Y.; Ding, Y. Practical V2I Secure Communication Schemes for Heterogeneous VANETs. Appl. Sci. 2019, 9, 3131. [Google Scholar] [CrossRef]
- Park, Y.; Sur, C.; Rhee, K.H. Pseudonymous authentication for secure V2I services in cloud-based vehicular networks. J. Ambient. Intell. Humaniz. Comput. 2016, 7, 661–671. [Google Scholar] [CrossRef]
- Abassi, R. VANET security and forensics: Challenges and opportunities. Wiley Interdiscip. Rev. Forensic Sci. 2019, 1, e1324. [Google Scholar] [CrossRef]
- Kitchenham, B. Procedures for performing systematic reviews. Keele Univ. Tech. Rep. TR/SE-0401 2004, 33, 1–26. [Google Scholar]
- Kitchenham, B.; Brereton, O.P.; Budgen, D.; Turner, M.; Bailey, J.; Linkman, S. Systematic literature reviews in software engineering—A systematic literature review. Inf. Softw. Technol. 2009, 51, 7–15. [Google Scholar] [CrossRef]
- Legion of the Bouncy Castle. The Legion of the Bouncy Castle. Available online: https://www.bouncycastle.org/ (accessed on 22 September 2022).
- CISPA Helmholtz Center for Information Security. The Scyther Tool. Available online: https://github.com/cascremers/scyther (accessed on 22 September 2022).
- MIRACL UK Ltd. MIRACL. Available online: https://github.com/miracl/MIRACL (accessed on 22 September 2022).
- Crypto++ Community. Crypto++. Available online: https://www.cryptopp.com (accessed on 22 September 2022).
- NSNAM. NS-2. Available online: http://nsnam.sourceforge.net/wiki/index.php/Main_Page (accessed on 22 September 2022).
- OMNeT. OMNeT++. Available online: https://omnetpp.org (accessed on 22 September 2022).
- Eclipse Foundation. SUMO. Available online: https://www.eclipse.org/sumo/ (accessed on 22 September 2022).
- Google. GO. Available online: https://go.dev (accessed on 22 September 2022).
- Angelo De Caro and Vincenzo Iovino. The Java Pairing Based Cryptography Library (JPBC). Available online: http://gas.dia.unisa.it/projects/jpbc (accessed on 22 September 2022).
- MathWorks. MATLAB. Available online: https://www.mathworks.com/products/matlab.html (accessed on 22 September 2022).
- TEPLA Project. TEPLA. Available online: https://github.com/TEPLA/tepla-library (accessed on 22 September 2022).
- Free Software Foundation. GMP. Available online: https://gmplib.org/ (accessed on 22 September 2022).
- Ben Lynn. PBC Library. Available online: https://crypto.stanford.edu/pbc/ (accessed on 22 September 2022).
- NSNAM. NS-3 Network Simulator. Available online: https://www.nsnam.org (accessed on 22 September 2022).
- Basin, D.; Cremers, C.; Dreier, J.; Meier, S.; Sasse, R.; Schmidt, B. Tamarin Prover. Available online: https://tamarin-prover.github.io (accessed on 22 September 2022).
- Python SOftware Foundation. pycrypto. Available online: https://pypi.org/project/pycrypto/ (accessed on 22 September 2022).
- U.S. Department of Transportation. Stop Sign Gap Assist (SSGA). Available online: https://local.iteris.com/cvria/html/applications/app70.html (accessed on 22 September 2022).
- Karnadi, F.; Mo, Z.; Lan, K.C. MOVE: A MObility model generator for VEhicular network. In Proceedings of the International Conference on Mobile Computing and Networking (MobiCom05), Cologne, Germany, 28 August–2 September 2005; p. 5. [Google Scholar]
- Armando, A.; Basin, D.; Boichut, Y.; Chevalier, Y.; Compagna, L.; Cuéllar, J.; Drielsma, P.H.; Héam, P.C.; Kouchnarenko, O.; Mantovani, J.; et al. The AVISPA Tool for the Automated Validation of Internet Security Protocols and Applications. In Proceedings of the International Conference on Computer Aided Verification (CAV), Edinburgh, Scotland, 6–10 July 2005; pp. 281–285. [Google Scholar]
- OpenStreetMap Foundation. OpenStreetMap. Available online: https://www.openstreetmap.org (accessed on 22 September 2022).
- OpenSSL Project. OpenSSL. Available online: https://www.openssl.org (accessed on 22 September 2022).
- Marchetto, A.; Pantazopoulos, P.; Varádi, A.; Capato, S.; Amditis, A. CVS: Design, Implementation, Validation and Implications of a Real-world V2I Prototype Testbed. In Proceedings of the IEEE Conference on Vehicular Technology (VTC), Virtual, 25–28 May 2020; pp. 1–5. [Google Scholar]
- Christoph Sommer. Veins. Available online: https://veins.car2x.org (accessed on 22 September 2022).
- Socket.IO. Socket.IO. Available online: https://socket.io/ (accessed on 22 September 2022).
- The OpenJS Foundation. Node.js. Available online: https://nodejs.org (accessed on 22 September 2022).
- Google. Google Maps. Available online: https://www.google.com/maps (accessed on 22 September 2022).
- Bruno Blanchet and Vincent Cheval. ProVerif: Cryptographic Protocol Verifier in the Formal Model. Available online: https://bblanche.gitlabpages.inria.fr/proverif/ (accessed on 22 September 2022).
- Amazon. AWS IoT. Available online: https://aws.amazon.com/iot/ (accessed on 22 September 2022).
- Amazon. AWS IoT Greengrass. Available online: https://aws.amazon.com/greengrass/ (accessed on 22 September 2022).
- AWS. AWS SDK for Python (Boto3). Available online: https://aws.amazon.com/sdk-for-python/ (accessed on 22 September 2022).
- Islam, A.; Ranjan, S.; Rawat, A.P.; Maity, S. A Comprehensive Survey on Attacks and Security Protocols for VANETs. Innov. Comput. Sci. Eng. 2021, 583–595. [Google Scholar]
- Hamdi, M.M.; Audah, L.; Abood, M.S.; Rashid, S.A.; Mustafa, A.S.; Mahdi, H.; Al-Hiti, A.S. A review on various security attacks in vehicular ad hoc networks. Bull. Electr. Eng. Informatics 2021, 10, 2627–2635. [Google Scholar] [CrossRef]
- Sheikh, M.S.; Liang, J.; Wang, W. A Survey of Security Services, Attacks, and Applications for Vehicular Ad Hoc Networks (VANETs). Sensors 2019, 19, 3589. [Google Scholar] [CrossRef]
- Singh, K.; Sharma, S. Advanced security attacks on vehicular ad hoc network (VANET). Int. J. Innov. Technol. Explor. Eng. (IJITEE) 2019, 9, 3057–3064. [Google Scholar] [CrossRef]
- Azam, F.; Kumar, S.; Yadav, K.; Priyadarshi, N.; Padmanaban, S. An Outline of the Security Challenges in VANET. In Proceedings of the IEEE UP Section Conference on Electrical Computer and Electronics (UPCON), Prayagraj, India, 27–29 November 2020; pp. 1–6. [Google Scholar]
- Kohli, P.; Painuly, S.; Matta, P.; Sharma, S. Future Trends of Security and Privacy in Next Generation VANET. In Proceedings of the International Conference on Intelligent Sustainable Systems (ICISS), Thoothukudi, India, 3–5 December 2020; pp. 1372–1375. [Google Scholar]
- Mitsakis, E.; Anapali, I.S. Recent Developments on Security and Privacy of V2V & V2I Communications: A Literature Review. Period. Polytech. Transp. Eng. 2020, 48, 377–383. [Google Scholar]
- Mihai, S.; Dokuz, N.; Ali, M.S.; Shah, P.; Trestian, R. Security Aspects of Communications in VANETs. In Proceedings of the International Conference on Communications (COMM), Bucharest, Romania, 18–20 June 2020; pp. 277–282. [Google Scholar]
- Goyal, A.K.; Tripathi, A.K.; Agarwal, G. Security Attacks, Requirements and Authentication Schemes in VANET. In Proceedings of the International Conference on Issues and Challenges in Intelligent Computing Techniques (ICICT), Ghaziabad, India, 27–28 September 2019; Volume 1, pp. 1–5. [Google Scholar]
- Pradhan, N.R.; Singh, A.P.; Verma, S.; Wozniak, M.; Shafi, J.; Ijaz, M.F. A blockchain based lightweight peer-to-peer energy trading framework for secured high throughput micro-transactions. Sci. Rep. 2022, 12, 1–15. [Google Scholar] [CrossRef] [PubMed]
- Wadhwa, S.; Rani, S.; Verma, S.; Shafi, J.; Wozniak, M. Energy Efficient Consensus Approach of Blockchain for IoT Networks with Edge Computing. Sensors 2022, 22, 3733. [Google Scholar] [CrossRef] [PubMed]
- Yu, F.; Ma, M.; Li, X. A Blockchain-Assisted Seamless Handover Authentication for V2I Communication in 5G Wireless Networks. In Proceedings of the IEEE International Conference on Communications (ICC), Montreal, QC, Canada, 14–23 June 2021; pp. 1–6. [Google Scholar]
- Ali, I.; Gervais, M.; Ahene, E.; Li, F. A blockchain-based certificateless public key signature scheme for vehicle-to-infrastructure communication in VANETs. J. Syst. Archit. 2019, 99, 101636. [Google Scholar] [CrossRef]
- Moni, S.S.; Manivannan, D. A lightweight Privacy-Preserving V2I Mutual Authentication Scheme using Cuckoo Filter in VANETs. In Proceedings of the Consumer Communications & Networking Conference (CCNC), Las Vegas, NV, USA, 8–11 January 2022; pp. 815–820. [Google Scholar]
- Ahmed, I.Z.; Mohamed, T.M.; Sadek, R.A. A low computation message delivery and authentication VANET protocol. In Proceedings of the International Conference on Computer Engineering and Systems (ICCES), Cairo, Egypt, 19–20 December 2017; pp. 204–211. [Google Scholar]
- Alharthi, A.; Ni, Q.; Jiang, R. privacy-preservation framework based on biometrics blockchain (BBC) to prevent attacks in VANET. IEEE Access 2021, 9, 87299–87309. [Google Scholar] [CrossRef]
- Lai, C.; Ding, Y. A Secure Blockchain-Based Group Mobility Management Scheme in VANETs. In Proceedings of the IEEE International Conference on Communications in China (ICCC), Changchun, China, 11–13 August 2019; pp. 340–345. [Google Scholar]
- Heng, X.; Qin, S.; Xiao, Y.; Wang, J.; Tao, Y.; Zhang, R. A Strong Secure V2I Authentication Scheme from PKI and Accumulator. In Proceedings of the International Conference on Consumer Electronics and Computer Engineering (ICCECE), Guangzhou, China, 14–16 January 2022; pp. 98–103. [Google Scholar]
- Zheng, D.; Jing, C.; Guo, R.; Gao, S.; Wang, L. A Traceable Blockchain-Based Access Authentication System With Privacy Preservation in VANETs. IEEE Access 2019, 7, 117716–117726. [Google Scholar] [CrossRef]
- Liu, J.; Hu, Q.; Li, C.; Sun, R.; Du, X.; Guizani, M. A Traceable Concurrent Data Anonymous Transmission Scheme for Heterogeneous VANETs. In Proceedings of the IEEE Conference and Exhibition on Global Telecommunications (GLOBECOM), Abu Dhabi, United Arab Emirates, 9–13 December 2018; pp. 1–6. [Google Scholar]
- Mirsadeghi, F.; Rafsanjani, M.K.; Gupta, B.B. A trust infrastructure based authentication method for clustered vehicular ad hoc networks. Peer-to-Peer Netw. Appl. 2021, 14, 2537–2553. [Google Scholar] [CrossRef]
- Jagriti, J.; Lobiyal, D. An Efficient and Anonymous Authentication Key Agreement Protocol for Smart Transportation System. In Proceedings of the International Conference on Computational Performance Evaluation (ComPE), Shillong, India, 1–3 December 2021; pp. 190–194. [Google Scholar]
- Zhou, Y.; Liu, S.; Xiao, M.; Deng, S.; Wang, X. An Efficient V2I Authentication Scheme for VANETs. Mob. Inf. Syst. 2018, 2018, 4070283. [Google Scholar] [CrossRef]
- Wang, X.; Jia, W.; Qin, H. An improved secure and efficient certificateless conditional privacy-preserving authentication scheme in VANETs. In Proceedings of the International Conference on Cyberspace Innovation of Advanced Technologies, Guangzhou, China, 4–6 December 2020; pp. 496–503. [Google Scholar]
- Wang, C.; Shen, J.; Lai, J.F.; Liu, J. B-TSCA: Blockchain Assisted Trustworthiness Scalable Computation for V2I Authentication in VANETs. IEEE Trans. Emerg. Top. Comput. 2020, 9, 1386–1396. [Google Scholar] [CrossRef]
- Hathal, W.; Cruickshank, H.; Sun, Z.; Maple, C. Certificateless and Lightweight Authentication Scheme for Vehicular Communication Networks. IEEE Trans. Veh. Technol. 2020, 69, 16110–16125. [Google Scholar] [CrossRef]
- Malik, A.; Pandey, B. CIAS: A comprehensive identity authentication scheme for providing security in VANET. Int. J. Inf. Secur. Priv. (IJISP) 2018, 12, 29–41. [Google Scholar] [CrossRef]
- Palaniswamy, B.; Camtepe, S.; Foo, E.; Simpson, L.; Baee, M.A.R.; Pieprzyk, J. Continuous authentication for VANET. Veh. Commun. 2020, 25, 100255. [Google Scholar] [CrossRef]
- Islam, M.; Chowdhury, M.; Li, H.; Hu, H. Cybersecurity Attacks in Vehicle-to-Infrastructure Applications and Their Prevention. Transp. Res. Rec. 2018, 2672, 66–78. [Google Scholar] [CrossRef]
- Tangade, S.; Manvi, S.S.; Lorenz, P. Decentralized and Scalable Privacy-Preserving Authentication Scheme in VANETs. IEEE Trans. Veh. Technol. 2018, 67, 8647–8655. [Google Scholar] [CrossRef]
- Son, S.; Lee, J.; Park, Y.; Park, Y.; Das, A.K. Design of Blockchain-Based Lightweight V2I Handover Authentication Protocol for VANET. IEEE Trans. Netw. Sci. Eng. 2022. [Google Scholar] [CrossRef]
- Sultana, S.; Altaf, F.; Aditia, M.K.; Burra, M.S.; Maurya, C.; Maity, S. Detection of beacon transmission denial attack in ITS using temporal auto-correlation and random inspections. In Proceedings of the ICDCN ’19: International Conference on Distributed Computing and Networking, Bangalore, India, 4–7 January 2019; pp. 317–326. [Google Scholar]
- Jie, Y.; Li, M.; Guo, C.; Chen, L. Dynamic Defense Strategy Against DoS Attacks Over Vehicular Ad Hoc Networks Based on Port Hopping. IEEE Access 2018, 6, 51374–51383. [Google Scholar] [CrossRef]
- Ali, I.; Chen, Y.; Pan, C.; Zhou, A. ECCHSC: Computationally and Bandwidth Efficient ECC-Based Hybrid Signcryption Protocol for Secure Heterogeneous Vehicle-to-Infrastructure Communications. IEEE Internet Things J. 2021, 9, 4435–4450. [Google Scholar] [CrossRef]
- Han, Y.; Song, W.; Zhou, Z.; Wang, H.; Yuan, B. eCLAS: An Efficient Pairing-Free Certificateless Aggregate Signature for Secure VANET Communication. IEEE Syst. J. 2021, 16, 1637–1648. [Google Scholar] [CrossRef]
- Feng, Y.; Al-Shareeda, S.; Koksal, C.E.; Özgüner, F. Enhancing Beaconing Efficiency via Grouping for Vehicular Communications. In Proceedings of the IEEE Middle East and North Africa Communications Conference (MENACOMM), Manama, Bahrain, 19–21 November 2019; pp. 1–6. [Google Scholar]
- Vaas, C.; Juuti, M.; Asokan, N.; Martinovic, I. Get in Line: Ongoing Co-presence Verification of a Vehicle Formation Based on Driving Trajectories. In Proceedings of the IEEE European Symposium on Security and Privacy (EuroS & P), London UK, 24–26 April 2018; pp. 199–213. [Google Scholar]
- Wang, P.; Chen, C.M.; Kumari, S.; Shojafar, M.; Tafazolli, R.; Liu, Y.N. HDMA: Hybrid D2D Message Authentication Scheme for 5G-Enabled VANETs. IEEE Trans. Intell. Transp. Syst. 2020, 22, 5071–5080. [Google Scholar] [CrossRef]
- Rekik, M.; Meddeb-Makhlouf, A.; Zarai, F.; Obaidat, M.S. Improved Dual Authentication and Key Management Techniques in Vehicular Ad Hoc Networks. In Proceedings of the ACS/IEEE International Conference on Computer Systems and Applications (AICCSA), Hammamet, Tunisia, 30 October–3 November 2017; pp. 1133–1140. [Google Scholar]
- Dharminder, D.; Mishra, D. LCPPA: Lattice-based conditional privacy preserving authentication in vehicular communication. Trans. Emerg. Telecommun. Technol. 2020, 31, e3810. [Google Scholar] [CrossRef]
- Richa, C.H.; Fröhlich, A.A. Low-Latency Secure Roaming in V2I Networks. In Proceedings of the Brazilian Symposium on Computing System Engineering (SBESC), Salvador, Brazil, 6–9 November 2018; pp. 31–37. [Google Scholar]
- Al-Shareeda, M.A.; Anbar, M.; Alazzawi, M.A.; Manickam, S.; Al-Hiti, A.S. LSWBVM: A lightweight security without using batch verification method scheme for a vehicle ad hoc network. IEEE Access 2020, 8, 170507–170518. [Google Scholar] [CrossRef]
- Liu, Y.; Guo, W.; Zhong, Q.; Yao, G. LVAP: Lightweight V2I authentication protocol using group communication in VANET s. Int. J. Commun. Syst. 2017, 30, e3317. [Google Scholar] [CrossRef]
- Limbasiya, T.; Das, D.; Das, S.K. MComIoV: Secure and Energy-Efficient Message Communication Protocols for Internet of Vehicles. IEEE/ACM Trans. Netw. 2021, 29, 1349–1361. [Google Scholar] [CrossRef]
- Lv, S.; Liu, Y. PLVA: Privacy-Preserving and Lightweight V2I Authentication Protocol. IEEE Trans. Intell. Transp. Syst. 2021, 23, 6633–6639. [Google Scholar] [CrossRef]
- Zhong, H.; Han, S.; Cui, J.; Zhang, J.; Xu, Y. Privacy-preserving authentication scheme with full aggregation in VANET. Inf. Sci. 2019, 476, 211–221. [Google Scholar] [CrossRef]
- Al-Otaibi, B.; Al-Nabhan, N.; Tian, Y. Privacy-Preserving Vehicular Rogue Node Detection Scheme for Fog Computing. Sensors 2019, 19, 965. [Google Scholar] [CrossRef]
- Wei, L.; Cui, J.; Zhong, H.; Xu, Y.; Liu, L. Proven Secure Tree-Based Authenticated Key Agreement for Securing V2V and V2I Communications in VANETs. IEEE Trans. Mob. Comput. 2021, 21, 3280–3297. [Google Scholar] [CrossRef]
- Singh, M.; Limbasiya, T.; Das, D. Pseudo-identity Based Secure Communication Scheme for Vehicular Ad-hoc Networks. In Proceedings of the International Symposium on Advanced Networks and Telecommunication Systems (ANTS), Goa, India, 16–19 December 2019; pp. 1–6. [Google Scholar]
- Al-Ali, M.S.; Al-Mohammed, H.A.; Alkaeed, M. Reputation Based Traffic Event Validation and Vehicle Authentication using Blockchain Technology. In Proceedings of the IEEE International Conference on Informatics, IoT, and Enabling Technologies (ICIoT), Doha, Qatar, 2–5 February 2020; pp. 451–456. [Google Scholar]
- Limbasiya, T.; Das, D.; Sahay, S.K. Secure communication protocol for smart transportation based on vehicular cloud. In Proceedings of the UbiComp ’19: The 2019 ACM International Joint Conference on Pervasive and Ubiquitous Computing, London, UK, 9–13 September 2019; pp. 372–376. [Google Scholar]
- Jolfaei, A.; Kant, K.; Shafei, H. Secure Data Streaming to Untrusted Road Side Units in Intelligent Transportation System. In Proceedings of the IEEE International Conference on Trust, Security and Privacy in Computing and Communications (TrustCom), Rotorua, New Zealand, 5–8 August 2019; pp. 793–798. [Google Scholar]
- Gupta, M.; Benson, J.; Patwa, F.; Sandhu, R. Secure V2V and V2I Communication in Intelligent Transportation Using Cloudlets. IEEE Trans. Serv. Comput. 2020, 15, 1912–1925. [Google Scholar] [CrossRef]
- Jeon, S.; Noh, J.; Kim, J.; Cho, S. Strong privacy preserving authentication scheme for unmanned cars. In Proceedings of the IEEE International Conference on Consumer Electronics (ICCE), Las Vegas, NV, USA, 12–14 January 2018; pp. 1–4. [Google Scholar]
- Hathal, W.S.; Cruickshank, H.; Asuquo, P.; Sun, Z.; Bao, S. Token-based lightweight authentication scheme for vehicle to infrastructure communications. In Proceedings of the Living in the Internet of Things (IoT 2019), IET, London, UK, 1–2 May 2019. [Google Scholar]
- Arif, M.; Wang, G.; Peng, T. Track me if you can? Query based dual location privacy in VANETs for V2V and V2I. In Proceedings of the IEEE International Conference on Trust, Security and Privacy in Computing and Communications (TrustCom), New York, NY, USA, 1–3 August 2018; pp. 1091–1096. [Google Scholar]
- Celes, A.A.; Elizabeth, N.E. Verification based authentication scheme for bogus attacks in VANETs for secure communication. In Proceedings of the International Conference on Communication and Signal Processing (ICCSP), Chennai, India, 3–5 April 2018; pp. 0388–0392. [Google Scholar]







| Database Search Engine | ID | Command Search | Date Filters | Search Date | Total |
|---|---|---|---|---|---|
| Scopus | SS01 | ((“All Metadata”:”vehicular ad hoc network” OR “All Metadata”:vanet) AND (“All Metadata”:”vehicle to infrastructure” OR “All Metadata”:v2i) AND “All Metadata”:security AND (“All Metadata”:privacy OR “All Metadata”:authentication OR “All Metadata”:confidentiality OR “All Metadata”:integrity)) | 2017–2022 | 22 June 2022 | 55 |
| SS02 | ((“All Metadata”:”vehicle to infrastructure” OR “All Metadata”:v2i) AND “All Metadata”:security AND (“All Metadata”:privacy OR “All Metadata”:authentication OR “All Metadata":confidentiality OR “All Metadata”:integrity)) | 2017–2022 | 22 June 2022 | 96 | |
| 151 | |||||
| ACM | SS03 | [[All: “vehicular ad hoc networks”] OR [All: vanet]] AND [[All: “vehicle to infrastructure”] OR [All: v2i]] AND [All: security] AND [[All: privacy] OR [All: authentication] OR [All: confidentiality] OR [All: integrity]] | [Publication Date: Past 5 years] | 22 June 2022 | 67 |
| SS04 | [[All: “vehicle to infrastructure”] OR [All: v2i]] AND [All: security] AND [[All: privacy] OR [All: authentication] OR [All: confidentiality] OR [All: integrity]] | [Publication Date: Past 5 years] | 22 June 2022 | 152 | |
| 219 | |||||
| Semantic Scholar | SS05 | vanet vehicular ad-hoc network v2i vehicle to infrastructure privacy authentication confidentiality integrity | Last 5 years | 22 June 2022 | 40 |
| SS06 | v2i vehicle to infrastructure privacy authentication confidentiality integrity | Last 5 years | 22 June 2022 | 20 | |
| 60 |
| ID | MiTM | Replay | Modification | Tampering | DoS | Session Key Disclosure | Impersonation | Sybil | Forgery | Bogus | Eavesdropping | Plaintext | Key Leakage | Chosen Message | Ciphertext | Beacon Trans. Denial |
|---|---|---|---|---|---|---|---|---|---|---|---|---|---|---|---|---|
| PS01 | √ | √ | √ | |||||||||||||
| PS02 | √ | √ | √ | √ | ||||||||||||
| PS03 | √ | √ | √ | √ | ||||||||||||
| PS04 | √ | √ | ||||||||||||||
| PS05 | √ | |||||||||||||||
| PS06 | √ | √ | √ | |||||||||||||
| PS07 | √ | |||||||||||||||
| PS08 | √ | |||||||||||||||
| PS09 * | ||||||||||||||||
| PS10 | √ | √ | ||||||||||||||
| PS11 | √ | √ | ||||||||||||||
| PS12 | √ | |||||||||||||||
| PS13 | √ | √ | √ | |||||||||||||
| PS14 | √ | √ | ||||||||||||||
| PS15 | √ | √ | √ | √ | ||||||||||||
| PS16 * | ||||||||||||||||
| PS17 | √ | √ | √ | |||||||||||||
| PS18 | √ | |||||||||||||||
| PS19 | √ | √ | √ | |||||||||||||
| PS20 | √ | √ | √ | √ | ||||||||||||
| PS21 | √ | |||||||||||||||
| PS22 | √ | |||||||||||||||
| PS23 | √ | √ | √ | √ | ||||||||||||
| PS24 | √ | √ | √ | √ | ||||||||||||
| PS25 | √ | |||||||||||||||
| PS26 | √ | √ | √ | √ | ||||||||||||
| PS27 | √ | |||||||||||||||
| PS28 | √ | √ | ||||||||||||||
| PS29 | √ | √ | √ | √ | ||||||||||||
| PS30 | √ | |||||||||||||||
| PS31 | √ | |||||||||||||||
| PS32 | √ | |||||||||||||||
| PS33 | √ | √ | √ | √ | √ | √ | ||||||||||
| PS34 | √ | |||||||||||||||
| PS35 | √ | √ | ||||||||||||||
| PS36 | √ | |||||||||||||||
| PS37 | √ | |||||||||||||||
| PS38 | √ | √ | √ | |||||||||||||
| PS39 | √ | √ | √ | √ | √ | √ | √ | |||||||||
| PS40 | √ | √ | ||||||||||||||
| PS41 | √ | √ | √ | √ | √ | √ | ||||||||||
| PS42 | √ | √ | ||||||||||||||
| PS43 | √ | |||||||||||||||
| PS44 | √ | √ | ||||||||||||||
| PS45 | √ | √ | √ | √ | √ | |||||||||||
| PS46 * | ||||||||||||||||
| PS47 | √ |
| ID | Category | Methods | Based on Technology | Simulators | Other Tools |
|---|---|---|---|---|---|
| PS01 | Authentication | Elliptic Curve Cryptography (ECC) | Blockchain | ✗ | Bouncy Castle [7] and Scyther Tool [8] |
| PS02 | Authentication | Certificateless-Based Cryptography (CBC) | Blockchain | ✗ | MIRACL [9] |
| PS03 | Authentication | Cuckoo filters | ✗ | ✗ | Crypto++ [10] |
| PS04 | Authentication | Public Key Cryptography (PKC) and Symmetric Key Cryptography | ✗ | NS-2 [11] | ✗ |
| PS05 | Network Security | Identity-Based PKC | Blockchain | OMNeT++ [12] and SUMO [13] | ✗ |
| PS06 | Authentication | Public Key Infrastructure (PKI) and ECC | Blockchain | ✗ | ✗ |
| PS07 | Authentication | PKC | Blockchain | ✗ | Crypto++ |
| PS08 | Authentication | PKC and ECC | Blockchain | ✗ | Go environment [14] |
| PS09 | Authentication | PKC and Certificateless-Based Cryptography | ✗ | ✗ | Java Pairing Based Cryptography (JPBC) library [15] |
| PS10 | Authentication | PKC and Trust Degree Estimation | ✗ | ✗ | Matlab [16] |
| PS11 | Authentication | Hash functions and XOR operations | ✗ | ✗ | ✗ |
| PS12 | Authentication | ECC and Private Key Insulation | ✗ | ✗ | TEPLA [17] |
| PS13 | Authentication | Certificateless-Based Cryptography and ECC | ✗ | ✗ | MIRACL |
| PS14 | Authentication | PKC | Blockchain | ✗ | GMP [18] and PBC [19] libraries |
| PS15 | Authentication | Certificateless-Based Cryptography | ✗ | NS-3 [20] and SUMO | ✗ |
| PS16 | Authentication | PKC | ✗ | OMNeT++ and SUMO | ✗ |
| PS17 | Authentication | Protocols suite | ✗ | OMNeT++ and SUMO | Tamarin [21], TEPLA [17], and Python Cryptography Tool (pycrypto) [22] |
| PS18 | Intrusion Prevention System | ✗ | Edge Computing, Software, Defined Networking (SDN) and Network Functions Virtualization (NFV) | ✗ | Stop Sign Gap Assist (SSGA) [23] |
| PS19 | Authentication | Identity-Based PKC and Hash Message Authentication Code (HMAC) | ✗ | NS-3 [20], SUMO, and MObility Model Generator for Vehicular Networks (MOVE) [24] | ✗ |
| PS20 | Authentication | ✗ | Blockchain | NS-3, Automated Validation of Security Protocols and Applications (AVISPA) [25] | MIRACL and PBC |
| PS21 | Intrusion Detection System | Auto Correlation Function (ACF) | ✗ | OMNeT++ and SUMO | ✗ |
| PS22 | Network Security | Port Hopping Technique | ✗ | ✗ | ✗ |
| PS23 | Authentication | PKC and Identity-Based PKC | ✗ | NS-2 | ✗ |
| PS24 | Authentication | Certificateless-Based Cryptography | ✗ | ✗ | MIRACL |
| PS25 | Authentication | Cooperative Group Beaconing Strategy | ✗ | ✗ | ✗ |
| PS26 | Authentication | Protocol Based on Vehicles Trajectory | ✗ | ✗ | Open Street Map [26] |
| PS27 | Authentication | Identity-Based PKC and Pseudonyms | ✗ | ✗ | MIRACL and PBC |
| PS28 | Authentication | PKC | ✗ | ✗ | AVISPA and OpenSSL [27] |
| PS29 | Authentication | Lattice-Based Cryptosystem | ✗ | ✗ | ✗ |
| PS30 | Authentication | Roaming Protocol | ✗ | OMNeT++ | ✗ |
| PS31 | Authentication | ECC, Identity-based PKC, and Pseudonyms | ✗ | ✗ | MIRACL |
| PS32 | Authentication | Symmetric Encryption and Group Signature | ✗ | ✗ | ✗ |
| PS33 | Communication Protocol | ECC and One-Way Hash Function | ✗ | ✗ | Testbed [28] |
| PS34 | Authentication | BGN Homomorphic Encryption and Moore Curve Technique | ✗ | ✗ | ✗ |
| PS35 | Authentication | PKI and Identity-Based Cryptosystem (IBC) | ✗ | ✗ | ✗ |
| PS36 | Authentication | Certificateless Aggregate Signature and Pseudonyms | ✗ | ✗ | MIRACL |
| PS37 | Authentication | Symmetric Key Encryption | Fog Computing | ✗ | ✗ |
| PS38 | Authentication | Authenticated Key Agreement (AKA), ECC and Hash Functions | ✗ | OMNeT++, SUMO, and Veins [29] | MIRACL and Crypto++ |
| PS39 | Authentication | Identity-Based Cryptography | ✗ | ✗ | ✗ |
| PS40 | Authentication | Reputation-Based Validation | Blockchain | ✗ | Socket.io [30], Node.js [31], and Google Maps [32] |
| PS41 | Authentication | Symmetric and Asymmetric Cryptography, and ECC | ✗ | ✗ | AVISPA and Proverif [33] |
| PS42 | Messages exchange security | Permutation-Only Encryption | Group Formation Criteria | ✗ | ✗ |
| PS43 | Messages exchange security | ✗ | Cloudlets | ✗ | AWS IoT [34], AWS Greengrass [35], and Boto [36] |
| PS44 | Authentication | PKI and Message Accessing Code (MAC) Encryption | ✗ | ✗ | ✗ |
| PS45 | Authentication | Authentication Tokens and Schnorr Signature | ✗ | NS-3 and SUMO | ✗ |
| PS46 | Privacy Protection | Trusted Third Party (TTP) and Circle Based Dummy Generation (CBDG) | ✗ | OMNeT++, SUMO, and Veins | ✗ |
| PS47 | Intrusion Detection System (IDS) | Position Verification Technique | ✗ | NS-2 | ✗ |
| ID | Computational Cost | Communication Overhead | Transmission Delay | Propagation Delay | Packet Delivery Ratio | Packet Loss Ratio | Accuracy | Trust Value | Data Receiving Rate | Storage Cost | Storage Overhead | Roaming Latency | Cyphertext Length | Energy Consumption | Throughput | Attack Detection Rate | Average Delay | False Accept Rate | Others |
|---|---|---|---|---|---|---|---|---|---|---|---|---|---|---|---|---|---|---|---|
| PS01 | √ | √ | √ | √ | |||||||||||||||
| PS02 | √ | √ | |||||||||||||||||
| PS03 | √ | ||||||||||||||||||
| PS04 | √ | ||||||||||||||||||
| PS05 | √ | √ | √ | ||||||||||||||||
| PS06 | √ | √ | √ | ||||||||||||||||
| PS07 | √ | √ | |||||||||||||||||
| PS08 | √ | √ | |||||||||||||||||
| PS09 | √ | ||||||||||||||||||
| PS10 | √ | √ | √ | ||||||||||||||||
| PS11 | √ | ||||||||||||||||||
| PS12 | √ | ||||||||||||||||||
| PS13 | √ | √ | |||||||||||||||||
| PS14 | √ | √ | |||||||||||||||||
| PS15 | √ | √ | √ | √ | |||||||||||||||
| PS16 | √ | √ | √ | ||||||||||||||||
| PS17 | √ | ||||||||||||||||||
| PS18 | √ | ||||||||||||||||||
| PS19 | √ | √ | |||||||||||||||||
| PS20 | √ | √ | |||||||||||||||||
| PS21 | √ | ||||||||||||||||||
| PS22 | √ | ||||||||||||||||||
| PS23 | √ | √ | |||||||||||||||||
| PS24 | √ | √ | √ | ||||||||||||||||
| PS25 | √ | ||||||||||||||||||
| PS26 | √ | ||||||||||||||||||
| PS27 | √ | ||||||||||||||||||
| PS28 | √ | ||||||||||||||||||
| PS29 | √ | √ | √ | ||||||||||||||||
| PS30 | √ | √ | |||||||||||||||||
| PS31 | √ | √ | |||||||||||||||||
| PS32 | √ | ||||||||||||||||||
| PS33 | √ | √ | √ | √ | |||||||||||||||
| PS34 | √ | ||||||||||||||||||
| PS35 | √ | √ | √ | √ | |||||||||||||||
| PS36 | √ | √ | |||||||||||||||||
| PS37 | √ | √ | |||||||||||||||||
| PS38 | √ | √ | |||||||||||||||||
| PS39 | √ | √ | |||||||||||||||||
| PS40 | √ | ||||||||||||||||||
| PS41 * | |||||||||||||||||||
| PS42 | √ | ||||||||||||||||||
| PS43 | √ | ||||||||||||||||||
| PS44 * | |||||||||||||||||||
| PS45 | √ | ||||||||||||||||||
| PS46 | √ | ||||||||||||||||||
| PS47 | √ |
| ID | Authors | Title | Aim | Search Strategy | Number of Studies | Year |
|---|---|---|---|---|---|---|
| RV01 | Islam et al. [37] | A Comprehensive Survey on Attacks and Security Protocols for VANETs | It informs about fundamentals, application areas, security services, and possible attacks in vehicular networks. | Not defined | 11 | 2021 |
| RV02 | Hamdi et al. [38] | A review on various security attacks in vehicular ad hoc networks | It discusses security concerns, security services, and advances in authentication. It also describes attacks and threats. | Not defined | 13 | 2021 |
| RV03 | Sheikh et al. [39] | A Survey of Security Services, Attacks, and Applications for Vehicular Ad Hoc Networks (VANETs) | It presents an overview of VANET that includes architecture, communication methods, standards, and characteristics. It also presents security services, security threats and attacks, simulation tools, and challenges. | Not defined | >65 | 2019 |
| RV04 | Singh et al. [40] | Advanced Security Attacks on Vehicular AD HOC Network (VANET) | It presents security requirements, challenges, attacks, and privacy issues in VANET. | Not defined | Not defined | 2019 |
| RV05 | Azam et al. [41] | An outline of the security challenges in VANET | It informs about security attacks and solutions. | Not defined | 6 | 2020 |
| RV06 | Kohli et al. [42] | Future Trends of Security and Privacy in Next Generation VANET | It addresses security and privacy issues in next-generation VANET. It also presents solutions for those issues. | Not defined | 11 | 2020 |
| RV07 | Mitsakis et al. [43] | Recent Developments on Security and Privacy of V2V & V2I Communications: A Literature Review | It presents solutions to both the attacks and challenges in a VANET. | Not defined | 15 | 2020 |
| RV08 | Mihai et al. [44] | Security Aspects of Communications in VANETs | It presents relevant proposals for privacy, authentication, and integrity in the context of vehicular networks. | Not defined | 12 | 2020 |
| RV09 | Goyal et al. [45] | Security Attacks, Requirements, and Authentication Schemes in VANET | It provides a classification of attacks, security requirements, and authentication schemes | Not defined | 8 | 2019 |
| N/A | Our review | Security in V2I Communications: A Systematic Literature Review | It informs the principal vulnerabilities and challenges in V2I communications, the tools and methods to mitigate those vulnerabilities, the evaluation metrics to measure the effectiveness of those tools and methods, and based on those metrics, the methods or tools that provide the best results. | Available | 47 | 2022 |
| ID | Protection against Attacks | Methods and Tools | Based on Technology | Simulators | Evaluation Metrics |
|---|---|---|---|---|---|
| RV01 | DoS | PKI | |||
| Tampering | ECC | ||||
| Sybil | IBPKC | ||||
| Replay | |||||
| Impersonation | |||||
| RV02 | DoS | Blockchain | |||
| Tampering | |||||
| Impersonation | |||||
| Sybil | |||||
| Replay | |||||
| Eavesdropping | |||||
| MitM | |||||
| RV03 | DoS | PKC | Cloud computing | SUMO | Computational cost |
| Tampering | SKC | OMNET++ | Communication overhead | ||
| MitM | IBPKC | NS-2 | |||
| Eavesdropping | PKI | NS-3 | |||
| Impersonation | Hash functions | Veins | |||
| Replay | ECC | ||||
| Sybil | |||||
| RV04 | Tampering | ||||
| Impersonation | |||||
| Sybil | |||||
| MitM | |||||
| DoS | |||||
| Eavesdropping | |||||
| Replay | |||||
| Bogus | |||||
| RV05 | DoS | PKI | Blockchain | ||
| Tampering | Hash functions | Fog computing | |||
| Eavesdropping | |||||
| Sybil | |||||
| Replay | |||||
| RV06 | DoS | PKI | |||
| Bogus | |||||
| Impersonation | |||||
| Eavesdropping | |||||
| RV07 | DoS | PKI | |||
| Sybil | PKC | ||||
| MitM | SKC | ||||
| Tampering | |||||
| Impersonation | |||||
| Replay | |||||
| RV08 | MitM | PKI | Blockchain | ||
| Impersonation | IBPKC | ||||
| Tampering | |||||
| Eavesdropping | |||||
| RV09 | Tampering | PKI | Computational cost | ||
| Eavesdropping | ECC | Communication overhead | |||
| SKC | Average delay | ||||
| IBPKC | |||||
| Our review | MitM | ECC | Blockchain | SUMO | Computational cost |
| Replay | CBC | Edge computing | OMNet++ | Communication overhead | |
| Modification | PKI | SDN | NS-3 | Transmission delay | |
| Tampering | PKC | NFV | NS-2 | Propagation delay | |
| DoS | SKC | Fog computing | Veins | Packet Delivery Ratio | |
| Session Key Disclosure | IBPKC | Group Formation Criteria | SSGA | Packet Loss Ratio | |
| Impersonation | Hash functions | Cloud computing | MOVE | Accuracy | |
| Sybil | Pseudonyms | Trust Value | |||
| Forgery | Data Receiving Rate | ||||
| Bogus | Storage Cost | ||||
| Eavesdropping | Storage Overhead | ||||
| Plaintext | Roaming Latency | ||||
| Key Leakage | Cyphertext Length | ||||
| Chosen Message | Energy Consumption | ||||
| Ciphertext | Throughput | ||||
| Beacon Transmission Denial | Attack Detection Rate | ||||
| Average Delay | |||||
| False Accept Rate |
| Blockchain | Fog | Edge | Cloud | Cloudlets | |
|---|---|---|---|---|---|
| Computing | |||||
| Latency | Low | Medium | Low | High | Low |
| Scalibility | Low | High | High | Medium | Low |
| Energy Consumption | High | Medium | Low | High | Medium |
| Interoperability | Low | High | Low | High | Low |
Publisher’s Note: MDPI stays neutral with regard to jurisdictional claims in published maps and institutional affiliations. |
© 2022 by the authors. Licensee MDPI, Basel, Switzerland. This article is an open access article distributed under the terms and conditions of the Creative Commons Attribution (CC BY) license (https://creativecommons.org/licenses/by/4.0/).
Share and Cite
Marcillo, P.; Tamayo-Urgilés, D.; Valdivieso Caraguay, Á.L.; Hernández-Álvarez, M. Security in V2I Communications: A Systematic Literature Review. Sensors 2022, 22, 9123. https://doi.org/10.3390/s22239123
Marcillo P, Tamayo-Urgilés D, Valdivieso Caraguay ÁL, Hernández-Álvarez M. Security in V2I Communications: A Systematic Literature Review. Sensors. 2022; 22(23):9123. https://doi.org/10.3390/s22239123
Chicago/Turabian StyleMarcillo, Pablo, Diego Tamayo-Urgilés, Ángel Leonardo Valdivieso Caraguay, and Myriam Hernández-Álvarez. 2022. "Security in V2I Communications: A Systematic Literature Review" Sensors 22, no. 23: 9123. https://doi.org/10.3390/s22239123
APA StyleMarcillo, P., Tamayo-Urgilés, D., Valdivieso Caraguay, Á. L., & Hernández-Álvarez, M. (2022). Security in V2I Communications: A Systematic Literature Review. Sensors, 22(23), 9123. https://doi.org/10.3390/s22239123

