An Efficient 5G Data Plan Approach Based on Partially Distributed Mobility Architecture
Abstract
1. Introduction
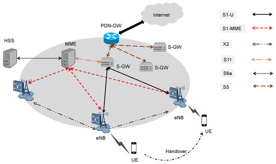
2. Proposed 5G Network Architecture
3. The Proposed 5G Procedure
3.1. Initial Attachment
3.2. Data Delivery Procedure
3.2.1. Mobile Host to Internet
3.2.2. Mobile Host to Mobile Host
3.3. Intra-Gateway Handover
3.4. Inter-Gateway Handover
4. Numerical Analysis
5. Numerical and Simulation Results
5.1. Numerical Results
5.2. Simulation Topology
5.3. Simulation Results
5.3.1. Intra-Gateway Mobility with X2 Handover
5.3.2. Inter-Gateway Mobility with X2 Handover
6. Conclusions
Author Contributions
Funding
Conflicts of Interest
Abbreviations
| 4G | Fourth-generation Mobile Network |
| 5G | Fifth-generation Mobile Network |
| LTE | Long-Term Evolution |
| EPS | Evolved Packet System |
| E-UTRAN | Evolved Universal Terrestrial Radio Access Network |
| EPC | Evolved Packet Core |
| eNB | eNodeB |
| MME | Management Mobility Entity |
| S-GW | Serving Gateway |
| P-GW | Packet-data-network gateway |
| HSS | Home Subscription Server |
| UE | User Equipment |
| GPRS | General Packet Radio Service |
| GTP | GPRS tunneling protocol |
| SDN | Software Defined Networking |
| DMM | Distributed Mobility Management |
| PMIPv6 | Proxy Mobile IPv6 |
| MMO | Multi-Objective optimization |
| R.A | Ratio Analysis |
| UP | User plane |
| C.P. | Control plane |
| C.E. | Control Entity |
| MCE | Mobile Control Entity |
| TEID | Tunnel Endpoint Identifier |
| QCI | Quality Class Identifier |
| GBR | Guaranteed Bit Rate |
| TAU | Tracking Area Updates |
| M-GW | Mobility Gateway |
| PDN | Packet Data Network |
| IMSI | International Mobile Subscriber Identity |
| TAI | Tracking Area Identifier |
| ECGI | E-UTRAN Cell Global Identifier |
| TEID | Tunnel Endpoint IDentifier |
| H.O. | Handover |
| Inter-GW H.O. | Inter Gateway Handover |
| Intra-Gw H.O. | Intra Gateway Handover |
References
- Bruschi, R.; Bolla, R.; Davoli, F.; Zafeiropoulos, A.; Gouvas, P. Mobile edge vertical computing over 5G network sliced infrastructures: An insight into integration approaches. IEEE Commun. Mag. 2019, 57, 78–84. [Google Scholar] [CrossRef]
- Hu, L.; Miao, Y.; Yang, J.; Ghoneim, A.; Hossain, M.S.; Alrashoud, M. If-rans: Intelligent traffic prediction and cognitive caching toward fog-computing-based radio access networks. IEEE Wirel. Commun. 2020, 27, 29–35. [Google Scholar] [CrossRef]
- Al Shinwan, M.; Abualigah, L.; Le, N.D.; Kim, C.; Khasawneh, A.M. An intelligent long-lived TCP based on real-time traffic regulation. Multimed. Tools Appl. 2021, 80, 16763–16780. [Google Scholar] [CrossRef]
- Liu, G.; Jiang, D. 5G: Vision and requirements for mobile communication system towards year 2020. Chin. J. Eng. 2016, 2016, 8. [Google Scholar] [CrossRef]
- De La Oliva, A.; Pérez, X.C.; Azcorra, A.; Di Giglio, A.; Cavaliere, F.; Tiegelbekkers, D.; Lessmann, J.; Haustein, T.; Mourad, A.; Iovanna, P. Xhaul: Toward an integrated fronthaul/backhaul architecture in 5G networks. IEEE Wirel. Commun. 2015, 22, 32–40. [Google Scholar] [CrossRef]
- Abualigah, L.; Diabat, A.; Sumari, P.; Gandomi, A.H. Applications, Deployments, and Integration of Internet of Drones (IoD): A Review. IEEE Sens. J. 2021, 21, 25532–25546. [Google Scholar] [CrossRef]
- Rost, P.; Mannweiler, C.; Michalopoulos, D.S.; Sartori, C.; Sciancalepore, V.; Sastry, N.; Holland, O.; Tayade, S.; Han, B.; Bega, D.; et al. Network slicing to enable scalability and flexibility in 5G mobile networks. IEEE Commun. Mag. 2017, 55, 72–79. [Google Scholar] [CrossRef]
- Khan, S.K.; Farasat, M.; Naseem, U.; Ali, F. Performance evaluation of next-generation wireless (5G) UAV relay. Wirel. Pers. Commun. 2020, 113, 945–960. [Google Scholar] [CrossRef]
- Osseiran, A.; Boccardi, F.; Braun, V.; Kusume, K.; Marsch, P.; Maternia, M.; Queseth, O.; Schellmann, M.; Schotten, H.; Taoka, H.; et al. Scenarios for 5G mobile and wireless communications: The vision of the METIS project. IEEE Commun. Mag. 2014, 52, 26–35. [Google Scholar] [CrossRef]
- Liébana-Cabanillas, F.; Japutra, A.; Molinillo, S.; Singh, N.; Sinha, N. Assessment of mobile technology use in the emerging market: Analyzing intention to use m-payment services in India. Telecommun. Policy 2020, 44, 102009. [Google Scholar] [CrossRef]
- Bouras, C.; Diles, G. Resource management in 5G femtocell networks. In Proceedings of the 2015 10th International Conference on Broadband and Wireless Computing, Communication and Applications (BWCCA), Krakow, Poland, 4–6 November 2015; pp. 353–358. [Google Scholar]
- Letaief, K.B.; Chen, W.; Shi, Y.; Zhang, J.; Zhang, Y.J.A. The roadmap to 6G: AI empowered wireless networks. IEEE Commun. Mag. 2019, 57, 84–90. [Google Scholar] [CrossRef]
- Abd Elaziz, M.; Abualigah, L.; Attiya, I. Advanced optimization technique for scheduling IoT tasks in cloud-fog computing environments. Future Gener. Comput. Syst. 2021, 124, 142–154. [Google Scholar] [CrossRef]
- Abualigah, L.; Diabat, A.; Abd Elaziz, M. Intelligent workflow scheduling for Big Data applications in IoT cloud computing environments. Clust. Comput. 2021, 24, 2957–2976. [Google Scholar] [CrossRef]
- Koroma, M.; Sawaneh, I.A. A 4G LTE Evolved packet Core Planning and Deployment in Freetown Sierra Leone. Asian J. Interdiscip. Res. 2020, 3, 1–18. [Google Scholar] [CrossRef]
- Alshinwan, M.; Abualigah, L.; Kim, C.S.; Alabool, H. Development of a Real-Time Dynamic Weighting Method in Routing for Congestion Control: Application and Analysis. Wirel. Pers. Commun. 2021, 118, 755–772. [Google Scholar] [CrossRef]
- 3GPP TS 23.002, Technical Specification Group Services and System Aspects; Network Architecture; 3gpp Group: Sophia Antipolis, France, 2016.
- Qureshi, K.N.; Abdullah, A.H.; Kaiwartya, O.; Ullah, F.; Iqbal, S.; Altameem, A. Weighted link quality and forward progress coupled with modified RTS/CTS for beaconless packet forwarding protocol (B-PFP) in VANETs. Telecommun. Syst. 2020, 75, 145–160. [Google Scholar] [CrossRef]
- Koubias, S.A.; Haralabidis, H.C. Simulated performance evaluation of a MAC-layer hybrid protocol for multi-channel control networks (MITION). Telecommun. Syst. 2001, 17, 63–92. [Google Scholar] [CrossRef]
- Basta, A.; Kellerer, W.; Hoffmann, M.; Hoffmann, K.; Schmidt, E.D. A virtual SDN-enabled LTE EPC architecture: A case study for S-/P-gateways functions. In Proceedings of the 2013 IEEE SDN for Future Networks and Services (SDN4FNS), Trento, Italy, 11–13 November 2013; pp. 1–7. [Google Scholar]
- Nguyen, T.T.; Bonnet, C.; Harri, J. SDN-based distributed mobility management for 5G networks. In Proceedings of the 2016 IEEE Wireless Communications and Networking Conference, Doha, Qatar, 3–6 April 2016; pp. 1–7. [Google Scholar]
- Said, S.B.H.; Sama, M.R.; Guillouard, K.; Suciu, L.; Simon, G.; Lagrange, X.; Bonnin, J.M. New control plane in 3GPP LTE/EPC architecture for on-demand connectivity service. In Proceedings of the 2013 IEEE 2nd International Conference on Cloud Networking (CloudNet), San Francisco, CA, USA, 11–13 November 2013; pp. 205–209. [Google Scholar]
- Trivisonno, R.; Guerzoni, R.; Vaishnavi, I.; Soldani, D. SDN-based 5G mobile networks: Architecture, functions, procedures and backward compatibility. Trans. Emerg. Telecommun. Technol. 2015, 26, 82–92. [Google Scholar] [CrossRef]
- Nguyen, V.G.; Kim, Y. Proposal and evaluation of SDN-based mobile packet core networks. EURASIP J. Wirel. Commun. Netw. 2015, 2015, 172. [Google Scholar] [CrossRef]
- Jeon, S.; Figueiredo, S.; Aguiar, R.L. On the impacts of distributed and Dynamic Mobility Management strategy: A simulation study. In Proceedings of the 2013 IFIP Wireless Days (WD), Valencia, Spain, 13–15 November 2013; pp. 1–6. [Google Scholar]
- Ki, J.G.; Lee, K.T.; Kim, D.H. Modeling and simulation of partially distributed mobility management scheme. Int. J. Multimed. Ubiquitous Eng. 2014, 9, 125–136. [Google Scholar] [CrossRef]
- Chan, H.A.; Yokota, H.; Xie, J.; Seite, P.; Liu, D. Distributed and dynamic mobility management in mobile internet: Current approaches and issues. JCM 2011, 6, 4–15. [Google Scholar] [CrossRef][Green Version]
- Giust, F.; Cominardi, L.; Bernardos, C.J. Distributed mobility management for future 5G networks: Overview and analysis of existing approaches. IEEE Commun. Mag. 2015, 53, 142–149. [Google Scholar] [CrossRef]
- Cominardi, L.; Giust, F.; Bernardos, C.J.; De La Oliva, A. Distributed mobility management solutions for next mobile network architectures. Comput. Netw. 2017, 121, 124–136. [Google Scholar] [CrossRef]
- Mumtaz, T.; Muhammad, S.; Aslam, M.I.; Mohammad, N. Dual connectivity-based mobility management and data split mechanism in 4G/5G cellular networks. IEEE Access 2020, 8, 86495–86509. [Google Scholar] [CrossRef]
- Palas, M.R.; Islam, M.R.; Roy, P.; Razzaque, M.A.; Alsanad, A.; AlQahtani, S.A.; Hassan, M.M. Multi-criteria handover mobility management in 5G cellular network. Comput. Commun. 2021, 174, 81–91. [Google Scholar] [CrossRef]
- Abualigah, L.; Abd Elaziz, M.; Sumari, P.; Geem, Z.W.; Gandomi, A.H. Reptile Search Algorithm (RSA): A nature-inspired meta-heuristic optimizer. Expert Syst. Appl. 2021, 191, 116158. [Google Scholar] [CrossRef]
- Abualigah, L.; Diabat, A.; Mirjalili, S.; Abd Elaziz, M.; Gandomi, A.H. The arithmetic optimization algorithm. Comput. Methods Appl. Mech. Eng. 2021, 376, 113609. [Google Scholar] [CrossRef]
- Abualigah, L.; Yousri, D.; Abd Elaziz, M.; Ewees, A.A.; Al-qaness, M.A.; Gandomi, A.H. Aquila Optimizer: A novel meta-heuristic optimization Algorithm. Comput. Ind. Eng. 2021, 157, 107250. [Google Scholar] [CrossRef]
- Modeas, I.; Kaloxylos, A.; Merakos, L.; Tsolkas, D. An adaptive and distributed network selection mechanism for 5G networks. Comput. Netw. 2021, 189, 107943. [Google Scholar] [CrossRef]
- Shinwan, M.; Chul-Soo, K. Enhanced Mobile Packet Core Network Scheme for Next-Generation Mobile Communication Systems. Int. J. Electron. Commun. Comput. Eng. 2017, 8, 56–61. [Google Scholar]
- Al Shinwan, M.; Huy, T.D.; Chul-Soo, K. A Flat Mobile Core Network for Evolved Packet Core Based SAE Mobile Networks. J. Comput. Commun. 2017, 5, 62–73. [Google Scholar] [CrossRef][Green Version]
- Al Shinwan, M.; Chul-Soo, K. A future mobile packet core network based on ip-in-ip protocol. Int. J. Comput. Netw. Commun. 2018, 10, 83–103. [Google Scholar] [CrossRef]
- 3rd Generation Partnership Project. Architecture Enhancements for Control and User Plane Separation of EPC Nodes; 3gpp Ts 23.214 V16.2.0; 3gpp Group: Sophia Antipolis, France, 2020. [Google Scholar]
- 3rd Generation Partnership Project. Study on Control and User Plane Separation of EPC Nodes; 3gpp Tr 23.714 V14.0.0; 3gpp Group: Sophia Antipolis, France, 2016. [Google Scholar]
- 3rd Generation Partnership Project. General Packet Radio Service (GPRS) Enhancements for Evolved Universal Terrestrial Radio Access Network (E-UTRAN) Access; 3gpp Ts 23.401 V16.10.0; 3gpp Group: Sophia Antipolis, France, 2021. [Google Scholar]
- Sun, W.; Wang, L.; Liu, J.; Kato, N.; Zhang, Y. Movement aware CoMP handover in heterogeneous ultra-dense networks. IEEE Trans. Commun. 2020, 69, 340–352. [Google Scholar] [CrossRef]
- Sun, K.; Yu, J.; Huang, W.; Zhang, H.; Leung, V.C. A Multi-Attribute Handover Algorithm for QoS Enhancement in Ultra Dense Network. IEEE Trans. Veh. Technol. 2021, 70, 4557–4568. [Google Scholar] [CrossRef]
- Hakeem, S.A.A.; Hady, A.A.; Kim, H. Current and future developments to improve 5G-NewRadio performance in vehicle-to-everything communications. Telecommun. Syst. 2020, 75, 331–353. [Google Scholar] [CrossRef]
- Foundation, O.N. Software-defined networking: The new norm for networks. ONF White Pap. 2012, 2, 2–6. [Google Scholar]
- Netmanias Technical Document: EMM Procedure 1. Initial Attach: Part 2. Call Flow of Initial Attach; NMC Consulting Group: Seoul, Korea, 2014.
- Netmanias Technical Document: EMM Procedure 6. Handover without TAU: Part 2. X2 Handover; NMC Consulting Group: Seoul, Korea, 2014.
- Baldo, N.; Miozzo, M.; Requena-Esteso, M.; Nin-Guerrero, J. An open source product-oriented LTE network simulator based on ns-3. In Proceedings of the 14th ACM International Conference on Modeling, Analysis and Simulation of Wireless and Mobile Systems, Miami, FL, USA, 31 October–4 November 2011; pp. 293–298. [Google Scholar]
- Carneiro, G.; Fortuna, P.; Ricardo, M. FlowMonitor: A network monitoring framework for the network simulator 3 (NS-3). In Proceedings of the Fourth International ICST Conference on Performance Evaluation Methodologies and Tools, Pisa, Italy, 20–22 October 2009; pp. 1–10. [Google Scholar]
- Makaya, C.; Pierre, S. An analytical framework for performance evaluation of IPv6-based mobility management protocols. IEEE Trans. Wirel. Commun. 2008, 7, 972–983. [Google Scholar] [CrossRef]


















| Parameters | Description | Value |
|---|---|---|
| D | Delay | 2 ms |
| Q | Queuing delay | 2 ms |
| cn | The size of the control messages | 50 bytes |
| d | The size of data messages | 200 bytes |
| Hop count between eNBs | 2 | |
| Hop count between C.E and M-GW | 2 | |
| Hop count between HSS and C.E | 3 | |
| Hop count between eNB and C.E | 2 | |
| Hop count between S-GW and P-GW | 3 | |
| Hop count between eNB and S-GW | 2 |
| Parameter | Setting |
|---|---|
| Speed of UE | From 5 to 120 km/h |
| eNB Tx Power | 46 dBm |
| Distance between eNB | 100 m |
| EPS Bearer type | NGBR-VIDEO-TCP |
| QCI | 9 |
| Bandwidth | 5 MHz |
| Data rate | 100 Gbps |
Publisher’s Note: MDPI stays neutral with regard to jurisdictional claims in published maps and institutional affiliations. |
© 2022 by the authors. Licensee MDPI, Basel, Switzerland. This article is an open access article distributed under the terms and conditions of the Creative Commons Attribution (CC BY) license (https://creativecommons.org/licenses/by/4.0/).
Share and Cite
Al Shinwan, M.; Abualigah, L.; Huy, T.-D.; Younes Shdefat, A.; Altalhi, M.; Kim, C.; El-Sappagh, S.; Abd Elaziz, M.; Kwak, K.S. An Efficient 5G Data Plan Approach Based on Partially Distributed Mobility Architecture. Sensors 2022, 22, 349. https://doi.org/10.3390/s22010349
Al Shinwan M, Abualigah L, Huy T-D, Younes Shdefat A, Altalhi M, Kim C, El-Sappagh S, Abd Elaziz M, Kwak KS. An Efficient 5G Data Plan Approach Based on Partially Distributed Mobility Architecture. Sensors. 2022; 22(1):349. https://doi.org/10.3390/s22010349
Chicago/Turabian StyleAl Shinwan, Mohammad, Laith Abualigah, Trong-Dinh Huy, Ahmed Younes Shdefat, Maryam Altalhi, Chulsoo Kim, Shaker El-Sappagh, Mohamed Abd Elaziz, and Kyung Sup Kwak. 2022. "An Efficient 5G Data Plan Approach Based on Partially Distributed Mobility Architecture" Sensors 22, no. 1: 349. https://doi.org/10.3390/s22010349
APA StyleAl Shinwan, M., Abualigah, L., Huy, T.-D., Younes Shdefat, A., Altalhi, M., Kim, C., El-Sappagh, S., Abd Elaziz, M., & Kwak, K. S. (2022). An Efficient 5G Data Plan Approach Based on Partially Distributed Mobility Architecture. Sensors, 22(1), 349. https://doi.org/10.3390/s22010349

