Implementation of a MEIoT Weather Station with Exogenous Disturbance Input
Abstract
1. Introduction
2. Materials and Methods
2.1. Methodology
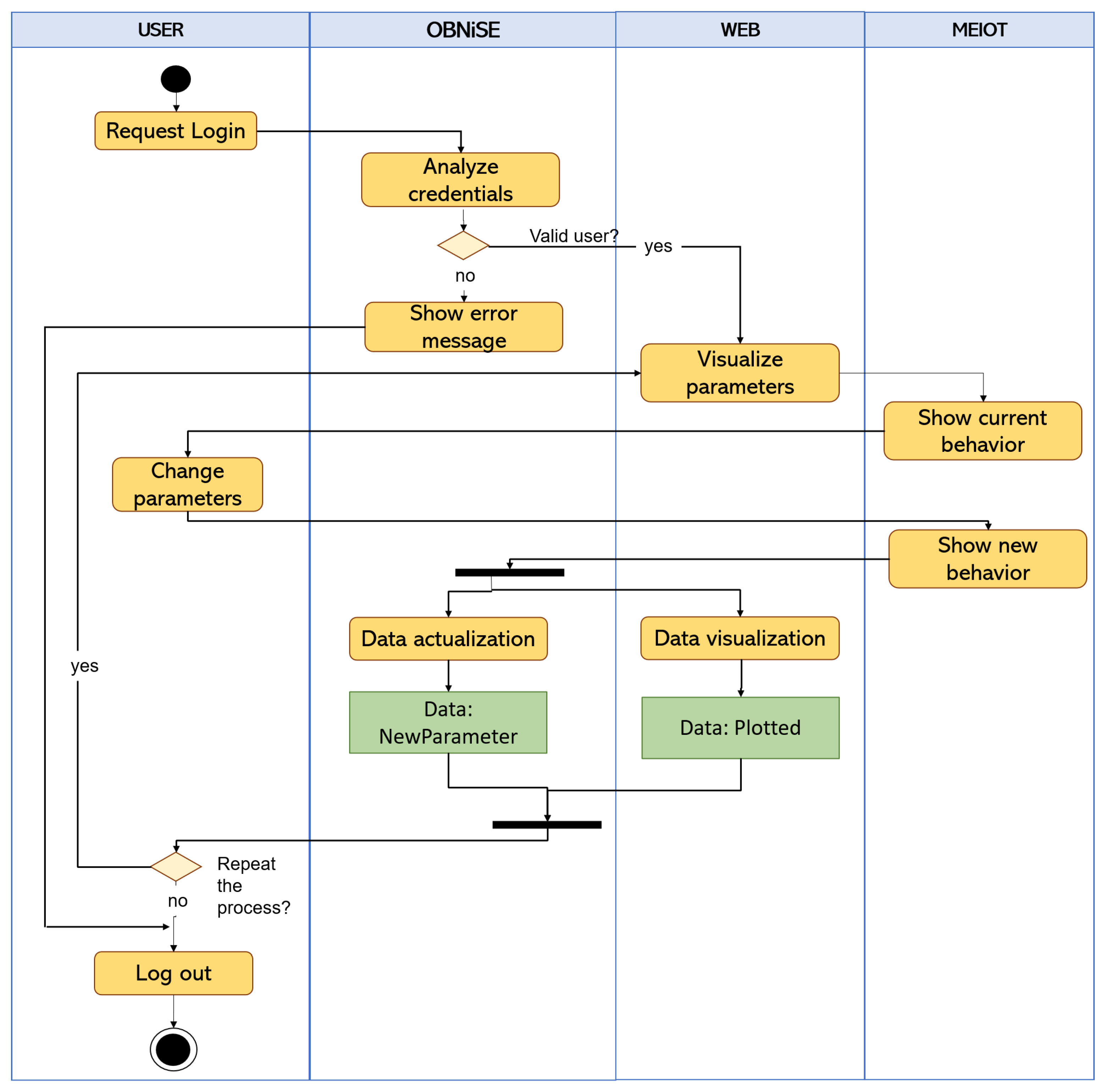
2.2. OBNiSE Architecture for Educational Mechatronics
- Web system. It is hosted in a cloud system, which can be accessed by educators. The web shows all the sensors’ parameters and data that can be manipulated, the graphs of the real-time sensed data, the configuration of the MEIoT weather station, and the users’ training times per session. This web system is stored in the OBNiSE.
- Traning web. It is part of the central web system. However, it has limitations for the participants’ view since it only allows them to view the MEIoT weather station’s current information but does not allow to change its configurations. The training web updates the information sent by the participants in real-time.
- MEIoT weather station. It is an IoT device that integrates temperature, relative humidity, barometric pressure, altitude, light, rainfall, wind speed, and wind direction sensors. It is worthwhile to mention that this work proposes the inclusion of an exogenous disturbance input for the wind speed and the wind vane sensors; this allows the modification and observation of the system’s behavior itself.
- Users. The system is composed of two types of users described as follows.
- Educators. They have access to all the data and configuration of the MEIoT station and have the complete knowledge for handling the MEIoT station. Likewise, they allow or deny access to registered participants in the system. Educators also can modify the dashboard, data, time of actualization, among others.
- Participants. These are students and people who are part of the mechatronics education course and require access to the platform to access the MEIoT weather station. The participants have limited access and only can modify some parameters allowed by the Educator for a defined time.
3. Implementation of Exogenous Disturbance Input to the MEIoT Weather Station
3.1. The MEIoT Weather Station with Exogenous Disturbance Input
3.2. Implementation of the MEIoT Weather Station with Exogenous Disturbance Input within the OBNiSE Architecture
- Device Layer: The MEIoT weather station with exogenous disturbance input uses a microcontroller and a set of sensors described in [17] and a wind blower based on a DC brushless motor; described later in Section 3.3 and it is shown in Figure 4.
- Network Layer: This layer considers tools, user profiles, and data accessibility and ensures communication between the architecture’s devices and layers. The H-Bridge for actuating the blower is connected through a microprocessor dedicated Pulse Width Modulator (PWM) pin port with two digital signals for direction and enabling. The network layer is integrated by three elements: tools, user profiles, and data accessibility. Each item is composed as follows:
- -
- Tools: This item encompasses every tool required to connect the MEIoT weather station with its sensors, actuators, and application, from cables and connectors to the Virtual Network Computing (VNC). Any additional tool is also part of this element.
- -
- User profiles: Participants and educators were the two user-profiles defined. Participants can see the sensor’s information using a PC or a mobile and manipulate the actuator output; educators, on the other hand, also have the possibility of modifying parameters within the MEIoT weather station; these profiles are explained in Section 3.4.
- -
- Data accessibility. This element defines the communication channel for the devices, users, and information. The used protocols are WiFi and the Message Queuing Telemetry Transport (MQTT) protocol for this implementation.
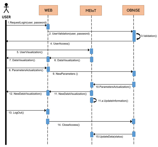
- Processing Layer.The MEIoT weather station uses an ESP32 microprocessor with built-in WiFi capability to capture sensors’ data, drive actuators, and communicate to the cloud. IBM’s Watson IoT platform, a specialized platform for IoT, is employed for cloud computing.
- Cloud Layer. The information and data are stored using a database in the cloud; a Node-Red based application, Figure 5, manages access to it. The data are available for the MEIoT weather station, the web system, and the OBNiSE architecture. The IBM Watson platform is currently used for information storage.
- Applications Layer: For data visualization and exogenous disturbance input manipulation, a web application based on Node-RED was created.This application allows interaction with the MEIoT weather station and its exogenous disturbance input from a mobile device, computer, or the web. Section 3.4 explains it in more detail.
- Security is used across devices, applications, data storage, network, and processing layers. The security allows only the Educator profile to modify, configure, and see the complete information about the MEIoT weather sensors and register participants who can enter to see the system’s behavior. It is necessary to define modifications in the configurations for the data protection, the use of the application at the user profile and application levels, and the processing and the cloud data storage. The security implementation starts with the Watson IoT Platform, where unique organization IDs are assigned. IBM’s Watson IoT Platform has three main security aspects, Transport Layer Security (TLS), authentication, and authorization. These aspects remain the same as in [17]. Watson IoT platform integrates two kinds of policies: connection and messaging policies that provide access control using a Client ID and a User ID. Access is allowed as long as these credentials are valid; the verification is done through the MTTQ protocol.
3.3. MEIoT Weather with Exogenous Disturbance Input Sensors and Actuator
3.4. Graphic User Interface GUI-MEIoT 2.0
- Educator: Can visualize and interact with the dashboard and MEIoT weather station parameters, for example, measurement units, sampling time, delete database registers. This profile can not add, edit, or delete data sources.
- User: Can visualize and interact with the dashboard and data if they have access. They cannot delete database registers.
4. Application to Education Engineering within the Educational Mechatronics Framework Using MEIoT Weather Station with Exogenous Disturbance Input
Instructional Design
- Concrete Learning Level (CLL). At this level, activities aimed at perceptual-motor characteristics should be designed using the MEIoT Weather Station with exogenous disturbance input (See Figure 13). The activities to perform at this level, considering only the wind speed variables at 10 s of sampling time, are described as follows.
- The participant moves the slider “Manual” control from 0% to 100% to manually change the exogenous disturbance input of the MEIoT weather station and observe what is happening with the wind speed chart. Finally, click on the “STOP” button.
- The participant send a linear profile to the MEIoT weather station by clicking the “Profile-linear” button.
- Graphic Learning Level (GLL). At this level, activities aimed at the graphic (symbolic) representation of mechatronic concepts should be designed, taking reference to the concepts learned previously at the concrete learning level. The learning will gradually make the transition from the concrete to the abstract level. For the graphical level to be more significant, the online open-source platform Node-RED is used to display the wind speed collected data. The participant can visualize the sensor’s wind speed dynamics and how wind speed value is increasing as time passes until reaching the final point of the introduced profile (see Figure 14). Tasks related to this level are described below.
- The participant sends a linear profile to the MEIoT weather station by clicking in the “Profile-linear” button.
- The participant visualizes the GUI-MEIoT to observe the past values and current value of the wind speed variable.
- In a white paper sheet, the participant plots each wind speed value with points.
- Starting from the first point and linking all points using smooth lines.
- Download the .CSV file by clicking in the download icon. Remark: Here the participant moves the pencil to link all the points. Figure 15 depicts the resulting plot.
The data collection registered by the participant is shown in (Table 1). - Abstract Learning Level (ALL). At this level, activities should be designed to gradually transition from symbolic concepts to abstract representation that includes mathematical equations. In many problems in the biological, physical, social sciences, and engineering, it is useful to describe the relationship between the same variables through a mathematical expression. A common way to do this is to adjust a curve between the various data points. This curve can be linear or quadratic or cubic, and so on. The goal is to find the curve of the specific type that fits “best” to the given data points comprising in the introduced linear profile (see Table 1), where blower power, wind speed (km/h) and value of the approximation in .To find the least-squares regression line for a set of points, begin by forming the system of linear equationswhere the right-hand term, , of each equation is thought of as the error in the approximation of by . Then writing this error as , we yieldNow, we defineThen, the matrix form for linear approximation is given by Equation (3)solving the variable u from the equation we obtain the values of the coefficients and of the least squares approximation line asTo find the line to best fits the points, first the mathematical objects has to be formed as it is presented in Equation (3).The linear approximation that best fits the points is .Now, we can implement this in Excel for both the real wind speed data and the obtained linear approximation (see Figure 16). Moreover, Table 2 shows the sum of the squared errors made in the results of every single data and also the total sum of 3.7793.Now, we have to find the best quadratic fit for the points. In order to do so, we have to define the following equation as in Equation (1).The quadratic approximation function that best fits the points is (see Figure 17). This approximation leads to a total sum of squared errors of .Follow the same procedure for finding the best cubic fit for the points.The cubic approximation function that best fits the points is (see Figure 18). This approximation leads to a total sum of squared errors of .Finally, the obtained total sums of squared errors for the linear, quadratic and cubic approximations has to be compared. It can be noted that the cubic approximation is the best fit for the real data.
5. Discussion
Author Contributions
Funding
Institutional Review Board Statement
Informed Consent Statement
Data Availability Statement
Acknowledgments
Conflicts of Interest
Abbreviations
| ADC | Analog-to-digital Converter |
| ALL | Abstract Learning Level |
| API | Application Program Interface |
| CIIDETEC-UVM | Centro de Investigación, Innovación y Desarrollo Tecnológico, UVM |
| CMOS | Complementary Metal Oxide Semiconductor |
| CLL | Concrete Learning Level |
| COVID 19 | Coronavirus Disease 2019 |
| CPU | Central Processing Unit |
| CSV | Comma-Separated Values |
| EMCF | Educational Mechatronics Conceptual Framework |
| GLL | Graphic Learning Level |
| GPIO | General Port Input-Output |
| GUI | Graphic User Interface |
| HOL | Hands-on learning |
| IC | Integrated Circuit |
| ICT | Information and communication Technology |
| I4.0 | Industry 4.0 |
| IoT | Internet of Things |
| I2C | Inter-Integrated Circuit |
| KPI | Key Performance Indicators |
| MEIoT | Mechatronic Educational Internet of Things |
| MEMS | Microelectromechanical Systems |
| MCU | Microcontroller Unit |
| MQTT | Message Queuing Telemetry Transport |
| OBNiSE | Observatorio Nacional Digital de Smart Environments |
| P2P | Peer-to-peer |
| PWM | Pulse Width Modulator |
| RPM | Revolutions Per Minute |
| RoHS | Restriction of Hazardous Substances |
| SCADA | Supervisory Control And Data Acquisition |
| SMD | Surface Mount Device |
| TLS | Transport Layer Security |
| UniMAP | University of Malaysia Perlis |
| UVM | Universidad del Valle de México |
| VNC | Virtual Network Computing |
References
- Qadir, J.; Al-Fuqaha, A. A Student Primer on How to Thrive in Engineering Education during and beyond COVID-19. Educ. Sci. 2020, 10, 236. [Google Scholar] [CrossRef]
- Adedoyin, O.B.; Soykan, E. Covid-19 pandemic and online learning: The challenges and opportunities. Interact. Learn. Environ. 2020. [Google Scholar] [CrossRef]
- George, M.L. Effective Teaching and Examination Strategies for Undergraduate Learning During COVID-19 School Restrictions. J. Educ. Technol. Syst. 2020, 49, 23–48. [Google Scholar] [CrossRef]
- Bogdandy, B.; Tamas, J.; Toth, Z. Digital Transformation in Education during COVID-19: A Case Study. In Proceedings of the 2020 11th IEEE International Conference on Cognitive Infocommunications (CogInfoCom), Mariehamn, Finland, 23–25 September 2020. [Google Scholar] [CrossRef]
- Mishra, L.; Gupta, T.; Shree, A. Online teaching-learning in higher education during lockdown period of COVID-19 pandemic. Int. J. Educ. Res. Open 2020, 1, 100012. [Google Scholar] [CrossRef]
- Ferri, A.A.; Ferri, B.H.; Lineberg, R.; Ferri, K.P.; Crawford, Z.; Tamayo, J. Use of a Vertically Integrated Project Team to Develop Hands-On Learning Modules. In Proceedings of the 2017 ASEE Annual Conference and Exposition, Columbus, OH, USA, 25–28 June 2017. [Google Scholar]
- Montes, N.; Rosillo, N.; Mora, M.C.; Hilario, L. A Novel Real-Time MATLAB/Simulink/LEGO EV3 Platform for Academic Use in Robotics and Computer Science. Sensors 2021, 21, 1006. [Google Scholar] [CrossRef]
- Maiti, A.; Kist, A.A.; Maxwell, A.D. Real-Time Remote Access Laboratory With Distributed and Modular Design. IEEE Trans. Ind. Electron. 2014, 62, 3607–3618. [Google Scholar] [CrossRef]
- Yeung, K.; Huang, J. Development of a remote-access laboratory: A dc motor control experiment. Comput. Ind. 2003, 52, 305–311. [Google Scholar] [CrossRef]
- Aydogmus, Z.; Aydogmus, O. A Web-Based Remote Access Laboratory Using SCADA. IEEE Trans. Educ. 2009, 52, 126–132. [Google Scholar] [CrossRef]
- Daud, M.H.; Razali, Z.B. UniMAP e-Lab for Electrical Engineering Technology: Future Online Laboratory Classes. In Proceedings of the 2nd International Conference on Green Design and Manufacture 2016 (IConGDM 2016), MATEC Web Conferences, Phuket, Thailand, 1–2 May 2016; Volume 78. [Google Scholar] [CrossRef]
- Ukhurebor, K.E.; Abiodun, I.C.; Azi, S.O.; Otete, I.; Obogai, L.E. A Cost Effective Weather Monitoring Device. Arch. Curr. Res. Int. 2017, 7, 1–9. [Google Scholar] [CrossRef][Green Version]
- Kaewwongsri, K.; Silanon, K. Design and Implement of a Weather Monitoring Station using CoAP on NB-IoT Network. In Proceedings of the 2020 17th International Conference on Electrical Engineering/Electronics, Computer, Telecommunications and Information Technology (ECTI-CON), Phuket, Thailand, 24–27 June 2020; pp. 230–233. [Google Scholar] [CrossRef]
- Parvez, S.H.; Saha, J.K.; Hossain, M.J.; Hussain, H.; Ghuri, M.D.M.A.; Chowdhury, T.A.; Rahman, M.D.M.; Shuchi, N.Z.; Islam, A.; Hasan, M.; et al. A novel design and implementation of electronic weather station and weather data transmission system using GSM. WSEAS Trans. Circuits Syst. 2016, 15, 21–34. [Google Scholar]
- Adepoju, T.M.; Oladele, M.O.; Kasali, A.A.; Fabiyi, G.J. Development of a Low-Cost Arduino-Based Weather Station. FUOYE J. Eng. Technol. 2020, 5, 69–73. [Google Scholar] [CrossRef]
- Hussein, Z.K.; Hadi, H.J.; Abdul-Mutaleb, M.R.; Mezaal, Y.S. Low cost smart weather station using Arduino and ZigBee. TELKOMNIKA Telecommun. Comput. Electron. Control 2020, 18, 282–288. [Google Scholar] [CrossRef]
- Carlos-Mancilla, M.A.; Luque-Vega, L.F.; Guerrero-Osuna, H.A.; Ornelas-Vargas, G.; Aguilar-Molina, Y.; González-Jiménez, L.E. Educational Mechatronics and Internet of Things: A Case Study on Dynamic Systems Using MEIoT Weather Station. Sensors 2021, 21, 181. [Google Scholar] [CrossRef] [PubMed]
- Nanda, T.; Sahoo, B.; Beria, H.; Chatterjee, C. A wavelet-based non-linear autoregressive with exogenous inputs (WNARX) dynamic neural network model for real-time flood forecasting using satellite-based rainfall products. J. Hydrol. 2016, 539, 57–73. [Google Scholar] [CrossRef]
- Lee, C.C.; Sheridan, S.C.; Barnes, B.B.; Hu, C.; Pirhalla, D.E.; Ransibrahmanakul, V.; Shein, K. The development of a non-linear autoregressive model with exogenous input (NARX) to model climate-water clarity relationships: Reconstructing a historical water clarity index for the coastal waters of the southeastern USA. Theor. Appl. Climatol. 2017, 130, 557–569. [Google Scholar] [CrossRef]
- Rahimi, Z.; Shafri, H.Z.M.; Norman, M. A GNSS-based weather forecasting approach using Nonlinear Auto Regressive Approach with Exogenous Input (NARX). J. Atmos. Sol. Terr. Phys. 2018, 178, 74–84. [Google Scholar] [CrossRef]
- Squires, S.; Montesdeoca, L.; Prügel-Bennett, A.; Niranjan, M. Non-Negative Matrix Factorization with Exogenous Inputs for Modeling Financial Data. In Neural Information Processing, ICONIP 2017; Liu, D., Xie, S., Li, Y., Zhao, D., El-Alfy, E.S., Eds.; Lecture Notes in Computer Science; Springer: Cham, Switzerland, 2017; Volume 10635. [Google Scholar] [CrossRef]
- Matkovskyy, R.; Bouraoui, T. Application of Neural Networks to Short Time Series Composite Indexes: Evidence from the Nonlinear Autoregressive with Exogenous Inputs (NARX) Model. J. Quant. Econ. 2019, 17, 433–446. [Google Scholar] [CrossRef]
- Zulkeflee, A.A.; Sata, S.A.; Aziz, N. Auto-regressive with exogenous input model predictive controller for water activity in esterification. Chem. Eng. Trans. 2017, 56, 217–222. [Google Scholar] [CrossRef]
- Li, J.; Sharma, K.; Liu, Y.; Jiang, G.; Yuan, Z. Real-time prediction of rain-impacted sewage flow for on-line control of chemical dosing in sewers. Water Res. 2019, 149, 311–321. [Google Scholar] [CrossRef]
- Alirezapouri, M.A.; Vali, A.R.; Khaloozadeh, H.; Arvan, M.R. Exogenous input and state estimation for a class of nonlinear dynamic systems in the presence of the unknown but bounded disturbances. Int. J. Dynam. Control 2019, 7, 226–240. [Google Scholar] [CrossRef]
- Li, G.; Wen, C.; Zheng, W.X.; Chen, Y. Identification of a Class of Nonlinear Autoregressive Models With Exogenous Inputs Based on Kernel Machines. IEEE Trans. Signal Process. 2011, 59, 2146–2159. [Google Scholar] [CrossRef]
- Taghavifar, H. Neural Network Autoregressive With Exogenous Input Assisted Multi-Constraint Nonlinear Predictive Control of Autonomous Vehicles. IEEE Trans. Veh. Technol. 2019, 68, 6293–6304. [Google Scholar] [CrossRef]
- Zhou, J.; Lu, J.; Peng, H. Vehicle stabilisation in response to exogenous impulsive disturbances to the vehicle body. Int. J. Veh. Auton. Syst. 2010, 8. [Google Scholar] [CrossRef]
- Zhou, L.; She, J.; Zhang, X.; Zhang, Z. Improving disturbance-rejection performance in a modified repetitive-control system based on equivalent-input-disturbance approach. Int. J. Syst. Sci. 2020, 51, 49–60. [Google Scholar] [CrossRef]
- Luque-Vega, L.F.; Lopez-Neri, E.; Santoyo, A.; Ruíz-Duarte, J.; Farrera-Vazquez, N. Educational Methodology Based on Active Learning for Mechatronics Engineering Students: Towards Educational Mechatronics. Comput. Sist. 2019, 23, 325–333. [Google Scholar] [CrossRef]
- Larson, R.; Falvo, D.C. Elementary Linear Algebra, 6th ed.; Houghton Mifflin Harcourt Publishing Company: New York, NY, USA, 2009; p. 565. ISBN 978-0-618-78376-2. [Google Scholar]



















| Blower Power (%) | Wind Speed (km/h) |
|---|---|
| 47.84313725 | 0 |
| 55.68627451 | 0.48 |
| 63.52941176 | 1.68 |
| 71.37254902 | 5.04 |
| 79.21568627 | 7.68 |
| 87.05882353 | 9.60 |
| 94.90196078 | 11.52 |
| 100.00000000 | 13.20 |
| = Blower Power (%) | = Wind Speed (km/h) | ||
|---|---|---|---|
| 0 | |||
| Total | |||
Publisher’s Note: MDPI stays neutral with regard to jurisdictional claims in published maps and institutional affiliations. |
© 2021 by the authors. Licensee MDPI, Basel, Switzerland. This article is an open access article distributed under the terms and conditions of the Creative Commons Attribution (CC BY) license (http://creativecommons.org/licenses/by/4.0/).
Share and Cite
Guerrero-Osuna, H.A.; Luque-Vega, L.F.; Carlos-Mancilla, M.A.; Ornelas-Vargas, G.; Castañeda-Miranda, V.H.; Carrasco-Navarro, R. Implementation of a MEIoT Weather Station with Exogenous Disturbance Input. Sensors 2021, 21, 1653. https://doi.org/10.3390/s21051653
Guerrero-Osuna HA, Luque-Vega LF, Carlos-Mancilla MA, Ornelas-Vargas G, Castañeda-Miranda VH, Carrasco-Navarro R. Implementation of a MEIoT Weather Station with Exogenous Disturbance Input. Sensors. 2021; 21(5):1653. https://doi.org/10.3390/s21051653
Chicago/Turabian StyleGuerrero-Osuna, Héctor A., Luis F. Luque-Vega, Miriam A. Carlos-Mancilla, Gerardo Ornelas-Vargas, Víctor H. Castañeda-Miranda, and Rocío Carrasco-Navarro. 2021. "Implementation of a MEIoT Weather Station with Exogenous Disturbance Input" Sensors 21, no. 5: 1653. https://doi.org/10.3390/s21051653
APA StyleGuerrero-Osuna, H. A., Luque-Vega, L. F., Carlos-Mancilla, M. A., Ornelas-Vargas, G., Castañeda-Miranda, V. H., & Carrasco-Navarro, R. (2021). Implementation of a MEIoT Weather Station with Exogenous Disturbance Input. Sensors, 21(5), 1653. https://doi.org/10.3390/s21051653

