Model-Driven Approach for Realization of Data Collection Architectures for Cyber-Physical Systems of Systems to Lower Manual Implementation Efforts
Abstract
1. Integration of Systems and Accessibility of Data as Prerequisites for Industrie 4.0
2. Related Work and State-Of-The-Art
2.1. IIoT Communication Protocols
2.2. Data Collection Architectures
2.3. Modeling Languages and DSLs
2.4. State-Of-The-Art in Model-Driven System Architectures
2.5. Identified Research Gap
3. Requirements and Concept for a Model-Driven Data Collection Architectures
3.1. Requirements for a Model-Driven Development of Data Collection Architectures
- RDSL
- During data collection and analysis projects in the domain of industrial automation, a multitude of disciplines is involved, ranging from data analysts, over IT architectures, to automation engineers and process experts. All of these experts have different backgrounds and use different terminology. Therefore, the approach should be based on a graphical DSL that allows for sharing modeled information intuitively and understandably. Moreover, the graphical notation and the underlying metamodel have to provide the means to capture all relevant aspects needed for the design of data collection architectures in the domain of industrial automation.
- RCom
- The realization of data collection architectures requires the repetitive implementation of numerous communication channels that form the communication part of the architecture, and specific glue code that transforms, analyzes, or stores the collected data. The approach should be capable of automatically generating code for the communication part to reduce manual implementation efforts efficiently.
- RProt
- The significant heterogeneity of IIoT protocols and the uncertainty, whose protocol will be predominant in the future, hinders and slows down industrial adoption of I4.0 principles. In addition, if a product has to be offered for different markets or domains, manufacturers may have to support multiple protocols for the same machine. This further increases the implementation efforts for data collection architectures. Therefore, the approach should feature modular support for relevant IIoT protocols to increase technology adoption.
- RInit
- Initial deployments (development from scratch) of data collection architectures are associated with substantial implementation efforts due to heterogeneity and complexity of CPSoS. MDD has the potential to significantly lower these efforts in comparison to manual programming. However, these efforts’ savings have to be quantifiable and of general validity and not just of qualitative nature, as found in the literature. The quantification has to take the effort to create the MDD toolchain into account to estimate the break-even between MDD and classical manual programming of data collection architectures.
- RMig
- Besides initial deployment, re-deployments, also called migrations, are of significant interest for industrial applicability [10]. Despite the availability of new solutions, which are better suited for the needs of automated production, enterprises hesitate to apply them. This is due to the excessive cost associated with re-implementing all connected systems’ communication interfaces, consequently causing vendor lock-in. In addition, the need to support more than one communication protocol for data collection inside CPSoS can be seen as a migration scenario. This leads to the requirement that the MDD approach has to support migration scenarios of data collection architectures. In addition, effort savings also have to be proofed quantitatively for such a scenario compared to manual programming.
3.2. Concept for Model-Driven Data Collection Architectures
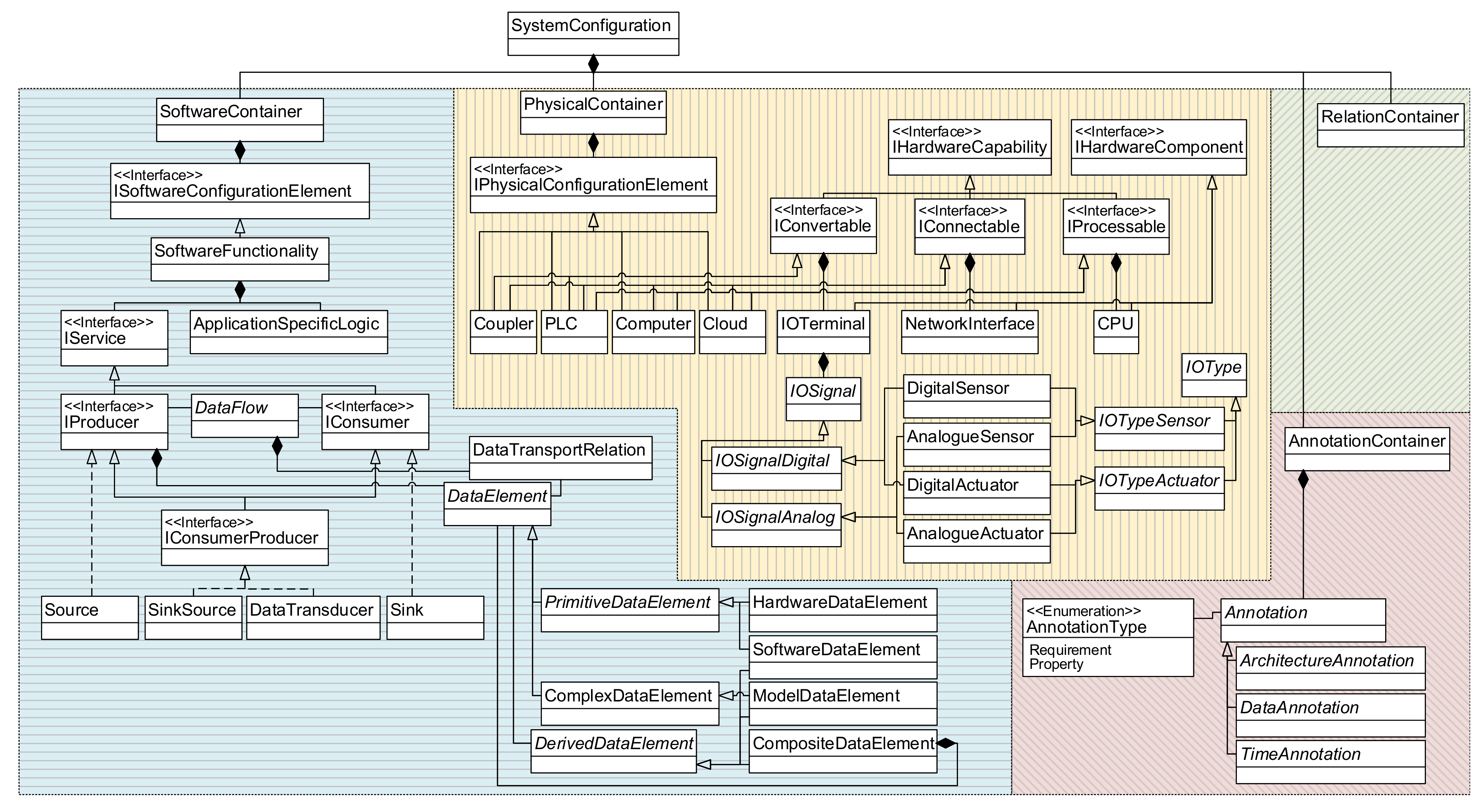
3.2.1. Graphical Notation and Metamodel of the DSL
- a SoftwareContainer for the description of data flows and software functions,
- a PhysicalContainer that reflects the hardware systems and components of the architecture,
- an AnnotationContainer that can carry additional information on properties and requirements, as well as
- a RelationContainer to describe logical links.
3.2.2. Software Framework for IIoT-Protocol Support
3.2.3. Model Transformation to Deployable Communication Code
4. Evaluation of the Model-Driven Approach for Data Collection Architectures
4.1. Lab-Scale Case-Study to Investigate Implementation Effort Savings
4.1.1. Description of Use-Case Featuring a Heterogeneous CPSoS with Superordinate Systems
- the legacy CPPS Festo Modular Production System (MPS) that is interfaced using custom software that provides connectivity over a proprietary TCP protocol and communicates with the plant over a serial RS232 connection;
- the constantly evolving myJoghurt Industrie 4.0 demonstrator, with a state-of-the-art Beckhoff PLC, connectivity over the proprietary Beckhoff ADS protocol as well as standard OPC UA, and around a total of 500 variables (I/Os and internal variables); and
4.1.2. Model-Driven Generation of Communication Architecture
4.1.3. Effort Metrics for Initial Deployment
4.2. Extrapolation Case-Study for a Generalization of Results
4.2.1. General Analysis of the Relations
4.2.2. Break-Even Analysis between Manual Implementation and the Model-Driven Approach
5. Conclusions and Outlook
Author Contributions
Funding
Institutional Review Board Statement
Informed Consent Statement
Data Availability Statement
Conflicts of Interest
References
- Vogel-Heuser, B.; Hess, D. Guest Editorial Industry 4.0–Prerequisites and Visions. IEEE Trans. Autom. Sci. Eng. 2016, 13, 411–413. [Google Scholar] [CrossRef]
- Kammerer, K.; Pryss, R.; Hoppenstedt, B.; Sommer, K.; Reichert, M. Process-Driven and Flow-Based Processing of Industrial Sensor Data. Sensors 2020, 20, 5245. [Google Scholar] [CrossRef] [PubMed]
- Ferrer, B.R.; Wael, M.M.; Martínez Lastra, J.L.; Villalonga, A.; Beruvides, G.; Castaño, F.; Haber, R.E. Towards the Adoption of Cyber-Physical Systems of Systems Paradigm in Smart Manufacturing Environments. In Proceedings of the IEEE 16th International Conference of Indistrual Informationcs (INDIN), Porto, Portugal, 18–20 July 2018; pp. 792–799. [Google Scholar]
- Zhang, L. Specification and Design of Cyber Physical Systems Based on System of Systems Engineering Approach. In Proceedings of the 17th International Symposium on Distributed Computing and Applications for Business Engineering and Science (DCABES), Wuxi, China, 19–23 October 2018; pp. 300–303. [Google Scholar] [CrossRef]
- Lee, J.; Bagheri, B.; Kao, H.A. A Cyber-Physical Systems architecture for Industry 4.0-based manufacturing systems. Manuf. Lett. 2015, 3, 18–23. [Google Scholar] [CrossRef]
- The Instrumentation, Systems, and Automation Society. Enterprise-Control System Integration—Part I: Models and Terminology; International Society of Automation: Durham, NC, USA, 2000. [Google Scholar]
- Wollschlaeger, M.; Sauter, T.; Jasperneite, J. The Future of Industrial Communication: Automation Networks in the Era of the Internet of Things and Industry 4.0. IEEE Ind. Electron. Mag. 2017, 11, 17–27. [Google Scholar] [CrossRef]
- Ji, C.; Shao, Q.; Sun, J.; Liu, S.; Pan, L.; Wu, L.; Yang, C. Device Data Ingestion for Industrial Big Data Platforms with a Case Study. Sensors 2016, 16, 279. [Google Scholar] [CrossRef]
- Ribeiro, L.; Hochwallner, M. On the Design Complexity of Cyberphysical Production Systems. Complexity 2018, 2018, 1–13. [Google Scholar] [CrossRef]
- Dotoli, M.; Fay, A.; Miśkowicz, M.; Seatzu, C. An overview of current technologies and emerging trends in factory automation. Int. J. Prod. Res. 2018, 57, 5047–5067. [Google Scholar] [CrossRef]
- Ungurean, I.; Gaitan, N.C. A Software Architecture for the Industrial Internet of Things—A Conceptual Model. Sensors 2020, 20, 5603. [Google Scholar] [CrossRef]
- Trunzer, E.; Wullenweber, A.; Vogel-Heuser, B. Graphical modeling notation for data collection and analysis architectures in cyber-physical systems of systems. J. Ind. Inf. Integr. 2020, 19, 100155. [Google Scholar] [CrossRef]
- Jardim-Goncalves, R.; Popplewell, K.; Grilo, A. Sustainable interoperability: The future of Internet based industrial enterprises. Comput. Ind. 2012, 63, 731–738. [Google Scholar] [CrossRef]
- Wortmann, A.; Barais, O.; Combemale, B.; Wimmer, M. Modeling languages in Industry 4.0: An extended systematic mapping study. Softw. Syst. Model. 2020, 19, 67–94. [Google Scholar] [CrossRef]
- Trunzer, E.; Prata, P.; Vieira, S.; Vogel-Heuser, B. Concept and Evaluation of a Technology-independent Data Collection Architecture for Industrial Automation. In Proceedings of the IECON 2019—45th Annual Conference of the IEEE Industrial Electronics Society, Lisbon, Portugal, 14–17 October 2019; pp. 2830–2836. [Google Scholar]
- Gama, K.; Touseau, L.; Donsez, D. Combining heterogeneous service technologies for building an Internet of Things middleware. Comput. Commun. 2012, 35, 405–417. [Google Scholar] [CrossRef]
- Peres, R.S.; Dionisio Rocha, A.; Leitao, P.; Barata, J. IDARTS—Towards intelligent data analysis and real-time supervision for industry 4.0. Comput. Ind. 2018, 101, 138–146. [Google Scholar] [CrossRef]
- Hästbacka, D.; Kannisto, P.; Vilkko, M. Data-driven and Event-driven Integration Architecture for Plant-wide Industrial Process Monitoring and Control. In Proceedings of the IECON 2018—44th Annual Conference of the IEEE Industrial Electronics Society, Washington, DC, USA, 21–23 October 2018; pp. 2979–2985. [Google Scholar] [CrossRef]
- Leitão, P.; Barbosa, J.; Pereira, A.; Barata, J.; Colombo, A.W. Specification of the PERFoRM architecture for the seamless production system reconfiguration. In Proceedings of the IECON 2016—42nd Annual Conference of the IEEE Industrial Electronics Society, Florence, Italy, 24–27 October 2016; pp. 5729–5734. [Google Scholar] [CrossRef]
- Rodrigues da Silva, A. Model-driven engineering: A survey supported by the unified conceptual model. Comput. Lang. Syst. Struct. 2015, 43, 139–155. [Google Scholar] [CrossRef]
- Object Management Group. UML Profile for MARTE: Modeling and Analysis of Real-Time Embedded Systems; Object Management Group: Needham, MA, USA, 2019. [Google Scholar]
- Open Group. ArchiMate 3.1 Specification; Open Group: San Francisco, CA, USA, 2017. [Google Scholar]
- Vogel-Heuser, B.; Feldmann, S.; Werner, T.; Diedrich, C. Modeling Network Architecture and Time Behavior of Distributed Control Systems in Industrial Plant Automation. In Proceedings of the IECON 2011—37th Annual Conference of the IEEE Industrial Electronics Society, Melbourne, Australia, 7–10 November 2011; pp. 2232–2237. [Google Scholar] [CrossRef]
- Sollfrank, M.; Trunzer, E.; Vogel-Heuser, B. Graphical Modeling of Communication Architectures in Network Control Systems with Traceability to Requirements. In Proceedings of the IECON 2019—45th Annual Conference of the IEEE Industrial Electronics Society, Lisbon, Portugal, 14–17 October 2019; pp. 6267–6273. [Google Scholar] [CrossRef]
- Vogel-Heuser, B.; Trunzer, E.; Hujo, D.; Sollfrank, M. (Re-)Deployment of Smart Algorithms in Cyber-Physical Production Systems using DSL4hDNCS. Proc. IEEE 2021, 14. [Google Scholar] [CrossRef]
- Xue, Y.; Bogdan, P. Constructing compact causal mathematical models for complex dynamics. In Proceedings of the 8th International Conference on Cyber-Physical Systems, Pittsburgh, PA, USA, 18–21 April 2017; Martinez, S., Tovar, E., Gill, C., Sinopoli, B., Eds.; ACM: New York, NY, USA; pp. 97–107. [Google Scholar] [CrossRef]
- Chernyi, S.G.; Vyngra, A.V.; Novak, B.P. Physical modeling of an automated ship’s list control system. J. Intell. Fuzzy Syst. 2020, 39, 8399–8408. [Google Scholar] [CrossRef]
- Brambilla, M.; Cabot, J.; Wimmer, M. Model-Driven Software Engineering in Practice, 2nd ed.; Synthesis Lectures on Software Engineering; Morgan & Claypool Publishers: San Rafael, CA, USA, 2017; Volume 4. [Google Scholar]
- Tekinerdogan, B.; Çelik, T.; Köksal, Ö. Generation of feasible deployment configuration alternatives for Data Distribution Service based systems. Comput. Stand. Interfaces 2018, 58, 126–145. [Google Scholar] [CrossRef]
- Benaben, F.; Truptil, S.; Mu, W.; Pingaud, H.; Touzi, J.; Rajsiri, V.; Lorre, J.P. Model-driven engineering of mediation information system for enterprise interoperability. Int. J. Comput. Integr. Manuf. 2017, 79, 1–22. [Google Scholar] [CrossRef]
- Ebeid, E.; Fummi, F.; Quaglia, D. Model-Driven Design of Network Aspects of Distributed Embedded Systems. IEEE Trans. Comput. Aided Des. Integr. Circuits Syst. 2015, 34, 603–614. [Google Scholar] [CrossRef]
- Harrand, N.; Fleurey, F.; Morin, B.; Husa, K.E. ThingML. In Proceedings of the ACM/IEEE 19th International Conference on Model Driven Engineering Languages and Systems—MODELS ’16, Saint-Malo, France, 2–7 October 2016; Baudry, B., Combemale, B., Eds.; ACM Press: New York, NY, USA, 2016; pp. 125–135. [Google Scholar] [CrossRef]
- Thramboulidis, K.; Christoulakis, F. UML4IoT—A UML-based approach to exploit IoT in cyber-physical manufacturing systems. Comput. Ind. 2016, 82, 259–272. [Google Scholar] [CrossRef]
- Mazak, A.; Lüder, A.; Wolny, S.; Wimmer, M.; Winkler, D.; Kirchheim, K.; Rosendahl, R.; Bayanifar, H.; Biffl, S. Model-based generation of run-time data collection systems exploiting AutomationML. Automatisierungstechnik 2018, 66, 819–833. [Google Scholar] [CrossRef]
- Object Management Group. MOF Model to Text Transformation Language; Object Management Group: Needham, MA, USA, 2008. [Google Scholar]
- Aicher, T. Automatic Backwards Compatibility of Automated Material Flow Software. Ph.D. Thesis, Technical University of Munich, Munich, Germany, 2018. [Google Scholar]
- Internet Engineering Task Force. ISO Transport Service on Top of the TCP; Internet Engineering Task Force: Fremont, CA, USA, 1987. [Google Scholar]
- Cusumano, M.A.; Kemerer, C.F. A Quantitative Analysis of U.S. and Japanese Practice and Performance in Software Development. Manag. Sci. 1990, 36, 1384–1406. [Google Scholar] [CrossRef]
- Prechelt, L. Empirical comparison of seven programming languages. Computer 2000, 33, 23–29. [Google Scholar] [CrossRef]
- Boehm, B.W.; Abts, C.; Brown, A.W.; Chulani, S.; Clark, B.K.; Horowitz, E.; Madachy, R.; Reifer, D.; Steece, B. Software Cost Estimation with Cocomo II; Prentice Hall: Upper Saddle River, NJ, USA, 2000. [Google Scholar]
- Tan, M.; Song, Z.; Zhang, X. Robust leader-following consensus of cyber-physical systems with cyber attack via sampled-data control. ISA Trans. 2020. [Google Scholar] [CrossRef]








| Person | Experience Level | Total Effort for Modeling of the Lab-Scale Setup |
|---|---|---|
| 1 | Well-experienced user, strong industrial automation background applied the graphical notation several times. | 2 30 |
| 2 | Semi-experienced user, medium industrial automation background, applied the notation occasionally. | 4 20 |
| 2 | Inexperienced user, strong industrial automation background, recently introduced to the notation. | 4 40 |
| Protocol | Initial Deployment | Migration | ||
|---|---|---|---|---|
| AMQP | 67 | 2 | 48 | 0 |
| Beckhoff ADS | 81 | 2 | 62 | 0 |
| Apache Kafka | 74 | 2 | 55 | 0 |
| MQTT | 51 | 2 | 32 | 0 |
| OPC UA | 114 | 2 | 95 | 0 |
| MEAN | 77.4 | 2 | 58.4 | 0 |
| Initial deployment | 10 | 1 |
| Migration | 1 | 0 |
Publisher’s Note: MDPI stays neutral with regard to jurisdictional claims in published maps and institutional affiliations. |
© 2021 by the authors. Licensee MDPI, Basel, Switzerland. This article is an open access article distributed under the terms and conditions of the Creative Commons Attribution (CC BY) license (http://creativecommons.org/licenses/by/4.0/).
Share and Cite
Trunzer, E.; Vogel-Heuser, B.; Chen, J.-K.; Kohnle, M. Model-Driven Approach for Realization of Data Collection Architectures for Cyber-Physical Systems of Systems to Lower Manual Implementation Efforts. Sensors 2021, 21, 745. https://doi.org/10.3390/s21030745
Trunzer E, Vogel-Heuser B, Chen J-K, Kohnle M. Model-Driven Approach for Realization of Data Collection Architectures for Cyber-Physical Systems of Systems to Lower Manual Implementation Efforts. Sensors. 2021; 21(3):745. https://doi.org/10.3390/s21030745
Chicago/Turabian StyleTrunzer, Emanuel, Birgit Vogel-Heuser, Jan-Kristof Chen, and Moritz Kohnle. 2021. "Model-Driven Approach for Realization of Data Collection Architectures for Cyber-Physical Systems of Systems to Lower Manual Implementation Efforts" Sensors 21, no. 3: 745. https://doi.org/10.3390/s21030745
APA StyleTrunzer, E., Vogel-Heuser, B., Chen, J.-K., & Kohnle, M. (2021). Model-Driven Approach for Realization of Data Collection Architectures for Cyber-Physical Systems of Systems to Lower Manual Implementation Efforts. Sensors, 21(3), 745. https://doi.org/10.3390/s21030745

