Unobtrusive Health Monitoring in Private Spaces: The Smart Vehicle
Abstract
1. Introduction
- Environmental parameters include temperature, air quality, humidity, weather and light conditions, and speed. They are captured already by default for in-car well-being and driver’s assistance systems.
- Physiological parameters typically include vital signs; in particular, heart rate (HR), respiration rate (RR), body surface temperature, and skin impedance. More advanced parameters can be measured with special sensing devices.
- Behavioral parameters quantify physical activities during the drive to reflect the driver’s attention level, tiredness, and well-being.
- Which sensors are suitable for in-vehicle data collection?
- Where should the sensors be placed?
- Which biosignals or vital signs can be monitored in the vehicle?
- Which purposes can be supported with the health data?
2. Methods
2.1. Terminology of Unobtrusive In-Vehicle Health Monitoring
- Strategic tasks (e.g., choice of route);
- Navigational tasks (e.g., adherence to the chosen route);
- Traffic-related tasks (e.g., interacting with other road users);
- Adherence to rules (e.g., traffic signs and signals);
- Tasks related to the road (e.g., chosen position within traffic); and
- Speed control (e.g., maintenance of the speed according to road situation).
2.2. Literature Retrieval
- Biosignal consists of general terms, such as biosignal, biological signal, physiological signal, physiological parameter, vital signal, vital sign, vital parameter, and commonly seen specific biosignals terms, such as ECG, electrocardiograph, heart rate, heart rate variability, heartbeat, respiration rate, breathing rate, breathing, body movements;
- Vehicle consists of terms regarding the vehicle, such as car, vehicle, automobile, automotive, drive, driving, driver.
2.3. Review Criteria
- Inclusion
- –
- Unobtrusive sensors are part of the method;
- –
- The sensors are used to collect heath-relevant data, i.e., behavioral or physiological parameters.
- Exclusion
- –
- The sensors are body-attached, wearable, or implanted;
- –
- Sensor data is not used for biosignal or health state monitoring;
- –
- Research is not on humans.
- Sensor development for measuring a certain health parameter;
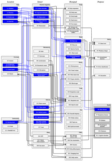
- Application of sensor data for health (i.e., disease management, diagnostics, prediction) or safety (Figure 1).
- On-road driving: the experiment was performed with naturalistic driving, where the subjects were required to drive a car on real roads;
- Driving simulator: the subjects were required to simulate driving activities on a driving simulator;
- Laboratory setting: a driving-like setting up or a separated (part of a) vehicle was equipped with sensors (e.g., seat, steering wheel), but no driving activity was simulated.
3. Results
3.1. Sensors
3.2. Locations
3.3. Biosignals
3.4. Purposes
4. Discussion
- Which sensors are suitable for in-vehicle data collection? Contact and capacitive electrodes capture ECG, and HR and HRV are computed from the recordings. Radar and magnetic induction sensors also are used for HR and RR measurements by detecting electron-magnetic signals due to organ movements, while BCG and piezoelectric sensors as well as accelerometers achieve similar goals through mechanical changes. Cameras provide video data, from which rPPG is generated. Furthermore, HR or HRV is extracted from the video data. Other work profiles driving behavior from vehicle built-in sensors in combination with GPS.
- Where should the sensors be placed? Car seat and steering wheel host sensors that are in direct or indirect contact to the driver, e.g., capacitive and contact electrodes, respectively. The control panel and the windscreen are the suitable locations to mount video or infrared cameras.
- Which biosignals or vital signs can be monitored in the vehicle? A variety of biosignals or vital signs are monitored already in the vehicle, including body-related (e.g., body temperature, EMG, GSR), heart-related (e.g., HR, ECG), blood-related (e.g., pulse transit time, oxygen saturation), lung-related (e.g., RR), and eye-related (e.g., saccade frequency) parameters. Some work focus on other information like driving behavior, gas concentration, emotion, body plethysmogram, grasping force, and body motion.
- Which purposes can be supported with the health data? Driving requires intensive engagement in terms of both mental and physical efforts. The performance of driving is also associated with health problems, such as cognitive disorder [58,72]. As known, essential tremor is associated with incident dementia [73], and the monitoring of hand/foot tremor, for example, by detecting the operation of steering wheel or pedal gives us the possibility to assess the driving performance. The research in Stage I (Figure 3) points out the hidden clinical values of measuring biosignals while driving. However, most application-driven research (Stage II in Figure 3) is aimed at driving safety, such as fatigue detection and drunk driving. Though in-vehicle health assessment has potential in monitoring cognitive disorders, it is not yet developed to deliver medical monitoring in a clinical sense.
5. Conclusions
Author Contributions
Funding
Conflicts of Interest
Abbreviations
| AI | artificial intelligence |
| BAN | body area network |
| BCG | ballistocardiography |
| CAN | controller area network |
| cECG | capacitive ECG |
| ECG | electrocardiography |
| EDA | electrodermal activity |
| EMG | electromyography |
| GPS | Global Positioning System |
| GSR | galvanic skin response |
| HIS | health information systems |
| HR | heart rate |
| HRV | heart rate variability |
| IoT | Internet of Things |
| IVIS | in-vehicle information system |
| LED | light-emitting diode |
| MI | magnetic induction |
| PPG | photoplethysmography |
| PPGI | PPG imaging |
| rPPG | remote PPG |
| RR | respiration rate |
| SCG | seismocardiography |
Appendix A. Searching String
Appendix A.1. PubMed
- (biosignal[Title] OR biological[Title] OR biological signal[Title] OR biological signals[Title] OR physiological signal[Title] OR physiological parameter[Title] OR physiological parameters[Title] OR vital signal[Title] OR vital signals[Title] OR vital sign[Title] OR vital signs[Title] OR vital parameter[Title] OR vital parameters[Title] OR ECG[Title] OR electrocardiograph[Title] OR electrocardiography[Title] OR electrocardiogram[Title] OR heart rate[Title] OR heart rate variability[Title] OR heartbeats[Title] OR heartbeat[Title] OR respiration rate[Title] OR respiratory rate[Title] OR breathing rate[Title] OR breathing[Title] OR breath[Title] OR respiration[Title] OR body movements[Title] OR body motion[Title] OR driving profile[Title] OR routine[Title])
- AND
- (car[Title] OR car’s [Title] OR vehicle[Title] OR in-vehicle[Title] OR in-car[Title] OR driver[Title] OR driver’s[Title] OR driving[Title] OR automotive[Title] OR road[Title] OR safety belt[Title] OR steering wheel[Title] OR seat belt[Title])
- AND 2009:2019 [edat]
Appendix A.2. IEEE Xplore
- (“Document Title”:biosignal OR “Document Title”:biological OR “Document Title”:biological signal OR “Document Title”:physiological OR “Document Title”:physiological signal OR “Document Title”:physiological parameter OR “Document Title”:vital signal OR “Document Title”:vital sign OR “Document Title”:vital parameter OR “Document Title”:ECG OR “Document Title”:electrocardiograph OR “Document Title”:electrocardiography OR “Document Title”:electrocardiogram OR “Document Title”:heart rate OR “Document Title”:heart rate variability OR “Document Title”:heartbeat OR “Document Title”:respiration rate OR “Document Title”:respiratory rate OR “Document Title”:breathing rate OR “Document Title”:breathing OR “Document Title”:breath OR “Document Title”:respiration OR “Document Title”:body motion OR “Document Title”:driving profile OR “Document Title”:routine OR “Document Title”:driver’s condition OR “Document Title”:health state OR “Document Title”:driver condition)
- AND
- (“Document Title”:car OR “Document Title”:car’s OR “Document Title”:vehicle OR “Document Title”:in-vehicle OR “Document Title”:in-car OR “Document Title”:driver OR “Document Title”:driver’s OR “Document Title”:driving OR “Document Title”:automotive OR “Document Title”:road OR “Document Title”:safety belt OR “Document Title”:steering wheel OR “Document Title”:seat belt)
Appendix A.3. Scopus
- TITLE (
- (“biosignal” OR “biological” OR “biomonitoring” OR “biological signal” OR “physiological signal” OR “physiological parameter” OR “vital signal” OR “vital sign” OR “vital parameter” OR “ECG” OR “electrocardiograph” OR “electrocardiography” OR “electrocardiogram” OR “heart rate” OR “heart rate variability” OR “heartbeat” OR “respiration rate” OR “respiratory rate” OR “breathing rate” OR “breathing” OR “breath” OR “respiration” OR “body movements” OR “body motion” OR “driving profile” OR “routine” )
- AND
- ( “car” OR “car’s ” OR “vehicle” OR “in-vehicle” OR “in-car” OR “driver” OR “driver’s” OR “driving” OR “automotive” OR “road” OR “safety belt” OR “steering wheel” OR “seat belt” )
- )
- AND
- ( LIMIT-TO ( PUBYEAR, 2019) OR LIMIT-TO ( PUBYEAR, 2018) OR LIMIT-TO ( PUBYEAR, 2017) OR LIMIT-TO ( PUBYEAR, 2016 ) OR LIMIT-TO ( PUBYEAR, 2015) OR LIMIT-TO ( PUBYEAR, 2014) OR LIMIT-TO ( PUBYEAR, 2013) OR LIMIT-TO ( PUBYEAR, 2012) OR LIMIT-TO ( PUBYEAR, 2011) OR LIMIT-TO ( PUBYEAR, 2010) OR LIMIT-TO ( PUBYEAR, 2009))
- AND
- ( LIMIT-TO ( PUBSTAGE, “final” ))
- AND
- ( LIMIT-TO ( LANGUAGE, “English” ))
References
- Wang, J.; Bauer, J.; Becker, M.; Bente, P.; Dasenbrock, L.; Elbers, K.; Hein, A.; Kohlmann, M.; Kolb, G.; Lammel-Polchau, C.; et al. A novel approach for discovering human behavior patterns using unsupervised methods. Z Gerontol Geriatr. 2014, 47, 648–660. [Google Scholar] [CrossRef] [PubMed]
- Deserno, T.M. Transforming smart vehicles and smart homes into private diagnostic spaces. In Proceedings of the 2nd Asia Pacific Information Technology Conference APIT 2020, Bali, Indonesia, 17–19 January 2020; ACM Press: New York, NY, USA, 2020. in press. [Google Scholar]
- Haux, R.; Koch, S.; Lovell, N.H.; Marschollek, M.; Nakashima, N.; Wolf, K.H. Health-enabling and ambient assistive technologies: Past, present, future. Yearb. Med. Inform. 2016, 25 (Suppl. 1), S76–S91. [Google Scholar]
- Consel, C.; Kaye, J. Aging with the internet of things. Spring Bridge Technol. Aging 2019, 49, 6–12. [Google Scholar]
- Thakur, S.S.; Abdul, S.S.; Chiu, H.Y.S.; Roy, R.B.; Huang, P.Y.; Malwade, S.; Nursetyo, A.A.; Li, Y.J. Artificial-intelligence-based prediction of clinical events among hemodialysis patients using non-contact sensor data. Sensors 2018, 18, 2833. [Google Scholar] [CrossRef] [PubMed]
- Contreras, I.; Vehi, J. Artificial intelligence for diabetes management and decision support: Literature review. J. Med. Internet Res. 2018, 20, e10775. [Google Scholar] [CrossRef] [PubMed]
- Këpuska, V.; Bohouta, G. Next-generation of virtual personal assistants Microsoft Cortana, Apple Siri, Amazon Alexa and Google Home. In Proceedings of the IEEE 8th Annual Computing and Communication Workshop and Conference (CCWC), Nevada, LV, USA, 8–10 January 2018; pp. 99–103. [Google Scholar]
- Steele, L. How Much Time do American Families Spend in Their Cars. 2018. Available online: https://www.fatherly.com/play/how-much-time-do-american-families-spend-in-their-cars/ (accessed on 29 October 2019).
- Pasaoglu, G.; Fiorello, D.; Martino, A.; Scarcella, G.; Alemanno, A.; Zubaryeva, A.; Thiel, C. Driving and Parking Patterns of European Car Drivers: A Mobility Survey; European Commission: Brussels, Belgium, 2012. [Google Scholar]
- Leonhardt, S.; Leicht, L.; Teichmann, D. Unobtrusive vital sign monitoring in automotive environments—A review. Sensors 2018, 18, 3080. [Google Scholar] [CrossRef]
- Wang, J.; Warnecke, J.M.; Deserno, T.M. In-vehicle respiratory rate estimation using accelerometers. Stud. Health Technol. Inform. 2019, 261, 97–102. [Google Scholar]
- Naziyok, T.P.; Zeleke, A.A.; Röhrig, R. Contactless patient monitoring for general wards: A systematic technology review. Stud. Health Technol. Inform. 2016, 228, 707–711. [Google Scholar]
- Bruser, C.; Antink, C.H.; Wartzek, T.; Walter, M.; Leonhardt, S. Ambient and unobtrusive cardiorespiratory monitoring techniques. IEEE Rev. Biomed. Eng. 2015, 8, 30–43. [Google Scholar] [CrossRef]
- Naqvi, R.A.; Arsalan, M.; Batchuluun, G.; Yoon, H.S.; Park, K.R. Deep learning-based gaze detection system for automobile drivers using a NIR camera sensor. Sensors 2018, 18, 456. [Google Scholar] [CrossRef]
- Baek, H.J.; Lee, H.B.; Kim, J.S.; Choi, J.M.; Kim, K.K.; Park, K.S. Nonintrusive biological signal monitoring in a car to evaluate a driver’s stress and health state. Telemed. e-Health. 2009, 15, 182–189. [Google Scholar] [CrossRef]
- Guazzi, A.R.; Villarroel, M.; Jorge, J.; Daly, J.; Frise, M.C.; Robbins, P.A.; Tarassenko, L. Non-contact measurement of oxygen saturation with an RGB camera. Biomed. Opt. Express. 2015, 6, 3320–3338. [Google Scholar] [CrossRef] [PubMed]
- Leem, S.K.; Khan, F.; Cho, S.H. Vital sign monitoring and mobile phone usage detection using IR-UWB radar for intended use in car crash prevention. Sensors 2017, 17, 1240. [Google Scholar] [CrossRef]
- Jung, S.J.; Shin, H.S.; Chung, W.Y. Driver fatigue and drowsiness monitoring system with embedded electrocardiogram sensor on steering wheel. IET Intell. Transp. Syst. 2014, 8, 43–50. [Google Scholar] [CrossRef]
- De Naurois, C.J.; Bourdin, C.; Stratulat, A.; Diaz, E.; Vercher, J.L. Detection and prediction of driver drowsiness using artificial neural network models. Accid. Anal. Prev. 2019, 126, 95–104. [Google Scholar] [CrossRef] [PubMed]
- Leicht, L.; Skobel, E.; Knackstedt, C.; Mathissen, M.; Sitter, A.; Wartzek, T.; Mohler, W.; Reith, S.; Leonhardt, S.; Teichmann, D. Capacitive ECG monitoring in cardiac patients during simulated driving. IEEE Trans. Bio-Med. Eng. 2019, 66, 749–758. [Google Scholar] [CrossRef]
- Andreas, E. Driver-vehicle interaction: Identification, characterization and modelling of path tracking skill. Ph.D. Thesis, KTH Royal Institute of Technology, School of Engineering Sciences (SCI), Aeronautical and Vehicle Engineering, Vehicle Dynamic, Stockholm, Sweden, 2010. [Google Scholar]
- Kiencke, U.; Nielsen, L. Automotive Control Systems: For Engine, Driveline, and Vehicle; Springer: Berlin/Heidelberg, Germany, 2005. [Google Scholar]
- Kohlmann, M.; Gietzelt, M.; Haux, R.; Song, B.; Wolf, K.H.; Marschollek, M. A methodological framework for the analysis of highly intensive, multimodal and heterogeneous data in the context of health-enabling technologies and ambient-assisted living. Inform. Health Soc. Care. 2014, 39, 294–304. [Google Scholar] [CrossRef] [PubMed]
- Peter, L. Reichertz Institute for Medical Informatics. SNOCAP-HET. 2015. Available online: https://www.plri.de/en/forschung/projekte/snocap-het (accessed on 30 November 2019).
- Kuo, J.; Koppel, S.; Charlton, J.L.; Rudin-Brown, C.M. Evaluation of a video-based measure of driver heart rate. J. Saf. Res. 2015, 54, 55–59. [Google Scholar] [CrossRef]
- Lee, K.; Park, D.; Cho, C.J.; Ko, H. Robust remote heart rate estimation in car driving environment. In Proceedings of the IEEE International Conference on Consumer Electronics, ICCE 2018, Las Vegas, NV, USA, 12–14 January 2018; pp. 1–2. [Google Scholar]
- D’Angelo, L.T.; Parlow, J.; Spiessl, W.; Hoch, S.; Luth, T.C. A system for unobtrusive in-car vital parameter acquisition and processing. In Proceedings of the IEEE 4th International ICST Conference on Pervasive Computing Technologies for Healthcare, Munich, Germany, 22–25 March 2010; pp. 1–7. [Google Scholar]
- Vavrinsky, E.; Tvarozek, V.; Stopjakova, V.; Solarikova, P.; Brezina, I. Monitoring of car driver physiological parameters. In Proceedings of the IEEE Eighth International Conference on Advanced Semiconductor Devices and Microsystems, Smolenice, Slovakia, 25–27 October 2010; pp. 227–230. [Google Scholar]
- Shin, H.S.; Jung, S.J.; Kim, J.J.; Chung, W.Y. Real time car driver’s condition monitoring system. In Proceedings of the 2010 IEEE Sensors, Kona, HI, USA, 1–4 November 2010; pp. 951–954. [Google Scholar]
- Heuer, S.; Chamadiya, B.; Gharbi, A.; Kunze, C.; Wagner, M. Unobtrusive in-vehicle biosignal instrumentation for advanced driver assistance and active safety. In Proceedings of the 2010 IEEE EMBS Conference on Biomedical Engineering and Sciences (IECBES), Kuala Lumpur, Malaysia, 30 November–2 December 2010; pp. 252–256. [Google Scholar]
- Murata, K.; Fujita, E.; Kojima, S.; Maeda, S.; Ogura, Y.; Kamei, T.; Tsuji, T.; Kaneko, S.; Yoshizumi, M.; Suzuki, N. Noninvasive biological sensor system for detection of drunk driving. IEEE Trans. Inf. Technol. Biomed. 2011, 15, 19–25. [Google Scholar] [CrossRef] [PubMed]
- Wartzek, T.; Eilebrecht, B.; Lem, J.; Lindner, H.J.; Leonhardt, S.; Walter, M. ECG on the road: Robust and unobtrusive estimation of heart rate. IEEE Trans. Bio-Med. Eng. 2011, 58, 3112–3120. [Google Scholar] [CrossRef]
- Walter, M.; Eilebrecht, B.; Wartzek, T.; Leonhardt, S. the smart car seat: Personalized monitoring of vital signs in automotive applications. Pers. Ubiquit Comput. 2011, 15, 707–715. [Google Scholar] [CrossRef]
- Chamadiya, B.; Heuer, S.; Wagner, M.; Hofmann, U.G. Textile capacitive electrocardiography for an automotive environment. In Proceedings of the International Conference on Biomedical Electronics and Devices, BIODEVICES 2011, Rome, Italy, 26–29 January 2011; SciTePress: Setubal, Portugal, 2011; pp. 422–425. [Google Scholar]
- Tomimori, H.; Sano, S.; Nakano, Y. Development of adaptive noise reduction technology for in-vehicle heartbeat sensor. In Proceedings of the 7th International Conference on Intelligent Sensors, Sensor Networks and Information Processing, Adelaide, Australia, 6–9 December 2011; pp. 25–29. [Google Scholar]
- Gomez-Clapers, J.; Casanella, R. A fast and easy-to-use ECG acquisition and heart rate monitoring system using a wireless steering wheel. IEEE Sens. J. 2012, 12, 610–616. [Google Scholar] [CrossRef]
- Silva, H.; Lourenço, A.; Fred, A. In-vehicle driver recognition based on hand ECG signals. In Proceedings of the 17th International Conference on Intelligent User Interfaces, IUI 2012, Lisbon, Portugal, 14–17 February 2012; ACM Press: New York, NY, USA, 2012; pp. 25–28. [Google Scholar]
- Schneider, J.; Köllner, C.; Heuer, S. An approach to automotive ECG measurement validation using a car-integrated test framework. In Proceedings of the 2012 IEEE Intelligent Vehicles Symposium, IV 2012, Alcal de Henares, Madrid, Spain, 3–7 June 2012; pp. 950–955. [Google Scholar]
- Jung, S.J.; Shin, H.S.; Yoo, J.H.; Chung, W.Y. Highly sensitive driver condition monitoring system using nonintrusive active electrodes. In Proceedings of the IEEE International Conference on Consumer Electronics, ICCE 2012, Las Vegas, NV, USA, 13–16 January 2012; pp. 305–306. [Google Scholar]
- Sakairi, M. Water-cluster-detecting breath sensor and applications in cars for detecting drunk or drowsy driving. IEEE Sens. J. 2012, 12, 1078–1083. [Google Scholar] [CrossRef]
- Xu, X.; Ta, L. A novel driver-friendly ecg monitoring system based on capacitive-coupled electrode. Inf. Technol. J. 2013, 12, 4730–4734. [Google Scholar] [CrossRef]
- Fu, R.; Wang, H. Detection of driving fatigue by using noncontact EMG and ECG signals measurement system. Int. J. Neural. Syst. 2014, 24, 1450006. [Google Scholar] [CrossRef]
- Sun, Y.; Yu, X. An innovative nonintrusive driver assistance system for vital signal monitoring. IEEE J. Biomed. Health Inform. 2014, 18, 1932–1939. [Google Scholar] [CrossRef]
- Gücüyener, İ. A novel design of heartbeat monitoring system for the motor vehicle. Int. J. Inj. Contr. Saf. Promot. 2015, 23, 395–399. [Google Scholar] [CrossRef]
- Vinci, G.; Lenhard, T.; Will, C.; Koelpin, A. Microwave interferometer radar-based vital sign detection for driver monitoring systems. In Proceedings of the IEEE MTT-S International Conference on Microwaves for Intelligent Mobility (ICMIM), Heidelberg, Germany, 27–29 April 2015; pp. 1–4. [Google Scholar]
- Qi, H.; Wang, Z.J.; Miao, C. Non-contact driver cardiac physiological monitoring using video data. In Proceedings of the IEEE China Summit and International Conference on Signal and Information Processing, ChinaSIP 2015, Chengdu, China, 12–15 July 2015; pp. 418–422. [Google Scholar]
- Ju, J.H.; Park, Y.J.; Park, J.; Lee, B.G.; Lee, J.; Lee, J.Y. Real-time driver’s biological signal monitoring system. Sens. Mater. 2015, 27, 51–59. [Google Scholar]
- Lee, K.; Park, C.; Lee, B. Tracking driver’s heart rate by continuous-wave doppler radar. In Proceedings of the 38th Annual International Conference of the IEEE Engineering in Medicine and Biology Society, EMBC 2016, Orlando, FL, USA, 16–20 August 2016; pp. 5417–5420. [Google Scholar]
- Babulal, G.M.; Traub, C.M.; Webb, M.; Stout, S.H.; Addison, A.; Carr, D.B.; Ott, B.R.; Morris, J.C.; Roe, C.M. Creating a driving profile for older adults using GPS devices and naturalistic driving methodology. F1000 Res. 2016, 5, 2376. [Google Scholar] [CrossRef]
- Ljungblad, J.; Hök, B.; Allalou, A.; Pettersson, H. Passive in-vehicle driver breath alcohol detection using advanced sensor signal acquisition and fusion. Traffic Inj. Prev. 2017, 18, S31–S36. [Google Scholar] [CrossRef]
- Vetter, P.; Leicht, L.; Leonhardt, S.; Teichmann, D. Integration of an electromagnetic coupled sensor into a driver seat for vital sign monitoring: Initial insight. In Proceedings of the IEEE International Conference on Vehicular Electronics and Safety, ICVES 2017, Vienna, Austria, 27–28 June 2017; pp. 185–190. [Google Scholar]
- Leicht, L.; Vetter, P.; Leonhardt, S.; Teichmann, D. The PhysioBelt: A safety belt integrated sensor system for heart activity and respiration. In Proceedings of the IEEE International Conference on Vehicular Electronics and Safety, ICVES 2017, Vienna, Austria, 27–28 June 2017; pp. 191–195. [Google Scholar]
- Zhang, Q.; Wu, Q.; Zhou, Y.; Wu, X.; Ou, Y.; Zhou, H. Webcam-based, non-contact, real-time measurement for the physiological parameters of drivers. Measurement 2017, 100, 311–321. [Google Scholar] [CrossRef]
- Yano, K.; Kondo, G.; Kamiya, Y. A new non-contact measurement of heartbeat variations for car drivers using doppler sensors. In Proceedings of the IEEE International Conference on Vehicular Electronics and Safety, ICVES 2017, Vienna, Austria, 27–28 June 2017; pp. 162–167. [Google Scholar]
- Bounyong, S.; Yoshioka, M.; Ozawa, J. Monitoring of a driver’s heart rate using a microwave sensor and template-matching algorithm. In Proceedings of the IEEE International Conference on Consumer Electronics, ICCE 2017, Las Vegas, NV, USA, 8–10 January 2017; pp. 43–44. [Google Scholar]
- Beggiato, M.; Hartwich, F.; Krems, J. Using smartbands, pupillometry and body motion to detect discomfort in automated driving. Front. Hum. Neurosci. 2018, 12, 338. [Google Scholar] [CrossRef] [PubMed]
- Wusk, G.; Gabler, H. Non-invasive detection of respiration and heart rate with a vehicle seat sensor. Sensors 2018, 18, 1463. [Google Scholar] [CrossRef] [PubMed]
- Seelye, A.; Mattek, N.; Sharma, N.; Witter, P.; Brenner, A.; Wild, K.; Dogde, H.; Kaye, J. Passive assessment of routine driving with unobtrusive sensors: A new approach for identifying and monitoring functional level in normal aging and mild cognitive impairment. J. Alzheimers Dis. 2017, 59, 1427–1437. [Google Scholar] [CrossRef] [PubMed]
- Conoci, S.; Rundo, F.; Fallica, G.; Lena, D.; Buraioli, I.; Demarchi, D. Live demonstration of portable systems based on silicon sensors for the monitoring of physiological parameters of driver drowsiness and pulse wave velocity. In Proceedings of the IEEE Biomedical Circuits and Systems Conference, BioCAS 2018, Cleveland, OH, USA, 17–19 October 2018; pp. 1–3. [Google Scholar]
- Yang, M.; Yang, X.; Li, L.; Zhang, L. In-car multiple targets vital sign monitoring using location-based VMD algorithm. In Proceedings of the 10th International Conference on Wireless Communications and Signal Processing, WCSP 2018, Hangzhou, China, 18–20 October 2018; pp. 1–6. [Google Scholar]
- Nowara, E.M.; Marks, T.K.; Mansour, H.; Veeraraghavan, A. SparsePPG: Towards driver monitoring using camera-based vital signs estimation in near-infrared. In Proceedings of the 2018 IEEE Conference on Computer Vision and Pattern Recognition Workshops, CVPR Workshops 2018, Salt Lake City, UT, USA, 18–22 June 2018; pp. 1272–1281. [Google Scholar]
- Kim, D.K. Wireless vital signal tracking for drivers using micro-doppler seatback radar. In Proceedings of the 9th IFIP International Conference on New Technologies, Mobility and Security, NTMS 2018, Paris, France, 26–28 February 2018; pp. 1–5. [Google Scholar]
- Park, J.K.; Hong, Y.; Lee, H.; Jang, C.; Yun, G.H.; Lee, H.J.; Yook, J.G. Noncontact RF vital sign sensor for continuous monitoring of driver status. IEEE Trans. Biomed. Circuits Syst. 2019, 13, 493–502. [Google Scholar] [CrossRef] [PubMed]
- Tran, Q.T.; Long Ton, T.; Minh Nguyen, N.T.; Duong Nguyen, B. A k-band noninvasive vital signs monitoring system in automotive applications. In Proceedings of the International Symposium on Electrical and Electronics Engineering (ISEE), Ho Chi Minh, Vietnam, 10–12 October 2019; pp. 85–88. [Google Scholar]
- Cassani, R.; Falk, T.H.; Horai, A.; Gheorghe, L.A. Evaluating the measurement of driver heart and breathing rates from a sensor-equipped steering wheel using spectrotemporal signal processing. In Proceedings of the 2019 IEEE Intelligent Transportation Systems Conference, ITSC 2019, Auckland, New Zealand, 27–30 October 2019; pp. 2843–2847. [Google Scholar]
- D’Angelo, L.T.; Lüth, T.C. Integrated systems for distraction-free vital signs measurement in vehicles. ATZ Worldw. eMagazine. 2011, 113, 52–56. [Google Scholar] [CrossRef]
- Robert Bosch GmbH. Bosch Automotive Electrics and Automotive Electronics: Systems and Components, Networking and Hybrid Drive; Springer Fachmedien Wiesbaden: Berlin, Germany, 2014. [Google Scholar]
- Schires, E.; Georgiou, P.; Lande, T.S. Vital sign monitoring through the back using an UWB impulse radar with body coupled antennas. IEEE Trans. Biomed. Circuits. Syst. 2018, 12, 292–302. [Google Scholar] [CrossRef]
- Ganapathy, N.; Swaminathan, R.; Deserno, T.M. Deep learning on 1-D biosignals: A taxonomy-based survey. Yearb. Med. Inform. 2018, 27, 98–109. [Google Scholar] [CrossRef]
- Malik, M.; Bigger, J.T.; Camm, A.J.; Kleiger, R.E.; Malliani, A.; Moss, A.J.; Schwartz, P.J. Heart rate variability: Standards of measurement, physiological interpretation, and clinical use. Eur. Heart J. 1996, 17, 354–381. [Google Scholar] [CrossRef]
- Mei, Z.; Gu, X.; Chen, H.; Chen, W. Automatic atrial fibrillation detection based on heart rate variability and spectral features. IEEE Access 2018, 6, 53566–53575. [Google Scholar] [CrossRef]
- Alzheimer’s Association. 10 early signs and symptoms of Alzheimer’s. 2019. Available online: https://www.alz.org/alzheimers-dementia/10_signs (accessed on 28 December 2019).
- Thawani, S.P.; Schupf, N.; Louis, E.D. Essential tremor is associated with dementia: Prospective population-based study in New York. Neurology 2009, 73, 621–625. [Google Scholar] [CrossRef] [PubMed]
- Rodrigues, J.J.P.C.; Compte, S.S.; de la Torra Diez, I. 6 - Body Area Networks. In E-Health Systems; Elsevier: Amsterdam, The Netherlands, 2016; pp. 97–121. [Google Scholar]
- Harvey, C.; Stanton, N.A.; Pickering, C.A.; McDonald, M.; Zheng, P. In-vehicle information systems to meet the needs of drivers. Int. J. Hum. Comput. Interact. 2011, 27, 505–522. [Google Scholar] [CrossRef]
- Berghel, H. Vehicle telematics: The good, bad and ugly. Computer 2019, 52, 66–70. [Google Scholar] [CrossRef]
- Fatima, A.; Colomo-Palacios, R. Security aspects in healthcare information systems: A systematic mapping. Procedia Comput. Sci. 2018, 138, 12–19. [Google Scholar] [CrossRef]
- Lenz, R.; Beyer, M.; Kuhn, K.A. Semantic integration in healthcare networks. Int. J. Med. Inform. 2007, 76, 201–207. [Google Scholar] [CrossRef] [PubMed]




| No. | Ref | Year | Sensor | Location | Biosignal/Parameter | Objective | Test Setting | # of Subjects |
|---|---|---|---|---|---|---|---|---|
| 1 | [15] | 2009 | Contact electrode, pulse oximeter, capacitive electrode (conductive textile), piezoelectric sensor | Steering wheel, bucket seat, seat belt | GSR, PPG, ECG, RR | Safety: driver’s stress | On-road driving | 4 |
| 2 | [27] | 2010 | Pulse oximeter, contact electrodes | Steering wheel | PPG, GSR | Sensor development | Driving simulator | 24 |
| 3 | [28] | 2010 | Contact electrode (IDAT microsensors, PGR and ECG sensors), BCG sensor (pressure) | Steering wheel, bucket seat | GSR, body temperature, HR, ECG, respiration rate | Sensor development | Laboratory setting | NA |
| 4 | [29] | 2010 | Contact electrode (conductive fabric), pulse oximeter | Steering wheel | ECG, PPG → HR, HRV | Safety: drowsiness evaluation | On-road driving | 2 |
| 5 | [30] | 2010 | Contact electrode, thermometer (infrared), pulse oximeter, capacitive electrode | Steering wheel, seat backrest | ECG, GSR, PPG, temperature (finger) | Sensor development | Laboratory setting | NA |
| 6 | [31] | 2011 | BCG sensor (air-pack sensor) | Seat backrest | HR, HRV | Safety: detection of drunk driving | Laboratory setting | 4 |
| 7 | [32] | 2011 | Capacitive electrode | Seat backrest | ECG | Sensor development | Laboratary setting, on-road driving | 59 and 5 |
| 8 | [33] | 2011 | Capacitive electrode, piezoelectric sensor, magnetic impedance sensor | Bucket seat, backrest | ECG, BCG, breath | Sensor development | Static vehicle, on-road driving | 1 |
| 9 | [34] | 2011 | Capacitive electrode | Seat backrest | ECG | Sensor development | On-road driving | 1 |
| 10 | [35] | 2012 | Contact electrode | Steering wheel | ECG→HR | Sensor development | On-road driving | 8 |
| 11 | [36] | 2012 | Contact electrode | Steering wheel | ECG | Sensor development | Laboratory setting | 12 |
| 12 | [37] | 2012 | Contact electrode | Steering wheel | ECG | Other: driver recognition | Static vehicle | 32 |
| 13 | [38] | 2012 | Capacitive electrode | Seat backrest | ECG | Sensor development | On-road driving | 2 |
| 14 | [39] | 2012 | Capacitive electrodes | Bucket seat | ECG | Sensor development | On-road driving | 5 |
| 15 | [40] | 2012 | Alcohol sensor | Control panel | Alcohol | Sensor development | Driving simulator | 1 |
| 16 | [41] | 2013 | Contact electrode, capacitive electrode | Steering wheel, bucket seat | ECG | Sensor development | Driving simulator | 1 |
| 17 | [42] | 2014 | Capacitive electrode (conductive knit fabric) | Seat backrest (cushion) | ECG, EMG | Safety: driving fatigue | Driving simulator | 8 |
| 18 | [18] | 2014 | Contact electrode (conductive fabric) | Steering wheel | ECG → HRV | Safety: driving fatigue and drowsiness | On-road driving | 2 |
| 19 | [43] | 2014 | Video camera (eye blinking detector) | Car body (roof handle) | Saccade frequency (eye blinking) | Sensor development | Driving simulator | 12 |
| 20 | [44] | 2015 | Infrared camera (infrared LEDs) | Windscreen (rear-view mirror) | Video → HR | Sensor development | Laboratory setting | 30 |
| 21 | [25] | 2015 | Video camera | Windscreen | PPG → HR | Sensor development | On-road driving | 10 |
| 22 | [45] | 2015 | Radar | Seat backrest | HR, RR | Sensor development | Driving simulator | NA |
| 23 | [46] | 2015 | Video camera | Control panel | Blood volume pulse (BVP) → HR, HRV | Sensor development | Laboratory setting, on-road driving | 16 and NA |
| 24 | [47] | 2015 | PPG sensor, pressure sensor, PPG sensors, pressure sensor (gripping), piezoelectric sensor (respiration) | Steering wheel, seat belt | PPG, gripping force, RR | Sensor development | Laboratory setting | NA |
| 25 | [48] | 2016 | Radar | Seat backrest | Heart rate | Sensor development | On-road driving | 1 |
| 26 | [49] | 2016 | Global Positioning System (GPS) | Car body (OBDII port) | Driving behavior data | Driving behavior profiling | On-road driving | 5 |
| 27 | [50] | 2017 | Gas sensor (CO2 and alcohol gas sensor), video camera | Steering wheel (steering column, above), windscreen | Gas concentration (CO2 and alcohol), breathing activity | Safety: alcohol detection | On-road driving | 10 |
| 28 | [51] | 2017 | Magnetic induction sensor | Seat backrest | Respiratory activity | Sensor development | Driving simulator | NA |
| 29 | [52] | 2017 | Spectral photometer, magnetic induction sensor | Safety belt | HR, RR | Sensor development | Laboratory setting | NA |
| 30 | [53] | 2017 | Video camera | Control panel | HR | Sensor development | On-road driving | 1 |
| 31 | [17] | 2017 | Radar | Steering wheel (under) | HR, RR | Sensor development | On-road driving | 5 |
| 32 | [54] | 2017 | Radar | Seat, headrest | HR | Sensor development | Laboratory setting | NA |
| 33 | [55] | 2017 | Radar | Seat backrest | HR | Sensor development | On-road driving | 8 |
| 34 | [56] | 2018 | Infrared camera, pressure pad | Dash board, bucket seat | Body motion | Safety: discomfort detection | Driving simulator | 40 |
| 35 | [57] | 2018 | BCG sensor (pressure) | Bucket seat (under the foam cushion) | BCG → RR, and HR | Sensor development:existing in-car sensor for new biosignal/information | Laboratory setting | 11 |
| 36 | [58] | 2018 | Vehicle built-in sensor | Car body (OBD port) | Driving behavior | Diagnosis: mild cognitive impairment | On-road driving | 28 |
| 37 | [59] | 2018 | IR LED | Steering wheel | PPG → pulse wave velocity | Sensor development | NA | NA |
| 38 | [26] | 2018 | Video camera | Windscreen | HR | Sensor development | On-road driving | 10 |
| 39 | [60] | 2018 | Radar | Windscreen | HR, RR | Sensor development | Laboratory setting | 2 |
| 40 | [61] | 2018 | Camera | Control panel | remote PPG (rPPG) | Sensor development | Laboratory setting, on-road driving | 12 and 1 |
| 41 | [62] | 2018 | Radar | Seat backrest | HR, RR | Sensor development | Laboratory setting | 4 |
| 42 | [63] | 2019 | Magnetic induction sensor (resonator) | Steering wheel | HR, breathing rate | Sensor development | Static vehicle | 2 |
| 43 | [20] | 2019 | Capacitive electrode | Seat backrest, bucket seat (seating area) | ECG | Sensor development: sensor performance | Driving simulator | 10 |
| 44 | [64] | 2019 | Radar | Steering wheel (middle) | HR, RR | Sensor development | Laboratory setting | 5 |
| 45 | [65] | 2019 | Contact electrode | Steering wheel | HR, RR | Sensor development | Driving simulator | 5 |
| 46 | [11] | 2019 | Accelerometer | Seat belt | RR | Sensor development | On-road driving | 3 |
| Connection | Supporting Literature | Connection | Supporting Literature |
|---|---|---|---|
| S1—L9 | [15,18,27,28,29,30,35,36,37,41,65] | S4—B8 | [63] |
| S2—L2 | [20,30,33,34,38,39,42] | S4—B21 | [33,51,52,63] |
| S2—L3 | [15,20,32,39,41] | S5—B1 | [30] |
| S3—L1 | [54,55] | S8—B21 | [11] |
| S3—L2 | [45,48,62] | S9—B21 | [15,47] |
| S3—L6 | [60] | S9—B31 | [47] |
| S3—L9 | [17,64] | S11—B8 | [28,31,33,57] |
| S4—L2 | [33,51,63] | S11—B21 | [28,57] |
| S4—L4 | [52] | S11—B30 | [31] |
| S5—L9 | [30] | S11—B32 | [56] |
| S8—L4 | [11] | S13—B8 | [25,26,46,53,61] |
| S9—L4 | [15,47] | S13—B23 | [43] |
| S11—L2 | [31] | S13—B29 | [50] |
| S11—L3 | [28,33,56,57] | S14—B8 | [44,61] |
| S13—L6 | [25,26,43,46,50] | S14—B29 | [28] |
| S13—L7 | [53,61] | S14—B32 | [56] |
| S14—L6 | [44] | S15—B8 | [52] |
| S14—L7 | [28,56,61] | S16—B8 | [27,29,47] |
| S15—L4 | [52] | S16—B15 | [15] [59] |
| S16—L9 | [15,27,29,30,47,59] | S16—B16 | [27,30] |
| S18—L8 | [49] | S18—B27 | [49] |
| S19—L8 | [58] | S19—B27 | [58] |
| S20—L7 | [40] | S20—B28 | [40,50] |
| S20—L9 | [50] | B6—P1 | [15] |
| S1—B1 | [28] | B8—P2 | [18,29,39] |
| S1—B6 | [15,27,30] | B8—P3 | [31] |
| S1—B8 | [18,28,29,35,36,65] | B12—P1 | [15] |
| S1—B12 | [15,18,29,30,35,37,41,65] | B12—P4 | [37] |
| S1—B21 | [65] | B16—P1 | [15] |
| S2—B7 | [42] | B21—P1 | [15] |
| S2—B8 | [20,39] | B27—P11 | [49,58] |
| S2—B12 | [15,20,30,32,33,34,38,39,41,42] | B28—P3 | [50] |
| S3—B8 | [17,45,48,54,55,60,62,64] | B30—P3 | [31] |
| S3—B21 | [17,45,60,62,64] | B32—P5 | [56] |
© 2020 by the authors. Licensee MDPI, Basel, Switzerland. This article is an open access article distributed under the terms and conditions of the Creative Commons Attribution (CC BY) license (http://creativecommons.org/licenses/by/4.0/).
Share and Cite
Wang, J.; Warnecke, J.M.; Haghi, M.; Deserno, T.M. Unobtrusive Health Monitoring in Private Spaces: The Smart Vehicle. Sensors 2020, 20, 2442. https://doi.org/10.3390/s20092442
Wang J, Warnecke JM, Haghi M, Deserno TM. Unobtrusive Health Monitoring in Private Spaces: The Smart Vehicle. Sensors. 2020; 20(9):2442. https://doi.org/10.3390/s20092442
Chicago/Turabian StyleWang, Ju, Joana M. Warnecke, Mostafa Haghi, and Thomas M. Deserno. 2020. "Unobtrusive Health Monitoring in Private Spaces: The Smart Vehicle" Sensors 20, no. 9: 2442. https://doi.org/10.3390/s20092442
APA StyleWang, J., Warnecke, J. M., Haghi, M., & Deserno, T. M. (2020). Unobtrusive Health Monitoring in Private Spaces: The Smart Vehicle. Sensors, 20(9), 2442. https://doi.org/10.3390/s20092442
