Machine Learning-Based Gully Erosion Susceptibility Mapping: A Case Study of Eastern India
Abstract
1. Introduction
2. Materials and Methods
2.1. Description of The Study Area
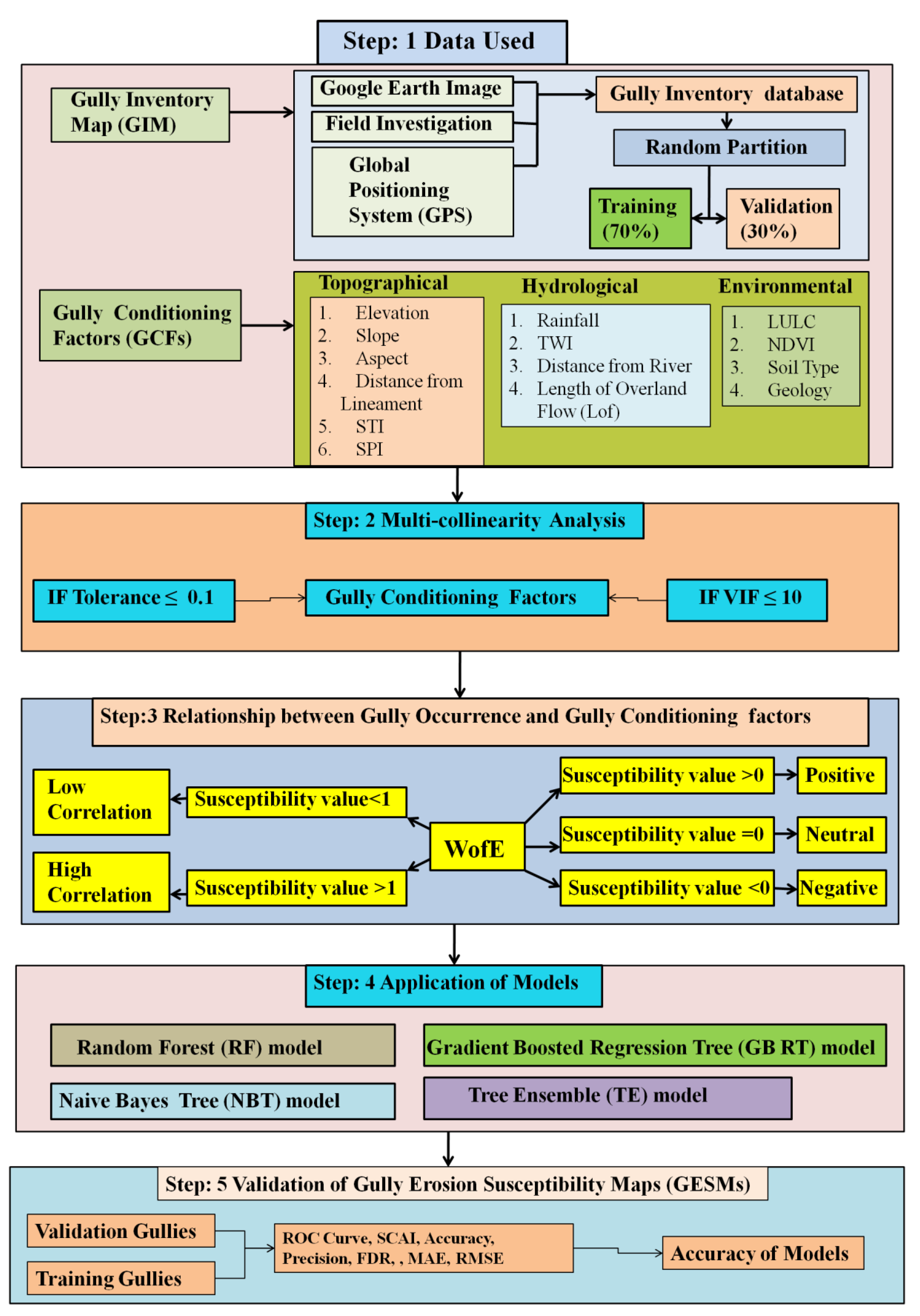
2.2. Methodology
2.3. Database
2.3.1. Preparing the Gully Inventory Map (GIM)
2.3.2. Preparing the Gully Conditioning Factors (GCFs)
2.4. Multi-Collinearity Analysis of Effective Factors
2.5. Assessment of The Relationship between Gully Erosion and Effective Factors using Weight-of-Evidence (WofE) Model
2.6. Models for Spatial Gully Erosion Mapping
2.6.1. Random Forest (RF) Model
2.6.2. Naïve Bayes Tree (NBT) Model
2.6.3. Gradient Boosting Regression Tree (GBRT)
| Algorithm 1. Gradient Boosting Regression Tree (GBRT). |
2.6.4. Tree Ensemble (TE) Model
2.7. Validation Methods
3. Results
3.1. Analysis of Muti-Collinearity of GCFs
3.2. Analysis of Factor Importance using the Weight-of-Evidence (WofE) Model
3.3. Spatial Gully Erosion Susceptibility Analysis
3.4. Validation of Models
4. Discussion
Models Comparisons
5. Conclusions
Author Contributions
Funding
Acknowledgments
Conflicts of Interest
References
- Magliulo, P. Assessing the susceptibility to water-induced soil erosion using a geomorphological, bivariate statistics-based approach. Environ. Earth Sci. 2012, 67, 1801–1820. [Google Scholar] [CrossRef]
- UNEP. The Emissions Gap Report. United Nations Environment Programme (UNEP) Nairobi. 2017. Available online: www.unenvironment.org/resources/emissions-gap-report (accessed on 13 January 2018).
- Haregeweyn, N.; Tsunekawa, A.; Poesen, J.; Tsubo, M.; Meshesha, D.T.; Fenta, A.A.; Nyssen, J.; Adgo, E. Comprehensive assessment of soil erosion risk for better land use planning in river basins: Case study of the Upper Blue Nile River. Sci. Total Environ. 2017, 574, 95–108. [Google Scholar] [CrossRef] [PubMed]
- Nampak, H.; Pradhan, B.; Mojaddadi Rizeei, H.; Park, H.J. Assessment of Land Cover and Land Use Change Impact on Soil Loss in a Tropical Catchment by Using Multi-Temporal SPOT-5 Satellite Images and RUSLE model. Land Degrad. Dev. 2018. [Google Scholar] [CrossRef]
- Amiri, M.; Pourghasemi, H.R.; Ghanbarian, G.A.; Afzali, S.F. Assessment of the importance of gully erosion e_ective factors using Boruta algorithm and its spatial modeling and mapping using three machine learning algorithms. Geoderma 2019, 340, 55–69. [Google Scholar] [CrossRef]
- Kirkby, M.; Bracken, L. Gully processes and gully dynamics. Earth Surf. Process. Landf. J. Br. Geomorphol. Res. Group. 2009, 34, 1841–1851. [Google Scholar] [CrossRef]
- Torri, D.; Poesen, J.; Borselli, L.; Bryan, R.; Rossi, M. Spatial variation of bed roughness in eroding rills and gullies. Catena 2012, 90, 76–86. [Google Scholar] [CrossRef]
- Zhang, X.; Fan, J.; Liu, Q.; Xiong, D. The contribution of gully erosion to total sediment production in a small watershed in Southwest China. Phys. Geogr. 2018, 39, 246–263. [Google Scholar] [CrossRef]
- Zabihi, M.; Mirchooli, F.; Motevalli, A.; Darvishan, A.K.; Pourghasemi, H.R.; Zakeri, M.A.; Sadighi, F. Spatial modelling of gully erosion in Mazandaran Province, northern Iran. Catena 2018, 161, 1–13. [Google Scholar] [CrossRef]
- Mccloskey, G.; Wasson, R.; Boggs, G.; Douglas, M. Timing and causes of gully erosion in the riparian zone of the semi-arid tropical Victoria River, Australia: Management implications. Geomorphology 2016, 266, 96–104. [Google Scholar] [CrossRef]
- Rahmati, O.; Tahmasebipour, N.; Haghizadeh, A.; Pourghasemi, H.R.; Feizizadeh, B. Evaluation of different machine learning models for predicting and mapping the susceptibility of gully erosion. Geomorphology 2017, 298, 118–137. [Google Scholar] [CrossRef]
- Hosseinalizadeh, M.; Kariminejad, N.; Chen, W.; Pourghasemi, H.R.; Alinejad, M.; Behbahani, A.M.; Tiefenbacher, J.P. Gully headcut susceptibility modeling using functional trees, naïve Bayes tree, and random forest models. Geoderma 2019, 342, 1–11. [Google Scholar] [CrossRef]
- Zakerinejad, R.; Maerker, M. An integrated assessment of soil erosion dynamics with special emphasis on gully erosion in the Mazayjan basin, southwestern Iran. Nat. Hazards 2015, 79, 25–50. [Google Scholar] [CrossRef]
- Pham, T.G.; Degener, J.; Kappas, M. Integrated universal soil loss equation (USLE) and Geographical Information System (GIS) for soil erosion estimation in A Sap basin: Central Vietnam. Int. Soil Water Conserv. Res. 2018, 6, 99–110. [Google Scholar] [CrossRef]
- Althuwaynee, O.F.; Pradhan, B.; Par, H.J.; Lee, J.H. A novel ensemble bivariate statistical evidential belief function with knowledge-based analytical hierarchy process and multivariate statistical logistic regression for landslide susceptibility mapping. Catena 2014, 114, 21–36. [Google Scholar] [CrossRef]
- Morgan, R.; Quinton, J.; Smith, R.; Govers, G.; Poesen, J.; Auerswald, K.; Chisci, G.; Torri, D.; Styczen, M. The European Soil Erosion Model (EUROSEM): A dynamic approach for predicting sediment transport from fields and small catchments. Earth Surf. Process. Landf. J. Br. Geomorphol. Res. Group. 1998, 23, 527–544. [Google Scholar] [CrossRef]
- Liaw, A.; Breiman, W.M. Cutler’s Random Forests for Classification and Regression. 2018. Available online: https://www.rdocumentation.org/packages/randomForest (accessed on 1 April 2018).
- Ding, Q.; Chen, W.; Hong, H. Application of frequency ratio, weights of evidence and evidential belief function models in landslide susceptibility mapping. Geocarto Int. 2016, 1–21. [Google Scholar] [CrossRef]
- Dube, F.; Nhapi, I.; Murwira, A.; Gumindoga, W.; Goldin, J.; Mashauri, D. Potential of weight of evidence modelling for gully erosion hazard assessment in Mbire District–Zimbabwe. Phys. Chem. Earth Part A/B/C 2014, 67, 145–152. [Google Scholar] [CrossRef]
- Gayen, A.; Saha, S. Application of weights-of-evidence (WoE) and evidential belief function (EBF) models for the delineation of soil erosion vulnerable zones: A study on Pathro river basin, Jharkhand, India, Model. Earth Syst. Environ. 2017. [Google Scholar] [CrossRef]
- Conoscenti, C.; Angileri, S.; Cappadonia, C.; Rotigliano, E.; Agnesi, V.; Marker, M. Gully erosion susceptibility assessment by means of GIS-based logistic regression: A case of Sicily (Italy). Geomorphology 2014, 204, 399–411. [Google Scholar] [CrossRef]
- Conforti, M.; Aucelli, P.P.; Robustelli, G.; Scarciglia, F. Geomorphology and GIS analysis formapping gully erosion susceptibility in the Turbolo streamcatchment (Northern Calabria, Italy). Nat. Hazards 2010, 56, 881–898. [Google Scholar] [CrossRef]
- Hembram, T.K.; Saha, S.; Paul, G.C. Spatial prediction of susceptibility to gully erosion in Jainti River basin, Eastern India: A comparison of information value and logistic regression models. Model. Earth Syst. Environ. 2018. [Google Scholar] [CrossRef]
- Roy, J.; Saha, S. GIS-based Gully Erosion Susceptibility Evaluation Using Frequency Ratio, Cosine Amplitude and Logistic Regression Ensembled with fuzzy logic in Hinglo River Basin, India. Remote Sens. Appl. Soc. Environ. 2019. [Google Scholar] [CrossRef]
- Kuhnert, P.M.; Henderson, A.K.; Bartley, R.; Herr, A. Incorporating uncertainty in gully erosion calculations using the random forests modelling approach. Environmetrics 2010, 21, 493–509. [Google Scholar] [CrossRef]
- Rahmati, O.; Haghizadeh, A.; Pourghasemi, H.R.; Noormohamadi, F. Gully erosion susceptibility mapping: The role of GIS based bivariate statistical models and their comparison. Nat. Hazards 2016, 82, 1231–1258. [Google Scholar] [CrossRef]
- Pourghasemi, H.R.; Yousefi, S.; Kornejady, A.; Cerdà, A. Performance assessment of individual and ensemble data-mining techniques for gully erosion modeling. Sci. Total Environ. 2017, 609, 764–775. [Google Scholar] [CrossRef] [PubMed]
- Gayen, A.; Saha, S.; Pourghasemi, H.R. Soil erosion assessment using RUSLE model and its validation by FR probability model. Geocarto Int. 2019. [Google Scholar] [CrossRef]
- Roy, J.; Saha, S. Assessment of land suitability for the paddy cultivation using analytical hierarchical process (AHP): A study on Hinglo river basin, Eastern India. Modeling Earth Syst. Environ. 2018, 4, 601–618. [Google Scholar] [CrossRef]
- Arabameri, A.; Pradhan, B.; Pourghasemi, H.R.; Rezaei, K.; Kerle, N. Spatial Modelling of Gully Erosion Using GIS and R Programing: A Comparison among Three Data Mining Algorithms. Appl. Sci. 2018, 8, 1369. [Google Scholar] [CrossRef]
- Persson, C.; Bacher, P.; Shiga, T.; Madsen, H. Multi-site solar power forecasting using gradient boosted regression trees. Sol. Energy 2017, 150, 423–436. [Google Scholar] [CrossRef]
- Friedman, J.H. Greedy function approximation: A gradient boosting machine. Ann. Stat. 2001, 1189–1232. [Google Scholar] [CrossRef]
- GSI. Geological quadrangle map, Bardhhaman Quadrangle (73M), West Bengal Bihar; Geological Survey of India, Printing Div: Hyderabad, India, 1985.
- Ray, A.; Shekhar, S. Ground water issues and development strategies in west Bengal. Bhu Jal News 2009, 24, 1–17. [Google Scholar]
- Mukherjee, A.; Fryer, A.E.; Howell, P. Regional hydro-stratigraphy and ground waterflow modeling of the arsenic contaminated aquifers of the western Bengal basin, West Bengal, India. Hydrol. J. 2007, 15, 1397–1418. [Google Scholar] [CrossRef]
- NATMO. National Atlas and Thematic Mapping Organization, District Planning Map Series (DST); Digital Mapping and Printed Division: Kolkata, India, 2001.
- Ghosh, K.G.; Shah, S. Identification of soil erosion susceptible areas in Hinglo River Basin, Eastern India based on Geo-Statistics. Univers. J. Environ. R Technol. 2015, 5, 152–164. [Google Scholar]
- Moore, I.D.; Burch, G.J. Physical Basis of the Length Slope Factor in the Universal Soil Loss Equation. Soil Sci. Soc. Am. 1986, 50, 1294–1298. [Google Scholar] [CrossRef]
- Gómez-Gutiérrez, A.; Conoscenti, C.; Angileri, S.E.; Rotigliano, E.; Schnabel, S. Using topographical attributes to evaluate gully erosion proneness (susceptibility) in two mediterranean basins: Advantages and limitations. Nat. Hazards 2015, 79, 291–314. [Google Scholar]
- Tahmassebipoor, N.; Rahmati, O.; Noormohamadi, F.; Lee, S. Spatial analysis of groundwater potential using weights-of-evidence and evidential belief function models and remote sensing. Arab. J. Geosci. 2016, 9, 79. [Google Scholar] [CrossRef]
- Beven, K.J.; Kirkby, M.J. A physically based, variable contributing area model of basin hydrology. Hydrol. Sci. Bull. 1979, 24, 43–69. [Google Scholar] [CrossRef]
- Moore, I.D.; Grayson, R.B.; Ladson, A.R. Digital terrain modeling: A review of hydrological, geomorphological, and biological applications. Hydrol. Process. 1991, 5, 3–30. [Google Scholar] [CrossRef]
- Horton, R.E. Erosional Development of Streams and Their Drainage Basins; Hydrophysical Approach to Quantitative Morphology. Geol. Soc. Am. Bull. 1945, 56, 275. [Google Scholar] [CrossRef]
- Pradhan, B.; Seeni, M.I. Manifestation of SVM-based rectified linear unit (ReLU) kernel function in landslide modelling. Space Sci. Commun. Sustain. 2018, 85–195. [Google Scholar] [CrossRef]
- Arabameri, A.; Pradhan, B.; Rezaei, K.; Yamani, M.; Pourghasemi, H.R.; Lombardo, L. Spatial modeling of gully erosion using evidential belief function, logistic regression, and a new ensemble of evidential belief function–logistic regression algorithm. Land Degrad Dev. 2018, 1–15. [Google Scholar] [CrossRef]
- Arabameri, A.; Blaschke, T.; Pradhan, B.; Pourghasemi, H.R.; Tiefenbacher, J.P.; Bui, D.T. Evaluation of Recent Advanced Soft Computing Techniques for Gully Erosion Susceptibility Mapping: A Comparative Study. Sensors 2020, 20, 335. [Google Scholar] [CrossRef] [PubMed]
- Arabameri, A.; Chen, W.; Lombardo, L.; Blaschke, T.; Tien Bui, D. Hybrid Computational Intelligence Models for Improvement Gully Erosion Assessment. Remote Sens. 2020, 12, 140. [Google Scholar] [CrossRef]
- Arabameri, A.; Pradhan, B.; Rezaei, K. Gully erosion zonation mapping using integrated geographically weighted regression with certainty factor and random forest models in GIS. J. Environ. Manag. 2019, 232, 928–942. [Google Scholar] [CrossRef]
- Arabameri, A.; Pourghasemi, H.R. Spatial Modeling of Gully Erosion Using Linear and Quadratic Discriminant Analyses in GIS and R. In Spatial Modeling in GIS and R for Earth and Environmental Sciences, 1st ed.; Pourghasemi, H.R., Gokceoglu, C., Eds.; Elsevier: Amsterdam, The Netherlands, 2019; p. 796. [Google Scholar]
- Arabameri, A.; Pradhan, B.; Rezaei, K. Spatial prediction of gully erosion using ALOS PALSAR data and ensemble bivariate and data mining models. Geosci. J. 2019, 24, 669–686. [Google Scholar] [CrossRef]
- Arabameri, A.; Pradhan, B.; Rezaei, K.; Sohrabi, M.; Kalantari, Z. GIS-based landslide susceptibility mapping using numerical risk factor bivariate model and its ensemble with linear multivariate regression and boosted regression tree algorithms. J. Mt. Sci. 2019, 16, 595–618. [Google Scholar] [CrossRef]
- Arabameri, A.; Lee, S.; Tiefenbacher, J.P.; Ngo, P.T.T. Novel Ensemble of MCDM-Artificial Intelligence Techniques for Groundwater-Potential Mapping in Arid and Semi-Arid Regions (Iran). Remote Sens. 2020, 12, 490. [Google Scholar] [CrossRef]
- Arabameri, A.; Rezaei, K.; Pourghasemi, H.R.; Lee, S.; Yamani, M. GIS-based gully erosion susceptibility mapping: A comparison among three data-driven models and AHP knowledge-based technique. Environ. Earth Sci. 2018, 77. [Google Scholar] [CrossRef]
- Saha, S. Groundwater potential mapping using analytical hierarchical process: A study on Md. Bazar Block of Birbhum District, West Bengal. Spat. Inf. Res. 2017, 25, 615–626. [Google Scholar] [CrossRef]
- Holloway, J.; Rudy, A.; Lamoureux, S.; Treitz, P. Determining the terrain characteristics related to the surface expression of subsurface water pressurization in permafrost landscapes using susceptibility modeling. Cryosphere 2017, 11, 1403–1415. [Google Scholar] [CrossRef]
- Du, G.; Zhang, Y.; Iqbal, J.; Yang, Z.; Yao, X. Landslide susceptibility mapping using an integrated model of information value method and logistic regression in the Bailongjiang watershed, Gansu Province, China. J. Mt. Sci. 2017, 14, 249–268. [Google Scholar] [CrossRef]
- Xie, Z.; Chen, G.; Meng, X.; Zhang, Y.; Qiao, L.; Tan, L. A comparative study of landslide susceptibility mapping using weight of evidence, logistic regression and support vector machine and evaluated by SBAS-InSAR monitoring: Zhouqu to Wudu segment in Bailong River Basin, China. Environ. Earth Sci. 2017, 76, 313. [Google Scholar] [CrossRef]
- Razavizadeh, S.; Solaiman, K.; Massironi, M.; Kavian, A. Mapping landslide susceptibility with frequency ratio, statistical index, and weights of evidence models: A case study in northern Iran. Environ. Earth Sci. 2017, 76, 499. [Google Scholar] [CrossRef]
- Pourghasemi, H.R.; Pradhan, B.; Gokceoglu, C.; Moezzi, K.D. A comparative assessment of prediction capabilities of Dempster-Shafer and Weights-of-evidence models in landslide susceptibility mapping using GIS. Geomatic. Nat. Hazards Risk. 2013, 4, 93–118. [Google Scholar] [CrossRef]
- Micheletti, N.; Foresti, L.; Robert, S.; Leuenberger, M.; Pedrazzini, A.; Jaboyedoff, M.; Kanevski, M. Machine learning feature selection methods for landslide susceptibility mapping. Math. Geosci. 2014, 46, 33–57. [Google Scholar] [CrossRef]
- Calle, M.L.; Urrea, V. Letter to the editor: Stability of random forest importance measures. Brief. Bioinform. 2010, 12, 86–89. [Google Scholar] [CrossRef]
- Masetic, Z.; Subasi, A. Congestive heart failure detection using random forest classifier. Comput. Methods Prog. Biomed. 2016, 130, 54–64. [Google Scholar] [CrossRef]
- Chen, W.; Zhang, S.; Li, R.; Shahabi, H. Performance evaluation of the GIS-based data mining techniques of best-first decision tree, random forest, and naïve Bayes tree for landslide susceptibility modeling. Sci. Total Environ. 2018, 644, 1006–1018. [Google Scholar] [CrossRef]
- Kohavi, R. Scaling up the Accuracy of Naive-Bayes Classifiers: A Decision-tree Hybrid. In Proceedings of the KDD, Portland, OR, USA, 2–4 August 1996; pp. 202–207. [Google Scholar]
- Pham, B.T.; Bui, D.T.; Pourghasemi, H.R.; Indra, P.; Dholakia, M.B. Landslide susceptibility assessment in the Uttarakhand area (India) using GIS: A comparison study of prediction capability of naïve Bayes, multilayer perceptron neural networks, and functional trees methods. Appl. Clim. 2017, 128, 255–273. [Google Scholar] [CrossRef]
- Pham, B.T.; Prakash, I. A novel hybrid model of bagging-based Naïve Bayes trees for landslide susceptibility assessment. Bull. Eng. Geol. Environ. 2017, 1–15. [Google Scholar] [CrossRef]
- Murphy, K.P. Naive Bayes Classifiers; University of British Columbia: Vancouver, BC, Canada, 2006. [Google Scholar]
- Hastie, T.; Tibshirani, R.; Friedman, J. The Elements of Statistical Learning; Springer: Berlin/Heidelberg, Germany, 2011. [Google Scholar]
- Ridgeway, G. Generalized Boosted Models: A Guide to the GBM Package. Update 1 (1). 2007. Available online: http://cran/web/packages/gbm/vignettes/gbm.pdf (accessed on 15 July 2019).
- Scikit-learn. Scikit-learn 0.17 Documentation: Ensemble Methods. Last update: 2015. Available online: http://scikit-learn.org/stable/modules/ensemble.html#gradient-tree-boosting (accessed on 30 December 2015).
- Kantchelian, A.; Tygar, J.D.; Joseph, A. Evasion and hardening of tree ensemble classifiers. In Proceedings of the International Conference on Machine Learning, New York, NY, USA, 19–24 June 2016; pp. 2387–2396. [Google Scholar]
- Norouzi, M.; Collins, M.; Johnson, M.A.; Fleet, D.J.; Kohli, P. Efficient non-greedy optimization of decision trees. In Proceedings of the Advances in Neural Information rocessing Systems (NIPS), Montreal, QC, Canada, 7–12 December 2015; pp. 1720–1728. [Google Scholar]
- Xiao, Z.; Wang, Y.; Fu, K.; Wu, F. Identifying Different Transportation Modes from Trajectory Data Using Tree-Based Ensemble Classifiers. ISPRS Int. J. Geo-Inf. 2017, 6, 57. [Google Scholar] [CrossRef]
- Dao, D.V.; Trinh, S.H.; Ly, H.-B.; Pham, B.T. Prediction of Compressive Strength of Geopolymer Concrete Using Entirely Steel Slag Aggregates: Novel Hybrid Artificial Intelligence Approaches. Appl. Sci. 2019, 9, 1113. [Google Scholar] [CrossRef]
- Dao, D.V.; Ly, H.-B.; Trinh, S.H.; Le, T.-T.; Pham, B.T. rtificial Intelligence Approaches for Prediction of Compressive Strength of Geopolymer Concrete. Materials 2019, 12, 983. [Google Scholar] [CrossRef] [PubMed]
- Pham, B.T.; Nguyen, M.D.; Bui, K.-T.T.; Prakash, I.; Chapi, K.; Bui, D.T. A novel artificial intelligence approach based on Multi-layer Perceptron Neural Network and Biogeography-based Optimization for predicting coefficient of consolidation of soil. Catena 2019, 173, 302–311. [Google Scholar] [CrossRef]
- Arabameri, A.; Cerda, A.; Tiefenbacher, J.P. Spatial pattern analysis and prediction of gully erosion using novel hybrid model of entropy-weight of evidence. Water 2019, 11, 1129. [Google Scholar] [CrossRef]
- Arabameri, A.; Cerda, A.; Rodrigo-Comino, J.; Pradhan, B.; Sohrabi, M.; Blaschke, T.; Tien Bui, D. Proposing a Novel Predictive Technique for Gully Erosion Susceptibility Mapping in Arid and Semi-arid Regions (Iran). Remote Sens. 2019, 11, 2577. [Google Scholar] [CrossRef]
- Tien Bui, D.; Shahabi, H.; Omidvar, E.; Shirzadi, A.; Geertsema, M.; Clague, J.J.; Khosravi, K.; Pradhan, B.; Pham, B.T.; Chapi, K.; et al. Shallow Landslide Prediction Using a Novel Hybrid Functional Machine Learning Algorithm. Remote Sens. 2019, 11, 931. [Google Scholar] [CrossRef]
- Pham, B.T.; Prakash, I. Evaluation and comparison of LogitBoost Ensemble, Fisher’s Linear Discriminant Analysis, logistic regression and support vector machines methods for landslide susceptibility mapping. Geocarto Int. 2017, 1–18. [Google Scholar] [CrossRef]
- Dou, J.; Yunus, A.P.; Tien Bui, D.; Sahana, M.; Chen, C.-W.; Zhu, Z.; Wang, W.; Thai Pham, B. Evaluating GIS-Based Multiple Statistical Models and Data Mining for Earthquake and Rainfall-Induced Landslide Susceptibility Using the LiDAR DEM. Remote Sens. 2019, 11, 638. [Google Scholar] [CrossRef]
- Roy, J.; Saha, S.; Arabameri, A.; Blaschke, T.; Bui, D.T. A Novel Ensemble Approach for Landslide Susceptibility Mapping (LSM) in Darjeeling and Kalimpong Districts, West Bengal, India. Remote Sens. 2019, 11, 2866. [Google Scholar] [CrossRef]
- Mezaal, M.R.; Pradhan, B.; Shafri, H.; Mojaddadi, H.; Yusoff, Z. Optimized Hierarchical Rule-Based Classification for Differentiating Shallow and Deep-Seated Landslide Using High-Resolution LiDAR Data. In Global Civil Engineering Conference; Springer: Berlin, Germany, 2017. [Google Scholar]
- Rizeei, H.M.; Saharkhiz, M.A.; Pradhan, B.; Ahmad, N. Soil erosion prediction based on land cover dynamics at the Semenyih watershed in Malaysia using LTM and USLE models. Geocarto Int. 2016, 31, 1158–1177. [Google Scholar] [CrossRef]
- Erasmi, S.; Rosenbauer, R.; Buchbach, R.; Busche, T.; Rutishauser, S. Evaluating the quality and accuracy of TanDEM-X digital elevation models at archaeological sites in the Cilician Plain, Turkey. Remote Sens. 2014, 6, 9475–9493. [Google Scholar] [CrossRef]
- Pope, A.; Murray, T.; Luckman, A. DEM quality assessment for quantification of mlacier surface change. Ann. Glaciol. 2014, 46, 189–194. [Google Scholar] [CrossRef]
- Hembram, T.K.; Paul, G.C.; Saha, S. Comparative Analysis between Morphometry and Geo-Environmental Factor Based Soil Erosion Risk Assessment Using Weight of Evidence Model: A Study on Jainti River Basin, Eastern India. Environ. Process. 2019, 6, 883–913. [Google Scholar] [CrossRef]
- Arabameri, A.; Chen, W.; Blaschke, T.; Tiefenbacher, J.P.; Pradhan, B.; Tien Bui, D. Gully Head-Cut Distribution Modeling Using Machine Learning Methods—A Case Study of N.W. Iran. Water 2020, 12, 16. [Google Scholar] [CrossRef]
- Pourghasemi, H.R.; Gayen, A.; Haque, S.M.; Bai, S. Gully Erosion Susceptibility Assessment Through the SVM Machine Learning Algorithm (SVM-MLA). In Gully Erosion Studies from India and Surrounding Regions; Springer: Cham, Germany, 2020; pp. 415–425. [Google Scholar]
- Gayen, A.; Pourghasemi, H.R.; Saha, S.; Keesstra, S.; Bai, S. Gully erosion susceptibility assessment and management of hazard-prone areas in India using different machine learning algorithms. Sci. Total Environ. 2019, 668, 124–138. [Google Scholar] [CrossRef]











| Data Types | Sources | Scale | Year |
|---|---|---|---|
| Open series topographical map (73 M/1, 73M/5, 73M/6, 73P/4, 73L/13 and 73L/16) | Survey of India (SOI) | 1:50,000 | 2011 |
| Geological map (73/m) | Geological Survey of India (GSI) | 1:50,000 | 1985 |
| Soil type map | National Bureau of Soil Survey and Land Use Planning, Kolkata, collected in | 1:50,000 | 2018 |
| ASTER DEM | Earthexplor.usgs.gov, path = 139, Row = 43 | 30 × 30 m | 2016 |
| Landsat 8OLI/TIRS | Earthexplor.usgs.gov, path = 139, Row = 43 | 30 × 30 m | 2018 |
| Google Earth image | Data SIO, NOAA, U.S Navy, NGA, GEBCO | 30 × 30 m | 2018 |
| Rainfall | Indian Meteorological Department (IMD) | Weather station data | Last three year |
| Conditioning Factors | Collinearity Statistics | |
|---|---|---|
| Tolerance | VIF | |
| Elevation | 0.220 | 4.544 |
| Slope | 0.835 | 1.197 |
| Aspect | 0.899 | 1.112 |
| Monsoonal rainfall | 0.226 | 4.430 |
| Geology | 0.585 | 1.710 |
| Soil type | 0.492 | 2.034 |
| Distance from River | 0.621 | 1.609 |
| Distance from Lineament | 0.952 | 1.050 |
| LULC | 0.842 | 1.187 |
| NDVI | 0.793 | 1.260 |
| TWI | 0.844 | 1.185 |
| STI | 0.770 | 1.299 |
| SPI | 0.778 | 1.286 |
| Length of overland flow (Lof) | 0.608 | 1.644 |
| Factors | p | ||||||
|---|---|---|---|---|---|---|---|
| Elevation(m) | |||||||
| 64–95 | 0.00 | 0.513 | 0.0 | 0.000 | 0.006 | 0.000 | 0.000 |
| 95–118 | −2.44 | 0.402 | −2.84 | 0.200 | 0.006 | 0.454 | −6.255 |
| 118–138 | 0.733 | −0.24 | 0.973 | 0.018 | 0.009 | 0.166 | 5.868 |
| 138–161 | 1.997 | −0.34 | 2.337 | 0.020 | 0.009 | 0.171 | 13.698 |
| 161–284 | 2.082 | −0.32 | 2.409 | 0.021 | 0.009 | 0.173 | 13.955 |
| Aspect | |||||||
| F | 0.020 | 0.000 | 0.021 | 0.493 | 0.006 | 0.707 | 0.029 |
| N | −1.16 | 0.02 | −1.19 | 0.492 | 0.006 | 0.706 | −1.690 |
| NW | 0.961 | −0.10 | 1.064 | 0.042 | 0.007 | 0.221 | 4.818 |
| E | 0.245 | −0.03 | 0.283 | 0.041 | 0.007 | 0.220 | 1.285 |
| SE | −0.12 | 0.019 | −0.14 | 0.049 | 0.007 | 0.238 | −0.591 |
| S | −0.13 | 0.024 | −0.16 | 0.045 | 0.007 | 0.228 | −0.704 |
| SW | 0.567 | −0.11 | 0.686 | 0.028 | 0.008 | 0.189 | 3.637 |
| W | −0.01 | 0.002 | −0.01 | 0.045 | 0.007 | 0.228 | −0.066 |
| NW | −1.17 | 0.091 | −1.26 | 0.164 | 0.006 | 0.413 | −3.067 |
| Slope (Degree) | |||||||
| 0–0.96 | −0.49 | 0.340 | −0.83 | 0.020 | 0.009 | 0.169 | −4.907 |
| 0.96–1.83 | 0.583 | −0.37 | 0.960 | 0.012 | 0.013 | 0.157 | 6.101 |
| 1.83–5.70 | 0.317 | −0.05 | 0.374 | 0.035 | 0.008 | 0.206 | 1.819 |
| 5.73–12.85 | 0.000 | 0.073 | 0.000 | 0.000 | 0.006 | 0.000 | 0.000 |
| 12.85–24.65 | 0.000 | 0.005 | 0.000 | 0.000 | 0.006 | 0.000 | 0.000 |
| Monsoonal Rainfall (mm) | |||||||
| 781–797 | 0.833 | −0.42 | 1.262 | 0.013 | 0.012 | 0.157 | 8.016 |
| 767–781 | 0.489 | −0.16 | 0.653 | 0.020 | 0.009 | 0.169 | 3.857 |
| 757–767 | −0.28 | 0.078 | −0.36 | 0.033 | 0.008 | 0.203 | −1.803 |
| 748–757 | −2.66 | 0.195 | −2.85 | 0.466 | 0.006 | 0.688 | −4.153 |
| 738–748 | 0.000 | 0.176 | 0.000 | 0.000 | 0.006 | 0.000 | 0.000 |
| Soil Texture | |||||||
| Sandy | 0.000 | 0.062 | 0.000 | 0.000 | 0.006 | 0.000 | 0.000 |
| Sandy Loam | 0.001 | 0.000 | 0.001 | 0.388 | 0.006 | 0.628 | 0.002 |
| Clay loam | 0.000 | 0.971 | 0.000 | 0.000 | 0.006 | 0.000 | 0.000 |
| Clay | 0.000 | 0.018 | 0.000 | 0.000 | 0.006 | 0.000 | 0.000 |
| Loam | 0.000 | 0.037 | 0.000 | 0.000 | 0.006 | 0.000 | 0.000 |
| Hapalustepts | 1.903 | −3.29 | 5.197 | 0.007 | 0.193 | 0.447 | 11.625 |
| Paleustepts | −1.88 | 0.095 | −1.98 | 0.387 | 0.006 | 0.627 | −3.160 |
| Geology | |||||||
| Barakar formation | −1.69 | 0.028 | −1.72 | 1.001 | 0.006 | 1.004 | −1.720 |
| Ironstone Shale | 0.000 | 0.006 | 0.000 | 0.000 | 0.006 | 0.000 | 0.000 |
| Quartzite | 0.000 | 0.002 | 0.000 | 0.000 | 0.006 | 0.000 | 0.000 |
| Granite | 0.167 | −3.25 | 3.419 | 0.006 | 1.000 | 1.003 | 3.408 |
| Newer Alluvium | 0.000 | 0.124 | 0.000 | 0.000 | 0.006 | 0.000 | 0.000 |
| Land Use/Land Cover | |||||||
| Water bodies | 0.000 | 0.020 | 0.000 | 0.000 | 0.006 | 0.000 | 0.000 |
| Settlement | 0.000 | 0.044 | 0.000 | 0.000 | 0.006 | 0.000 | 0.000 |
| Natural Vegetation | 0.000 | 0.107 | 0.000 | 0.000 | 0.006 | 0.000 | 0.000 |
| Fallow land | 2.375 | −0.54 | 2.916 | 0.015 | 0.011 | 0.161 | 18.167 |
| Agricultural land | −0.35 | 0.767 | −1.12 | 0.011 | 0.014 | 0.158 | −7.073 |
| NDVI | |||||||
| 0.15–0.16 | −0.88 | 0.169 | −1.05 | 0.062 | 0.007 | 0.263 | −4.002 |
| 0.16–0.20 | 0.524 | −0.24 | 0.770 | 0.015 | 0.010 | 0.160 | 4.809 |
| 0.20–0.23 | 0.598 | −0.19 | 0.794 | 0.019 | 0.009 | 0.168 | 4.727 |
| 0.23–0.28 | 0.039 | −0.00 | 0.045 | 0.043 | 0.007 | 0.223 | 0.202 |
| 0.28–0.43 | −2.08 | 0.201 | −2.29 | 0.245 | 0.006 | 0.501 | −4.568 |
| Distance from River (km) | |||||||
| 0–0.18 | 0.312 | −0.33 | 0.650 | 0.010 | 0.015 | 0.160 | 4.054 |
| 0.18–0.42 | 0.182 | −0.08 | 0.269 | 0.017 | 0.010 | 0.164 | 1.638 |
| 0.42–0.72 | −1.25 | 0.129 | −1.38 | 0.133 | 0.006 | 0.374 | −3.696 |
| 0.72–1.16 | 0.000 | 0.089 | 0.000 | 0.000 | 0.006 | 0.000 | 0.000 |
| 1.16–2.08 | 0.000 | 0.020 | 0.000 | 0.000 | 0.006 | 0.000 | 0.000 |
| Distance from Lineament (km) | |||||||
| 0–0.19 | −0.34 | 0.184 | −0.52 | 0.021 | 0.009 | 0.173 | −3.037 |
| 0.19–0.43 | 0.346 | −0.23 | 0.583 | 0.013 | 0.012 | 0.157 | 3.703 |
| 0.43–0.69 | 0.278 | −0.06 | 0.342 | 0.029 | 0.008 | 0.191 | 1.789 |
| 0.69–0.99 | −1.48 | 0.055 | −1.53 | 0.399 | 0.006 | 0.637 | −2.415 |
| 0.99–1.65 | 0.000 | 0.021 | 0.000 | 0.000 | 0.006 | 0.000 | 0.000 |
| Sediment Transport Index (STI) | |||||||
| 0–2.04 | 0.010 | −0.09 | 0.100 | 0.007 | 0.068 | 0.273 | 0.365 |
| 2.04–8.48 | 0.551 | −0.04 | 0.593 | 0.068 | 0.007 | 0.274 | 2.165 |
| 8.48–20.76 | 0.000 | 0.041 | 0.000 | 0.000 | 0.006 | 0.000 | 0.000 |
| 20.76–42.99 | 0.000 | 0.006 | 0.000 | 0.000 | 0.006 | 0.000 | 0.000 |
| 42.99–74.59 | 0.000 | 0.001 | 0.000 | 0.000 | 0.006 | 0.000 | 0.000 |
| Topographic Wetness Index (TWI) | |||||||
| 2.92–7.35 | −0.42 | 0.076 | −0.49 | 0.051 | 0.007 | 0.240 | −2.078 |
| 7.35–8.38 | −0.23 | 0.120 | −0.35 | 0.021 | 0.009 | 0.172 | −2.071 |
| 8.38–9.73 | 0.112 | −0.05 | 0.162 | 0.019 | 0.009 | 0.168 | 0.962 |
| 9.73–11.85 | 0.567 | −0.11 | 0.680 | 0.029 | 0.008 | 0.191 | 3.555 |
| 11.85–19.30 | 0.478 | −0.01 | 0.494 | 0.153 | 0.006 | 0.399 | 1.240 |
| 1.47–0.88 | 0.000 | 0.002 | 0.000 | 0.000 | 0.006 | 0.000 | 0.000 |
| 0.88–0.39 | 0.000 | 0.003 | 0.000 | 0.000 | 0.006 | 0.000 | 0.000 |
| 0.39–0.10 | 1.339 | −0.13 | 1.470 | 0.039 | 0.007 | 0.216 | 6.807 |
| 0.10–0.03 | −0.07 | 0.020 | −0.09 | 0.029 | 0.008 | 0.191 | −0.473 |
| 0.03–0.42 | −0.14 | 0.299 | −0.44 | 0.010 | 0.017 | 0.162 | −2.729 |
| Length of Overland Flow (sq. km) | |||||||
| 0–1.42 | 1.182 | −0.08 | 1.269 | 0.054 | 0.007 | 0.247 | 5.146 |
| 1.42–1.92 | 0.838 | −0.10 | 0.938 | 0.040 | 0.007 | 0.217 | 4.320 |
| 1.92–2.27 | 0.964 | −0.31 | 1.280 | 0.017 | 0.010 | 0.163 | 7.861 |
| 2.27–2.58 | −0.08 | 0.035 | −0.11 | 0.022 | 0.009 | 0.175 | −0.677 |
| 2.58–2.89 | −1.83 | 0.520 | −2.35 | 0.086 | 0.007 | 0.304 | −7.741 |
| Models | Classes | Total Area (km2) | Testing Gullies (km2) | Validation Gullies (km2) | SUM | SCAI | |||
|---|---|---|---|---|---|---|---|---|---|
| Area (km2) | % of Area | Area (km2) | % of Area | Area (km2) | % of Area | ||||
| RF | Low | 344.07 | 77.68 | 0.05 | 3.66 | 0.00 | 0.00 | 3.66 | 21.23 |
| Medium | 68.38 | 15.44 | 0.05 | 3.66 | 0.00 | 0.00 | 3.66 | 4.22 | |
| High | 20.34 | 4.59 | 0.19 | 14.63 | 0.05 | 6.25 | 20.88 | 0.22 | |
| Very High | 10.15 | 2.29 | 0.99 | 78.05 | 0.73 | 93.75 | 171.80 | 0.01 | |
| TN | Low | 338.66 | 76.46 | 0.00 | 0.00 | 0.00 | 0.00 | 0.00 | 0.00 |
| Medium | 71.76 | 16.20 | 0.05 | 3.90 | 0.00 | 0.00 | 3.90 | 4.16 | |
| High | 21.67 | 4.89 | 0.13 | 10.39 | 0.07 | 8.93 | 19.32 | 0.25 | |
| Very High | 10.86 | 2.45 | 1.09 | 85.71 | 0.71 | 91.07 | 176.79 | 0.01 | |
| GBT | Low | 315.85 | 71.31 | 0.03 | 2.60 | 0.04 | 5.36 | 7.95 | 8.96 |
| Medium | 78.47 | 17.71 | 0.25 | 19.48 | 0.11 | 14.29 | 33.77 | 0.52 | |
| High | 35.60 | 8.04 | 0.36 | 28.57 | 0.30 | 39.29 | 67.86 | 0.12 | |
| Very High | 13.03 | 2.94 | 0.63 | 49.35 | 0.32 | 41.07 | 90.42 | 0.03 | |
| NB | Low | 312.05 | 70.45 | 0.06 | 4.88 | 0.02 | 2.08 | 6.96 | 10.12 |
| Medium | 58.49 | 13.20 | 0.09 | 7.32 | 0.06 | 8.33 | 15.65 | 0.84 | |
| High | 49.32 | 11.13 | 0.29 | 23.17 | 0.15 | 18.75 | 41.92 | 0.27 | |
| Very High | 23.10 | 5.21 | 0.82 | 64.63 | 0.55 | 70.83 | 135.47 | 0.04 | |
| Effective Factors | Relative Influence by GBRT | Mean Decrease Accuracy by RF |
|---|---|---|
| Elevation | 14.41 | 203.52 |
| Monsoonal Rainfall | 11.87 | 137.67 |
| NDVI | 7.13 | 136.52 |
| LULC | 6.87 | 123.95 |
| Slope | 5.07 | 100.28 |
| SPI | 4.01 | 99.39 |
| Aspect | 3.39 | 97.96 |
| Length of overland flow (Lof) | 2.14 | 82.60 |
| Distance from lineament | 1.96 | 75.24 |
| TWI | 1.96 | 65.49 |
| Distance from River | 1.59 | 57.54 |
| STI | 0.92 | 55.71 |
| Soil type | 0.68 | 42.93 |
| Geology | 0.23 | 4.61 |
| MODEL | Training Datasets | Validation Data Sets | ||||||
|---|---|---|---|---|---|---|---|---|
| RF | TE | GBRT | NBTree | RF | TE | GBRT | NBTree | |
| Precision (PPV) | 0.98 | 0.98 | 0.80 | 0.93 | 1.00 | 0.96 | 0.43 | 0.85 |
| False discovery rate (FDR) | 0.02 | 0.02 | 0.20 | 0.07 | 0.00 | 0.204 | 0.63 | 0.15 |
| Accuracy | 0.87 | 0.82 | 0.80 | 0.81 | 0.87 | 0.91 | 0.37 | 0.83 |
| AUROC | 0.94 | 0.90 | 0.84 | 0.82 | 0.96 | 0.91 | 0.88 | 0.84 |
| MAE | 0.07 | 0.23 | 0.16 | 0.18 | 0.11 | 0.25 | 0.19 | 0.23 |
| RMSE | 0.15 | 0.28 | 0.29 | 0.33 | 0.19 | 0.33 | 0.31 | 0.35 |
© 2020 by the authors. Licensee MDPI, Basel, Switzerland. This article is an open access article distributed under the terms and conditions of the Creative Commons Attribution (CC BY) license (http://creativecommons.org/licenses/by/4.0/).
Share and Cite
Saha, S.; Roy, J.; Arabameri, A.; Blaschke, T.; Tien Bui, D. Machine Learning-Based Gully Erosion Susceptibility Mapping: A Case Study of Eastern India. Sensors 2020, 20, 1313. https://doi.org/10.3390/s20051313
Saha S, Roy J, Arabameri A, Blaschke T, Tien Bui D. Machine Learning-Based Gully Erosion Susceptibility Mapping: A Case Study of Eastern India. Sensors. 2020; 20(5):1313. https://doi.org/10.3390/s20051313
Chicago/Turabian StyleSaha, Sunil, Jagabandhu Roy, Alireza Arabameri, Thomas Blaschke, and Dieu Tien Bui. 2020. "Machine Learning-Based Gully Erosion Susceptibility Mapping: A Case Study of Eastern India" Sensors 20, no. 5: 1313. https://doi.org/10.3390/s20051313
APA StyleSaha, S., Roy, J., Arabameri, A., Blaschke, T., & Tien Bui, D. (2020). Machine Learning-Based Gully Erosion Susceptibility Mapping: A Case Study of Eastern India. Sensors, 20(5), 1313. https://doi.org/10.3390/s20051313

