Real-Time Pattern-Recognition of GPR Images with YOLO v3 Implemented by Tensorflow
Abstract
1. Introduction
2. Materials and Methods
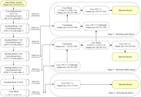
2.1. YOLO v3 Feature Extractor
2.2. Bounding Box Encoding Strategy
2.3. Anchor Box Selection by K-Means Clustering
2.4. Principle Analysis of V-IoU Processing with NMS
2.5. Loss Function and Learning Rate Adaptive Optimizer
3. Results and Discussion
3.1. Experimental Parameters
3.2. Anchor Boxes Selection by K-Means Clustering
3.3. V-IoU and NMS Training Loss Performance
3.4. YOLO v3 Detection Effect
3.5. Learning Rate and Mean Average Precision Comparison
3.6. Real-Time Performance and fps Testing
4. Conclusions
- (1)
- Redefined the encode approach of YOLO v3 and proposed a labeling technique with using parabolic vertices as feature points; this provides a high-precision encoding technique for locating targets in GPR image.
- (2)
- Proposed the principle of V-IoU; when the position of parabola vertex is within a certain range, free the limitation of IoU threshold. This method effectively reduces the false recognition rate caused by electromagnetic interference.
- (3)
- The V-IoU-YOLO v3 neural network can achieve 83.17 mAP score in the single class pattern-recognition scenes and 76.10 mAP score when detecting metal bars in concrete structures.
- (4)
- The VIoU-YOLO v3 detecting speed can reach 15fps under the CPU processor, and this speed can meet the real-time operation requirements of vehicle equipped with GPR device.
Author Contributions
Funding
Conflicts of Interest
References
- Sato, M.; Fujiwara, J.; Feng, X.; Zhou, Z.S.; Kobayashi, T. GPR development for landmine detection. Geophys. Geophys. Explorat. 2005, 8, 270–279. [Google Scholar]
- Li, Y.; Zhao, Z.; Xu, W.; Liu, Z.; Wang, X. An effective FDTD model for GPR to detect the material of hard objects buried in tillage soil layer. Soil Tillage Res. 2019, 195, 104353. [Google Scholar] [CrossRef]
- Zhang, J.; Huang, M.; Jin, X.; Li, X. A Real-Time Chinese Traffic Sign Detection Algorithm Based on Modified YOLOv2. Algorithms 2017, 10, 127. [Google Scholar] [CrossRef]
- Liu, W.; Anguelov, D.; Erhan, D.; Szegedy, C.; Reed, S.; Fu, C.Y.; Berg, A.C. Ssd: Single shot multibox detector. In Proceedings of the 8th European Conference on Computer Vision, Amsterdam, The Netherlands, 12–16 October 2016; Springer: Cham, Switzerland, 2016. [Google Scholar]
- Sonoda, J.; Kimoto, T. Object Identification form GPR Images by Deep Learning. In Proceedings of the 2018 Asia-Pacific Microwave Conference (APMC), Kyoto, Japan, 6–9 November 2018; Institute of Electrical and Electronics Engineers (IEEE): Piscataway, NJ, USA, 2018; pp. 1298–1300. [Google Scholar]
- Aydin, E.; Yüksel, S.E. Buried target detection with ground penetrating radar using deep learning method. In Proceedings of the 2017 25th Signal Processing and Communications Applications Conference (SIU), Antalya, Turkey, 15–18 May 2017; IEEE: Piscataway, NJ, USA, 2017; pp. 1–4. [Google Scholar]
- Dinh, K.; Gucunski, N.; Duong, T.H. An algorithm for automatic localization and detection of rebars from GPR data of concrete bridge decks. Autom. Constr. 2018, 89, 292–298. [Google Scholar] [CrossRef]
- Pham, M.-T.; Lefèvre, S. Buried Object Detection from B-Scan Ground Penetrating Radar Data Using Faster-RCNN. In Proceedings of the IGARSS 2018—2018 IEEE International Geoscience and Remote Sensing Symposium, Valencia, Spain, 22–27 July 2018; Institute of Electrical and Electronics Engineers (IEEE): Piscataway, NJ, USA, 2018; pp. 6804–6807. [Google Scholar]
- Ren, S.; He, K.; Girshick, R.; Sun, J. Faster r-cnn: Towards real-time object detection with region proposal networks. In Advances in Neural Information Processing Systems; Neural Information Processing Systems Foundation Inc.: San Diego, CA, USA, 2015; pp. 91–99. [Google Scholar]
- Girshick, R. Fast R-CNN. In Proceedings of the 2015 IEEE International Conference on Computer Vision (ICCV), Santiago, Chile, 7–13 December 2015; pp. 1440–1448. [Google Scholar]
- He, K.; Gkioxari, G.; Dollar, P.; Girshick, R. Mask R-CNN. In Proceedings of the 2017 IEEE International Conference on Computer Vision (ICCV), Venice, Italy, 22–29 October 2017; pp. 2980–2988. [Google Scholar]
- Kechagias-Stamatis, O.; Aouf, N.; Belloni, C. SAR automatic target recognition based on convolutional neural networks. In Proceedings of the International Conference on Radar Systems (Radar 2017), Belfast, UK, 23–26 October 2017. [Google Scholar]
- Dou, Q.; Wei, L.; Magee, D.R.; Cohn, A.G. Real-Time Hyperbola Recognition and Fitting in GPR Data. IEEE Trans. Geosci. Remote. Sens. 2016, 55, 51–62. [Google Scholar] [CrossRef]
- Pham, M.-T.; Courtrai, L.; Friguet, C.; Lefèvre, S.; Baussard, A. YOLO-Fine: One-Stage Detector of Small Objects under Various Backgrounds in Remote Sensing Images. Remote. Sens. 2020, 12, 2501. [Google Scholar] [CrossRef]
- Redmon, J.; Farhadi, A. Yolov3: An incremental improvement. arXiv 2018, arXiv:1804.02767. [Google Scholar]
- Peng, X.; Schmid, C. Multi-Region Two-Stream R-CNN for Action Detection. In Proceedings of the Public-Key Cryptography—PKC, Munich, Germany, 8–14 September 2018; Springer: Berlin/Heidelberg, Germany, 2016; pp. 744–759. [Google Scholar]
- Vinayakumar, R.; Alazab, M.; Soman, K.P.; Poornachandran, P.; Al-Nemrat, A.; Venkatraman, S. Deep Learning Approach for Intelligent Intrusion Detection System. IEEE Access 2019, 7, 41525–41550. [Google Scholar] [CrossRef]
- Benjdira, B.; Khursheed, T.; Koubaa, A.; Ammar, A.; Ouni, K. Car Detection using Unmanned Aerial Vehicles: Comparison between Faster R-CNN and YOLOv3. In Proceedings of the 2019 1st International Conference on Unmanned Vehicle Systems-Oman (UVS), Muscat, Oman, 5–7 February 2019; Institute of Electrical and Electronics Engineers (IEEE): Piscataway, NJ, USA, 2019; pp. 1–6. [Google Scholar]
- Betti, A.; Michelozzi, B.; Bracci, A.; Masini, A. Real-Time target detection in maritime scenarios based on YOLOv3 model. arXiv 2020, arXiv:2003.00800. [Google Scholar]
- Prihatmaja, P.A.; Widyantoro, D.H. Improving Performance of YOLOv3 for Vehicle Detection. In Proceedings of the 2019 International Conference of Advanced Informatics: Concepts, Theory and Applications (ICAICTA), Yogyakarta, Indonesia, 20–21 September 2019; Institute of Electrical and Electronics Engineers (IEEE): Piscataway, NJ, USA, 2019; pp. 1–6. [Google Scholar]
- Ju, M.; Luo, H.; Wang, Z.; Hui, B.; Chang, Z. The Application of Improved YOLO V3 in Multi-Scale Target Detection. Appl. Sci. 2019, 9, 3775. [Google Scholar] [CrossRef]
- Lee, J.-S.; Yu, J.-D. Non-destructive Method for Evaluating Grouted Ratio of Soil Nail Using Electromagnetic Wave. J. Nondestruct. Eval. 2019, 38, 41. [Google Scholar] [CrossRef]
- Li, Y.; Wang, X.; Zhao, Z.; Han, S.; Liu, Z. Lagoon water quality monitoring based on digital image analysis and machine learning estimators. Water Res. 2020, 172, 115471. [Google Scholar] [CrossRef] [PubMed]
- Zhou, L.; Zhou, L.; Wang, Z.; Wang, X. Soil Water Content Estimation Using High-Frequency Ground Penetrating Radar. Water 2019, 11, 1036. [Google Scholar] [CrossRef]
- Qurishee, M.A. Low-Cost Deep Learning UAV and Raspberry Pi Solution to Real Time Pavement Condition Assessment; University of Tennessee at Chattanooga: Chattanooga, Tennessee, 2019. [Google Scholar]
- Arora, P.; Varshney, S.D. Analysis of K-Means and K-Medoids Algorithm for Big Data. Procedia Comput. Sci. 2016, 78, 507–512. [Google Scholar] [CrossRef]
- Rajiv, K.; Chandra, G.R.; Rao, B.B. GPR objects hyperbola region feature extraction. Adv. Comp. Sci. Technol. 2017, 10, 789–804. [Google Scholar]
- Yu, S.-S.; Chu, S.-W.; Wang, C.-M.; Chan, Y.-K.; Chang, T.-C. Two improved k-means algorithms. Appl. Soft Comput. 2018, 68, 747–755. [Google Scholar] [CrossRef]
- Liu, X.; Gao, W.; Zhu, X.; Li, M.; Wang, L.; Zhu, E.; Liu, T.; Kloft, M.; Shen, D.; Yin, J. Multiple Kernel k-means with Incomplete Kernels. IEEE Trans. Pattern Anal. Mach. Intell. 2019, 42, 1. [Google Scholar] [CrossRef]
- Lee, E.; Schmidt, M.; Wright, J. Improved and simplified inapproximability for k-means. Inf. Process. Lett. 2017, 120, 40–43. [Google Scholar] [CrossRef]
- Jeong, Y.; Lee, J.; Moon, J.; Shin, J.H.; Lu, W. K-means Data Clustering with Memristor Networks. Nano Lett. 2018, 18, 4447–4453. [Google Scholar] [CrossRef]
- Hosang, J.; Benenson, R.; Schiele, B. Learning non-maximum suppression. In Proceedings of the IEEE Conference on Computer Vision and Pattern Recognition, Honolulu, HI, USA, 21–26 July 2017; pp. 4507–4515. [Google Scholar]
- Rezatofighi, H.; Tsoi, N.; Gwak, J.; Sadeghian, A.; Reid, I.; Savarese, S. Generalized Intersection Over Union: A Metric and a Loss for Bounding Box Regression. In Proceedings of the 2019 IEEE/CVF Conference on Computer Vision and Pattern Recognition (CVPR), Long Beach, CA, USA, 15–20 June 2019; Institute of Electrical and Electronics Engineers (IEEE): Piscataway, NJ, USA, 2019; pp. 658–666. [Google Scholar]
- Rahman, A.; Wang, Y. Optimizing intersection-over-union in deep neural networks for image segmentation. In Proceedings of the International Symposium on Visual Computing, Las Vegas, NV, USA, 12–14 December 2016; Springer: Cham, Switzerland, 2016; pp. 234–244. [Google Scholar]
- Kim, K.-J.; Kim, P.-K.; Chung, Y.-S.; Choi, D.-H. Performance Enhancement of YOLOv3 by Adding Prediction Layers with Spatial Pyramid Pooling for Vehicle Detection. In Proceedings of the 2018 15th IEEE International Conference on Advanced Video and Signal Based Surveillance (AVSS), Auckland, New Zealand, 27–30 November 2018; Institute of Electrical and Electronics Engineers (IEEE): Piscataway, NJ, USA, 2018; pp. 1–6. [Google Scholar]
- Ishimaru, A. Electromagnetic Wave Propagation, Radiation, and Scattering: From Fundamentals to Applications; John Wiley & Sons: Hoboken, NJ, USA, 2017. [Google Scholar]
- Mao, Q.-C.; Sun, H.-M.; Liu, Y.-B.; Jia, R.-S. Mini-YOLOv3: Real-Time Object Detector for Embedded Applications. IEEE Access 2019, 7, 133529–133538. [Google Scholar] [CrossRef]
- Adarsh, P.; Rathi, P.; Kumar, M. YOLO v3-Tiny: Object Detection and Recognition using one stage improved model. In Proceedings of the 2020 6th International Conference on Advanced Computing and Communication Systems (ICACCS), Coimbatore, India, 6–7 March 2020; Institute of Electrical and Electronics Engineers (IEEE): Piscataway, NJ, USA, 2020; pp. 687–694. [Google Scholar]
- Kingma, D.P.; Ba, J. Adam: A method for stochastic optimization. arXiv 2014, arXiv:1412.6980. [Google Scholar]
- Kim, D.H. Evaluation of COCO Validation 2017 Dataset with YOLOv3. Evaluation 2019, 6, 10356–10360. [Google Scholar]
- Zhang, Z.; He, T.; Zhang, H.; Zhang, Z.; Xie, J.; Li, M. Bag of freebies for training object detection neural networks. arXiv 2019, arXiv:1902.04103. [Google Scholar]
- Ammar, A.; Koubaa, A.; Ahmed, M.; Saad, A. Aerial Images Processing for Car Detection using Convolutional Neural Networks: Comparison between Faster R-CNN and YoloV3. arXiv 2019, arXiv:1910.07234. [Google Scholar]
- Aranganayagi, S.; Thangavel, K. Clustering Categorical Data Using Silhouette Coefficient as a Relocating Measure. In Proceedings of the International Conference on Computational Intelligence and Multimedia Applications (ICCIMA 2007), Sivakasi, India, 13–15 December 2007; Institute of Electrical and Electronics Engineers (IEEE): Piscataway, NJ, USA, 2007; Volume 2, pp. 13–17. [Google Scholar]
- Yue, Y.; Finley, T.; Radlinski, F.; Joachims, T. A support vector method for optimizing average precision. In Proceedings of the 30th Annual International ACM SIGIR Conference on Research and Development in Information Retrieval—SIGIR ’07, Amsterdam, The Netherlands, 23–27 July 2007; Association for Computing Machinery (ACM): New York, NY, USA, 2007; pp. 271–278. [Google Scholar]
- Gour, D.; Kanskar, A. Optimised YOLO: Algorithm for CPU to Detect Road Traffic Accident and Alert System. International. J. Eng. Res. Technol. 2019, 8, 160–163. [Google Scholar]
















| Algorithm | Backbone | mAP50 | mAP75 | mAPsc | mAPmc | mAPmetal_bars | 
|---|---|---|---|---|---|---|
| SSD | ResNet-34 | 75.66 | 79.80 | 79.37 | 71.44 | 66.31 | 
| Faster-RCNN | ResNet-18 | 81.45 | 66.22 | 74.21 | 77.09 | 68.51 | 
| YOLO v2 | Darknet-19 | 80.34 | 72.05 | 80.08 | 66.15 | 68.92 | 
| YOLO v3 | Darknet-53 | 83.16 | 77.15 | 85.82 | 76.30 | 79.90 | 
| VIoU-YOLO v3 | Darknet-53 | 82.71 | 75.90 | 84.56 | 83.17 | 76.10 | 
| Publisher’s Note: MDPI stays neutral with regard to jurisdictional claims in published maps and institutional affiliations. | 
© 2020 by the authors. Licensee MDPI, Basel, Switzerland. This article is an open access article distributed under the terms and conditions of the Creative Commons Attribution (CC BY) license (http://creativecommons.org/licenses/by/4.0/).
Share and Cite
Li, Y.; Zhao, Z.; Luo, Y.; Qiu, Z. Real-Time Pattern-Recognition of GPR Images with YOLO v3 Implemented by Tensorflow. Sensors 2020, 20, 6476. https://doi.org/10.3390/s20226476
Li Y, Zhao Z, Luo Y, Qiu Z. Real-Time Pattern-Recognition of GPR Images with YOLO v3 Implemented by Tensorflow. Sensors. 2020; 20(22):6476. https://doi.org/10.3390/s20226476
Chicago/Turabian StyleLi, Yuanhong, Zuoxi Zhao, Yangfan Luo, and Zhi Qiu. 2020. "Real-Time Pattern-Recognition of GPR Images with YOLO v3 Implemented by Tensorflow" Sensors 20, no. 22: 6476. https://doi.org/10.3390/s20226476
APA StyleLi, Y., Zhao, Z., Luo, Y., & Qiu, Z. (2020). Real-Time Pattern-Recognition of GPR Images with YOLO v3 Implemented by Tensorflow. Sensors, 20(22), 6476. https://doi.org/10.3390/s20226476
 
        



 
       