Data Query Mechanism Based on Hash Computing Power of Blockchain in Internet of Things
Abstract
1. Introduction
2. Related Work
2.1. IoT Technology
- The data is chronological, so there must be a timestamp.
- There are very few updates and deletes for data
- The user is concerned with the trend for some time, not the value of a specific point in time.
- Massive data.
2.2. Blockchain
2.2.1. Structure of Blockchain
2.2.2. Bitcoin Mining
2.3. Smart Contract
2.4. BCoT
3. Problem Statement
4. IoT Data Query Model based on Blockchain
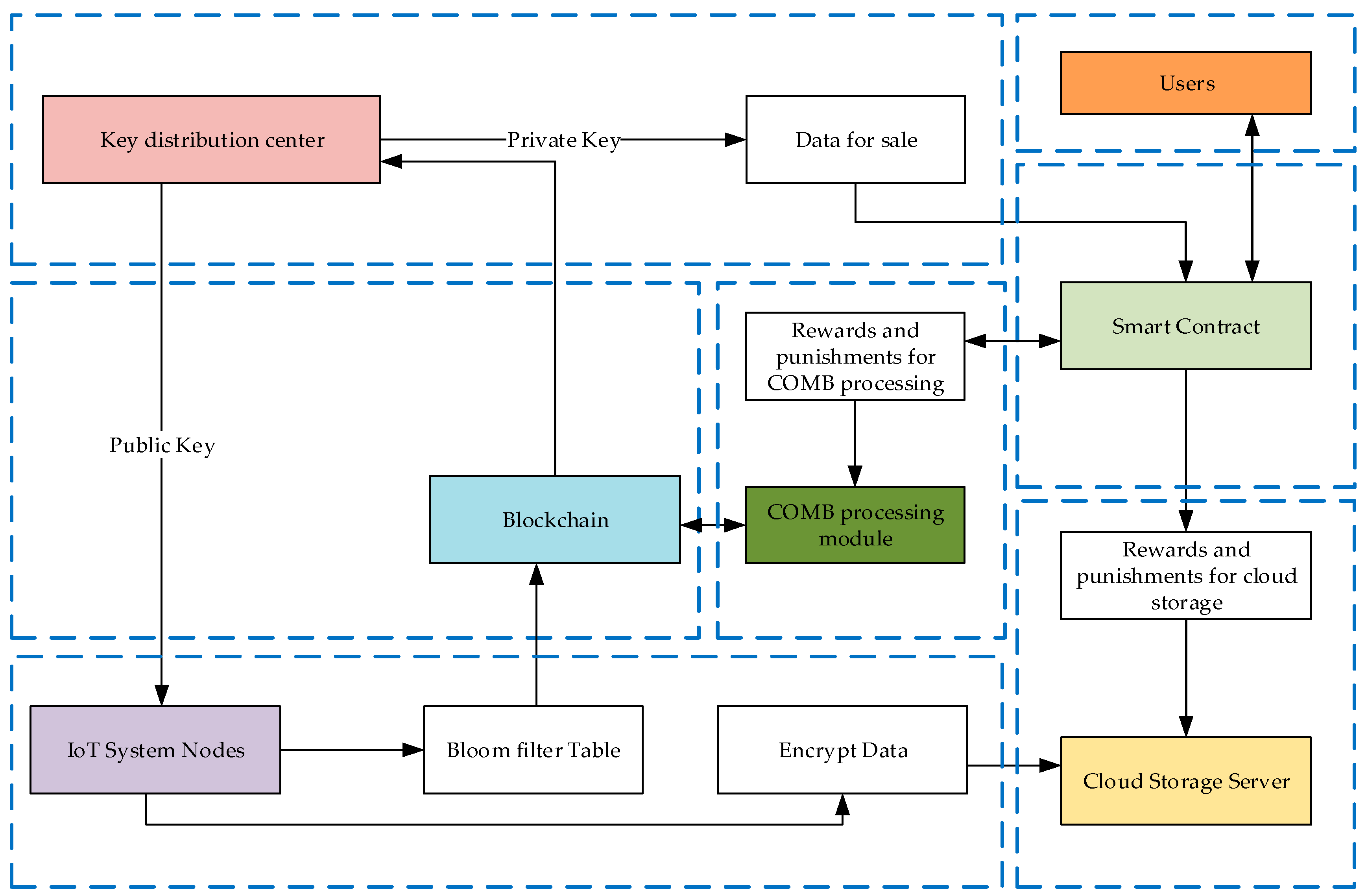
4.1. System Mode-Blockchain-Based IoT Data Query Model
- Blockchain: The blockchains are chronologically ordered and the blocks are equally spaced. Each block stores the data header hash sent by the IoT node, encrypting the data hash and the public key. After the data is uploaded to the blockchain, it has the advantage of being traceable and tamper-proof.
- Key distribution: Generate a public-private key pair that is sent to the IoT node to encrypt the data. The public and private key pairs are packaged into the sales data and sent to the smart contract.
- Smart contract: Trading data with users, rewarding and punishing the storage of cloud storage servers and the operation of COMB processing modules
- IoT system: The IoT nodes collect data, encrypts the data with the received public key, sends the encrypted data to the cloud storage server, and sends the data stream header hash, the encrypted data hash and the public key to the blockchain. Therefore, after the node uploads the data, all the data is encrypted, and the query operation is performed in the encrypted data environment. This also increases the security of the data.
- The cloud storage part: This part stores the encrypted data sent by the IoT node; cooperates with the smart contract to expand the storage space of the IoT node.
- COMB processing part: This part gets the data header hash-public key pair from the blockchain, distributed parallel construction data query table, and distributed parallel query. The operations in the module are all hash operations, so you can call the mining machine’s hash power.
- User Part: Trading to a smart contract to get the data you want.
4.2. Cloud-Blockchain Model
- The data must be encrypted before being uploaded to the block.
- The data uploaded by the node is concise, that is, the index, and the complete encrypted data can be placed on the cloud server.
- The data uploaded to the blockchain is deterministic and cannot be tampered with.
- Data query is in the environment of data encryption and is searched by encrypting data index.
- The best data operation uses hash computing power.
4.3. Data Storage Model
5. Data Query Scheme
5.1. Preliminary Knowledge
5.1.1. Bloom Filter
5.1.2. DCOMB and COMB
- False normal: The false normal here is the same as in the Bloom filter, and the element that does not exist is judged to be normal, which is a false normal.
- Misclassification: Misclassification means that COMB gives some the wrong group id which still belongs to .
- Classification failed: Classification failure does not return the wrong group id but cannot return the result. The result does not belong to
- COMB capacity: In short, the storage capacity occupied by COMB.
- Insert operation memory read times: The number of memory read accesses required to insert all elements.
- Checking operation memory read times: The number of memory read accesses required to query an element.
5.2. Block Data Query Scheme Based on Bloom Filter and Dual COMB
5.2.1. Bloom Filter Query for All Blocks
5.2.2. DCOMB for Query
5.2.3. Distributed Parallel Processing Method
6. Experiment and Result Analysis
7. Conclusions
Author Contributions
Funding
Acknowledgments
Conflicts of Interest
References
- Zhao, W.; Liu, J.; Guo, H.; Hara, T. ETC-IOT: Edge-node-assisted transmitting for the cloud-centric internet of things. IEEE Netw. 2018, 32, 101–107. [Google Scholar] [CrossRef]
- Wang, J.; Gao, Y.; Liu, W.; Sangaiah, A.K.; Kim, H. An intelligent data gathering schema with data fusion supported for mobile sink in WSNs. Int. J. Distrib. Sens. Netw. 2019. [Google Scholar] [CrossRef]
- Ge, C.; Liu, Z.; Xia, J.; Fang, L. Revocable identity-based broadcast proxy re-encryption for data sharing in clouds. IEEE Trans. Dependable Secur. Comput. 2019. [Google Scholar] [CrossRef]
- Wang, J.; Gu, X.; Liu, W.; Sangaiah, A.K.; Kim, H. An empower hamilton loop based data collection algorithm with mobile agent for WSNs. Hum. Cent. Comput. Inf. Sci. 2019. [Google Scholar] [CrossRef]
- Cao, D.; Zheng, B.; Ji, B.; Lei, Z.; Feng, C. A robust distance-based relay selection for message dissemination in vehicular network. Wirel. Netw. 2018. [Google Scholar] [CrossRef]
- Wang, J.; Ju, C.; Gao, Y.; Sangaiah, A.K.; Kim, G. A PSO based energy efficient coverage control algorithm for wireless sensor networks. Comput. Mater. Contin. 2018, 26, 433–446. [Google Scholar]
- Ren, Y.; Leng, Y.; Zhu, F.; Wang, J.; Kim, H. Data storage mechanism based on blockchain with privacy protection in wireless body area network. Sensors 2019, 19, 2395. [Google Scholar] [CrossRef] [PubMed]
- Yin, B.; Zhou, S.; Zhang, S.; Gu, K.; Yu, F. On efficient processing of continuous reverse skyline queries in wireless sensor networks. KSII Trans. Internet Inf. Syst. 2017, 11, 1931–1953. [Google Scholar]
- Wang, J.; Gao, Y.; Yin, X.; Li, F.; Kim, H. An enhanced PEGASIS algorithm with mobile sink support for wireless sensor networks. Wirel. Commun. Mob. Comput. 2018, 2018, 9. [Google Scholar] [CrossRef]
- Yan, L.; Chang, Y.; Zhang, S.; Wang, Q.; Sheng, Z.; Sun, Y. Measure-Resend semi-quantum private comparison scheme using GHZ class states. Comput. Mater. Contin. 2019, 61, 877–887. [Google Scholar] [CrossRef]
- Wan, W.; Chen, J.; Zhang, S.; Xia, J. A cluster correlation power analysis against double blinding exponentiation. J. Inf. Secur. Appl. 2019, 48, 1–8. [Google Scholar] [CrossRef]
- Chang, Y.; Zhang, S.; Wan, G.; Yan, L.; Zhang, Y.; Li, X. Practical two-way QKD-based quantum private query with better performance in user privacy. Int. J. Theor. Phys. 2019, 58, 2069–2080. [Google Scholar] [CrossRef]
- Shao, Q.; Jin, C.; Zhang, Z.; Qian, W.; Zhou, A. Blockchain: Architecture and research progress. Chin. J. Comput. 2018, 41, 969–988. [Google Scholar]
- Lu, Y.; Feng, T. Research on trusted DNP3-BAE protocol based on hash chain. EURASIP J. Wirel. Commun. Netw. 2018, 108. [Google Scholar] [CrossRef]
- Gong, L.; Yang, B.; Xue, T.; Chen, J.; Wang, W. Secure rational numbers equivalence test based on threshold cryptosystem with rational numbers. Inf. Sci. 2018, 466, 44–54. [Google Scholar] [CrossRef]
- Zhang, W.; Shi, F.; Hu, S.; Jian, M. A visual secret sharing scheme based on improved local binary pattern. Int. J. Pattern Recognit. Artif. Intell. 2018, 32, 1850017. [Google Scholar] [CrossRef]
- Zeng, S.; Mu, Y.; He, M.; Chen, Y. New approach for privacy-aware location-based service communications. Wirel. Pers. Commun. 2018, 101, 1057–1073. [Google Scholar] [CrossRef]
- Ren, Y.; Leng, Y.; Cheng, Y.; Wang, J. Secure data storage based on blockchain and coding in edge computing. Math. Biosci. Eng. 2019, 16, 1874–1892. [Google Scholar] [CrossRef]
- Wang, J.; Gao, Y.; Liu, W.; Wu, W.; Lim, S. An asynchronous clustering and mobile data gathering schema based on timer mechanism in wireless sensor networks. Comput. Mater. Contin. 2019, 58, 711–725. [Google Scholar] [CrossRef]
- Zhang, S.; Chang, Y.; Yan, L.; Sheng, Z.; Yang, F.; Han, G.; Huang, Y.; Xia, J. Quantum communication networks and trust management: A survey. Comput. Mater. Contin. 2019, 61, 1145–1174. [Google Scholar] [CrossRef]
- Ren, Y.; Liu, Y.; Qian, C. Digital continuity guarantee based on data consistency in cloud storage. Cloud Comput. Secur. 2018, 3–11. [Google Scholar] [CrossRef]
- Yin, B.; We, X. Communication-efficient data aggregation tree construction for complex queries in IoT applications. IEEE Internet Things J. 2019, 6, 3352–3363. [Google Scholar] [CrossRef]
- Gu, K.; Yang, L.; Yin, B. Location data record privacy protection based on differential privacy mechanism. Inf. Technol. Control 2018, 47, 639–654. [Google Scholar] [CrossRef]
- Wang, J.; Gao, Y.; Wang, K.; Sangaiah, A.K.; Lim, S. An Affinity Propagation-Based Self-Adaptive Clustering Method for Wireless Sensor Networks. Sensors 2019, 19, 2579. [Google Scholar] [CrossRef]
- Gu, K.; Wang, Y.; Wen, S. Traceable threshold proxy signature. J. Inf. Sci. Eng. 2017, 33, 63–79. [Google Scholar]
- Ren, Y.; Kong, L.; Liu, Y.; Wang, J. Consistency guarantee method of electronic record based on blockchain in cloud storage. Cloud Comput. Secur. 2018, 633–642. [Google Scholar] [CrossRef]
- Li, W.; Xu, H.; Li, H.; Yang, Y.; Sharma, P.K.; Wang, J.; Singh, S. Complexity and algorithms for superposed data uploading problem in networks with smart devices. IEEE Internet Things J. 2019. [Google Scholar] [CrossRef]
- Xia, Z.; Fang, Z.; Zou, F.; Wang, J.; Sangaiah, A.K. Research on defensive strategy of real-time price attack based on multiperson zero-determinant. Secur. Commun. Netw. 2019, 2019. [Google Scholar] [CrossRef]
- Wang, X.; Zha, X.; Ni, W.; Liu, R.; Guo, Y.; Niu, X.; Zheng, K. Survey on blockchain for Internet of Things. Comput. Commun. 2019, 136, 10–29. [Google Scholar] [CrossRef]
- Ren, Y.; Liu, Y.; Ji, S.; Sangaiah, A.K.; Wang, J. Incentive mechanism of data storage based on blockchain for wireless sensor networks. Mob. Inf. Syst. 2018, 2018, 10. [Google Scholar] [CrossRef]
- Idelberger, F.; Governatori, G.; Riveret, R.; Sartor, G. Evaluation of logic-based smart contracts for blockchain systems. Int. Symp. Rules Rule Markup Lang. Semant. Web. 2016, 167–183. [Google Scholar] [CrossRef]
- Wang, J.; Gao, Y.; Liu, W.; Sangaiah, A.K.; Kim, H. Energy Efficient Routing Algorithm with Mobile Sink Support for Wireless Sensor Networks. Sensors 2019, 19, 1494. [Google Scholar] [CrossRef] [PubMed]
- Zheng, Z.; Xie, S.; Dai, H.; Chen, X.; Wang, H. Blockchain challenges and opportunities: A survey. Int. J. Web Grid Serv. 2018, 14, 352–375. [Google Scholar] [CrossRef]
- Wang, J.; Wu, W.; Liao, Z.; Wang, L. An energy-efficient offloading scheme for low latency in collaborative edge computing. IEEE Access 2019. [CrossRef]
- Lu, Q.; Xu, X. Adaptable blockchain-based systems: A case study for product traceability. IEEE Softw. 2017, 34, 21–27. [Google Scholar] [CrossRef]
- Wan, J.; Li, J.; Imran, M.; Li, D. A blockchain-based solution for enhancing security and privacy in smart factory. IEEE Trans. Ind. Inform. 2019, 15, 3652–3660. [Google Scholar] [CrossRef]
- Tse, D.; Zhang, B.; Yang, Y.; Cheng, C.; Mu, H. Blockchain application in food supply information security. In Proceedings of the 2017 IEEE International Conference on Industrial Engineering and Engineering Management (IEEM), Singapore, 10–13 December 2017; pp. 1357–1361. [Google Scholar]
- Li, Z.; Guo, H.; Wang, W.; Guan, Y.; Barenji, A.V.; Huang, G.; Chen, X. A blockchain and automl approach for open and automated customer service. IEEE Trans. Ind. Inform. 2019, 15, 3642–3651. [Google Scholar] [CrossRef]
- Tian, F. An agri-food supply chain traceability system for China based on RFID & blockchain technology. In Proceedings of the 13th International Conference on Service Systems and Service Management (ICSSSM), Kunming, China, 24–26 June 2016; pp. 1–6. [Google Scholar]
- Bettín-Díaz, R.; Rojas, A.E.; Mejía-Moncayo, C. Methodological approach to the definition of a blockchain system for the food industry supply chain traceability. Int. Conf. Comput. Sci. Appl. 2018, 19–33. [Google Scholar] [CrossRef]
- Esposito, C.; De Santis, A.; Tortora, G.; Chang, H.; Choo, K.K.R. Blockchain: A panacea for healthcare cloud-based data security and privacy? IEEE Cloud Comput. 2018, 2, 31–37. [Google Scholar] [CrossRef]
- Bhuiyan, M.Z.A.; Zaman, A.; Wang, T.; Wang, G.; Tao, H.; Hassan, M.M. Blockchain and big data to transform the healthcare. In Proceedings of the ICDPA 2018 Proceedings of the International Conference on Data Processing and Applications, Guangdong, China, 12–14 May 2018; pp. 62–68. [Google Scholar]
- Fang, L.; Li, Y.; Yun, X.; Wen, Z.; Ji, S.; Meng, W.; Cao, Z.; Tanveer, M. THP: A novel authentication scheme to prevent multiple attacks in SDN-based IoT network. IEEE Internet Things J. 2019. [Google Scholar] [CrossRef]
- Pop, C.; Cioara, T.; Antal, M.; Anghel, I.; Salomie, I.; Bertoncini, M. Blockchain based decentralized management of demand response programs in smart energy grids. Sensors 2018, 18, 162. [Google Scholar] [CrossRef] [PubMed]
- Mao, Y.; Zhang, J.; Qi, H.; Wang, L. DNN-MVL: DNN-Multi-View-Learning-based recover block missing data in a dam safety monitoring system. Sensors 2019, 19, 2895. [Google Scholar] [CrossRef] [PubMed]
- Tang, Q.; Xie, M.; Yang, K.; Luo, Y.; Zhou, D.; Song, Y. A decision function based smart charging and discharging strategy for electric vehicle in smart grid. Mob. Netw. Appl. 2018. [Google Scholar] [CrossRef]
- Kim, H.M.; Laskowski, M. Toward an ontology-driven blockchain design for supply-chain provenance. Intell. Syst. Account. Financ. Manag. 2018, 25, 18–27. [Google Scholar] [CrossRef]
- Liu, H.; Zhang, Y.; Yang, T. Blockchain-enabled security in electric vehicles cloud and edge computing. IEEE Netw. 2018, 32, 78–83. [Google Scholar] [CrossRef]
- Fang, L.; Yin, C.; Zhou, L.; Li, Y.; Su, C.; Xia, J. A physiological and behavioral feature authentication scheme for medical cloud based on fuzzy-rough core vector machine. Inf. Sci. 2020, 507, 143–160. [Google Scholar] [CrossRef]
- Tolba, A. Content accessibility preference approach for improving service optimality in internet of vehicles. Comput. Netw. 2019, 152, 78–86. [Google Scholar] [CrossRef]
- Tolba, A.; Altameem, A. A three-tier architecture for securing IoV communications using vehicular dependencies. IEEE Access 2019, 7, 61331–61341. [Google Scholar] [CrossRef]
- Lu, G.; Debnath, B.; Du, D.H. A forest-structured bloom filter with flash memory. In Proceedings of the IEEE 27th Symposium on Mass Storage Systems and Technologies (MSST), Denver, CO, USA, 23–27 May 2011; pp. 1–6. [Google Scholar]
- Yoon, M.K.; Son, J.; Shin, S.H. Bloom tree: A search tree based on bloom filters for multiple-set membership testing. In Proceedings of the IEEE INFOCOM 2014-IEEE Conference on Computer Communications, Toronto, ON, Canada, 27 April–2 May 2014; pp. 1429–1437. [Google Scholar]
- Chang, D.; Chen, C.; Thanavel, M. Dynamic reordering Bloom filter. In Proceedings of the 19th Asia-Pacific Network Operations and Management Symposium (APNOMS), Seoul, Korea, 27–29 September 2017; pp. 288–291. [Google Scholar]
- Hao, F.; Kodialam, M.; Lakshman, T.V.; Song, H. Fast dynamic multiset membership testing using combinatorial Bloom filters. In Proceedings of the IEEE INFOCOM 2009, Rio de Janeiro, Brazil, 19–25 April 2009; pp. 513–521. [Google Scholar]
- Lyons, M.J.; Brooks, D. The design of a Bloom filter hardware accelerator for ultra low power systems. In Proceedings of the 2009 ACM/IEEE International Symposium on Low Power Electronics and Design, San Fancisco, CA, USA, 19–21 August 2009; pp. 371–376. [Google Scholar]













© 2019 by the authors. Licensee MDPI, Basel, Switzerland. This article is an open access article distributed under the terms and conditions of the Creative Commons Attribution (CC BY) license (http://creativecommons.org/licenses/by/4.0/).
Share and Cite
Ren, Y.; Zhu, F.; Sharma, P.K.; Wang, T.; Wang, J.; Alfarraj, O.; Tolba, A. Data Query Mechanism Based on Hash Computing Power of Blockchain in Internet of Things. Sensors 2020, 20, 207. https://doi.org/10.3390/s20010207
Ren Y, Zhu F, Sharma PK, Wang T, Wang J, Alfarraj O, Tolba A. Data Query Mechanism Based on Hash Computing Power of Blockchain in Internet of Things. Sensors. 2020; 20(1):207. https://doi.org/10.3390/s20010207
Chicago/Turabian StyleRen, Yongjun, Fujian Zhu, Pradip Kumar Sharma, Tian Wang, Jin Wang, Osama Alfarraj, and Amr Tolba. 2020. "Data Query Mechanism Based on Hash Computing Power of Blockchain in Internet of Things" Sensors 20, no. 1: 207. https://doi.org/10.3390/s20010207
APA StyleRen, Y., Zhu, F., Sharma, P. K., Wang, T., Wang, J., Alfarraj, O., & Tolba, A. (2020). Data Query Mechanism Based on Hash Computing Power of Blockchain in Internet of Things. Sensors, 20(1), 207. https://doi.org/10.3390/s20010207

