Roadkill Patterns on Workdays, Weekends and Long Weekends: Anticipating the Implications of a Four-Day Work Week
Abstract
1. Introduction
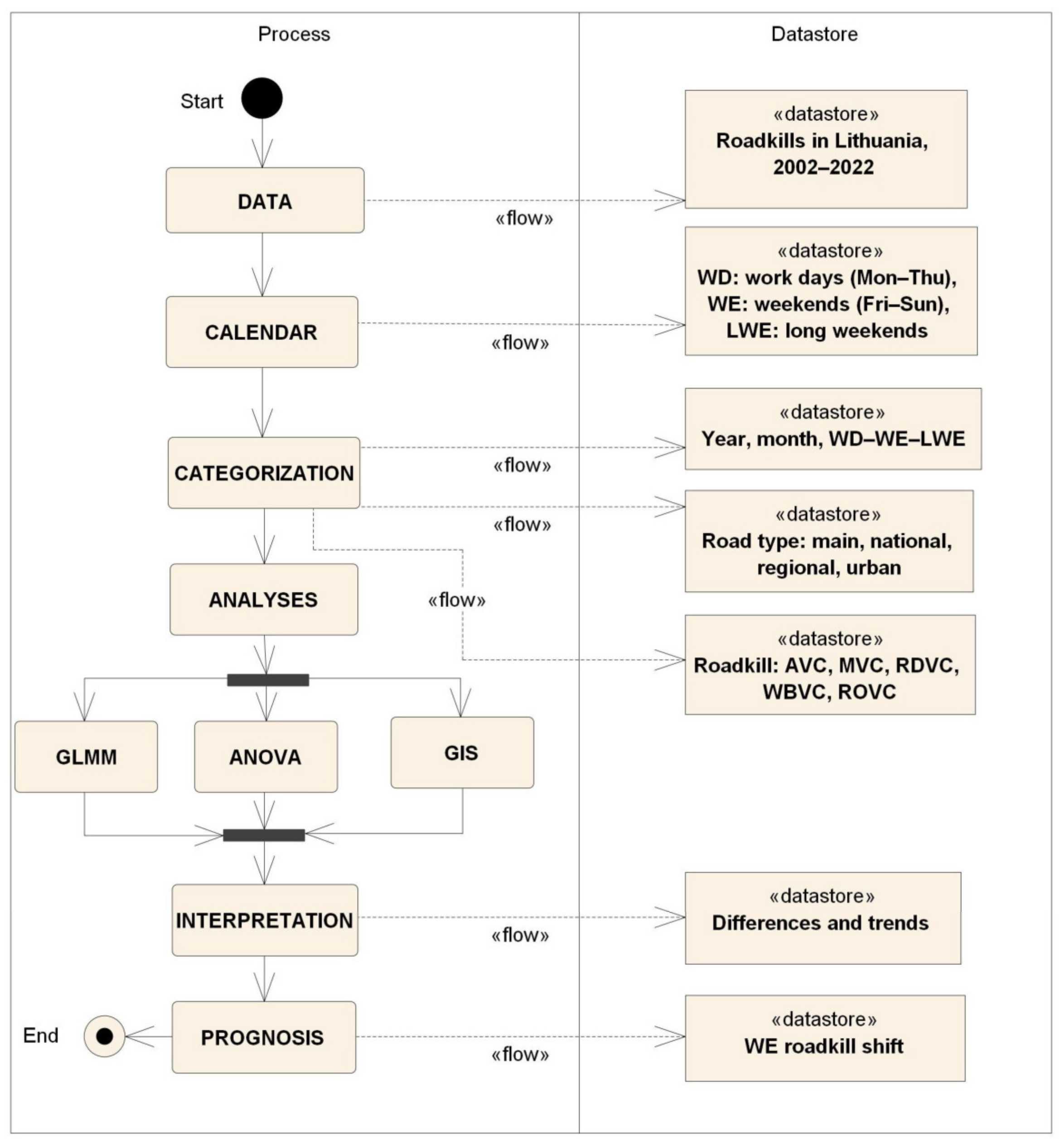
2. Materials and Methods
2.1. Study Site
| Road Type | 2000 | 2010 | 2020 | |||
|---|---|---|---|---|---|---|
| Length, km | AADT | Length, km | AADT | Length, km | AADT | |
| Main | 1860.66 | 4337 | 1738.47 | 7268 | 1750.71 | 9156 |
| National | 4927.6 | 1413 | 4939.35 | 1944 | 4927.82 | 2282 |
| Regional | 14,824.29 | 290 | 14,590.58 | 359 | 14,562.06 | 417 |
2.2. Roadkill Data
2.3. Time Intervals
| Religious and National Holidays | Date |
|---|---|
| New Year’s Day | 1 January |
| Day of the Restoration of the State of Lithuania | 16 February |
| Lithuanian Independence Day | 11 March |
| Christian Easter days | Sunday and Monday * |
| International Labor Day | 1 May |
| Mother’s Day | first Sunday in May |
| Father’s Day | first Sunday in June |
| Dew and Midsummer Day | 24 June |
| State Day | 6 July |
| Žolinė ** | 15 August |
| All Saints’ Day | 1 November |
| All Souls’ Day | 2 November |
| Christmas Eve | 24 December |
| Christmas Day | 25 and 26 December |
2.4. Data Treatment
3. Results
3.1. Roadkill Numbers According Road Type
3.2. Temporal Variability of Total Roadkill Numbers
3.3. Temporal Variability of Ungulate Roadkill Numbers
3.4. Analysis of Three Long Weekend Roadkills by Day
4. Discussion
5. Conclusions
Supplementary Materials
Author Contributions
Funding
Institutional Review Board Statement
Data Availability Statement
Acknowledgments
Conflicts of Interest
Appendix A
References
- Neumann, W.; Ericsson, G.; Dettki, H.; Bunnefeld, N.; Keuler, N.S.; Helmers, D.P.; Radeloff, V.C. Difference in spatiotemporal patterns of wildlife road-crossings and wildlife-vehicle collisions. Biol. Conserv. 2012, 145, 70–78. [Google Scholar] [CrossRef]
- Akrim, F.; Mahmood, T.; Andleeb, S.; Hussain, R.; Collinson, W.J. Spatiotemporal patterns of wildlife road mortality in the Pothwar Plateau, Pakistan. Mammalia 2019, 83, 487–495. [Google Scholar] [CrossRef]
- Wang, Y.; Yang, Y.; Han, Y.; Shi, G.; Zhang, L.; Wang, Z.; Cao, G.; Zhou, H.; Kong, Y.; Piao, Z.; et al. Temporal patterns and factors influencing vertebrate roadkill in China. Transp. Res. Interdiscip. Perspect. 2022, 15, 100662. [Google Scholar] [CrossRef]
- Raymond, S.; Schwartz, A.L.W.; Thomas, R.J.; Chadwick, E.; Perkins, S.E. Temporal patterns of wildlife roadkill in the UK. PLoS ONE 2021, 16, e0258083. [Google Scholar] [CrossRef] [PubMed]
- Canal, D.; Martín, B.; De Lucas, M.; Ferrer, M. Dogs are the main species involved in animal-vehicle collisions in southern Spain: Daily, seasonal and spatial analyses of collisions. PLoS ONE 2018, 13, e0203693. [Google Scholar] [CrossRef] [PubMed]
- Bíl, M.; Heigl, F.; Janoška, Z.; Vercayie, D.; Perkins, S.E. Benefits and challenges of collaborating with volunteers: Examples from National Wildlife Roadkill Reporting Systems in Europe. J. Nat. Conserv. 2020, 54, 125798. [Google Scholar] [CrossRef]
- Antón, S.F. Monitoring roadkill in Spain: A three years survey during pandemic times. Res. Sq. 2023. [Google Scholar] [CrossRef]
- Kruuse, M.; Enno, S.E.; Oja, T. Temporal patterns of wild boar-vehicle collisions in Estonia, at the northern limit of its range. Eur. J. Wildl. Res. 2016, 62, 787–791. [Google Scholar] [CrossRef]
- Jakubas, D.; Ryś, M.; Lazarus, M. Factors affecting wildlife-vehicle collision on the expressway in a suburban area in northern Poland. North-West. J. Zool. 2018, 14, 107–116. [Google Scholar]
- Borowik, T.; Ratkiewicz, M.; Maślanko, W.; Kowalczyk, R.; Duda, N.; Żmihorski, M. Temporal pattern of moose-vehicle collisions. Transp. Res. D Transp. Environ. 2021, 92, 102715. [Google Scholar] [CrossRef]
- Krukowicz, T.; Firląg, K.; Chrobot, P. Spatiotemporal analysis of road crashes with animals in Poland. Sustainability 2022, 14, 1253. [Google Scholar] [CrossRef]
- Shilling, F.; Perkins, S.E.; Collinson, W. Wildlife/Roadkill Observation and Reporting Systems. In Handbook of Road Ecology; van der Ree, R., Smith, D.J., Grilo, C., Eds.; John Wiley & Sons: Hoboken, NJ, USA, 2015; pp. 492–501. [Google Scholar]
- Heigl, F.; Teufelbauer, N.; Resch, S.; Schweiger, S.; Stückler, S.; Dörler, D. A dataset of road-killed vertebrates collected via citizen science from 2014–2020. Sci. Data 2022, 9, 504. [Google Scholar] [CrossRef] [PubMed]
- Swinnen, K.R.; Jacobs, A.; Claus, K.; Ruyts, S.; Vercayie, D.; Lambrechts, J.; Herremans, M. ‘Animals under wheels’: Wildlife roadkill data collection by citizen scientists as a part of their nature recording activities. Nat. Conserv. 2022, 47, 121–153. [Google Scholar] [CrossRef]
- Rodríguez-Morales, B.; Díaz-Varela, E.; Marey-Pérez, M. Spatiotemporal analysis of vehicle collisions involving wild boar and roe deer in NW Spain. Accid. Anal. Prev. 2013, 60, 121–133. [Google Scholar] [CrossRef] [PubMed]
- Steiner, W.; Schöll, E.M.; Leisch, F.; Hackländer, K. Temporal patterns of roe deer traffic accidents: Effects of season, daytime and lunar phase. PLoS ONE 2021, 16, e0249082. [Google Scholar] [CrossRef] [PubMed]
- Kučas, A.; Balčiauskas, L. Temporal patterns of ungulate-vehicle collisions in Lithuania. J. Environ. Manag. 2020, 273, 111172. [Google Scholar] [CrossRef] [PubMed]
- Kučas, A. Evaluation of Wildlife—Vehicle Collision Patterns and Assessment of Mitigation Measures. Ph.D. Dissertation, Vilnius University, Vilnius, Lithuania, 2021. [Google Scholar]
- Balčiauskas, L.; Kučas, A.; Balčiauskienė, L. The Impact of Roadkill on Cervid Populations in Lithuania. Forests 2023, 14, 1224. [Google Scholar] [CrossRef]
- Mountrakis, G.; Gunson, K. Multi-scale spatiotemporal analyses of moose–vehicle collisions: A case study in northern Vermont. Int. J. Geogr. Inf. Sci. 2009, 23, 1389–1412. [Google Scholar] [CrossRef]
- Podgórski, T.; Baś, G.; Jędrzejewska, B.; Sönnichsen, L.; Śnieżko, S.; Jędrzejewski, W.; Okarma, H. Spatiotemporal behavioral plasticity of wild boar (Sus scrofa) under contrasting conditions of human pressure: Primeval forest and metropolitan area. J. Mammal. 2013, 94, 109–119. [Google Scholar] [CrossRef]
- Pagon, N.; Grognolio, S.; Pipia, A.; Bongi, P.; Bertolucci, C.; Apollonio, M. Seasonal variation of activity patterns in roe deer in a temperate forested area. Chronobiol. Int. 2013, 30, 772–785. [Google Scholar] [CrossRef]
- Oddone Aquino, A.G.H.E.; Nkomo, S.L. Spatio-Temporal Patterns and Consequences of Road Kills: A Review. Animals 2021, 11, 799. [Google Scholar] [CrossRef] [PubMed]
- Steiner, W.; Leisch, F.; Hackländer, K. A review on the temporal pattern of deer–vehicle accidents: Impact of seasonal, diurnal and lunar effects in cervids. Accid. Anal. Prev. 2014, 66, 168–181. [Google Scholar] [CrossRef] [PubMed]
- Rendall, A.R.; Webb, V.; Sutherland, D.R.; White, J.G.; Renwick, L.; Cooke, R. Where wildlife and traffic collide: Roadkill rates change through time in a wildlife-tourism hotspot. Glob. Ecol. Conserv. 2021, 27, e01530. [Google Scholar] [CrossRef]
- Bautista, L.M.; García, J.T.; Calmaestra, R.G.; Palacín, C.; Martín, C.A.; Morales, M.B.; Bonal, R.; Viñuela, J. Effect of weekend road traffic on the use of space by raptors. Conserv. Biol. 2004, 18, 726–732. [Google Scholar] [CrossRef]
- Lagos, L.; Picos, J.; Valero, E. Temporal pattern of wild ungulate-related traffic accidents in northwest Spain. Eur. J. Wildl. Res. 2012, 58, 661–668. [Google Scholar] [CrossRef]
- Campbell, T.T. The four-day work week: A chronological, systematic review of the academic literature. Manag. Rev. Q. 2023. [Google Scholar] [CrossRef]
- Stewart, H. Four-Day Week: ‘Major Breakthrough’ as Most UK Firms in Trial Extend Changes. Available online: https://www.theguardian.com/money/2023/feb/21/four-day-week-uk-trial-success-pattern (accessed on 20 March 2023).
- Tessema, M.; Bauer, C.; Campobasso, M.; Dostal, K.; Garapati, S.M.; Newsome, M.; Pires, E. Benefits and Challenges of a Shortened Workweek: Creative and innovative strategies. Glob. J. Hum. Resour. Manag. 2023, 11, 12–26. [Google Scholar] [CrossRef]
- Kelly, J. Are Shorter Workweeks Good for Business? It Is Better to Adopt Better and More Efficient Ways to WORK. Available online: https://www.shrm.org/hr-today/news/hr-magazine/winter2022/pages/are-shorter-workweeks-good-for-business.aspx (accessed on 4 November 2023).
- Kallis, G.; Kalush, M.; O’Flynn, H.; Rossiter, J.; Ashford, N. “Friday off”: Reducing working hours in Europe. Sustainability 2013, 5, 1545–1567. [Google Scholar] [CrossRef]
- Antal, M.; Plank, B.; Mokos, J.; Wiedenhofer, D. Is working less really good for the environment? A systematic review of the empirical evidence for resource use, greenhouse gas emissions and the ecological footprint. Environ. Res. Lett. 2021, 16, 013002. [Google Scholar] [CrossRef]
- Shao, Q. Effect of working time on environmental pressures: Empirical evidence from EU-15, 1970–2010. Chin. J. Popul. Resour. Environ. 2015, 13, 231–239. [Google Scholar] [CrossRef]
- Wiratama, B.S.; Chen, P.L.; Chen, L.H.; Saleh, W.; Chen, S.K.; Chen, H.T.; Lin, H.A.; Pai, C.W. Evaluating the effects of holidays on road crash injuries in the United Kingdom. Int. J. Environ. Res. Public Health 2021, 18, 280. [Google Scholar] [CrossRef] [PubMed]
- Anowar, S.; Yasmin, S.; Tay, R. Comparison of crashes during public holidays and regular weekends. Accid. Anal. Prev. 2013, 51, 93–97. [Google Scholar] [CrossRef] [PubMed]
- Singh, H.; Kathuria, A. Profiling drivers to assess safe and eco-driving behavior–A systematic review of naturalistic driving studies. Accid. Anal. Prev. 2021, 161, 106349. [Google Scholar] [CrossRef] [PubMed]
- Kopelias, P.; Papadimitriou, F.; Papandreou, K.; Prevedouros, P. Urban freeway crash analysis geometric, operational, and weather effects on crash number and severity. Transp. Res. Rec. 2007, 2015, 123–131. [Google Scholar] [CrossRef]
- Doherty, S.T.; Andrey, J.C.; MacGregor, C. The situational risks of young drivers: The influence of passengers, time of day and day of week on accident rates. Accid. Anal. Prev. 1998, 30, 45–52. [Google Scholar] [CrossRef] [PubMed]
- Große, J.; Fertner, C.; Carstensen, T.A. Compensatory leisure travel? The role of urban structure and lifestyle in weekend and holiday trips in Greater Copenhagen. Case Stud. Transp. Policy 2019, 7, 108–117. [Google Scholar] [CrossRef]
- Filigrana, P.; Milando, C.; Batterman, S.; Levy, J.I.; Mukherjee, B.; Adar, S.D. Spatiotemporal variations in traffic activity and their influence on air pollution levels in communities near highways. Atmos. Environ. 2020, 242, 117758. [Google Scholar] [CrossRef]
- Adanu, E.K.; Hainen, A.; Jones, S. Latent class analysis of factors that influence weekday and weekend single-vehicle crash severities. Accid. Anal. Prev. 2018, 113, 187–192. [Google Scholar] [CrossRef]
- Robb, D.; Barnes, T. Accident rates and the impact of daylight saving time transitions. Accid. Anal. Prev. 2018, 111, 193–201. [Google Scholar] [CrossRef]
- Borowska-Stefańska, M.; Kowalski, M.; Kurzyk, P.; Sahebgharani, A.; Wiśniewski, S. Spatiotemporal Changeability of the Load of the Urban Road Transport System under Permanent and Short-Term Legal and Administrative Retail Restrictions. Sustainability 2022, 14, 5137. [Google Scholar] [CrossRef]
- Liu, Z.; Sharma, S.; Datla, S. Imputation of missing traffic data during holiday periods. Transp. Plan. Technol. 2008, 31, 525–544. [Google Scholar] [CrossRef]
- Tajmajer, T.; Spławińska, M.; Wasilewski, P.; Matwin, S. Predicting annual average daily highway traffic from large data and very few measurements. In Proceedings of the 2016 IEEE International Conference on Big Data (Big Data), Washington, DC, USA, 5–8 December 2016. [Google Scholar]
- Cools, M.; Moons, E.A.; Wets, G. Investigating Effect of Holidays on Daily Traffic Counts: Time-Series Approach. Transp. Res. Rec. J. Transp. Res. Board 2019, 1, 22–31. [Google Scholar] [CrossRef]
- Yu, R.; Abdel-Aty, M. Investigating the different characteristics of weekday and weekend crashes. J. Saf. Res. 2013, 46, 91–97. [Google Scholar] [CrossRef] [PubMed]
- ISO/IEC 19505-2:2012; Object Management Group Unified Modeling Language (OMG UML). ISO: Geneva, Switzerland, 2012. Available online: https://www.iso.org/standard/52854.html (accessed on 16 December 2023).
- European Environmental Agency. CORINE Land Cover—Copernicus Land Monitoring Service. Available online: https://land.copernicus.eu/pan-european/corine-land-cover (accessed on 22 August 2023).
- Population of Lithuania (Edition 2020). Available online: https://osp.stat.gov.lt/lietuvos-gyventojai-2020/salies-gyventojai/gyventoju-skaicius-ir-sudetis (accessed on 13 November 2023).
- Valstybinės Reikšmės Automobilių Keliai. Available online: https://e-seimas.lrs.lt/portal/legalAct/lt/TAD/TAIS.82066?jfwid=32wf58p0 (accessed on 11 November 2023).
- Statistinė Informacija. 2023. Available online: https://lakd.lt/statistine-informacija (accessed on 21 July 2023).
- Eismo Intensyvumas. Available online: https://lakd.lt/eismo-intensyvumas (accessed on 20 August 2023).
- Balčiauskas, L.; Stratford, J.; Kučas, A.; Balčiauskienė, L. Lockdown’s Silver Lining? Different Levels of Roadkill during the COVID-19 Times in Lithuania. Animals 2023, 13, 2918. [Google Scholar] [CrossRef] [PubMed]
- Balčiauskas, L.; Kučas, A.; Balčiauskienė, L. Mammal Roadkills in Lithuanian Urban Areas: A 15-Year Study. Animals 2023, 13, 3272. [Google Scholar] [CrossRef]
- Balčiauskas, L.; Stratford, J.; Balčiauskienė, L.; Kučas, A. Importance of professional roadkill data in assessing diversity of mammal roadkills. Transp. Res. D Transp. Environ. 2020, 87, 102493. [Google Scholar] [CrossRef]
- Cools, M.; Moons, E.; Wets, G. Investigating the variability in daily traffic counts through use of ARIMAX and SARIMAX models: Assessing the effect of holidays on two site locations. Transp. Res. Rec. 2009, 2136, 57–66. [Google Scholar] [CrossRef]
- Acronyms and Slang. Available online: http://acronymsandslang.com/ (accessed on 12 September 2023).
- Kalendorius.today. Available online: https://www.kalendorius.today/ (accessed on 25 September 2023).
- Lietuvos Respublikos Darbo kodeksas. Available online: https://www.e-tar.lt/portal/lt/legalAct/f6d686707e7011e6b969d7ae07280e89/GwMAvAdzeP (accessed on 25 September 2023).
- GLM in R: Generalized Linear Model. Available online: https://www.datacamp.com/tutorial/generalized-linear-models (accessed on 30 October 2023).
- Grilo, C.; Borda-de-Água, L.; Beja, P.; Goolsby, E.; Soanes, K.; le Roux, A.; Koroleva, E.; Flávio, Z.; Ferreira, F.Z.; Gagné, S.A.; et al. Conservation threats from roadkill in the global road network. Glob. Ecol. Biogeogr. 2021, 30, 2200–2210. [Google Scholar] [CrossRef]
- Canal, D.; Camacho, C.; Martín, B.; de Lucas, M.; Ferrer, M. Magnitude, composition and spatiotemporal patterns of vertebrate roadkill at regional scales: A study in southern Spain. Anim. Biodiv. Conserv. 2018, 41, 281–300. [Google Scholar] [CrossRef]
- Lin, Y.P.; Anthony, J.; Lin, W.C.; Lien, W.; Petway, J.R.; Lin, T.E. Spatiotemporal identification of roadkill probability and systematic conservation planning. Landsc. Ecol. 2019, 34, 717–735. [Google Scholar] [CrossRef]
- Valerio, F.; Basile, M.; Balestrieri, R. The identification of wildlife-vehicle collision hotspots: Citizen science reveals spatial and temporal patterns. Ecol. Process. 2021, 10, 6. [Google Scholar] [CrossRef]
- Canova, L.; Balestrieri, A. Long-term monitoring by roadkill counts of mammal populations living in intensively cultivated landscapes. Biodivers. Conserv. 2019, 28, 97–113. [Google Scholar] [CrossRef]
- Mayer, M.; Nielsen, J.C.; Elmeros, M.; Sunde, P. Understanding spatio-temporal patterns of deer-vehicle collisions to improve roadkill mitigation. J. Environ. Manag. 2021, 295, 113148. [Google Scholar] [CrossRef] [PubMed]
- Eismo Įvykių Lietuvoje Statistika. 2004 Metai. Available online: https://lkpt.policija.lrv.lt/lt/statistika/eismo-ivykiu-lietuvoje-statistika/2004-metai (accessed on 26 November 2023).
- Cunningham, C.X.; Nuñez, T.A.; Hentati, Y.; Sullender, B.; Breen, C.; Ganz, T.R.; Samantha, E.S.; Kreling, S.E.S.; Kayla, A.; Shively, K.A.; et al. Permanent daylight saving time would reduce deer-vehicle collisions. Curr. Biol. 2022, 32, 4982–4988. [Google Scholar] [CrossRef] [PubMed]
- Åkerstedt, T.; Kecklund, G.; Hörte, L.G. Night driving, season, and the risk of highway accidents. Sleep 2001, 24, 401–406. [Google Scholar] [CrossRef] [PubMed]
- Ramos, É.M.S.; Bergstad, C.J.; Nässén, J. Understanding daily car use: Driving habits, motives, attitudes, and norms across trip purposes. Transp. Res. F-Traffic Psychol. Behav. 2020, 68, 306–315. [Google Scholar] [CrossRef]
- Fraga, L.P.; Maciel, S.; Zimbres, B.D.Q.; Carvalho, P.J.; Brandao, R.A.; Rocha, C.R. Differences in wildlife roadkill related to landscape fragmentation in Central Brazil. An. Acad. Bras. Ciências 2022, 94, e20220041. [Google Scholar] [CrossRef] [PubMed]
- Medrano-Vizcaíno, P.; Grilo, C.; Silva Pinto, F.A.; Carvalho, W.D.; Melinski, R.D.; Schultz, E.D.; González-Suárez, M. Roadkill patterns in Latin American birds and mammals. Glob. Ecol. Biogeogr. 2022, 31, 1756–1783. [Google Scholar] [CrossRef]
- Villalobos-Hoffman, R.; Ewing, J.E.; Mooring, M.S. Do Wildlife Crossings Mitigate the Roadkill Mortality of Tropical Mammals? A Case Study from Costa Rica. Diversity 2022, 14, 665. [Google Scholar] [CrossRef]
- Shilling, F.; Collinson, W.; Bil, M.; Vercayie, D.; Heigl, F.; Perkins, S.E.; MacDougall, S. Designing wildlife-vehicle conflict observation systems to inform ecology and transportation studies. Biol. Conserv. 2020, 251, 108797. [Google Scholar] [CrossRef]
- Lala, F.; Chiyo, P.I.; Kanga, E.; Omondi, P.; Ngene, S.; Severud, W.J.; Morris, A.W.; Bump, J. Wildlife roadkill in the Tsavo Ecosystem, Kenya: Identifying hotspots, potential drivers, and affected species. Heliyon 2021, 7, E06364. [Google Scholar] [CrossRef]
- Englefield, B.; Starling, M.; Wilson, B.; Roder, C.; McGreevy, P. The Australian roadkill reporting project—Applying integrated professional research and citizen science to monitor and mitigate roadkill in Australia. Animals 2020, 10, 1112. [Google Scholar] [CrossRef]
- Dunne, B.; Doran, B. Spatio-temporal analysis of kangaroo–vehicle collisions in Canberra, Australia. Ecol. Manag. Restor. 2021, 22, 67–70. [Google Scholar] [CrossRef]
- Dėl Poilsio Dienų Perkėlimo 2006 Metais. Available online: https://e-seimas.lrs.lt/portal/legalAct/lt/TAD/TAIS.268274?jfwid=9fbgs8hel (accessed on 12 September 2023).
- Apskaitos, Audito ir Mokesčių Aktualijos. Available online: https://aktualijos.lt/naujienos/2007/12/12/del-darbo-ir-poilsio-dienu-perkelimo-siu-metu-gruodzio-menesi (accessed on 12 September 2023).
- Mano Vyriausybė. Ateinančiais Metais Bus Perkeliamos Trys Poilsio Dienos. Available online: https://lrv.lt/lt/naujienos/ateinanciais-metais-bus-perkeliamos-trys-poilsio-dienos (accessed on 2 August 2023).
- Mano Vyriausybė. Ateinančiais Metais—Net 7 Ilgieji Savaitgaliai. Available online: https://lrv.lt/lt/naujienos/ateinanciais-metais-net-7-ilgieji-savaitgaliai (accessed on 2 August 2023).






| Year | WD | WE | LWE | Year | WD | WE | LWE | Year | WD | WE | LWE |
|---|---|---|---|---|---|---|---|---|---|---|---|
| 2002 | 196 | 135 | 34 | 2009 | 198 | 135 | 32 | 2016 | 200 | 137 | 29 |
| 2003 | 195 | 138 | 32 | 2010 | 205 | 125 | 35 | 2017 | 198 | 136 | 31 |
| 2004 | 197 | 133 | 36 | 2011 | 205 | 135 | 25 | 2018 | 195 | 135 | 35 |
| 2005 | 194 | 133 | 38 | 2012 | 197 | 139 | 30 | 2019 | 196 | 135 | 34 |
| 2006 | 201 | 129 | 35 | 2013 | 196 | 135 | 34 | 2020 | 202 | 141 | 23 |
| 2007 | 136 | 132 | 37 | 2014 | 196 | 135 | 34 | 2021 | 196 | 133 | 36 |
| 2008 | 201 | 129 | 36 | 2015 | 198 | 138 | 29 | 2022 | 200 | 139 | 26 |
| Road Type | Average Roadkill Number per Day | Average Roadkill Numbers per Day per 1000 km | ||||||
|---|---|---|---|---|---|---|---|---|
| Moose | Red Deer | Wild Boar | Roe Deer | Moose | Red Deer | Wild Boar | Roe Deer | |
| Main | 0.144 a | 0.034 a | 0.091 a | 0.740 a | 0.082 a | 0.019 a | 0.052 a | 0.420 a |
| National | 0.124 a | 0.042 a | 0.118 b | 1.576 b | 0.025 b | 0.009 b | 0.024 b | 0.319 b |
| Regional | 0.033 b | 0.011 b | 0.048 c | 0.652 a | 0.002 c | 0.001 c | 0.003 c | 0.045 c |
| Urban * | 0.043 b | 0.009 b | 0.034 c | 0.797 a | ||||
| Day Type | Moose/Day | Red Deer/Day | Wild Boar/Day | Roe Deer/Day |
|---|---|---|---|---|
| WD | 0.081 ± 0.008 | 0.023 ± 0.003 | 0.061 ± 0.005 | 0.939 ± 0.111 |
| WK | 0.101 ± 0.011 | 0.027 ± 0.004 | 0.082 ± 0.006 | 0.989 ± 0.118 |
| LWK | 0.075 ± 0.010 | 0.021 ± 0.005 | 0.075 ± 0.008 | 0.895 ± 0.109 |
Disclaimer/Publisher’s Note: The statements, opinions and data contained in all publications are solely those of the individual author(s) and contributor(s) and not of MDPI and/or the editor(s). MDPI and/or the editor(s) disclaim responsibility for any injury to people or property resulting from any ideas, methods, instructions or products referred to in the content. |
© 2024 by the authors. Licensee MDPI, Basel, Switzerland. This article is an open access article distributed under the terms and conditions of the Creative Commons Attribution (CC BY) license (https://creativecommons.org/licenses/by/4.0/).
Share and Cite
Balčiauskas, L.; Kučas, A.; Balčiauskienė, L. Roadkill Patterns on Workdays, Weekends and Long Weekends: Anticipating the Implications of a Four-Day Work Week. Diversity 2024, 16, 84. https://doi.org/10.3390/d16020084
Balčiauskas L, Kučas A, Balčiauskienė L. Roadkill Patterns on Workdays, Weekends and Long Weekends: Anticipating the Implications of a Four-Day Work Week. Diversity. 2024; 16(2):84. https://doi.org/10.3390/d16020084
Chicago/Turabian StyleBalčiauskas, Linas, Andrius Kučas, and Laima Balčiauskienė. 2024. "Roadkill Patterns on Workdays, Weekends and Long Weekends: Anticipating the Implications of a Four-Day Work Week" Diversity 16, no. 2: 84. https://doi.org/10.3390/d16020084
APA StyleBalčiauskas, L., Kučas, A., & Balčiauskienė, L. (2024). Roadkill Patterns on Workdays, Weekends and Long Weekends: Anticipating the Implications of a Four-Day Work Week. Diversity, 16(2), 84. https://doi.org/10.3390/d16020084
