Targeting BRD4—A Promising Therapeutic Option for Glioblastoma?
Abstract
1. Introduction
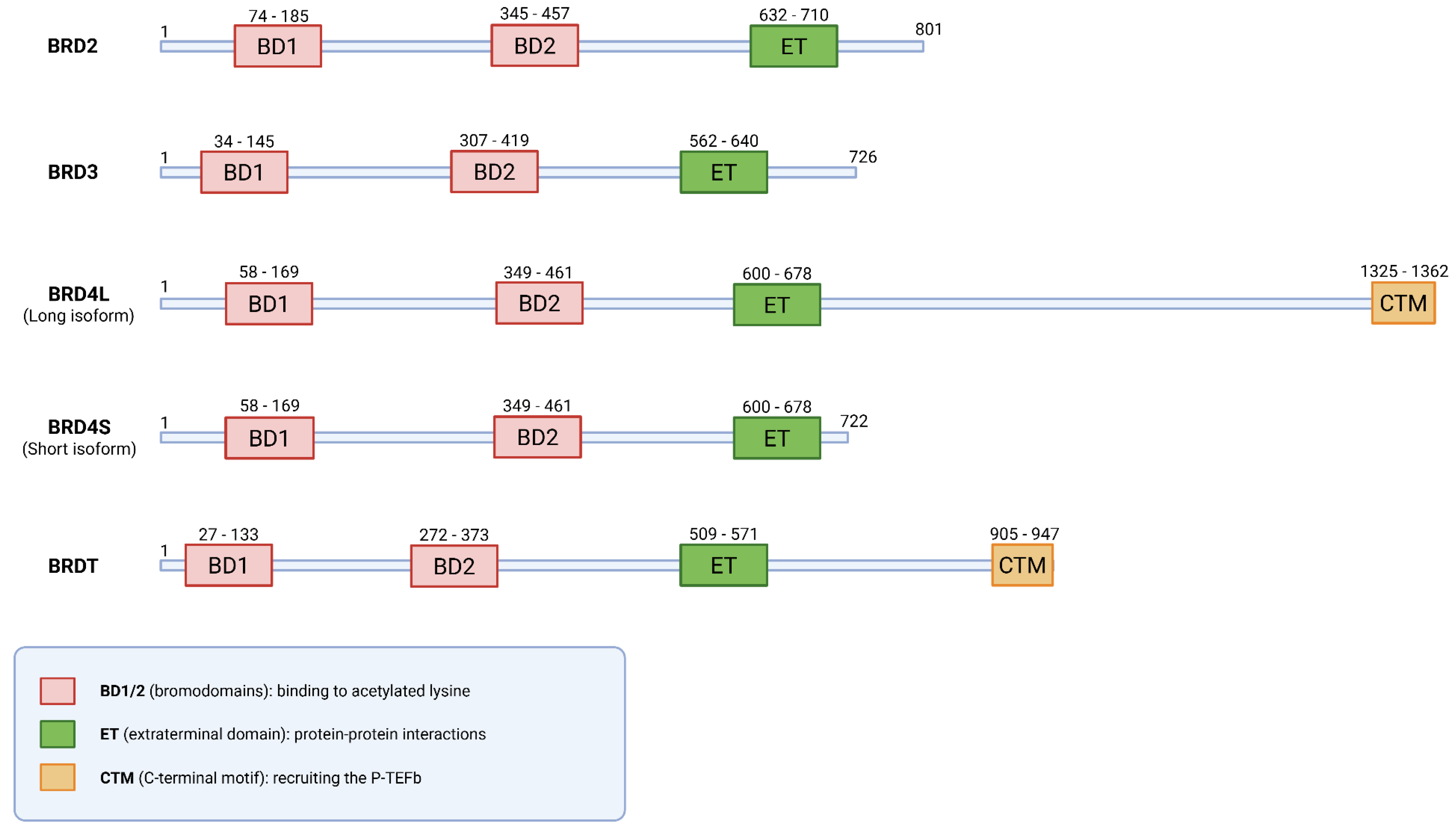
2. Structure and Biological Function of BRD4
3. BRD4 in Glioblastoma
4. Pharmacological Targeting of BRD4
4.1. BET Inhibitors
4.2. BRD4 Degraders
| Class of BET Inhibitors/Degraders | Representative Compounds | Potency and Bromodomain Selectivity | Brain Penetration/Bioavailability | Toxicity Profile | PK/PD Limitation | References |
|---|---|---|---|---|---|---|
| Pan-BET inhibitors | JQ1, I-BET762, OTX-015 | high potency; non-selective broad transcriptional repression | generally poor BBB penetration; many are P-gp substrates | dose-limiting thrombocytopenia; GI toxicity | short residence time; transcriptional rebound; limited CNS AUC | [58,59,100] |
| BD1-selective inhibitors | GSK778, BD1-biased tool compounds | preferential BD1 inhibition; strong effects on constitutive cancer transcription | variable; BBB penetration often limited but better than that of large bivalent or PROTAC molecules | potentially reduced hematologic toxicity vs. pan-BET | selectivity may reduce efficacy in highly inducible tumors | [61,73] |
| BD2-selective inhibitors | GSK046, ABBV-744 | preferential modulation of inducible transcription; anti-inflammatory bias | limited data, typically modest BBB penetration | generally milder hematologic toxicity | may require combination for full antitumor effect | [61,73] |
| Bivalent BET inhibitors | AZD5153 | dual-bromodomain engagement; very strong BRD4 suppression, prolonged target residence | BBB penetration low due to larger molecular weight | moderate hematologic toxicity; often better tolerated than pan-BET | slow absorption; low tissue distribution; more complex PK | [95] |
| Dual/multi-target inhibitors | NEO2734 (BET + CBP/p300) | broad-spectrum epigenetic suppression; synergistic effects on oncogenic transcription | PK highly variable; large hybrid molecules often show reduced CNS permeability | additive toxicity (hematologic + epigenetic target-relate) | complex metabolism; dual target interactions may affect dosing | [96] |
| CNS-optimized BET analogues | UM-002 | moderate potency; structure; optimized for BBB penetration | high CNS exposure compared with classical BETi | toxicity not fully characterized; improved brain targeting may reduce systemic dose | PK favorable for brain tumors; PD more sustained in CNS | [28] |
| PROTAC BET degraders | dBET6 | highpotency; targeting BRD2, BRD3 and BRD4; more active than BET inhibitors | specific BBB data are limited; poor cell penetration and high molecular weight | induces G2/M phase cell cycle arrest and overcomes acquired resistance | therapeutic efficacy is dependent on the functional integrity of the tumor’s proteasomal machinery | [28,29] |
| ARV-825 | targeting BRD2, BRD3 and BRD4; degrades the target protein at sub-nanomolar levels (DC50 < 1 nM) by functioning catalytically at very low doses | poor membrane permeability | high potency at reduced dosages minimizes the risk of drug resistance | PK profiles are constrained by the large size and potential instability of the heterobifunctional structure | [29,106,108] | |
| GNE987 | VHL-dependent; targeting BRD2, BRD3 and BRD4; IC50 = 9.89 nM in U87 cells (outperforming JQ1 and ARV-825) | specific BBB data are limited; physicochemical properties hinder effective delivery to intracranial tumors | exerts antiproliferative effects in a dose- and time-dependent manner | requires PK optimization to overcome delivery barriers associated with GBM | [66] | |
| ZBC260 | potent degrader; targeting BRD2, BRD3 and BRD4; kills cancer cells more efficiently than JQ1 | systemic bioavailability is suggested by in vivo efficacy; BBB penetration remains a challenge | well-tolerated in murine models; specifically suppresses stem cell-like traits by repressing the Wnt/β-catenin signaling pathway | biological activity relies on specific E3 ligase recruitment and ubiquitin–proteasome system function | [78,109] | |
| MZ1 | displays isoform selectively, preferentially degrading BRD4 over BRD2/3 (dose dependent) via cooperative ternary complex formation | N/A 1 | selectivity offers a potentially improved safety profile | the degradation effect is reversible, requiring sustained exposure to maintain effective protein depletion | [47,110] |
5. Therapeutic Resistance and Limitations of BRD4 Inhibition in GBM
6. Clinical Applications of BRD4 Targeting in GBM
6.1. BRD4 Inhibition + TMZ
6.2. BRD4 Inhibition + Radiotherapy
6.3. BRD4 Inhibition + PDT
6.4. BRD4 Inhibition + Immunotherapy
| Combination | Animal, Cell/CI | Therapeutic Regimen | Mechanism | Effects | References |
|---|---|---|---|---|---|
| BRD4 inhibition + TMZ | |||||
| TMZ + JQ1 | U87 and GH2 GBM cells | 0.5 µM JQ1 + 500 µM TMZ co-administration | JQ1 inhibits BET proteins, induces differentiation & autophagy, sensitizing cells to TMZ | ↑ apoptosis; ↑ anti-proliferative effect vs. TMZ alone | [25] |
| TMZ + OTX015 | U87MG cells; CI ≈ 0.7 (synergy) | OTX015 given prior to or concomitantly with TMZ; also tested simultaneously in mice | BET inhibition, cell cycle arrest, transcriptional modulation sensitizing cells to TMZ | ↑ survival in mice; synergistic or additive inhibition of proliferation; no added toxicity | [141] |
| TMZ + ARV-825 (PROTACs) | G422 glioma cells; CI < 0.75 (synergy across most dose ratios) | ARV-825 in polymer nanovehicles + TMZ | BRD4 degradation increases sensitivity to TMZ-induced DNA damage | ↑ γ-H2AX; ↑ apoptosis and cytotoxicity; strong synergistic viability inhibition | [142] |
| BRD4 inhibition + RT | |||||
| RT + I-BET 151 | GBM cells (T98G, U87) and GL261 mouse models (in vitro/in vivo) | In vivo: I-BET 151 (10 mg/kg, daily combined with fractionated RT (2 Gy\times 5 days) In vitro: I-BET 151 (µM range) + RT (2.5–7.5 Gy) | Upregulated BRD4 promotes resistance; I-BET 151 suppresses SE-driven COL1A1 (ECM component); remodeling of TME | ↑ prolonged survival; ↑ tumor reduction; ↑ apoptosis; ↑ favorable immunomodulation | [69] |
| BRD4 inhibition + PDT | |||||
| PDT + JQ1 | U87 (human cell line) | Cells were treated with increasing concentrations of JQ1, up to 0.5 µM, and then exposed to light irradiation with fluence of approximately 1 Jcm2 | PDT-induced stress upregulates iNOS/NO in U87 cells, promoting resistance; this is mediated by BRD4 acting as an NF-κB co-activator; JQ1 suppresses this BRD4 function | ↓ NO antagonism; ↑ antitumor effects; ↓ resistance to apoptosis; ↓ proliferation and invasiveness | [143] |
| BRD4 inhibition + immunotherapy | |||||
| EGFR CAR-T + JQ1 | U87MG, LN229 cells; PDX mouse models | EGFR CAR-T with 150 µM JQ1 for 48 h or 72 h | CAR-T resistance in GBM is driven by the activation of immunosuppressive genes (PD-L1, IDO1) in the TME; BRD4 is required for their transcription, which is blocked by JQ1 | ↑ extender survival; ↑ significant tumor reduction; ↓ overcomes CAR-T resistance; ↓ mitigates TME immunosuppression | [146] |
6.5. Future Perspectives for Multimodal Therapies
7. Future Perspectives and Challenges
8. Conclusions
Author Contributions
Funding
Data Availability Statement
Conflicts of Interest
References
- Grochans, S.; Cybulska, A.M.; Simińska, D.; Korbecki, J.; Kojder, K.; Chlubek, D.; Baranowska-Bosiacka, I. Epidemiology of Glioblastoma Multiforme–Literature Review. Cancers 2022, 14, 2412. [Google Scholar] [CrossRef]
- Schaff, L.R.; Mellinghoff, I.K. Glioblastoma and Other Primary Brain Malignancies in Adults: A Review. JAMA 2023, 329, 574–587. [Google Scholar] [CrossRef]
- Stadler, C.; Gramatzki, D.; Le Rhun, E.; Hottinger, A.F.; Hundsberger, T.; Roelcke, U.; Läubli, H.; Hofer, S.; Seystahl, K.; Wirsching, H.-G.; et al. Glioblastoma in the Oldest Old: Clinical Characteristics, Therapy, and Outcome in Patients Aged 80 Years and Older. Neuro-Oncol. Pract. 2024, 11, 132–141. [Google Scholar] [CrossRef]
- Tykocki, T.; Eltayeb, M. Ten-Year Survival in Glioblastoma. A Systematic Review. J. Clin. Neurosci. 2018, 54, 7–13. [Google Scholar] [CrossRef] [PubMed]
- Marenco-Hillembrand, L.; Wijesekera, O.; Suarez-Meade, P.; Mampre, D.; Jackson, C.; Peterson, J.; Trifiletti, D.; Hammack, J.; Ortiz, K.; Lesser, E.; et al. Trends in Glioblastoma: Outcomes over Time and Type of Intervention: A Systematic Evidence Based Analysis. J. Neurooncol. 2020, 147, 297–307. [Google Scholar] [CrossRef] [PubMed]
- Czarnywojtek, A.; Borowska, M.; Dyrka, K.; Van Gool, S.; Sawicka-Gutaj, N.; Moskal, J.; Kościński, J.; Graczyk, P.; Hałas, T.; Lewandowska, A.M.; et al. Glioblastoma Multiforme: The Latest Diagnostics and Treatment Techniques. Pharmacology 2023, 108, 423–431. [Google Scholar] [CrossRef]
- Gimple, R.C.; Bhargava, S.; Dixit, D.; Rich, J.N. Glioblastoma Stem Cells: Lessons from the Tumor Hierarchy in a Lethal Cancer. Genes Dev. 2019, 33, 591–609. [Google Scholar] [CrossRef] [PubMed]
- Mattei, V.; Santilli, F.; Martellucci, S.; Delle Monache, S.; Fabrizi, J.; Colapietro, A.; Angelucci, A.; Festuccia, C. The Importance of Tumor Stem Cells in Glioblastoma Resistance to Therapy. Int. J. Mol. Sci. 2021, 22, 3863. [Google Scholar] [CrossRef]
- Osuka, S.; Van Meir, E.G. Overcoming Therapeutic Resistance in Glioblastoma: The Way Forward. J. Clin. Investig. 2017, 127, 415–426. [Google Scholar] [CrossRef]
- El Khayari, A.; Bouchmaa, N.; Taib, B.; Wei, Z.; Zeng, A.; El Fatimy, R. Metabolic Rewiring in Glioblastoma Cancer: EGFR, IDH and Beyond. Front. Oncol. 2022, 12, 901951. [Google Scholar] [CrossRef]
- Yuan, Y.; Qi, C.; Maling, G.; Xiang, W.; Yanhui, L.; Ruofei, L.; Yunhe, M.; Jiewen, L.; Qing, M. TERT Mutation in Glioma: Frequency, Prognosis and Risk. J. Clin. Neurosci. 2016, 26, 57–62. [Google Scholar] [CrossRef]
- Yang, J.-M.; Schiapparelli, P.; Nguyen, H.-N.; Igarashi, A.; Zhang, Q.; Abbadi, S.; Amzel, L.M.; Sesaki, H.; Quiñones-Hinojosa, A.; Iijima, M. Characterization of PTEN Mutations in Brain Cancer Reveals That Pten Mono-Ubiquitination Promotes Protein Stability and Nuclear Localization. Oncogene 2017, 36, 3673–3685. [Google Scholar] [CrossRef]
- Wang, X.; Chen, J.; Liu, J.; You, C.; Liu, Y.; Mao, Q. Gain of Function of Mutant TP53 in Glioblastoma: Prognosis and Response to Temozolomide. Ann. Surg. Oncol. 2014, 21, 1337–1344. [Google Scholar] [CrossRef]
- Lally, A.R.; Ghosh, S.R.; Pecorari, I.L.; Reynolds, J.; Ledet, A.; Begley, S.; Diaz, E.J.; Zhu, E.; Joseph, K.; McGeehan, K.; et al. Do the Benefits of IDH Mutations in High-Grade Glioma Persist beyond the First Recurrence? A Multi-Institutional Retrospective Analysis. J. Neurooncol. 2025, 174, 167–175. [Google Scholar] [CrossRef] [PubMed]
- Uddin, M.S.; Mamun, A.A.; Alghamdi, B.S.; Tewari, D.; Jeandet, P.; Sarwar, M.S.; Ashraf, G.M. Epigenetics of Glioblastoma Multiforme: From Molecular Mechanisms to Therapeutic Approaches. Semin. Cancer Biol. 2022, 83, 100–120. [Google Scholar] [CrossRef] [PubMed]
- Jones, P.A.; Baylin, S.B. The Epigenomics of Cancer. Cell 2007, 128, 683–692. [Google Scholar] [CrossRef] [PubMed]
- Yamamoto, T.; Hirosue, A.; Nakamoto, M.; Yoshida, R.; Sakata, J.; Matsuoka, Y.; Kawahara, K.; Nagao, Y.; Nagata, M.; Takahashi, N.; et al. BRD4 Promotes Metastatic Potential in Oral Squamous Cell Carcinoma through the Epigenetic Regulation of the MMP2 Gene. Br. J. Cancer 2020, 123, 580–590. [Google Scholar] [CrossRef]
- Li, P.; Wu, M. Epigenetic Mechanisms of Glioblastoma; De Vleeschouwer, S., Ed.; Codon Publications: Brisbane, AU, USA, 2017; ISBN 978-0-9944381-2-6. [Google Scholar]
- Chen, R.; Zhang, M.; Zhou, Y.; Guo, W.; Yi, M.; Zhang, Z.; Ding, Y.; Wang, Y. The Application of Histone Deacetylases Inhibitors in Glioblastoma. J. Exp. Clin. Cancer Res. 2020, 39, 138. [Google Scholar] [CrossRef]
- Gu, M.; Ren, B.; Fang, Y.; Ren, J.; Liu, X.; Wang, X.; Zhou, F.; Xiao, R.; Luo, X.; You, L.; et al. Epigenetic Regulation in Cancer. MedComm 2024, 5, e495. [Google Scholar] [CrossRef]
- Majchrzak-Celińska, A.; Warych, A.; Szoszkiewicz, M. Novel Approaches to Epigenetic Therapies: From Drug Combinations to Epigenetic Editing. Genes 2021, 12, 208. [Google Scholar] [CrossRef]
- Bouyahya, A.; Mechchate, H.; Oumeslakht, L.; Zeouk, I.; Aboulaghras, S.; Balahbib, A.; Zengin, G.; Kamal, M.A.; Gallo, M.; Montesano, D.; et al. The Role of Epigenetic Modifications in Human Cancers and the Use of Natural Compounds as Epidrugs: Mechanistic Pathways and Pharmacodynamic Actions. Biomolecules 2022, 12, 367. [Google Scholar] [CrossRef]
- Lara-Ureña, N.; García-Domínguez, M. Relevance of BET Family Proteins in SARS-CoV-2 Infection. Biomolecules 2021, 11, 1126. [Google Scholar] [CrossRef] [PubMed]
- Wang, N.; Wu, R.; Tang, D.; Kang, R. The BET Family in Immunity and Disease. Signal Transduct. Target. Ther. 2021, 6, 23. [Google Scholar] [CrossRef]
- Colardo, M.; Gargano, D.; Russo, M.; Petraroia, M.; Pensabene, D.; D’Alessandro, G.; Santoro, A.; Limatola, C.; Segatto, M.; Di Bartolomeo, S. Bromodomain and Extraterminal Domain (BET) Protein Inhibition Hinders Glioblastoma Progression by Inducing Autophagy-Dependent Differentiation. Int. J. Mol. Sci. 2023, 24, 7017. [Google Scholar] [CrossRef]
- Wadhwa, E.; Nicolaides, T. Bromodomain Inhibitor Review: Bromodomain and Extra-Terminal Family Protein Inhibitors as a Potential New Therapy in Central Nervous System Tumors. Cureus 2016, 8, e620. [Google Scholar] [CrossRef]
- Duan, W.; Yu, M.; Chen, J. BRD4: New Hope in the Battle against Glioblastoma. Pharmacol. Res. 2023, 191, 106767. [Google Scholar] [CrossRef] [PubMed]
- Yang, H.; Wei, L.; Xun, Y.; Yang, A.; You, H. BRD4: An Emerging Prospective Therapeutic Target in Glioma. Mol. Ther.-Oncolytics 2021, 21, 1–14. [Google Scholar] [CrossRef] [PubMed]
- Xu, L.; Chen, Y.; Mayakonda, A.; Koh, L.; Chong, Y.K.; Buckley, D.L.; Sandanaraj, E.; Lim, S.W.; Lin, R.Y.-T.; Ke, X.-Y.; et al. Targetable BET Proteins- and E2F1-Dependent Transcriptional Program Maintains the Malignancy of Glioblastoma. Proc. Natl. Acad. Sci. USA 2018, 115, E5086–E5095. [Google Scholar] [CrossRef]
- Cheng, Z.; Gong, Y.; Ma, Y.; Lu, K.; Lu, X.; Pierce, L.A.; Thompson, R.C.; Muller, S.; Knapp, S.; Wang, J. Inhibition of BET Bromodomain Targets Genetically Diverse Glioblastoma. Clin. Cancer Res. Off. J. Am. Assoc. Cancer Res. 2013, 19, 1748–1759. [Google Scholar] [CrossRef]
- Taniguchi, Y. The Bromodomain and Extra-Terminal Domain (BET) Family: Functional Anatomy of BET Paralogous Proteins. Int. J. Mol. Sci. 2016, 17, 1849. [Google Scholar] [CrossRef]
- Zhang, S.; Bai, P.; Lei, D.; Liang, Y.; Zhen, S.; Bakiasi, G.; Pang, H.; Choi, S.H.; Wang, C.; Tanzi, R.E.; et al. Degradation and Inhibition of Epigenetic Regulatory Protein BRD4 Exacerbate Alzheimer’s Disease-Related Neuropathology in Cell Models. J. Biol. Chem. 2022, 298, 101794. [Google Scholar] [CrossRef]
- Adhikari, S.; Bhattacharya, A.; Adhikary, S.; Singh, V.; Gadad, S.S.; Roy, S.; Das, C. The Paradigm of Drug Resistance in Cancer: An Epigenetic Perspective. Biosci. Rep. 2022, 42, BSR20211812. [Google Scholar] [CrossRef]
- Deng, L.; Tian, E.; Ma, T.; Liang, S.; Hu, S.; Li, L.; Li, J. Current Landscape of BRD4 Inhibitors: Selective Targeting and Protein Degradation for Enhanced Efficacy. Results Chem. 2025, 18, 102670. [Google Scholar] [CrossRef]
- Ali, H.A.; Li, Y.; Bilal, A.H.M.; Qin, T.; Yuan, Z.; Zhao, W. A Comprehensive Review of BET Protein Biochemistry, Physiology, and Pathological Roles. Front. Pharmacol. 2022, 13, 818891. [Google Scholar] [CrossRef] [PubMed]
- Samani, K.; Raj Sharma, U.; Raj Sharma, A.; Pm, M.; Surendra, V. Role of BRD4 in Cancer—A Review. IP J. Diagn. Pathol. Oncol. 2020, 5, 128–134. [Google Scholar] [CrossRef]
- Altendorfer, E.; Mochalova, Y.; Mayer, A. BRD4: A General Regulator of Transcription Elongation. Transcription 2022, 13, 70–81. [Google Scholar] [CrossRef]
- Kanno, T.; Kanno, Y.; LeRoy, G.; Campos, E.; Sun, H.-W.; Brooks, S.R.; Vahedi, G.; Heightman, T.D.; Garcia, B.A.; Reinberg, D.; et al. BRD4 Assists Elongation of Both Coding and Enhancer RNAs by Interacting with Acetylated Histones. Nat. Struct. Mol. Biol. 2014, 21, 1047–1057. [Google Scholar] [CrossRef]
- Hajmirza, A.; Emadali, A.; Gauthier, A.; Casasnovas, O.; Gressin, R.; Callanan, M. BET Family Protein BRD4: An Emerging Actor in NFκB Signaling in Inflammation and Cancer. Biomedicines 2018, 6, 16. [Google Scholar] [CrossRef] [PubMed]
- Werner, M.T.; Wang, H.; Hamagami, N.; Hsu, S.C.; Yano, J.A.; Stonestrom, A.J.; Behera, V.; Zong, Y.; Mackay, J.P.; Blobel, G.A. Comparative Structure-Function Analysis of Bromodomain and Extraterminal Motif (BET) Proteins in a Gene-Complementation System. J. Biol. Chem. 2020, 295, 1898–1914, Correction in J. Biol. Chem. 2020, 295, 6251. [Google Scholar] [CrossRef]
- Cheung, K.L.; Kim, C.; Zhou, M.-M. The Functions of BET Proteins in Gene Transcription of Biology and Diseases. Front. Mol. Biosci. 2021, 8, 728777. [Google Scholar] [CrossRef]
- Morgado-Pascual, J.L.; Rayego-Mateos, S.; Tejedor, L.; Suarez-Alvarez, B.; Ruiz-Ortega, M. Bromodomain and Extraterminal Proteins as Novel Epigenetic Targets for Renal Diseases. Front. Pharmacol. 2019, 10, 1315. [Google Scholar] [CrossRef]
- Shi, J.; Vakoc, C.R. The Mechanisms behind the Therapeutic Activity of BET Bromodomain Inhibition. Mol. Cell 2014, 54, 728–736. [Google Scholar] [CrossRef]
- Lamonica, J.M.; Deng, W.; Kadauke, S.; Campbell, A.E.; Gamsjaeger, R.; Wang, H.; Cheng, Y.; Billin, A.N.; Hardison, R.C.; Mackay, J.P.; et al. Bromodomain Protein Brd3 Associates with Acetylated GATA1 to Promote Its Chromatin Occupancy at Erythroid Target Genes. Proc. Natl. Acad. Sci. USA 2011, 108, E159–E168. [Google Scholar] [CrossRef]
- Wang, Z.-Q.; Zhang, Z.-C.; Wu, Y.-Y.; Pi, Y.-N.; Lou, S.-H.; Liu, T.-B.; Lou, G.; Yang, C. Bromodomain and Extraterminal (BET) Proteins: Biological Functions, Diseases and Targeted Therapy. Signal Transduct. Target. Ther. 2023, 8, 420. [Google Scholar] [CrossRef] [PubMed]
- Ijaz, T.; Burke, M.A. BET Protein-Mediated Transcriptional Regulation in Heart Failure. Int. J. Mol. Sci. 2021, 22, 6059. [Google Scholar] [CrossRef]
- Li, G.; Ma, L.; Feng, C.; Yin, H.; Bao, J.; Wu, D.; Zhang, Z.; Li, X.; Li, Z.; Yang, C.; et al. MZ1, a BRD4 Inhibitor, Exerted Its Anti-Cancer Effects by Suppressing SDC1 in Glioblastoma. BMC Cancer 2024, 24, 220. [Google Scholar] [CrossRef] [PubMed]
- Kulikowski, E.; Rakai, B.D.; Wong, N.C.W. Inhibitors of Bromodomain and Extra-terminal Proteins for Treating Multiple Human Diseases. Med. Res. Rev. 2021, 41, 223–245. [Google Scholar] [CrossRef] [PubMed]
- Qian, H.; Zhu, M.; Tan, X.; Zhang, Y.; Liu, X.; Yang, L. Super-Enhancers and the Super-Enhancer Reader BRD4: Tumorigenic Factors and Therapeutic Targets. Cell Death Discov. 2023, 9, 470. [Google Scholar] [CrossRef]
- Lovén, J.; Hoke, H.A.; Lin, C.Y.; Lau, A.; Orlando, D.A.; Vakoc, C.R.; Bradner, J.E.; Lee, T.I.; Young, R.A. Selective Inhibition of Tumor Oncogenes by Disruption of Super-Enhancers. Cell 2013, 153, 320–334. [Google Scholar] [CrossRef]
- Zhang, W.; Prakash, C.; Sum, C.; Gong, Y.; Li, Y.; Kwok, J.J.T.; Thiessen, N.; Pettersson, S.; Jones, S.J.M.; Knapp, S.; et al. Bromodomain-Containing Protein 4 (BRD4) Regulates RNA Polymerase II Serine 2 Phosphorylation in Human CD4+ T Cells. J. Biol. Chem. 2012, 287, 43137–43155. [Google Scholar] [CrossRef]
- Mack, S.C.; Singh, I.; Wang, X.; Hirsch, R.; Wu, Q.; Villagomez, R.; Bernatchez, J.A.; Zhu, Z.; Gimple, R.C.; Kim, L.J.Y.; et al. Chromatin Landscapes Reveal Developmentally Encoded Transcriptional States That Define Human Glioblastoma. J. Exp. Med. 2019, 216, 1071–1090, Correction in J. Exp. Med. 2025, 222, e2019019605052025C. [Google Scholar] [CrossRef] [PubMed]
- Wang, R.; Li, Q.; Helfer, C.M.; Jiao, J.; You, J. Bromodomain Protein Brd4 Associated with Acetylated Chromatin Is Important for Maintenance of Higher-Order Chromatin Structure. J. Biol. Chem. 2012, 287, 10738–10752. [Google Scholar] [CrossRef]
- Devaiah, B.N.; Case-Borden, C.; Gegonne, A.; Hsu, C.H.; Chen, Q.; Meerzaman, D.; Dey, A.; Ozato, K.; Singer, D.S. BRD4 Is a Histone Acetyltransferase That Evicts Nucleosomes from Chromatin. Nat. Struct. Mol. Biol. 2016, 23, 540–548, Erratum in Nat. Struct. Mol. Biol. 2017, 24, 194. [Google Scholar] [CrossRef]
- Dancy, B.M.; Cole, P.A. Protein Lysine Acetylation by P300/CBP. Chem. Rev. 2015, 115, 2419–2452, Correction in Chem. Rev. 2016, 116, 8314. [Google Scholar] [CrossRef] [PubMed]
- Yang, Z.; He, N.; Zhou, Q. Brd4 Recruits P-TEFb to Chromosomes at Late Mitosis to Promote G1 Gene Expression and Cell Cycle Progression. Mol. Cell. Biol. 2008, 28, 967–976. [Google Scholar] [CrossRef] [PubMed]
- Dey, A.; Nishiyama, A.; Karpova, T.; McNally, J.; Ozato, K. Brd4 Marks Select Genes on Mitotic Chromatin and Directs Postmitotic Transcription. Mol. Biol. Cell 2009, 20, 4899–4909. [Google Scholar] [CrossRef]
- Filippakopoulos, P.; Qi, J.; Picaud, S.; Shen, Y.; Smith, W.B.; Fedorov, O.; Morse, E.M.; Keates, T.; Hickman, T.T.; Felletar, I.; et al. Selective Inhibition of BET Bromodomains. Nature 2010, 468, 1067–1073. [Google Scholar] [CrossRef]
- Delmore, J.E.; Issa, G.C.; Lemieux, M.E.; Rahl, P.B.; Shi, J.; Jacobs, H.M.; Kastritis, E.; Gilpatrick, T.; Paranal, R.M.; Qi, J.; et al. BET Bromodomain Inhibition as a Therapeutic Strategy to Target C-Myc. Cell 2011, 146, 904–917. [Google Scholar] [CrossRef]
- Winter, G.E.; Buckley, D.L.; Paulk, J.; Roberts, J.M.; Souza, A.; Dhe-Paganon, S.; Bradner, J.E. DRUG DEVELOPMENT. Phthalimide Conjugation as a Strategy for in Vivo Target Protein Degradation. Science 2015, 348, 1376–1381. [Google Scholar] [CrossRef]
- Gilan, O.; Rioja, I.; Knezevic, K.; Bell, M.J.; Yeung, M.M.; Harker, N.R.; Lam, E.Y.N.; Chung, C.-W.; Bamborough, P.; Petretich, M.; et al. Selective Targeting of BD1 and BD2 of the BET Proteins in Cancer and Immunoinflammation. Science 2020, 368, 387–394. [Google Scholar] [CrossRef]
- Faivre, E.J.; McDaniel, K.F.; Albert, D.H.; Mantena, S.R.; Plotnik, J.P.; Wilcox, D.; Zhang, L.; Bui, M.H.; Sheppard, G.S.; Wang, L.; et al. Selective Inhibition of the BD2 Bromodomain of BET Proteins in Prostate Cancer. Nature 2020, 578, 306–310. [Google Scholar] [CrossRef]
- Matzuk, M.M.; McKeown, M.R.; Filippakopoulos, P.; Li, Q.; Ma, L.; Agno, J.E.; Lemieux, M.E.; Picaud, S.; Yu, R.N.; Qi, J.; et al. Small-Molecule Inhibition of BRDT for Male Contraception. Cell 2012, 150, 673–684. [Google Scholar] [CrossRef]
- Tao, Z.; Li, X.; Wang, H.; Chen, G.; Feng, Z.; Wu, Y.; Yin, H.; Zhao, G.; Deng, Z.; Zhao, C.; et al. BRD4 Regulates Self-Renewal Ability and Tumorigenicity of Glioma-Initiating Cells by Enrichment in the Notch1 Promoter Region. Clin. Transl. Med. 2020, 10, e181. [Google Scholar] [CrossRef]
- Du, Z.; Song, X.; Yan, F.; Wang, J.; Zhao, Y.; Liu, S. Genome-Wide Transcriptional Analysis of BRD4-Regulated Genes and Pathways in Human Glioma U251 Cells. Int. J. Oncol. 2018, 52, 1415–1426. [Google Scholar] [CrossRef]
- Ma, L.; Li, G.; Yang, T.; Zhang, L.; Wang, X.; Xu, X.; Ni, H. An Inhibitor of BRD4, GNE987, Inhibits the Growth of Glioblastoma Cells by Targeting C-Myc and S100A16. Cancer Chemother. Pharmacol. 2022, 90, 431–444. [Google Scholar] [CrossRef]
- Ye, Y.; Zhong, W.; Qian, J.; Zhang, J.; Xu, T.; Han, R.; Han, J.; Wang, C.; Song, L.; Zeng, X.; et al. Comprehensive Analysis of the Prognosis and Immune Infiltrates for the BET Protein Family Reveals the Significance of BRD4 in Glioblastoma Multiforme. Front. Cell Dev. Biol. 2023, 11, 1042490. [Google Scholar] [CrossRef] [PubMed]
- Li, P.; Yang, Y.; Luan, C.; Wang, W.; Jiang, Y.; Zhao, Z.; Wang, B.; Zhao, Y.; Bai, Y.; Liu, M.; et al. A HOTAIR-Associated Super-Enhancer Orchestrates Glioblastoma Malignancy via MEST. Oncogenesis 2025, 14, 8. [Google Scholar] [CrossRef] [PubMed]
- Fan, X.; Yang, Y.; Li, X.; Yu, L.; Wang, Y.; Wang, Z.; Wang, S.; Duan, W.; Chen, J. BRD4 Inhibition Sensitizes Glioblastoma to Radiotherapy by Suppressing Super-Enhancer-Driven COL1A1. Oncogene 2025, 44, 4462–4474. [Google Scholar] [CrossRef] [PubMed]
- Tancredi, A.; Gusyatiner, O.; Bady, P.; Buri, M.C.; Lomazzi, R.; Chiesi, D.; Messerer, M.; Hegi, M.E. BET Protein Inhibition Sensitizes Glioblastoma Cells to Temozolomide Treatment by Attenuating MGMT Expression. Cell Death Dis. 2022, 13, 1037. [Google Scholar] [CrossRef]
- Liu, Y.; Cai, L.; Wang, H.; Yao, L.; Wu, Y.; Zhang, K.; Su, Z.; Zhou, Y. BRD4 Promotes Immune Escape of Glioma Cells by Upregulating PD-L1 Expression. J. Neurooncol. 2025, 171, 669–679. [Google Scholar] [CrossRef]
- Zhang, W.; Li, Y.; Zhou, M.-M.; Zeng, L. Targeting BRD4 Bromodomains and beyond: Exploring New Therapeutic Frontiers. Trends Pharmacol. Sci. 2025, 47, 15–39. [Google Scholar] [CrossRef]
- Duan, Y.; Guan, Y.; Qin, W.; Zhai, X.; Yu, B.; Liu, H. Targeting Brd4 for Cancer Therapy: Inhibitors and Degraders. MedChemComm 2018, 9, 1779–1802. [Google Scholar] [CrossRef]
- Bayin, N.S. Glioblastoma Stem Cells: Molecular Characteristics and Therapeutic Implications. World J. Stem Cells 2014, 6, 230. [Google Scholar] [CrossRef]
- Liebelt, B.D.; Shingu, T.; Zhou, X.; Ren, J.; Shin, S.A.; Hu, J. Glioma Stem Cells: Signaling, Microenvironment, and Therapy. Stem Cells Int. 2016, 2016, 7849890. [Google Scholar] [CrossRef]
- Lathia, J.D.; Mack, S.C.; Mulkearns-Hubert, E.E.; Valentim, C.L.L.; Rich, J.N. Cancer Stem Cells in Glioblastoma. Genes Dev. 2015, 29, 1203–1217. [Google Scholar] [CrossRef]
- Guardia, G.D.A.; Correa, B.R.; Araujo, P.R.; Qiao, M.; Burns, S.; Penalva, L.O.F.; Galante, P.A.F. Proneural and Mesenchymal Glioma Stem Cells Display Major Differences in Splicing and lncRNA Profiles. npj Genomic Med. 2020, 5, 2. [Google Scholar] [CrossRef] [PubMed]
- Wang, J.; Quan, Y.; Lv, J.; Gong, S.; Dong, D. BRD4 Promotes Glioma Cell Stemness via Enhancing miR-142-5p-Mediated Activation of Wnt/β-Catenin Signaling. Environ. Toxicol. 2020, 35, 368–376. [Google Scholar] [CrossRef]
- Tian, T.; Guo, T.; Zhen, W.; Zou, J.; Li, F. BET Degrader Inhibits Tumor Progression and Stem-like Cell Growth via Wnt/β-Catenin Signaling Repression in Glioma Cells. Cell Death Dis. 2020, 11, 900. [Google Scholar] [CrossRef] [PubMed]
- Wen, N.; Guo, B.; Zheng, H.; Xu, L.; Liang, H.; Wang, Q.; Wang, D.; Chen, X.; Zhang, S.; Li, Y.; et al. Bromodomain Inhibitor Jq1 Induces Cell Cycle Arrest and Apoptosis of Glioma Stem Cells through the VEGF/PI3K/AKT Signaling Pathway. Int. J. Oncol. 2019, 55, 879–895. [Google Scholar] [CrossRef] [PubMed]
- Xu, R.; Shimizu, F.; Hovinga, K.; Beal, K.; Karimi, S.; Droms, L.; Peck, K.K.; Gutin, P.; Iorgulescu, J.B.; Kaley, T.; et al. Molecular and Clinical Effects of Notch Inhibition in Glioma Patients: A Phase 0/I Trial. Clin. Cancer Res. Off. J. Am. Assoc. Cancer Res. 2016, 22, 4786–4796. [Google Scholar] [CrossRef]
- Chen, X.; Zhang, M.; Gan, H.; Wang, H.; Lee, J.-H.; Fang, D.; Kitange, G.J.; He, L.; Hu, Z.; Parney, I.F.; et al. A Novel Enhancer Regulates MGMT Expression and Promotes Temozolomide Resistance in Glioblastoma. Nat. Commun. 2018, 9, 2949. [Google Scholar] [CrossRef]
- Yi, L.; Zhang, Z.; Zhou, W.; Zhang, Y.; Hu, Y.; Guo, A.; Cheng, Y.; Qian, Z.; Zhou, P.; Gao, X. BRD4 Degradation Enhanced Glioma Sensitivity to Temozolomide by Regulating Notch1 via Glu-Modified GSH-Responsive Nanoparticles. Adv. Sci. 2024, 11, 2409753. [Google Scholar] [CrossRef]
- Gargano, D.; Segatto, M.; Di Bartolomeo, S. Regulation of Cell Plasticity by Bromodomain and Extraterminal Domain (BET) Proteins: A New Perspective in Glioblastoma Therapy. Int. J. Mol. Sci. 2023, 24, 5665. [Google Scholar] [CrossRef]
- Wang, Q.; Jia, S.; Wang, D.; Chen, X.; Kalvakolanu, D.V.; Zheng, H.; Wei, X.; Wen, N.; Liang, H.; Guo, B.; et al. A Combination of BRD4 and HDAC3 Inhibitors Synergistically Suppresses Glioma Stem Cell Growth by Blocking GLI1/IL6/STAT3 Signaling Axis. Mol. Cancer Ther. 2020, 19, 2542–2553. [Google Scholar] [CrossRef]
- Ferri, A.; Stagni, V.; Barilà, D. Targeting the DNA Damage Response to Overcome Cancer Drug Resistance in Glioblastoma. Int. J. Mol. Sci. 2020, 21, 4910. [Google Scholar] [CrossRef] [PubMed]
- Kaina, B.; Christmann, M. DNA Repair in Personalized Brain Cancer Therapy with Temozolomide and Nitrosoureas. DNA Repair 2019, 78, 128–141, Correction in DNA Repair 2019, 80, 93. [Google Scholar] [CrossRef] [PubMed]
- Helleday, T.; Petermann, E.; Lundin, C.; Hodgson, B.; Sharma, R.A. DNA Repair Pathways as Targets for Cancer Therapy. Nat. Rev. Cancer 2008, 8, 193–204. [Google Scholar] [CrossRef]
- Li, X.; Baek, G.; Ramanand, S.G.; Sharp, A.; Gao, Y.; Yuan, W.; Welti, J.; Rodrigues, D.N.; Dolling, D.; Figueiredo, I.; et al. BRD4 Promotes DNA Repair and Mediates the Formation of TMPRSS2-ERG Gene Rearrangements in Prostate Cancer. Cell Rep. 2018, 22, 796–808. [Google Scholar] [CrossRef]
- Stanlie, A.; Yousif, A.S.; Akiyama, H.; Honjo, T.; Begum, N.A. Chromatin Reader Brd4 Functions in Ig Class Switching as a Repair Complex Adaptor of Nonhomologous End-Joining. Mol. Cell 2014, 55, 97–110. [Google Scholar] [CrossRef] [PubMed]
- Wang, B.; Matsuoka, S.; Carpenter, P.B.; Elledge, S.J. 53BP1, a Mediator of the DNA Damage Checkpoint. Science 2002, 298, 1435–1438. [Google Scholar] [CrossRef]
- Zhang, J.; Dulak, A.M.; Hattersley, M.M.; Willis, B.S.; Nikkilä, J.; Wang, A.; Lau, A.; Reimer, C.; Zinda, M.; Fawell, S.E.; et al. BRD4 Facilitates Replication Stress-Induced DNA Damage Response. Oncogene 2018, 37, 3763–3777. [Google Scholar] [CrossRef] [PubMed]
- Floyd, S.R.; Pacold, M.E.; Huang, Q.; Clarke, S.M.; Lam, F.C.; Cannell, I.G.; Bryson, B.D.; Rameseder, J.; Lee, M.J.; Blake, E.J.; et al. The Bromodomain Protein Brd4 Insulates Chromatin from DNA Damage Signalling. Nature 2013, 498, 246–250. [Google Scholar] [CrossRef]
- Ozerov, I.V.; Lezhnina, K.V.; Izumchenko, E.; Artemov, A.V.; Medintsev, S.; Vanhaelen, Q.; Aliper, A.; Vijg, J.; Osipov, A.N.; Labat, I.; et al. In Silico Pathway Activation Network Decomposition Analysis (iPANDA) as a Method for Biomarker Development. Nat. Commun. 2016, 7, 13427. [Google Scholar] [CrossRef]
- Rhyasen, G.W.; Hattersley, M.M.; Yao, Y.; Dulak, A.; Wang, W.; Petteruti, P.; Dale, I.L.; Boiko, S.; Cheung, T.; Zhang, J.; et al. AZD5153: A Novel Bivalent BET Bromodomain Inhibitor Highly Active against Hematologic Malignancies. Mol. Cancer Ther. 2016, 15, 2563–2574. [Google Scholar] [CrossRef]
- Ryan, K.R.; Giles, F.; Morgan, G.J. Targeting Both BET and CBP/EP300 Proteins with the Novel Dual Inhibitors NEO2734 and NEO1132 Leads to Anti-Tumor Activity in Multiple Myeloma. Eur. J. Haematol. 2021, 106, 90–99. [Google Scholar] [CrossRef] [PubMed]
- Kong, Q.; Yang, Y.; Low, P.M.; Guo, L.; Yuan, L.; Ma, W. The Function of the WRI1-TCP4 Regulatory Module in Lipid Biosynthesis. Plant Signal. Behav. 2020, 15, 1812878. [Google Scholar] [CrossRef] [PubMed]
- Pastori, C.; Daniel, M.; Penas, C.; Volmar, C.-H.; Johnstone, A.L.; Brothers, S.P.; Graham, R.M.; Allen, B.; Sarkaria, J.N.; Komotar, R.J.; et al. BET Bromodomain Proteins Are Required for Glioblastoma Cell Proliferation. Epigenetics 2014, 9, 611–620. [Google Scholar] [CrossRef]
- Jermakowicz, A.M.; Rybin, M.J.; Suter, R.K.; Sarkaria, J.N.; Zeier, Z.; Feng, Y.; Ayad, N.G. The Novel BET Inhibitor UM-002 Reduces Glioblastoma Cell Proliferation and Invasion. Sci. Rep. 2021, 11, 23370. [Google Scholar] [CrossRef]
- Xu, Y.; Vakoc, C.R. Targeting Cancer Cells with BET Bromodomain Inhibitors. Cold Spring Harb. Perspect. Med. 2017, 7, a026674. [Google Scholar] [CrossRef]
- Shu, S.; Lin, C.Y.; He, H.H.; Witwicki, R.M.; Tabassum, D.P.; Roberts, J.M.; Janiszewska, M.; Huh, S.J.; Liang, Y.; Ryan, J.; et al. Response and Resistance to BET Bromodomain Inhibitors in Triple-Negative Breast Cancer. Nature 2016, 529, 413–417. [Google Scholar] [CrossRef]
- Piha-Paul, S.A.; Hann, C.L.; French, C.A.; Cousin, S.; Braña, I.; Cassier, P.A.; Moreno, V.; de Bono, J.S.; Harward, S.D.; Ferron-Brady, G.; et al. Phase 1 Study of Molibresib (GSK525762), a Bromodomain and Extra-Terminal Domain Protein Inhibitor, in NUT Carcinoma and Other Solid Tumors. JNCI Cancer Spectr. 2020, 4, pkz093. [Google Scholar] [CrossRef]
- Fong, C.Y.; Gilan, O.; Lam, E.Y.N.; Rubin, A.F.; Ftouni, S.; Tyler, D.; Stanley, K.; Sinha, D.; Yeh, P.; Morison, J.; et al. BET Inhibitor Resistance Emerges from Leukaemia Stem Cells. Nature 2015, 525, 538–542. [Google Scholar] [CrossRef] [PubMed]
- Ding, M.; Shao, Y.; Sun, D.; Meng, S.; Zang, Y.; Zhou, Y.; Li, J.; Lu, W.; Zhu, S. Design, Synthesis, and Biological Evaluation of BRD4 Degraders. Bioorg. Med. Chem. 2023, 78, 117134. [Google Scholar] [CrossRef] [PubMed]
- Lu, Y.; Sun, D.; Xiao, D.; Shao, Y.; Su, M.; Zhou, Y.; Li, J.; Zhu, S.; Lu, W. Design, Synthesis, and Biological Evaluation of HDAC Degraders with CRBN E3 Ligase Ligands. Molecules 2021, 26, 7241. [Google Scholar] [CrossRef] [PubMed]
- Wang, C.; Zhang, Y.; Yang, S.; Chen, W.; Xing, D. PROTACs for BRDs Proteins in Cancer Therapy: A Review. J. Enzyme Inhib. Med. Chem. 2022, 37, 1694–1703. [Google Scholar] [CrossRef]
- Lu, J.; Qian, Y.; Altieri, M.; Dong, H.; Wang, J.; Raina, K.; Hines, J.; Winkler, J.D.; Crew, A.P.; Coleman, K.; et al. Hijacking the E3 Ubiquitin Ligase Cereblon to Efficiently Target BRD4. Chem. Biol. 2015, 22, 755–763. [Google Scholar] [CrossRef]
- Ma, Z.; Zhang, C.; Bolinger, A.A.; Zhou, J. An Updated Patent Review of BRD4 Degraders. Expert Opin. Ther. Pat. 2024, 34, 929–951. [Google Scholar] [CrossRef]
- Zhou, B.; Hu, J.; Xu, F.; Chen, Z.; Bai, L.; Fernandez-Salas, E.; Lin, M.; Liu, L.; Yang, C.-Y.; Zhao, Y.; et al. Discovery of a Small-Molecule Degrader of Bromodomain and Extra-Terminal (BET) Proteins with Picomolar Cellular Potencies and Capable of Achieving Tumor Regression. J. Med. Chem. 2018, 61, 462–481. [Google Scholar] [CrossRef]
- Zengerle, M.; Chan, K.-H.; Ciulli, A. Selective Small Molecule Induced Degradation of the BET Bromodomain Protein BRD4. ACS Chem. Biol. 2015, 10, 1770–1777. [Google Scholar] [CrossRef]
- Archasappawat, S.; Jacques, J.; Lee, E.; Hwang, C.-I. BRD2 Upregulation as a Pan-Cancer Adaptive Resistance Mechanism to BET Inhibition. bioRxiv 2025. bioRxiv:2025.08.30.673282. [Google Scholar] [CrossRef]
- Zhang, L.; Yang, Y.; Li, Y.; Wang, C.; Bian, C.; Wang, H.; Wang, F. Epigenetic Regulation of Histone Modifications in Glioblastoma: Recent Advances and Therapeutic Insights. Biomark. Res. 2025, 13, 80. [Google Scholar] [CrossRef] [PubMed]
- Vadla, R.; Taylor, B.; Miyake, Y.; Lin, B.; Kawauchi, D.; Miki, S.; Nathwani, N.; Jones, B.M.; Kaur, Y.; Banerjee, A.; et al. BRD2 Bromodomain-Mediated Regulation of Cell State Plasticity Modulates Therapy Response in Glioblastoma. Neuro-Oncology 2025, 27, 2828–2842. [Google Scholar] [CrossRef]
- Rathert, P.; Roth, M.; Neumann, T.; Muerdter, F.; Roe, J.-S.; Muhar, M.; Deswal, S.; Cerny-Reiterer, S.; Peter, B.; Jude, J.; et al. Transcriptional Plasticity Promotes Primary and Acquired Resistance to BET Inhibition. Nature 2015, 525, 543–547. [Google Scholar] [CrossRef]
- Iniguez, A.B.; Alexe, G.; Wang, E.J.; Roti, G.; Patel, S.; Chen, L.; Kitara, S.; Conway, A.; Robichaud, A.L.; Stolte, B.; et al. Resistance to Epigenetic-Targeted Therapy Engenders Tumor Cell Vulnerabilities Associated with Enhancer Remodeling. Cancer Cell 2018, 34, 922–938.e7. [Google Scholar] [CrossRef]
- Han, L.; Zhao, Q.; Liang, X.; Wang, X.; Zhang, Z.; Ma, Z.; Zhao, M.; Wang, A.; Liu, S. Ubenimex Enhances Brd4 Inhibition by Suppressing HEXIM1 Autophagic Degradation and Suppressing the Akt Pathway in Glioma Cells. Oncotarget 2017, 8, 45643–45655. [Google Scholar] [CrossRef] [PubMed]
- Čančer, M.; Drews, L.F.; Bengtsson, J.; Bolin, S.; Rosén, G.; Westermark, B.; Nelander, S.; Forsberg-Nilsson, K.; Uhrbom, L.; Weishaupt, H.; et al. BET and Aurora Kinase A Inhibitors Synergize against MYCN-Positive Human Glioblastoma Cells. Cell Death Dis. 2019, 10, 881. [Google Scholar] [CrossRef] [PubMed]
- Jermakowicz, A.M.; Kurimchak, A.M.; Johnson, K.J.; Bourgain-Guglielmetti, F.; Kaeppeli, S.; Affer, M.; Pradhyumnan, H.; Suter, R.K.; Walters, W.; Cepero, M.; et al. RAPID Resistance to BET Inhibitors Is Mediated by FGFR1 in Glioblastoma. Sci. Rep. 2024, 14, 9284. [Google Scholar] [CrossRef]
- Kurimchak, A.M.; Shelton, C.; Duncan, K.E.; Johnson, K.J.; Brown, J.; O’Brien, S.; Gabbasov, R.; Fink, L.S.; Li, Y.; Lounsbury, N.; et al. Resistance to BET Bromodomain Inhibitors Is Mediated by Kinome Reprogramming in Ovarian Cancer. Cell Rep. 2016, 16, 1273–1286. [Google Scholar] [CrossRef]
- Stuhlmiller, T.J.; Miller, S.M.; Zawistowski, J.S.; Nakamura, K.; Beltran, A.S.; Duncan, J.S.; Angus, S.P.; Collins, K.A.L.; Granger, D.A.; Reuther, R.A.; et al. Inhibition of Lapatinib-Induced Kinome Reprogramming in ERBB2-Positive Breast Cancer by Targeting BET Family Bromodomains. Cell Rep. 2015, 11, 390–404. [Google Scholar] [CrossRef]
- Tiago, M.; Capparelli, C.; Erkes, D.A.; Purwin, T.J.; Heilman, S.A.; Berger, A.C.; Davies, M.A.; Aplin, A.E. Targeting BRD/BET Proteins Inhibits Adaptive Kinome Upregulation and Enhances the Effects of BRAF/MEK Inhibitors in Melanoma. Br. J. Cancer 2020, 122, 789–800. [Google Scholar] [CrossRef]
- Rynkeviciene, R.; Simiene, J.; Strainiene, E.; Stankevicius, V.; Usinskiene, J.; Miseikyte Kaubriene, E.; Meskinyte, I.; Cicenas, J.; Suziedelis, K. Non-Coding RNAs in Glioma. Cancers 2018, 11, 17. [Google Scholar] [CrossRef] [PubMed]
- Cheetham, S.W.; Gruhl, F.; Mattick, J.S.; Dinger, M.E. Long Noncoding RNAs and the Genetics of Cancer. Br. J. Cancer 2013, 108, 2419–2425. [Google Scholar] [CrossRef]
- Shi, Y.; Wang, Y.; Luan, W.; Wang, P.; Tao, T.; Zhang, J.; Qian, J.; Liu, N.; You, Y. Long Non-Coding RNA H19 Promotes Glioma Cell Invasion by Deriving miR-675. PLoS ONE 2014, 9, e86295. [Google Scholar] [CrossRef] [PubMed]
- Gupta, R.A.; Shah, N.; Wang, K.C.; Kim, J.; Horlings, H.M.; Wong, D.J.; Tsai, M.-C.; Hung, T.; Argani, P.; Rinn, J.L.; et al. Long Non-Coding RNA HOTAIR Reprograms Chromatin State to Promote Cancer Metastasis. Nature 2010, 464, 1071–1076. [Google Scholar] [CrossRef]
- Kim, K.; Jutooru, I.; Chadalapaka, G.; Johnson, G.; Frank, J.; Burghardt, R.; Kim, S.; Safe, S. HOTAIR Is a Negative Prognostic Factor and Exhibits Pro-Oncogenic Activity in Pancreatic Cancer. Oncogene 2013, 32, 1616–1625. [Google Scholar] [CrossRef] [PubMed]
- Zhang, J.-X.; Han, L.; Bao, Z.-S.; Wang, Y.-Y.; Chen, L.-Y.; Yan, W.; Yu, S.-Z.; Pu, P.-Y.; Liu, N.; You, Y.-P.; et al. HOTAIR, a Cell Cycle-Associated Long Noncoding RNA and a Strong Predictor of Survival, Is Preferentially Expressed in Classical and Mesenchymal Glioma. Neuro-Oncology 2013, 15, 1595–1603, Correction in Neuro-Oncology 2017, 19, 1703. [Google Scholar] [CrossRef]
- DeSouza, P.A.; Qu, X.; Chen, H.; Patel, B.; Maher, C.A.; Kim, A.H. Long, Noncoding RNA Dysregulation in Glioblastoma. Cancers 2021, 13, 1604. [Google Scholar] [CrossRef]
- Pastori, C.; Kapranov, P.; Penas, C.; Peschansky, V.; Volmar, C.-H.; Sarkaria, J.N.; Bregy, A.; Komotar, R.; St Laurent, G.; Ayad, N.G.; et al. The Bromodomain Protein BRD4 Controls HOTAIR, a Long Noncoding RNA Essential for Glioblastoma Proliferation. Proc. Natl. Acad. Sci. USA 2015, 112, 8326–8331. [Google Scholar] [CrossRef]
- Abbott, N.J.; Patabendige, A.A.K.; Dolman, D.E.M.; Yusof, S.R.; Begley, D.J. Structure and Function of the Blood-Brain Barrier. Neurobiol. Dis. 2010, 37, 13–25. [Google Scholar] [CrossRef]
- Ter Linden, E.; Abels, E.R.; van Solinge, T.S.; Neefjes, J.; Broekman, M.L.D. Overcoming Barriers in Glioblastoma-Advances in Drug Delivery Strategies. Cells 2024, 13, 998. [Google Scholar] [CrossRef]
- Sarkaria, J.N.; Hu, L.S.; Parney, I.F.; Pafundi, D.H.; Brinkmann, D.H.; Laack, N.N.; Giannini, C.; Burns, T.C.; Kizilbash, S.H.; Laramy, J.K.; et al. Is the Blood-Brain Barrier Really Disrupted in All Glioblastomas? A Critical Assessment of Existing Clinical Data. Neuro-Oncology 2018, 20, 184–191. [Google Scholar] [CrossRef]
- Moreno, V.; Manuel Sepúlveda, J.; Reardon, D.A.; Pérez-Núñez, Á.; González León, P.; Hanna, B.; Filvaroff, E.; Aronchik, I.; Chang, H.; Amoroso, B.; et al. Trotabresib, an Oral Potent Bromodomain and Extraterminal Inhibitor, in Patients with High-Grade Gliomas: A Phase I, “Window-of-Opportunity” Study. Neuro-Oncology 2023, 25, 1113–1122. [Google Scholar] [CrossRef]
- Sang, Y.; Cao, Y.; Li, S.; Quan, Y.; Wang, S.; Zhang, D.; Shan, T.; Zheng, M.; Zou, Y.; Shi, B. Restoration of P53 mRNA Combined with BRD4 Silencing by Brain Targeted Nanocapsules Achieves Effective Combinatorial Treatment of Glioblastoma. Biomaterials 2025, 327, 123785. [Google Scholar] [CrossRef]
- Ostrom, Q.T.; Rubin, J.B.; Lathia, J.D.; Berens, M.E.; Barnholtz-Sloan, J.S. Females Have the Survival Advantage in Glioblastoma. Neuro-Oncology 2018, 20, 576–577. [Google Scholar] [CrossRef] [PubMed]
- Sun, T.; Warrington, N.M.; Rubin, J.B. Why Does Jack, and Not Jill, Break His Crown? Sex Disparity in Brain Tumors. Biol. Sex Differ. 2012, 3, 3. [Google Scholar] [CrossRef]
- Kfoury, N.; Qi, Z.; Prager, B.C.; Wilkinson, M.N.; Broestl, L.; Berrett, K.C.; Moudgil, A.; Sankararaman, S.; Chen, X.; Gertz, J.; et al. Brd4-Bound Enhancers Drive Cell-Intrinsic Sex Differences in Glioblastoma. Proc. Natl. Acad. Sci. USA 2021, 118, e2017148118. [Google Scholar] [CrossRef]
- Li, F.; MacKenzie, K.R.; Jain, P.; Santini, C.; Young, D.W.; Matzuk, M.M. Metabolism of JQ1, an Inhibitor of Bromodomain and Extra Terminal Bromodomain Proteins, in Human and Mouse Liver Microsomes. Biol. Reprod. 2020, 103, 427–436. [Google Scholar] [CrossRef] [PubMed]
- Li, Z.; Wang, H.; Liu, B.; Wang, W. Bromodomain Containing Protein 4 (BRD4) and Cancer Therapy: A Glimpse at Dual-Target Drug Development. Biochem. Pharmacol. 2025, 242, 117418. [Google Scholar] [CrossRef]
- Moujalled, D.; Southon, A.G.; Saleh, E.; Brinkmann, K.; Ke, F.; Iliopoulos, M.; Cross, R.S.; Jenkins, M.R.; Nhu, D.; Wang, Z.; et al. BH3 Mimetic Drugs Cooperate with Temozolomide, JQ1 and Inducers of Ferroptosis in Killing Glioblastoma Multiforme Cells. Cell Death Differ. 2022, 29, 1335–1348. [Google Scholar] [CrossRef]
- Berenguer-Daizé, C.; Astorgues-Xerri, L.; Odore, E.; Cayol, M.; Cvitkovic, E.; Noel, K.; Bekradda, M.; MacKenzie, S.; Rezai, K.; Lokiec, F.; et al. OTX015 (MK-8628), a Novel BET Inhibitor, Displays in Vitro and in Vivo Antitumor Effects Alone and in Combination with Conventional Therapies in Glioblastoma Models. Int. J. Cancer 2016, 139, 2047–2055. [Google Scholar] [CrossRef] [PubMed]
- Guo, Y.; You, H.; Li, Y.; Zhou, Z.; Tian, Z.; Jiang, C.; Sun, T. Polymer-Engineered PROTAC Nanovehicles Amplify Synergistic Effects with Temozolomide by BRD4 Degradation. Biomater. Sci. 2025, 13, 5001–5016. [Google Scholar] [CrossRef] [PubMed]
- Fahey, J.M.; Stancill, J.S.; Smith, B.C.; Girotti, A.W. Nitric Oxide Antagonism to Glioblastoma Photodynamic Therapy and Mitigation Thereof by BET Bromodomain Inhibitor JQ1. J. Biol. Chem. 2018, 293, 5345–5359. [Google Scholar] [CrossRef]
- Fahey, J.M.; Korytowski, W.; Girotti, A.W. Upstream Signaling Events Leading to Elevated Production of Pro-Survival Nitric Oxide in Photodynamically-Challenged Glioblastoma Cells. Free Radic. Biol. Med. 2019, 137, 37–45. [Google Scholar] [CrossRef] [PubMed]
- Fahey, J.M.; Emmer, J.V.; Korytowski, W.; Hogg, N.; Girotti, A.W. Antagonistic Effects of Endogenous Nitric Oxide in a Glioblastoma Photodynamic Therapy Model. Photochem. Photobiol. 2016, 92, 842–853. [Google Scholar] [CrossRef]
- Xia, L.; Liu, J.; Zheng, Z.; Chen, Y.; Ding, J.; Hu, Y.; Hu, G.; Xia, N.; Liu, W. BRD4 Inhibition Boosts the Therapeutic Effects of Epidermal Growth Factor Receptor-Targeted Chimeric Antigen Receptor T Cells in Glioblastoma. Mol. Ther. 2021, 29, 3011–3026. [Google Scholar] [CrossRef] [PubMed]
- Yang, T.; Hu, Y.; Miao, J.; Chen, J.; Liu, J.; Cheng, Y.; Gao, X. A BRD4 PROTAC Nanodrug for Glioma Therapy via the Intervention of Tumor Cells Proliferation, Apoptosis and M2 Macrophages Polarization. Acta Pharm. Sin. B 2022, 12, 2658–2671. [Google Scholar] [CrossRef]
- Pu, Y.; Ji, Q. Tumor-Associated Macrophages Regulate PD-1/PD-L1 Immunosuppression. Front. Immunol. 2022, 13, 874589. [Google Scholar] [CrossRef]
- Peng, X.; Huang, X.; Zhang, S.; Zhang, N.; Huang, S.; Wang, Y.; Zhong, Z.; Zhu, S.; Gao, H.; Yu, Z.; et al. Sequential Inhibition of PARP and BET as a Rational Therapeutic Strategy for Glioblastoma. Adv. Sci. 2024, 11, 2307747. [Google Scholar] [CrossRef]
- Dai, X.-J.; Ji, S.-K.; Fu, M.-J.; Liu, G.-Z.; Liu, H.-M.; Wang, S.-P.; Shen, L.; Wang, N.; Herdewijn, P.; Zheng, Y.-C.; et al. Degraders in Epigenetic Therapy: PROTACs and Beyond. Theranostics 2024, 14, 1464–1499. [Google Scholar] [CrossRef]
- Eugene, T.; Roy Sg, J.; Nivethitha, S.; Rappai, M. Assessment of the Efficacy of Circulating Tumor Cells by Liquid Biopsy in the Diagnosis and Prediction of Tumor Behavior of Gliomas: A Systematic Review. Cureus 2024, 16, e54101. [Google Scholar] [CrossRef]
- Lu, Y.; Wang, Z.; Zhang, D.; Luo, N.; Yang, H.; Chen, D.; Huang, H. Application of Circulating Tumor DNA in the Auxiliary Diagnosis and Prognosis Prediction of Glioma. Cell. Mol. Neurobiol. 2024, 45, 6. [Google Scholar] [CrossRef] [PubMed]
- Müller Bark, J.; Kulasinghe, A.; Chua, B.; Day, B.W.; Punyadeera, C. Circulating Biomarkers in Patients with Glioblastoma. Br. J. Cancer 2020, 122, 295–305. [Google Scholar] [CrossRef] [PubMed]
- Piazza, A.; Rosa, P.; Ricciardi, L.; Mangraviti, A.; Pacini, L.; Calogero, A.; Raco, A.; Miscusi, M. Circulating Exosomal-DNA in Glioma Patients: A Quantitative Study and Histopathological Correlations-A Preliminary Study. Brain Sci. 2022, 12, 500. [Google Scholar] [CrossRef] [PubMed]
- Li, J.; Hu, Q.; Zhu, R.; Dong, R.; Shen, H.; Hu, J.; Zhang, C.; Zhang, X.; Xu, T.; Xiang, Q.; et al. Discovery of the First BRD4 Second Bromodomain (BD2)-Selective Inhibitors. J. Med. Chem. 2024, 67, 21577–21616. [Google Scholar] [CrossRef]
- Abouzied, A.S.; Alshammari, B.; Kari, H.; Huwaimel, B.; Alqarni, S.; Kassab, S.E. AI-DPAPT: A Machine Learning Framework for Predicting PROTAC Activity. Mol. Divers. 2025, 29, 2995–3007. [Google Scholar] [CrossRef]
- Pan, Z.; Zhao, Y.; Wang, X.; Xie, X.; Liu, M.; Zhang, K.; Wang, L.; Bai, D.; Foster, L.J.; Shu, R.; et al. Targeting Bromodomain-Containing Proteins: Research Advances of Drug Discovery. Mol. Biomed. 2023, 4, 13. [Google Scholar] [CrossRef]
- Grzegorzewski, J.; Michalak, M.; Wołoszczuk, M.; Bulicz, M.; Majchrzak-Celińska, A. Nanotherapy of Glioblastoma-Where Hope Grows. Int. J. Mol. Sci. 2025, 26, 1814. [Google Scholar] [CrossRef]
- Manzotti, G.; Ciarrocchi, A.; Sancisi, V. Inhibition of BET Proteins and Histone Deacetylase (HDACs): Crossing Roads in Cancer Therapy. Cancers 2019, 11, 304. [Google Scholar] [CrossRef]
- Fu, L.; Tian, M.; Li, X.; Li, J.; Huang, J.; Ouyang, L.; Zhang, Y.; Liu, B. Inhibition of BET Bromodomains as a Therapeutic Strategy for Cancer Drug Discovery. Oncotarget 2015, 6, 5501–5516. [Google Scholar] [CrossRef]
- Deeney, J.T.; Belkina, A.C.; Shirihai, O.S.; Corkey, B.E.; Denis, G.V. BET Bromodomain Proteins Brd2, Brd3 and Brd4 Selectively Regulate Metabolic Pathways in the Pancreatic β-Cell. PLoS ONE 2016, 11, e0151329. [Google Scholar] [CrossRef]
- Zhang, K.; Gao, L.; Wang, J.; Chu, X.; Zhang, Z.; Zhang, Y.; Fang, F.; Tao, Y.; Li, X.; Tian, Y.; et al. A Novel BRD Family PROTAC Inhibitor dBET1 Exerts Great Anti-Cancer Effects by Targeting c-MYC in Acute Myeloid Leukemia Cells. Pathol. Oncol. Res. POR 2022, 28, 1610447. [Google Scholar] [CrossRef] [PubMed]
- Hu, J.; Hu, B.; Xu, F.; Wang, M.; Qin, C.; McEachern, D.; Stuckey, J.; Wang, S. Precise Conformational Control Yielding Highly Potent and Exceptionally Selective BRD4 Degraders with Strong Antitumor Activity. J. Med. Chem. 2023, 66, 8222–8237. [Google Scholar] [CrossRef] [PubMed]



Disclaimer/Publisher’s Note: The statements, opinions and data contained in all publications are solely those of the individual author(s) and contributor(s) and not of MDPI and/or the editor(s). MDPI and/or the editor(s) disclaim responsibility for any injury to people or property resulting from any ideas, methods, instructions or products referred to in the content. |
© 2026 by the authors. Licensee MDPI, Basel, Switzerland. This article is an open access article distributed under the terms and conditions of the Creative Commons Attribution (CC BY) license.
Share and Cite
Lindner, M.; Lisińska, D.; Kędzierzyńska, A.; Majchrzak-Celińska, A. Targeting BRD4—A Promising Therapeutic Option for Glioblastoma? Int. J. Mol. Sci. 2026, 27, 2268. https://doi.org/10.3390/ijms27052268
Lindner M, Lisińska D, Kędzierzyńska A, Majchrzak-Celińska A. Targeting BRD4—A Promising Therapeutic Option for Glioblastoma? International Journal of Molecular Sciences. 2026; 27(5):2268. https://doi.org/10.3390/ijms27052268
Chicago/Turabian StyleLindner, Maria, Dagmara Lisińska, Anna Kędzierzyńska, and Aleksandra Majchrzak-Celińska. 2026. "Targeting BRD4—A Promising Therapeutic Option for Glioblastoma?" International Journal of Molecular Sciences 27, no. 5: 2268. https://doi.org/10.3390/ijms27052268
APA StyleLindner, M., Lisińska, D., Kędzierzyńska, A., & Majchrzak-Celińska, A. (2026). Targeting BRD4—A Promising Therapeutic Option for Glioblastoma? International Journal of Molecular Sciences, 27(5), 2268. https://doi.org/10.3390/ijms27052268

