Sign in to use this feature.

Years

Between: -

Subjects

remove_circle_outline
remove_circle_outline
remove_circle_outline
remove_circle_outline
remove_circle_outline
remove_circle_outline
remove_circle_outline
remove_circle_outline
remove_circle_outline

Journals

remove_circle_outline
remove_circle_outline
remove_circle_outline
remove_circle_outline
remove_circle_outline

Article Types

Countries / Regions

Search Results (154)

Search Parameters:
Keywords = strip paper indicator

Order results
Result details
Results per page
Select all
Export citation of selected articles as:
17 pages, 2834 KB  
Article
Design and Parameter Optimization of Winding Device of Chain Network Residual Film Recycling Machine Based on High-Speed Camera Analysis
by Yan Zhao, Xinliang Tian, Xuegeng Chen, Xuehu Liu, Yuanchao Li and Guangliang Huang
Processes 2025, 13(9), 2912; https://doi.org/10.3390/pr13092912 - 12 Sep 2025
Viewed by 328
Abstract
Aiming at the problems of low operating efficiency and the unclear mechanisms in the bundling process of existing residual film recycling machines, this paper designs a chain network-type residual film bundling device and analyzes the motion characteristics of the film bundling process using [...] Read more.
Aiming at the problems of low operating efficiency and the unclear mechanisms in the bundling process of existing residual film recycling machines, this paper designs a chain network-type residual film bundling device and analyzes the motion characteristics of the film bundling process using high-speed camera technology. A mechanical analysis of the bundling process was conducted, and a test rig for the chain network residual film bundling device was built. The bundling process was studied via a high-speed camera. Field tests were carried out with the density of the film bale as the evaluation indicator and the forward speed of the machine, the rotational speed of the active film-removing roller, and the rotational speed of the film-rolling support roller as influencing factors. A Box–Behnken experimental design was used to optimize the working parameters of the device. The results show that when the machine’s forward speed is 5.8 km/h, the active stripping roller rotates at 170 rpm, the roll support roller operates at 210 rpm, and the film bale density reaches 124.44 kg/m3, with a relative error of only 1.34 kg/m3 compared to the predicted value. This verifies the effectiveness of the device and demonstrates that it can meet the requirements of mechanized residual film recycling. Full article
(This article belongs to the Section Materials Processes)
Show Figures

Figure 1

22 pages, 4043 KB  
Article
Research Progress and Typical Case of Open-Pit to Underground Mining in China
by Shuai Li, Wencong Su, Tubing Yin, Zhenyu Dan and Kang Peng
Appl. Sci. 2025, 15(15), 8530; https://doi.org/10.3390/app15158530 - 31 Jul 2025
Cited by 1 | Viewed by 1332
Abstract
As Chinese open-pit mines progressively transition to deeper operations, challenges such as rising stripping ratios, declining slope stability, and environmental degradation have become increasingly pronounced. The sustainability of traditional open-pit mining models faces substantial challenges. Underground mining, offering higher resource recovery rates and [...] Read more.
As Chinese open-pit mines progressively transition to deeper operations, challenges such as rising stripping ratios, declining slope stability, and environmental degradation have become increasingly pronounced. The sustainability of traditional open-pit mining models faces substantial challenges. Underground mining, offering higher resource recovery rates and minimal environmental disruption, is emerging as a pivotal technological pathway for the green transformation of mining. Consequently, the transition from open-pit to underground mining has emerged as a central research focus within mining engineering. This paper provides a comprehensive review of key technological advancements in this transition, emphasizing core issues such as mine development system selection, mining method choices, slope stability control, and crown pillar design. A typical case study of the Anhui Xinqiao Iron Mine is presented to analyze its engineering approaches and practical experiences in joint development, backfilling mining, and ecological restoration. The findings indicate that the mine has achieved multi-objective optimization of resource utilization, environmental coordination, and operational capacity while ensuring safety and recovery efficiency. This offers a replicable and scalable technological demonstration for the green transformation of similar mines around the world. Full article
(This article belongs to the Topic New Advances in Mining Technology)
Show Figures

Figure 1

15 pages, 1116 KB  
Article
Plant Diversity and Ecological Indices of Naturally Established Native Vegetation in Permanent Grassy Strips of Fruit Orchards in Southern Romania
by Sina Cosmulescu, Florin Daniel Stamin, Daniel Răduțoiu and Nicolae Constantin Gheorghiu
Diversity 2025, 17(7), 494; https://doi.org/10.3390/d17070494 - 18 Jul 2025
Viewed by 388
Abstract
This paper assesses the complexity and diversity of vegetation in grassy strips with spontaneous plants between tree rows in three fruit orchards (plum, cherry, apple) in Dolj County, Romania, using structural and biodiversity indices. It addresses the lack of data on spontaneous vegetation [...] Read more.
This paper assesses the complexity and diversity of vegetation in grassy strips with spontaneous plants between tree rows in three fruit orchards (plum, cherry, apple) in Dolj County, Romania, using structural and biodiversity indices. It addresses the lack of data on spontaneous vegetation in Romanian orchards, supporting improved plantation management and native biodiversity conservation. The study found that grassy strips supported high wild herbaceous diversity and a complex, heterogeneous ecological structure, with the apple orchard showing the highest biodiversity. Species diversity, evaluated through species richness, evenness, and diversity indices (Shannon, Simpson, Menhinick, Gleason, etc.), showed species richness ranging from 30 species in the cherry orchard to 40 in the apple orchard. Several species, including Capsella bursa-pastoris, Geranium pusillum, Poa pratensis, Veronica hederifolia, Lolium perenne, and Convolvulus arvensis, were present in 100% of samples, making them constant species from a phytosociological perspective. Their presence indicates relatively stable plant communities in each orchard. From a phytocoenological view, an ecological plant community is defined not only by species composition but also by constancy and co-occurrence in sampling units. Dominance remained low in all orchards, indicating no single plant dominated, while evenness showed a uniform distribution of species. Full article
(This article belongs to the Section Plant Diversity)
Show Figures

Figure 1

16 pages, 1751 KB  
Article
Drag Reduction in Compressible Channel Turbulence with Periodic Interval Blowing and Suction
by Shibo Lee, Chenglin Zhou, Yang Zhang, Yunlong Zhao, Jiaqi Luo and Yao Zheng
Appl. Sci. 2025, 15(13), 7117; https://doi.org/10.3390/app15137117 - 24 Jun 2025
Viewed by 475
Abstract
This paper employs direct numerical simulation (DNS) to investigate the influence of blowing and suction control on the compressible fully developed turbulent flow within an infinitely long channel. The spanwise blowing strips are positioned at uniform intervals along the bottom wall of the [...] Read more.
This paper employs direct numerical simulation (DNS) to investigate the influence of blowing and suction control on the compressible fully developed turbulent flow within an infinitely long channel. The spanwise blowing strips are positioned at uniform intervals along the bottom wall of the channel, while the suction strips are symmetrically placed on the top wall. The basic flow (uncontrolled case) and the controlled cases involving global control and interval control are compared at Ma=0.8 and 1.5. Although the wall mass flow rate remains constant across all controlled cases, the applied blowing/suction intensity and spanwise strip areas exhibit significant variations. The numerical results indicate that augmenting the blowing/suction intensity will alter the velocity gradient of the viscous sublayer in the controlled region. Nonetheless, a reduction in the area of the controlled region diminishes the impact of blowing/suction on drag reduction on the entire wall. The spatially averaged velocity profiles on the wall for cases with identical wall mass flow rates are nearly indistinguishable, suggesting that the wall mass flow rate is the primary factor influencing the spatially averaged drag reduction rate on the entire wall, rather than the blowing/suction intensity or the injected energy. This is because the wall mass flow rate influences the average peak position of the Reynolds stress, which, in turn, affects the skin friction drag. An increase in the wall mass flow rate correlates with a heightened drag reduction rate on the blowing side, while simultaneously leading to a rising drag increase rate on the suction side. Full article
Show Figures

Figure 1

17 pages, 12204 KB  
Article
Architectural Ambiance: ChatGPT Versus Human Perception
by Rachid Belaroussi and Jorge Martín-Gutierrez
Electronics 2025, 14(11), 2184; https://doi.org/10.3390/electronics14112184 - 28 May 2025
Viewed by 929
Abstract
Architectural ambiance refers to the mood perceived in a built environment, assessed through human reactions to virtual drawings of prospective spaces. This paper investigates the use of a ready-made artificial intelligence model to automate this task. Based on professional BIM models, videos of [...] Read more.
Architectural ambiance refers to the mood perceived in a built environment, assessed through human reactions to virtual drawings of prospective spaces. This paper investigates the use of a ready-made artificial intelligence model to automate this task. Based on professional BIM models, videos of virtual tours of typical urban areas were built: a business district, a strip mall, and a residential area. GPT-4V was used to assess the aesthetic quality of the built environment based on keyframes of the videos and characterize these spaces shaped by subjective attributes. The spatial qualities analyzed through subjective human experience include space and scale, enclosure, style, and overall feelings. These factors were assessed with a diverse set of mood attributes, ranging from balance and protection to elegance, simplicity, or nostalgia. Human participants were surveyed with the same questions based on the videos. The answers were compared and analyzed according to these subjective attributes. Our findings indicate that, while GPT-4V demonstrates adequate proficiency in interpreting urban spaces, there are significant differences between the AI and human evaluators. In nine out of twelve cases, the AI’s assessments aligned with the majority of human voters. The business district environment proved more challenging to assess, while the green environment was effectively modeled. Full article
(This article belongs to the Special Issue Artificial Intelligence-Driven Emerging Applications)
Show Figures

Graphical abstract

17 pages, 35407 KB  
Article
Crustal Structure of Hainan Island and Surrounding Seabed Based on High-Resolution Airborne Gravity
by Xiao Li, Xuanjie Zhang, Wan Zhang, Ruohan Wu, Yanyun Sun, Guotao Yao and Huaichun Wu
Appl. Sci. 2025, 15(10), 5564; https://doi.org/10.3390/app15105564 - 15 May 2025
Viewed by 752
Abstract
Hainan Island and its surrounding seabed are located at the intersection of the Eurasian, Indochina, and South China Sea tectonic plates with active Quaternary volcanism and intensive seismicity, such as the 7.6-magnitude earthquake that occurred in northern Hainan in 1605. Based on the [...] Read more.
Hainan Island and its surrounding seabed are located at the intersection of the Eurasian, Indochina, and South China Sea tectonic plates with active Quaternary volcanism and intensive seismicity, such as the 7.6-magnitude earthquake that occurred in northern Hainan in 1605. Based on the newest airborne gravity data of Hainan Island and its adjacent areas, this paper uses wavelet multiscale decomposition followed by power spectral analysis to estimate the average depth of each layer of the source field. We use the Parker–Oldenburg method to invert the Moho structure, incorporating constraints from seismic data to investigate the fine crustal structure and deformation characteristics to elucidate the deep seismogenic mechanism. The regional Moho depth decreases from 30 km in the northwest to 16 km in the southeast. The map of the Moho surface shows three Moho uplift zones, located in the northern Hainan Island, the southern Qiongdongnan Basin, and the southwestern tip of Hainan Island. The following findings are revealed: Firstly, a series of northeastward high-gravity anomaly strips are discovered for the first time in the middle and lower crust of Hainan Island, which may be the remnants within the continental crust of the ancient Pacific northwestward subduction during the Mesozoic era. Secondly, under the Leiqiong volcanic rocks, there is a pronounced northeastward high-value anomaly and shallower Moho depth, which may indicate the deep-seated mantle material that rose and intruded during the activity of the Hainan mantle plume. Thirdly, the seismogenic structure is discussed by combining the wavelet multiscale decomposition results with natural seismic data. The results show that earthquakes occur in the place where the NE-trending gravity anomaly is cut by the NW-trending fault in the upper crust. That place also lies in the gravity anomaly gradient or high-value anomaly in the middle and lower crust. These features reveal that the earthquakes on Hainan Island are controlled by the left strike-slip activity of the Red River Fault and deep mantle upwelling caused by Hainan Plume. Full article
Show Figures

Figure 1

25 pages, 4496 KB  
Article
Assessment of Photogrammetric Performance Test on Large Areas by Using a Rolling Shutter Camera Equipped in a Multi-Rotor UAV
by Alba Nely Arévalo-Verjel, José Luis Lerma, Juan Pedro Carbonell-Rivera, Juan F. Prieto and José Fernández
Appl. Sci. 2025, 15(9), 5035; https://doi.org/10.3390/app15095035 - 1 May 2025
Viewed by 1601
Abstract
The generation of digital aerial photogrammetry products using unmanned aerial vehicle-digital aerial photogrammetry (UAV-DAP) has become an essential task due to the increasing use of UAVs in the world of geomatics, thanks to their low cost and spatial resolution. Therefore, it is relevant [...] Read more.
The generation of digital aerial photogrammetry products using unmanned aerial vehicle-digital aerial photogrammetry (UAV-DAP) has become an essential task due to the increasing use of UAVs in the world of geomatics, thanks to their low cost and spatial resolution. Therefore, it is relevant to explore the performance of new digital cameras equipped in UAVs using electronic rolling shutters instead of ideal mechanical or global shutter cameras to achieve accurate and reliable photogrammetric products, if possible, while minimizing workload, especially for their application in projects that require a high level of detail. In this paper, we analyse performance using oblique images along the perimeter (3D perimeter) on a flat area, i.e., with slopes of less than 3%. The area was photogrammetrically surveyed with a DJI (Dà-Jiāng Innovations) Inspire 2 multirotor UAV equipped with a Zenmuse X5S rolling shutter camera. The photogrammetric survey was accompanied by a Global Navigation Satellite System (GNSS) survey, in which dual frequency receivers were used to determine the ground control points (GCPs) and checkpoints (CPs). The study analysed different scenarios, including the combination of forward and transversal strips and oblique images. After examining the ideal scenario with the least root mean square error (RMSE), six different combinations were analysed to find the best location for the GCPs. The most significant results indicate that the optimal calibration of the camera is obtained in scenarios including oblique images, which outperform the rest of the scenarios for achieving the lowest RMSE (2.5x the GSD in Z and 3.0x the GSD in XYZ) with optimum GCPs layout; with non-ideal GCPs layout, unacceptable errors can be achieved (11.4x the GSD in XYZ), even with ideal block geometry. The UAV-DAP rolling shutter effect can only be minimised in the scenario that uses oblique images and GCPs at the edges of the overlapping zones and the perimeter. Full article
(This article belongs to the Special Issue Technical Advances in UAV Photogrammetry and Remote Sensing)
Show Figures

Figure 1

22 pages, 6875 KB  
Article
A Near-Real-Time Imaging Algorithm for Focusing Spaceborne SAR Data in Multiple Modes Based on an Embedded GPU
by Yunju Zhang, Mingyang Shang, Yini Lv and Xiaolan Qiu
Remote Sens. 2025, 17(9), 1495; https://doi.org/10.3390/rs17091495 - 23 Apr 2025
Cited by 1 | Viewed by 767
Abstract
To achieve on-board real-time processing for sliding-spotlight mode synthetic aperture radar (SAR), on the one hand, this paper proposes an adaptive and efficient imaging algorithm for the sliding-spotlight mode. On the other hand, a batch processing method was designed and optimized based on [...] Read more.
To achieve on-board real-time processing for sliding-spotlight mode synthetic aperture radar (SAR), on the one hand, this paper proposes an adaptive and efficient imaging algorithm for the sliding-spotlight mode. On the other hand, a batch processing method was designed and optimized based on the AGX Orin platform to implement the algorithm effectively. Based on the chirp scaling (CS) algorithm, sliding-spotlight mode imaging can be achieved by adding Deramp preprocessing along with either zero-padding or performing an extra chirp scaling operation. This article analyzes the computational complexity of the two algorithms and provides a criterion called the Method Choice Indicator (MCI) for selecting the appropriate method. Additionally, the mathematical expressions for time–frequency transformation are derived, providing the theoretical basis for calculating the equivalent PRF and the azimuth width represented by a single pixel. To increase the size of the data that AGX Orin can process, the batch processing method was proposed to reduce peak memory usage during imaging, so that the limited memory could be better utilized. Meanwhile, this algorithm was also compatible with strip mode and TOPSAR (Terrain Observation by Progressive scans SAR) mode imaging. While batch processing increased data transfers, the integrated architecture of AGX Orin minimized the negative impact. Subsequently, through a series of optimizations of the algorithm, the efficiency of the algorithm was further improved. As a result, it took 19.25 s to complete the imaging process for sliding-spotlight mode data with a size of 42,966 × 27,648. Since satellite data acquisition time was 11.43 s, it can be considered that this method achieved near-real-time imaging. The experimental results demonstrate the feasibility of on-board processing. Full article
Show Figures

Graphical abstract

21 pages, 20519 KB  
Article
Volume Estimation of Land Surface Change Based on GaoFen-7
by Chen Yin, Qingke Wen, Shuo Liu, Yixin Yuan, Dong Yang and Xiankun Shi
Remote Sens. 2025, 17(7), 1310; https://doi.org/10.3390/rs17071310 - 6 Apr 2025
Viewed by 783
Abstract
Volume of change provides a comprehensive and objective reflection of land surface transformation, meeting the emerging demand for feature change monitoring in the era of big data. However, existing land surface monitoring methods often focus on a single dimension, either horizontal or vertical, [...] Read more.
Volume of change provides a comprehensive and objective reflection of land surface transformation, meeting the emerging demand for feature change monitoring in the era of big data. However, existing land surface monitoring methods often focus on a single dimension, either horizontal or vertical, making it challenging to achieve quantitative volumetric change monitoring. Accurate volumetric change measurements are indispensable in many fields, such as monitoring open-pit coal mines. Therefore, the main content and conclusions of this paper are as follows: (1) A method for Automatic Control Points Extraction from ICESat-2/ATL08 products was developed, integrating Land cover types and Phenological information (ACPELP), achieving a mean absolute error (MAE) of 1.05 m in the horizontal direction and 1.99 m in the vertical direction for stereo change measurements. This method helps correct image positioning errors, enabling the acquisition of geospatially aligned GaoFen-7 (GF-7) imagery. (2) A function-based classification system for open-pit coal mines was established, enabling precise extraction of stereoscopic change region to support accurate volumetric calculations. (3) A method for calculating the mining and stripping volume of open-pit coal mines based on GF-7 imagery is proposed. The method utilizes photogrammetry to extract elevation features and combines spectral features with elevation data to estimate stripping volumes, achieving an excellent error rate (ER) of 0.26%. The results indicate that our method is cost-effective and highly practical, filling the gap in accurate and comprehensive monitoring of land surface changes. Full article
(This article belongs to the Special Issue Advances in Remote Sensing for Land Subsidence Monitoring)
Show Figures

Figure 1

21 pages, 2081 KB  
Article
Translation of COVID-19 Serology Test on Foil-Based Lateral Flow Chips: A Journey from Injection Molding to Scalable Roll-to-Roll Nanoimprint Lithography
by Pakapreud Khumwan, Stephan Ruttloff, Johannes Götz, Dieter Nees, Conor O’Sullivan, Alvaro Conde, Mirko Lohse, Christian Wolf, Nastasia Okulova, Janine Brommert, Richard Benauer, Ingo Katzmayr, Nikolaus Ladenhauf, Wilfried Weigel, Maciej Skolimowski, Max Sonnleitner, Martin Smolka, Anja Haase, Barbara Stadlober and Jan Hesse
Biosensors 2025, 15(4), 229; https://doi.org/10.3390/bios15040229 - 4 Apr 2025
Viewed by 1032
Abstract
Lateral flow tests (LFTs) had a pivotal role in combating the spread of the SARS-CoV-2 virus throughout the COVID-19 pandemic thanks to their affordability and ease of use. Most of LFT devices were based on nitrocellulose membrane strips whose industrial upscaling to billions [...] Read more.
Lateral flow tests (LFTs) had a pivotal role in combating the spread of the SARS-CoV-2 virus throughout the COVID-19 pandemic thanks to their affordability and ease of use. Most of LFT devices were based on nitrocellulose membrane strips whose industrial upscaling to billions of devices has already been extensively demonstrated. Nevertheless, the assay option in an LFT format is largely restricted to qualitative detection of the target antigens. In this research, we surveyed the potential of UV nanoimprint lithography (UV-NIL) and extrusion coating (EC) for the high-throughput production of disposable capillary-driven, foil-based tests that allow multistep assays to be implemented for quantitative readout to address the inherent lack of on-demand fluid control and sensitivity of paper-based devices. Both manufacturing technologies operate on the principle of imprinting that enables high-volume, continuous structuring of microfluidic patterns in a roll-to-roll (R2R) production scheme. To demonstrate the feasibility of R2R-fabricated foil chips in a point-of-care biosensing application, we adapted a commercial chemiluminescence multiplex test for COVID-19 antibody detection originally developed for a capillary-driven microfluidic chip manufactured with injection molding (IM). In an effort to build a complete ecosystem for the R2R manufacturing of foil chips, we also recruited additional processes to streamline chip production: R2R biofunctionalization and R2R lamination. Compared to conventional fabrication techniques for microfluidic devices, the R2R techniques highlighted in this work offer unparalleled advantages concerning improved scalability, dexterity of seamless handling, and significant cost reduction. Our preliminary evaluation indicated that the foil chips exhibited comparable performance characteristics to the original IM-fabricated devices. This early success in assay translation highlights the promise of implementing biochemical assays on R2R-manufactured foil chips. Most importantly, it underscores the potential utilization of UV-NIL and EC as an alternative to conventional technologies for the future development in vitro diagnostics (IVD) in response to emerging point-of-care testing demands. Full article
(This article belongs to the Special Issue Biosensing Technologies in Medical Diagnosis)
Show Figures

Graphical abstract

15 pages, 6454 KB  
Article
Detection of Novichok and V-Group Nerve Agents by Chemosensors Containing Nile Blue Chromophore
by Martin Urban, Tomáš Dropa, Markéta Zelenková, Michal Dymák and Vladimír Pitschmann
Chemosensors 2025, 13(3), 77; https://doi.org/10.3390/chemosensors13030077 - 20 Feb 2025
Viewed by 1455
Abstract
This paper presents the results of experiments aiming for the detection and differentiation of selected nerve agents of the Novichok and V-group using simple strip detectors containing colourimetric indicator, specifically chemosensor Nile Blue A, immobilized in cellulose matrix. In all experimental modifications, the [...] Read more.
This paper presents the results of experiments aiming for the detection and differentiation of selected nerve agents of the Novichok and V-group using simple strip detectors containing colourimetric indicator, specifically chemosensor Nile Blue A, immobilized in cellulose matrix. In all experimental modifications, the contact of the active zone of the strip detector and respective nerve agent excited an immediate development of significant colouration visible to the naked eye. Alkaline solutions containing various hydroxides, carbonates and bicarbonates, and/or chloramine B were used to demonstrate the relevant reaction. The proposed strip detectors indicate a promising approach towards the development of low-cost, easily portable, and usable means of detection of the respective nerve agents. Full article
(This article belongs to the Section Applied Chemical Sensors)
Show Figures

Figure 1

59 pages, 158516 KB  
Article
Interpretation of the Jiangnan Landscape and Countryside (Shan-Shui) Pattern: Evidence from the Classification and Spatial Form of Traditional Settlements in the Nanxi River Basin
by Yuhao Huang, Yingying Huang, Yile Chen, Yu Yan, Liang Zheng and Ziyi Ying
Buildings 2025, 15(3), 413; https://doi.org/10.3390/buildings15030413 - 28 Jan 2025
Cited by 6 | Viewed by 2033
Abstract
Against the backdrop of accelerated globalization and urbanization, traditional settlements in the Jiangnan waterside areas of China face challenges such as morphological distortion and a simplified spatial structure. The ecological adaptability and cultural value of settlements urgently need scientific protection. There has not [...] Read more.
Against the backdrop of accelerated globalization and urbanization, traditional settlements in the Jiangnan waterside areas of China face challenges such as morphological distortion and a simplified spatial structure. The ecological adaptability and cultural value of settlements urgently need scientific protection. There has not been enough research on how to better classify settlements, how to conduct systematic morphological analysis, or how to use dynamic protection methods. This makes it hard to fully show the variety of settlement types and how they differ in different areas. To this end, this study uses a combination of GIS spatial analysis, type classification, and case study methods to classify and morphologically analyze 159 traditional settlement patches in the Nanxi River Basin. We construct a settlement type map from quantitative research on topographical, water system, and spatial morphological characteristics, and extract a spatial organization model of mountains and water. The results show the following: (1) The main morphological types, such as the plain–waterfront–strip-shaped and cluster-shaped/finger-shaped types, are typical patterns of traditional settlements in the basin. This indicates how well settlements can adapt to their natural surroundings. (2) This study summarizes six typical settlement sample spaces. (3) The settlement digital protection strategy suggested in this paper uses GIS and 3D modeling technology to make it easier to record, show, and manage information about settlement spaces. This offers a new way to protect traditional settlements scientifically. The study not only enriches the theoretical understanding of the settlement morphology of Jiangnan landscape pastoral areas but also provides an important reference for the protection and sustainable development of settlements in similar basins around the world. Full article
(This article belongs to the Special Issue Advanced Technologies for Urban and Architectural Design)
Show Figures

Figure 1

11 pages, 26868 KB  
Article
Wearable Displacement Sensor Using Inductive Coupling of Printed RFID Tag with Metallic Strip
by Tauseef Hussain, Ignacio Gil and Raúl Fernández-García
Electronics 2025, 14(2), 262; https://doi.org/10.3390/electronics14020262 - 10 Jan 2025
Cited by 2 | Viewed by 3776
Abstract
This paper presents a passive displacement sensor based on the inductive coupling between a printed UHF RFID tag and a metallic strip. The sensor operates by exploiting variations in mutual inductive coupling, which modulate the tag impedance and transmission coefficient, thereby altering the [...] Read more.
This paper presents a passive displacement sensor based on the inductive coupling between a printed UHF RFID tag and a metallic strip. The sensor operates by exploiting variations in mutual inductive coupling, which modulate the tag impedance and transmission coefficient, thereby altering the backscattered signal strength and the maximum read range of the RFID tag. The performance of the sensor is validated through simulations and experiments, which demonstrate a sensitivity characterized by an approximately 9 dB reduction in the received signal strength indicator (RSSI) and a 2.3 m decrease in the read range within the first 12 mm of displacement. Furthermore, its potential for wearable applications is showcased through respiratory monitoring, where RSSI variations of approximately 5 dB are observed between the inspiration and expiration phases when positioned on the abdominal region of a volunteer. Thus, the proposed displacement sensing approach offers a cost-effective and battery-free solution for wearable applications with remote monitoring capabilities. Full article
(This article belongs to the Special Issue RFID Technology and Its Applications)
Show Figures

Figure 1

21 pages, 1741 KB  
Article
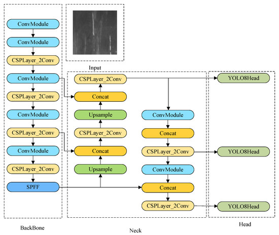
STE-YOLO: A Surface Defect Detection Algorithm for Steel Strips
by Dongming Li, Erfu Wang, Zhiyi Li, Yingying Yin, Lijuan Zhang and Chunxi Zhao
Electronics 2025, 14(1), 54; https://doi.org/10.3390/electronics14010054 - 26 Dec 2024
Cited by 4 | Viewed by 1644
Abstract
To accurately detect defects, we propose an enhanced model based on YOLOv8, named STE-YOLO. To address the aforementioned challenges, this paper adopts YOLOv8 as the improved model. The structure of this paper is as follows: We enhance the model’s feature extraction and small [...] Read more.
To accurately detect defects, we propose an enhanced model based on YOLOv8, named STE-YOLO. To address the aforementioned challenges, this paper adopts YOLOv8 as the improved model. The structure of this paper is as follows: We enhance the model’s feature extraction and small detail recognition by integrating GhostConv into partial convolutions. In order to address the attention bias of the model, we introduce a Bottleneck Transformer self-attention convolution layer that effectively improves localization box accuracy. For the problem of defect category mismatches, we exploit the C2f-LSKA attention mechanism in the model head to address this issue. The experimental results indicate that the improved model achieves a mean average precision (mAP) of 79.0%, compared to 65.8% for the original model, marking an improvement of 13.1%. STE-YOLO significantly increases the precision of detecting surface defects on strip steel. Full article
Show Figures

Figure 1

14 pages, 3743 KB  
Review
The Role of Scanning Electron Microscopy in the Evaluation of Conjunctival Microvilli as an Early Biomarker of Ocular Surface Health: A Literature Review
by Mario Troisi, Salvatore Del Prete, Salvatore Troisi, Antonio Del Prete, Carlo Bellucci, Daniela Marasco and Ciro Costagliola
J. Clin. Med. 2024, 13(24), 7569; https://doi.org/10.3390/jcm13247569 - 12 Dec 2024
Cited by 2 | Viewed by 2002
Abstract
Microvilli are bristle-like protuberances of the plasma membrane, which express the vitality of mucous and epithelial cells; their alteration indicates a condition of cellular suffering in a predictive sense, making it possible to establish how much an inflammatory state or toxic conditions affect [...] Read more.
Microvilli are bristle-like protuberances of the plasma membrane, which express the vitality of mucous and epithelial cells; their alteration indicates a condition of cellular suffering in a predictive sense, making it possible to establish how much an inflammatory state or toxic conditions affect cellular functionality. In this article, the authors evaluate the applications of scanning electron microscopy (SEM) examination to impression cytology (IC) of the bulbar conjunctiva for the assessment of microvillar alteration as an early ultrastructural indicator of ocular surface health. This method offers several advantages, starting with its simplicity: it involves the non-invasive application of a strip of bibulous paper to the bulbar or tarsal conjunctiva. Unlike conjunctival or corneal biopsies, which are surgical procedures, this technique is far less invasive and more comfortable for the patient. It also provides a more clinically relevant in vivo assessment compared to studies on cultured cell lines, which are mostly limited to scientific research and may not accurately reflect real-world conditions. This makes it an effective, repeatable, and patient-friendly option for detecting early pathological alterations of the ocular surface. It also represents a useful tool for evaluating the efficacy of topical drugs and the toxic effects of external factors and ophthalmic or systemic diseases. Finally, it allows for obtaining accessory information relating to goblet cells, the presence of inflammatory infiltrate, or any pathogens. Full article
(This article belongs to the Section Ophthalmology)
Show Figures

Figure 1

Back to TopTop