Sign in to use this feature.

Years

Between: -

Subjects

remove_circle_outline
remove_circle_outline
remove_circle_outline
remove_circle_outline
remove_circle_outline
remove_circle_outline
remove_circle_outline

Journals

Article Types

Countries / Regions

Search Results (18)

Search Parameters:
Keywords = rural lodging

Order results
Result details
Results per page
Select all
Export citation of selected articles as:
18 pages, 569 KB  
Article
Genomic Confirmation of Resistance Genes for Blast, Bacterial Leaf Blight, Rice Tungro Spherical Virus, and Brown Planthopper in Tropically Adapted Temperate Japonica Rice Varieties
by Myrish Alvarez Pacleb, Seongkyeong Lee, Sherry Lou Hechanova, Thelma Padolina, Lenie Pautin, Jesson Del-Amen, Dong-Soo Park, Il-Ryong Choi, Sung-Ryul Kim, Dongjin Shin and Jung-Pil Suh
Agronomy 2025, 15(11), 2585; https://doi.org/10.3390/agronomy15112585 - 10 Nov 2025
Viewed by 175
Abstract
The Rural Development Administration (RDA) of the Republic of Korea, in collaboration with International Rice Research Institute (IRRI), developed six temperate japonica rice varieties—MS11, Japonica 1, 2, 6, 7, and Cordillera 4—which were officially approved for release in tropical environments. These varieties offer [...] Read more.
The Rural Development Administration (RDA) of the Republic of Korea, in collaboration with International Rice Research Institute (IRRI), developed six temperate japonica rice varieties—MS11, Japonica 1, 2, 6, 7, and Cordillera 4—which were officially approved for release in tropical environments. These varieties offer improved eating quality, enhanced lodging resistance, and increased market value. Although initial evaluations indicated that the varieties were resistant to moderately resistant to major biotic stresses, recent field trials revealed a gradual increase in susceptibility over time. To address this, we conducted comprehensive evaluations of these varieties against rice blast under both greenhouse and field conditions and assessed their responses to bacterial leaf blight (BLB), rice tungro spherical virus (RTSV), and brown planthopper (BPH) under controlled environments. Additionally, whole-genome sequencing was employed to confirm the presence of known resistance alleles. Our findings revealed variable resistance profiles across the six varieties. Japonica 1 exhibited the most stable resistance to blast, supported by the presence of the Pi5 allele. Japonica 7 showed strong resistance to key BLB isolates and moderate resistance to a broader range of Xoo races, supported by the resistant Xa25/OsSWEET13 haplotype. In addition, Japonica 7, along with Japonica 6, carried the tsv1 gene for RTSV resistance. However, none of the six varieties possessed other major resistance genes for BPH. These results highlight the urgent need to introgress durable resistance genes into tropical japonica rice to enhance resilience and broaden the spectrum of biotic stress resistance—critical traits for sustainable rice production in tropical environments. Full article
(This article belongs to the Topic Plant Breeding, Genetics and Genomics, 2nd Edition)
Show Figures

Figure 1

13 pages, 1229 KB  
Article
A Supply Side Investigation of Rural Lodges in Al-Ahsa Oasis: An Exploratory Analysis
by Rady Tawfik and Fahad Alzahrani
Sustainability 2024, 16(23), 10641; https://doi.org/10.3390/su162310641 - 4 Dec 2024
Viewed by 2590
Abstract
Al-Ahsa Oasis, a UNESCO World Heritage site in Saudi Arabia, has significant potential for rural tourism development. This study examines the supply side of rural lodges within the oasis, focusing on their characteristics, pricing, and key factors influencing the rural tourism market. Descriptive [...] Read more.
Al-Ahsa Oasis, a UNESCO World Heritage site in Saudi Arabia, has significant potential for rural tourism development. This study examines the supply side of rural lodges within the oasis, focusing on their characteristics, pricing, and key factors influencing the rural tourism market. Descriptive analysis revealed a diverse range of rental prices (SAR 350–3000 per night) and lodge sizes (90–10,000 m2). Three types of rural lodges emerged: chalets, resorts, and istrahas, catering to various guest preferences and budgets. Resorts, with their larger sizes and comprehensive amenities, commanded the highest average prices. A hedonic price model was employed to analyze the factors affecting rental prices. We find that the number of bedrooms, the availability of pools, and car garages positively impacted prices. In contrast, the presence of pool fences and “family-only” designations negatively affected prices, suggesting limited appeal to some market segments. These findings provide valuable insights for tourism stakeholders and policymakers seeking to optimize the rural tourism sector in Al-Ahsa Oasis. This study emphasizes the importance of understanding supply-side dynamics, catering to diverse visitor needs, and investing in amenities that enhance guest experiences. By promoting quality standards and encouraging infrastructure investment, policymakers can contribute to the sustainable development of rural tourism in Al-Ahsa Oasis. Full article
(This article belongs to the Special Issue Rural Economy and Sustainable Community Development)
Show Figures

Figure 1

33 pages, 20207 KB  
Article
Agritourism in Extremadura, Spain from the Perspective of Rural Accommodations: Characteristics and Potential Development from Agrarian Landscapes and Associated Activities
by José Manuel Sánchez-Martín, Rebeca Guillén-Peñafiel, Paloma Flores-García and María José García-Berzosa
Heritage 2024, 7(8), 4149-4181; https://doi.org/10.3390/heritage7080195 - 1 Aug 2024
Cited by 2 | Viewed by 3584
Abstract
The boom of rural tourism in Extremadura (Spain) has been promoted by different administrations, both national and European, through multiple initiatives carried out for several decades. However, it has been developed in a generic way, ignoring the potential of agricultural landscapes for the [...] Read more.
The boom of rural tourism in Extremadura (Spain) has been promoted by different administrations, both national and European, through multiple initiatives carried out for several decades. However, it has been developed in a generic way, ignoring the potential of agricultural landscapes for the development of agritourism as a specific variety. Therefore, this research aims to know the opinion of rural lodging owners in order to understand how the activity can be reoriented towards a more specific one, taking advantage of the potential of this type of tourist attraction. For this purpose, information has been collected through surveys to these owners. By carrying out a statistical analysis and a territorial analysis, it is possible to know their socio-demographic structure, as well as the characteristics of the accommodations and other aspects related to the activities they offer to tourists. Following the analyses, characteristics such as age, level of education and sources of income were identified, revealing a lack of knowledge of agritourism. It was also discovered that many lodgings could offer agritourism activities due to the presence of farms and attractive landscapes for tourists. However, there was a lack of activities related to agriculture and livestock, which represents a missed opportunity for the development of agritourism. The territorial analysis showed patterns of activity supply in certain areas, suggesting the possibility of promoting the sustainable development of rural areas through the diversification of tourism activities. Perhaps the main conclusion that can be drawn is the need to take advantage of the attractive landscape and the presence of activity companies to promote the economic and social development of rural areas, contributing to the conservation of traditions and the fight against depopulation. Full article
(This article belongs to the Special Issue Landscapes as Cultural Heritage: Contemporary Perspectives)
Show Figures

Figure 1

36 pages, 15188 KB  
Article
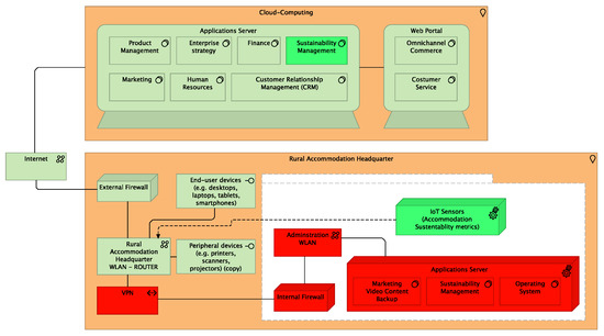
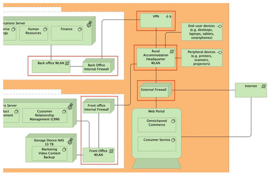
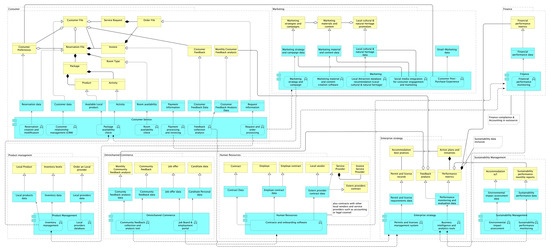
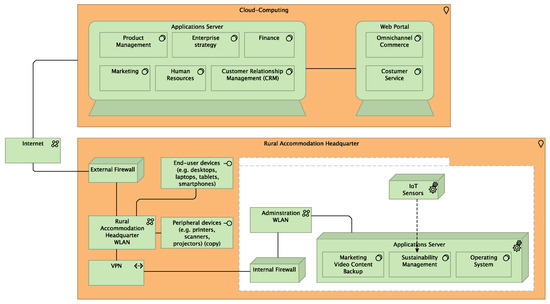
Strengthening the Resilience and Perseverance of Rural Accommodation Enterprises in the Iberian Depopulated Areas through Enterprise Architecture
by Rodolfo Anes Silveira and Henrique São Mamede
Sustainability 2024, 16(2), 533; https://doi.org/10.3390/su16020533 - 8 Jan 2024
Cited by 2 | Viewed by 2440
Abstract
The research objective of this work is to develop and evaluate an enterprise architecture for rural accommodation in the Iberian Peninsula that responds to the demand of the remote labor market. Through an extensive literature review and the application of ArchiMate modeling, this [...] Read more.
The research objective of this work is to develop and evaluate an enterprise architecture for rural accommodation in the Iberian Peninsula that responds to the demand of the remote labor market. Through an extensive literature review and the application of ArchiMate modeling, this study focuses on providing an enterprise architecture that promotes business resilience and environmental sustainability and boosts the local economy. The proposed enterprise architecture is remotely evaluated by experts, highlighting potential benefits, challenges, and areas for improvement. The results show that the proposed enterprise architecture has the potential to improve the long-term success of rural lodging businesses, enhance the customer experience, promote sustainability, and contribute to economic growth in rural areas through value exchange among stakeholders. The ArchiMate model provides a holistic perspective on stakeholder interactions and interoperability across all functional business areas: Customer Service, Product Management, Omnichannel Commerce, Human Resources, Business Strategy, Marketing, and Sustainability Management. The idea is to empower rural lodging businesses to create a better customer experience, achieve energy and environmental efficiency, contribute to local development, respond quickly to regulatory changes and compliance, and develop new revenue streams. The main goal is to improve offers, mitigate seasonal effects, and reverse the continuous cycle of decline in areas with low population density. Therefore, this ArchiMate modeling can be the initial basis for the digitization or expansion of the rural lodging industry in other geographies. Full article
(This article belongs to the Section Development Goals towards Sustainability)
Show Figures

Figure 1

30 pages, 16145 KB  
Article
Modeling the Potential for Rural Tourism Development via GWR and MGWR in the Context of the Analysis of the Rural Lodging Supply in Extremadura, Spain
by José Manuel Sánchez-Martín, Ana María Hernández-Carretero, Juan Ignacio Rengifo-Gallego, María José García-Berzosa and Luz María Martín-Delgado
Systems 2023, 11(5), 236; https://doi.org/10.3390/systems11050236 - 8 May 2023
Cited by 7 | Viewed by 3239
Abstract
The harmonious development of tourism activity in rural areas must be based on effective tourism plans adapted to the territory. To achieve this, it is necessary that the tourist potential of the area be taken into consideration. However, the tourist attraction capacity is [...] Read more.
The harmonious development of tourism activity in rural areas must be based on effective tourism plans adapted to the territory. To achieve this, it is necessary that the tourist potential of the area be taken into consideration. However, the tourist attraction capacity is not always considered, which has led to a significant increase in the number of rural lodgings. This has caused strong imbalances in Extremadura, Spain. On the basis of this premise, in this research study, we aim to determine whether there is an adjustment between the main factors that attract rural tourists to the study area. To determine this, we make use of different geostatistical procedures based on spatially weighted regression models (GWR and MGWR). A comparative study is conducted using these models, on the basis of which it is deduced that one type of regression offers advantages over the other. However, the results show that neither regression models can explain the presence of rural accommodation in places that do not meet the requirements demanded by tourists. This fact shows that the increase in the supply of rural accommodation follows unsuitable patterns in some cases, which translates into numerous problems, such as low occupancy levels. In this study, it is concluded that there is no strong relationship between the attractiveness of a territory and its volume of supply, highlighting the need to rethink tourism plans in order to adjust them relative to reality. Full article
(This article belongs to the Section Systems Practice in Social Science)
Show Figures

Figure 1

20 pages, 30717 KB  
Article
Sustainable Hunting as a Tourism Product in Dehesa Areas in Extremadura (Spain)
by Luz-María Martín-Delgado, Víctor Jiménez-Barrado and José-Manuel Sánchez-Martín
Sustainability 2022, 14(16), 10288; https://doi.org/10.3390/su141610288 - 18 Aug 2022
Cited by 7 | Viewed by 2825
Abstract
The dehesa is one of the main agricultural landscapes in the Extremadura region. It is currently undergoing a production crisis caused by changes in the market, including the abandonment of uses linked to its exploitation. This situation could lead to the disappearance of [...] Read more.
The dehesa is one of the main agricultural landscapes in the Extremadura region. It is currently undergoing a production crisis caused by changes in the market, including the abandonment of uses linked to its exploitation. This situation could lead to the disappearance of this unique landscape due to its anthropogenic nature. It is therefore necessary to develop alternative activities to improve its productive profitability, which could include sustainable hunting. The hunting literature recognizes the role it plays in environmental, economic, and social sustainability, with hunting tourism being one of the productive activities that generates the most wealth within the sector, where big game hunting is of great importance. In this scenario, the regions of Villuercas-Ibores-Jara and La Siberia have an ideal landscape for the development of this modality due to their physical characteristics. For this reason, this study carried out an analysis of the situation of hunting tourism in these areas through the dissemination of a questionnaire among the managers of rural accommodation in the study area. The responses recorded were processed using statistical techniques that allowed us to extract interesting results such as the importance of hunting as a tourist resource, with a large number of big game species living in these areas, the high presence of hunters in these lodgings during the hunting season, the role that hunting plays in environmental, economic, and social sustainability, and the need to create a specific tourist product that meets the needs of the demand of hunters. Full article
(This article belongs to the Special Issue Sustainable Hunting Committed to the Biodiversity Conservation)
Show Figures

Figure 1

23 pages, 8945 KB  
Article
Latent Rural Depopulation in Latin American Open-Pit Mining Scenarios
by Sergio Elías Uribe-Sierra, Pablo Mansilla-Quiñones and Alejandro Israel Mora-Rojas
Land 2022, 11(8), 1342; https://doi.org/10.3390/land11081342 - 18 Aug 2022
Cited by 11 | Viewed by 3896
Abstract
The increasing expansion of open-pit mining and the drastic transformations of land use in Latin America have led to processes of rural depopulation among traditional inhabitants, causing unsustainability in rural life systems. In the context of profound, worldwide territorial and environmental transformations, it [...] Read more.
The increasing expansion of open-pit mining and the drastic transformations of land use in Latin America have led to processes of rural depopulation among traditional inhabitants, causing unsustainability in rural life systems. In the context of profound, worldwide territorial and environmental transformations, it is necessary to anticipate change scenarios and identify territories prone to rural depopulation. The objective of this article is to determine rural depopulation propensities through an exploratory multivariate study of the demographic, social, economic, and environmental conditions of territories where open-pit mining projects are being installed. First, a theoretical model is created using the grounded theory method for the literature review. Subsequently, indicators are analyzed using quantitative methods and geographic information systems. The results show that latent rural depopulation tends to be generated in territories with socio-environmental vulnerability, where advanced mining extractivism makes them prone to future depopulation. Some factors possibly leading to decreased rural population include the reduction of water availability; deforestation and depeasantization, due to urban development; gentrification, due to real estate speculation in providing lodging and food services to the mining project; and drastic changes in land use. Full article
Show Figures

Figure 1

15 pages, 1408 KB  
Article
The Development of Social Capital during the Process of Starting an Agritourism Business
by Nesrine Khazami and Zoltan Lakner
Tour. Hosp. 2022, 3(1), 210-224; https://doi.org/10.3390/tourhosp3010015 - 10 Feb 2022
Cited by 3 | Viewed by 3626
Abstract
The role of social capital in the early phases of development of a family business is well documented, but the dynamism of the entrepreneur’s social capital in the agritourism business remains a relatively lesser-studied area. The current research, on an inductive, exploratory, and [...] Read more.
The role of social capital in the early phases of development of a family business is well documented, but the dynamism of the entrepreneur’s social capital in the agritourism business remains a relatively lesser-studied area. The current research, on an inductive, exploratory, and qualitative basis, aims to uncover the place and role of social capital in the establishment of agritourism enterprise, from concept formation to stabilization. The results of the study highlight the importance of governmental help in finance and networking for launching an enterprise, especially in remote areas where these additional activities are relatively lesser-known. The role of a network is relatively weak in the risk analysis of the business. This fact enhances the vulnerability of enterprises. Full article
Show Figures

Figure 1

13 pages, 285 KB  
Article
Wine as a Tourist Resource: New Manifestations and Consequences of a Quality Product from the Perspective of Sustainability. Case Analysis of the Province of Málaga
by Mercedes Raquel García Revilla and Olga Martínez Moure
Sustainability 2021, 13(23), 13003; https://doi.org/10.3390/su132313003 - 24 Nov 2021
Cited by 8 | Viewed by 3599
Abstract
Wine tourism, as a model of sustainable economic development in certain areas, is able to boost the competitiveness of a territory, improve wine production, respect the environment, and improve the living conditions of citizens. In this sense, this work will present an overview [...] Read more.
Wine tourism, as a model of sustainable economic development in certain areas, is able to boost the competitiveness of a territory, improve wine production, respect the environment, and improve the living conditions of citizens. In this sense, this work will present an overview of this type of tourism worldwide and nationally, focusing on the province of Malaga. The diversification of the tourist industry has promoted the appearance, or extension, of new tourist activities beyond the typical activities associated with beach or cultural tourism. This has resulted in new job creation and new income generation options. Wine tourism promises and delivers a complete sensory experience, as tourists experience the consumption of wine from all senses: taste, smell, touch, sight, and sound. This experience is not limited to the consumption of the wine, but also includes the experience of a visit to wineries or vineyards, together with the necessary lodging, depending on location. In this way, the grouping of activities and the development of tourist routes stimulate cooperation between different companies in rural areas. Thus, we propose that tourism is a means by which economic and social development can be achieved in these areas and regeneration strategies can be implemented. Full article
(This article belongs to the Special Issue Trends on Responsible and Sustainable Tourism)
13 pages, 465 KB  
Article
The Mediating Role of the Social Identity on Agritourism Business
by Nesrine Khazami and Zoltan Lakner
Sustainability 2021, 13(20), 11540; https://doi.org/10.3390/su132011540 - 19 Oct 2021
Cited by 7 | Viewed by 2740
Abstract
There is a significant relationship between social capital, functional competences and social identity which forms the environment of rural tourism. This complexity was studied using the PLS-SEM approach, applying the initial corrected bias method based on direct questionnaire surveys among rural tourism entrepreneurs [...] Read more.
There is a significant relationship between social capital, functional competences and social identity which forms the environment of rural tourism. This complexity was studied using the PLS-SEM approach, applying the initial corrected bias method based on direct questionnaire surveys among rural tourism entrepreneurs in Tunisia. The results of the bias-corrected primer model revealed that the entrepreneur’s social identity mediated the link between social capital and functional competencies. Managerially, social capital supports rural lodge entrepreneurs in the process of defining their marketing strategy and optimizing the different components of their marketing mix, focusing on the differentiation of their products and services. A strong link within the entrepreneur’s social capital network will encourage them to strengthen their social identity, leading to the enhancement of their different functional competencies. Full article
Show Figures

Figure 1

15 pages, 1721 KB  
Article
Sustainability Communication in Rural Tourism: Website Content Analysis, in Viseu Dão Lafões Region (Portugal)
by Maria Lúcia Pato and Ana Sofia Duque
Sustainability 2021, 13(16), 8849; https://doi.org/10.3390/su13168849 - 7 Aug 2021
Cited by 18 | Viewed by 5168
Abstract
In the last few years, the relationship between tourism and sustainability has been consolidated. In the context of rural tourism, this connection is even stronger given the environmental specificities and the natural framework of this type of tourism. To achieve sustainability behaviors, it [...] Read more.
In the last few years, the relationship between tourism and sustainability has been consolidated. In the context of rural tourism, this connection is even stronger given the environmental specificities and the natural framework of this type of tourism. To achieve sustainability behaviors, it is crucial that rural tourism lodgings communicate their essence, as well the products and experiences available for tourists. This because it is a common practice for visitors to look for more information on the internet about where they will be staying, before booking their tourist experience. The main objective of this study is the analysis of the information provided by rural tourism lodgings, through their websites, regarding sustainability issues. The territory selected for the development of this study is the Portuguese Viseu Dão Lafões Region, located in the center of Portugal. Based on other studies, the methodology includes a content analysis, conducted on 39 rural tourism lodging websites. The results show that some improvements are needed, to clarify and emphasize the message about sustainable practices, in these rural lodgings. Some practical recommendations are provided, that can be adapted to these rural tourism lodgings, or others. Full article
(This article belongs to the Special Issue Sustainability and Rural Tourism)
Show Figures

Figure 1

24 pages, 520 KB  
Article
Influence of Social Capital, Social Motivation and Functional Competencies of Entrepreneurs on Agritourism Business: Rural Lodges
by Nesrine Khazami and Zoltan Lakner
Sustainability 2021, 13(15), 8641; https://doi.org/10.3390/su13158641 - 3 Aug 2021
Cited by 11 | Viewed by 3454
Abstract
This study is aimed at examining the relationships between social capital, social motivation and functional competencies and their effects on the participation in the development of an agritourism business among Tunisian entrepreneurs who already have rural lodges in the agritourism sector in Tunisia. [...] Read more.
This study is aimed at examining the relationships between social capital, social motivation and functional competencies and their effects on the participation in the development of an agritourism business among Tunisian entrepreneurs who already have rural lodges in the agritourism sector in Tunisia. The authors applied structural modeling of the partial least squares equation to analyze 100 questionnaires completed by participants and test the hypotheses. The results showed positive and direct effects concerning the two variables, namely, the social capital and functional competencies on the participation in the development of a business in agritourism. On the other hand, the mediating role of social motivation between social capital and participation in the development of an agritourism business has shown an insignificant effect. This study creates a distinctive theoretical contribution to the literature on social entrepreneurial factors by analyzing the relationships between social capital, social motivation and functional competencies of an entrepreneur on participation in the development of a business in agritourism. In addition, this study investigates numerous practical implications of these results. Full article
(This article belongs to the Collection Tourism Research and Regional Sciences)
Show Figures

Figure 1

24 pages, 9563 KB  
Article
Mărginimea Sibiului Tells Its Story: Sustainability, Cultural Heritage and Rural Tourism—A Supply-Side Perspective
by Monica Maria Coroș, Donatella Privitera, Loredana Maria Păunescu, Adrian Nedelcu, Cristina Lupu and Alexandru Ganușceac
Sustainability 2021, 13(9), 5309; https://doi.org/10.3390/su13095309 - 10 May 2021
Cited by 29 | Viewed by 5283
Abstract
Territorial development and rural tourism are linked. Rural tourism involves tourists in rural areas who are attracted by the distinctive character of the landscape, recreation such as local and food resources, and the potential for spiritual, environmental, and cultural growth. The aim of [...] Read more.
Territorial development and rural tourism are linked. Rural tourism involves tourists in rural areas who are attracted by the distinctive character of the landscape, recreation such as local and food resources, and the potential for spiritual, environmental, and cultural growth. The aim of the present paper is to investigate the economic, sustainable, and social role of tourism in the development of the rural area of Mărginimea Sibiului in Romania. It highlights the role of local entrepreneurs in developing new practices and sustainable approaches. Drawing on the literature review on the topic of sustainable rural tourism, this paper uses the case study as a methodological approach. We have developed consistent desk research relying on the processing of official governmental data and of national statistics, supported by analytical strategies involving induction and deduction. The main findings lead towards the conclusion that Mărginimea Sibiului has managed to gain both national and international notoriety while developing coherently, capitalizing on its natural and cultural heritage, and providing services in successful agritourist boarding houses and rural guesthouses, which have continuously developed both numerically and in terms of comfort levels. Because more than two thirds of the initially established lodgings in the early 2000s continue to function today, these facilities have proven to be sustainable and attractive businesses. Full article
(This article belongs to the Special Issue Sustainability of Rural Tourism and Promotion of Local Development)
Show Figures

Figure 1

21 pages, 1463 KB  
Article
The Specificity of Family Firms Providing Accommodation Services—The Experience of a Post-Socialist Country 30 Years after the Economic Transformation
by Hanna Górska-Warsewicz, Maciej Dębski, Krystyna Rejman and Wacław Laskowski
Sustainability 2020, 12(24), 10404; https://doi.org/10.3390/su122410404 - 12 Dec 2020
Cited by 3 | Viewed by 2557
Abstract
This study aimed to analyze the conditions and specificity of family firms (FFs) providing accommodation services in Poland 30 years after the beginning of economic changes. The research was carried out between 2017 and 2018 using the Computer-Assisted Website Interview (CAWI) method. In [...] Read more.
This study aimed to analyze the conditions and specificity of family firms (FFs) providing accommodation services in Poland 30 years after the beginning of economic changes. The research was carried out between 2017 and 2018 using the Computer-Assisted Website Interview (CAWI) method. In two stages of research, a total of 1300 questionnaires were sent to FFs providing accommodation services, and we received 83 fully completed questionnaires. This response rate indicates that there is still a lack of trust among FFs as a result of the activities of the socialist economy, which was negative towards private property. The respondents were generally business owners, but several questionnaires were completed by other members of the families running an accommodation service business. All companies participating in the survey provided their services in small towns or rural areas. In the structure of the surveyed FFs by type, guesthouses and lodgings had the largest share, and, in terms of location, FFs from the southern part of the country dominated. We found out that familiarity is an important feature of the Polish FFs providing accommodation services. The majority of FF representatives agreed that focusing on the specifics of family business allows them to compete with companies providing accommodation services. They also pointed out the long-term perspective of business and development and the provision of high-quality services. Such an approach is now possible because the period of a centrally planned economy had to be followed by a change in the way of thinking related to business activity in Poland. Full article
(This article belongs to the Special Issue Small and Family Business Sustainability and Resilience)
17 pages, 1866 KB  
Article
Understanding the Key Factors That Influence Efficient Water-Saving Practices among Tourists: A Mediterranean Case Study
by Maria Torres-Bagur, Anna Ribas and Josep Vila-Subirós
Water 2020, 12(8), 2083; https://doi.org/10.3390/w12082083 - 22 Jul 2020
Cited by 22 | Viewed by 5701
Abstract
The future of tourism activity is dependent on its ability to adapt to the effects of climate change. One of the most notable effects in the Mediterranean area will be water shortages in a scenario marked by increasing demand for this resource. While [...] Read more.
The future of tourism activity is dependent on its ability to adapt to the effects of climate change. One of the most notable effects in the Mediterranean area will be water shortages in a scenario marked by increasing demand for this resource. While this situation will affect numerous economic sectors, it will have a severe impact on the tourism industry, which relies heavily on water. The aim of this study was to analyze water-saving practices among guests at campsites, hotels, and rural lodgings in the Muga river basin and investigate the factors that influence these practices. We conducted 752 surveys and found that differences in practices were influenced by reason for stay, type of accommodation, and geographic origin. A greater understanding of how sociodemographic and motivational characteristics influence water-saving behavior by guests at different types of tourist accommodation is essential for designing targeted strategies for improving environmental awareness and water-saving habits. Full article
(This article belongs to the Special Issue Institutions and Economics of Water Scarcity and Droughts)
Show Figures

Figure 1

Back to TopTop