Strengthening the Resilience and Perseverance of Rural Accommodation Enterprises in the Iberian Depopulated Areas through Enterprise Architecture
Abstract
1. Introduction
2. Methodology, Framework, and Tools
2.1. Design Science Research
2.2. Enterprise Architecture: TOGAF, ADM, and ArchiMate
2.3. Semi-Structured Interview Design
- Transcription: interview data are transcribed into a written format to facilitate reading and analysis.
- Categorization: the transcribed data are categorized based on predefined themes that correspond to the analysis vectors. These themes include aspects such as remote work requirements, workplace characteristics, safety, support, convenience, tourism services, marketing, online booking platforms, and social media interactions.
- Thematic analysis: the categorized data will be subjected to thematic analysis to identify emerging themes and capture respondents’ opinions on the proposed lodging data architecture.
- Report writing: the analyzed data will be summarized in a report that will include research findings, conclusions, and recommendations to improve the proposed lodging data architecture.
- Storage: the collected data will be securely stored for later retrieval.
3. Literature Review
- Summarizing relevant studies;
- Understanding the impact of tourism seasonality on lodging occupancy;
- Conducting a content analysis;
- Examining the existence of business and data models.
3.1. Rural Accommodation: Survival, Seasonality, Sustainability, and Digitalization
3.1.1. Context
3.1.2. Survival
3.1.3. Seasonality
3.1.4. Sustainability
3.1.5. Digitalization
3.2. Discussion
4. Proposal
4.1. Preliminary Phase: Architecture and Business Principles
4.1.1. Architecture Principles
- Hybrid work environment: support remote work while enjoying the experience of rural lodging.
- Energy sustainability: reduce the carbon footprint of rural lodging.
- Sustainability certificates: enable sustainability certificates to be obtained and maintained.
- Website as sales platform: use a website as the primary sales platform.
- Improve post-purchase customer experience: improve post-purchase customer experience, personalization, and feedback management.
- ICT-enabled tourism: integrate ICT-based tourism services and experiences.
- Data security and privacy: ensure data protection and privacy in all aspects.
- Technology flexibility: support a variety of technology options to adapt to changing needs.
- Sustainable practices: prioritize sustainability in all aspects of the business, from energy consumption to waste reduction.
4.1.2. Business Principles
- R-01: Achieve energy and environmental sustainability using sustainable practices, renewable energy sources, and energy-efficient technologies.
- R-02: Enable remote work and improve the customer experience through digital technologies, including high-speed Internet and user-friendly websites.
- R-03: Leverage emerging technologies such as IoT and AI to personalize the guest experience and optimize operations.
- R-04: Improve the post-purchase customer experience by offering personalized services and facilitating communication.
- R-05: Increase online presence and direct bookings by developing an attractive and user-friendly website as the main sales platform.
- R-06: Minimize environmental impact by implementing sustainable practices in waste management, energy conservation, and responsible procurement.
- R-07: Contribute to local community development by involving residents and creating employment opportunities.
- R-08: Act quickly to adapt to regulatory changes and ensure compliance while minimizing risks and complaints.
4.2. Phase A: Architecture Vision
4.2.1. Identification of the People Involved in the Architecture Development
- Business owners and managers: aligning the architecture with the business strategy.
- IT staff: ensuring that the architecture meets technical and security requirements.
- Customers: focus on customer satisfaction and quality services.
- Local community: promoting economic development and sustainability.
- Regulators and government agencies: ensure regulatory compliance.
- Suppliers and partners: maintain good business relationships.
4.2.2. Levels of Stakeholder Engagement
- Business owners and managers: focus key stakeholders on business strategy and risk management.
- IT staff: keep them happy and focused on technical architecture and security.
- Customers: keep customers happy by focusing on quality of service and ease of use.
- Local community: stay informed and pay attention to sustainability and engagement.
- Regulators and government agencies: key stakeholders who ensure compliance with regulations and permits.
- Suppliers and partners: stay informed and focus on service agreements and partnerships.
4.2.3. Issues and Solutions
- Dependence on seasonality: diversify revenue sources and customize the website for sales.
- Irregular tourist demand: promote year-round tourism with various activities.
- Lack of sustainable business management: implement sustainable practices.
- Lack of adaptation to digital transformation: embrace digitalization and take care of teleworkers.
- Lack of alignment between business strategy and IT infrastructure: develop an aligned IT roadmap.
- Inefficient IT systems: standardize and consolidate IT systems.
- Inability to meet customer needs and expectations: implement CRM systems.
- Non-compliance with regulations and policies: conduct regular compliance assessments.
- Limited financial resources: identify cost-saving options such as cloud solutions or outsourcing.
4.2.4. Confirmation of Preliminary Phase Principles
- Energy and environmental sustainability for rural lodging businesses:
- Enabling remote working and improving the customer experience through digital technologies:
- Leverage new technologies to enhance the guest experience and streamline business operations:
- Improve the post-purchase customer experience and increase customer satisfaction and loyalty:
- Increase your online presence and direct bookings by offering an attractive and user-friendly website as a sales platform:
- Minimize the impact of your activities on the environment:
- Contribute to local community development:
- Respond quickly to change and comply with regulations:
4.3. Phase B—Business Architecture
Architecture Definition
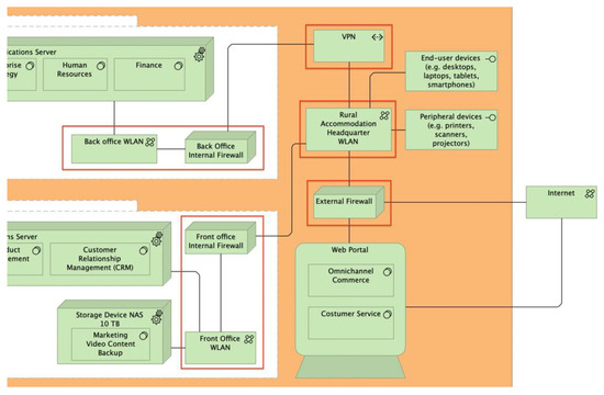
4.4. Phase C—Information Systems Architecture
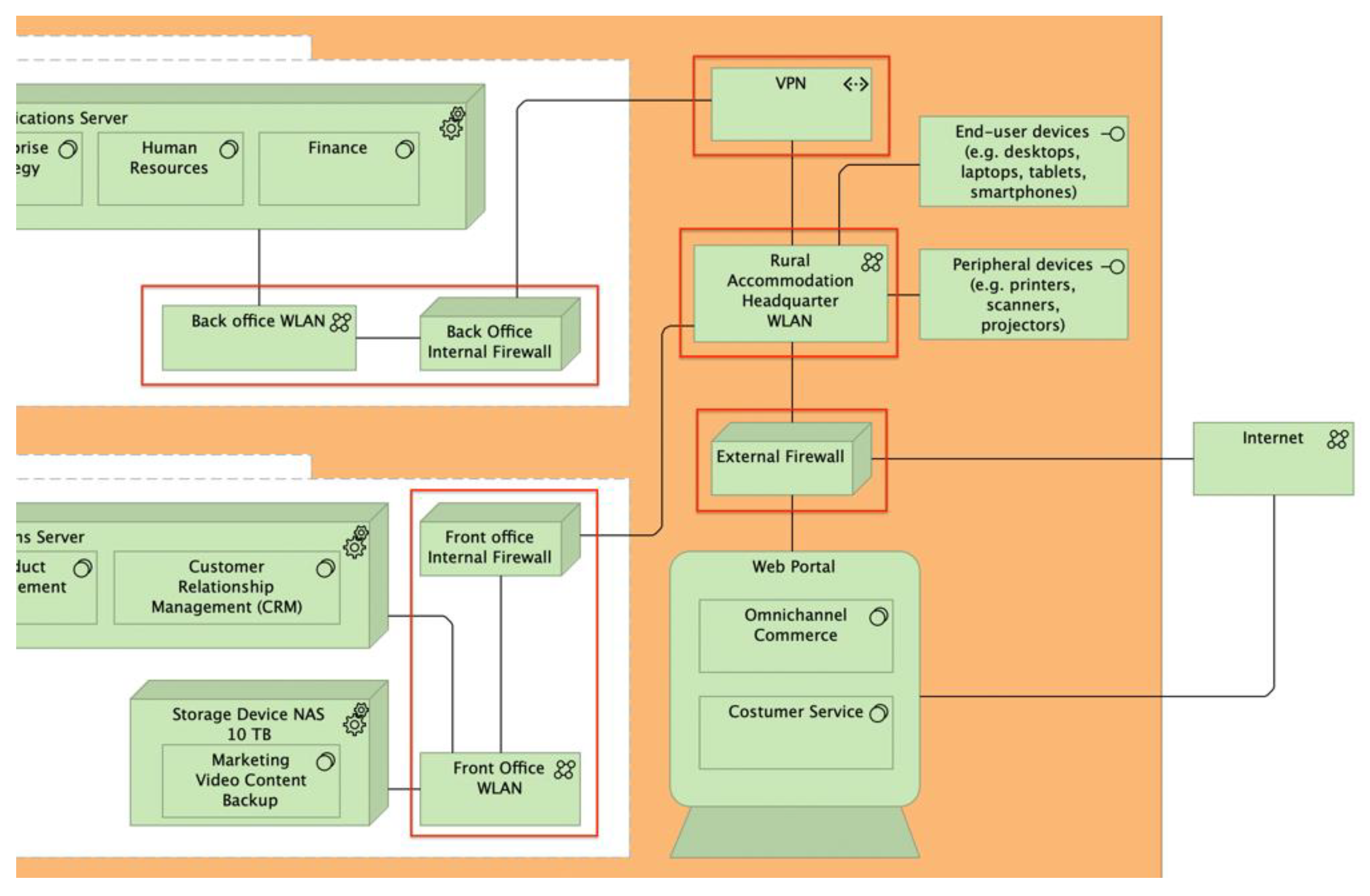
4.5. Phase D—Technology Architecture
4.6. Final Remarks
5. Demonstration
5.1. Enterprise Goals and Background
5.2. Use Case
5.3. Business Domain
5.4. Data Domain
5.5. Application Domain
5.6. Technology Domain
6. Evaluation
| 1. What is being Evaluated? | Enterprise Architecture. |
| 2. How is it evaluated? | Naturalistic. |
| 3. When was it evaluated? | Ex Post. |
6.1. Profile of Interviewees
6.2. Report (The Distribution of Respondents’ Answers to the Questions Examined Can Be Found in Appendix A)
6.2.1. First Thoughts on the Proposed EA
6.2.2. Relevance
6.2.3. Utility
6.2.4. Completeness
6.2.5. Usability
6.2.6. Improvements
6.2.7. General
6.2.8. Discussion: Use of Enterprise Architectures for Sustainable Development in Rural Tourism
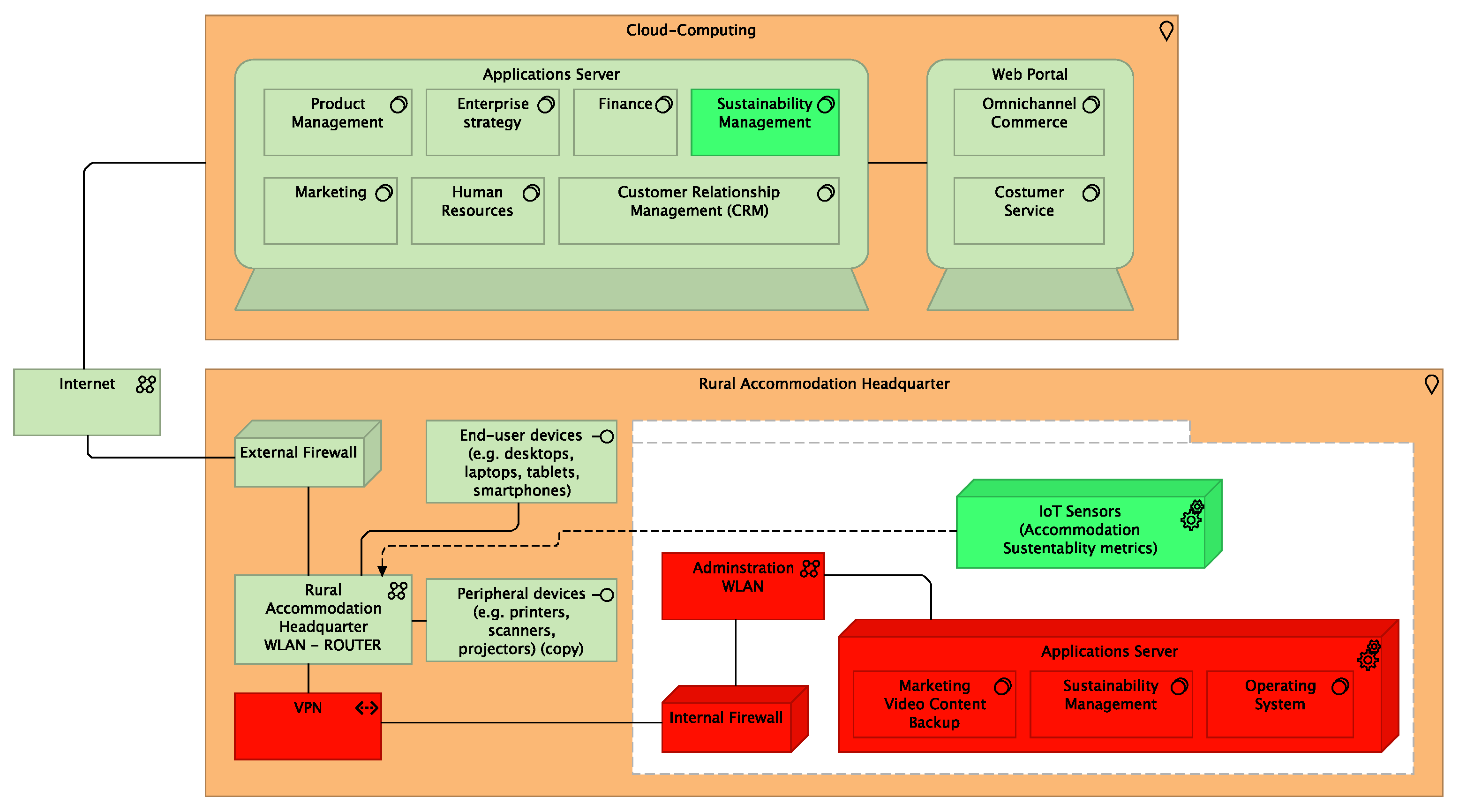
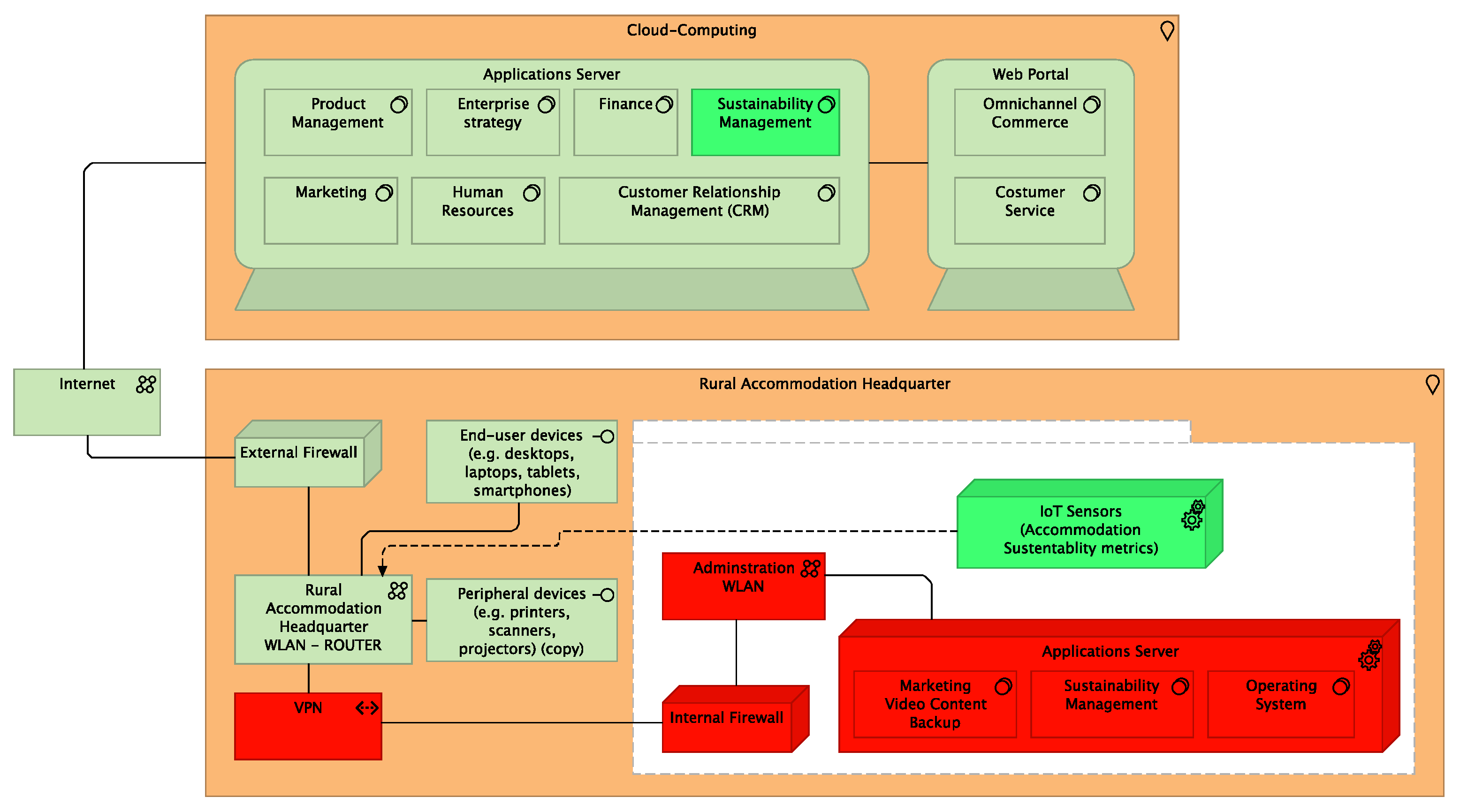
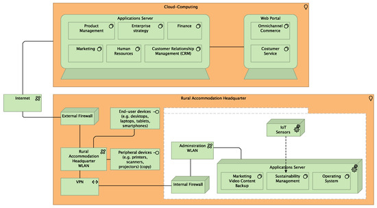
6.3. Technology Architecture Improvement Based on Cloud Computing
7. Conclusions
7.1. Contributions
7.2. Limitations
7.3. Future Work
Author Contributions
Funding
Institutional Review Board Statement
Informed Consent Statement
Data Availability Statement
Conflicts of Interest
Appendix A
| Code | Entry |
|---|---|
| General comments | Avoid the side effects of scale economy. Doubts about the EA implementation. EA platform should and could be financed from European funds. Should think about Future EA implementations. Suggestion—platform as a website, app for users and a dedicated network portal. Sustainability is a good bonus, but there are other factors that play a big part in decision-making. Sustainability measures are important when choosing accommodation for remote workers. Local community involvement and local partnerships are critical to success. This EA could be a white label like Shopify. This theoretical work is relevant and interesting to the industry in general. Trust certificates are not important—better to have credible labeling. The nature of the company should be attractive for government funding. Suggestion—develop a pilot project only as a virtual simulation of the site. |
| Completeness | Avoid physical technologies to ensure quality control. Community platforms should function independently. Customers complain function is probably too complicated of a process for a single function. Direct sustainable feedback on user actions during the stay. EA rate—Good +. Holding physical events to raise awareness among the local community and encourage human and digital interactions. Well thought out and not missing key features. Understand how to communicate with the local community is key. |
| Improvements | Understand the customer journey data for owners is key to maintaining engagement. Provide fast customer service and excellent user experience. Improving the experience during the stay. Develop a simple version of this architecture. It is important to meet customer expectations regarding the specifications and work location for remote workers. Use as many existing providers as possible to facilitate the implementation. |
| Initial thoughts | Clarity in the diagrams. Could be great as a platform. The EA is complete. Is difficult to find places that combine all this. Very interesting. This EA could be implemented on a global platform and could be interesting for remote workers. |
| Relevance | EA has many advantages for owners and managers. Doubts about the implementation. Disadvantages of rural locations: Good internet connections are necessary for everything to work. Good for SMEs and helps to mitigate the risks of implementation. Local resources are important to develop the local economy. Increases networking possibilities. EA is important to improve customer experience. Robust and sophisticated EA for data collection and performance. Rural is a pathway to new trends. Standardized way of data collection. |
| Usability | The EA avoids complexity. Challenges in analyzing and entering data. A cloud-only implementation will facilitate all political and legal implications. Design and UX are crucial to providing a good product. Improves a strategic way of working. Older systems are often clunky. Physical brochures in the traditional way are also good. The user interface should be designed with SME owners in mind. It provides a great overview of data processing. No challenges, but some functions only make sense if the customer stays longer. Easy to use on paper but probably difficult in real life. |
| Utility | It should be considering the development of an App for customers. Doubts about the portal community: it should be normally active. The development of new and strategic partnerships is essential. The EA facilitates all interactions. This structure is ideal for remote workers who want to stay longer. Buy local groceries through the website is a great idea. Probably develop a separate platform for owners and important for the local economy. Shared experiences in the community. Sustainability metrics are essential. Great to achieve work-life balance for customers and owners. |
References
- Li, Y.; Westlund, H.; Liu, Y. Why some rural areas decline while some others not: An overview of rural evolution in the world. J. Rural Stud. 2019, 68, 135–143. [Google Scholar] [CrossRef]
- Ullah, A.A.; Nawaz, F.; Chattoraj, D. Locked up under lockdown: The COVID-19 pandemic and the migrant population. Soc. Sci. Humanit. Open 2021, 3, 100126. [Google Scholar] [CrossRef] [PubMed]
- Silveira, S.; Ramos, J.; Silva, O.; Almeida, F. Sustainability indicators for hospitality Smes: Application to portuguese context. Enlightening Tour. 2021, 11, 1–39. [Google Scholar] [CrossRef]
- Ballina, J.; Valdes, L.; Del Valle, E. The Phygital experience in the smart tourism destination. Int. J. Tour. Cities 2019. ahead-of-print. [Google Scholar] [CrossRef]
- Rabadán-Martín, I.; Aguado-Correa, F.; Padilla-Garrido, N. Facing new challenges in rural tourism: Signaling quality via website. Inf. Technol. Tour. 2019, 21, 559–576. [Google Scholar] [CrossRef]
- Marco-Lajara, B.; Úbeda-García, M.; Ruiz-Fernández, L.; Poveda-Pareja, E.; Sánchez-García, E. Rural hotel resilience during COVID-19: The crucial role of CSR. Curr. Issues Tour. 2022, 25, 1121–1135. [Google Scholar] [CrossRef]
- Robina-Ramírez, R.; Medina-Merodio, J.A.; Estriegana, R. What do urban and rural hotel managers say about the future of hotels after COVID-19? The new meaning of safety experiences. Cities 2022, 120, 103492. Available online: https://reader.elsevier.com/reader/sd/pii/S0264275121003917?token=26CEA76C1687CAEF6D0F7DCDED49C2A7C926EC199553BA98F0C043AC2C93877D111207D2DFE7B16D1E36E6845945118F&originRegion=eu-west-1&originCreation=20230127171746 (accessed on 3 May 2023). [CrossRef]
- De la Ballina Ballina, F.J. Smart concept in rural tourism: A comparison between two phases (2016–2019). Rev. Econ. E Sociol. Rural 2022, 60, 1–15. [Google Scholar]
- Roseta, P.; Sousa, B.B.; Roseta, L. Determiners in the Consumer’s Purchase Decision Process in Ecotourism Contexts: A Portuguese Case Study. Geosciences 2020, 10, 224. [Google Scholar] [CrossRef]
- Luís, S. Adoption of renewable energy innovations in the Portuguese rural tourist accommodation sector. Morav. Geogr. Rep. 2022, 30, 22–33. [Google Scholar] [CrossRef]
- Klarin, T. The Concept of Sustainable Development: From its Beginning to the Contemporary Issues. Zagreb Int. Rev. Econ. Bus. 2018, 21, 67–94. [Google Scholar] [CrossRef]
- An, W.; Alarcón, S. How Can Rural Tourism Be Sustainable? A Systematic Review. Sustainability 2020, 12, 7758. [Google Scholar] [CrossRef]
- Manioudis, M.; Meramveliotakis, G. Broad strokes towards a grand theory in the analysis of sustainable development: A return to the classical political economy. New Political Econ. 2022, 27, 866–878. [Google Scholar] [CrossRef]
- Klimova, T. Hotel business enterprise architecture: Business process model. Technoeconomics 2022, 1, 77. [Google Scholar] [CrossRef]
- Azevedo, P.S.; Azevedo, C.; Romão, M. Enterprise Architecture Model: An approach proposition. In Proceedings of the International Conference on Advances in Computing, Electronic and Communication—ACEC 2013, New York, NY, USA, 9 December 2013. [Google Scholar]
- Peffers, K.; Tuunanen, T.; Rothenberger, M.A.; Chatterjee, S. A Design Science Research Methodology for Information Systems Research. J. Manag. Inf. Syst. 2007, 24, 45–77. [Google Scholar] [CrossRef]
- Hevner, A.R.; March, S.T.; Park, J.; Ram, S. Design Science in Information Systems Research. MIS Q. 2004, 28, 75–105. [Google Scholar] [CrossRef]
- Lankhorst, M. Enterprise Architecture at Work. In The Enterprise Engineering Series; Springer: Berlin/Heidelberg, Germany, 2017; ISBN 978-3-662-53932-3. [Google Scholar]
- Nur Shabrina Meutia; Sulistiyani, E.; Budiarti, R.P.N.; Sari, R. Enterprise Architecture Framework in Higher Education: Systematic Literature Review. ATCSJ Appl. Technol. Comput. Sci. J. 2022, 5, 33–39. [Google Scholar] [CrossRef]
- Ansyori, R.; Qodarsih, N.; Soewito, B. A systematic literature review: Critical Success Factors to Implement Enterprise Architecture. Procedia Comput. Sci. 2018, 135, 43–51. [Google Scholar] [CrossRef]
- Lankhorst, M.M.; Proper, H.A.; Jonkers, H. The anatomy of the archimate language. Int. J. Inf. Syst. Model. Des. (IJISMD) 2010, 1, 1–32. [Google Scholar] [CrossRef]
- Atkinson, C.; Kühne, T. A deep perspective on the archimate enterprise architecture modeling language. Enterp. Model. Inf. Syst. Archit. (EMISAJ) 2020, 15, 1–25. [Google Scholar]
- Adams, W.C. Conducting Semi-Structured Interviews. In Handbook of Practical Program Evaluation; Newcomer, K.E., Hatry, H.P., Wholey, J.S., Eds.; John Wiley & Sons, Inc.: Hoboken, NJ, USA, 2015; pp. 492–505. ISBN 978-1-119-17138-6. [Google Scholar]
- Galletta, A. Mastering the semi-structured interview and beyond: From research design to analysis and publication. In Qualitative Studies in Psychology; New York University Press: New York, NY, USA, 2013; ISBN 978-0-8147-3293-9. [Google Scholar]
- Ruslin; Mashuri, S.; Rasak, M.S.A.; Alhabsyi, F.; Syam, H. Semi-structured Interview: A Methodological Reflection on the Development of a Qualitative Research Instrument in Educational Studies. IOSR J. Res. Method Educ. 2022, 12, 22–29. [Google Scholar]
- Janjua, Z.u.A.; Krishnapillai, G.; Rahman, M. A Systematic Literature Review of Rural Homestays and Sustainability in Tourism. SAGE Open 2021, 11, 215824402110071. [Google Scholar] [CrossRef]
- Thirumalesh Madanaguli, A.; Kaur, P.; Bresciani, S.; Dhir, A. Entrepreneurship in rural hospitality and tourism. A systematic literature review of past achievements and future promises. IJCHM Int. J. Contemp. Hosp. Manag. 2021, 33, 2521–2558. [Google Scholar] [CrossRef]
- United Nations. Rural Population Growth (Annual %)—European Union. 2021. Available online: https://data.worldbank.org/indicator/SP.RUR.TOTL.ZG?locations=EU (accessed on 9 February 2022).
- Perpiñá Castillo, C.; Barranco, R.; Kavalov, B.; Jacobs-Crisioni, C.; Silva, F.; Baranzelli, C.; Lavalle, C.; Diogo, V. Territorial Facts and Trends in the EU Rural Areas within 2015–2030; Publications Office of the European Union: Luxembourg, 2019. [Google Scholar]
- Brouard-Sala, Q.; Lois-Gonzalez, R.; Madeline, P.; Marie, M. Housing vacancy in atlantic Europe: Origins and effects on small towns in Galicia. Finisterra 2018, 53, 113–132. [Google Scholar]
- Bento, J. Tourism and economic growth in Portugal: An empirical investigation of causal links. Tour. Manag. Stud. 2016, 12, 164–171. [Google Scholar] [CrossRef]
- República Portuguesa Portugal é o 5o País com Maior Contributo do Turismo Para o PIB. Available online: https://www.sgeconomia.gov.pt/noticias/portugal-e-o-5-pais-com-mais-forte-contributo-do-turismo-para-o-pib.aspx (accessed on 10 February 2023).
- Villanueva-Álvaro, J.-J.; Mondéjar-Jiménez, J.; Sáez-Martínez, F.-J. Rural Tourism: Development, Management and Sustainability in Rural Establishments. Sustainability 2017, 9, 818. [Google Scholar] [CrossRef]
- UNWTO International Tourism and COVID-19|Tourism Dashboard. Available online: https://www.unwto.org/tourism-data/international-tourism-and-covid-19 (accessed on 10 February 2023).
- Moreno-Luna, L.; Robina-Ramírez, R.; Sánchez, M.S.-O.; Castro-Serrano, J. Tourism and Sustainability in Times of COVID-19: The Case of Spain. Int. J. Env. Res. Public Health 2021, 18, 1859. [Google Scholar] [CrossRef]
- Vazquez, J.A.; Lois González, R.C.; Rodríguez, J. Dinámica territorial y sociodemográfica de la montaña gallega. Polígonos. Rev. De Geogr. 2012, 18, 18–36. [Google Scholar] [CrossRef][Green Version]
- UNWTO Our Focus|UNWTO. Available online: https://www.unwto.org/our-focus (accessed on 10 February 2023).
- Leal-Solís, A.; Robina-Ramírez, R. Tourism Planning in Underdeveloped Regions—What Has Been Going Wrong? The Case of Extremadura (Spain). Land 2022, 11, 663. [Google Scholar] [CrossRef]
- Engelmo Moriche, Á.; Nieto Masot, A.; Mora Aliseda, J. Territorial Analysis of the Survival of European Aid to Rural Tourism (Leader Method in SW Spain). Land 2021, 10, 1–24. [Google Scholar] [CrossRef]
- Guttentag, D.; Smith, S.; Potwarka, L.; Havitz, M. Why Tourists Choose Airbnb: A Motivation-Based Segmentation Study. J. Travel Res. 2018, 57, 342–359. [Google Scholar] [CrossRef]
- Collantes, F.; Pinilla, V.; Sáez-Pérez, L.; Silvestre, J. Reducing Depopulation in Rural Spain: The Impact of Immigration. Popul. Space Place 2014, 20, 606–621. [Google Scholar] [CrossRef]
- Ferreira, D.I.R.; Sánchez-Martín, J.-M. Shedding Light on Agritourism in Iberian Cross-Border Regions from a Lodgings Perspective. Land 2022, 11, 1857. [Google Scholar] [CrossRef]
- Streifeneder, T.; Dax, T. Agritourism in Europe: Enabling Factors and Current Developments of Sustainable On-Farm Tourism in Rural Areas. In Global Opportunities and Challenges for Rural and Mountain Tourism; IGI Global: Hershey, PA, USA, 2020; pp. 40–58. [Google Scholar] [CrossRef]
- Taylor, P.; McRae-Williams, P.; Lowe, J. The Determinants of Cluster Activities in the Australian Wine and Tourism Industries. Tour. Econ. 2007, 13, 639–656. [Google Scholar] [CrossRef]
- Fernandes, G.; de Castro, E.; Gomes, H. Water Resources and Tourism Development in Estrela Geopark Territory: Meaning and Contributions of Fluvial Beaches to Valorise the Destination. Eur. Countrys. 2020, 12, 551–567. [Google Scholar] [CrossRef]
- Sánchez-Rivero, M.; de la Cruz Sánchez-Domínguez, J.; Rodríguez-Rangel, M.C. Estimating the Probability of Visiting a Protected Natural Space and Its Conditioning Factors: The Case of the Monfragüe Biosphere Reserve (Spain). Land 2022, 11, 1032. [Google Scholar] [CrossRef]
- Jaraíz-Cabanillas, F.; Mora Aliseda, J.; Jeong, J.S.; Velarde, J. Methodological proposal to classify and delineate natural protected areas. Study case: Region of Extremadura, Spain. Land Use Policy 2018, 79, 310–319. [Google Scholar] [CrossRef]
- Dalton, G.J.; Lockington, D.A.; Baldock, T.E. A survey of tourist operator attitudes to renewable energy supply in Queensland, Australia. Renew. Energy 2007, 32, 567–586. [Google Scholar] [CrossRef]
- Navratil, J.; Picha, K.; Buchecker, M.; Martinat, S.; Svec, R.; Brezinova, M.; Knotek, J. Visitors’ preferences of renewable energy options in “green” hotels. Renew. Energy 2019, 138, 1065–1077. [Google Scholar] [CrossRef]
- Sánchez-Martín, J.-M.; Rengifo-Gallego, J.-I.; Blas-Morato, R. Hot Spot Analysis versus Cluster and Outlier Analysis: An Enquiry into the Grouping of Rural Accommodation in Extremadura (Spain). ISPRS Int. J. Geo-Inf. 2019, 8, 176. [Google Scholar] [CrossRef]
- Martín, J.; Rengifo Gallego, J. Evolución del sector turístico en la Extremadura del siglo XXI: Auge, crisis y recuperación. Lurralde 2019, 42, 19–50. [Google Scholar] [CrossRef]
- Alshuqaiqi, A.; Omar, S.I. Causes and Implication of Seasonality in Tourism. J. Adv. Res. Dyn. Control Syst. 2019, 11, 1480–1486. [Google Scholar]
- Martínez, L.J.S.-M. Planning territorial policies against inner areas depopulation in Spain: Keys for sustainable management of cultural and environmental resources. Il Capitale Cult. Stud. Value Cult. Herit. 2019, 19, 53–81. [Google Scholar]
- Castro, C. Rural tourism in Northern Portugal: Motivations and barriers. Rev. Iberoam. De Tur. 2018, 9, 217–240. [Google Scholar]
- Stoffelen, A.; Vanneste, D. Tourism and cross-border regional development: Insights in European contexts. Eur. Plan. Stud. 2017, 25, 1013–1033. [Google Scholar] [CrossRef]
- Moutinho, V.; Costa, C.; Bento, J. The impact of energy efficiency and economic productivity on CO2 emission intensity in Portuguese tourism industries. Tour. Manag. Perspect. 2015, 16, 217–227. [Google Scholar] [CrossRef]
- Weidenfeld, A. Tourism Diversification and Its Implications for Smart Specialisation. Sustainability 2018, 10, 319. [Google Scholar] [CrossRef]
- Albaladejo-Pina, I.P.; Díaz-Delfa, M.T. Tourist preferences for rural house stays: Evidence from discrete choice modelling in Spain. Tour. Manag. 2009, 30, 805–811. [Google Scholar] [CrossRef]
- Gretzel, U. From smart destinations to smart tourism regions. Investig. Reg. 2018, 2018, 171–184. [Google Scholar]
- Franco, S.; Caroli, M.G.; Cappa, F.; Del Chiappa, G. Are you good enough? CSR, quality management and corporate financial performance in the hospitality industry. Int. J. Hosp. Manag. 2020, 88, 102395. [Google Scholar] [CrossRef]
- An, W.; Alarcón, S. Inferring customer heterogeneity for rural tourism: A latent class approach based on a best-worst choice modelling. Agric. Econ./Zemed. Ekon. 2021, 67, 266–276. [Google Scholar] [CrossRef]
- Prayag, G.; Ryan, C. Antecedents of Tourists’ Loyalty to Mauritius: The Role and Influence of Destination Image, Place Attachment, Personal Involvement, and Satisfaction. J. Travel Res. 2012, 51, 342–356. [Google Scholar] [CrossRef]
- Moreira, C.O. Portugal as a tourism destination. Mediterr. Rev. Geogr. Pays Mediterr./J. Mediterr. Geogr. 2018, 130. [Google Scholar] [CrossRef]
- Henning-Smith, C. The Unique Impact of COVID-19 on Older Adults in Rural Areas. J. Aging Soc. Policy 2020, 32, 1–7. [Google Scholar] [CrossRef] [PubMed]
- RABOVA, I. Methodology of the Enterprise Architecture creating and the role of the Enterprise Architecture in rural development. Agric. Econ. 2010, 56, 334–340. [Google Scholar]
- Ferrari, A.; Bacco, M.; Gaber, K.; Jedlitschka, A.; Hess, S.; Kaipainen, J.; Koltsida, P.; Toli, E.; Brunori, G. Drivers, barriers and impacts of igitalization in rural areas from the viewpoint of experts. Inf. Softw. Technol. 2022, 145, 106816. [Google Scholar] [CrossRef]
- Robertson, M.; Isbister, B.; Maling, I.; Oliver, Y.; Wong, M.; Adams, M.; Bowden, B.; Tozer, P. Opportunities and constraints for managing within-field spatial variability in Western Australian grain production. Field Crops Res. 2007, 104, 60–67. [Google Scholar] [CrossRef]
- Bacco, M.; Barsocchi, P.; Ferro, E.; Gotta, A.; Ruggeri, M. The Digitisation of Agriculture: A Survey of Research Activities on Smart Farming. Array 2019, 3–4, 100009. [Google Scholar] [CrossRef]
- Peffers, K.; Rothenberger, M.; Tuunanen, T.; Vaezi, R. Design Science Research Evaluation. In Design Science Research in Information Systems. Advances in Theory and Practice; Peffers, K., Rothenberger, M., Kuechler, B., Eds.; Lecture Notes in Computer Science; Springer: Berlin, Heidelberg, Germany, 2012; Volume 7286, pp. 398–410. ISBN 978-3-642-29862-2. [Google Scholar]
- Venable, J.; Pries-Heje, J.; Baskerville, R. A Comprehensive Framework for Evaluation in Design Science Research. In Design Science Research in Information Systems. Advances in Theory and Practice; Peffers, K., Rothenberger, M., Kuechler, B., Eds.; Lecture Notes in Computer Science; Springer: Berlin, Heidelberg, Germany, 2012; Volume 7286, pp. 423–438. ISBN 978-3-642-29862-2. [Google Scholar]
- Prat, N.; Comyn-Wattiau, I.; Akoka, J. Artifact evaluation in information systems design-science research—A holistic view. In PACIS 2014 Proceedings; AIS Electronic Liubrary (AISeL): Atlanta, GA, USA, 2014. [Google Scholar]






































| Profile | # |
|---|---|
| Interviewees | 6 |
| Gender | 50% Female—50% male |
| Age | 30–45 years old |
| Remote work experience | 1, 5–7 years |
| Professional areas | Remote work Tourism; Business Automation; Product Management; Software Engineering; Telecommunications; Humanities |
| What motivated remote working? | 50% Flexibility—50% COVID-19 pandemic |
| Characteristics | # |
|---|---|
| Good internet connection | 4 |
| Workspace separate from living space (e.g., kitchen to cook or comfortable private areas for decompressing/networking) | 4 |
| Work conditions—comfortable place to work (desk and chair) | 3 |
| Clean, quiet, comfortable, and pleasant environment | 2 |
| Accessibility to activities and community and leisure offerings in the surrounding area | 2 |
| Opportunities | Challenges |
|---|---|
| Integrating sustainability into an existing business model is important and can lead to long-term success. | Implementing such a tool can require commitment, vision, skills, and resources from the business owner. |
| A standardized tool can help small business owners collect data and report on KPIs, streamlining reporting requirements. | Small businesses may struggle to meet reporting requirements and comply with standards without a standardized tool. |
| Mapping the entire business process, including user interactions and infrastructure, can identify areas for improvement and enable automation. | Existing third-party platforms and systems like HubSpot can serve similar purposes, so there is no need to build from scratch. |
| Digital tools and information can improve the customer experience and support business growth. | Access to reliable infrastructure, such as an internet connection, is critical for rural areas to attract visitors and support business |
| Upgrading with a validated EA can mitigate risk, meet certifications, and attract investment. | success. |
| Opportunities | Challenges |
|---|---|
| Potential for a platform/app that serves as a bridge between professional and personal travel, offering services such as accommodation booking, activity recommendations, and local information. | Active management and engagement in the community space to encourage user participation. |
| Separate platform for owners to manage customer data, content, and engagement. | Building trust and acceptance among users for effective community interaction. |
| Aggregating data and developing partnerships with service providers can enhance the user experience. | Providing a user-friendly and efficient app interface to overcome the awkwardness often associated with websites. |
| Ability to create an internal social network where users can connect with each other, share information, and develop a sense of community. | Addressing the unique needs of field workers, such as access to local products and services in non-urban areas. |
| Integrating professional experiences and networking opportunities for teleworkers using the same accommodation. | Managing maintenance and updates for areas of the platform that require constant attention. |
| Facilitating interactions and improving the overall user experience through community engagement. | Building partnerships and maintaining relationships with service providers requires ongoing effort. |
| Suggestions |
|---|
| Emphasize the importance of cultivating connections within the local community and creating networking opportunities. |
| Encourage community engagement and organize physical events to create meaningful connections. Consider the choice of idiom and the possible need for intermediaries to communicate effectively with the local community. |
| Incorporate sustainability data to inform guests about the impact of their stay and provide real-time feedback and tips for sustainable practices. |
| Ensure technology and data security by ensuring compliance with local standards. |
| Consider a centralized system to address concerns and ensure compliance with standards. |
| Key Takeaways |
|---|
| The EA appears simple on paper but could be complex in practice. |
| Short-term users may underutilize the tool, while longer stays or demonstrations provide deeper engagement. |
| The proposed EA can serve as a strategic improvement platform for future efforts. |
| Small- and medium-sized businesses in the tourism sector may struggle without a simplified digital support tool. |
| Building a seamless integration tool across different systems and departments is a major challenge. |
| A cloud-based solution is the most viable option for technical maintenance. |
| A physical brochure or app can improve the user experience compared to a robust website. |
| The tool should be designed for owners without technical expertise, provide data support and customization options, and influence decision-making and policy management. |
| Key Takeaways |
|---|
| Collect customer data to personalize interactions and marketing efforts. |
| Understand your customers’ preferences and activities for tailored experiences and targeted recommendations. |
| Group customer trends to improve the overall experience and provide personalized recommendations. |
| Consolidate the bundled services on one cloud-based platform for easy access to information. |
| Provide enough information to check if a destination is suitable for remote work before booking. Point out remote work conditions and amenities, such as reliable Internet access and facilities. |
| Leverage existing technology providers for robust and efficient implementation. |
| Work with established vendors and technologies to streamline the development process. |
| Focus on effective integration of existing resources. |
| Strive for a comprehensive and user-friendly solution. |
| Minimize the number of IoTs in accommodations to simplify technological connections and maintenance. |
| Key Takeaways |
|---|
| Theoretical frameworks and guidelines such as these EAs are important for finding solutions and reducing demand in various industries. |
| Economies of scale can benefit companies through a larger customer base and greater digitization. However, competing purely on price leads is a race to the bottom. Therefore, the focus should be on acquiring customers based on quality and volume. |
| Integration with the local community is critical to breaking down barriers and fostering sustainable and socially engaged experiences. |
| There is a potential niche market for a housing search app or website combined with job listings targeted to remote workers. |
| Sustainable practices are important and will eventually become the norm, but they should not be the only differentiator in housing choice. |
| Transparent marketing and credible websites are seen as sufficient to build trust. |
| Promoting environmental responsibility at work and on vacation, as suggested in this EA, is highly desirable and leads respondents to seek similar accommodations with the same environmentally friendly conditions and principles. |
| Standardizing the reporting of rural lodging establishments using the proposed EA would be beneficial for measuring the sustainability impacts of an individual region. |
| Government support and European funding for rural development could support and encourage such initiatives. |
| A white-label platform is proposed for the proposed EA that can be adopted by multiple communities. |
| Opportunities | Challenges |
|---|---|
| Potential for a platform/app that serves as a bridge between professional and personal travel, offering services such as accommodation booking, activity recommendations, and local information. | Active management and engagement in the community space to encourage user participation. |
| Separate platform for owners to manage customer data, content, and engagement. | Building trust and acceptance among users for effective community interaction. |
| Aggregating data and developing partnerships with service providers can enhance the user experience. | Providing a user-friendly and efficient app interface to overcome the awkwardness often associated with websites. |
| Ability to create an internal social network where users can connect with each other, share information, and develop a sense of community. | Addressing the unique needs of field workers, such as access to local products and services in non-urban areas. |
| Integrating professional experiences and networking opportunities for teleworkers using the same accommodation. | Managing maintenance and updates for areas of the platform that require constant attention. |
| Facilitating interactions and improving the overall user experience through community engagement. | Building partnerships and maintaining relationships with service providers requires ongoing effort. |
Disclaimer/Publisher’s Note: The statements, opinions and data contained in all publications are solely those of the individual author(s) and contributor(s) and not of MDPI and/or the editor(s). MDPI and/or the editor(s) disclaim responsibility for any injury to people or property resulting from any ideas, methods, instructions or products referred to in the content. |
© 2024 by the authors. Licensee MDPI, Basel, Switzerland. This article is an open access article distributed under the terms and conditions of the Creative Commons Attribution (CC BY) license (https://creativecommons.org/licenses/by/4.0/).
Share and Cite
Anes Silveira, R.; Mamede, H.S. Strengthening the Resilience and Perseverance of Rural Accommodation Enterprises in the Iberian Depopulated Areas through Enterprise Architecture. Sustainability 2024, 16, 533. https://doi.org/10.3390/su16020533
Anes Silveira R, Mamede HS. Strengthening the Resilience and Perseverance of Rural Accommodation Enterprises in the Iberian Depopulated Areas through Enterprise Architecture. Sustainability. 2024; 16(2):533. https://doi.org/10.3390/su16020533
Chicago/Turabian StyleAnes Silveira, Rodolfo, and Henrique São Mamede. 2024. "Strengthening the Resilience and Perseverance of Rural Accommodation Enterprises in the Iberian Depopulated Areas through Enterprise Architecture" Sustainability 16, no. 2: 533. https://doi.org/10.3390/su16020533
APA StyleAnes Silveira, R., & Mamede, H. S. (2024). Strengthening the Resilience and Perseverance of Rural Accommodation Enterprises in the Iberian Depopulated Areas through Enterprise Architecture. Sustainability, 16(2), 533. https://doi.org/10.3390/su16020533
