Sign in to use this feature.

Years

Between: -

Subjects

remove_circle_outline
remove_circle_outline
remove_circle_outline
remove_circle_outline
remove_circle_outline
remove_circle_outline
remove_circle_outline
remove_circle_outline
remove_circle_outline

Journals

remove_circle_outline
remove_circle_outline
remove_circle_outline
remove_circle_outline

Article Types

Countries / Regions

remove_circle_outline
remove_circle_outline
remove_circle_outline

Search Results (391)

Search Parameters:
Keywords = lightweight detector

Order results
Result details
Results per page
Select all
Export citation of selected articles as:
35 pages, 6720 KB  
Article
Vision-Based Vehicle State and Behavior Analysis for Aircraft Stand Safety
by Ke Tang, Liang Zeng, Tianxiong Zhang, Di Zhu, Wenjie Liu and Xinping Zhu
Sensors 2026, 26(6), 1821; https://doi.org/10.3390/s26061821 - 13 Mar 2026
Abstract
With the continuous elevation of aviation safety standards, accurate monitoring of ground support vehicles in aircraft stand areas has become a critical task for enhancing overall aircraft stand operational safety. Given the limitations of existing surface movement radar and multi-camera surveillance systems in [...] Read more.
With the continuous elevation of aviation safety standards, accurate monitoring of ground support vehicles in aircraft stand areas has become a critical task for enhancing overall aircraft stand operational safety. Given the limitations of existing surface movement radar and multi-camera surveillance systems in terms of cost, deployment complexity, and coverage, this paper proposes a lightweight vision-based framework for vehicle state perception and spatiotemporal behavior analysis oriented toward aircraft stand safety. Leveraging existing fixed monocular monitoring resources in the stand area, the framework first establishes a precise mapping from image pixel coordinates to the physical plane through self-calibration and homography transformation utilizing scene line features, thereby achieving unified spatial measurement of vehicle targets. Subsequently, it integrates an improved lightweight YOLO detector (incorporating Ghost modules and CBAM for noise suppression) with the ByteTrack tracking algorithm to enable stable extraction of vehicle trajectories under complex occlusion conditions. Finally, by combining functional zone division within the stand, a semantic map is constructed, and a behavior analysis method based on a spatiotemporal finite state machine is proposed. This method performs joint reasoning by fusing multi-dimensional constraints including position, zone, and time, enabling automatic detection of abnormal behaviors such as “intrusion into restricted areas” and “abnormal stop.” Quantitative evaluations demonstrate the framework’s efficacy: it achieves an average physical localization error (RMSE) of 0.32 m, and the improved detection model reaches an accuracy (mAP@50) of 90.4% for ground support vehicles. In tests simulating typical violation scenarios, the system achieved high recall (96.0%) and precision (95.8%) rates in detecting ‘area intrusion’ and ‘abnormal stop’ violations, respectively. These results, achieved using only existing surveillance cameras, validate its potential as a cost-effective and easily deployable tool to augment existing safety monitoring systems for airport ground operations. Full article
(This article belongs to the Special Issue Intelligent Sensing and Control Technology for Unmanned Vehicles)
Show Figures

Figure 1

17 pages, 41514 KB  
Article
RBD-YOLOv10: A Lightweight Small-Object Detector for Laser-Tracking Cooperative Targets
by Dabao Lao, Tianqi Chen and Xiaojian Wang
Appl. Sci. 2026, 16(6), 2734; https://doi.org/10.3390/app16062734 - 12 Mar 2026
Abstract
Laser trackers (LTs) are essential instruments for large-scale equipment assembly and in situ measurement. However, their cooperative targets, Spherically Mounted Retroreflectors (SMRs), are often small, highly reflective, and prone to interference in complex industrial environments, making accurate detection difficult. Compared with generic small-object [...] Read more.
Laser trackers (LTs) are essential instruments for large-scale equipment assembly and in situ measurement. However, their cooperative targets, Spherically Mounted Retroreflectors (SMRs), are often small, highly reflective, and prone to interference in complex industrial environments, making accurate detection difficult. Compared with generic small-object detection, SMR detection during LT beam reacquisition is further challenged by specular highlights, halo-like blooming, and reflective background clutter, where SMRs may appear as minute bright spots with ambiguous boundaries. In this paper, we propose RBD-YOLOv10n, a lightweight detector tailored for SMRs based on the YOLOv10 framework. To improve robustness while keeping deployment efficient, we introduce three lightweight enhancements across the backbone, neck, and head, including RepNMSC, W-BiFPN, and DEHead. Validated on a custom SMR dataset, our method achieves an mAP@0.5 of 93.24% and an mAP@0.5:0.95 of 78.45%. Notably, the model is extremely lightweight, with 1.98M parameters and a 4.30 MB weight file (stored in FP16). These results show that the proposed method outperforms representative baseline detectors in balancing accuracy and efficiency, supporting practical high-precision LT vision-based SMR reacquisition under industrial conditions. Full article
(This article belongs to the Special Issue Artificial Intelligence and Its Application in Robotics, 2nd Edition)
Show Figures

Figure 1

22 pages, 4595 KB  
Article
Toward Real-Time Industrial Small Object Inspection: Decoupled Attention and Multi-Scale Aggregation for PCB Defect Detection
by Yuting Wang, Bingyang Guo, Liming Sun and Ruiyun Yu
Electronics 2026, 15(6), 1191; https://doi.org/10.3390/electronics15061191 - 12 Mar 2026
Abstract
PCB surface defect detection plays a critical role in ensuring electronics manufacturing quality. To address the challenges of small target defect detection, this study proposes PCB-YOLO, an enhanced lightweight detector based on YOLOv8n. PCB-YOLO introduces three key improvements. First, a RepViT-EMA Fusion Architecture [...] Read more.
PCB surface defect detection plays a critical role in ensuring electronics manufacturing quality. To address the challenges of small target defect detection, this study proposes PCB-YOLO, an enhanced lightweight detector based on YOLOv8n. PCB-YOLO introduces three key improvements. First, a RepViT-EMA Fusion Architecture (REFA) module is designed for deep backbone layers to strengthen feature extraction while suppressing background interference from complex circuit patterns. Second, a Multi-Scale Grouped Aggregation (MSGA) module is developed to reduce feature redundancy and improve spatial-semantic information extraction for multi-scale defects. Third, a Pixel-level Intersection over Union (PIoU) loss function is proposed to enable pixel-level IoU calculation with enhanced angular and area constraints for more precise localization. Extensive experiments on the PKU-Market-PCB dataset demonstrate that PCB-YOLO achieves 98.4% mAP@0.5, 97.4% recall, and 96.1% precision with only 2.4 M parameters, 6.9 G FLOPs, and an inference speed of 224 FPS, outperforming multiple state-of-the-art methods while maintaining real-time capability. Additional experiments on the DeepPCB dataset yield 99.0% mAP@0.5 and 80.4% mAP@0.5:0.95, confirming the cross-dataset generalization ability of the proposed method. Full article
Show Figures

Figure 1

17 pages, 2354 KB  
Article
Real-Time Intelligent Detection Algorithm for Ship Targets in High-Resolution Wide-Swath Sea Surface Images Captured by Airborne Cameras
by Haiying Liu, Qiang Fu, Haoyu Wang, Huaide Zhou, Yingchao Li and Huilin Jiang
Sensors 2026, 26(6), 1786; https://doi.org/10.3390/s26061786 - 12 Mar 2026
Viewed by 55
Abstract
The critical task of ship detection in aerial imagery for maritime monitoring faces significant challenges in achieving real-time performance on embedded platforms. These challenges arise from the large data volume inherent in wide-format aerial images and the pronounced scale variations among vessels. To [...] Read more.
The critical task of ship detection in aerial imagery for maritime monitoring faces significant challenges in achieving real-time performance on embedded platforms. These challenges arise from the large data volume inherent in wide-format aerial images and the pronounced scale variations among vessels. To address this issue, an optimized YOLOv8-based model is proposed. Scale adaptability is enhanced by incorporating a Multi-Scale Fusion (MSF) module into the backbone. In addition, a lightweight Group-Wise Scale Fusion Neck (GSF-Neck) with a parallel multi-branch structure is designed to facilitate adaptive multi-scale feature fusion while reducing computational overhead. The proposed model achieves a state-of-the-art mAP@0.5 of up to 94.55% on a dedicated aerial ship dataset, outperforming other major detectors. When deployed on an RK3588 embedded system using a sliding window strategy to process single 300 MB images, it maintains a stable processing speed of ≥2 fps. Compared to the baseline under identical conditions, the model proposed in this study improves mAP by 1.4% with a 6.6% reduction in FPS, effectively balancing detection performance and computational efficiency. Full article
(This article belongs to the Section Environmental Sensing)
Show Figures

Figure 1

15 pages, 1512 KB  
Article
Indoor–Outdoor User Detection in Cellular Networks: A Kalman Filtering and Likelihood Ratio Testing Approach
by Hamidreza Khaleghi and Thierry Lucidarme
Electronics 2026, 15(6), 1177; https://doi.org/10.3390/electronics15061177 - 12 Mar 2026
Viewed by 95
Abstract
Reliable indoor–outdoor user detection is essential for optimizing resource allocation and network performance in cellular networks. While Artificial Intelligence (AI)-based techniques have gained attention, statistical signal processing remains a robust and interpretable approach. This paper presents a lightweight and practical detection framework that [...] Read more.
Reliable indoor–outdoor user detection is essential for optimizing resource allocation and network performance in cellular networks. While Artificial Intelligence (AI)-based techniques have gained attention, statistical signal processing remains a robust and interpretable approach. This paper presents a lightweight and practical detection framework that leverages signal quality metrics, specifically the signal-to-interference-plus-noise ratio (SINR). To enhance detection accuracy, a Kalman filter is employed to mitigate signal fluctuations while preserving consistency. Furthermore, a likelihood-based hypothesis test is introduced to improve indoor user classification. Simulation results show that the proposed detector achieves a recall of up to 99% and F1-scores of around 98% while maintaining prescribed false-alarm targets. Compared with simple SINR thresholding, the Kalman-regularized generalized likelihood ratio test (GLRT) provides substantially improved robustness under stringent false-alarm constraints while retaining constant-time inference complexity. Full article
(This article belongs to the Special Issue Wireless Signal-Based Ubiquitous Sensing)
Show Figures

Figure 1

19 pages, 33281 KB  
Article
FLF-RCNN: A Fine-Tuned Lightweight Faster RCNN for Precise and Efficient Industrial Quality Inspection
by Ningli An, Zhichao Yang, Liangliang Wan, Jianan Li and Yiming Wang
Sensors 2026, 26(6), 1768; https://doi.org/10.3390/s26061768 - 11 Mar 2026
Viewed by 177
Abstract
Industrial Quality Inspection (IQI) is a pivotal part of intelligent manufacturing, critical to ensuring product quality. Deep learning-based methods have attracted growing attention for their excellent feature extraction ability, outperforming traditional detection approaches. However, existing methods still face issues of insufficient efficiency and [...] Read more.
Industrial Quality Inspection (IQI) is a pivotal part of intelligent manufacturing, critical to ensuring product quality. Deep learning-based methods have attracted growing attention for their excellent feature extraction ability, outperforming traditional detection approaches. However, existing methods still face issues of insufficient efficiency and poor transferability, and this paper proposes a Fine-tuned Lightweight Faster RCNN (FLF-RCNN) framework designed to address key challenges in IQI, including the trade-off between accuracy and computational efficiency, and the insufficient adaptability of preset anchor box ratios. FLF-RCNN introduces a lightweight backbone network, LSNet, which enhances the receptive field through architectural optimization. Specifically, it uses a collaborative mechanism that combines large kernel convolutions for extracting contextual information and small kernel convolutions for capturing fine-grained details. This mechanism enables the model to efficiently and precisely represent defects. To enhance generalization in data-scarce industrial scenarios, the framework leverages transfer learning with pretrained weights. Furthermore, an Adaptive Anchor Box-Adjustment Module (AAB-AM) based on K-means clustering is introduced to improve detection across varied defect scales. Extensive experiments conducted on the Tianchi dataset show that FLF-RCNN achieves a mAP50 of 43.6%, outperforming detectors using MobileNet and EfficientNet backbones and surpassing the baseline Faster R-CNN by 7.9% in mAP50. Meanwhile, the proposed method reduces computational complexity by approximately 40%, reaching 98.65 GFLOPs, and decreases parameter count by around 30% to 28.2M. These results demonstrate that FLF-RCNN offers a feasibility and practical solution for IQI, achieving a superior accuracy-efficiency balance within the two-stage detection paradigm. Full article
Show Figures

Figure 1

24 pages, 3008 KB  
Article
POLD-YOLO: A Lightweight YOLO11-Based Algorithm for Insulator Defect Detection in UAV Aerial Images
by Bo Hu, Fanfan Wu, Pengchao Zhang, Jinkai Cui and Yingying Liu
Sensors 2026, 26(5), 1733; https://doi.org/10.3390/s26051733 - 9 Mar 2026
Viewed by 145
Abstract
Detecting small insulator defects in unmanned aerial vehicle (UAV) imagery remains challenging due to low resolution, complex backgrounds and scale variation, which degrade the performance of existing detectors. This study aims to develop a highly efficient and accurate model for real-time insulator defect [...] Read more.
Detecting small insulator defects in unmanned aerial vehicle (UAV) imagery remains challenging due to low resolution, complex backgrounds and scale variation, which degrade the performance of existing detectors. This study aims to develop a highly efficient and accurate model for real-time insulator defect inspection on resource-constrained UAV platforms. This paper proposes POLD-YOLO, a novel lightweight object detector based on YOLO11. The key innovations include: (1) A backbone enhanced by a PoolingFormer module and Channel-wise Gated Linear Units (CGLUs) to boost feature extraction efficiency; (2) An Omni-Dimensional Adaptive Downsampling (OD-ADown) module for multi-scale feature extraction with low complexity; (3) A Lightweight Shared Convolutional Detection Head (LSCD-Head) to minimize the number of parameters; (4) A Focaler-MPDIoU loss function to improve bounding box regression. Extensive experiments conducted on a self-built UAV insulator defect dataset show that POLD-YOLO achieves a state-of-the-art mAP@0.5 of 92.4%, outperforming YOLOv5n, YOLOv8n, YOLOv10n, and YOLO11n by 3.6%, 1.6%, 1.4%, and 1.6%, respectively. Notably, it attains this superior accuracy with only 1.55 million parameters and 3.8 GFLOPs. POLD-YOLO establishes a new Pareto front for accuracy-efficiency for onboard defect detection. It demonstrates great potential for automated power line inspection and can be extended to other real-time aerial vision tasks. Full article
(This article belongs to the Special Issue Vision Based Defect Detection in Power Systems)
Show Figures

Figure 1

20 pages, 1396 KB  
Article
A Cascaded Framework for Vehicle Detection in Low-Resolution Traffic Surveillance Videos
by Tao Yu and Laura Sevilla-Lara
Electronics 2026, 15(5), 1119; https://doi.org/10.3390/electronics15051119 - 8 Mar 2026
Viewed by 221
Abstract
Traffic surveillance cameras, as core sensing devices in smart cities, are crucial for traffic management, violation detection, and autonomous driving. However, due to deployment constraints and hardware limitations, the videos they capture often suffer from low resolution and noise, leading to missed and [...] Read more.
Traffic surveillance cameras, as core sensing devices in smart cities, are crucial for traffic management, violation detection, and autonomous driving. However, due to deployment constraints and hardware limitations, the videos they capture often suffer from low resolution and noise, leading to missed and false detections in traditional object detection algorithms trained on high-resolution data. To address this issue, this study proposes a cascaded collaborative framework that integrates video super-resolution (VSR) and object detection for robust perception in low-quality traffic surveillance scenarios. First, a transformer-based VSR model with masked intra- and inter-frame attention (MIA-VSR) is employed to reconstruct temporally coherent high-resolution video sequences from degraded inputs. A domain-specific super-resolved dataset is subsequently constructed to train a lightweight one-stage detector (You Only Look One-level Feature, YOLOF) for efficient vehicle localisation. Extensive experiments on public datasets (REDS, Vimeo90k, UA-DETRAC) demonstrate that the proposed framework achieved a 56.89 mAP@0.5 on low-resolution UA-DETRAC, outperforming both direct low-resolution inference (39.17 mAP@0.5) and conventional fine-tuning strategies (45.70 mAP@0.5) by 17.72 and 11.19 points, respectively. These findings indicate that super-resolution-driven data reconstruction provides an effective pathway for mitigating feature degradation in low-quality surveillance environments, offering both theoretical insight and practical value for intelligent transportation perception systems. Full article
Show Figures

Figure 1

24 pages, 14132 KB  
Article
MP-Stain-Detector: A Learning-Based Stain Detection Method with a Multispectral Polarization Optical System
by Shun Zou, Pei An, Xiaoming Liu, Zuyuan Zhu, Yan Song, Tao Song and You Yang
Sensors 2026, 26(5), 1703; https://doi.org/10.3390/s26051703 - 8 Mar 2026
Viewed by 152
Abstract
Stain detection is crucial for robotic sweepers, enabling them to assess environmental hygiene and execute precise cleaning tasks. However, in complex indoor scenarios, highly accurate stain detection remains a significant challenge, as the visual features of stains are often obscured by ambient light, [...] Read more.
Stain detection is crucial for robotic sweepers, enabling them to assess environmental hygiene and execute precise cleaning tasks. However, in complex indoor scenarios, highly accurate stain detection remains a significant challenge, as the visual features of stains are often obscured by ambient light, background textures, and specular reflections. Most existing deep learning methods rely predominantly on standard Red-Green-Blue (RGB) images, which lack sufficient discriminative features to robustly distinguish stains from complex backgrounds or accurately classify diverse contaminants. To address these limitations, we propose a deep learning stain detection framework integrated with a multispectral polarization optical system. First, to extract discriminative optical features, we design a lightweight multispectral polarization optical module tailored for integration into robotic sweepers. It captures rich spectral and polarization features while effectively suppressing specular reflections. Second, to enhance feature representation capabilities, we develop a multispectral polarization (MP)-based stain detector, named MP-stain-detector, which fuses spectral composition data with polarization texture features. Third, to support rigorous model training and evaluation, we construct a comprehensive dataset, the MP-Stain-dataset, collected in real-world home scenarios. Experiments on the MP-Stain-dataset demonstrate that our method improves the overall mean accuracy by 2.44%, and by 5.72% for the challenging light-colored liquid category compared to conventional approaches. Full article
(This article belongs to the Special Issue Computational Optical Sensing and Imaging)
Show Figures

Figure 1

19 pages, 2661 KB  
Article
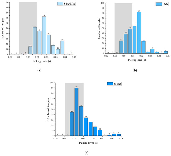
Two-Stage Microseismic P-Wave Arrival Picking via STA/LTA-Guided Lightweight U-Net
by Jiancheng Jin, Gang Wang, Yuanhang Qiu, Siyuan Gong and Bo Ren
Sensors 2026, 26(5), 1693; https://doi.org/10.3390/s26051693 - 7 Mar 2026
Viewed by 198
Abstract
Accurate picking of microseismic P-wave arrival times is essential for the localization and monitoring of mining-induced seismic events. Conventional Short-Term Average/Long-Term Average (STA/LTA) detectors, while computationally efficient, are highly susceptible to noise interference. Conversely, deep learning approaches exhibit superior noise robustness but often [...] Read more.
Accurate picking of microseismic P-wave arrival times is essential for the localization and monitoring of mining-induced seismic events. Conventional Short-Term Average/Long-Term Average (STA/LTA) detectors, while computationally efficient, are highly susceptible to noise interference. Conversely, deep learning approaches exhibit superior noise robustness but often involve substantial computational redundancy and compromised real-time performance. To address these limitations, we propose a novel two-stage picking framework that integrates STA/LTA with a lightweight U-Net, enabling rapid preliminary detection followed by fine-grained refinement. In the first stage, STA/LTA rapidly scans continuous waveforms to identify candidate windows potentially containing P-wave arrivals. In the second stage, a lightweight U-Net performs sample-level regression within each candidate window to refine arrival-time estimates with high precision. This coarse-to-fine paradigm effectively balances computational efficiency and picking accuracy. Experimental validation on 500 Hz microseismic data acquired from a coal mine in Gansu Province demonstrates that the proposed method achieves a hit rate of 63.21% within a tolerance window of ±0.01 s. This represents performance improvements of 25.42% and 40.47% over convolutional neural network (CNN) and STA/LTA methods, respectively, while reducing the mean absolute error to 0.0130 s. Furthermore, the model exhibits consistent performance on independent test sets, confirming its generalization capability and noise robustness. By combining the computational efficiency of STA/LTA with the representational power of deep learning, the proposed approach demonstrates significant potential for real-time industrial deployment. Full article
(This article belongs to the Section Environmental Sensing)
Show Figures

Figure 1

20 pages, 8261 KB  
Article
SGE-Flow: 4D mmWave Radar 3D Object Detection via Spatiotemporal Geometric Enhancement and Inter-Frame Flow
by Huajun Meng, Zijie Yu, Cheng Li, Chao Li and Xiaojun Liu
Sensors 2026, 26(5), 1679; https://doi.org/10.3390/s26051679 - 6 Mar 2026
Viewed by 213
Abstract
4D millimeter-wave radar provides a promising solution for robust perception in adverse weather. Existing detectors still struggle with sparse and noisy point clouds, and maintaining real-time inference while achieving competitive accuracy remains challenging. We propose SGE-Flow, a streamlined PointPillars-based 4D radar 3D detector [...] Read more.
4D millimeter-wave radar provides a promising solution for robust perception in adverse weather. Existing detectors still struggle with sparse and noisy point clouds, and maintaining real-time inference while achieving competitive accuracy remains challenging. We propose SGE-Flow, a streamlined PointPillars-based 4D radar 3D detector that embeds lightweight spatiotemporal geometric enhancements into the voxelization front-end. Velocity Displacement Compensation (VDC) leverages compensated radial velocity to align accumulated points in physical space and improve geometric consistency. Distribution-Aware Density (DAD) enables fast density feature extraction by estimating per-pillar density from simple statistical moments, which also restores vertical distribution cues lost during pillarization. To compensate for the absence of tangential velocity measurements, a Transformer-based Inter-frame Flow (IFF) module infers latent motion from frame-to-frame pillar occupancy changes. Evaluations on the View-of-Delft (VoD) dataset show that SGE-Flow achieves 53.23% 3D mean Average Precision (mAP) while running at 72 frames per second (FPS) on an NVIDIA RTX 3090. The proposed modules are plug-and-play and can also improve strong baselines such as MAFF-Net. Full article
(This article belongs to the Section Radar Sensors)
Show Figures

Figure 1

21 pages, 5786 KB  
Article
Uncertainty3D: A Lightweight Tri-Dimensional Uncertainty Framework for CNN-Based Active Learning in Object Detection
by Qing Li, Chunhe Xia, Zhipeng Zhang and Wenting Ma
Appl. Sci. 2026, 16(5), 2503; https://doi.org/10.3390/app16052503 - 5 Mar 2026
Viewed by 140
Abstract
In object detection, annotation cost and computational efficiency are important factors in iterative model improvement under standard benchmark settings. Active learning (AL) addresses this challenge by selecting informative samples for labeling; however, many detection-oriented AL methods incur substantial overhead due to repeated inference [...] Read more.
In object detection, annotation cost and computational efficiency are important factors in iterative model improvement under standard benchmark settings. Active learning (AL) addresses this challenge by selecting informative samples for labeling; however, many detection-oriented AL methods incur substantial overhead due to repeated inference (e.g., augmentation-based consistency). This paper introduces Uncertainty3D, a lightweight uncertainty proxy designed for standard CNN-based object detectors. It leverages native pre-NMS predictions to estimate sample informativeness using a single forward pass. We propose a tri-dimensional formulation that captures inconsistencies in position, scale, and category across proposal-consistent predictions. Experiments on PASCAL VOC and MS COCO using representative CNN-based detectors (Faster R-CNN and RetinaNet) show competitive mAP versus representative baselines and about 3–4× faster uncertainty estimation than augmentation-based baselines. Full article
Show Figures

Figure 1

12 pages, 1348 KB  
Proceeding Paper
LDDm-YOLO: A Distilled YOLOv8 Model for Efficient Real-Time UAV Detection on Edge Devices
by Maryam Lawan Salisu and Aminu Musa
Eng. Proc. 2026, 124(1), 68; https://doi.org/10.3390/engproc2026124068 - 4 Mar 2026
Viewed by 26
Abstract
Lightweight deep-learning models, including MobileNet and LDDm-CNN, have demonstrated significant potential for distinguishing drones from other aerial objects, making them well suited for deployment in resource-constrained environments. However, classification-based approaches face inherent limitations for real-time surveillance, as they rely on prior object cropping [...] Read more.
Lightweight deep-learning models, including MobileNet and LDDm-CNN, have demonstrated significant potential for distinguishing drones from other aerial objects, making them well suited for deployment in resource-constrained environments. However, classification-based approaches face inherent limitations for real-time surveillance, as they rely on prior object cropping or manual region-of-interest extraction and lack the capability to localize drones directly within a complex scene. This limitation significantly restricts their applicability and effectiveness in dynamic and safety-critical environments such as airspace monitoring and critical infrastructure protection, where both recognition and spatial localization are crucial. To address this gap, we proposed LDDm-YOLO, which uses the YOLO-v8n as a compact feature extractor and integrates a lightweight, anchor-free detection head with a shallow feature pyramid for multi-scale object localization. We employed knowledge distillation to transfer rich spatial and semantic features from a larger teacher detector (YOLO-V8x), while incorporating Bayesian optimization for hyperparameter tuning. All experiments were conducted on the Google Colab platform with NVIDIA T4 GPU. The proposed LDDm-YOLO achieves competitive mean Average Precision (mAP = 0.96), Precision 0.92, Recall 0.94, and 127.06 FPS, retaining a smaller model size of only 6.25 MB and low computational complexity (8.9 GFLOPs). These results indicate the potential of the proposed model for edge device deployment. Full article
(This article belongs to the Proceedings of The 6th International Electronic Conference on Applied Sciences)
Show Figures

Figure 1

20 pages, 7960 KB  
Article
RGHD: A Risk-Gated Harvestability Decision Framework for Occlusion-Aware Greenhouse Melon Harvesting
by Shijun Song, Huixing Qu, Shaowei Wang, Huawei Yang, Yongbing Hao and Guohai Zhang
Agriculture 2026, 16(5), 589; https://doi.org/10.3390/agriculture16050589 - 4 Mar 2026
Viewed by 209
Abstract
Greenhouse melon harvesting is challenged by leaf occlusion and dense clustering, which often lead to unsafe harvesting attempts in conventional detection-only systems. To prioritize operational safety, this study proposes the Risk-Gated Harvestability Decision (RGHD) framework. The approach decouples candidate fruit detection from risk-aware [...] Read more.
Greenhouse melon harvesting is challenged by leaf occlusion and dense clustering, which often lead to unsafe harvesting attempts in conventional detection-only systems. To prioritize operational safety, this study proposes the Risk-Gated Harvestability Decision (RGHD) framework. The approach decouples candidate fruit detection from risk-aware reasoning by integrating a lightweight YOLO11n detector with an EGSA-enhanced ShuffleNetV2 occlusion classifier. A logic-gated module then fuses multi-source cues—occlusion, overlap, and scale—to enforce a Safety-First harvesting policy. Experimental results show the detector achieves an mAP@0.5:0.95 of 75.8% while running at 113.3 FPS. Under the Safety-First policy, the proxy unsafe-acceptance rate (FPR under our operational proxy) decreased from 8.7% to 4.4%, corresponding to a 49.4% relative reduction in the risk of unsafe attempts, while maintaining 88.0% decision precision. Although an Efficiency-First mode is available for high throughput (91.0% recall), the Safety-First strategy provides the robust crop protection necessary for autonomous systems. Overall, RGHD provides a lightweight, risk-aware decision layer that improves operational safety while preserving real-time performance in cluttered greenhouse scenes. Full article
(This article belongs to the Section Agricultural Technology)
Show Figures

Figure 1

27 pages, 2170 KB  
Article
What Knowledge Transfers in Tabular Anomaly Detection? A Teacher–Student Distillation Analysis
by Tea Krčmar, Dina Šabanović, Miljenko Švarcmajer and Ivica Lukić
Mach. Learn. Knowl. Extr. 2026, 8(3), 60; https://doi.org/10.3390/make8030060 - 3 Mar 2026
Viewed by 202
Abstract
Anomaly detection on tabular data is widely used in fraud detection, predictive maintenance, and medical screening. While heterogeneous ensembles combining multiple detection paradigms achieve strong performance, their computational cost limits deployment in latency-sensitive or resource-constrained environments. We propose KD-AnomalyNet, a teacher–student framework that [...] Read more.
Anomaly detection on tabular data is widely used in fraud detection, predictive maintenance, and medical screening. While heterogeneous ensembles combining multiple detection paradigms achieve strong performance, their computational cost limits deployment in latency-sensitive or resource-constrained environments. We propose KD-AnomalyNet, a teacher–student framework that distills anomaly knowledge from a high-capacity ensemble into a lightweight neural model for efficient inference. Beyond performance replication, we study how anomaly representations transfer during distillation. To this end, we introduce a noise perturbation analysis that serves as a diagnostic probe for representation stability without introducing additional trainable components. Experiments on ten benchmark datasets show that the distilled model preserves up to 98.5% of the teacher’s AUC-ROC on the nine capacity-sufficient datasets (84.7% mean retention across all ten datasets) while achieving 26–181× inference speedups. Our analysis reveals which forms of anomaly knowledge transfer reliably—global outliers (78% transfer) and isolation-based detection (88% retention)—and which degrade under compression—local outliers (20% transfer) and neighborhood-based detection (76% retention)—providing practical guidance for deploying distilled anomaly detectors. Full article
Show Figures

Figure 1

Back to TopTop