Sign in to use this feature.

Years

Between: -

Subjects

remove_circle_outline
remove_circle_outline
remove_circle_outline
remove_circle_outline
remove_circle_outline
remove_circle_outline
remove_circle_outline
remove_circle_outline

Journals

Article Types

Countries / Regions

Search Results (13)

Search Parameters:
Keywords = dynamic team orienteering problem

Order results
Result details
Results per page
Select all
Export citation of selected articles as:
19 pages, 1356 KB  
Article
Using Transformers and Reinforcement Learning for the Team Orienteering Problem Under Dynamic Conditions
by Antoni Guerrero, Marc Escoto, Majsa Ammouriova, Yangchongyi Men and Angel A. Juan
Mathematics 2025, 13(14), 2313; https://doi.org/10.3390/math13142313 - 20 Jul 2025
Viewed by 1404
Abstract
This paper presents a reinforcement learning (RL) approach for solving the team orienteering problem under both deterministic and dynamic travel time conditions. The proposed method builds on the transformer architecture and is trained to construct routes that adapt to real-time variations, such as [...] Read more.
This paper presents a reinforcement learning (RL) approach for solving the team orienteering problem under both deterministic and dynamic travel time conditions. The proposed method builds on the transformer architecture and is trained to construct routes that adapt to real-time variations, such as traffic and environmental changes. A key contribution of this work is the model’s ability to generalize across problem instances with varying numbers of nodes and vehicles, eliminating the need for retraining when problem size changes. To assess performance, a comprehensive set of experiments involving 27,000 synthetic instances is conducted, comparing the RL model with a variable neighborhood search metaheuristic. The results indicate that the RL model achieves competitive solution quality while requiring significantly less computational time. Moreover, the RL approach consistently produces feasible solutions across all dynamic instances, demonstrating strong robustness in meeting time constraints. These findings suggest that learning-based methods can offer efficient, scalable, and adaptable solutions for routing problems in dynamic and uncertain environments. Full article
(This article belongs to the Section E1: Mathematics and Computer Science)
Show Figures

Figure 1

15 pages, 465 KB  
Article
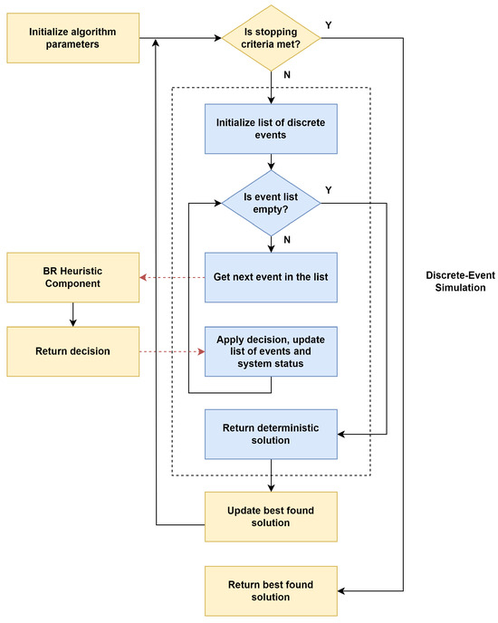
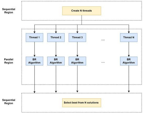
Using Reinforcement Learning in a Dynamic Team Orienteering Problem with Electric Batteries
by Majsa Ammouriova, Antoni Guerrero, Veronika Tsertsvadze, Christin Schumacher and Angel A. Juan
Batteries 2024, 10(12), 411; https://doi.org/10.3390/batteries10120411 - 25 Nov 2024
Cited by 1 | Viewed by 2035
Abstract
This paper addresses the team orienteering problem (TOP) with vehicles equipped with electric batteries under dynamic travel conditions influenced by weather and traffic, which impact travel times between nodes and hence might have a critical effect on the battery capacity to cover the [...] Read more.
This paper addresses the team orienteering problem (TOP) with vehicles equipped with electric batteries under dynamic travel conditions influenced by weather and traffic, which impact travel times between nodes and hence might have a critical effect on the battery capacity to cover the planned route. The study incorporates a novel approach for solving the dynamic TOP, comparing two solution methodologies: a merging heuristic and a reinforcement learning (RL) algorithm. The heuristic combines routes using calculated savings and a biased-randomized strategy, while the RL model leverages a transformer-based encoder–decoder architecture to sequentially construct solutions. We perform computational experiments on 50 problem instances, each subjected to 200 dynamic conditions, for a total of 10,000 problems solved. The results demonstrate that while the deterministic heuristic provides an upper bound for rewards, the RL model consistently yields robust solutions with lower variability under dynamic conditions. However, the dynamic heuristic, with a 20 s time limit for solving each instance, outperformed the RL model by 3.35% on average. The study highlights the trade-offs between solution quality, computational resources, and time when dealing with dynamic environments in the TOP. Full article
Show Figures

Graphical abstract

21 pages, 948 KB  
Article
Optimizing Maintenance of Energy Supply Systems in City Logistics with Heuristics and Reinforcement Learning
by Antoni Guerrero, Angel A. Juan, Alvaro Garcia-Sanchez and Luis Pita-Romero
Mathematics 2024, 12(19), 3140; https://doi.org/10.3390/math12193140 - 7 Oct 2024
Cited by 2 | Viewed by 2029
Abstract
In urban logistics, effective maintenance is crucial for maintaining the reliability and efficiency of energy supply systems, impacting both asset performance and operational stability. This paper addresses the scheduling and routing plans for maintenance of power generation assets over a multi-period horizon. We [...] Read more.
In urban logistics, effective maintenance is crucial for maintaining the reliability and efficiency of energy supply systems, impacting both asset performance and operational stability. This paper addresses the scheduling and routing plans for maintenance of power generation assets over a multi-period horizon. We model this problem as a multi-period team orienteering problem. To address this multi-period challenge, we propose a dual approach: a novel reinforcement learning (RL) framework and a biased-randomized heuristic algorithm. The RL-based method dynamically learns from real-time operational data and evolving asset conditions, adapting to changes in asset health and failure probabilities to optimize decision making. In addition, we develop and apply a biased-randomized heuristic algorithm designed to provide effective solutions within practical computational limits. Our approach is validated through a series of computational experiments comparing the RL model and the heuristic algorithm. The results demonstrate that, when properly trained, the RL-based model is able to offer equivalent or even superior performance compared to the heuristic algorithm. Full article
(This article belongs to the Special Issue Planning and Scheduling in City Logistics Optimization)
Show Figures

Figure 1

24 pages, 802 KB  
Article
Applying the Simulated Annealing Algorithm to the Set Orienteering Problem with Mandatory Visits
by Shih-Wei Lin, Sirui Guo and Wen-Jie Wu
Mathematics 2024, 12(19), 3089; https://doi.org/10.3390/math12193089 - 2 Oct 2024
Cited by 3 | Viewed by 2241
Abstract
This study addresses the set orienteering problem with mandatory visits (SOPMV), a variant of the team orienteering problem (SOP). In SOPMV, certain critical sets must be visited. The study began by formulating the mathematical model for SOPMV. To tackle the challenge of obtaining [...] Read more.
This study addresses the set orienteering problem with mandatory visits (SOPMV), a variant of the team orienteering problem (SOP). In SOPMV, certain critical sets must be visited. The study began by formulating the mathematical model for SOPMV. To tackle the challenge of obtaining a feasible route within time constraints using the original MILP approach, a two-stage mixed-integer linear programming (MILP) model is proposed. Subsequently, a simulated annealing (SA) algorithm and a dynamic programming method were employed to identify the optimal route. The proposed SA algorithm was used to solve the SOP and was compared to other algorithms, demonstrating its effectiveness. The SA was then applied to solve the SOPMV problem. The results indicate that the solutions obtained using SA are superior and more efficient compared to those derived from the original MILP and the two-stage MILP. Additionally, the results reveal that the solution quality deteriorates as the ratio of the set of mandatory visits increases or the maximum allowable travel time decreases. This study represents the first attempt to integrate mandatory visits into SOP, thereby establishing a new research direction in this area. The potential impact of this research is significant, as it introduces new possibilities for addressing complex combinatorial optimization problems. Full article
(This article belongs to the Section E2: Control Theory and Mechanics)
Show Figures

Figure 1

26 pages, 3243 KB  
Article
A Novel Brillouin and Langevin Functions Dynamic Model for Two Conflicting Social Groups: Study of R&D Processes
by Ekaterina V. Orlova
Mathematics 2024, 12(17), 2788; https://doi.org/10.3390/math12172788 - 9 Sep 2024
Cited by 1 | Viewed by 1349
Abstract
We consider a two-group social conflict under the corporates’ research and development (R&D) business processes. Conflict participants are divided into two groups depending on their attitude to new ideas, technologies, and behavioral style for R&D creative problems—innovators and adapters. We reveal the contradiction [...] Read more.
We consider a two-group social conflict under the corporates’ research and development (R&D) business processes. Conflict participants are divided into two groups depending on their attitude to new ideas, technologies, and behavioral style for R&D creative problems—innovators and adapters. We reveal the contradiction that arises between the need to include both types of employees in one project team and their objectively antagonistic positions regarding the methods and approaches to R&D processes. The proposed research methodology is based on a modern post-non-classical paradigm formed on the principles of coherence, interdisciplinarity, openness, and nonlinearity, as well as a sociophysical approach to the social conflicts modeling. We use the general theories of magnetism, paramagnetism, and functions of P. Langevin and L. Brillouin to describe the dynamics of group participants’ preferences regarding the style of conflict behavior. The analogy of paramagnetism, consisting in the orienting effect of the magnetic field, is used to describe social groups interactions that have not only their own interests, but are also influenced by the opinions of opposite social groups. A two-dimensional, four-parameter map represents the dynamics of group conflict. Modeling results show that regardless of the initial states and with certain parameters of intra-group and intergroup interactions, the trajectories eventually converge to an attractor (limit cycle) in a two-dimensional space. No non-periodic or chaotic modes are identified in the two-group conflict, which determines the controllability of the described conflict. The results of the simulation experiments are used as decision support and contradictions resolution aimed at forming the required modes of the corporates’ research and development business processes and ensuring the group participants’ cohesion and depolarization. The results of testing the model at an industrial enterprise are presented. Full article
(This article belongs to the Special Issue Study on Convergence of Nonlinear Dynamical Systems)
Show Figures

Figure 1

19 pages, 665 KB  
Article
A Learnheuristic Algorithm Based on Thompson Sampling for the Heterogeneous and Dynamic Team Orienteering Problem
by Antonio R. Uguina, Juan F. Gomez, Javier Panadero, Anna Martínez-Gavara and Angel A. Juan
Mathematics 2024, 12(11), 1758; https://doi.org/10.3390/math12111758 - 5 Jun 2024
Cited by 3 | Viewed by 2146
Abstract
The team orienteering problem (TOP) is a well-studied optimization challenge in the field of Operations Research, where multiple vehicles aim to maximize the total collected rewards within a given time limit by visiting a subset of nodes in a network. With the goal [...] Read more.
The team orienteering problem (TOP) is a well-studied optimization challenge in the field of Operations Research, where multiple vehicles aim to maximize the total collected rewards within a given time limit by visiting a subset of nodes in a network. With the goal of including dynamic and uncertain conditions inherent in real-world transportation scenarios, we introduce a novel dynamic variant of the TOP that considers real-time changes in environmental conditions affecting reward acquisition at each node. Specifically, we model the dynamic nature of environmental factors—such as traffic congestion, weather conditions, and battery level of each vehicle—to reflect their impact on the probability of obtaining the reward when visiting each type of node in a heterogeneous network. To address this problem, a learnheuristic optimization framework is proposed. It combines a metaheuristic algorithm with Thompson sampling to make informed decisions in dynamic environments. Furthermore, we conduct empirical experiments to assess the impact of varying reward probabilities on resource allocation and route planning within the context of this dynamic TOP, where nodes might offer a different reward behavior depending upon the environmental conditions. Our numerical results indicate that the proposed learnheuristic algorithm outperforms static approaches, achieving up to 25% better performance in highly dynamic scenarios. Our findings highlight the effectiveness of our approach in adapting to dynamic conditions and optimizing decision-making processes in transportation systems. Full article
(This article belongs to the Special Issue Metaheuristic Algorithms, 2nd Edition)
Show Figures

Figure 1

19 pages, 729 KB  
Article
A Sim-Learnheuristic for the Team Orienteering Problem: Applications to Unmanned Aerial Vehicles
by Mohammad Peyman, Xabier A. Martin, Javier Panadero and Angel A. Juan
Algorithms 2024, 17(5), 200; https://doi.org/10.3390/a17050200 - 8 May 2024
Cited by 5 | Viewed by 2821
Abstract
In this paper, we introduce a novel sim-learnheuristic method designed to address the team orienteering problem (TOP) with a particular focus on its application in the context of unmanned aerial vehicles (UAVs). Unlike most prior research, which primarily focuses on the deterministic and [...] Read more.
In this paper, we introduce a novel sim-learnheuristic method designed to address the team orienteering problem (TOP) with a particular focus on its application in the context of unmanned aerial vehicles (UAVs). Unlike most prior research, which primarily focuses on the deterministic and stochastic versions of the TOP, our approach considers a hybrid scenario, which combines deterministic, stochastic, and dynamic characteristics. The TOP involves visiting a set of customers using a team of vehicles to maximize the total collected reward. However, this hybrid version becomes notably complex due to the presence of uncertain travel times with dynamically changing factors. Some travel times are stochastic, while others are subject to dynamic factors such as weather conditions and traffic congestion. Our novel approach combines a savings-based heuristic algorithm, Monte Carlo simulations, and a multiple regression model. This integration incorporates the stochastic and dynamic nature of travel times, considering various dynamic conditions, and generates high-quality solutions in short computational times for the presented problem. Full article
(This article belongs to the Special Issue Heuristic Optimization Algorithms for Logistics)
Show Figures

Figure 1

25 pages, 890 KB  
Review
Battery Management in Electric Vehicle Routing Problems: A Review
by Xabier A. Martin, Marc Escoto, Antoni Guerrero and Angel A. Juan
Energies 2024, 17(5), 1141; https://doi.org/10.3390/en17051141 - 28 Feb 2024
Cited by 16 | Viewed by 5228
Abstract
The adoption of electric vehicles (EVs) has gained significant momentum in recent years as a sustainable alternative to traditional internal combustion engine vehicles. However, the efficient utilization of batteries in EVs, coupled with the growing demand for sustainable transportation, has posed complex challenges [...] Read more.
The adoption of electric vehicles (EVs) has gained significant momentum in recent years as a sustainable alternative to traditional internal combustion engine vehicles. However, the efficient utilization of batteries in EVs, coupled with the growing demand for sustainable transportation, has posed complex challenges for battery management in the context of electric vehicle routing problems in a broad sense, which includes vehicle routing problems, team orienteering problems, and arc routing problems, all of them using EVs. This paper presents a comprehensive review of the state-of-the-art approaches, methodologies, and strategies for battery management in each of the aforementioned optimization problems. We explore the relevant factors influencing battery performance and the interplay between routing, charging, and energy management in the context of EVs. The paper also discusses the advances in optimization algorithms, vehicle-to-grid integration, and intelligent decision-making techniques aimed at enhancing the range, reliability, and sustainability of EV operations. Key findings indicate a paradigm shift towards addressing uncertainties, dynamic conditions, and synchronization challenges inherent in large-scale and dynamic routing problems within the context of EVs that require efficient battery management. Full article
(This article belongs to the Section D2: Electrochem: Batteries, Fuel Cells, Capacitors)
Show Figures

Figure 1

20 pages, 3145 KB  
Article
Research on Dynamic Scheduling Model of Plant Protection UAV Based on Levy Simulated Annealing Algorithm
by Cong Chen, Yibai Li, Guangqiao Cao and Jinlong Zhang
Sustainability 2023, 15(3), 1772; https://doi.org/10.3390/su15031772 - 17 Jan 2023
Cited by 20 | Viewed by 2828
Abstract
The plant protection unmanned aerial vehicle (UAV) scheduling model is of great significance to improve the operation income of UAV plant protection teams and ensure the quality of the operation. The simulated annealing algorithm (SA) is often used in the optimization solution of [...] Read more.
The plant protection unmanned aerial vehicle (UAV) scheduling model is of great significance to improve the operation income of UAV plant protection teams and ensure the quality of the operation. The simulated annealing algorithm (SA) is often used in the optimization solution of scheduling models, but the SA algorithm has the disadvantages of easily falling into local optimum and slow convergence speed. In addition, the current research on the UAV scheduling model for plant protection is mainly oriented to static scenarios. In the actual operation process, the UAV plant protection team often faces unexpected situations, such as new orders and changes in transfer path costs. The static model cannot adapt to such emergencies. In order to solve the above problems, this paper proposes to use the Levi distribution method to improve the simulated annealing algorithm, and it proposes a dynamic scheduling model driven by unexpected events, such as new orders and transfer path changes. Order sorting takes into account such factors as the UAV plant protection team’s operating income, order time window, and job urgency, and prioritizes job orders. In the aspect of order allocation and solution, this paper proposes a Levy annealing algorithm (Levy-SA) to solve the scheduling strategy of plant protection UAVs in order to solve the problem that the traditional SA is easy to fall into local optimum and the convergence speed is slow. This paper takes the plant protection operation scenario of “one spray and three defenses” for wheat in Nanjing City, Jiangsu Province, as an example, to test the plant protection UAV scheduling model under the dynamic conditions of new orders and changes in transfer costs. The results show that the plant protection UAV dynamic scheduling model proposed in this paper can meet the needs of plant protection UAV scheduling operations in static and dynamic scenarios. Compared with SA and greedy best first search algorithm (GBFS), the proposed Levy-SA has better performance in static and dynamic programming scenarios. It has more advantages in terms of man-machine adjustment distance and total operation time. This research can provide a scientific basis for the dynamic scheduling and decision analysis of plant protection UAVs, and provide a reference for the development of an agricultural machinery intelligent scheduling system. Full article
Show Figures

Figure 1

18 pages, 1129 KB  
Article
On the Use of Agile Optimization for Efficient Energy Consumption in Smart Cities’s Transportation and Mobility
by Elnaz Ghorbanioskalaei, Erika M. Herrera, Majsa Ammouriova and Angel A. Juan
Future Transp. 2022, 2(4), 868-885; https://doi.org/10.3390/futuretransp2040048 - 18 Oct 2022
Cited by 9 | Viewed by 3362
Abstract
Urban logistics consumes a large portion of energy resources worldwide. Thus, optimization algorithms are used to define mobility modes, vehicle fleets, routing plans, and last-mile delivery operations to reduce energy consumption such as metaheuristics. With the emergence of smart cities, new opportunities were [...] Read more.
Urban logistics consumes a large portion of energy resources worldwide. Thus, optimization algorithms are used to define mobility modes, vehicle fleets, routing plans, and last-mile delivery operations to reduce energy consumption such as metaheuristics. With the emergence of smart cities, new opportunities were defined, such as carsharing and ridesharing. In addition to last-mile delivery, these opportunities form a challenging problem because of the dynamism they possess. New orders or ride requests could be placed or canceled at any time. Further, transportation times might evolve due to traffic conditions. These dynamic changes challenge traditional optimization methods to propose solutions in real-time to large-scale energy-optimization problems. Thus, a more `agile optimization’ approach is required to provide fast solutions to optimization problems when these changes occur. Agile optimization combines biased randomization and parallelism. It provides `good’ solutions compared to solutions found by traditional optimization methods, such as in-team orienteering problems. Additionally, these solutions are found in short wall clock, real-time. Full article
Show Figures

Figure 1

25 pages, 474 KB  
Article
The Stochastic Team Orienteering Problem with Position-Dependent Rewards
by Javier Panadero, Eva Barrena, Angel A. Juan and David Canca
Mathematics 2022, 10(16), 2856; https://doi.org/10.3390/math10162856 - 10 Aug 2022
Cited by 5 | Viewed by 2977
Abstract
In this paper, we analyze both the deterministic and stochastic versions of a team orienteering problem (TOP) in which rewards from customers are dynamic. The typical goal of the TOP is to select a set of customers to visit in order to maximize [...] Read more.
In this paper, we analyze both the deterministic and stochastic versions of a team orienteering problem (TOP) in which rewards from customers are dynamic. The typical goal of the TOP is to select a set of customers to visit in order to maximize the total reward gathered by a fixed fleet of vehicles. To better reflect some real-life scenarios, we consider a version in which rewards associated with each customer might depend upon the order in which the customer is visited within a route, bonusing the first clients and penalizing the last ones. In addition, travel times are modeled as random variables. Two mixed-integer programming models are proposed for the deterministic version, which is then solved using a well-known commercial solver. Furthermore, a biased-randomized iterated local search algorithm is employed to solve this deterministic version. Overall, the proposed metaheuristic algorithm shows an outstanding performance when compared with the optimal or near-optimal solutions provided by the commercial solver, both in terms of solution quality as well as in computational times. Then, the metaheuristic algorithm is extended into a full simheuristic in order to solve the stochastic version of the problem. A series of numerical experiments allows us to show that the solutions provided by the simheuristic outperform the near-optimal solutions obtained for the deterministic version of the problem when the latter are used in a scenario under conditions of uncertainty. In addition, the solutions provided by our simheuristic algorithm for the stochastic version of the problem offer a higher reliability level than the ones obtained with the commercial solver. Full article
Show Figures

Figure 1

21 pages, 1368 KB  
Article
IoT Analytics and Agile Optimization for Solving Dynamic Team Orienteering Problems with Mandatory Visits
by Yuda Li, Mohammad Peyman, Javier Panadero, Angel A. Juan and Fatos Xhafa
Mathematics 2022, 10(6), 982; https://doi.org/10.3390/math10060982 - 18 Mar 2022
Cited by 10 | Viewed by 3487
Abstract
Transport activities and citizen mobility have a deep impact on enlarged smart cities. By analyzing Big Data streams generated through Internet of Things (IoT) devices, this paper aims to show the efficiency of using IoT analytics, as an agile optimization input for solving [...] Read more.
Transport activities and citizen mobility have a deep impact on enlarged smart cities. By analyzing Big Data streams generated through Internet of Things (IoT) devices, this paper aims to show the efficiency of using IoT analytics, as an agile optimization input for solving real-time problems in smart cities. IoT analytics has become the main core of large-scale Internet applications, however, its utilization in optimization approaches for real-time configuration and dynamic conditions of a smart city has been less discussed. The challenging research topic is how to reach real-time IoT analytics for use in optimization approaches. In this paper, we consider integrating IoT analytics into agile optimization problems. A realistic waste collection problem is modeled as a dynamic team orienteering problem with mandatory visits. Open data repositories from smart cities are used for extracting the IoT analytics to achieve maximum advantage under the city environment condition. Our developed methodology allows us to process real-time information gathered from IoT systems in order to optimize the vehicle routing decision under dynamic changes of the traffic environments. A series of computational experiments is provided in order to illustrate our approach and discuss its effectiveness. In these experiments, a traditional static approach is compared against a dynamic one. In the former, the solution is calculated only once at the beginning, while in the latter, the solution is re-calculated periodically as new data are obtained. The results of the experiments clearly show that our proposed dynamic approach outperforms the static one in terms of rewards. Full article
(This article belongs to the Special Issue Analytics and Big Data)
Show Figures

Figure 1

10 pages, 339 KB  
Article
Towards User-Oriented Recommendations for Local Therapy of Leg and Foot Ulcers—An Update of a S3-German Guideline
by Marion Burckhardt, Brigitte Nink-Grebe and Andreas Maier-Hasselmann
Med. Sci. 2021, 9(3), 54; https://doi.org/10.3390/medsci9030054 - 11 Aug 2021
Cited by 1 | Viewed by 3602
Abstract
Background: The German S3- guideline on local therapy of leg ulcers and diabetic foot ulcers is in the process of being updated. Major goals are to improve the guidelines’ applicability and to take steps towards a living guideline according to current methodological standards. [...] Read more.
Background: The German S3- guideline on local therapy of leg ulcers and diabetic foot ulcers is in the process of being updated. Major goals are to improve the guidelines’ applicability and to take steps towards a living guideline according to current methodological standards. The aim of this article is to describe the main measures to achieve these goals. Methods: The context of the guideline in the field of local wound care and the stakeholder requirements are briefly described. Based on a derived framework, the project team adjusted the methods for the guideline. Results: Main adjustments are more specific inclusion criteria, online consensus meetings and the use of an authoring and publication platform to provide information in a multi-layered format. A new set of practice-oriented key questions were defined by the guideline panel to foster the formulation of action-oriented recommendations. Conclusions: The set of new key questions addressing practical problems and patients’ preferences as well as the adjustments made to improve not only the guidelines’ applicability, but also the feasibility of the further dynamic updating processes in the sense of a living guideline, should be steps in the right direction. Full article
(This article belongs to the Special Issue Skin Wound Healing)
Show Figures

Figure 1

Back to TopTop