Sign in to use this feature.

Years

Between: -

Subjects

remove_circle_outline
remove_circle_outline
remove_circle_outline
remove_circle_outline
remove_circle_outline
remove_circle_outline
remove_circle_outline
remove_circle_outline
remove_circle_outline

Journals

Article Types

Countries / Regions

Search Results (92)

Search Parameters:
Keywords = dynamic job-shop

Order results
Result details
Results per page
Select all
Export citation of selected articles as:
35 pages, 2397 KB  
Article
A Monte Carlo Tree Search with Reinforcement Learning and Graph Relational Attention Network for Dynamic Flexible Job Shop Scheduling Problem
by Yu Jia, Rui Yang and Qiuyu Zhang
Big Data Cogn. Comput. 2026, 10(1), 9; https://doi.org/10.3390/bdcc10010009 - 26 Dec 2025
Viewed by 128
Abstract
The dynamic flexible job shop scheduling problem (DFJSP) with machine faults, considering the recovery condition and variable processing time, is studied to determine the rescheduling scheme when machine faults occur in real time. The Monte Carlo Tree Search (MCTS) algorithm with reinforcement learning [...] Read more.
The dynamic flexible job shop scheduling problem (DFJSP) with machine faults, considering the recovery condition and variable processing time, is studied to determine the rescheduling scheme when machine faults occur in real time. The Monte Carlo Tree Search (MCTS) algorithm with reinforcement learning and the relational-enhanced graph attention network (MGRL) is presented to address the DFJSP with machine faults, considering the recovery condition and variable processing time. The MCTS with the skip-node restart strategy, which utilizes local optimal solutions found during the Monte Carlo sampling process, is designed to enhance the optimization efficiency of MCTS in real time. A relational graph attention network (RGAT), a relational-enhanced and transformer-integrated graph network in the MGRL, is designed to analyze the scheduling disjunctive graph, guide the Monte Carlo sampling method to improve sampling efficiency, and enhance the quality of MCTS optimization decisions. Experimental results demonstrate the effectiveness of the RGAT and the skip-node restart strategy. Further application analysis results show that the MGRL is optimal among all comparison methods when algorithms solve the DFJSP. Full article
(This article belongs to the Topic Generative AI and Interdisciplinary Applications)
Show Figures

Figure 1

17 pages, 2597 KB  
Article
Optimization of Dynamic Scheduling for Flexible Job Shops Using Multi-Agent Deep Reinforcement Learning
by Jianqi Wang, Renwang Li and Qiang Wang
Processes 2025, 13(12), 4045; https://doi.org/10.3390/pr13124045 - 14 Dec 2025
Viewed by 430
Abstract
This study proposes an optimization framework based on Multi-agent Deep Reinforcement Learning (MADRL), conducting a systematic exploration of FJSP under dynamic scenarios. The research analyzes the impact of two types of dynamic disturbance events—machine failures and order insertions—on the Dynamic Flexible Job Shop [...] Read more.
This study proposes an optimization framework based on Multi-agent Deep Reinforcement Learning (MADRL), conducting a systematic exploration of FJSP under dynamic scenarios. The research analyzes the impact of two types of dynamic disturbance events—machine failures and order insertions—on the Dynamic Flexible Job Shop Scheduling Problem (DFJSP). Furthermore, it integrates process selection agents and machine selection agents to devise solutions for handling dynamic events. Experimental results demonstrate that, when solving standard benchmark problems, the proposed multi-objective DFJSP scheduling method, based on the 3DQN algorithm and incorporating an event-triggered rescheduling strategy, effectively mitigates disruptions caused by dynamic events. Full article
(This article belongs to the Section Process Control and Monitoring)
Show Figures

Figure 1

28 pages, 1486 KB  
Article
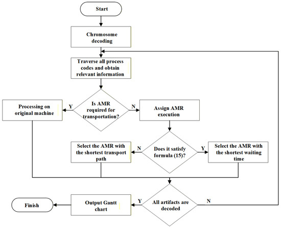
Scheduling Optimization of Special Cable Production Workshop with AMR Constraints
by Zhen Ni, Yalin Wang, Yifei Tong and Hao Zhang
Processes 2025, 13(12), 3992; https://doi.org/10.3390/pr13123992 - 10 Dec 2025
Viewed by 225
Abstract
Material handling in special cable manufacturing remains highly inefficient, with manual logistics accounting for nearly 90% of product cycle time. Existing scheduling methods commonly rely on oversimplified assumptions and fail to integrate machine processing with autonomous mobile robot (AMR) transportation constraints, limiting practical [...] Read more.
Material handling in special cable manufacturing remains highly inefficient, with manual logistics accounting for nearly 90% of product cycle time. Existing scheduling methods commonly rely on oversimplified assumptions and fail to integrate machine processing with autonomous mobile robot (AMR) transportation constraints, limiting practical applicability. This study proposes a comprehensive scheduling framework that explicitly incorporates AMR movement dynamics—covering empty-load travel and loaded transportation—into flexible job shop scheduling. A dual-objective model is formulated to minimize makespan and total equipment load, providing a more realistic evaluation of workshop performance. To solve this model, an enhanced Sparrow Search Algorithm (SSA) is developed, featuring Pareto dominance sorting, harmonic mean crowding, an external elite archive, and adaptive discoverer–follower scaling to improve convergence stability and avoid premature stagnation. Using real production data from a cable workshop, the proposed method achieves a 15.0% reduction in completion time and a 36.3% reduction in equipment load compared with the traditional SSA. The results demonstrate that the integrated model and improved algorithm offer an effective solution for AMR-constrained multi-objective workshop scheduling. Full article
Show Figures

Figure 1

39 pages, 3039 KB  
Review
Energy-Efficient Scheduling in Dynamic Flexible Job Shops: A Review
by Adilanmu Sitahong, Gang Wang, Yiping Yuan, Areziguli Wubuli, Peiyin Mo and Yulong Chen
Sustainability 2025, 17(24), 11009; https://doi.org/10.3390/su172411009 - 9 Dec 2025
Viewed by 643
Abstract
In recent decades, the flexible job shop scheduling problem (FJSP) has been widely studied. In the context of green manufacturing, objectives related to energy consumption and sustainability have emerged as essential components of the contemporary production landscape. These scheduling objectives present new obstacles [...] Read more.
In recent decades, the flexible job shop scheduling problem (FJSP) has been widely studied. In the context of green manufacturing, objectives related to energy consumption and sustainability have emerged as essential components of the contemporary production landscape. These scheduling objectives present new obstacles for workshop coordination, routing, and process planning. Among various green scheduling targets, energy consumption objectives constitute a substantial share. Therefore, this paper focuses on the dynamic flexible job shop scheduling problem (DFJSP) with an emphasis on energy consumption. First, this paper reviews the literature on DFJSP that considers energy consumption over the past decade. Second, this paper categorizes the dynamic constraints and dynamic event handling strategies in the indexed literature. Additionally, this paper examines the current methods for addressing this complex scheduling problem and compares and evaluates their advantages and disadvantages. Finally, this paper proposes new insights for future research from the perspectives of algorithms and energy-saving strategies. Full article
Show Figures

Figure 1

22 pages, 1592 KB  
Article
Dynamic Flexible Job Shop Scheduling via an Adaptive Genetic Algorithm and Deep Learning
by Zheng Zhang, Hanning Chen, Zhixue Wang and Jiatong Han
Appl. Sci. 2025, 15(23), 12626; https://doi.org/10.3390/app152312626 - 28 Nov 2025
Viewed by 504
Abstract
To address the scheduling problem of dynamic flexible job shop, this study proposes a hybrid scheduling method that integrates an adaptive genetic algorithm, dynamic target smoothing, and a deep Q-network (DQN). The scheduling process is formulated as a Markov decision process, where a [...] Read more.
To address the scheduling problem of dynamic flexible job shop, this study proposes a hybrid scheduling method that integrates an adaptive genetic algorithm, dynamic target smoothing, and a deep Q-network (DQN). The scheduling process is formulated as a Markov decision process, where a graph convolutional network (GCN) extracts feature representations from evolving job and machine states. The adaptive genetic algorithm dynamically generates target values, while the dynamic target smoothing mechanism—based on sliding windows or exponential smoothing—further stabilizes target updates and enhances training efficiency. Experiments on the Brandimarte benchmark with stochastic job arrivals show that the proposed method reduces makespan by up to 2.1% compared to the QNGA baseline. In addition, the integration of adaptive evolution and smoothed target learning provides more stable training and stronger adaptability to dynamic environments than the existing DQN-based approaches. Full article
Show Figures

Figure 1

26 pages, 2510 KB  
Article
GA-HPO PPO: A Hybrid Algorithm for Dynamic Flexible Job Shop Scheduling
by Yiming Zhou, Jun Jiang, Qining Shi, Maojie Fu, Yi Zhang, Yihao Chen and Longfei Zhou
Sensors 2025, 25(21), 6736; https://doi.org/10.3390/s25216736 - 4 Nov 2025
Cited by 1 | Viewed by 997
Abstract
The Job Shop Scheduling Problem (JSP), a classical NP-hard challenge, has given rise to various complex extensions to accommodate modern manufacturing requirements. Among them, the Dynamic Flexible Job Shop Scheduling Problem (DFJSP) remains particularly challenging, due to its stochastic task arrivals, heterogeneous deadlines, [...] Read more.
The Job Shop Scheduling Problem (JSP), a classical NP-hard challenge, has given rise to various complex extensions to accommodate modern manufacturing requirements. Among them, the Dynamic Flexible Job Shop Scheduling Problem (DFJSP) remains particularly challenging, due to its stochastic task arrivals, heterogeneous deadlines, and varied task types. Traditional optimization- and rule-based approaches often fail to capture these dynamics effectively. To address this gap, this study proposes a hybrid algorithm, GA-HPO PPO, tailored for the DFJSP. The method integrates genetic-algorithm–based hyperparameter optimization with proximal policy optimization to enhance learning efficiency and scheduling performance. The algorithm was trained on four datasets and evaluated on ten benchmark datasets widely adopted in DFJSP research. Comparative experiments against Double Deep Q-Network (DDQN), standard PPO, and rule-based heuristics demonstrated that GA-HPO PPO consistently achieved superior performance. Specifically, it reduced the number of overdue tasks by an average of 18.5 in 100-task scenarios and 197 in 1000-task scenarios, while maintaining a machine utilization above 67% and 28% in these respective scenarios, and limiting the makespan to within 108–114 and 506–510 time units. The model also demonstrated a 25% faster convergence rate and 30% lower variance in performance across unseen scheduling instances compared to standard PPO, confirming its robustness and generalization capability across diverse scheduling conditions. These results indicate that GA-HPO PPO provides an effective and scalable solution for the DFJSP, contributing to improved dynamic scheduling optimization in practical manufacturing environments. Full article
Show Figures

Figure 1

23 pages, 2604 KB  
Article
Flexible Job Shop Scheduling Optimization with Multiple Criteria Using a Hybrid Metaheuristic Framework
by Shubhendu Kshitij Fuladi and Chang Soo Kim
Processes 2025, 13(10), 3260; https://doi.org/10.3390/pr13103260 - 13 Oct 2025
Viewed by 1490
Abstract
The flexible job shop scheduling problem (FJSP) becomes significantly more complex when real-world factors such as due dates, sequence-dependent setup times, and processing times are considered as multiple criteria. This study presents a hybrid scheduling approach that combines a genetic algorithm (GA) and [...] Read more.
The flexible job shop scheduling problem (FJSP) becomes significantly more complex when real-world factors such as due dates, sequence-dependent setup times, and processing times are considered as multiple criteria. This study presents a hybrid scheduling approach that combines a genetic algorithm (GA) and variable neighborhood search (VNS), where several dispatching rules are used to create the initial population and improve exploration. The multiple objectives are to minimize makespan, total tardiness, and total setup time while improving overall production efficiency. To test the proposed approach, standard FJSP datasets were extended with due dates and setup times for two different environments. Due dates were generated using the Total Work Content (TWK) method. This study also introduces a dynamic scheduling framework that addresses dynamic events such as machine breakdowns and new job arrivals. A rescheduling strategy was developed to maintain optimal solutions in dynamic situations. Experimental results show that the proposed hybrid framework consistently performs better than other methods in static scheduling and maintains high performance under dynamic conditions. The proposed method achieved 6.5% and 2.59% improvement over the baseline GA in two different environments. The results confirm that the proposed strategies effectively address complex, multi-constraint scheduling problems relevant to Industry 4.0 and smart manufacturing environments. Full article
(This article belongs to the Section Manufacturing Processes and Systems)
Show Figures

Figure 1

31 pages, 6262 KB  
Article
Profit-Oriented Multi-Objective Dynamic Flexible Job Shop Scheduling with Multi-Agent Framework Under Uncertain Production Orders
by Qingyao Ma, Yao Lu and Huawei Chen
Machines 2025, 13(10), 932; https://doi.org/10.3390/machines13100932 - 9 Oct 2025
Viewed by 772
Abstract
In the highly competitive manufacturing environment, customers are increasingly demanding punctual, flexible, and customized deliveries, compelling enterprises to balance profit, energy efficiency, and production performance while seeking new scheduling methods to enhance dynamic responsiveness. Although deep reinforcement learning (DRL) has made progress in [...] Read more.
In the highly competitive manufacturing environment, customers are increasingly demanding punctual, flexible, and customized deliveries, compelling enterprises to balance profit, energy efficiency, and production performance while seeking new scheduling methods to enhance dynamic responsiveness. Although deep reinforcement learning (DRL) has made progress in dynamic flexible job shop scheduling, existing research has rarely addressed profit-oriented optimization. To tackle this challenge, this paper proposes a novel multi-objective dynamic flexible job shop scheduling (MODFJSP) model that aims to maximize net profit and minimize makespan on the basis of traditional FJSP. The model incorporates uncertainties such as new job insertions, fluctuating due dates, and high-profit urgent jobs, and establishes a multi-agent collaborative framework consisting of “job selection–machine assignment.” For the two types of agents, this paper proposes adaptive state representations, reward functions, and variable action spaces to achieve the dual optimization objectives. The experimental results show that the double deep Q-network (DDQN), within the multi-agent cooperative framework, outperforms PPO, DQN, and classical scheduling rules in terms of solution quality and robustness. It achieves superior performance on multiple metrics such as IGD, HV, and SC, and generates bi-objective Pareto frontiers that are closer to the ideal point. The results demonstrate the effectiveness and practical value of the proposed collaborative framework for solving MODFJSP. Full article
(This article belongs to the Section Industrial Systems)
Show Figures

Figure 1

28 pages, 1332 KB  
Article
A Scalable Two-Level Deep Reinforcement Learning Framework for Joint WIP Control and Job Sequencing in Flow Shops
by Maria Grazia Marchesano, Guido Guizzi, Valentina Popolo and Anastasiia Rozhok
Appl. Sci. 2025, 15(19), 10705; https://doi.org/10.3390/app151910705 - 3 Oct 2025
Viewed by 779
Abstract
Effective production control requires aligning strategic planning with real-time execution under dynamic and stochastic conditions. This study proposes a scalable dual-agent Deep Reinforcement Learning (DRL) framework for the joint optimisation of Work-In-Process (WIP) control and job sequencing in flow-shop environments. A strategic DQN [...] Read more.
Effective production control requires aligning strategic planning with real-time execution under dynamic and stochastic conditions. This study proposes a scalable dual-agent Deep Reinforcement Learning (DRL) framework for the joint optimisation of Work-In-Process (WIP) control and job sequencing in flow-shop environments. A strategic DQN agent regulates global WIP to meet throughput targets, while a tactical DQN agent adaptively selects dispatching rules at the machine level on an event-driven basis. Parameter sharing in the tactical agent ensures inherent scalability, overcoming the combinatorial complexity of multi-machine scheduling. The agents coordinate indirectly via a shared simulation environment, learning to balance global stability with local responsiveness. The framework is validated through a discrete-event simulation integrating agent-based modelling, demonstrating consistent performance across multiple production scales (5–15 machines) and process time variabilities. Results show that the approach matches or surpasses analytical benchmarks and outperforms static rule-based strategies, highlighting its robustness, adaptability, and potential as a foundation for future Hierarchical Reinforcement Learning applications in manufacturing. Full article
(This article belongs to the Special Issue Intelligent Manufacturing and Production)
Show Figures

Figure 1

20 pages, 775 KB  
Article
Optimization Scheduling of Dynamic Industrial Systems Based on Reinforcement Learning
by Xiang Zhang, Zhongfu Li, Simin Fu, Qiancheng Xu, Zhaolong Du and Guan Yuan
Appl. Sci. 2025, 15(18), 10108; https://doi.org/10.3390/app151810108 - 16 Sep 2025
Viewed by 1098
Abstract
The flexible job shop scheduling problem (FJSP) is a fundamental challenge in modern industrial manufacturing, where efficient scheduling is critical for optimizing both resource utilization and overall productivity. Traditional heuristic algorithms have been widely used to solve the FJSP, but they are often [...] Read more.
The flexible job shop scheduling problem (FJSP) is a fundamental challenge in modern industrial manufacturing, where efficient scheduling is critical for optimizing both resource utilization and overall productivity. Traditional heuristic algorithms have been widely used to solve the FJSP, but they are often tailored to specific scenarios and struggle to cope with the dynamic and complex nature of real-world manufacturing environments. Although deep learning approaches have been proposed recently, they typically require extensive feature engineering, lack interpretability, and fail to generalize well under unforeseen disturbances such as machine failures or order changes. To overcome these limitations, we introduce a novel hierarchical reinforcement learning (HRL) framework for FJSP, which decomposes the scheduling task into high-level strategic decisions and low-level task allocations. This hierarchical structure allows for more efficient learning and decision-making. By leveraging policy gradient methods at both levels, our approach learns adaptive scheduling policies directly from raw system states, eliminating the need for manual feature extraction. Our HRL-based method enables real-time, autonomous decision-making that adapts to changing production conditions. Experimental results show our approach achieves a cumulative reward of 199.50 for Brandimarte, 2521.17 for Dauzère, and 2781.56 for Taillard, with success rates of 25.00%, 12.30%, and 19.00%, respectively, demonstrating the robustness of our approach in real-world job shop scheduling tasks. Full article
(This article belongs to the Section Applied Industrial Technologies)
Show Figures

Figure 1

22 pages, 2384 KB  
Article
An Efficient Job Insertion Algorithm for Hybrid Human–Machine Collaborative Flexible Job Shop Scheduling with Random Job Arrivals
by Jiaye Song, Yiping Shen, Liping Wang, Changchun Liu, Dunbing Tang and Qingwei Nie
Electronics 2025, 14(17), 3397; https://doi.org/10.3390/electronics14173397 - 26 Aug 2025
Viewed by 831
Abstract
Human–machine collaborative scheduling has been widely applied in the modern manufacturing industry. Traditional scheduling algorithms often rely on frequent rescheduling when new jobs arrive, resulting in low responsiveness and difficulty in meeting the demands of high-paced production scenarios. Aiming at the hybrid human–machine [...] Read more.
Human–machine collaborative scheduling has been widely applied in the modern manufacturing industry. Traditional scheduling algorithms often rely on frequent rescheduling when new jobs arrive, resulting in low responsiveness and difficulty in meeting the demands of high-paced production scenarios. Aiming at the hybrid human–machine collaborative flexible job shop scheduling problem (HHCFJSP) with random job arrivals, this paper proposes a hybrid algorithm based on improved job insertion strategy (HAIJI) dedicated to coping with sudden job insertion demands during the scheduling process. The algorithm constructs a two-dimensional evaluation vector based on minimum scheduling delay and residual scheduling flexibility to jointly assess potential insertion positions for each operation. A non-dominated sorting mechanism is employed to identify a set of promising insertion candidates, which are further evaluated using a tailored evaluation function. During the construction of the insertion plan, an A*-inspired greedy search strategy is adopted to guide the search process, followed by a backtracking mechanism to recover the globally optimal insertion sequence. Finally, the proposed algorithm is applied to the pre-scheduling phase and the dynamic rescheduling phase of a hybrid human–machine collaborative flexible job shop. Experimental results demonstrate that the proposed method achieves higher scheduling efficiency and stability in both stages and outperforms benchmark algorithms in terms of makespan and response time. Full article
(This article belongs to the Special Issue Human–Robot Interaction and Communication Towards Industry 5.0)
Show Figures

Figure 1

31 pages, 3493 KB  
Article
Integrated Process Planning and Scheduling Framework Using an Optimized Rule-Mining Approach for Smart Manufacturing
by Syeda Marzia, Ahmed Azab and Alejandro Vital-Soto
Mathematics 2025, 13(16), 2605; https://doi.org/10.3390/math13162605 - 14 Aug 2025
Viewed by 2556
Abstract
Manufacturing industries are undergoing a significant transformation toward Smart Manufacturing (SM) to meet the ever-evolving demands for customized products. A major obstacle in this transition is the integration of Computer-Aided Process Planning (CAPP) with Scheduling. This integration poses challenges because of conflicting objectives [...] Read more.
Manufacturing industries are undergoing a significant transformation toward Smart Manufacturing (SM) to meet the ever-evolving demands for customized products. A major obstacle in this transition is the integration of Computer-Aided Process Planning (CAPP) with Scheduling. This integration poses challenges because of conflicting objectives that must be balanced, resulting in the Integrated Process Planning and Scheduling problem. In response to these challenges, this research introduces a novel hybridized machine learning optimization approach designed to assign and sequence setups in Dynamic Flexible Job Shop environments via dispatching rule mining, accounting for real-time disruptions such as machine breakdowns. This approach connects CAPP and scheduling by considering setups as dispatching units, ultimately reducing makespan and improving manufacturing flexibility. The problem is modeled as a Dynamic Flexible Job Shop problem. It is tackled through a comprehensive methodology that combines mathematical programming, heuristic techniques, and the creation of a robust dataset capturing priority relationships among setups. Empirical results demonstrate that the proposed model achieves a 42.6% reduction in makespan, improves schedule robustness by 35%, and reduces schedule variability by 27% compared to classical dispatching rules. Additionally, the model achieves an average prediction accuracy of 92% on unseen instances, generating rescheduling decisions within seconds, which confirms its suitability for real-time Smart Manufacturing applications. Full article
Show Figures

Figure 1

34 pages, 1253 KB  
Article
A Discrete Improved Gray Wolf Optimization Algorithm for Dynamic Distributed Flexible Job Shop Scheduling Considering Random Job Arrivals and Machine Breakdowns
by Chun Wang, Jiapeng Chen, Binzi Xu and Sheng Liu
Processes 2025, 13(7), 1987; https://doi.org/10.3390/pr13071987 - 24 Jun 2025
Cited by 1 | Viewed by 1158
Abstract
Dueto uncertainties in real-world production, dynamic factors have become increasingly critical in the research of distributed flexible job shop scheduling problems. Effectively responding to dynamic events can significantly enhance the adaptability and quality of scheduling solutions, thereby improving the resilience of manufacturing systems. [...] Read more.
Dueto uncertainties in real-world production, dynamic factors have become increasingly critical in the research of distributed flexible job shop scheduling problems. Effectively responding to dynamic events can significantly enhance the adaptability and quality of scheduling solutions, thereby improving the resilience of manufacturing systems. This study addresses the dynamic distributed flexible job shop scheduling problem, which involves random job arrivals and machine breakdowns, and proposes an effective discrete improved gray wolf optimization (DIGWO) algorithm-based predictive–reactive method. The first contribution of our work lies in its dynamic scheduling strategy: a periodic- and event-driven approach is used to capture the dynamic nature of the problem, and a static scheduling window is constructed based on updated factory and workshop statuses to convert dynamic scheduling into static scheduling at each rescheduling point. Second, a mathematical model of multi-objective distributed flexible job shop scheduling (MODDFJSP) is established, optimizing makespan, tardiness, maximal factory load, and stability. The novelty of the model is that it is capable of optimizing both production efficiency and operational stability in the workshop. Third, by designing an efficacious initialization mechanism, prey search, and an external archive, the DIGWO algorithm is developed to solve conflicting objectives and search for a set of trade-off solutions. Experimental results in a simulated dynamic distributed flexible job shop demonstrate that DIGWO outperforms three well-known algorithms (NSGA-II, SPEA2, and MOEA/D). The proposed method also surpasses completely reactive scheduling approaches based on rule combinations. This study provides a reference for distributed manufacturing systems facing random job arrivals and machine breakdowns. Full article
(This article belongs to the Section AI-Enabled Process Engineering)
Show Figures

Figure 1

36 pages, 3529 KB  
Article
Solving Collaborative Scheduling of Production and Logistics via Deep Reinforcement Learning: Considering Limited Transportation Resources and Charging Constraints
by Xianping Huang, Yong Chen, Wenchao Yi, Zhi Pei and Ziwen Cheng
Appl. Sci. 2025, 15(13), 6995; https://doi.org/10.3390/app15136995 - 20 Jun 2025
Cited by 1 | Viewed by 2086
Abstract
With the advancement of logistics technology, Automated Guided Vehicles (AGVs) have been widely adopted in manufacturing enterprises due to their high flexibility and stability, particularly in flexible and discrete manufacturing domains such as tire production and electronic assembly. However, existing studies seldom systematically [...] Read more.
With the advancement of logistics technology, Automated Guided Vehicles (AGVs) have been widely adopted in manufacturing enterprises due to their high flexibility and stability, particularly in flexible and discrete manufacturing domains such as tire production and electronic assembly. However, existing studies seldom systematically consider practical constraints such as limited AGV transport resources, AGV charging requirements, and charging station capacity limitations. To address this gap, this paper proposes a flexible job shop production-logistics collaborative scheduling model that incorporates transport and charging constraints, aiming to minimize the maximum makespan. To solve this problem, an improved PPO algorithm—CRGPPO-TKL—has been developed, which integrates candidate probability ratio calculations and a dynamic clipping mechanism based on target KL divergence to enhance the exploration capability and stability during policy updates. Experimental results demonstrate that the proposed method outperforms composite dispatching rules and mainstream DRL methods across multiple scheduling scenarios, achieving an average improvement of 8.2% and 10.5% in makespan, respectively. Finally, sensitivity analysis verifies the robustness of the proposed method with respect to parameter combinations. Full article
Show Figures

Figure 1

19 pages, 1053 KB  
Article
Symmetry-Aware Dynamic Scheduling Optimization in Hybrid Manufacturing Flexible Job Shops Using a Time Petri Nets Improved Genetic Algorithm
by Xuanye Lin, Zhenxiong Xu, Shujun Xie, Fan Yang, Juntao Wu and Deping Li
Symmetry 2025, 17(6), 907; https://doi.org/10.3390/sym17060907 - 8 Jun 2025
Cited by 1 | Viewed by 1125
Abstract
Dynamic scheduling in hybrid flexible job shops (HFJSs) presents a critical challenge in modern manufacturing systems, particularly under dynamic and uncertain conditions. These systems often exhibit inherent structural and behavioral symmetry, such as uniform machine–job relationships and repeatable event response patterns. To leverage [...] Read more.
Dynamic scheduling in hybrid flexible job shops (HFJSs) presents a critical challenge in modern manufacturing systems, particularly under dynamic and uncertain conditions. These systems often exhibit inherent structural and behavioral symmetry, such as uniform machine–job relationships and repeatable event response patterns. To leverage this, we propose a time Petri nets (TPNs) model that integrates time and logic constraints, capturing symmetric processing and setup behaviors across machines as well as dynamic job and machine events. A transition select coding mechanism is introduced, where each transition node is assigned a normalized priority value in the range [0, 1], preserving scheduling consistency and symmetry during decision-making. Furthermore, we develop a symmetry-aware time Petri nets-based improved genetic algorithm (TPGA) to solve both static and dynamic scheduling problems in HFJSs. Experimental evaluations show that TPGA significantly outperforms classical dispatching rules such as Shortest Job First (SJF) and Highest Response Ratio Next (HRN), achieving makespan reductions of 23%, 10%, and 13% in process, discrete, and hybrid manufacturing scenarios, respectively. These results highlight the potential of exploiting symmetry in system modeling and optimization for enhanced scheduling performance. Full article
(This article belongs to the Special Issue Symmetry and Asymmetry in Intelligent Control and Computing)
Show Figures

Figure 1

Back to TopTop