Sign in to use this feature.

Years

Between: -

Subjects

remove_circle_outline
remove_circle_outline
remove_circle_outline
remove_circle_outline
remove_circle_outline
remove_circle_outline
remove_circle_outline
remove_circle_outline
remove_circle_outline

Journals

remove_circle_outline
remove_circle_outline
remove_circle_outline
remove_circle_outline
remove_circle_outline
remove_circle_outline
remove_circle_outline
remove_circle_outline
remove_circle_outline
remove_circle_outline

Article Types

Countries / Regions

remove_circle_outline
remove_circle_outline
remove_circle_outline
remove_circle_outline
remove_circle_outline
remove_circle_outline

Search Results (1,602)

Search Parameters:
Keywords = depth camera.

Order results
Result details
Results per page
Select all
Export citation of selected articles as:
24 pages, 1622 KB  
Article
Real-Time Wire Rope Inclination Detection Using YOLOv9-Based Camera–LiDAR Fusion for Overhead Cranes
by Anh-Hung Pham, Ga-Eun Jung, Xuan-Kien Mai, Byeong-Soo Go and Seok-Ju Lee
J. Mar. Sci. Eng. 2026, 14(4), 393; https://doi.org/10.3390/jmse14040393 - 20 Feb 2026
Abstract
Safe and efficient cargo handling is essential in modern port logistics, where overhead cranes are widely used to move containers, bulk materials, and heavy equipment. Accurate real-time measurement of wire rope inclination is critical for preventing collisions, reducing load sway, and enabling autonomous [...] Read more.
Safe and efficient cargo handling is essential in modern port logistics, where overhead cranes are widely used to move containers, bulk materials, and heavy equipment. Accurate real-time measurement of wire rope inclination is critical for preventing collisions, reducing load sway, and enabling autonomous crane operation under challenging maritime conditions. This paper presents a You Only Look Once v9 (YOLOv9)-based camera–LiDAR fusion system for real-time estimation of the trolley–hook rope inclination angle in overhead cranes. A monocular industrial camera and a YOLOv9 detector provide semantic region-of-interest (ROI) masks for the trolley and hook, while a 3D LiDAR sensor, rigidly mounted and extrinsically calibrated to the camera, provides depth information. LiDAR points projected onto the image and filtered by YOLOv9 bounding boxes allow efficient extraction of safety-critical 3D geometry and reconstruction of the rope vector. Experimental results on an overhead crane testbed show that the proposed fusion estimator achieves an angle RMSE below 1 degree in dynamic swing and low-illumination scenarios, significantly outperforming a camera-only baseline (RMSE ≈ 2.11). These metrically validated results indicate that the proposed detection pipeline offers a robust foundation for intelligent crane monitoring and automation in maritime logistics and smart port operations. Full article
(This article belongs to the Section Ocean Engineering)
25 pages, 9663 KB  
Article
The Use of Computer Vision Methodologies to Estimate the Volume of Powdered Substance Shapes
by Jovan Šulc, Vule Reljić, Vladimir Jurošević, Lidija Krstanović, Bojan Banjac and Željko Santoši
Appl. Sci. 2026, 16(4), 2053; https://doi.org/10.3390/app16042053 - 19 Feb 2026
Abstract
Many compressed air devices are energy inefficient. One example is using air nozzles above pastry lines to remove flour and cool products. These nozzles consume excessive energy, particularly when mounted too high, requiring stronger airflow. Adjustable nozzle height and energy-efficient nozzles should be [...] Read more.
Many compressed air devices are energy inefficient. One example is using air nozzles above pastry lines to remove flour and cool products. These nozzles consume excessive energy, particularly when mounted too high, requiring stronger airflow. Adjustable nozzle height and energy-efficient nozzles should be used with careful control of air pressure, flow rate, and activation time, ensuring efficient and adaptive control. Additionally, sensor-based control should activate airflow only when pastries are present and until the correct amount of powder material has been blown out, as the nozzles often operate unnecessarily. Accurate measurement of powder volume after blow-off remains a challenge. With the use of computer vision methodology, the system would continuously read the measured values and determine not only the optimal moment to interrupt device operation but also dynamically adjust key parameters. This paper demonstrates that computer vision can estimate powder volume using two non-contact 3D methods: a depth camera, and a structured light scanner. Their accuracy, reliability, advantages, and limitations are analyzed. The results show that the structured light scanner can be used in the case of a static model (the conveyor belt with products stops at the moment when it is necessary to perform a 3D measurement). This approach shows higher repeatability and gives a more accurate 3D model. On the other hand, for the dynamic model (the conveyor belt with products moves while the 3D measurement device is fixed), the depth camera can be used because, at minimum rotation speeds of the substrate, it shows higher accuracy and enables faster adaptive modeling and creation of the necessary data. Full article
Show Figures

Figure 1

16 pages, 9023 KB  
Article
Optimising Camera–ChArUco Geometry for Motion Compensation in Standing Equine CT: A CT-Motivated Benchtop Study
by Cosimo Aliani, Cosimo Lorenzetto Bologna, Piergiorgio Francia and Leonardo Bocchi
Sensors 2026, 26(4), 1310; https://doi.org/10.3390/s26041310 - 18 Feb 2026
Viewed by 72
Abstract
Standing equine computed tomography (CT) acquisitions are susceptible to residual postural sway, which can introduce view-inconsistent motion and degrade image quality. External optical tracking based on ChArUco fiducials is a promising, low-cost strategy to enable projection-wise motion compensation, yet quantitative guidance on how [...] Read more.
Standing equine computed tomography (CT) acquisitions are susceptible to residual postural sway, which can introduce view-inconsistent motion and degrade image quality. External optical tracking based on ChArUco fiducials is a promising, low-cost strategy to enable projection-wise motion compensation, yet quantitative guidance on how camera–marker geometry affects pose-estimation performance remains limited. This CT-motivated benchtop study characterizes how the relative camera–ChArUco configuration influences both the accuracy (bias with respect to ground truth) and the precision (repeatability) of pose estimates obtained from RGB images using OpenCV ChArUco detection and reprojection-error minimization to estimate the rigid camera-to-board transformation. Controlled experiments systematically varied acquisition protocol (continuous repeated estimates at fixed pose versus cyclic repositioning), viewing angle over a wide angular range at two working distances, and camera-to-board distance over multiple depth settings. Ground truth for angular configurations was defined by a stepper-motor rotation stage, while distance ground truth was obtained by ruler measurements. Performance was summarized via mean absolute error and standard deviation across repeated measurements, complemented by variance-based statistical testing with multiple-comparison correction. Cyclic repositioning did not yield evidence of increased variability relative to continuous acquisitions, supporting view-by-view sampling. Viewing angle induced a consistent accuracy–precision trade-off for rotations: frontal views minimized mean error but exhibited higher variability, whereas oblique views reduced jitter at the expense of increased bias. Increasing working distance reduced repeatability, most prominently for depth-related components. Overall, these findings provide pre-clinical guidance for selecting camera/marker placement (moderately oblique viewpoints, limited working distance, sufficient image footprint) before in-scanner and in-vivo validation for standing equine CT motion compensation. Full article
Show Figures

Figure 1

15 pages, 2281 KB  
Article
Fluorescence Imaging of DMDG-ICG Across NIR-I and NIR-II Windows Using a Single-Camera System
by Bonghwan Chon, Mukesh P. Yadav, William Ghann, Stuart S. Martin, Jamal Uddin, Ananth Annapragada and Vikas Kundra
Int. J. Mol. Sci. 2026, 27(4), 1857; https://doi.org/10.3390/ijms27041857 - 14 Feb 2026
Viewed by 116
Abstract
Near-infrared (NIR) imaging, including NIR-I (800–1000 nm) and NIR-II (1000–1700 nm), has been primarily evaluated using separate cameras with different detectors, limiting comparison. We investigated whether using a single-camera system capable of both NIR-I and NIR-II acquisition, NIR-II improves spatial resolution and contrast-to-noise [...] Read more.
Near-infrared (NIR) imaging, including NIR-I (800–1000 nm) and NIR-II (1000–1700 nm), has been primarily evaluated using separate cameras with different detectors, limiting comparison. We investigated whether using a single-camera system capable of both NIR-I and NIR-II acquisition, NIR-II improves spatial resolution and contrast-to-noise ratio (CNR) for nanoparticle-based imaging. Dual-mode, dual-Gd ICG (DMDG-ICG) nanoparticles were characterized for absorption and fluorescence. A custom NIR imaging system using a single InGaAs camera enabled visualizing both NIR-I and -II windows. In vitro, capillary tubes containing nanoparticles in water, in tissue-mimicking Intralipid, or covered with mouse skin were imaged, and full-width-half maximum (FWHM) and CNR were measured. In vivo, the mouse femoral artery was imaged after IV nanoparticle delivery. DMDG-ICG showed strong fluorescence at both NIR-I and NIR-II. Scatter greater at NIR-I than NIR-II increased with depth and tissue layers. FWHM was lower and CNR higher at NIR-II versus NIR-I for up to 10 mm depth (p < 0.05, n = 3) in Intralipid. In vivo, femoral artery CNR was also higher at NIR-II (p < 0.05, n = 3). Using a single-camera system allowing direct comparison, NIR-II imaging provided greater penetration, spatial resolution, and CNR compared to NIR-I. The findings support the utility of NIR-II for vascular and molecular imaging applications. Full article
Show Figures

Figure 1

24 pages, 6937 KB  
Article
Cost-Effective Fish Volume Estimation in Aquaculture Using Infrared Imaging and Multi-Modal Deep Learning
by Like Zhang, Yanling Han, Ge Song, Jing Wang and Ping Ma
Sensors 2026, 26(4), 1221; https://doi.org/10.3390/s26041221 - 13 Feb 2026
Viewed by 151
Abstract
Accurate fish volume estimation is essential for sustainable aquaculture management, yet traditional methods are invasive and costly, while existing non-invasive approaches rely on expensive multi-sensor setups. This study proposes a cost-effective infrared (IR)-only pipeline that reconstructs depth and Red Green Blue (RGB) from [...] Read more.
Accurate fish volume estimation is essential for sustainable aquaculture management, yet traditional methods are invasive and costly, while existing non-invasive approaches rely on expensive multi-sensor setups. This study proposes a cost-effective infrared (IR)-only pipeline that reconstructs depth and Red Green Blue (RGB) from low-cost infrared videos (<USD 100 per camera), enabling scalable biomass monitoring in dense tanks. The pipeline integrates five modules: IR-to-depth estimation with contour-guided attention and smoothing loss; IR-to-RGB generation via texture-conditioned injection and water-adaptive loss; detection and tracking using cross-modal fusion and behavior-constrained Kalman filtering; instance segmentation with depth-guided branches and deformation-adaptive loss; and volume estimation through trajectory–depth Transformer fusion with refraction correction. Trained on a curated dataset of 166 goldfish across 124 videos (8–16 fish/tank), the system achieves Mean Absolute Error (MAE) of 0.85 cm3 and coefficient of determination (R2) of 0.961 for volume estimation, outperforming state-of-the-art methods by 19–41% while reducing hardware costs by 80%. This work advances precision aquaculture by providing robust, deployable tools for feed optimization and health monitoring, promoting environmental sustainability amid rising global seafood demand. Full article
(This article belongs to the Section Sensing and Imaging)
Show Figures

Figure 1

17 pages, 3102 KB  
Article
Utilizing an Augmented Reality Headset to Accurately Quantify Lower Extremity Function in Parkinson’s Disease
by Andrew Bazyk, Colin Waltz, Ryan D. Kaya, Eric Zimmerman, Joshua D. Johnston, Benjamin L. Walter, Anson B. Rosenfeldt, Mandy Miller Koop and Jay L. Alberts
Sensors 2026, 26(4), 1216; https://doi.org/10.3390/s26041216 - 13 Feb 2026
Viewed by 217
Abstract
Subjective, imprecise evaluation of lower extremity function hinders the effective treatment of gait impairments in Parkinson’s disease (PD). Markerless motion capture (MMC) offers opportunities for integrating objective biomechanical outcomes into clinical practice. However, validation of MMC biomechanical outcomes is necessary for clinical adoption [...] Read more.
Subjective, imprecise evaluation of lower extremity function hinders the effective treatment of gait impairments in Parkinson’s disease (PD). Markerless motion capture (MMC) offers opportunities for integrating objective biomechanical outcomes into clinical practice. However, validation of MMC biomechanical outcomes is necessary for clinical adoption of MMC technologies. This project evaluated the criterion validity of a custom MMC algorithm (CART-MMC) against gold-standard 3D motion capture (Traditional-MC) and its known-groups validity in differentiating PD from healthy controls (HC). Sixty-two individuals with PD and 29 HCs completed a stepping in place paradigm. The trials were recorded by an augmented reality headset with embedded RGB and depth cameras. The CART-MMC algorithm was used to reconstruct a 3D pose model and compute biomechanical measures of lower extremity performance. CART-MMC outcomes were statistically equivalent, within 5% of Traditional-MC, for measures of step count, cadence, duration, height, height asymmetry, and normalized path length. CART-MMC captured significant between-group differences in step height, height variability, height asymmetry, duration variability, and normalized path length. In conclusion, CART-MMC provides valid biomechanical outcomes that characterize important domains of PD lower extremity function. Validated biomechanical evaluation tools present opportunities for tracking subtle changes in disease progression, informing targeted therapy, and monitoring treatment efficacy. Full article
(This article belongs to the Special Issue Novel Implantable Sensors and Biomedical Applications)
Show Figures

Graphical abstract

21 pages, 7192 KB  
Article
Expectation–Maximization Method for RGB-D Camera Calibration with Motion Capture System
by Jianchu Lin, Guangxiao Du, Yugui Zhang, Yiyan Zhao, Qian Xie, Jian Yao and Ashim Khadka
Photonics 2026, 13(2), 183; https://doi.org/10.3390/photonics13020183 - 12 Feb 2026
Viewed by 172
Abstract
Camera calibration is an essential research direction in photonics and computer vision. It achieves the standardization of camera data by using intrinsic and extrinsic parameters. Recently, RGB-D cameras have been an important device by supplementing deep information, and they are commonly divided into [...] Read more.
Camera calibration is an essential research direction in photonics and computer vision. It achieves the standardization of camera data by using intrinsic and extrinsic parameters. Recently, RGB-D cameras have been an important device by supplementing deep information, and they are commonly divided into three kinds of mechanisms: binocular, structured light, and Time of Flight (ToF). However, the different mechanisms cause calibration methods to be complex and hardly uniform. Lens distortion, parameter loss, and sensor degradation et al. even fail calibration. To address the issues, we propose a camera calibration method based on the Expectation–Maximization (EM) algorithm. A unified model of latent variables is established for the different kinds of cameras. In the EM algorithm, the E-step estimates the hidden intrinsic parameters of cameras, while the M-step learns the distortion parameters of the lens. In addition, the depth values are calculated by the spatial geometric method, and they are calibrated using the least squares method under an optical motion capture system. Experimental results demonstrate that our method can be directly employed in the calibration of monocular and binocular RGB-D cameras, reducing image calibration errors between 0.6 and 1.2% less than least squares, Levenberg–Marquardt, Direct Linear Transform, and Trust Region Reflection. The deep error is reduced by 16 to 19.3 mm. Therefore, our method can effectively improve the performance of different RGB-D cameras. Full article
Show Figures

Figure 1

24 pages, 903 KB  
Review
Research of Fall Detection and Fall Prevention Technologies: A Review
by Dan Hrubý, Eva Hrubá and Martin Černý
Sensors 2026, 26(4), 1192; https://doi.org/10.3390/s26041192 - 12 Feb 2026
Viewed by 120
Abstract
Falls represent a significant global public health issue, particularly among adults over the age of 60. This comprehensive review aims to provide an in-depth examination of current fall detection and prevention technologies. The study categorizes fall detection methods into pre-fall prediction and post-fall [...] Read more.
Falls represent a significant global public health issue, particularly among adults over the age of 60. This comprehensive review aims to provide an in-depth examination of current fall detection and prevention technologies. The study categorizes fall detection methods into pre-fall prediction and post-fall detection, using both wearable and unobtrusive sensors. Wearable technologies, such as accelerometers, gyroscopes, and electromyography (EMG) sensors, are explored for their efficacy in real-time fall prediction and detection. Unobtrusive methods, including camera-based systems, LiDAR, radar, ultrasonic sensors, and depth sensors, are evaluated for their ability to monitor falls without intruding on users’ daily activities. The integration of these technologies into healthcare settings is also discussed, with an emphasis on the importance of immediate response to fall events. By analyzing the operational principles, technological advancements, and practical applications of these systems, promising directions for future research and innovation in fall detection and prevention are identified. The findings highlight the need for multifaceted approaches combining various sensor technologies to enhance fall detection accuracy and response times, ultimately improving patient safety and quality of life. Full article
(This article belongs to the Section Wearables)
Show Figures

Figure 1

22 pages, 4393 KB  
Article
Visual–Inertial Fusion-Based Restoration of Image Degradation in High-Dynamic Scenes with Rolling Shutter Cameras
by Jianbin Ye, Cengfeng Luo, Qiuxuan Wu, Yuejun Ye, Shenao Li, Yiyang Chen and Aocheng Li
Sensors 2026, 26(4), 1189; https://doi.org/10.3390/s26041189 - 12 Feb 2026
Viewed by 158
Abstract
Rolling shutter CMOS cameras are widely used in mobile and embedded vision, but rapid motion and vibration often cause coupled degradations, including motion blur and rolling shutter (RS) geometric distortion. This paper presents a visual–inertial fusion framework that estimates unified motion-related degradation parameters [...] Read more.
Rolling shutter CMOS cameras are widely used in mobile and embedded vision, but rapid motion and vibration often cause coupled degradations, including motion blur and rolling shutter (RS) geometric distortion. This paper presents a visual–inertial fusion framework that estimates unified motion-related degradation parameters from IMU and image measurements and uses them to restore both photometric and geometric image quality in high-dynamic scenes. We further introduce an exposure-aware deblurring pipeline that accounts for the nonlinear photoelectric conversion characteristics of CMOS sensors, as well as a perspective-consistent RS compensation method to improve geometric consistency under depth–motion coupling. Experiments on real mobile data and public RS-visual–inertial sequences demonstrate improved image quality and downstream SLAM pose accuracy compared with representative baselines. Full article
(This article belongs to the Section Sensors and Robotics)
Show Figures

Figure 1

14 pages, 1768 KB  
Article
A Projection-Based, Ground-Level Reactive Agility Test for Soccer: Development and Validation
by Sabri Birlik, Mehmet Yıldız and Uğur Fidan
Appl. Sci. 2026, 16(4), 1798; https://doi.org/10.3390/app16041798 - 11 Feb 2026
Viewed by 137
Abstract
Most existing reactive agility assessments rely on screen-based or light-based stimuli that are spatially separated from the movement execution plane, thereby limiting ecological validity. The purpose of this study was to develop and validate a novel projection-based, ground level reactive agility test (RAT) [...] Read more.
Most existing reactive agility assessments rely on screen-based or light-based stimuli that are spatially separated from the movement execution plane, thereby limiting ecological validity. The purpose of this study was to develop and validate a novel projection-based, ground level reactive agility test (RAT) designed to better reflect the perceptual motor demands of soccer. A total of 57 male soccer players (24 professional and 33 amateur) participated in the study. The system projects sport-specific visual stimuli onto the ground and uses a three-dimensional depth camera to track foot–stimulus interactions in real time. Two reactive agility protocols—a randomized simple reaction test and a randomized selective reaction test—were implemented. Construct validity was examined by comparing reactive agility and planned change-of-direction (PCOD) performance between professional and amateur players, as well as by analyzing relationships between PCOD and RAT outcomes. Professional players demonstrated significantly faster performance than amateurs across all tests (p < 0.01), with larger between-group differences observed in reactive agility compared with PCOD measures. Correlations between PCOD and reactive agility outcomes were low to moderate (r = 0.34–0.61), indicating that reactive agility captures performance components beyond planned movement ability. The reactive agility protocols showed excellent test–retest reliability (ICC = 0.92–0.99) with low measurement error (CV = 0.96–3.47%). In conclusion, the proposed projection-based, ground-level RAT provides a valid and reliable assessment of reactive agility in soccer. By integrating sport-specific stimuli and movement execution within the same spatial plane, the system enhances ecological validity and offers a scalable framework for both performance assessment and perceptual cognitive training in open-skill sports. Full article
(This article belongs to the Special Issue Advanced Studies in Ball Sports Performance)
Show Figures

Figure 1

19 pages, 3221 KB  
Article
A Hybrid Vision and Optimization Strategy for Accurate 3D Laser Projection Calibration
by Chuang Liu, Shaogao Tong, Tao Liu and Maosheng Hou
Appl. Sci. 2026, 16(4), 1733; https://doi.org/10.3390/app16041733 - 10 Feb 2026
Viewed by 100
Abstract
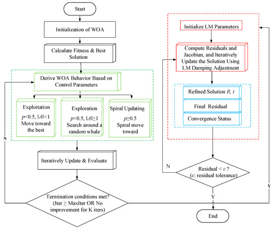
A galvanometer-based laser 3D projection system requires accurate mapping between galvanometer control signals and workpiece coordinates to ensure reliable on-part marking. This study presents a calibration and verification pipeline that uses a color camera and a depth sensor to reconstruct 3D target points [...] Read more.
A galvanometer-based laser 3D projection system requires accurate mapping between galvanometer control signals and workpiece coordinates to ensure reliable on-part marking. This study presents a calibration and verification pipeline that uses a color camera and a depth sensor to reconstruct 3D target points and estimate the extrinsic parameters between the projector and the workpiece. Laser spot centers are localized in color images, and corresponding depth values are acquired after color–depth alignment. The resulting 3D points are back-projected and transformed into the workpiece coordinate frame. A hybrid solver is employed: the Whale Optimization Algorithm (WOA) provides a global initial estimate, followed by Levenberg–Marquardt (LM) refinement to enhance convergence stability under noisy and small-sample conditions. Experimental validation on an independent 13-point set demonstrates sub-millimeter accuracy, with a mean error of approximately 0.37 mm and a maximum error of 0.87 mm. A further rectangular contour projection test confirms consistent performance, yielding a mean error of 0.434 mm and a maximum error of 0.879 mm, with all errors remaining below 1 mm. Full article
Show Figures

Figure 1

19 pages, 10956 KB  
Article
High-Frame-Rate Low-Noise Global Shutter CMOS Image Sensor for High-Speed Machine Vision
by Abhinav Agarwal, Jatin Hansrani, Kazuhisa Suzuki, Karthik Venkatesan, Wilson Law, Varun Shah, Kai Ling Ong, Danny Marine, Oleksandr Rytov, Tim Lu, Neil Kumar, Edward Enriquez, Liviu Oniciuc, Sam Bagwell, Loc Truong, Anders Andersson and Radu Corlan
Sensors 2026, 26(4), 1117; https://doi.org/10.3390/s26041117 - 9 Feb 2026
Viewed by 357
Abstract
In this paper we present a low-noise, high-frame-rate global shutter CMOS image sensor with UHD resolution (3840 × 2160), targeting high-speed machine vision applications. The sensor (ForzaFAST581) supports video capture at up to 1141 FPS at 12 bits and 1694 FPS at 8 [...] Read more.
In this paper we present a low-noise, high-frame-rate global shutter CMOS image sensor with UHD resolution (3840 × 2160), targeting high-speed machine vision applications. The sensor (ForzaFAST581) supports video capture at up to 1141 FPS at 12 bits and 1694 FPS at 8 bits at full resolution, consuming a total power of 5.5 W. Fabricated in a 65 nm, four-metal BSI process, the imager features a 5 µm voltage-domain global shutter pixel with dual-gain capability for improved dynamic range and a read noise of 3.04 e in global shutter and 2.15 e in rolling shutter mode for high-gain at maximum frame rate operation. For compact camera integration and low power consumption, the sensor is designed to stream video through 16 CML data ports, each operating at 7.44 Gbps, achieving a total aggregate throughput of 119 Gbps. Additionally, the sensor supports selectable output bit depths—8-bit, 10-bit, and 12-bit—allowing frame rate optimization based on application-specific requirements. Full article
Show Figures

Figure 1

23 pages, 6344 KB  
Article
Visual Perception and Robust Autonomous Following for Orchard Transportation Robots Based on DeepDIMP-ReID
by Renyuan Shen, Yong Wang, Huaiyang Liu, Haiyang Gu, Changxing Geng and Yun Shi
Mach. Learn. Knowl. Extr. 2026, 8(2), 39; https://doi.org/10.3390/make8020039 - 8 Feb 2026
Viewed by 231
Abstract
Dense foliage, severe illumination variations, and interference from multiple individuals with similar appearances in complex orchard environments pose significant challenges for vision-based following robots in maintaining persistent target perception and identity consistency, thereby compromising the stability and safety of fruit transportation operations. To [...] Read more.
Dense foliage, severe illumination variations, and interference from multiple individuals with similar appearances in complex orchard environments pose significant challenges for vision-based following robots in maintaining persistent target perception and identity consistency, thereby compromising the stability and safety of fruit transportation operations. To address these challenges, we propose a novel framework, DeepDIMP-ReID, which integrates the Deep Implicit Model Prediction (DIMP) tracker with a person re-identification (ReID) module based on EfficientNet. This visual perception and autonomous following framework is designed for differential-drive orchard transportation robots, aiming to achieve robust target perception and reliable identity maintenance in unstructured orchard settings. The proposed framework adopts a hierarchical perception–verification–control architecture. Visual tracking and three-dimensional localization are jointly achieved using synchronized color and depth data acquired from a RealSense camera, where target regions are obtained via the discriminative model prediction (DIMP) method and refined through an elliptical-mask-based depth matching strategy. Front obstacle detection is performed using DBSCAN-based point cloud clustering techniques. To suppress erroneous following caused by occlusion, target switching, or target reappearance after occlusion, an enhanced HOReID person re-identification module with an EfficientNet backbone is integrated for identity verification at critical decision points. Based on the verified perception results, a state-driven motion control strategy is employed to ensure safe and continuous autonomous following. Extensive long-term experiments conducted in real orchard environments demonstrate that the proposed system achieves a correct tracking rate exceeding 94% under varying human walking speeds, with an average localization error of 0.071 m. In scenarios triggering re-identification, a target discrimination success rate of 93.3% is obtained. These results confirm the effectiveness and robustness of the proposed framework for autonomous fruit transportation in complex orchard environments. Full article
Show Figures

Figure 1

21 pages, 4342 KB  
Article
Auto3DPheno: Automated 3D Maize Seedling Phenotyping via Topologically-Constrained Laplacian Contraction with NeRF
by Yi Gou, Xin Tan, Mingyu Yang, Xin Zhang, Liang Xu, Qingbin Jiao, Sijia Jiang, Ding Ma and Junbo Zang
Agronomy 2026, 16(4), 401; https://doi.org/10.3390/agronomy16040401 - 7 Feb 2026
Viewed by 150
Abstract
Analyzing three-dimensional (3D) phenotypic parameters of maize seedlings is of significant importance for maize cultivation and selection. However, existing methods often struggle to balance cost, efficiency, and accuracy, particularly when capturing the complex morphology of seedlings characterized by slender stems. To address these [...] Read more.
Analyzing three-dimensional (3D) phenotypic parameters of maize seedlings is of significant importance for maize cultivation and selection. However, existing methods often struggle to balance cost, efficiency, and accuracy, particularly when capturing the complex morphology of seedlings characterized by slender stems. To address these issues, this study proposes a novel end-to-end automated framework for extracting phenotypes using only consumer-grade RGB cameras. The pipeline initiates with Instant-NGP to rapidly reconstruct dense point clouds, establishing the 3D data foundation for phenotypic extraction. Subsequently, we formulate a directed topological graph-based mechanism. By mathematically defining bifurcation constraints via vector analysis, this mechanism guides a depth-first traversal strategy to explicitly disentangle stem and leaf skeletons. Building upon these decoupled skeletons, organ-level point cloud segmentation is achieved through constraint-based expansion, followed by density-based spatial clustering (DBSCAN) to detect individual leaves. Algorithms combining point cloud geometry with 3D Euclidean distance are also implemented to calculate key phenotypes including plant height and stem width. Finally, single-leaf skeleton fitting is used to estimate leaf length, and principal component analysis (PCA) is adopted to determine the stem–leaf angle, realizing the comprehensive automatic extraction of maize seedling phenotypes. Experiments show that the proposed method achieves high accuracy in extracting key phenotypic parameters. The mean relative errors for plant height, stem width, leaf length, stem-leaf angle, and leaf area are 0.76%, 2.93%, 1.26%, 2.13%, and 3.33%, respectively. Compared with existing methods as far as we know, the proposed method significantly improves extraction efficiency by reducing the processing time per plant to within 5 min while maintaining such high accuracy. Full article
(This article belongs to the Topic Digital Agriculture, Smart Farming and Crop Monitoring)
Show Figures

Figure 1

20 pages, 3275 KB  
Article
Real-Time Emotion Recognition Performance of Mobile Devices: A Detailed Analysis of Camera and TrueDepth Sensors Using Apple’s ARKit
by Céline Madeleine Aldenhoven, Leon Nissen, Marie Heinemann, Cem Doğdu, Alexander Hanke, Stephan Jonas and Lara Marie Reimer
Sensors 2026, 26(3), 1060; https://doi.org/10.3390/s26031060 - 6 Feb 2026
Viewed by 320
Abstract
Facial features hold information about a person’s emotions, motor function, or genetic defects. Since most current mobile devices are capable of real-time face detection using cameras and depth sensors, real-time facial analysis can be utilized in several mobile use cases. Understanding the real-time [...] Read more.
Facial features hold information about a person’s emotions, motor function, or genetic defects. Since most current mobile devices are capable of real-time face detection using cameras and depth sensors, real-time facial analysis can be utilized in several mobile use cases. Understanding the real-time emotion recognition capabilities of device sensors and frameworks is vital for developing new, valid applications. Therefore, we evaluated on-device emotion recognition using Apple’s ARKit on an iPhone 14 Pro. A native app elicited 36 blend shape-specific movements and 7 discrete emotions from N=31 healthy adults. Per frame, standardized ARKit blend shapes were classified using a prototype-based cosine similarity metric; performance was summarized as accuracy and area under the receiver operating characteristic curves. Cosine similarity achieved an overall accuracy of 68.3%, exceeding the mean of three human raters (58.9%; +9.4 percentage points, ≈16% relative). Per-emotion accuracy was highest for joy, fear, sadness, and surprise, and competitive for anger, disgust, and contempt. AUCs were ≥0.84 for all classes. The method runs in real time on-device using only vector operations, preserving privacy and minimizing compute. These results indicate that a simple, interpretable cosine-similarity classifier over ARKit blend shapes delivers human-comparable, real-time facial emotion recognition on commodity hardware, supporting privacy-preserving mobile applications. Full article
(This article belongs to the Section Optical Sensors)
Show Figures

Figure 1

Back to TopTop