Sign in to use this feature.

Years

Between: -

Subjects

remove_circle_outline
remove_circle_outline
remove_circle_outline
remove_circle_outline
remove_circle_outline

Journals

Article Types

Countries / Regions

Search Results (27)

Search Parameters:
Keywords = comprehensive SDN solution

Order results
Result details
Results per page
Select all
Export citation of selected articles as:
27 pages, 2027 KB  
Article
Comparative Analysis of SDN and Blockchain Integration in P2P Streaming Networks for Secure and Reliable Communication
by Aisha Mohmmed Alshiky, Maher Ali Khemakhem, Fathy Eassa and Ahmed Alzahrani
Electronics 2025, 14(17), 3558; https://doi.org/10.3390/electronics14173558 - 7 Sep 2025
Viewed by 694
Abstract
Rapid advancements in peer-to-peer (P2P) streaming technologies have significantly impacted digital communication, enabling scalable, decentralized, and real-time content distribution. Despite these advancements, challenges persist, including dynamic topology management, high latency, security vulnerabilities, and unfair resource sharing (e.g., free rider). While software-defined networking (SDN) [...] Read more.
Rapid advancements in peer-to-peer (P2P) streaming technologies have significantly impacted digital communication, enabling scalable, decentralized, and real-time content distribution. Despite these advancements, challenges persist, including dynamic topology management, high latency, security vulnerabilities, and unfair resource sharing (e.g., free rider). While software-defined networking (SDN) and blockchain individually address aspects of these limitations, their combined potential for comprehensive optimization remains underexplored. This study proposes a distributed SDN (DSDN) architecture enhanced with blockchain support to provide secure, scalable, and reliable P2P video streaming. We identified research gaps through critical analysis of the literature. We systematically compared traditional P2P, SDN-enhanced, and hybrid architectures across six performance metrics: latency, throughput, packet loss, authentication accuracy, packet delivery ratio, and control overhead. Simulations with 200 peers demonstrate that the proposed hybrid SDN–blockchain framework achieves a latency of 140 ms, a throughput of 340 Mbps, an authentication accuracy of 98%, a packet delivery ratio of 97.8%, a packet loss ratio of 2.2%, and a control overhead of 9.3%, outperforming state-of-the-art solutions such as NodeMaps, the reinforcement learning-based routing framework (RL-RF), and content delivery networks-P2P networks (CDN-P2P). This work establishes a scalable and attack-resilient foundation for next-generation P2P streaming. Full article
(This article belongs to the Section Computer Science & Engineering)
Show Figures

Graphical abstract

14 pages, 397 KB  
Article
Service Function Chain Migration: A Survey
by Zhiping Zhang and Changda Wang
Computers 2025, 14(6), 203; https://doi.org/10.3390/computers14060203 - 22 May 2025
Viewed by 1224
Abstract
As a core technology emerging from the convergence of Network Function Virtualization (NFV) and Software-Defined Networking (SDN), Service Function Chaining (SFC) enables the dynamic orchestration of Virtual Network Functions (VNFs) to support diverse service requirements. However, in dynamic network environments, SFC faces significant [...] Read more.
As a core technology emerging from the convergence of Network Function Virtualization (NFV) and Software-Defined Networking (SDN), Service Function Chaining (SFC) enables the dynamic orchestration of Virtual Network Functions (VNFs) to support diverse service requirements. However, in dynamic network environments, SFC faces significant challenges, such as resource fluctuations, user mobility, and fault recovery. To ensure service continuity and optimize resource utilization, an efficient migration mechanism is essential. This paper presents a comprehensive review of SFC migration research, analyzing it across key dimensions including migration motivations, strategy design, optimization goals, and core challenges. Existing approaches have demonstrated promising results in both passive and active migration strategies, leveraging techniques such as reinforcement learning for dynamic scheduling and digital twins for resource prediction. Nonetheless, critical issues remain—particularly regarding service interruption control, state consistency, algorithmic complexity, and security and privacy concerns. Traditional optimization algorithms often fall short in large-scale, heterogeneous networks due to limited computational efficiency and scalability. While machine learning enhances adaptability, it encounters limitations in data dependency and real-time performance. Future research should focus on deeply integrating intelligent algorithms with cross-domain collaboration technologies, developing lightweight security mechanisms, and advancing energy-efficient solutions. Moreover, coordinated innovation in both theory and practice is crucial to addressing emerging scenarios like 6G and edge computing, ultimately paving the way for a highly reliable and intelligent network service ecosystem. Full article
Show Figures

Figure 1

39 pages, 4156 KB  
Review
Enabling Green Cellular Networks: A Review and Proposal Leveraging Software-Defined Networking, Network Function Virtualization, and Cloud-Radio Access Network
by Radheshyam Singh, Line M. P. Larsen, Eder Ollora Zaballa, Michael Stübert Berger, Christian Kloch and Lars Dittmann
Future Internet 2025, 17(4), 161; https://doi.org/10.3390/fi17040161 - 5 Apr 2025
Viewed by 1182
Abstract
The increasing demand for enhanced communication systems, driven by applications such as real-time video streaming, online gaming, critical operations, and Internet-of-Things (IoT) services, has necessitated the optimization of cellular networks to meet evolving requirements while addressing power consumption challenges. In this context, various [...] Read more.
The increasing demand for enhanced communication systems, driven by applications such as real-time video streaming, online gaming, critical operations, and Internet-of-Things (IoT) services, has necessitated the optimization of cellular networks to meet evolving requirements while addressing power consumption challenges. In this context, various initiatives undertaken by industry, academia, and researchers to reduce the power consumption of cellular network systems are comprehensively reviewed. Particular attention is given to emerging technologies, including Software-Defined Networking (SDN), Network Function Virtualization (NFV), and Cloud-Radio Access Network (C-RAN), which are identified as key enablers for reshaping cellular infrastructure. Their collective potential to enhance energy efficiency while addressing convergence challenges is analyzed, and solutions for sustainable network evolution are proposed. A conceptual architecture based on SDN, NFV, and C-RAN is presented as an illustrative example of integrating these technologies to achieve significant power savings. The proposed framework outlines an approach to developing energy-efficient cellular networks, capable of reducing power consumption by approximately 40 to 50% through the optimal placement of virtual network functions. Full article
Show Figures

Figure 1

24 pages, 3496 KB  
Article
What Is the Best Solution for Smart Buildings? A Case Study of Fog, Edge Computing and Smart IoT Devices
by Mauro Chiozzotto and Miguel Arjona Ramírez
Appl. Sci. 2025, 15(7), 3805; https://doi.org/10.3390/app15073805 - 31 Mar 2025
Viewed by 1898
Abstract
This paper presents a case study of Fog Computing, Edge Computing (EC) and Intelligent EC applied to Smart Buildings, focusing on the deployment of innovative services and smart IoT devices, discussing new architecture as Software-Defined Network (SDN). Specifically, a comprehensive solution of a [...] Read more.
This paper presents a case study of Fog Computing, Edge Computing (EC) and Intelligent EC applied to Smart Buildings, focusing on the deployment of innovative services and smart IoT devices, discussing new architecture as Software-Defined Network (SDN). Specifically, a comprehensive solution of a Smart Building case is proposed to validate main statements and conclusions are drawn, providing a general guideline to address the problems of choosing between Edge or Fog Computing and the specific category of IoT devices. The methodology employed in this study is based on field research conducted in buildings within the metropolitan region of São Paulo, Brazil, that aim to enable their transformation into Smart Buildings (SBs). Moreover, principles of Electronic Systems Engineering and Cloud Computing such as reliability, scalability and security are applied. In that way, this study integrates advanced multimedia technical services to enhancing security and communication within the SBs through centralized control. The method focuses on identifying and analyzing the most common problems observed in field research within SBs in early stages of development, prior to the intensive implementation of IoT devices and Fog or Edge Computing technologies on the state of the art. The research adopts a comparative approach, investigating the best solutions for each application category. The results are consolidated in a main table within the article, correlating solutions to the four main problems identified in the field research, such as impairments in voice over IP and video communication using IoT devices; latency and delays in communication between SBs and the Cloud center; access security issues; and the Quality of Experience of video over IP communication, both in live transmissions and recordings between SBs. Regarding applications, this study considers the use of specific IoT devices and Cloud Computing architectures, such as Fog or IEC. Furthermore, it explores the implementation of new open network and communication models, such as SDN and NFV, to optimize communication between the various SBs and the SB’s connection to the control center of a Smart City. Full article
(This article belongs to the Section Electrical, Electronics and Communications Engineering)
Show Figures

Figure 1

34 pages, 3195 KB  
Review
Beyond Fiber: Toward Terahertz Bandwidth in Free-Space Optical Communication
by Rahat Ullah, Sibghat Ullah, Jianxin Ren, Hathal Salamah Alwageed, Yaya Mao, Zhipeng Qi, Feng Wang, Suhail Ayoub Khan and Umar Farooq
Sensors 2025, 25(7), 2109; https://doi.org/10.3390/s25072109 - 27 Mar 2025
Cited by 1 | Viewed by 2969
Abstract
The rapid advancement of terahertz (THz) communication systems has positioned this technology as a key enabler for next-generation telecommunication networks, including 6G, secure communications, and hybrid wireless-optical systems. This review comprehensively analyzes THz communication, emphasizing its integration with free-space optical (FSO) systems to [...] Read more.
The rapid advancement of terahertz (THz) communication systems has positioned this technology as a key enabler for next-generation telecommunication networks, including 6G, secure communications, and hybrid wireless-optical systems. This review comprehensively analyzes THz communication, emphasizing its integration with free-space optical (FSO) systems to overcome conventional bandwidth limitations. While THz-FSO technology promises ultra-high data rates, it is significantly affected by atmospheric absorption, particularly absorption beyond 500 GHz, where the attenuation exceeds 100 dB/km, which severely limits its transmission range. However, the presence of a lower-loss transmission window at 680 GHz provides an opportunity for optimized THz-FSO communication. This paper explores recent developments in high-power THz sources, such as quantum cascade lasers, photonic mixers, and free-electron lasers, which facilitate the attainment of ultra-high data rates. Additionally, adaptive optics, machine learning-based beam alignment, and low-loss materials are examined as potential solutions to mitigating signal degradation due to atmospheric absorption. The integration of THz-FSO systems with optical and radio frequency (RF) technologies is assessed within the framework of software-defined networking (SDN) and multi-band adaptive communication, enhancing their reliability and range. Furthermore, this review discusses emerging applications such as self-driving systems in 6G networks, ultra-low latency communication, holographic telepresence, and inter-satellite links. Future research directions include the use of artificial intelligence for network optimization, creating energy-efficient system designs, and quantum encryption to obtain secure THz communications. Despite the severe constraints imposed by atmospheric attenuation, the technology’s power efficiency, and the materials that are used, THz-FSO technology is promising for the field of ultra-fast and secure next-generation networks. Addressing these limitations through hybrid optical-THz architectures, AI-driven adaptation, and advanced waveguides will be critical for the full realization of THz-FSO communication in modern telecommunication infrastructures. Full article
(This article belongs to the Special Issue Challenges and Future Trends in Optical Communications)
Show Figures

Figure 1

22 pages, 945 KB  
Review
Resilience in the Internet of Medical Things: A Review and Case Study
by Vikas Tomer, Sachin Sharma and Mark Davis
Future Internet 2024, 16(11), 430; https://doi.org/10.3390/fi16110430 - 20 Nov 2024
Cited by 4 | Viewed by 2403
Abstract
The Internet of Medical Things (IoMT), an extension of the Internet of Things (IoT), is still in its early stages of development. Challenges that are inherent to IoT, persist in IoMT as well. The major focus is on data transmission within the healthcare [...] Read more.
The Internet of Medical Things (IoMT), an extension of the Internet of Things (IoT), is still in its early stages of development. Challenges that are inherent to IoT, persist in IoMT as well. The major focus is on data transmission within the healthcare domain due to its profound impact on health and public well-being. Issues such as latency, bandwidth constraints, and concerns regarding security and privacy are critical in IoMT owing to the sensitive nature of patient data, including patient identity and health status. Numerous forms of cyber-attacks pose threats to IoMT networks, making the reliable and secure transmission of critical medical data a challenging task. Several other situations, such as natural disasters, war, construction works, etc., can cause IoMT networks to become unavailable and fail to transmit the data. The first step in these situations is to recover from failure as quickly as possible, resume the data transfer, and detect the cause of faults, failures, and errors. Several solutions exist in the literature to make the IoMT resilient to failure. However, no single approach proposed in the literature can simultaneously protect the IoMT networks from various attacks, failures, and faults. This paper begins with a detailed description of IoMT and its applications. It considers the underlying requirements of resilience for IoMT networks, such as monitoring, control, diagnosis, and recovery. This paper comprehensively analyzes existing research efforts to provide IoMT network resilience against diverse causes. After investigating several research proposals, we identify that the combination of software-defined networks (SDNs), machine learning (ML), and microservices architecture (MSA) has the capabilities to fulfill the requirements for achieving resilience in the IoMT networks. It mainly focuses on the analysis of technologies, such as SDN, ML, and MSA, separately, for meeting the resilience requirements in the IoMT networks. SDN can be used for monitoring and control, and ML can be used for anomaly detection and diagnosis, whereas MSA can be used for bringing distributed functionality and recovery into the IoMT networks. This paper provides a case study that describes the remote patient monitoring (RPM) of a heart patient in IoMT networks. It covers the different failure scenarios in IoMT infrastructure. Finally, we provide a proposed methodology that elaborates how distributed functionality can be achieved during these failures using machine learning, software-defined networks, and microservices technologies. Full article
(This article belongs to the Special Issue The Future Internet of Medical Things II)
Show Figures

Figure 1

25 pages, 1637 KB  
Article
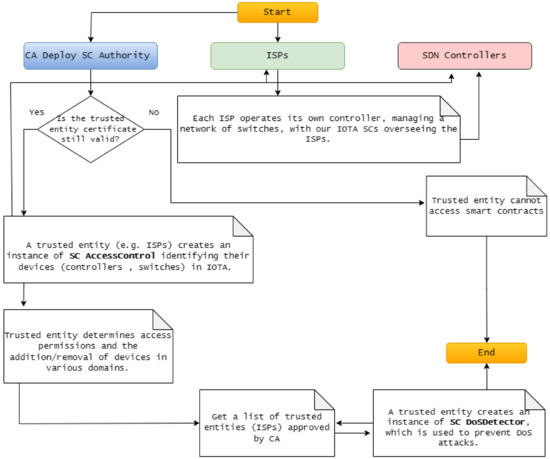
IOTASDN: IOTA 2.0 Smart Contracts for Securing Software-Defined Networking Ecosystem
by Mohamed Fartitchou, Ismail Lamaakal, Yassine Maleh, Khalid El Makkaoui, Zakaria El Allali, Paweł Pławiak, Fahad Alblehai and Ahmed A. Abd El-Latif
Sensors 2024, 24(17), 5716; https://doi.org/10.3390/s24175716 - 2 Sep 2024
Cited by 6 | Viewed by 3799
Abstract
Software-Defined Networking (SDN) has revolutionized network management by providing unprecedented flexibility, control, and efficiency. However, its centralized architecture introduces critical security vulnerabilities. This paper introduces a novel approach to securing SDN environments using IOTA 2.0 smart contracts. The proposed system utilizes the IOTA [...] Read more.
Software-Defined Networking (SDN) has revolutionized network management by providing unprecedented flexibility, control, and efficiency. However, its centralized architecture introduces critical security vulnerabilities. This paper introduces a novel approach to securing SDN environments using IOTA 2.0 smart contracts. The proposed system utilizes the IOTA Tangle, a directed acyclic graph (DAG) structure, to improve scalability and efficiency while eliminating transaction fees and reducing energy consumption. We introduce three smart contracts: Authority, Access Control, and DoS Detector, to ensure trusted and secure network operations, prevent unauthorized access, maintain the integrity of control data, and mitigate denial-of-service attacks. Through comprehensive simulations using Mininet and the ShimmerEVM IOTA Test Network, we demonstrate the efficacy of our approach in enhancing SDN security. Our findings highlight the potential of IOTA 2.0 smart contracts to provide a robust, decentralized solution for securing SDN environments, paving the way for the further integration of blockchain technologies in network management. Full article
(This article belongs to the Section Communications)
Show Figures

Figure 1

21 pages, 3536 KB  
Article
Transforming Network Management: Intent-Based Flexible Control Empowered by Efficient Flow-Centric Visibility
by Aris Cahyadi Risdianto, Muhammad Usman and Muhammad Ahmad Rathore
Future Internet 2024, 16(7), 223; https://doi.org/10.3390/fi16070223 - 25 Jun 2024
Viewed by 1772
Abstract
The Internet architecture has recently shifted towards a framework characterized by multiple interconnected cloud sites, all linked via an L3 IP network. With this shift, managing networking controls among multiple cloud sites is becoming a significant operational challenge. In particular, ensuring effective networking [...] Read more.
The Internet architecture has recently shifted towards a framework characterized by multiple interconnected cloud sites, all linked via an L3 IP network. With this shift, managing networking controls among multiple cloud sites is becoming a significant operational challenge. In particular, ensuring effective networking control necessitates a deeper understanding of flow-level dynamics for comprehensively monitoring interconnection statuses across multiple sites. In this paper, we first propose an IO Visor-enabled tracing solution for Linux-based boxes to efficiently enable the comprehensive collection of network packet flows across interconnected sites. Next, we apply IP prefix-based flow-level analysis at a centralized location to support the intent-based networking control application. This flow-level analysis involves generating policy-based specific action (i.e., redirect) via SDN controllers for specific source IP prefixes, which are causing unknown or potentially vulnerable flows. Furthermore, we employ an open-source ONOS SDN controller to tackle the challenge of managing the hybrid SDN-IP interconnections. By leveraging intent-based networking control, we effectively apply ONOS intents based on IP routing information and generated a set of forwarding action. We evaluate our proposed solution in an experimental SDN-cloud testbed, demonstrating its effectiveness in real-world scenarios. Overall, through the seamless integration of these monitoring and control approaches, we manage to enhance the adaptability and security of the interconnected cloud sites of the testbed. Full article
Show Figures

Figure 1

28 pages, 1052 KB  
Article
An Adaptive Security Framework for Internet of Things Networks Leveraging SDN and Machine Learning
by Ala Hamarsheh
Appl. Sci. 2024, 14(11), 4530; https://doi.org/10.3390/app14114530 - 25 May 2024
Cited by 14 | Viewed by 4740
Abstract
The Internet of Things (IoT) is expanding rapidly with billions of connected devices worldwide, necessitating robust security solutions to protect these systems. This paper proposes a comprehensive and adaptive security framework called Enhanced Secure Channel Authentication using random forests and software-defined networking (SCAFFOLD), [...] Read more.
The Internet of Things (IoT) is expanding rapidly with billions of connected devices worldwide, necessitating robust security solutions to protect these systems. This paper proposes a comprehensive and adaptive security framework called Enhanced Secure Channel Authentication using random forests and software-defined networking (SCAFFOLD), tailored for IoT environments. The framework establishes secure communication channels between IoT nodes using software-defined networking (SDN) and machine learning techniques. The key components include encrypted channels using session keys, continuous traffic monitoring by the SDN controller, ensemble machine-learning for attack detection, precision mitigation via SDN reconfiguration, and periodic reauthentication for freshness. A mathematical model formally defines the protocol. Performance evaluations via extensive simulations demonstrate Enhanced SCAFFOLD’s ability to reliably detect and rapidly mitigate various attacks with minimal latency and energy consumption overheads across diverse IoT network scenarios and traffic patterns. The multidimensional approach combining encryption, intelligent threat detection, surgical response, and incremental hardening provides defense-in-depth to safeguard availability, integrity, and privacy within modern IoT systems while preserving quality of service. Full article
Show Figures

Figure 1

31 pages, 3361 KB  
Article
An ICN-Based On-Path Computing Resource Scheduling Architecture with User Preference Awareness for Computing Network
by Zhihui Ni, Jiali You and Yang Li
Electronics 2024, 13(5), 933; https://doi.org/10.3390/electronics13050933 - 29 Feb 2024
Cited by 5 | Viewed by 2005
Abstract
The Computing Network is an emerging network paradigm that aims to realize computing resource scheduling through the intrinsic capabilities of the network. However, existing resource scheduling architectures based on conventional TCP/IP networks for the Computing Network suffer from deficiencies in routing flexibility and [...] Read more.
The Computing Network is an emerging network paradigm that aims to realize computing resource scheduling through the intrinsic capabilities of the network. However, existing resource scheduling architectures based on conventional TCP/IP networks for the Computing Network suffer from deficiencies in routing flexibility and a lack of user preference awareness, while Information-Centric Networking (ICN) holds the potential to address these issues. ICN inherently supports dynamic routing in scenarios such as multi-homing and mobility due to its routing mechanism that is based on content names rather than host addresses, and it is further enhanced by the integration with Software-Defined Networking (SDN) technologies, which facilitate convenient network-layer route readdressing, thus offering a conducive environment for flexible routing scheduling. Furthermore, ICN introduces novel routing protocols that, compared with the more rigid protocol designs in conventional TCP/IP networks, offer greater flexibility in field usage. This flexibility allows for the incorporation of customized fields, such as “preference”, enabling the perception of user preferences within the network. Therefore, this paper proposes a novel ICN-based on-path computing resource scheduling architecture named IPCRSA. Within this architecture, an original design for computing resource request packet format is developed based on the IPv6 extension header. Additionally, preference-based computing resource scheduling strategies are incorporated, which employ the technique for order preference by similarity to ideal solution (TOPSIS) combined with the entropy weight method, to comprehensively evaluate computing resource nodes and use a roulette-selection algorithm to accomplish the probability selection of destination nodes. Experimental results indicate that, in comparison to alternative scheduling schemes, IPCRSA exhibits significant advantages in enhancing scheduling flexibility, improving scheduling success rates, and catering to diverse user requirements. Full article
(This article belongs to the Section Networks)
Show Figures

Figure 1

24 pages, 1330 KB  
Article
Mitigating Timing Side-Channel Attacks in Software-Defined Networks: Detection and Response
by Faizan Shoaib, Yang-Wai Chow, Elena Vlahu-Gjorgievska and Chau Nguyen
Telecom 2023, 4(4), 877-900; https://doi.org/10.3390/telecom4040038 - 15 Dec 2023
Cited by 2 | Viewed by 4031
Abstract
Software-defined networking (SDN) is an innovative technology that has the potential to enhance the scalability, flexibility, and security of telecommunications networks. The emergence and development of SDNs have introduced new opportunities and challenges in the telecommunications industry. One of the major challenges encountered [...] Read more.
Software-defined networking (SDN) is an innovative technology that has the potential to enhance the scalability, flexibility, and security of telecommunications networks. The emergence and development of SDNs have introduced new opportunities and challenges in the telecommunications industry. One of the major challenges encountered by SDNs is the timing side-channel attacks. These attacks exploit timing information to expose sensitive data, including flow tables, routes, controller types, and ports, which pose a significant threat to communication networks. Existing techniques for mitigating timing side-channel attacks primarily focus on limiting them via network architectural changes. This significantly increases the overhead of SDNs and makes it difficult to identify the origin of the attack. To secure resilient integration of SDN in telecommunications networks, it is necessary to conduct comprehensive research that not only identifies the attack activity, but also formulates an adequate response. In this paper, we propose a detection and response solution for timing side-channel attacks in SDN. We used a machine learning-based approach to detect the probing activity and identify the source. To address the identified timing side-channel attack queries, we propose a response mechanism. This entails devising a feedback-oriented response to counter the identified source, such as blocking or diverting it, while minimising any adverse effects on legitimate network traffic. This methodology is characterised by an automated data-driven approach that enables prompt and effective responses. The architecture of this security solution ensures that it has a minimal impact on network traffic and resource usage as it is designed to be used in conjunction with SDN. The overall design findings show that our detection approach is 94% precise in identifying timing side-channel attacks in SDN when compared with traditional mitigation strategies. Additionally, the response mechanism employed by this approach yielded highly customised and precise responses, resulting in an impressive accuracy score of 97.6%. Full article
Show Figures

Figure 1

13 pages, 290 KB  
Article
Distributed Denial of Service Classification for Software-Defined Networking Using Grammatical Evolution
by Evangelos D. Spyrou, Ioannis Tsoulos and Chrysostomos Stylios
Future Internet 2023, 15(12), 401; https://doi.org/10.3390/fi15120401 - 13 Dec 2023
Cited by 1 | Viewed by 2107
Abstract
Software-Defined Networking (SDN) stands as a pivotal paradigm in network implementation, exerting a profound influence on the trajectory of technological advancement. The critical role of security within SDN cannot be overstated, with distributed denial of service (DDoS) emerging as a particularly disruptive threat, [...] Read more.
Software-Defined Networking (SDN) stands as a pivotal paradigm in network implementation, exerting a profound influence on the trajectory of technological advancement. The critical role of security within SDN cannot be overstated, with distributed denial of service (DDoS) emerging as a particularly disruptive threat, capable of causing large-scale disruptions. DDoS operates by generating malicious traffic that mimics normal network activity, leading to service disruptions. It becomes imperative to deploy mechanisms capable of distinguishing between benign and malicious traffic, serving as the initial line of defense against DDoS challenges. In addressing this concern, we propose the utilization of traffic classification as a foundational strategy for combatting DDoS. By categorizing traffic into malicious and normal streams, we establish a crucial first step in the development of effective DDoS mitigation strategies. The deleterious effects of DDoS extend to the point of potentially overwhelming networked servers, resulting in service failures and SDN server downtimes. To investigate and address this issue, our research employs a dataset encompassing both benign and malicious traffic within the SDN environment. A set of 23 features is harnessed for classification purposes, forming the basis for a comprehensive analysis and the development of robust defense mechanisms against DDoS in SDN. Initially, we compare GenClass with three common classification methods, namely the Bayes, K-Nearest Neighbours (KNN), and Random Forest methods. The proposed solution improves the average class error, demonstrating 6.58% error as opposed to the Bayes method error of 32.59%, KNN error of 18.45%, and Random Forest error of 30.70%. Moreover, we utilize classification procedures based on three methods based on grammatical evolution, which are applied to the aforementioned data. In particular, in terms of average class error, GenClass exhibits 6.58%, while NNC and FC2GEN exhibit average class errors of 12.51% and 15.86%, respectively. Full article
Show Figures

Figure 1

37 pages, 3454 KB  
Review
Security and Privacy Issues in Software-Defined Networking (SDN): A Systematic Literature Review
by Muhammad Shoaib Farooq, Shamyla Riaz and Atif Alvi
Electronics 2023, 12(14), 3077; https://doi.org/10.3390/electronics12143077 - 14 Jul 2023
Cited by 46 | Viewed by 16716
Abstract
Software-defined network (SDNs) have fundamentally changed network infrastructure by decoupling the data plane and the control plane. This architectural shift rejuvenates the network layer by granting the re-programmability and centralized management of networks which brings about exciting challenges. Although an SDN seems to [...] Read more.
Software-defined network (SDNs) have fundamentally changed network infrastructure by decoupling the data plane and the control plane. This architectural shift rejuvenates the network layer by granting the re-programmability and centralized management of networks which brings about exciting challenges. Although an SDN seems to be a secured network when compared to conventional networks, it is still vulnerable and faces rigorous deployment challenges. Moreover, the bifurcation of data and control planes also opens up new security problems. This systematic literature review (SLR) has formalized the problem by identifying the potential attack scenarios and highlighting the possible vulnerabilities. Eighty-six articles have been selected carefully to formulize the SLR. In this SLR, we have identified major security attacks on SDN planes, including the application plane, control plane, and data plane. Moreover, this research also identifies the approaches used by industry experts and researchers to develop security solutions for SDN planes. In this research, we have introduced an attack taxonomy and proposed a collaborative security model after comprehensively identifying security attacks on SDN planes. Lastly, research gaps, challenges, and future directions are discussed for the deployment of secure SDNs. Full article
(This article belongs to the Special Issue Advanced Techniques in Computing and Security)
Show Figures

Figure 1

37 pages, 2895 KB  
Editorial
Advances in Improving Energy Efficiency of Fiber–Wireless Access Networks: A Comprehensive Overview
by Josip Lorincz, Zvonimir Klarin and Dinko Begusic
Sensors 2023, 23(4), 2239; https://doi.org/10.3390/s23042239 - 16 Feb 2023
Cited by 28 | Viewed by 8274
Abstract
Due to the growing impact of the information and communications technology (ICT) sector on electricity usage and greenhouse gas emissions, telecommunication networks require new solutions which will enable the improvement of the energy efficiency of networks. Access networks, which are responsible for the [...] Read more.
Due to the growing impact of the information and communications technology (ICT) sector on electricity usage and greenhouse gas emissions, telecommunication networks require new solutions which will enable the improvement of the energy efficiency of networks. Access networks, which are responsible for the last mile of connectivity and also for one of the largest shares in network energy consumption, are viable candidates for the implementation of new protocols, models and methods which will contribute to the reduction of the energy consumption of such networks. Among the different types of access networks, hybrid fiber–wireless (FiWi) networks are a type of network that combines the capacity and reliability of optical networks with the flexibility and availability of wireless networks, and as such, FiWi networks have begun to be extensively used in modern access networks. However, due to the advent of high-bandwidth applications and Internet of Things networks, the increased energy consumption of FiWi networks has become one of the most concerning challenges required to be addressed. This paper provides a comprehensive overview of the progress in approaches for improving the energy efficiency (EE) of different types of FiWi networks, which include the radio-and-fiber (R&F) networks, the radio-over-fiber networks (RoF), the FiWi networks based on multi-access edge computing (MEC) and the software-defined network (SDN)-based FiWi networks. It also discusses future directions for improving the EE in the FiWi networks. Full article
(This article belongs to the Special Issue Energy-Efficient Communication Networks and Systems)
Show Figures

Figure 1

19 pages, 2786 KB  
Article
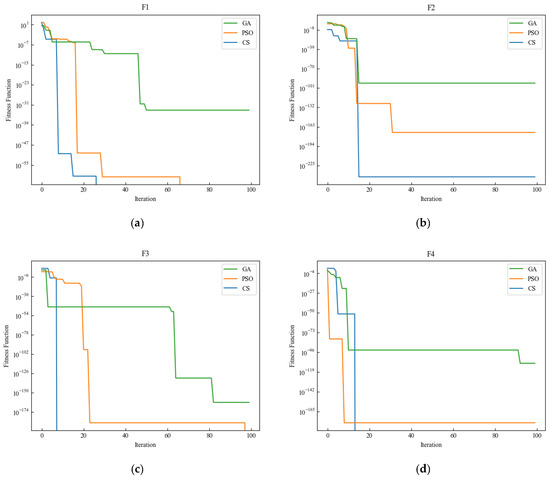
Network Situation Assessment Method Based on Improved BP Neural Network
by Zhiqiang Du, Haitao Yao, Yanfang Fu, Zijian Cao, Hongtao Liang and Jinkang Ren
Electronics 2023, 12(3), 483; https://doi.org/10.3390/electronics12030483 - 17 Jan 2023
Cited by 14 | Viewed by 2494
Abstract
Although a software defined network (SDN) realizes the flexible configuration and centralized control of network resources, there are potential security risks and challenges. Network security situation awareness (NSSA) technology associates and integrates multi-source heterogeneous information to analyze the impact of the information on [...] Read more.
Although a software defined network (SDN) realizes the flexible configuration and centralized control of network resources, there are potential security risks and challenges. Network security situation awareness (NSSA) technology associates and integrates multi-source heterogeneous information to analyze the impact of the information on the whole network, and network security situation assessment can grasp the network security situation information in real time. However, the existing situation assessment methods have low assessment accuracy, and most of the studies focus on traditional networks, while there are few situation assessment studies in the SDN environment. In this paper, by summarizing the important index parameters of SDN, a network security situation assessment model based on the improved back propagation (BP) neural network (based on the cuckoo search algorithm) is proposed, and the step factor of the cuckoo search algorithm (CS) was improved to improve the search accuracy. The model maps the situation elements to the layers of the neural network, and optimizes the weights and thresholds of the BP neural network through the cuckoo search algorithm to obtain the global optimal solution; it finally realizes the purpose of situation assessment and the comprehensive rating of the SDN environment. In this paper, the evaluation model was verified on the network set up in Mininet. The experimental results show that the situation assessment curve of this model is closer to the real situation value, and the accuracy rate is 97.61%, with good situation assessment results. Full article
(This article belongs to the Section Networks)
Show Figures

Figure 1

Back to TopTop