Advances in Improving Energy Efficiency of Fiber–Wireless Access Networks: A Comprehensive Overview
Abstract
1. Introduction

2. Fiber–Wireless Broadband Access Network
2.1. Architecture of FiWi Networks

2.2. Challenges in Realization of the FiWi Networks
3. Energy Efficiency Analyses of Radio-and-Fiber Networks
3.1. Power-Sawing Techniques in the Optical Domain of FiWi Networks

| Reference | PS Method | Summary of Contributions Related to the Improvement of FiWi Network Energy Efficiency | |
|---|---|---|---|
| ONU sleeping mechanisms | [25] | ONU sleep mode with ALR | Hybrid PS technique that includes adaptive link rate control and sleep functions. |
| [26] | WSM | A PS mode that combines the doze and cyclic sleep modes into a single mode. | |
| [27] | ONU sleep mode and WSM | Comparative performance analysis of fast/cyclic and watchful sleep modes | |
| [28] | WSM operation mode with DBA | Performance of watchful sleep mode that utilizes the dynamic bandwidth allocation. | |
| [29] | AWSM for UNUs | An introduction of adaptive watchful sleep mode | |
| [30] | Load-adaptive ONU sleeping scheme | Load-adaptive ONU PS mechanism that adjusts the number of sleeping ONUs based on the overall load on the network. | |
| [16] | PS mechanism based on OSC, GDBA and TSC components | A PS method based on the SIEPON standard. | |
| [31] | Decentralized PS mechanism based on ONU queue manager, TRx controller, sleep manager, OLT queue manager and GDBA components | Decentralized PS solution based on the SIEPON standard. | |
| [32] | Optimization of sleep interval using ANN | Determination of optimal fast/cyclic sleep interval for energy-efficient XG-PON. The ANN model is used to estimate the optimal sleep interval values. | |
| Wireless power-saving techniques | [33,34] | Integer linear programming (ILP) optimization model and heuristic algorithm | An approach for finding the most efficient way to save energy in wireless access networks using heuristics. |
| [35] | Transmit power scaling and on/off switching | Extensive studies on the impact of changing the transmit power and turning the BSs on and off on the instantaneous power consumption of macro BSs. Real-world measurements are used from a range of different macro BSs to develop linear power consumption models. | |
| [36] | Adaptive PSM | An adaptive PS method in wireless networks that are based on the IEEE 802.11 standard. | |
| [37] | Scheduled PSM based on a time-slicing mechanism | A PS method based on a time-slicing mechanism in a multi-traffic environment with high background traffic. | |
| [38] | PSM based on the execution of the heuristic algorithm | A generic power management model according to which the wake-up scheduling mechanism is controlled by the AP. Proposes two heuristic algorithms to address the downlink scheduling optimization problem, identifying the importance of tuning the length of the beacon interval in order to conserve energy and reduce delay. | |
| [39] | C-PSM | A centralized PS mechanism that improves the EE of wireless clients in an 802.11 infrastructure network. | |
| [40] | SAPSM | A PS method that uses a ML classifier to assign priorities to applications, where applications classified as high-priority can switch to active mode, while traffic classified as low-priority is optimized for EE. | |
| [41] | A ML method of identifying and categorizing network traffic | A ML-based approach for optimizing power saving in WLANs by classifying network traffic based on contextual factors, and adjusting the listen interval accordingly. | |
| [42] | Overview of PS methods | Overview of the power supply system parameters for powering the BS sites with renewable energy sources. Approaches for reducing telecom operator energy and CAPEX based on different air-conditioning systems for BS sites. | |
| [43] | Overview of PS methods | Overview of the renewable energy sources for powering base station sites. Comparison of the EE among hybrid systems that use multiple renewable energy sources and systems that use a single renewable energy source. | |
| [44] | Save energy and maximize connectivity (SEMC) algorithm | A generic algorithm for ad-hoc wireless networks that conserves energy and maintains good connectivity through adjusting transmission range and choosing a transmission time based on data rates, which results in reduced transmission power and energy savings. | |
| Cooperating optical and wireless techniques | [21] | ONU sleep mode with PSM | A method for determining the optimal sleep period and behavior for optical ONUs for improving throughput and reducing energy consumption. |
| [45] | ONU sleep mode with radio interface standby | A wireless–optical topology reconfiguration scheme that enables integrated energy saving through reconfiguration of the optical topology using ONU sleep mode and the wireless topology using radio interface standby. | |
| [46] | ONU sleep mode with PSM and adaptive PSM | A method for controlling the ONU sleep period based on the energy control mechanism of wireless stations. | |
| [47] | ONU sleep mode with powering off radio interfaces | An ONU sleep algorithm for dynamic scheduling of the power states of ONUs based on their traffic profile and load thresholds. An algorithm for dynamic radios turning off in order to reconfigure the wireless topology by dynamically controlling the power states of radios. | |
| [6] | ONU sleep with adaptive frame aggregation and load transfer mechanism | Proposed adaptive frame aggregation mechanism that optimizes energy consumption by adjusting frame lengths based on channel quality. Proposed the delay-aware load transfer mechanism that maximizes ONU sleep time and ensures reliable service transmission by allocating traffic load based on QoS requirements. | |
| [48] | ONU sleep mode with PSM and DBA | A PS scheme that coordinates power-saving modes for wireless stations, APs and ONUs, in order to reduce energy consumption. | |
| [20] | TDMA mechanism between ONU and wireless station and between OLT and ONU with DBA | A technique that aims to reduce delays and improve EE by organizing the system into clusters of ONUs and using an equal partition approach. Using this approach the ONUs in the back-end and the wireless stations in the front-end are active only during certain timeslots in the TDMA cycle. | |
| [49] | Load transfer region sleep mechanism between ONU and wireless stations | A collaborative sleep mechanism that uses load transfer to determine which nodes should sleep and adjusts routes for affected services based on service priority. | |
| [50] | Genetic algorithm, teaching-learning-based optimization, spiral update positioning and encircling prey mechanism | Several different ONU placement optimization algorithms are compared in extensive simulations. |
3.2. Power Saving Techniques in the Wireless Domain of FiWi Networks
3.3. Cooperating Power-Saving Techniques in the Optical and Wireless Domain of FiWi Networks
| References | PS Method | Summary of Contributions Related to the Improvement of FiWi Network Energy Efficiency |
|---|---|---|
| [60] | Number and directivity of antennas and antenna position optimization | Method for improving EE of a DAS by increasing the number of antennas and optimizing the antenna position. |
| [61] | Antenna unit output power optimization | Comparison of the EE of optimized narrowband single-service and broadband multi-service DAS solutions. |
| [62] | Antenna position optimization and the selection of the optimal number of antennas | Investigation of the EE of the RoF DAS technologies by measuring the power consumption of 802.11 APs and smartphones. Proved the existence of the optimal number of distributed antennas for a given indoor environment topology. |
| [63] | Selection of the optimal number of antennas with data frame aggregation mechanisms | A method for evaluating and optimizing energy consumption in 802.11n RoF DAS systems. Proved the existence of an optimal number of distributed antennas for a given scenario, and that the data frame aggregation mechanisms can further improve EE. |
| [64] | Centralized RoF architectures using dedicated RoF links for each cell | An EE model for RoF networks confirmed better network EE when designed with small cells and when the energy usage of the remote units surpasses a certain threshold. |
| [65] | Analyses of the impact of E/O/E conversion, number of services and wireless network capacity on EE of the RoF links | Confirmed that E/O/E losses degrade EE on an optical link using the A–RoF technique. Confirmed that the D–RoF link shows the degradation of EE at higher Nyquist zones due to RF signal reconstruction. Confirmed that the wireless bandwidth can improve the EE of both, the A–RoF and D–RoF connections and that the amount of energy savings in the presence of multiple services depends on the specific wireless environment. |
4. Energy Efficiency Analyses of Radio-over-Fiber Networks


4.1. Approaches for Improving Energy Efficiency in General RoF Networks


4.2. Approaches for Improving the Energy Efficiency of Cloud Radio Access Networks
4.2.1. Energy-Saving Potential of Cloud Radio Access Network Architecture

| References | PS Method | Summary of Contributions Related to the Improvement of FiWi Network Energy Efficiency |
|---|---|---|
| [76] | CnR algorithm | A method for estimating the resource utilization rate of BBUs. Additionally, the CnR algorithm to save energy in the BBU pool is presented, and it is shown that the proposed algorithm is effective at decreasing energy consumption in the BBU pool and overall system. |
| [77] | Wake-on-RRU and wake-on-BBU approach | An approach that uses WoL packets sent by the RRU to wake up BBUs and an approach that uses WoL packets to wake up BBUs sent by the controller in the BBU pool. |
| [78] | Dynamic resource provisioning (DRP) algorithm | A dynamic resource-allocation algorithm to select active RAUs and consolidate virtual machines onto computing units in order to minimize energy consumption in C-RANs. In order to achieve this goal, the proposed algorithm uses a context-aware scheme to minimize the number of virtual machine migrations. |
| [79] | Graph partitioning algorithm and rejoining algorithm | A scheme for associating BBUs and RRUs based on graph partitioning and rejoining in order to minimize power consumption. |
| [80] | Power control algorithm | A power control algorithm based on mobility prediction for improving the EE of 5G H-CRAN. |
| [81] | H-CRAN energy-efficient radio resource management (HERM) algorithm | The HERM algorithm to solve the network EE optimization problem. The results showed that the developed algorithm significantly improves the EE of H-CRAN. |
| [82] | MIMO–RoF system | An adaptive RoF system for next-generation C-RANs that takes into account energy consumption, capacity per wavelength and distribution range. |
| [83] | Particle-swarm optimization (PSO), quantum PSO (QPSO) and genetic algorithm (GA) approaches | The optimal number of virtual machines that maximize the EE of C-RAN. |
| [84] | Heuristic-Assisted Deep Reinforcement Learning (HA-DRL) BBU aggregation scheme | An aggregation scheme for BBU based on HA-DRL that ensures both energy efficiency and guaranteed QoS. |
| [85] | Double Deep Q Network (DDQN) resource allocation framework | Framework based on DDQN resource allocation method that maximizes the overall EE in C-RAN. |
4.2.2. Techniques for Improving Energy Efficiency in Cloud Radio Access Networks
| References | PS Method | Summary of Contributions Related to the Improvement of FiWi Network Energy Efficiency |
|---|---|---|
| [9] | Unified resource management scheme | The realization of the FiWi network with MEC led to a significant reduction in power consumption and an increase in the battery life of edge devices. |
| [91] | Unified resource management scheme and cloudlet-aware DBA algorithms | A resource management scheme that takes into account the use of cloudlets and incorporates offloading tasks into the FiWi DBA process. The proposed management scheme could significantly reduce the amount of energy used by edge devices and extend their battery life significantly. |
| [92] | Priority-based task offloading and caching (PrO) method | The proposed PrO scheme efficiently manages tasks by caching, offloading and performing local computing while preserving the priority order, which resulted in reduced delay and energy consumption. |
| [93] | ACCO and GT-CCO PS methods | Proposed a two cloud–MEC collaborative computation offloading mechanisms. Using a combination of MEC and centralized remote cloud services resulted in significantly lower energy consumption compared with solutions without a centralized cloud. |
| [94] | GT-CCO PS method | Proposed a FiWi network architecture that enables the coexistence of centralized cloud and MEC in the IoT applications. A game-theoretic collaborative computation offloading scheme was proposed as a solution for improving energy efficiency and handling a large number of mobile devices effectively. |
| [7] | ISA-CCO PS method | Confirmed that the proposed ISA-CCO solution is more effective than previously proposed ACCO and GT-CCO in terms of reducing energy consumption and improving processing response time on mobile devices. |
| [95] | TSGO PS method | Energy-efficient offloading strategy for MEC-enhanced FiWi. The three EE benchmarks to evaluate EE mechanisms for MEC FiWi were proposed and it was confirmed that the proposed strategy could significantly decrease energy consumption in MEC-enhanced FiWi networks. |
5. Energy Efficiency Analyses of FiWi Networks Based on Multi-Access Edge Computing

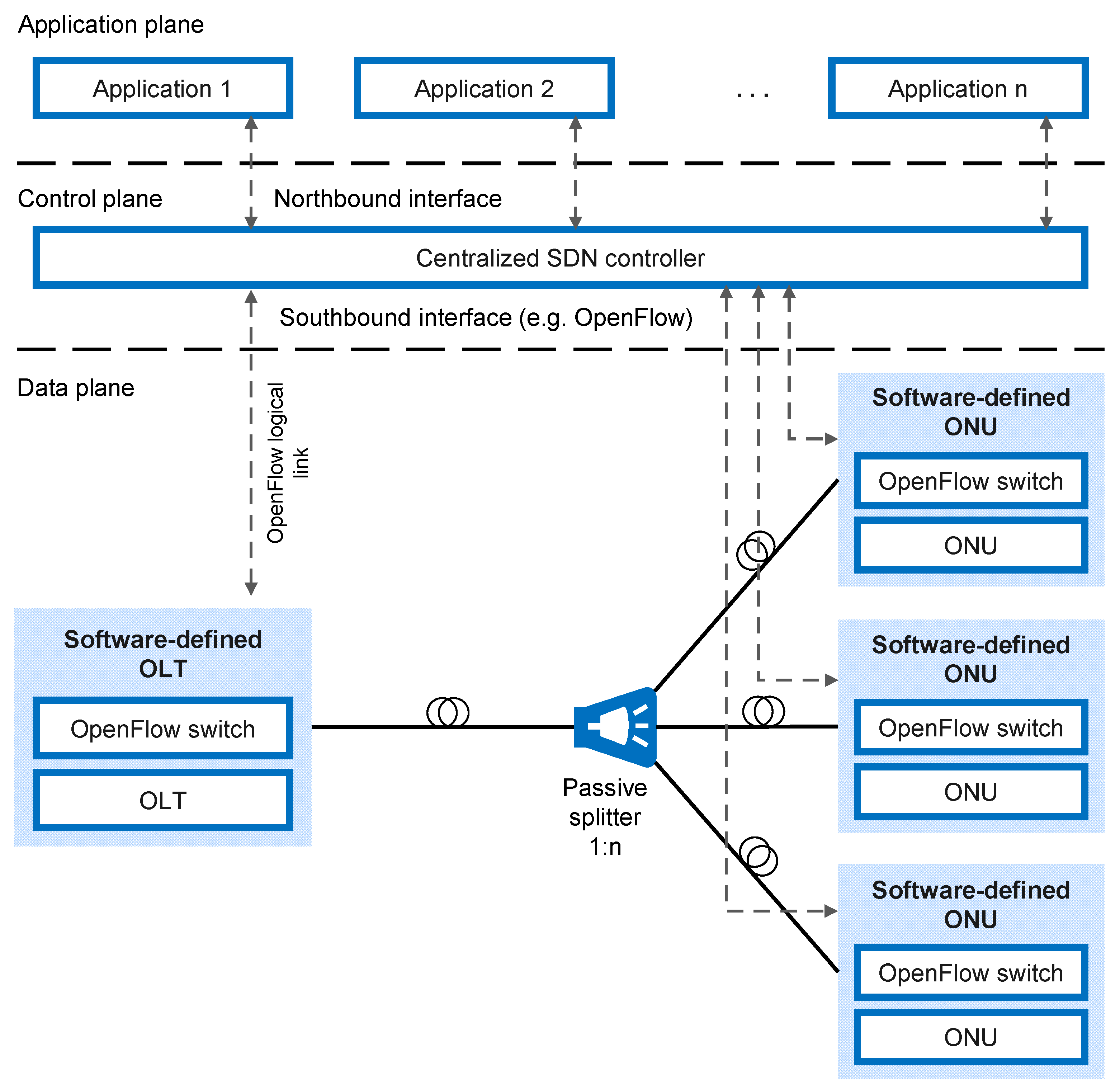
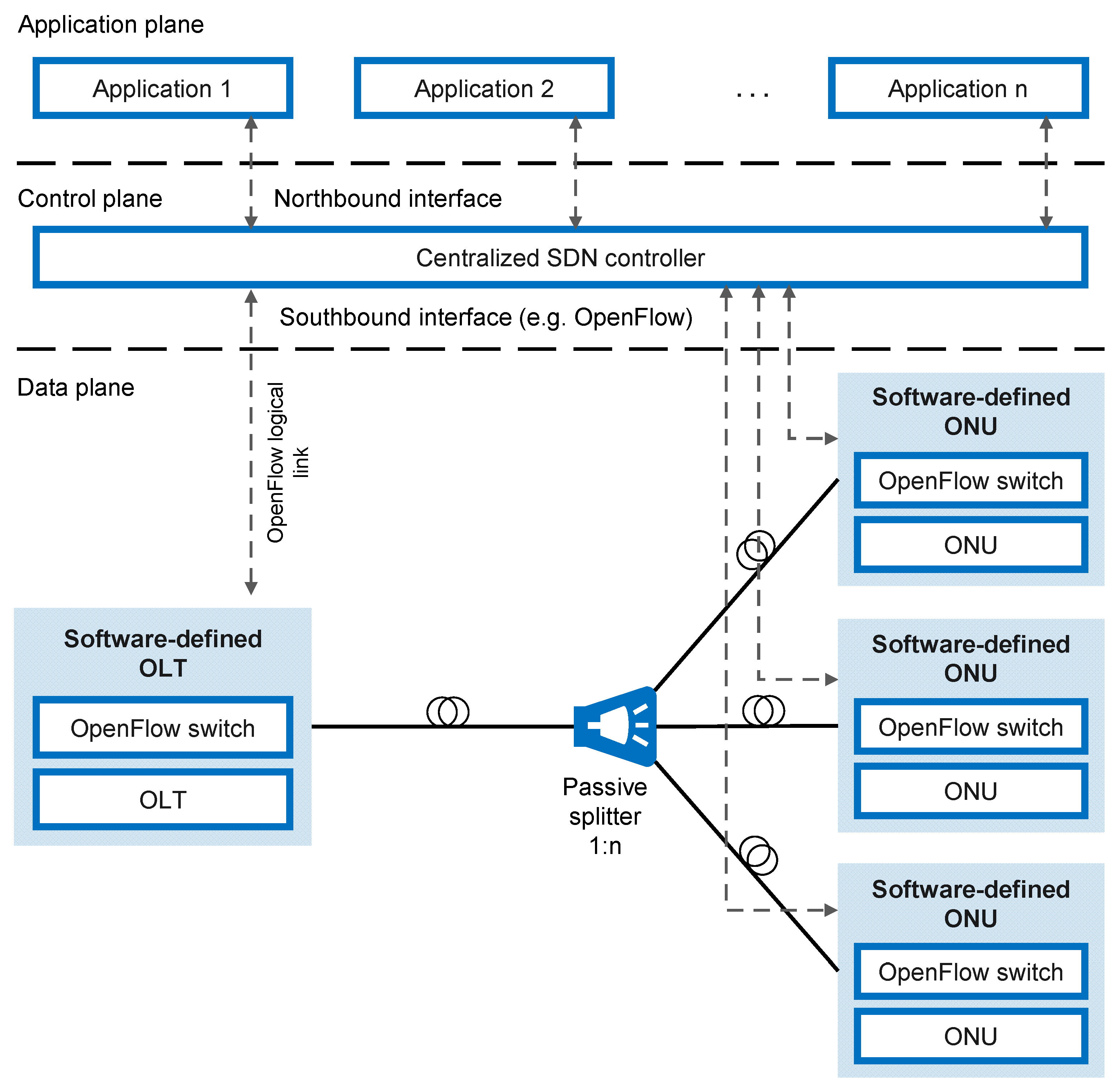
6. Implementation of SDN-Based Energy Conservation Concepts in the FiWi Networks
| References | PS Method | Summary of Contributions Related to the Improvement of FiWi Network Energy Efficiency |
|---|---|---|
| [99] | SDN control mechanism through OpenFlow protocol | Confirmed that SDN-based control architecture has the potential to reduce energy consumption in the FiWi access network. |
| [100] | Enhanced standard PON devices with OpenFlow SDN technology and SD controller | An adaptive SD ONU PS mechanism that uses enhanced standard PON devices with advanced SDN capabilities. The simulation results showed that the proposed scheme could increase the EE while still guaranteeing the QoS requirements in a TDMA–PON system. |
| [98] | SD TWDM–PON architecture with OpenFlow technology | Development of the architecture that uses SD orchestration to coordinate wavelength/link speed deployment and to improve EE by adapting the link rate or activity state of the OLT/ONU transceivers during periods of low traffic while still maintaining the required QoS. |
| [101] | SDN-based 5G EPON architecture | Proposed an open control layer SDN-based framework that aims to minimize energy consumption in EPON while avoiding adding additional packet delay. |
| [102] | Controllers in OpenFlow technology | Energy-saving scheme for a FiWi access network that combines the OpenFlow technology in the SDN. |
| [103] | EEWA scheme | Proposed the EE scheme that significantly optimizes energy usage and workload allocation in a network combining the neighbor edge servers, local edge servers and the remote cloud. Proposed a path priority selection method to decrease the probability of network blocking and to improve the use of available spectrum. |

7. Discussion
8. Conclusions
Author Contributions
Conflicts of Interest
Abbreviations
| 100G-EPON | 100 Gbit/s Ethernet Passive Optical Network |
| 10G-EPON | 10 Gbit/s Ethernet Passive Optical Network |
| 3G | 3rd Generation Mobile Network |
| 4G | 4th Generation Mobile Network |
| 5G | 5th Generation Mobile Network |
| 6G | 6th Generation Mobile Network |
| ACCO | Approximation Collaborative Computation Offloading |
| ALR | Adaptive Link Rate |
| ANN | Artificial Neural Network |
| AP | Access Point |
| A–RoF | Analog Radio-over-Fiber |
| AWSM | Adaptive Watchful Sleep Mode |
| BBU | Baseband Unit |
| BS | Base Station |
| CA | Carrier Aggregation |
| CAPEX | Capital Expenditure |
| CMCCO | Cloud–MEC Collaborative Computation Offloading |
| CM-FiWi | Cloud–MEC FiWi |
| CnR | Combine and Remove |
| CO | Central Office |
| CoMP | Coordinated Multi-Point |
| CO-OFDM | Coherent Optical Orthogonal Frequency Division Multiplexing |
| CPRI | Common Public Radio Interface |
| C-PSM | Centralized Power-Saving Mode |
| C-RAN | Cloud Radio Access Network |
| DAS | Distributed Antenna System |
| DBA | Dynamic Bandwidth Allocation |
| DCF | Distributed Coordination Function |
| DDQN | Double Deep Q Network |
| DEC | Delay-Controlled and Energy-Efficient Clustered |
| D-RAN | Distributed Radio Access Network |
| DRL | Deep Reinforcement Learning |
| D–RoF | Digitized Radio-over-Fiber |
| DRP | Dynamic Resource Provisioning |
| DWBA | Dynamic Wavelength and Bandwidth Allocation |
| E/O | Electrical-to-Optical |
| E/O/E | Electrical-Optical-Electrical |
| EA-CCO | Energy-Aware Collaborative Computation Offloading |
| ECO-FiWi | Energy Conservation Scheme for FiWi Networks |
| EE | Energy Efficiency |
| EEWA | Energy-Efficient Workload Allocation |
| EPON | Ethernet Passive Optical Network |
| FiWi | Fiber–Wireless |
| FTTA | Fiber to the Antenna |
| FTTx | Fiber to the x |
| GA | Genetic Algorithm |
| GDBA | Green Dynamic Bandwidth Allocation |
| G-EPON | Gigabit Ethernet Passive Optical Network |
| GHG | Greenhouse Gas |
| GPMM | Generic Power Management Model |
| GPON | Gigabit Passive Optical Networks |
| GT-CCO | Game-Theoretic Collaborative Computation Offloading Scheme |
| HA-DRL | Heuristic-Assisted Deep Reinforcement Learning |
| H-CRAN | Heterogeneous Cloud Radio Access Network |
| HERM | H-CRAN Energy-Efficient Radio Resource Management |
| HetNet | Heterogeneous Network |
| ICI | Inter-Cell Interference |
| ICT | Information And Communications Technology |
| IFoF | Intermediate Frequency-over-Fiber |
| ILP | Integer Linear Programming |
| IoT | Internet Of Things |
| ISA-CCO | Iterative Searching Algorithm for Collaborative Computation Offloading |
| IT | Information Technology |
| LoRa | Long Range |
| LPWAN | Low-Power Wireless Access Network |
| LTE-A | Long-Term Evolution Advanced |
| M2M | Machine-to-Machine |
| MAC | Media Access Control |
| MANET | Mobile Ad Hoc Network |
| MDP | Markov Decision Process |
| MEC | Multi-Access Edge Computing |
| MFH | Mobile Fronthaul |
| MFN | Mobile Fronthaul Network |
| ML | Machine Learning |
| mMIMO | Massive Multiple-Input Multiple-Output |
| mmWave | Millimeter Wave |
| MNO | Mobile Network Operator |
| MN | Mobile Network |
| MPP | Mesh Portal Point |
| NB-IoT | Narrowband Internet of Things |
| NFV | Network Function Virtualization |
| NG–PON2 | Next-Generation Passive Optical Network 2 |
| OBSAI | Open Base Station Architecture Initiative |
| OLT | Optical Line Terminal |
| ONU | Optical Network Unit |
| ONU-AP | Optical Network Unit with Access Point |
| ONU-BS | Optical Network Unit with Base Station |
| OPEX | Operating Expenditure |
| ORI | Open Radio Equipment Interface |
| OSC | ONU Sleep Controller |
| OSI | Open Systems Interconnection |
| PON | Passive Optical Network |
| PrO | Priority-based task offloading and caching |
| PS | Power-Saving |
| PSM | Power Saving Mechanism |
| PSO | Particle Swarm Optimization |
| QoS | Quality Of Service |
| QPSO | Quantum Particle Swarm Optimization |
| R&F | Radio-and-Fiber |
| RAN | Radio Access Network |
| RAU | Remote Access (Antenna) Units |
| RF | Radio Frequency |
| RFoF | Radio Frequency-over-Fiber |
| RI | Radio Interface |
| RoF | Radio-over-Fiber |
| RRU | Remote Radio Unit |
| SAPSM | Smart Adaptive Power Save Mode |
| SD | Software-Defined |
| SDN | Software-Defined Network |
| SEMC | Save Energy and Maximize Connectivity |
| SIEPON | Service Interoperability in the Ethernet Passive Optical Networks |
| TDM | Time-Division Multiplexing |
| TDMA | Time Division Multiple Access |
| TRx | Transceiver |
| TSC | Tx Sleep Controller |
| TSGO | Two-Layer Stackelberg Game Offloading |
| TWDM | Time And Wavelength Division Multiplexing |
| Tx | Transmitter |
| WDM | Wavelength-Division Multiplexing |
| WLAN | Wireless Local Area Network |
| WMN | Wireless Mesh Network |
| WOTR | Wireless–optical Topology Reconfiguration |
| WSM | Watchful Sleep Mode |
References
- The Climate Group. SMART 2020: Enabling the Low Carbon Economy in the Information Age. 2008, A Report by The Climate Group on Behalf of the Global eSustainability Initiative (GeSI). Available online: https://www.compromisorse.com/upload/estudios/000/36/smart2020.pdf (accessed on 13 February 2023).
- Andrae, A.S.G.; Edler, T. On Global Electricity Usage of Communication Technology: Trends to 2030. Challenges 2015, 6, 117–157. [Google Scholar] [CrossRef]
- Jejdling, F. Ericsson Mobility Report; Ericsson: Stockholm, Sweden, 2021. [Google Scholar]
- Deruyck, M.; Vereecken, W.; Tanghe, E.; Joseph, W.; Pickavet, M.; Martens, L.; Demeester, P. Power consumption in wireless access network. In Proceedings of the 2010 European Wireless Conference (EW), Lucca, Italy, 12–15 April 2010; pp. 924–931. [Google Scholar]
- Maier, M.; Ghazisaidi, N.; Reisslein, M. The Audacity of Fiber-Wireless (FiWi) Networks. In Lecture Notes of the Institute for Computer Sciences, Social Informatics and Telecommunications Engineering; Springer: Berlin/Heidelberg, Germany, 2008; Volume 6, pp. 16–35. [Google Scholar]
- Zhang, H.; Hu, Y.; Wang, R.; Li, Z.; Zhang, P.; Xu, R. Energy-Efficient Frame Aggregation Scheme in IoT Over Fiber-Wireless Networks. IEEE Internet Things J. 2021, 8, 10779–10791. [Google Scholar] [CrossRef]
- He, C.; Wang, R.; Tan, R.W.Z. Energy-Aware Collaborative Computation Offloading over Mobile Edge Computation Empowered Fiber-Wireless Access Networks. IEEE Access 2020, 8, 24662–24674. [Google Scholar] [CrossRef]
- Ghazisaidi, N.; Maier, M. Fiber-wireless (FiWi) access networks: Challenges and opportunities. IEEE Netw. 2011, 25, 36–42. [Google Scholar] [CrossRef]
- Rimal, B.P.; Van, D.P.; Maier, M. Mobile Edge Computing Empowered Fiber-Wireless Access Networks in the 5G Era. IEEE Commun. Mag. 2017, 55, 192–200. [Google Scholar] [CrossRef]
- Rawat, D.B.; Reddy, S.R. Software Defined Networking Architecture, Security and Energy Efficiency: A Survey. IEEE Commun. Surv. Tutor. 2017, 19, 325–346. [Google Scholar] [CrossRef]
- Lorincz, J.; Udovičić, G.; Begušić, D. Implementation of HFR/WLAN network. In Proceedings of the 13th International Conference on Software, Telecommunications and Computer Networks (SoftCOM 2005), Split, Croatia, 22–24 September 2005; pp. 269–274. [Google Scholar]
- Ghazisaidi, N.; Maier, M.; Assi, C.M. Fiber-wireless (FiWi) access networks: A survey. IEEE Commun. Mag. 2009, 47, 160–167. [Google Scholar] [CrossRef]
- Lorincz, J.; Ukic, N.; Begusic, D. Throughput Comparison of AODV-UU and DSR-UU Protocol Implementations in Multi-hop Static Environments. In Proceedings of the 9th International Conference on Telecommunications (ConTel 2007), Zagreb, Croatia, 13–15 June 2007. [Google Scholar]
- Maier, M.; Ghazisaidi, N. FiWi Access Networks; Cambridge University Press: Cambridge, UK, 2011. [Google Scholar]
- Beyranvand, H.; Levesque, M.; Maier, M.; Salehi, J.A.; Verikoukis, C.; Tipper, D. Toward 5G: FiWi Enhanced LTE-A HetNets with Reliable Low-Latency Fiber Backhaul Sharing and WiFi Offloading. IEEE/ACM Trans. Netw. 2016, 25, 690–707. [Google Scholar] [CrossRef]
- Nikoukar, A.; Hwang, I.-S.; Wang, C.-J.; Ab-Rahman, M.S.; Liem, A.T. A SIEPON based transmitter sleep mode energy-efficient mechanism in EPON. Opt. Fiber Technol. 2015, 23, 78–89. [Google Scholar] [CrossRef]
- Jia, Z.; Yu, J.; Ellinas, G.; Chang, G. Key Enabling Technologies for Optical–Wireless Networks: Optical Millimeter-Wave Generation, Wavelength Reuse, and Architecture. J. Light. Technol. 2007, 25, 3452–3471. [Google Scholar] [CrossRef]
- Liu, J.; Guo, H.; Nishiyama, H.; Ujikawa, H.; Suzuki, K.; Kato, N. New Perspectives on Future Smart FiWi Networks: Scalability, Reliability, and Energy Efficiency. IEEE Commun. Surv. Tutor. 2016, 18, 1045–1072. [Google Scholar] [CrossRef]
- Tsagklas, T.; Pavlidou, F.N. A survey on radio-and-fiber FiWi network architectures. J. Sel. Areas Telecommun. (JSAT) 2011, 18–24. [Google Scholar]
- Mishra, V.; Upadhyay, R.; Bhatt, U.R.; Kumar, A. DEC TDMA: A delay controlled and energy efficient clustered TDMA mechanism for FiWi access network. Optik 2020, 225, 164921. [Google Scholar] [CrossRef]
- Togashi, K.; Nishiyama, H.; Kato, N.; Ujikawa, H.; Suzuki, K.-I.; Yoshimoto, N. On the effect of cooperation between power saving mechanisms in WLANs and PONs. In Proceedings of the 2013 IEEE International Conference on Communications (ICC), Budapest, Hungary, 9–13 June 2013; pp. 6225–6229. [Google Scholar]
- Lange, C.; Kosiankowski, D.; Weidmann, R.; Gladisch, A. Energy Consumption of Telecommunication Networks and Related Improvement Options. IEEE J. Sel. Top. Quantum Electron. 2010, 17, 285–295. [Google Scholar] [CrossRef]
- Dixit, A.; Lambert, S.; Lannoo, B.; Colle, D.; Pickavet, M.; Demeester, P. Towards energy efficiency in optical access networks [Invited]. In Proceedings of the 2013 IEEE International Conference on Advanced Networks and Telecommunications Systems (ANTS), Kattankulathur, India, 15–18 December 2013; pp. 1–6. [Google Scholar]
- ITU-T, Series G, Supplement 45 (05/2009). Transmission Systems and Media, Digital Systems and Networks; GPON Power Conservation. Series G: Transmission Systems and Media, Digital Systems and Networks. International Telecommunication Union, 2009; pp. 1–98. Available online: https://www.itu.int/itu-t/recommendations/index.aspx?ser=G (accessed on 13 February 2023).
- Kubo, R.; Kani, J.-I.; Ujikawa, H.; Sakamoto, T.; Fujimoto, Y.; Yoshimoto, N.; Hadama, H. Study and Demonstration of Sleep and Adaptive Link Rate Control Mechanisms for Energy Efficient 10G-EPON. J. Opt. Commun. Netw. 2010, 2, 716–729. [Google Scholar] [CrossRef]
- Hirafuji, R.O.C.; da Cunha, K.B.; Campelo, D.R.; Dhaini, A.R.; Khotimsky, D.A. The watchful sleep mode: A new standard for energy efficiency in future access networks. IEEE Commun. Mag. 2015, 53, 150–157. [Google Scholar] [CrossRef]
- Butt, R.A.; Idrus, S.M.; Zulkifli, N. Comparative analysis of cyclic and watchful sleep modes for GPON. In Proceedings of the 2016 IEEE 6th International Conference on Photonics (ICP), Sarawak, Malaysia, 14–16 March 2016; pp. 1–3. [Google Scholar]
- Zin, A.M.; Idrus, S.M.; Ramli, A.; Butt, R.A.; Atan, F.M.; Ismail, N.A. Performance Evaluation of XG-PON with DBA Based-Watchful Sleep Mode. In Proceedings of the 2018 IEEE 7th International Conference on Photonics (ICP), Kedah, Malaysia, 9–11 April 2018; pp. 1–3. [Google Scholar]
- Butt, R.A.; Akhunzada, A.; Faheem, M.; Raza, B. Enhanced Energy Savings with Adaptive Watchful Sleep Mode for Next Generation Passive Optical Network. Energies 2022, 15, 1639. [Google Scholar] [CrossRef]
- Yin, S.; Chu, Y.; Yang, C.; Zhang, Z.; Huang, S. Load-adaptive energy-saving strategy based on matching game in edge-enhanced metro FiWi. Opt. Fiber Technol. 2022, 68, 102762. [Google Scholar] [CrossRef]
- Hwang, I.-S.; Nikoukar, A.; Su, Y.-M.; Liem, A.T. Decentralized SIEPON-Based ONU-Initiated Tx/TRx Energy-Efficiency Mechanism in EPON. J. Opt. Commun. Netw. 2016, 8, 238. [Google Scholar] [CrossRef]
- Zin, A.M.; Idrus, S.M.; Ismail, N.A.; Ramli, A.; Atan, F.M. Determination of optimized sleep interval for 10 gigabit-passive optical network using learning intelligence. Int. J. Electr. Comput. Eng. 2022, 12, 2663–2671. [Google Scholar]
- Lorincz, J.; Bogarelli, M.; Capone, A.; Begušić, D. Heuristic approach for optimized energy savings in wireless access networks. In Proceedings of the 18th International Conference on Software, Telecommunications and Computer Networks (SoftCOM 2010), Dubrovnik, Croatia, 23–25 September 2010; pp. 60–65. [Google Scholar]
- Lorincz, J.; Capone, A.; Begušić, D. Heuristic Algorithms for Optimization of Energy Consumption in Wireless Access Networks. KSII Trans. Internet Inf. Syst. 2011, 5, 626–648. [Google Scholar] [CrossRef]
- Lorincz, J.; Matijevic, T.; Petrovic, G. On interdependence among transmit and consumed power of macro base station technologies. Comput. Commun. 2014, 50, 10–28. [Google Scholar] [CrossRef]
- Pack, S.; Choi, Y. An adaptive power saving mechanism in IEEE 802.11 wireless IP networks. J. Commun. Netw. 2005, 7, 126–134. [Google Scholar] [CrossRef]
- He, Y.; Yuan, R.; Ma, X.; Li, J.; Wang, C. Scheduled PSM for Minimizing Energy in Wireless LANs. In Proceedings of the 2007 IEEE International Conference on Network Protocols, Beijing, China, 16–19 October 2007; pp. 154–163. [Google Scholar]
- Lee, J.; Rosenberg, C.; Chong, E.K.P. Energy Efficient Schedulers in Wireless Networks: Design and Optimization. Mob. Netw. Appl. 2006, 11, 377–389. [Google Scholar] [CrossRef]
- Xie, Y.; Luo, X.; Chang, R.K.C. Centralized PSM: An AP-centric power saving Mode for 802.11 infrastructure networks. In Proceedings of the 2009 IEEE Sarnoff Symposium, Princeton, NJ, USA, 30 March–1 April 2009; pp. 1–5. [Google Scholar]
- Pyles, A.J.; Qi, X.; Zhou, G.; Keally, M.; Liu, X. SAPSM: Smart Adaptive 802.11 PSM for Smartphones. In Proceedings of the 2012 ACM Conference on Ubiquitous Computing, UbiComp ’12, Pittsburgh, PA, USA, 5–8 September 2012; pp. 11–20. [Google Scholar]
- Saeed, A.; Kolberg, M. Towards Optimizing WLANs Power Saving: Novel Context-Aware Network Traffic Classification Based on a Machine Learning Approach. IEEE Access 2019, 7, 3122–3135. [Google Scholar] [CrossRef]
- Lorincz, J.; Bule, I.; Kapov, M. Performance Analyses of Renewable and Fuel Power Supply Systems for Different Base Station Sites. Energies 2014, 7, 7816–7846. [Google Scholar] [CrossRef]
- Lorincz, J.; Bule, I. Renewable energy sources for power supply of base station sites. Int. J. Bus. Data Commun. Netw. (IJBDCN) 2013, 9, 53–74. [Google Scholar] [CrossRef]
- Tolba, F.D.; Magoni, D.; Lorenz, P. Saving Energy and Maximizing Connectivity by Adapting Transmission Range in 802.11g MANETs. J. Commun. Softw. Syst. 2007, 3, 81. [Google Scholar] [CrossRef]
- Liu, Y.; Guo, L.; Yang, J. Energy-efficient topology reconfiguration in green Fiber-Wireless (FiWi) access network. In Proceedings of the 2013 22nd Wireless and Optical Communication Conference, Chongqing, China, 16–18 May 2013; pp. 555–559. [Google Scholar]
- Nishiyama, H.; Togashi, K.; Kawamoto, Y.; Kato, N. A Cooperative ONU Sleep Method for Reducing Latency and Energy Consumption of STA in Smart-FiWi Networks. IEEE Trans. Parallel Distrib. Syst. 2015, 26, 2621–2629. [Google Scholar] [CrossRef]
- Han, P.; Guo, L.; Liu, Y.; Hou, J.; Han, X. Joint Wireless and Optical Power States Scheduling for Green Multi-Radio Fiber-Wireless Access Network. J. Light. Technol. 2016, 34, 2610–2623. [Google Scholar] [CrossRef]
- Van, D.P.; Rimal, B.P.; Maier, M.L.; Valcarenghi, M. ECO-FiWi: An Energy Conservation Scheme for Integrated Fiber-Wireless Access Networks. IEEE Trans. Wirel. Commun. 2016, 15, 3979–3994. [Google Scholar] [CrossRef]
- Peng, X.; Xu, S.; Guo, S.; Qiu, X.; Li, S.; Yu, B. Collaborative Sleep Mechanism between Cross-domain Nodes in FiWi Network Based on Load Balancing and QoS Awareness. In Proceedings of the 2019 IFIP/IEEE Symposium on Integrated Network and Service Management (IM), Washington, DC, USA, 8–12 April 2019; pp. 270–278. [Google Scholar]
- Chouhan, N.; Bhatt, U.R.; Upadhyay, R. An optimization framework for FiWi access network: Comprehensive solution for green and survivable deployment. Opt. Fiber Technol. 2019, 53, 102002. [Google Scholar] [CrossRef]
- Dhaini, A.R.; Ho, P.-H.; Shen, G. Toward green next-generation passive optical networks. IEEE Commun. Mag. 2011, 49, 94–101. [Google Scholar] [CrossRef]
- ITU-T, G.984.3 (01/2014). Gigabit-capable Passive Optical Networks (G-PON): Transmission Convergence Layer Specification. International Telecommunications Union—Telecommunication Standardization Sector (ITU-T). 2014; pp. 1–170. Available online: https://www.itu.int/rec/dologin_pub.asp?lang=f&id=T-REC-D.170-201005-I!Sup1!PDF-E&type=items (accessed on 13 February 2023).
- ITU-T, G.987.3 (01/2014). 10-Gigabit-Capable Passive Optical Networks (XG-PON): Transmission Convergence (TC) Layer Specification. International Telecommunications Union—Telecommunication Standardization Sector (ITU-T). 2014; pp. 1–146. Available online: https://www.itu.int/ITU-T/itr-eg/files/resolution146.pdf (accessed on 13 February 2023).
- ITU-T, G.989.3 (05/2021). 40-Gigabit-Capable Passive Optical Networks (NG-PON2): Transmission Convergence Layer Specification. International Telecommunications Union—Telecommunication Standardization Sector (ITU-T). 2021; pp. 1–280. Available online: https://www.itu.int/rec/T-REC-G.989.3 (accessed on 13 February 2023).
- IEEE Std 1904.1-2013; Standard for Service Interoperability in Ethernet Passive Optical Networks (SIEPON). IEEE Communications Society: New York, NY, USA, 2013; pp. 1–834. [CrossRef]
- Mohammed, A.F.Y.; Newaz, S.H.S.; Sankar, D.S.; Ahsan, S.; Um, T.-W. A Green Converged TWDM-PON and 5G HetNet Catering Applications Demanding Low Latency. Opt. Fiber Technol. 2020, 58, 102261. [Google Scholar] [CrossRef]
- Mishra, V.; Upadhyay, R.; Bhatt, U.R. A Review of Recent Energy-Efficient Mechanisms for Fiber-Wireless (FiWi) Access Network. In Progress in Advanced Computing and Intelligent Engineering; Springer: Singapore, 2018; pp. 539–545. [Google Scholar]
- IEEE 802.11; Wireless LAN Medium Access Control (MAC) and Physical Layer (PHY) Specifications. IEEE Standards Association: Piscataway Township, NJ, USA, 2012.
- Alaslani, M.; Showail, A.; Shihada, B. Green frame aggregation scheme for Wi-Fi networks. In Proceedings of the 2015 IEEE 16th International Conference on High Performance Switching and Routing (HPSR), Budapest, Hungary, 1–4 July 2015; pp. 1–6. [Google Scholar]
- Popov, M.; Peinado, D.; Nilson, M.; Västberg, A.; Sjolund, T. Green distributed antenna systems: Optimized design and upper bound for energy efficiency. In Proceedings of the 21st International Conference on Software, Telecommunications and Computer Networks (SoftCOM), Split, Croatia, 18–20 September 2013; pp. 1–5. [Google Scholar]
- Crisp, M.; Penty, R.V.; White, I.H.; Bell, A. Wideband Radio over Fiber Distributed Antenna Systems for Energy Efficient In-Building Wireless Communications. In Proceedings of the 2010 IEEE 71st Vehicular Technology Conference, Taipei, Taiwan, 16–19 May 2010; pp. 1–5. [Google Scholar]
- Josse, Y.; Fracasso, B.; Castignani, G.; Montavont, N. Energy-efficient deployment of distributed antenna systems with radio-over-fiber links. In Proceedings of the 2012 IEEE Online Conference on Green Communications (GreenCom), Online, 26–28 September 2012; pp. 7–13. [Google Scholar]
- Deronne, S.; Lucarz, F.; Moeyaert, V.; Fracasso, B.; Bette, S. Energy efficiency analysis of aggregation mechanisms in IEEE 802.11n radio-over-fiber-based distributed antenna systems. Photonic Netw. Commun. 2015, 30, 96–107. [Google Scholar] [CrossRef]
- Gowda, A.S.; Dhaini, A.R.; Kazovsky, L.G.; Yang, H.; Abraha, S.T.; Ng’Oma, A. Towards Green Optical/Wireless In-Building Networks: Radio-Over-Fiber. J. Light. Technol. 2014, 32, 3545–3556. [Google Scholar] [CrossRef]
- Gowda, A.S.; Yang, H.; Abraha, S.T.; Ng’Oma, A.; Dhaini, A.R.; Kazovsky, L.G.; Albeyoglu, K.M. Energy consumption of indoor radio-over-fiber distribution links: Experimental findings. In Proceedings of the 2014 IEEE Global Communications Conference, Sydney, Australia, 8–12 December 2014; pp. 2612–2617. [Google Scholar]
- Beas, J.; Castanon, G.; Aldaya, I.; Aragon-Zavala, A.; Campuzano, G. Millimeter-Wave Frequency Radio over Fiber Systems: A Survey. IEEE Commun. Surv. Tutor. 2013, 15, 1593–1619. [Google Scholar] [CrossRef]
- ITU-T, Series G, Supplement 55. Radio-Over-Fiber (RoF) Tech-Nologies and Their Applications. July 2015. Available online: https://www.itu.int/rec/T-REC-G.Sup55/en (accessed on 30 September 2021).
- de la Oliva, A.; Hernandez, J.A.; Larrabeiti, D.; Azcorra, A. An overview of the CPRI specification and its application to C-RAN-based LTE scenarios. IEEE Commun. Mag. 2016, 54, 152–159. [Google Scholar] [CrossRef]
- Chih-Lin, I.; Yuan, Y.; Huang, J.; Ma, S.; Cui, C.; Duan, R. Rethink fronthaul for soft RAN. IEEE Commun. Mag. 2015, 53, 82–88. [Google Scholar]
- Apostolopoulos, D.; Giannoulis, G.; Argyris, N.; Iliadis, N.; Kanta, K.; Avramopoulos, H. Analog radio-over-fiber solutions in support of 5G. In Proceedings of the International Conference on Optical Network Design and Modeling (ONDM), Dublin, Ireland, 14–17 May 2018; pp. 266–271. [Google Scholar]
- Asha, D.S. A comprehensive review of Millimeter wave based radio over fiber for 5G front haul transmissions. Indian J. Sci. Technol. 2021, 14, 86–100. [Google Scholar]
- Pliatsios, D.; Sarigiannidis, P.; Goudos, S.; Karagiannidis, G.K. Realizing 5G vision through Cloud RAN: Technologies, challenges, and trends. EURASIP J. Wirel. Commun. Netw. 2018, 136, 1–15. [Google Scholar] [CrossRef]
- Zhang, J.; Xiao, Y.; Li, H.; Ji, Y. Performance Analysis of Optical Mobile Fronthaul for Cloud Radio Access Networks. J. Phys. Conf. Ser. 2017, 910, 012053. [Google Scholar] [CrossRef]
- Nahas, M.; Saadani, A.; Charles, J.; El-Bazzal, Z. Base stations evolution: Toward 4G technology. In Proceedings of the 19th International Conference on Telecommunications (ICT), Jounieh, Lebanon, 23–25 April 2012; pp. 1–6. [Google Scholar]
- CPRI Cooperation. Common Public Radio Interface (CPRI); Interface Specification (V7.0). Tech. Rep., Ericsson AB, Huawei Technologies Co. Ltd., NEC Corporation, Alcatel Lucent, and Nokia Networks, October 2015. Available online: http://www.cpri.info/downloads/CPRI_v_7_0_2015-10-09.pdf (accessed on 13 February 2023).
- Guo, H.; Wang, K.; Ji, H.; Leung, V.C.M. Energy saving in C-RAN based on BBU switching scheme. In Proceedings of the 2016 IEEE 5th International Conference on Network Infrastructure and Digital Content, IC-NIDC 2016, Beijing, China, 23–25 September 2016; pp. 44–49. [Google Scholar]
- Bluemm, C.; Zhang, Y.; Alvarez, P.; Ruffini, M.; DaSilva, L.A. Dynamic energy savings in Cloud-RAN: An experimental assessment and implementation. In Proceedings of the 2017 IEEE International Conference on Communications Workshops (ICC Workshops), Paris, France, 21–25 May 2017; pp. 791–796. [Google Scholar]
- Yu, N.; Song, Z.; Du, H.; Huang, H.; Jia, X. Dynamic Resource Provisioning for Energy Efficient Cloud Radio Access Networks. IEEE Trans. Cloud Comput. 2017, 7, 964–974. [Google Scholar] [CrossRef]
- Sahu, B.J.R.; Dash, S.; Saxena, N.; Roy, A. Energy-Efficient BBU Allocation for Green C-RAN. IEEE Commun. Lett. 2017, 21, 1637–1640. [Google Scholar] [CrossRef]
- Park, H.; Lim, Y. Energy-Effective Power Control Algorithm with Mobility Prediction for 5G Heterogeneous Cloud Radio Access Network. Sensors 2018, 18, 2904. [Google Scholar] [CrossRef]
- Liu, Q.; Han, T.; Ansari, N.; Wu, G. On Designing Energy-Efficient Heterogeneous Cloud Radio Access Networks. IEEE Trans. Green Commun. Netw. 2018, 2, 721–734. [Google Scholar] [CrossRef]
- Wang, B.; Peng, L.; Ho, P.-H. Energy-efficient radio-over-fiber system for next-generation cloud radio access networks. EURASIP J. Wirel. Commun. Netw. 2019, 2019, 118. [Google Scholar] [CrossRef]
- Alhumaima, R.S.; Ahmed, R.K.; Al-Raweshidy, H.S. Maximizing the Energy Efficiency of Virtualized C-RAN via Optimizing the Number of Virtual Machines. IEEE Trans. Green Commun. Netw. 2018, 2, 992–1001. [Google Scholar] [CrossRef]
- Zhu, M.; Gu, J.; Shen, T.; Shi, C.; Ren, X. Energy-Efficient and QoS Guaranteed BBU Aggregation in CRAN Based on Heuristic- Assisted Deep Reinforcement Learning. J. Light. Technol. 2022, 40, 575–587. [Google Scholar] [CrossRef]
- Iqbal, A.; Tham, M.L.; Chang, Y.C. Double Deep Q-Network-Based Energy-Efficient Resource Allocation in Cloud Radio Access Network. IEEE Access 2021, 9, 20440–20449. [Google Scholar] [CrossRef]
- China Mobile Research Institute. C-RAN: The Road Towards Green RAN. White Paper, 2010. Available online: https://silo.tips/download/c-ran-the-road-towards-green-ran (accessed on 13 February 2023).
- Checko, A.; Christiansen, H.L.; Yan, Y.; Scolari, L.; Kardaras, G.; Berger, M.S.; Dittmann, L. Cloud RAN for Mobile Networks—A Technology Overview. IEEE Commun. Surv. Tutor. 2014, 17, 405–426. [Google Scholar] [CrossRef]
- Niu, H.; Li, C.; Papathanassiou, A.; Wu, G. RAN architecture options and performance for 5G network evolution. In Proceedings of the IEEE Wireless Communications and Networking Conference Workshops (WCNCW), Istanbul, Turkey, 6–9 April 2014; pp. 294–298. [Google Scholar]
- Chih-Lin, I.; Li, H.; Korhonen, J.; Huang, J.; Han, L. RAN Revolution With NGFI (xhaul) for 5G. J. Light. Technol. 2017, 36, 541–550. [Google Scholar]
- Wu, J.; Zhang, Z.; Hong, Y.; Wen, Y. Cloud radio access network (C-RAN): A primer. IEEE Netw. 2015, 29, 35–41. [Google Scholar] [CrossRef]
- Rimal, B.P.; Van, D.P.; Maier, M. Cloudlet Enhanced Fiber-Wireless Access Networks for Mobile-Edge Computing. IEEE Trans. Wirel. Commun. 2017, 16, 3601–3618. [Google Scholar] [CrossRef]
- Nur, F.N.; Islam, S.; Moon, N.N.; Karim, A.; Azam, S.; Shanmugam, B. Priority-Based Offloading and Caching in Mobile Edge Cloud. J. Commun. Softw. Syst. 2019, 15, 193–201. [Google Scholar] [CrossRef]
- Guo, H.; Liu, J. Collaborative Computation Offloading for Multiaccess Edge Computing Over Fiber–Wireless Networks. IEEE Trans. Veh. Technol. 2018, 67, 4514–4526. [Google Scholar] [CrossRef]
- Guo, H.; Liu, J.; Qin, H. Collaborative Mobile Edge Computation Offloading for IoT over Fiber-Wireless Networks. IEEE Netw. 2018, 32, 66–71. [Google Scholar] [CrossRef]
- Yang, B.; Wu, D.; Wang, H.; Gao, Y.; Wang, R. Two-Layer Stackelberg Game-Based Offloading Strategy for Mobile Edge Computing Enhanced FiWi Access Networks. IEEE Trans. Green Commun. Netw. 2020, 5, 457–470. [Google Scholar] [CrossRef]
- Tornatore, M.; Chang, G.-K.; Ellinas, G. Fiber-Wireless Convergence in Next-Generation Communication Networks; Springer: Berlin/Heidelberg, Germany, 2017. [Google Scholar]
- ETSI ISG. Mobile-Edge Computing—A Key Technology Towards 5G; White Paper, 2015; no. 11. Available online: https://www.etsi.org/images/files/etsiwhitepapers/etsi_wp11_mec_a_key_technology_towards_5g.pdf (accessed on 13 February 2023).
- Pakpahan, A.F.; Hwang, I.-S.; Liem, A.T. Enabling Agile Software-Defined and NFV based Energy-Efficient Operations in TWDM-PON. In Proceedings of the 2019 7th International Conference on Cyber and IT Service Management (CITSM), Jakarta, Indonesia, 6–8 November 2019; Volume 7, pp. 1–7. [Google Scholar]
- Yan, B.; Zhou, J.; Wu, J.; Zhao, Y. Poster: SDN based energy management system for optical access network. In Proceedings of the 9th International Conference on Communications and Networking in China, Maoming, China, 14–16 August 2014; pp. 658–659. [Google Scholar]
- Pakpahan, A.F.; Hwang, I.-S. Adaptive ONU Energy-Saving via Software-Defined Mechanisms in TDMA-PON. In Proceedings of the 2018 Tenth International Conference on Ubiquitous and Future Networks (ICUFN), Prague, Czech Republic, 3–6 July 2018; pp. 137–142. [Google Scholar]
- Khalili, H.; Khodashenas, P.S.; Rincon, D.; Siddiqui, S.; Piney, J.R.; Sallent, S. Design Considerations for an Energy-Aware SDN-Based Architecture in 5G EPON Nodes. In Proceedings of the 2018 20th International Conference on Transparent Optical Networks (ICTON), Bucharest, Romania, 1–5 July 2018; pp. 1–4. [Google Scholar]
- Li, S.; Hu, Y.; Guo, Z.; Shou, G. SDN-based energy-saving scheme for fiber-wireless network. In Proceedings of the 11th International Conference on Wireless Communications, Networking and Mobile Computing (WiCOM 2015), Abu Dhabi, United Arab Emirates, 19–21 October 2015; pp. 1–4. [Google Scholar]
- Wang, S.; Chen, B.; Liang, R.; Liu, L.; Chen, H.; Gao, M.; Wu, J.; Ju, W.; Ho, P.-H. Energy-efficient workload allocation in edge-cloud fiber-wireless networks. Opt. Express 2022, 30, 44186. [Google Scholar] [CrossRef]
- Open Networking Foundation (ONF). OpenFlow Switch Specification. March 2015. Available online: https://opennetworking.org/wp-content/uploads/2014/10/openflow-switch-v1.5.1.pdf (accessed on 5 December 2022).

Disclaimer/Publisher’s Note: The statements, opinions and data contained in all publications are solely those of the individual author(s) and contributor(s) and not of MDPI and/or the editor(s). MDPI and/or the editor(s) disclaim responsibility for any injury to people or property resulting from any ideas, methods, instructions or products referred to in the content. |
© 2023 by the authors. Licensee MDPI, Basel, Switzerland. This article is an open access article distributed under the terms and conditions of the Creative Commons Attribution (CC BY) license (https://creativecommons.org/licenses/by/4.0/).
Share and Cite
Lorincz, J.; Klarin, Z.; Begusic, D. Advances in Improving Energy Efficiency of Fiber–Wireless Access Networks: A Comprehensive Overview. Sensors 2023, 23, 2239. https://doi.org/10.3390/s23042239
Lorincz J, Klarin Z, Begusic D. Advances in Improving Energy Efficiency of Fiber–Wireless Access Networks: A Comprehensive Overview. Sensors. 2023; 23(4):2239. https://doi.org/10.3390/s23042239
Chicago/Turabian StyleLorincz, Josip, Zvonimir Klarin, and Dinko Begusic. 2023. "Advances in Improving Energy Efficiency of Fiber–Wireless Access Networks: A Comprehensive Overview" Sensors 23, no. 4: 2239. https://doi.org/10.3390/s23042239
APA StyleLorincz, J., Klarin, Z., & Begusic, D. (2023). Advances in Improving Energy Efficiency of Fiber–Wireless Access Networks: A Comprehensive Overview. Sensors, 23(4), 2239. https://doi.org/10.3390/s23042239

