IOTASDN: IOTA 2.0 Smart Contracts for Securing Software-Defined Networking Ecosystem
Abstract
1. Introduction
- Overcoming BC challenges: By employing IOTA 2.0 Tangle, we overcome the scalability, energy consumption, throughput time, and transaction fee challenges inherent in traditional BC-based solutions for securing SDN environments.
- Automating SDN management: We use IOTA smart contracts to automate and secure the management and operation of the SDN network.
- Strengthening Access Control: We use an authority smart contract as a CA to define and verify trusted entities, and we implement SC-based Access Control to manage interactions between controllers and switches within the SDN, ensuring secure and authorized communication.
- Ensuring control data integrity: Our approach leverages IOTA 2.0’s Tangle architecture, decentralized consensus, and the immutability of transactions to guarantee the integrity of control data in SDN, protecting it from unauthorized modifications, and ensuring reliable operations.
2. Related Work
3. Background
3.1. Comprehensive Analysis of SDN Security Challenges
- The SDN switch, a hardware and software device, is susceptible to threats like flow table modification, topology spoofing, and DDoS attacks, which can insert malicious nodes or modify flow rules.
- With regard to the link between switches, the SDN architecture’s lack of encryption on the links between SDN switches allows hackers to intercept information, thereby compromising network security.
- The eastbound interfaces are vulnerable to security threats due to the lack of encryption on the links connecting controllers. This vulnerability compromises the integrity of inter-controller communications, allowing hackers to manipulate network behavior and share false information.
- SDN controllers face security challenges like DDoS attacks, unauthorized access, and interception risks due to their centralized architecture. The lack of standardized protocols exacerbates these vulnerabilities, allowing attackers to alter network topology and hack switches.
- The northbound interface—a communication link between applications and controllers—is susceptible to security breaches due to weak authentication and inappropriate authorization. This can enable identity theft and unauthorized access, leading to flow modifications and processor overload.
- The applications plane faces security challenges due to its role in managing network behaviors and policies, lack of robust authentication and Access Control mechanisms, direct interaction with SDN controllers, and standardized security protocols.
3.2. Overview of IOTA 2.0 Smart Contracts
- Tangle technology: Coordicide employs a Tangle-directed acyclic graph for parallel transaction processing, enhancing scalability and TPS compared to traditional BCs’ linear chain of blocks.
- Decentralization and scalability: IOTA 2.0 eliminates the Coordinator, a special node for transaction validation. Moving towards a fully decentralized system enhances the network’s scalability and security.
- Energy efficiency: Tangle’s design simplifies the transaction validation, reduces computational power, and makes IOTA more energy-efficient compared to traditional proof-of-work BC systems by eliminating the need for miners.
- No transaction fees: IOTA 2.0 maintains its no-fee transaction feature. This feature makes microtransactions viable and opens up a range of applications, particularly in the Internet of Things domain.
- Interoperability: IOTA Tangle 2.0 facilitates the transfer of value between different BC networks due to its interoperability with other BC platforms.
- Smart contract capabilities: IOTA 2.0 enhances its platform’s competitiveness in DLTS by enabling developers to create complex decentralized applications using SCs.
4. Proposed IOTA–SDN System
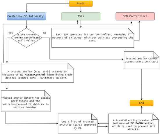
- The Authority: Functioning as a Certificate Authority (CA), the Authority holds pivotal responsibility in overseeing the involvement of trusted entities, specifically ISPs, within our proposed system. Its primary role lies in ensuring the exclusive authorization of an ISP to integrate its controller, switches, and standby controller components. Moreover, the CA serves as a cornerstone in upholding the security and integrity of the system by meticulously managing the authorization procedures for these entities. Furthermore, it defines the expiration parameters of digital certificates and offers essential revocation services to invalidate non-expired certificates when necessary.
- ISPs: The Authority acting as CA approves only trusted entities (ISPs) to access our system. Each ISP assumes a critical role, maintaining its controller and switches. These controllers serve as primary administrators, and are intricately connected to a network of switches, facilitating efficient data transmission and network management. Notably, ISPs wield the Authority to manage access permissions, authorizing or withdrawing access and integrating or excluding backup controllers across different network domains.
- The SDN controller: Within the system architecture, the controller assumes a dual role of paramount importance. Firstly, it functions as the primary administrator within its designated domain, overseeing and orchestrating network operations, managing data flow, and ensuring the smooth functioning of connected switches. As the primary administrator, the controller holds authoritative control over the domain’s network infrastructure, making critical decisions to optimize performance and maintain security. Additionally, the controller assumes the crucial responsibility of serving as the standby controller for other domains within the system. In this capacity, it stands ready to assume control in the event of a primary controller failure or disruption [64].
4.1. Overview of the Architecture and Components of the Proposed System
4.2. Authority Smart Contract of CA
4.3. Access Control Smart Contract of CA
4.4. DoS Detector Smart Contract of CA
4.5. Key Benefits of the Proposed System
5. Simulation Results and Discussion
5.1. Simulation Environment
5.1.1. Platforms Used
- Mininet: is a leading emulator in the field of SDN, providing academics and developers with a flexible platform for creating virtual networks, exploring SDN concepts, and examining network applications. Mininet effortlessly combines with prominent SDN controllers like OpenDaylight, ONOS, and Ryu, enabling customers to evaluate the effectiveness of their SDN applications across various controller platforms. Mininet (version 2.3.1b4) was selected because it is a widely used SDN emulator that allows for the creation of virtual networks, enabling the testing and development of network applications. It supports integration with major SDN controllers and is highly valued in academia for its flexibility, ease of use, and ability to efficiently replicate real-world network environments. This made Mininet the ideal tool for simulating our SDN environment, providing a robust and reliable platform for testing our proposed system.
- ShimmerEVM: is a test network in the Shimmer ecosystem, that is specifically designed to emulate the Ethereum Virtual Machine (EVM) environment on IOTA’s Tangle 2.0. This network allows developers to deploy and test smart contracts in a simulated Ethereum environment, but with the added benefits of IOTA’s unique features. Unlike traditional BC networks, ShimmerEVM leverages the IOTA Tangle, a DAG structure that enables the parallel processing of transactions, leading to higher scalability, lower energy consumption, and feeless transactions. We chose ShimmerEVM for our project to harness these advantages, allowing us to develop and test our IOTA 2.0 smart contracts in a secure, efficient, and scalable environment before moving them to the IOTA mainnet. After connecting to the ShimmerEVM Network and adding SMR funds to the MetaMask wallet, Figure 9 shows the account balance.
5.1.2. Simulation Setup
| Algorithm 1 Simulation setup for IOTA–SDN integration. |
|
5.2. Results and Discussion
5.2.1. Authority Smart Contract
| Listing 1. An example of the event register certificate. |
![]() |
5.2.2. Access Control Smart Contract
| Listing 2. An example of the event add controller. |
![]() |
5.2.3. DoS Detector Smart Contract
| Listing 3. The adjustment of requests within our system. |
![]() |
5.2.4. In-Depth Analysis of Results
5.2.5. Potential Explanations for Observed Behaviors
5.2.6. Comparative Analysis with Existing Solutions
5.2.7. Limitations of the Proposed System
5.2.8. Ethical and Security Considerations
6. Conclusions and Future Work
Author Contributions
Funding
Institutional Review Board Statement
Informed Consent Statement
Data Availability Statement
Acknowledgments
Conflicts of Interest
Abbreviations
| BC | Blockchain |
| CA | Certificate Authority |
| DAG | Directed Acyclic Graph |
| DL | Deep Learning |
| DLT | Distributed Ledger Technology |
| DoS | Denial of Service |
| ECDSA | Elliptic Curve Digital Signature Algorithm |
| EdDSA | Edwards-Curve Digital Signature Algorithm |
| EVM | Ethereum Virtual Machine |
| HLF | Hyperledger Fabric |
| IDE | Integrated Development Environment |
| ISP | Internet Service Provider |
| IoT | Internet of Things |
| IOTA | Internet of Things Application |
| ISCP | IOTA Smart Contracts Protocol |
| ML | Machine Learning |
| PoW | Proof of Work |
| SCs | Smart Contracts |
| SDN | Software-Defined Networking |
| TPS | Transaction per Second |
Appendix A
- We presented the complete implementation of our proposed system, IOTA 2.0-based SDN Smart Contracts, at https://github.com/MedFartitchou/SDN_IOTA (accessed on 20 June 2024).
- We tested IOTA 2.0-based SDN Smart Contracts at https://rb.gy/g0esua (accessed on 20 June 2024).
References
- Sezer, S.; Scott-Hayward, S.; Chouhan, P.; Fraser, B.; Lake, D.; Finnegan, J.; Viljoen, N.; Miller, M.; Rao, N. Are We Ready for SDN? Implementation Challenges for Software-Defined Networks. IEEE Commun. Mag. 2013, 51, 36–43. [Google Scholar] [CrossRef]
- Hu, F.; Hao, Q.; Bao, K. A Survey on Software-Defined Network and OpenFlow: From Concept to Implementation. IEEE Commun. Surv. Tutorials 2014, 16, 2181–2206. [Google Scholar] [CrossRef]
- Ahmad, I.; Namal, S.; Ylianttila, M.; Gurtov, A. Security in Software Defined Networks: A Survey. IEEE Commun. Surv. Tutorials 2015, 17, 2317–2346. [Google Scholar] [CrossRef]
- Maleh, Y.; Qasmaoui, Y.; Gholami, K.E.; Sadqi, Y.; Mounir, S. A Comprehensive Survey on SDN Security: Threats, Mitigations, and Future Directions. J. Reliab. Intell. Environ. 2022, 9, 201–239. [Google Scholar] [CrossRef]
- Polat, H.; Polat, O.; Cetin, A. Detecting DDoS Attacks in Software-Defined Networks Through Feature Selection Methods and Machine Learning Models. Sustainability 2020, 12, 1035. [Google Scholar] [CrossRef]
- Bahashwan, A.A.; Anbar, M.; Manickam, S.; Al-Amiedy, T.A.; Aladaileh, M.A.; Hasbullah, I.H. A Systematic Literature Review on Machine Learning and Deep Learning Approaches for Detecting DDoS Attacks in Software-Defined Networking. Sensors 2023, 23, 4441. [Google Scholar] [CrossRef]
- Kovacs, R.; Buzura, S.; Iancu, B.; Dadarlat, V.; Peculea, A.; Cebuc, E. Practical Implementation of a Blockchain-Enabled SDN for Large-Scale Infrastructure Networks. Appl. Sci. 2024, 14, 1914. [Google Scholar] [CrossRef]
- Guo, H.; Yu, X. A Survey on Blockchain Technology and Its Security. Blockchain Res. Appl. 2022, 3, 100067. [Google Scholar] [CrossRef]
- Krichen, M.; Ammi, M.; Mihoub, A.; Almutiq, M. Blockchain for Modern Applications: A Survey. Sensors 2022, 22, 5274. [Google Scholar] [CrossRef]
- Yang, S.; Li, S.; Chen, W.; Zhao, Y. A Redactable Blockchain-Based Data Management Scheme for Agricultural Product Traceability. Sensors 2024, 24, 1667. [Google Scholar] [CrossRef]
- Lee, S.; Kim, Y.; Cho, S. Searchable Blockchain-Based Healthcare Information Exchange System to Enhance Privacy Preserving and Data Usability. Sensors 2024, 24, 1582. [Google Scholar] [CrossRef]
- Kongsen, J.; Chantaradsuwan, D.; Koad, P.; Thu, M.; Jandaeng, C. A Secure Blockchain-Enabled Remote Healthcare Monitoring System for Home Isolation. J. Sens. Actuator Netw. 2024, 13, 13. [Google Scholar] [CrossRef]
- Taherdoost, H. Blockchain Integration and Its Impact on Renewable Energy. Computers 2024, 13, 107. [Google Scholar] [CrossRef]
- Rustemi, A.; Dalipi, F.; Atanasovski, V.; Risteski, A. A Systematic Literature Review on Blockchain-Based Systems for Academic Certificate Verification. IEEE Access 2023, 11, 64679–64696. [Google Scholar] [CrossRef]
- Litoussi, M.; Fartitchou, M.; El Makkaoui, K.; Ezzati, A.; El Allali, Z. Digital Certifications in Moroccan Universities: Concepts, Challenges, and Solutions. Procedia Comput. Sci. 2022, 201, 95–100. [Google Scholar] [CrossRef]
- Biswas, K.; Chowdhury, M.J.M.; Usman, M. Blockchain of Things: Benefits, Challenges and Future Directions. Sensors 2024, 24, 934. [Google Scholar] [CrossRef] [PubMed]
- Ahakonye, L.A.C.; Nwakanma, C.I.; Kim, D.-S. Tides of Blockchain in IoT Cybersecurity. Sensors 2024, 24, 3111. [Google Scholar] [CrossRef]
- Arachchige, K.G.; Branch, P.; But, J. An Analysis of Blockchain-Based IoT Sensor Network Distributed Denial of Service Attacks. Sensors 2024, 24, 3083. [Google Scholar] [CrossRef]
- Turner, S.W.; Karakus, M.; Guler, E.; Uludag, S. A Promising Integration of SDN and Blockchain for IoT Networks: A Survey. IEEE Access 2023, 11, 29800–29822. [Google Scholar] [CrossRef]
- Varma, I.M.; Kumar, N. A Comprehensive Survey on SDN and Blockchain-Based Secure Vehicular Networks. Veh. Commun. 2023, 44, 100663. [Google Scholar] [CrossRef]
- Indrason, N.; Saha, G. Exploring Blockchain-Driven Security in SDN-Based IoT Networks. J. Netw. Comput. Appl. 2024, 224, 103838. [Google Scholar] [CrossRef]
- Wijesekara, P.A.D.S.N. Load Balancing in Blockchain Networks: A Survey. Int. J. Electr. Electron. Eng. Telecommun. 2024, 13, 260–276. [Google Scholar] [CrossRef]
- Zaghloul, E.; Li, T.; Mutka, M.W.; Ren, J. Bitcoin and Blockchain: Security and Privacy. IEEE Internet Things J. 2020, 7, 10288–10313. [Google Scholar] [CrossRef]
- Kher, R.; Terjesen, S.; Liu, C. Blockchain, Bitcoin, and ICOs: A Review and Research Agenda. Small Bus. Econ. 2020, 56, 1699–1720. [Google Scholar] [CrossRef]
- Kushwaha, S.S.; Joshi, S.; Singh, D.; Kaur, M.; Lee, H.-N. Systematic Review of Security Vulnerabilities in Ethereum Blockchain Smart Contract. IEEE Access 2022, 10, 6605–6621. [Google Scholar] [CrossRef]
- Oliva, G.A.; Hassan, A.E.; Jiang, Z.M. An Exploratory Study of Smart Contracts in the Ethereum Blockchain Platform. Empir. Softw. Eng. 2020, 25, 1864–1904. [Google Scholar] [CrossRef]
- Nguyen, H.N.; Tran, H.A.; Fowler, S.; Souihi, S. A Survey of Blockchain Technologies Applied to Software-defined Networking: Research Challenges and Solutions. IET Wirel. Sens. Syst. 2021, 11, 233–247. [Google Scholar] [CrossRef]
- Rahouti, M.; Xiong, K.; Xin, Y.; Jagatheesaperumal, S.K.; Ayyash, M.; Shaheed, M. SDN Security Review: Threat Taxonomy, Implications, and Open Challenges. IEEE Access 2022, 10, 45820–45854. [Google Scholar] [CrossRef]
- Lamriji, Y.; Kasri, M.; El Makkaoui, K.; Beni-Hssane, A. A comparative study of consensus algorithms for blockchain. In Proceedings of the 2023 IEEE 3rd International Conference on Innovative Research in Applied Science, Engineering and Technology, Mohammedia, Morocco, 18–19 May 2023; pp. 1–8. [Google Scholar]
- Alghamdi, T.A.; Khalid, R.; Javaid, N. A Survey of Blockchain Based Systems: Scalability Issues and Solutions, Applications and Future Challenges. IEEE Access 2024, 12, 79626–79651. [Google Scholar] [CrossRef]
- Popov, S.; Lu, Q. IOTA: Feeless and free. IEEE Blockchain Technical Briefs 2019, 6, 964. [Google Scholar]
- Fartitchou, M.; Boussouf, J.; El Makkaoui, K.; Maleh, Y.; El Allali, Z. Iota tangle 2.0: An overview. Edpacs 2023, 68, 15–26. [Google Scholar] [CrossRef]
- Gilani, S.M.; Anjum, A.; Khan, A.; Syed, M.H.; Moqurrab, S.A.; Srivastava, G. A Robust Internet of Drones Security Surveillance Communication Network Based on IOTA. Internet Things 2024, 25, 101066. [Google Scholar] [CrossRef]
- Denis, N.; Chabridon, S.; Laurent, M. Bringing Privacy, Security and Performance to the Internet of Things Using IOTA and Usage Control. Ann. Telecommun. 2024, 79, 585–601. [Google Scholar] [CrossRef]
- Zhao, L.; Ferraro, P.; Shorten, R. A Smart Mask to Enforce Social Contracts Based on IOTA Tangle. PLoS ONE 2024, 19, e0292850. [Google Scholar] [CrossRef]
- Lin, I.-C.; Tseng, P.-C.; Chen, P.-H.; Chiou, S.-J. Enhancing Data Preservation and Security in Industrial Control Systems through Integrated IOTA Implementation. Processes 2024, 12, 921. [Google Scholar] [CrossRef]
- Gligoric, N.; Escuín, D.; Polo, L.; Amditis, A.; Georgakopoulos, T.; Fraile, A. IOTA-Based Distributed Ledger in the Mining Industry: Efficiency, Sustainability and Transparency. Sensors 2024, 24, 923. [Google Scholar] [CrossRef]
- Mazzocca, C.; Romandini, N.; Montanari, R.; Bellavista, P. Enabling Federated Learning at the Edge through the IOTA Tangle. Future Gener. Comput. Syst. 2024, 152, 17–29. [Google Scholar] [CrossRef]
- Weng, J.-S.; Weng, J.; Liu, J.-N.; Zhang, Y. Secure Software-Defined Networking Based on Blockchain. arXiv 2019, arXiv:1906.04342. [Google Scholar]
- Pourvahab, M.; Ekbatanifard, G. An Efficient Forensics Architecture in Software-Defined Networking-IoT Using Blockchain Technology. IEEE Access 2019, 7, 99573–99588. [Google Scholar] [CrossRef]
- Yazdinejad, A.; Parizi, R.M.; Dehghantanha, A.; Choo, K.-K.R. P4-to-Blockchain: A Secure Blockchain-Enabled Packet Parser for Software Defined Networking. Comput. Secur. 2020, 88, 101629. [Google Scholar] [CrossRef]
- Aujla, G.S.; Singh, M.; Bose, A.; Kumar, N.; Han, G.; Buyya, R. BlockSDN: Blockchain-as-a-Service for Software Defined Networking in Smart City Applications. IEEE Netw. 2020, 34, 83–91. [Google Scholar] [CrossRef]
- Shashidhara, R.; Ahuja, N.; Lajuvanthi, M.; Akhila, S.; Das, A.K.; Rodrigues, J.J.P.C. SDN-chain: Privacy-preserving Protocol for Software Defined Networks Using Blockchain. Secur. Priv. 2021, 4, e178. [Google Scholar] [CrossRef]
- Algarni, S.; Eassa, F.; Almarhabi, K.; Algarni, A.; Albeshri, A. BCNBI: A Blockchain-Based Security Framework for Northbound Interface in Software-Defined Networking. Electronics 2022, 11, 996. [Google Scholar] [CrossRef]
- Han, T.; Jan, S.R.U.; Tan, Z.; Usman, M.; Jan, M.A.; Khan, R.; Xu, Y. A Comprehensive Survey of Security Threats and Their Mitigation Techniques for Next-generation SDN Controllers. Concurr. Comput. Pract. Exper. 2020, 32, e5300. [Google Scholar] [CrossRef]
- Chica, J.C.C.; Imbachi, J.C.; Vega, J.F.B. Security in SDN: A Comprehensive Survey. J. Netw. Comput. Appl. 2020, 159, 102595. [Google Scholar] [CrossRef]
- Alrubei, S.M.; Ball, E.A.; Rigelsford, J.M.; Wills, C.A. Latency and Performance Analyses of Real-World Wireless IoT-Blockchain Application. IEEE Sens. J. 2020, 20, 7372–7383. [Google Scholar] [CrossRef]
- Helmer, L.; Penzkofer, A. Report on the Energy Consumption of the IOTA 2.0 Prototype Network (GoShimmer 0.8.3) under Different Testing Scenarios. arXiv 2022, arXiv:2210.13996. [Google Scholar]
- Popov, S. IOTA Tangle Whitepaper. 2018. Available online: https://assets.ctfassets.net/r1dr6vzfxhev/2t4uxvsIqk0EUau6g2sw0g/45eae33637ca92f85dd9f4a3a218e1ec/iota1_4_3.pdf (accessed on 3 June 2024).
- Drąsutis, E. IOTA Smart Contracts. 2022. Available online: https://raw.githubusercontent.com/iotaledger/wasp/develop/documentation/ISC_WP_Nov_10_2021.pdf (accessed on 3 June 2024).
- Müller, S.; Penzkofer, A.; Polyanskii, N.; Theis, J.; Sanders, W.; Moog, H. Tangle 2.0 Leaderless Nakamoto Consensus on the Heaviest DAG. IEEE Access 2022, 10, 105807–105842. [Google Scholar] [CrossRef]
- IOTA Wiki. Available online: https://wiki.iota.org/learn/protocols/introduction/ (accessed on 3 June 2024).
- Conti, M.; Kumar, G.; Nerurkar, P.; Saha, R.; Vigneri, L. A Survey on Security Challenges and Solutions in the IOTA. J. Netw. Comput. Appl. 2022, 203, 103383. [Google Scholar] [CrossRef]
- Müller, S.; Penzkofer, A.; Polyanskii, N.; Theis, J.; Sanders, W.; Moog, H. Reality-Based UTXO Ledger. Distrib. Ledger Technol. Res. Pract. 2023, 2, 1–33. [Google Scholar] [CrossRef]
- Popov, S.; Moog, H.; Camargo, D.; Capossele, A.; Dimitrov, V.; Gal, A.; Greve, A.; Kusmierz, B.; Mueller, S.; Penzkofer, A.; et al. The Coordicide. 2020, pp. 1–30. Available online: https://files.iota.org/papers/20200120_Coordicide_WP.pdf (accessed on 3 June 2024).
- Ferraro, P.; Penzkofer, A.; King, C.; Shorten, R. Feedback Control for Distributed Ledgers: An Attack Mitigation Policy for DAG-Based DLTs. IEEE Trans. Autom. Control 2024, 69, 5492–5499. [Google Scholar] [CrossRef]
- Minhas, N.N.; Mubeen, M.W.; Khawaja, H. Distributed Ledger Technologies for Electronic Health Care: IOTA-Based Remote Patient Monitoring and Telemedicine System. Computer 2023, 56, 31–39. [Google Scholar] [CrossRef]
- Niebla-Montero, Á.; Froiz-Míguez, I.; Varela-Barbeito, J.; Fraga-Lamas, P.; Fernández-Caramés, T.M. IOTA and Smart Contract Based IoT Oxygen Monitoring System for the Traceability and Audit of Confined Spaces in the Shipbuilding Industry. Eng. Proc. 2023, 58, 120. [Google Scholar] [CrossRef]
- Akhtar, M.M.; Rizvi, D.R.; Ahad, M.A.; Kanhere, S.S.; Amjad, M.; Coviello, G. Efficient Data Communication Using Distributed Ledger Technology and IOTA-Enabled Internet of Things for a Future Machine-to-Machine Economy. Sensors 2021, 21, 4354. [Google Scholar] [CrossRef]
- Sealey, N.; Aijaz, A.; Holden, B. IOTA Tangle 2.0: Toward a Scalable, Decentralized, Smart, and Autonomous IoT Ecosystem. In Proceedings of the International Conference on Smart Applications, Communications and Networking (SmartNets), Palapye, Botswana, 29 November–1 December 2022; pp. 1–8. [Google Scholar]
- Apatu, E.; Goudar, P. Bitcoin Use Cases: A Scoping Review. Challenges 2024, 15, 15. [Google Scholar] [CrossRef]
- Kushwaha, S.S.; Joshi, S.; Singh, D.; Kaur, M.; Lee, H.-N. Ethereum Smart Contract Analysis Tools: A Systematic Review. IEEE Access 2022, 10, 57037–57062. [Google Scholar] [CrossRef]
- Ucbas, Y.; Eleyan, A.; Hammoudeh, M.; Alohaly, M. Performance and Scalability Analysis of Ethereum and Hyperledger Fabric. IEEE Access 2023, 11, 67156–67167. [Google Scholar] [CrossRef]
- Baddi, Y.; Sebbar, A.; Zkik, K.; Maleh, Y.; Bensalah, F.; Boulmalf, M. MSDN-IoT multicast group communication in IoT based on software defined networking. J. Reliab. Intell. Environ. 2024, 10, 93–104. [Google Scholar] [CrossRef]














| Ref. | Focus Area | Key Contributions | DLT | SC | Limitations |
|---|---|---|---|---|---|
| [39] | BC-based monolithic secure mechanism for SDN. | Decentralizing control planes, ensuring authenticity and accountability of application flows, Access Control mechanisms, and integrating secure protocols with SCs. | HLF V 1.0 | ![]() | Potential scalability challenges, performance overhead, SC complexity, and interoperability issues. The type of SCs used is not specified. |
| [40] | Forensic SDN–IoT architecture with BC. | Enhancing security and efficiency in digital forensics, ensuring data integrity, preventing tampering, and securing the chain of custody for digital evidence. | BC | ![]() | Potential scalability challenges and overhead of BC integration in large-scale SDN environments. |
| [41] | BC-enabled packet parser architecture. | Enhancing security in SDN through FPGA hardware, efficient attack detection, a low false positive rate, and a high detection rate. | BC | ![]() | Scalability challenges inherent in BC implementation at the data plane level of SDN networks. |
| [42] | Integration of BC with SDN for smart cities. | Addressing challenges in smart cities, enhancing data transmission efficiency and security, and improving bandwidth capabilities and flexibility. | BC | ![]() | Complexity and potential overhead introduced by integrating BC technology into SDN infrastructures. |
| [43] | BC-based privacy-preserving protocol for SDN. | Addressing ARP poisoning and DDoS attacks, enhancing network reliability, safety, and decentralization, and reducing delay and bandwidth. | Ethereum | ![]() | Potential scalability and performance challenges for real-world network operations. |
| [44] | BC-based security framework for northbound interface in SDN. | Enhancing security by addressing confidentiality, integrity, and availability, authenticating applications and SDN controllers, and enforcing Access Control policies. | BC | ![]() | Potential challenges related to scalability, performance overhead, and the computational resources required for BC operations. |
| [7] | Network optimization and security in BC-enabled SDN and IoT. | Secure storage and access for task scheduling, the development of proof-of-authentication mechanisms, cooperative traffic control, and ML-based action recommenders. | Ethereum | ![]() | Challenge of scalability and performance issues for large-scale infrastructure networks. |
| Our system | IOTA 2.0 SCs for securing SDN. | Introducing a novel approach to secure SDN environments using IOTA Tangle and leveraging smart contracts for Authority, Access Control, and DoS Detection. | IOTA 2.0 | ![]() | Potential reduction in quality of service, increased latency, and impact on data traffic due to the integration of the DoS Detector smart contract. |
| Feature/Criterion | IOTA 2.0 | Bitcoin | Ethereum | Hyperledger | SEI | Monad | Solana |
|---|---|---|---|---|---|---|---|
| Transaction Speed | Up to 1000 TPS | 3–7 TPS | 15–30 TPS | 1000–10,000 TPS (varies by implementation) | 20,000+ TPS | High TPS (specifics TBD) | 65,000 TPS |
| Scalability | High | Low | Low | Low | High | High | High |
| Energy Consumption | Very low | High | Medium-high | Low to medium | Low | Low | Low |
| Consensus Mechanism | FPC binary voting protocol | PoW | PoW, transitioning to PoS | PBFT variants, Raft, etc. | Tendermint BFT | Proof of Stake | Proof of History + PoS |
| Security Protocols | EdDSA | ECDSA | ECDSA | ECDSA | EdDSA | EdDSA | EdDSA |
| Decentralization | Fully decentralized | Fully decentralized | Fully decentralized | Permissioned (partially decentralized) | Fully decentralized | Fully decentralized | Fully decentralized |
| SC support | ![]() | ![]() | ![]() | ![]() | ![]() | ![]() | ![]() |
| SC speed | Fast execution (parallel transactions) | - | Slower execution | Slower execution | Fast execution (parallel transactions) | Fast execution (parallel transactions) | Fast execution (parallel transactions) |
| Microtransactions | ![]() | ![]() | ![]() | ![]() | ![]() | ![]() | ![]() |
| Transactions fees | Very low | - | High | High | Very low | Very low | Very low |
| Limitations | Early stage of development Potential network stability issues | Scalability issues, high energy consumption | Scalability issues, gas fees | Limited decentralization, complexity | Early stage of adoption | Early stage of adoption | Complexity, potential centralization concerns |
| Attribute | Value |
|---|---|
| Simulation time | 8.42 s |
| Number of nodes | 14 |
| Network | The ShimmerEVM IOTA Test Network |
| Mininet controller | OpenFlow |
| Mininet switch | OVSKernelSwitch |
| Integrated development environment (IDE) | Remix IDE (version 0.22.2) |
| Smart contract programming language | Solidity (version 0.8.26) |
| Interacting with our system | Python (version 3.8) |
| DoS Detector smart contract simulation Settings: max_same_Requests = 2; Cooldown period = 60 s | The device was stopped after 2 transactions during the cooling off period |
| Criteria | Our System (IOTA 2.0) | [39] | [40] | [41] | [42] | [43] | [44] |
|---|---|---|---|---|---|---|---|
| Scalability | High | Medium | Medium | Medium | Medium | Medium | Medium |
| Efficiency | High | Medium | Medium | High | Medium | High | Medium |
| Energy efficiency | Very high | Low | Medium | Medium | Medium | Medium | Medium |
| Transaction time | Fast | Medium | Medium | Medium | Medium | Medium | Medium |
| Latency | Low | Medium | Medium | Low | Medium | Medium | Medium |
| Security | High | High | High | High | High | High | High |
| Cost (fees) | No Fees | Medium | Medium | Medium | Medium | Medium | Medium |
| Complexity | Medium | High | Medium | Medium | High | High | Medium |
| Interoperability | High | Medium | Low | Medium | Medium | Low | Medium |
Disclaimer/Publisher’s Note: The statements, opinions and data contained in all publications are solely those of the individual author(s) and contributor(s) and not of MDPI and/or the editor(s). MDPI and/or the editor(s) disclaim responsibility for any injury to people or property resulting from any ideas, methods, instructions or products referred to in the content. |
© 2024 by the authors. Licensee MDPI, Basel, Switzerland. This article is an open access article distributed under the terms and conditions of the Creative Commons Attribution (CC BY) license (https://creativecommons.org/licenses/by/4.0/).
Share and Cite
Fartitchou, M.; Lamaakal, I.; Maleh, Y.; El Makkaoui, K.; El Allali, Z.; Pławiak, P.; Alblehai, F.; A. Abd El-Latif, A. IOTASDN: IOTA 2.0 Smart Contracts for Securing Software-Defined Networking Ecosystem. Sensors 2024, 24, 5716. https://doi.org/10.3390/s24175716
Fartitchou M, Lamaakal I, Maleh Y, El Makkaoui K, El Allali Z, Pławiak P, Alblehai F, A. Abd El-Latif A. IOTASDN: IOTA 2.0 Smart Contracts for Securing Software-Defined Networking Ecosystem. Sensors. 2024; 24(17):5716. https://doi.org/10.3390/s24175716
Chicago/Turabian StyleFartitchou, Mohamed, Ismail Lamaakal, Yassine Maleh, Khalid El Makkaoui, Zakaria El Allali, Paweł Pławiak, Fahad Alblehai, and Ahmed A. Abd El-Latif. 2024. "IOTASDN: IOTA 2.0 Smart Contracts for Securing Software-Defined Networking Ecosystem" Sensors 24, no. 17: 5716. https://doi.org/10.3390/s24175716
APA StyleFartitchou, M., Lamaakal, I., Maleh, Y., El Makkaoui, K., El Allali, Z., Pławiak, P., Alblehai, F., & A. Abd El-Latif, A. (2024). IOTASDN: IOTA 2.0 Smart Contracts for Securing Software-Defined Networking Ecosystem. Sensors, 24(17), 5716. https://doi.org/10.3390/s24175716






