Sign in to use this feature.

Years

Between: -

Subjects

remove_circle_outline
remove_circle_outline
remove_circle_outline
remove_circle_outline
remove_circle_outline
remove_circle_outline
remove_circle_outline
remove_circle_outline
remove_circle_outline

Journals

remove_circle_outline
remove_circle_outline
remove_circle_outline
remove_circle_outline
remove_circle_outline
remove_circle_outline
remove_circle_outline
remove_circle_outline
remove_circle_outline
remove_circle_outline
remove_circle_outline
remove_circle_outline
remove_circle_outline
remove_circle_outline
remove_circle_outline

Article Types

Countries / Regions

remove_circle_outline
remove_circle_outline
remove_circle_outline
remove_circle_outline

Search Results (1,760)

Search Parameters:
Keywords = complexity of lead extraction

Order results
Result details
Results per page
Select all
Export citation of selected articles as:
24 pages, 3705 KB  
Article
DMR-YOLO: A Lightweight Visual Inspection Method for Surface Defect Detection of Aero-Engine Components
by Jinwu Tong, Han Cao, Xinyun Lu, Xin Zhang and Bingbing Gao
Aerospace 2026, 13(4), 360; https://doi.org/10.3390/aerospace13040360 - 13 Apr 2026
Abstract
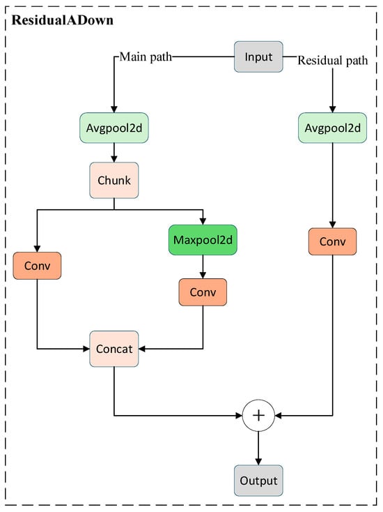
Accurate surface defect detection is essential for ensuring the measurement accuracy and assembly reliability of aero-engine components during manufacturing and assembly processes. Bearings, as critical rotating components in aero-engines, are highly sensitive to surface defects that may lead to stress concentration and premature [...] Read more.
Accurate surface defect detection is essential for ensuring the measurement accuracy and assembly reliability of aero-engine components during manufacturing and assembly processes. Bearings, as critical rotating components in aero-engines, are highly sensitive to surface defects that may lead to stress concentration and premature failure. However, complex defect types, low-contrast textures, and multi-scale characteristics pose significant challenges for existing lightweight visual inspection models. To address these issues, this paper proposes an improved lightweight detection model, termed DMR-YOLO, based on YOLOv8n. A Diverse Branch Block (DBB) is introduced to enhance multi-scale feature extraction and improve the representation of complex defect patterns. A Multi-Level Channel Attention (MLCA) mechanism is embedded to strengthen discriminative feature channels and suppress background interference caused by low-contrast textures. In addition, a ResidualADown module is designed to preserve critical feature information during downsampling, improving the detection of subtle defects. Experimental results on a bearing surface defect dataset show that the proposed model achieves an mAP of 89.3%, representing a 2.8% improvement over YOLOv8n while maintaining real-time inference at 138.6 FPS. Moreover, generalization tests conducted on a steel surface defect dataset demonstrate the robustness and transferability of the proposed method across different datasets. Full article
Show Figures

Figure 1

24 pages, 806 KB  
Article
EGGA: An Error-Guided Generative Augmentation and Optimized ML-Based IDS for EV Charging Network Security
by Li Yang and G. Kirubavathi
Future Internet 2026, 18(4), 202; https://doi.org/10.3390/fi18040202 - 13 Apr 2026
Abstract
Electric Vehicle Charging Systems (EVCSs) are increasingly connected with the Internet of Things (IoT) and smart grid infrastructure, yet they face growing cyber risks due to expanded attack interfaces. These systems are vulnerable to various attacks that potentially impact both charging operations and [...] Read more.
Electric Vehicle Charging Systems (EVCSs) are increasingly connected with the Internet of Things (IoT) and smart grid infrastructure, yet they face growing cyber risks due to expanded attack interfaces. These systems are vulnerable to various attacks that potentially impact both charging operations and user privacy. Intrusion Detection Systems (IDSs) are essential for identifying suspicious activities and mitigating risks to protect EVCS networks, but conventional ML-based IDSs are often unable to achieve optimal performance due to imbalanced datasets, complex traffic distributions, and human design limitations. In practice, EVCS traffic is typically multi-class, imbalanced, and safety-critical, where both missed attacks and false alarms can lead to denial of charging, service interruption, unnecessary incident escalation, financial loss, and reduced user trust. Automated ML (AutoML) and Generative Artificial Intelligence (GAI) have emerged as promising solutions in cybersecurity. Existing GAI and augmentation methods are mostly class-frequency-driven, but this does not necessarily improve the error-prone regions where IDSs actually fail. In this paper, we propose a GAI and an AutoML-based IDS that incorporates a Conditional Generative Adversarial Network (cGAN) with the optimized XGBoost model to improve the effectiveness of intrusion detection in EVCS networks and IoT systems. The proposed framework involves two techniques: (1) a novel cGAN-based error-guided generative augmentation (EGGA) method that extracts misclassified samples and generates a more robust training set for IDS development, and (2) an optimized IDS model that automatically constructs an optimized XGBoost model based on Bayesian Optimization with Tree-structured Parzen Estimator (BO-TPE). The main algorithmic novelty lies in EGGA, which uses model errors to guide generative augmentation toward difficult decision regions, while the overall pipeline represents a practical system-level integration of EGGA, XGBoost, and BO-TPE. To the best of our knowledge, this is the first work that combines GAI and AutoML to specifically improve detection on hard samples, enabling more autonomous and reliable identification of diverse cyber attacks in EV charging networks and IoT systems. Experiments are conducted on two benchmark EVCS and cybersecurity datasets, CICEVSE2024 and CICIDS2017, demonstrating consistent and statistically meaningful improvements over state-of-the-art IDS models. This research highlights the importance of combining automation, generative balancing, and optimized learning to strengthen cybersecurity solutions for EV charging networks and IoT systems. Full article
Show Figures

Figure 1

31 pages, 7021 KB  
Article
TMAFNet: A Transformer-Based Multi-Level Adaptive Fusion Network for Remote Sensing Change Detection
by Yushuai Yuan, Zhiyong Fan, Shuai Zhang, Min Xia and Yalu Huang
Remote Sens. 2026, 18(8), 1143; https://doi.org/10.3390/rs18081143 - 12 Apr 2026
Abstract
High-resolution remote sensing imagery encompasses complex land cover types and rich textural details, whilst temporal variations often manifest as subtle feature differences and unstable structural patterns. This renders traditional change detection methods ineffective at accurately characterizing genuine alterations, frequently leading to underdetection, false [...] Read more.
High-resolution remote sensing imagery encompasses complex land cover types and rich textural details, whilst temporal variations often manifest as subtle feature differences and unstable structural patterns. This renders traditional change detection methods ineffective at accurately characterizing genuine alterations, frequently leading to underdetection, false positives, and ambiguous boundaries. To address these challenges, this paper proposes a Transformer-Based Multi-level Adaptive Fusion Network. It is built upon the DeepLabV3+ encoder–decoder framework, in which a shared-weight ResNet-101 is adopted as the backbone for dual-temporal feature extraction, with the final residual block of layer 4 cropped to extract deeper semantic features at a higher spatial resolution. The Adaptive Window–Attention Feature Fusion Module (AWAFM) adaptively models local and global differences across temporal phases, enhancing sensitivity to genuine changes. The Dual Strip Pool Fusion Module (DSPFM) enhances sensitivity to directional structural variations through horizontal and vertical strip pooling. The Progressive Multi-Scale Feature Fusion Module (PMFFM) progressively aggregates deep and shallow features via semantic residual transmission. To further suppress misleading suppression caused by complex textures, the Transformer-Enhanced Reverse Attention Fusion Module (TRAFM) explicitly models long-range dependencies, effectively mitigating false change responses. On the LEVIR-CD dataset, it achieves state-of-the-art performance, with a PA and an IoU of 92.36% and 90.13%, respectively. On the SYSU-CD dataset, PA and IoU reach 88.96% and 86.15%, demonstrating TMAFNet’s stability and superiority in scenarios involving complex ground surface disturbances, weak textural variations, and large-scale structural changes. Full article
24 pages, 2837 KB  
Article
A Reference-Free Lens-Flare-Aware Detector for Autonomous Driving
by Shanxing Ma, Tim Willems, Wenwen Ma, Marwan Yusuf, David Van Hamme, Jan Aelterman and Wilfried Philips
Sensors 2026, 26(8), 2359; https://doi.org/10.3390/s26082359 - 11 Apr 2026
Viewed by 52
Abstract
As autonomous driving technology advances, the deployment of autonomous vehicles in urban environments is rapidly increasing. Lens flare—an often overlooked optical artifact in object detection research—can lead to increased false positives or missed detections, particularly in the challenging conditions inherent to autonomous driving. [...] Read more.
As autonomous driving technology advances, the deployment of autonomous vehicles in urban environments is rapidly increasing. Lens flare—an often overlooked optical artifact in object detection research—can lead to increased false positives or missed detections, particularly in the challenging conditions inherent to autonomous driving. Current mitigation methods are often ill-suited for real-time implementation. This work proposes a solution to alleviate the adverse effects of lens flare by utilizing a lightweight lens flare perception network, eliminating the need for additional hardware or complex image pre-processing. Specifically, we propose a reference-free model utilizing a ResNet18 backbone integrated with a lightweight Multi-Layer Perceptron (MLP) to extract and leverage lens flare information. This model is developed via a teacher–student framework, which was distilled from an end-to-end reference-based model optimized using the Learned Perceptual Image Patch Similarity (LPIPS) metric. Our experiments demonstrate that incorporating lens flare information significantly enhances the performance of the baseline object detection network, outperforming previous mitigation methods by a substantial margin. The proposed method can be seamlessly integrated into existing object detectors and requires only an efficient training process, facilitating its deployment in practical autonomous driving tasks. Full article
(This article belongs to the Section Vehicular Sensing)
19 pages, 4758 KB  
Article
SCSANet: Split Convolution Selective Attention Network of Drivable Area Detection for Mobile Robots
by Maozhang Ye, Xiaoli Li, Jidong Dai, Hongyi Li, Zhouyi Xu and Chentao Zhang
Eng 2026, 7(4), 176; https://doi.org/10.3390/eng7040176 - 11 Apr 2026
Viewed by 64
Abstract
Detecting drivable areas is a fundamental task in autonomous driving systems. Although semantic segmentation networks have demonstrated strong performance in segmenting drivable regions, two key challenges persist. First, acquiring sufficient contextual information in complex road scenarios remains difficult, often leading to segmentation errors. [...] Read more.
Detecting drivable areas is a fundamental task in autonomous driving systems. Although semantic segmentation networks have demonstrated strong performance in segmenting drivable regions, two key challenges persist. First, acquiring sufficient contextual information in complex road scenarios remains difficult, often leading to segmentation errors. Second, the coarseness of extracted features may degrade accuracy even when texture information is available in RGB images. To address these issues, we propose an enhanced DeepLabv3+ algorithm called Split Convolution Selective Attention Network (SCSANet), which incorporates the Adaptive Kernel (AK) and Split Convolution Attention (SCA) modules. AK adaptively adjusts the receptive field to accommodate varying road scenarios, while SCA improves boundary clarity by enhancing channel interaction. In addition, we employ surface normals to provide complementary geometric information, thereby strengthening the ability of the network to recognize drivable areas. To compensate for the lack of publicly available datasets for closed or semi-closed scenarios, we introduce XMUROAD, a new dataset of binocular disparity images. Experiments on the XMUROAD dataset demonstrate that the proposed architectural improvements yield an mIoU gain of 1.63% under the same RGB input, and the full pipeline with surface normal input achieves improvements of 1.55% to 2.59% in mF1 and 2.94% to 4.83% in mIoU over state-of-the-art methods. Experiments on the KITTI dataset further verify the generalization capability of SCSANet, with improvements of 1.58% in mF1 and 2.88% in mIoU over state-of-the-art methods. The proposed method provides a practical approach for accurate drivable area detection in closed and semi-closed mobile-robot scenarios. Full article
(This article belongs to the Special Issue Artificial Intelligence for Engineering Applications, 2nd Edition)
23 pages, 670 KB  
Article
Comparative Study of Hydrolysis-Based Methods Coupled with QuEChERS Extraction Followed by GC–MS/MS and LC–MS/MS for the Determination of Complex Pesticide Residues in Melons and Dry Beans
by Iwona Wenio, Daria Dawidziak, Dorota Derewiaka, Ewa Majewska and Iwona Bartosiewicz
Foods 2026, 15(8), 1314; https://doi.org/10.3390/foods15081314 - 10 Apr 2026
Viewed by 179
Abstract
Determination of complex pesticide residues in food matrices poses a considerable analytical challenge, primarily because the analytes exhibit diverse physicochemical properties. Monitoring pesticides across a wide range is essential to meet all regulatory requirements and safeguard consumer health. One of the most promising [...] Read more.
Determination of complex pesticide residues in food matrices poses a considerable analytical challenge, primarily because the analytes exhibit diverse physicochemical properties. Monitoring pesticides across a wide range is essential to meet all regulatory requirements and safeguard consumer health. One of the most promising analytical approaches is the hydrolysis of compounds, particularly acidic hydrolysis, which enables the identification of a broad range of substances that pose significant analytical challenges. In addition, pesticide residues may interact with food matrix components, leading to the formation of conjugated forms such as ester- or glycoside-bound compounds. Therefore, the development of appropriate analytical strategies, including hydrolytic steps, is essential to release these bound residues and enable the determination of complex residue definitions comprising multiple related compounds. Furthermore, this study compares different hydrolysis strategies, including enzymatic, acidic, and alkaline hydrolysis, in order to assess their suitability for the determination of complex pesticide residue definitions using a QuEChERS-based (Quick, Easy, Cheap, Effective, Rugged, Safe) extraction approach. The given methodology meets all criteria listed in the Document SANTE 11312/2021 v2026. The procedure allows for good measurement precision relative standard deviation (RSD < 20%), and recovery in the scope ranging from 55.6% to 107.8% acidic hydrolysis and 51.7% to 100.8% for alkaline hydrolysis and 35.1–108.9% for enzymatic hydrolysis depending on the experimental variant, and limit of quantification (LOQ) as low as 10 to 100 µg/kg for the determination of ten complex definitions of pesticides with the use of liquid chromatography mass spectrometry (LC-MS/MS) and gas chromatography mass spectrometry (GC-MS/MS) analytical methods. Full article
Show Figures

Graphical abstract

15 pages, 4018 KB  
Article
Combining Interpolation Techniques and Lightweight Convolutional Neural Networks for Partial Discharge Image Signal Identification in Transformer Bushings
by Yi-Pin Hsu
Electronics 2026, 15(8), 1584; https://doi.org/10.3390/electronics15081584 - 10 Apr 2026
Viewed by 169
Abstract
Partial discharge detection is a key technology for maintaining the normal operation of industrial power equipment. Oil-impregnated paper bushings are crucial components connecting transformers to the power grid. Insulation degradation leads to partial discharge, posing a significant threat to power system operation. Developing [...] Read more.
Partial discharge detection is a key technology for maintaining the normal operation of industrial power equipment. Oil-impregnated paper bushings are crucial components connecting transformers to the power grid. Insulation degradation leads to partial discharge, posing a significant threat to power system operation. Developing on-line diagnostics for partial discharge in transformer bushings and automatic identification of insulation defects can effectively protect system and personnel safety. Due to limitations of small sample sizes and lightweight networks, this study combines interpolation techniques with a lightweight convolutional neural network to improve identification accuracy. This network uses interpolation to maintain the undistorted sample signal from the initial input and reduces training defects from a small sample size. The neural network extracts partial discharge features to determine the defect type and its cause. This study uses a publicly available dataset with discharge signals from generators. Although from a different source from the discharge signals generated by oil-impregnated paper bushings, the signal distribution is similar, allowing for a fair analysis and providing a reference for evaluating discharge signals obtained from oil-impregnated paper bushings or other discharge devices. The experimental results show that the accuracy of this network improved from 97% to over 99% while maintaining low computational complexity and excellent real-time performance. Furthermore, this network was implemented and validated on existing industrial equipment. Full article
Show Figures

Figure 1

17 pages, 3771 KB  
Article
Adenophora divaricata Franch. & Sav. Attenuates Particulate Matter-Induced Inflammatory Responses in RAW264.7 Macrophage Cells
by Ji-Hye Ha, Ba-Wool Lee, Da-Hye Yi, Seong-Hun Jeong, Ju-Hong Kim, Hyeon Jin Lee, Yun-Hye Kim, Ju Hwan Jeong, Hyun-Jae Jang, Woo Sik Kim, Ji-Young Park, Hyung Jae Jeong, Hyung-Jun Kwon, Tae-Won Kim, Je-Won Ko and In-Chul Lee
Cells 2026, 15(8), 666; https://doi.org/10.3390/cells15080666 - 9 Apr 2026
Viewed by 176
Abstract
Particulate matter (PM) is a complex mixture of airborne solid particles and liquid droplets originating from various environmental sources, and it has been implicated in the initiation, development, and progression of pulmonary inflammation and respiratory diseases. However, the underlying associated molecular mechanisms remain [...] Read more.
Particulate matter (PM) is a complex mixture of airborne solid particles and liquid droplets originating from various environmental sources, and it has been implicated in the initiation, development, and progression of pulmonary inflammation and respiratory diseases. However, the underlying associated molecular mechanisms remain unclear. Adenophora divaricate Franch. & Sav. (AD) is a medicinal herb classified within the Campanulaceae family and genus Adenophora, with a broad geographic distribution across East Asia, including Korea, Asia, and Russia. In this study, we investigated the mechanisms underlying the effects of AD on PM-induced lung inflammation in both PM-stimulated RAW264.7 cells and PM-exposed mice. Considering that the reactive oxygen species (ROS)-mediated thioredoxin-interacting protein (TXNIP) and NOD-like receptor pyrin domain containing (NLRP3) inflammasome pathway plays a role in PM-induced inflammatory responses, we focused on determining whether AD exerts its anti-inflammatory effects through modulation of this signaling pathway. The anti-inflammatory properties of the methanolic extract of AD were evaluated using PM-stimulated RAW264.7 cells and PM-exposed mice. PM was administered intranasally to mice for 7 days, whereas AD or dexamethasone was orally administered for the same duration. AD treatment significantly attenuated pulmonary inflammation, as evidenced by reduced inflammatory cell counts and decreased cytokine levels in bronchoalveolar lavage fluid. In addition, AD decreased oxidative stress marker (ROS and thiobarbituric acid reactive substances) while increasing glutathione content, leading to suppression of TXNIP/NLRP3 inflammasome expression. Histopathological analysis revealed a marked alleviation of inflammatory responses in lung tissue, characterized by diminished inflammatory cell infiltration and reduced alveolar wall thickening. Collectively, these findings suggest ROS-mediated TXNIP serves as a key regulatory factor, and AD may serve as a potential therapeutic agent for pulmonary inflammation. Full article
(This article belongs to the Section Cell Signaling)
Show Figures

Figure 1

19 pages, 2371 KB  
Article
Ethanolic Extract of Padina arborescens Suppresses Melanogenesis and Attenuates UVB-Induced Photodamage in Cellular and Zebrafish Models
by Yun-Su Lee, Wook-Chul Kim, Kyeong Min Lee, Seo-Rin Jung, Seung Tae Im, Min-Cheol Kang and Seung-Hong Lee
Int. J. Mol. Sci. 2026, 27(8), 3382; https://doi.org/10.3390/ijms27083382 - 9 Apr 2026
Viewed by 239
Abstract
Ultraviolet (UV) irradiation induces complex skin damage, including hyperpigmentation, oxidative stress, and alterations in proteins related to keratinocyte differentiation and epidermal barrier-associated status. This study investigated the multifunctional protective effects of Padina arborescens ethanolic extract (PAEE) against skin damage in melanocytes, keratinocytes, and [...] Read more.
Ultraviolet (UV) irradiation induces complex skin damage, including hyperpigmentation, oxidative stress, and alterations in proteins related to keratinocyte differentiation and epidermal barrier-associated status. This study investigated the multifunctional protective effects of Padina arborescens ethanolic extract (PAEE) against skin damage in melanocytes, keratinocytes, and zebrafish. In alpha-melanocyte-stimulating hormone (α-MSH)-stimulated B16F10 cells, PAEE effectively suppressed the protein kinase A (PKA)/cyclic adenosine monophosphate (cAMP) response element-binding protein (CREB) signaling pathway, which was associated with reduced expression of microphthalmia-associated transcription factor (MITF) and tyrosinase, leading to decreased melanin synthesis. PAEE also exhibited photoprotective properties by reducing reactive oxygen species (ROS), inhibiting interleukin-1 beta (IL-1β), and attenuating matrix metalloproteinase-1 (MMP-1) upregulation associated with UVB (ultraviolet B)-induced photodamage in HaCaT keratinocytes. Notably, PAEE restored the UVB-reduced expression of filaggrin and involucrin, representative markers of keratinocyte differentiation and epidermal barrier-associated status, in HaCaT keratinocytes. In zebrafish embryos, PAEE suppressed α-MSH-induced melanin accumulation and UVB-induced ROS generation at non-toxic concentrations. Taken together, these results suggest that PAEE exerts anti-melanogenic and photoprotective effects in cellular and zebrasfish models and may serve as a promising marine-derived ingredient for cosmeceutical applications targeting UVB-related skin damage. Full article
(This article belongs to the Special Issue Functions and Applications of Natural Products: 2nd Edition)
Show Figures

Figure 1

28 pages, 16466 KB  
Article
SAW-YOLOv8l: An Enhanced Sewer Pipe Defect Detection Model for Sustainable Urban Drainage Infrastructure Management
by Linna Hu, Hao Li, Jiahao Guo, Penghao Xue, Weixian Zha, Shihan Sun, Bin Guo and Yanping Kang
Sustainability 2026, 18(8), 3685; https://doi.org/10.3390/su18083685 - 8 Apr 2026
Viewed by 240
Abstract
Urban underground sewage pipelines often suffer from defects such as cracks, irregular joint misalignment, and stratified sedimentation blockages, which may lead to pipeline bursts, sewage overflow, and water pollution. Timely detection of abnormal defects in sewage pipelines is critical to ensuring public health [...] Read more.
Urban underground sewage pipelines often suffer from defects such as cracks, irregular joint misalignment, and stratified sedimentation blockages, which may lead to pipeline bursts, sewage overflow, and water pollution. Timely detection of abnormal defects in sewage pipelines is critical to ensuring public health and environmental sustainability. Vision-based sewage pipeline defect detection plays a crucial role in modern urban wastewater treatment systems. However, it still faces challenges such as limited feature extraction capabilities, insufficient multi-scale defect characterization, and poor positioning stability when dealing with low-contrast images and in environments with severe background interference. To address this issue, this study proposes an enhanced SAW-YOLOv8l model that integrates RT-DETR (real-time detection Transformer) with CNN (convolutional neural network) architecture. First, a C2f_SCA module improves the long-distance feature extraction capability and localization precision. Second, an AIFI-PRBN module enhances global feature correlation through attention-mechanism-based intra-scale feature interaction and reduces computational complexity using lightweight techniques. Finally, an adaptive dynamic weighted loss function based on Wise-IoU (weighted intersection over union) further improves training convergence and robustness by balancing the gradient distribution of samples. Experiments on a mixed dataset comprising Sewer-ML and industrial images demonstrate that the SAW-YOLOv8l model achieved mAP@0.5 of 86.2% and precision of 84.4%, which were improvements of 2.4% and 6.6% respectively over the baseline model, significantly enhancing the detection performance of abnormal defects in sewage pipelines. Full article
Show Figures

Figure 1

45 pages, 3419 KB  
Review
Solvent-Based Extraction Recovers Phytochemicals from Medicinal Plants Demonstrating Anticancer and Chemopreventive Potential: A Review
by Cecile Ojong, Samuel A. Besong and Alberta N. A. Aryee
Molecules 2026, 31(7), 1202; https://doi.org/10.3390/molecules31071202 - 4 Apr 2026
Viewed by 483
Abstract
Cancer remains a leading cause of morbidity and mortality globally, with current therapies often limited by toxicity, drug resistance, and reduced efficacy in advanced stages. Medicinal plants represent important sources of bioactive compounds (BACs) with anticancer and chemopreventive potential; however, their successful application [...] Read more.
Cancer remains a leading cause of morbidity and mortality globally, with current therapies often limited by toxicity, drug resistance, and reduced efficacy in advanced stages. Medicinal plants represent important sources of bioactive compounds (BACs) with anticancer and chemopreventive potential; however, their successful application is strongly influenced by extraction strategies that determine phytochemical recovery and downstream biological activity. This review evaluates solvent-based extraction techniques used to extract BACs from medicinal plants with reported anticancer properties, synthesizing peer-reviewed articles from PubMed and Google Scholar published between 2020 and 2025. Solvent-based methods, including Soxhlet and maceration, were most widely applied due to their operational simplicity and the preservation of structurally diverse metabolites while percolation, decoction, infusion, and hydro-distillation were sparsely utilized. Extraction strategy and solvent polarity emerged as primary factors shaping phytochemical profiles, with phenolics, flavonoids, alkaloids, and terpenoids identified as dominant classes. Reported half maximal inhibitory concentration (IC50) ranged from highly potent (0.12 µg/mL) to weak (30,000 µg/mL), reflecting variability driven by extraction parameters and plant matrix complexity. Anticancer mechanisms commonly involved apoptosis induction, cell-cycle arrest, reactive oxygen species-mediated cytotoxicity, and inhibition of proliferative signaling pathways across breast, cervical, colon, lung, liver, and prostate cancer models. Although solvent-based extraction approaches remain widely used, their context-dependent nature and lack of standardization limit reproducibility. Overall, anticancer and chemotherapeutic efficacy is primarily governed by BAC composition, while extraction methods act as upstream modulators. Future progress requires phytochemical-informed, standardized workflows supported by hybrid extraction systems, AI-assisted optimization, and advanced bioavailability and delivery systems to enable reproducible and clinically relevant translation of plant-derived chemotherapeutics. Full article
Show Figures

Figure 1

18 pages, 1606 KB  
Article
A New Open-Set Recognition Method for Fault Diagnosis of AUV
by Lingyan Dong and Yan Huo
Appl. Sci. 2026, 16(7), 3526; https://doi.org/10.3390/app16073526 - 3 Apr 2026
Viewed by 201
Abstract
Autonomous Underwater Vehicles (AUVs) play a crucial role in deep-sea exploration missions. In the complex and highly dynamic marine environment, it is essential for AUVs to possess robust fault diagnosis capabilities to enhance their operational safety. In the context of AUV fault diagnosis, [...] Read more.
Autonomous Underwater Vehicles (AUVs) play a crucial role in deep-sea exploration missions. In the complex and highly dynamic marine environment, it is essential for AUVs to possess robust fault diagnosis capabilities to enhance their operational safety. In the context of AUV fault diagnosis, closed-set recognition methods tend to misclassify unknown faults as known ones, which may lead to severe operational consequences. In order to enable AUVs to adapt to new and unknown deep-sea environments and effectively detect new unknown faults, this paper proposes an open-set AUV fault recognition method based on a Convolutional Neural Network (CNN). Firstly, the CNN is employed to extract high-level discriminative features from raw sensor data. Then, a committee consisting of multiple one-class SVMs (OC-SVMs) is constructed to determine whether the input sample belongs to a known category. Finally, the identified known samples are accurately classified via the designed classifier module. This method can effectively distinguish between known faults and unknown faults. To improve the recognition accuracy of the model, an attention mechanism is introduced. By learning to automatically assign weights to different feature channels, the model can focus on more important or relevant feature channels. Experiments based on the “Haizhe” dataset demonstrate that the proposed CNN-OC-SVM model exhibits superior performance in AUV fault diagnosis tasks compared with the state-of-the-art and traditional methods. Full article
(This article belongs to the Section Acoustics and Vibrations)
Show Figures

Figure 1

18 pages, 25595 KB  
Article
Intelligent Recognition and Trajectory Planning for Welds Grinding Based on 3D Visual Guidance
by Pengrui Zhong, Long Xue, Jiqiang Huang, Yong Zou and Feng Han
Machines 2026, 14(4), 393; https://doi.org/10.3390/machines14040393 - 3 Apr 2026
Viewed by 250
Abstract
In the fabrication process of pipelines for petrochemical and other industries, weld reinforcement is often excessive and adversely affects subsequent processes such as anticorrosion treatment and surface coating. Weld reinforcement must be removed through a grinding process. Welding deformation and fit-up errors often [...] Read more.
In the fabrication process of pipelines for petrochemical and other industries, weld reinforcement is often excessive and adversely affects subsequent processes such as anticorrosion treatment and surface coating. Weld reinforcement must be removed through a grinding process. Welding deformation and fit-up errors often lead to highly irregular weld geometries, which makes robotic grinding difficult and causes the task to still heavily rely on manual operation. To address this issue, this study proposes an automatic weld recognition and grinding trajectory planning method based on 3D visualization and deep learning. A weld recognition network, termed WSR-Net, has been developed based on an improved PointNet++ architecture with a cross-attention mechanism, achieving a segmentation accuracy of 98.87% and a mean intersection over union of 90.71% on the test set. An intrinsic shape signature (ISS) key point selection algorithm with orthogonal slicing-based pruning optimization is developed to robustly extract key weld ridge points that characterize the weld trend on rugged weld surfaces. According to the height differences between the weld and the adjacent base metal surfaces, the grinding reference surface is fitted using the weld contour through the moving least-squares method. The ridge line points are projected onto the grinding reference surface along the local normal to generate the expected grinding trajectory points. The grinding trajectory that meets the process constraints is generated through reverse layer slicing. Grinding experiments demonstrate that the proposed WSR-Net achieves robust segmentation performance for both planar and curved surface welds. With the reverse layered trajectory planning method, the proposed method enables high-precision automatic grinding of complex spatially curved surface welds. The results show that the final grinding mean error is 0.316 mm, which satisfies the preprocessing requirements for subsequent processes. The proposed method provides a feasible technical method for the intelligent grinding of spatially curved surface welds. Full article
(This article belongs to the Section Advanced Manufacturing)
Show Figures

Figure 1

24 pages, 4191 KB  
Article
TR-BiGRU-CRF: A Lightweight Key Information Extraction Approach for Civil Aviation Flight Crew Operational Instructions
by Weijun Pan, Yao Zheng, Yidi Wang, Sheng Chen, Qinghai Zuo, Tian Luan and Chen Zeng
Appl. Sci. 2026, 16(7), 3461; https://doi.org/10.3390/app16073461 - 2 Apr 2026
Viewed by 246
Abstract
To enhance flight safety and operational efficiency, extracting key actions, flight parameters, and status information from civil aviation flight crew instructions generated during pre-flight and in-flight procedures is crucial. However, such texts are highly condensed and involve complex multi-role interactions, easily leading to [...] Read more.
To enhance flight safety and operational efficiency, extracting key actions, flight parameters, and status information from civil aviation flight crew instructions generated during pre-flight and in-flight procedures is crucial. However, such texts are highly condensed and involve complex multi-role interactions, easily leading to entity boundary drift and category misclassification. To address this, this paper proposes a joint key information extraction framework based on a lightweight pre-trained language model (TinyBERT) and a Role-Aware Fusion mechanism, abbreviated as TR-BiGRU-CRF. This framework introduces the Role-Aware Fusion mechanism to resolve semantic ambiguity caused by multi-party interactions, utilizes TinyBERT for semantic representation that balances accuracy and computational efficiency, and employs BiGRU-CRF for robust sequence feature modeling and decoding. Experiments on a flight crew instruction dataset show that the proposed method achieves 92.2% precision, 91.8% recall, a 92.0% F1 score, and an overall prediction accuracy of 92.6%. Compared to the BiGRU-CRF baseline, it significantly improves accuracy, precision, and F1 score by 11.4, 13.3, and 13.5 percentage points, respectively. These results prove that the proposed method effectively mitigates boundary drift and category confusion, providing strong support for flight crew instruction understanding and safety decision-making. Full article
(This article belongs to the Topic AI-Enhanced Techniques for Air Traffic Management)
Show Figures

Figure 1

20 pages, 41296 KB  
Article
Frequency-Domain Feature Learning Network for Joint Image Demosaicing and Denoising
by Donghui Zhang, Feiyu Li, Jun Yang and Le Yang
Mathematics 2026, 14(7), 1175; https://doi.org/10.3390/math14071175 - 1 Apr 2026
Viewed by 310
Abstract
The methods employed for image demosaicing and denoising play a pivotal role in image acquisition and restoration, and have been extensively studied over the past few decades. Traditionally, these tasks are performed sequentially, with demosaicing followed by denoising, or vice versa, treating each [...] Read more.
The methods employed for image demosaicing and denoising play a pivotal role in image acquisition and restoration, and have been extensively studied over the past few decades. Traditionally, these tasks are performed sequentially, with demosaicing followed by denoising, or vice versa, treating each process independently. While this approach can enhance image quality, it often leads to issues such as color inaccuracies and information loss, as the outcome of the first task influences the second. Consequently, the integration of joint demosaicing and denoising (JDD) has become a focal point in recent research. Deep convolutional neural networks have shown promising results in addressing JDD challenges. This study introduces an end-to-end network, termed the Frequency-domain Features learning Network (FFNet), designed to tackle the JDD problem. Unlike conventional methods that focus on spatial domain features, FFNet utilizes frequency-domain (FD) characteristics to capture both global and local image details. Based on the vision Transformer architecture, FFNet consists of two key components: a global Fourier block (GFB), which uses global attention to determine the weights of FD parameters, and an MLP-based local Fourier block (LFB), which improves local feature extraction. These blocks are integrated with a channel attention mechanism to form the frequency-domain attention block (FAB), the core element of FFNet. Extensive experimental results on benchmark datasets demonstrate that FFNet achieves superior performance in terms of both quantitative metrics (PSNR/SSIM) and visual quality compared to existing state-of-the-art JDD methods. Furthermore, we provide a comprehensive analysis of its computational efficiency, including parameter count, FLOPs, and inference time, showing a competitive trade-off between performance and complexity. Full article
Show Figures

Figure 1

Back to TopTop