Sign in to use this feature.

Years

Between: -

Subjects

remove_circle_outline
remove_circle_outline
remove_circle_outline
remove_circle_outline
remove_circle_outline
remove_circle_outline
remove_circle_outline
remove_circle_outline
remove_circle_outline

Journals

remove_circle_outline
remove_circle_outline
remove_circle_outline
remove_circle_outline
remove_circle_outline
remove_circle_outline
remove_circle_outline
remove_circle_outline
remove_circle_outline

Article Types

Countries / Regions

remove_circle_outline
remove_circle_outline
remove_circle_outline
remove_circle_outline

Search Results (519)

Search Parameters:
Keywords = asset reliability

Order results
Result details
Results per page
Select all
Export citation of selected articles as:
15 pages, 883 KB  
Article
An Enhanced RPN Model Incorporating Maintainability Complexity for Risk-Based Maintenance Planning in the Pharmaceutical Industry
by Shireen Al-Hourani and Ali Hassanlou
Processes 2025, 13(10), 3153; https://doi.org/10.3390/pr13103153 - 2 Oct 2025
Abstract
In pharmaceutical manufacturing, the reliability of machines and utility assets is critical to ensuring product quality, regulatory compliance, and uninterrupted operations. Traditional Risk-Based Maintenance (RBM) models quantify asset criticality using the Risk Priority Number (RPN), calculated from the probability and impact of failure [...] Read more.
In pharmaceutical manufacturing, the reliability of machines and utility assets is critical to ensuring product quality, regulatory compliance, and uninterrupted operations. Traditional Risk-Based Maintenance (RBM) models quantify asset criticality using the Risk Priority Number (RPN), calculated from the probability and impact of failure alongside detectability. However, these models often neglect the practical challenges involved in diagnosing and resolving equipment issues, particularly in GMP-regulated environments. This study proposes an enhanced RPN framework that replaces the conventional detectability component with Maintainability Complexity (MC), quantified through two practical indicators: Ease of Diagnosis (ED) and Ease of Resolution (ER). Thirteen Key Performance Indicators (KPIs) were developed to assess Probability, Impact, and MC across 185 pharmaceutical utility assets. To enable objective risk stratification, Jenks Natural Breaks Optimization was applied to group assets into Low, Medium, and High risk tiers. Both multiplicative and normalized averaging methods were tested for score aggregation, allowing comparative analysis of their impact on prioritization outcomes. The enhanced model produced stronger alignment with operational realities, enabling more accurate asset classification and maintenance scheduling. A 3D risk matrix was introduced to translate scores into proactive strategies, offering traceability and digital compatibility with Computerized Maintenance Management Systems (CMMS). This framework provides a practical, auditable, and scalable approach to maintenance planning, supporting Industry 4.0 readiness in pharmaceutical operations. Full article
(This article belongs to the Section Pharmaceutical Processes)
Show Figures

Figure 1

24 pages, 1641 KB  
Article
Intellectual Property Protection Through Blockchain: Introducing the Novel SmartRegistry-IP for Secure Digital Ownership
by Abeer S. Al-Humaimeedy
Future Internet 2025, 17(10), 444; https://doi.org/10.3390/fi17100444 - 29 Sep 2025
Abstract
The rise of digital content has made the need for reliable and practical intellectual property (IP) management systems more critical than ever. Most traditional IP systems are prone to issues such as delays, inefficiency, and data security breaches. This paper introduces SmartRegistry-IP, a [...] Read more.
The rise of digital content has made the need for reliable and practical intellectual property (IP) management systems more critical than ever. Most traditional IP systems are prone to issues such as delays, inefficiency, and data security breaches. This paper introduces SmartRegistry-IP, a system developed to simplify the registration, licensing, and transfer of intellectual property assets in a secure and scalable decentralized environment. By utilizing the InterPlanetary File System (IPFS) for decentralized storage, SmartRegistry-IP achieves a low storage latency of 300 milliseconds, outperforming both cloud storage (500 ms) and local storage (700 ms). The system also supports a high transaction throughput of 120 transactions per second. Through the use of smart contracts, licensing agreements are automatically and securely enforced, reducing the need for intermediaries and lowering operational costs. Additionally, the proof-of-work process verifies all transactions, ensuring higher security and maintaining data consistency. The platform integrates an intuitive graphical user interface that enables seamless asset uploads, license management, and analytics visualization in real time. SmartRegistry-IP demonstrates superior efficiency compared to traditional systems, achieving a blockchain delay of 300 ms, which is half the latency of standard systems, averaging 600 ms. According to this study, adopting SmartRegistry-IP provides IP organizations with enhanced security and transparent management, ensuring they can overcome operational challenges regardless of their size. As a result, the use of blockchain for intellectual property management is expected to increase, helping maintain precise records and reducing time spent on online copyright registration. Full article
Show Figures

Figure 1

35 pages, 2008 KB  
Article
Decision Framework for Asset Criticality and Maintenance Planning in Complex Systems: An Offshore Corrosion Management Case
by Marina Polonia Rios, Bruna Siqueira Kaiser, Rodrigo Goyannes Gusmão Caiado, Paulo Ivson and Deane Roehl
Appl. Sci. 2025, 15(19), 10407; https://doi.org/10.3390/app151910407 - 25 Sep 2025
Abstract
Asset maintenance management is critical in industries such as petrochemicals and oil and gas (O&G), where complex, interdependent systems heighten failure risks. Maintenance costs represent a significant portion of operational expenditures, emphasizing the need for effective risk-based strategies. A considerable gap exists in [...] Read more.
Asset maintenance management is critical in industries such as petrochemicals and oil and gas (O&G), where complex, interdependent systems heighten failure risks. Maintenance costs represent a significant portion of operational expenditures, emphasizing the need for effective risk-based strategies. A considerable gap exists in integrating uncertainty modelling into both criticality assessment and maintenance planning. Existing approaches often neglect combining expert-driven assessments with optimization models, limiting their applicability in real-world scenarios where cost-effective and risk-informed decision-making is crucial. Maintenance inefficiencies due to suboptimal asset selection result in substantial financial and safety-related consequences in asset-intensive industries. This study presents a framework integrating Reliability-Centered Maintenance (RCM) principles with fuzzy logic and decision-support methodologies to optimise maintenance portfolios for offshore O&G assets, particularly focusing on corrosion management. The framework evaluates asset criticality through comprehensive FMEA, employing MCDM and fuzzy logic to enhance maintenance planning and extend asset lifespan. A case study on offshore asset corrosion management demonstrates the framework’s effectiveness, selecting 60% of highly critical assets for maintenance, compared to 10% by current industry practices. This highlights the potential risk reduction and prevention of critical failures that might otherwise go unnoticed, providing actionable insights for asset integrity managers in the O&G sector. Full article
Show Figures

Figure 1

16 pages, 7045 KB  
Article
Convolutional Neural Networks for Hole Inspection in Aerospace Systems
by Garrett Madison, Grayson Michael Griser, Gage Truelson, Cole Farris, Christopher Lee Colaw and Yildirim Hurmuzlu
Sensors 2025, 25(18), 5921; https://doi.org/10.3390/s25185921 - 22 Sep 2025
Viewed by 198
Abstract
Foreign object debris (FOd) in rivet holes, machined holes, and fastener sites poses a critical risk to aerospace manufacturing, where current inspections rely on manual visual checks with flashlights and mirrors. These methods are slow, fatiguing, and prone to error. This work introduces [...] Read more.
Foreign object debris (FOd) in rivet holes, machined holes, and fastener sites poses a critical risk to aerospace manufacturing, where current inspections rely on manual visual checks with flashlights and mirrors. These methods are slow, fatiguing, and prone to error. This work introduces HANNDI, a compact handheld inspection device that integrates controlled optics, illumination, and onboard deep learning for rapid and reliable inspection directly on the factory floor. The system performs focal sweeps, aligns and fuses the images into an all-in-focus representation, and applies a dual CNN pipeline based on the YOLO architecture: one network detects and localizes holes, while the other classifies debris. All training images were collected with the prototype, ensuring consistent geometry and lighting. On a withheld test set from a proprietary ≈3700 image dataset of aerospace assets, HANNDI achieved per-class precision and recall near 95%. An end-to-end demonstration on representative aircraft parts yielded an effective task time of 13.6 s per hole. To our knowledge, this is the first handheld automated optical inspection system that combines mechanical enforcement of imaging geometry, controlled illumination, and embedded CNN inference, providing a practical path toward robust factory floor deployment. Full article
(This article belongs to the Section Sensing and Imaging)
Show Figures

Figure 1

19 pages, 1000 KB  
Article
Multi-Criteria Decision Support for Sustainable Supplier Evaluation in Mining SMEs: A Fuzzy Logic and TOPSIS Approach
by Joachim O. Gidiagba, Modestus Okwu and Lagouge Tartibu
Logistics 2025, 9(3), 132; https://doi.org/10.3390/logistics9030132 - 22 Sep 2025
Viewed by 248
Abstract
Background: Improving operational efficiency in the mining industry increasingly de-pends on a mature asset management framework and the careful selection of reliable, sustainable suppliers for systems, personnel, equipment, and services. Given the complexity of mining operations and the growing use of digital [...] Read more.
Background: Improving operational efficiency in the mining industry increasingly de-pends on a mature asset management framework and the careful selection of reliable, sustainable suppliers for systems, personnel, equipment, and services. Given the complexity of mining operations and the growing use of digital tools, choosing the right maintenance management system requires a robust decision-making process that considers economic, environmental, and social sustainability factors. Methods: This study develops and compares two multi-criteria decision-making approaches, a ranking method and a fuzzy logic-based model to evaluate four maintenance management systems against fifteen sustainability-related criteria. Expert opinions from executives and operational managers in the South African mining sector were gathered, focusing on factors such as cost, integration, reliability, ease of use, inventory control, and predictive capabilities. Results: The ranking method produced a clear, quantitative order of preference, while the fuzzy model addressed uncertainty and subjectivity in expert judgments. Both methods identified the same top choice: UPKEEP, followed by SAP, FIIX, and LIMBLE. Conclusions: This comparison shows that combining fuzzy logic with sustainability-focused evaluation can improve the flexibility and reliability of supplier selection in asset management. The proposed approach offers practical guidance for aligning maintenance system choices with broader sustainability goals in mining operations. Full article
(This article belongs to the Topic Sustainable Supply Chain Practices in A Digital Age)
Show Figures

Figure 1

32 pages, 1727 KB  
Article
Client-Oriented Highway Construction Cost Estimation Models Using Machine Learning
by Fani Antoniou and Konstantinos Konstantinidis
Appl. Sci. 2025, 15(18), 10237; https://doi.org/10.3390/app151810237 - 19 Sep 2025
Viewed by 213
Abstract
Accurate cost estimation during the conceptual and feasibility phase of highway projects is essential for informed decision making by public contracting authorities. Existing approaches often rely on pavement cross-section descriptors, general project classifications, or quantity estimates of major work categories that are not [...] Read more.
Accurate cost estimation during the conceptual and feasibility phase of highway projects is essential for informed decision making by public contracting authorities. Existing approaches often rely on pavement cross-section descriptors, general project classifications, or quantity estimates of major work categories that are not reliably available at the early planning stage, while focusing on one or more key asset categories such as roadworks, bridges or tunnels. This study makes a novel contribution to both scientific literature and practice by proposing the first early-stage highway construction cost estimation model that explicitly incorporates roadworks, interchanges, tunnels and bridges, using only readily available or easily derived geometric characteristics. A comprehensive and practical approach was adopted by developing and comparing models across multiple machine learning (ML) methods, including Multilayer Perceptron-Artificial Neural Network (MLP-ANN), Radial Basis Function-Artificial Neural Network (RBF-ANN), Multiple Linear Regression (MLR), Random Forests (RF), Support Vector Regression (SVR), XGBoost Technique, and K-Nearest Neighbors (KNN). Results demonstrate that the MLR model based on six independent variables—mainline length, service road length, number of interchanges, total area of structures, tunnel length, and number of culverts—consistently outperformed more complex alternatives. The full MLR model, including its coefficients and standardized parameters, is provided, enabling direct replication and immediate use by contracting authorities, hence supporting more informed decisions on project funding and procurement. Full article
Show Figures

Graphical abstract

37 pages, 8081 KB  
Article
Visualizing ESG Performance in an Integrated GIS–BIM–IoT Platform for Strategic Urban Planning
by Zhuoqian Wu, Shareeful Islam and Llewellyn Tang
Buildings 2025, 15(18), 3394; https://doi.org/10.3390/buildings15183394 - 19 Sep 2025
Viewed by 341
Abstract
As cities confront intensifying environmental challenges and increasing expectations for sustainable governance, extending Environmental, Social, and Governance (ESG) evaluation frameworks to the urban scale has become a pressing need. However, existing ESG systems are typically designed for corporate contexts, lacking city-specific indicators, integrated [...] Read more.
As cities confront intensifying environmental challenges and increasing expectations for sustainable governance, extending Environmental, Social, and Governance (ESG) evaluation frameworks to the urban scale has become a pressing need. However, existing ESG systems are typically designed for corporate contexts, lacking city-specific indicators, integrated data representations, and reliable ESG information with high spatial and temporal resolution for informed decision-making. This study proposes a comprehensive ESG evaluation framework tailored to green cities, which consists of three core components: (1) The construction of a green-oriented ESG indicator system with an expert-informed weighting system; (2) the design of a GIS-BIM-IoT integrated ontology that semantically aligns spatial, infrastructure, and observational data with ESG dimensions; and (3) the implementation of a web-based data integration and visualization platform that dynamically aggregates and visualizes ESG insights. A case study involving a primary school and an air quality monitoring station in Hong Kong demonstrates the system’s capability to infer material recycling rates and pollution concentration scores using ontology-driven reasoning and RDF-based knowledge graphs. The results are rendered in an interactive 3D urban interface, supporting real-time, multi-scale ESG evaluation. This framework transforms ESG assessment from a static reporting tool into a strategic asset for transparent, adaptive, and evidence-based urban sustainability governance. Full article
(This article belongs to the Special Issue Towards More Practical BIM/GIS Integration)
Show Figures

Figure 1

29 pages, 3320 KB  
Article
Risk-Aware Crypto Price Prediction Using DQN with Volatility-Adjusted Rewards Across Multi-Period State Representations
by Otabek Sattarov and Fazliddin Makhmudov
Mathematics 2025, 13(18), 3012; https://doi.org/10.3390/math13183012 - 18 Sep 2025
Viewed by 600
Abstract
Forecasting Bitcoin prices remains a complex task due to the asset’s inherent and significant volatility. Traditional reinforcement learning (RL) models often rely on a single observation from the time series, potentially missing out on short-term patterns that could enhance prediction performance. This study [...] Read more.
Forecasting Bitcoin prices remains a complex task due to the asset’s inherent and significant volatility. Traditional reinforcement learning (RL) models often rely on a single observation from the time series, potentially missing out on short-term patterns that could enhance prediction performance. This study presents a Deep Q-Network (DQN) model that utilizes a multi-step state representation, incorporating consecutive historical timesteps to reflect recent market behavior more accurately. By doing so, the model can more effectively identify short-term trends under volatile conditions. Additionally, we propose a novel reward mechanism that adjusts for volatility by penalizing large prediction errors more heavily during periods of high market volatility, thereby encouraging more risk-aware forecasting behavior. We validate the effectiveness of our approach through extensive experiments on Bitcoin data across minutely, hourly, and daily timeframes. The proposed model achieves notable results, including a Mean Absolute Percentage Error (MAPE) of 10.12%, Root Mean Squared Error (RMSE) of 815.33, and Value-at-Risk (VaR) of 0.04. These outcomes demonstrate the advantages of integrating short-term temporal features and volatility sensitivity into RL frameworks for more reliable cryptocurrency price prediction. Full article
Show Figures

Figure 1

32 pages, 11962 KB  
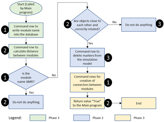
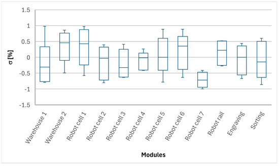
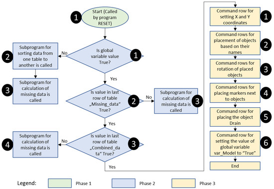
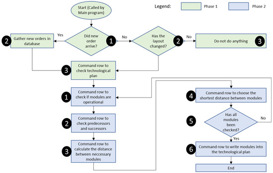
Article
Automated Generation of Simulation Models and a Digital Twin Framework for Modular Production
by Filip Jure Vuzem, Miha Pipan, Hugo Zupan, Marko Šimic and Niko Herakovič
Systems 2025, 13(9), 800; https://doi.org/10.3390/systems13090800 - 13 Sep 2025
Viewed by 411
Abstract
This study presents the development of a Digital Twin (DT) framework that is capable of generating and adjusting simulation models of production processes and systems automatically and in real-time. A Machine Vision (MV) system is used to detect newly added or already existing [...] Read more.
This study presents the development of a Digital Twin (DT) framework that is capable of generating and adjusting simulation models of production processes and systems automatically and in real-time. A Machine Vision (MV) system is used to detect newly added or already existing production module locations and rotations, as well as changes in both their location and rotations. This subsystem primarily functions as an External database and is used for new Asset Administrative Shell (AAS) creation, housing, and data gathering, which also includes a visualization platform. Tecnomatix Plant Simulation (TPS) is used for simulation model building, simulation execution, and high-level scheduling based on work orders and technological plans. Different subsystems were integrated into the DT framework using fast and reliable communication protocols. The automation of the proposed framework significantly reduces manual intervention, thus eliminating human factors, reducing the time needed for model creation, improving simulation fidelity, and providing the fundamentals for robust connectivity within the DT framework. The findings highlight the transformative potential of this method for streamlining simulation processes and enhancing system adaptability in complex environments. Full article
(This article belongs to the Special Issue Digital Engineering Strategies of Smart Production Systems)
Show Figures

Figure 1

17 pages, 1703 KB  
Article
A Quasi-Monte Carlo Method Based on Neural Autoregressive Flow
by Yunfan Wei and Wei Xi
Entropy 2025, 27(9), 952; https://doi.org/10.3390/e27090952 - 13 Sep 2025
Viewed by 317
Abstract
This paper proposes a novel transport quasi-Monte Carlo framework that combines randomized quasi-Monte Carlo sampling with a neural autoregressive flow architecture for efficient sampling and integration over complex, high-dimensional distributions. The method constructs a sequence of invertible transport maps to approximate the target [...] Read more.
This paper proposes a novel transport quasi-Monte Carlo framework that combines randomized quasi-Monte Carlo sampling with a neural autoregressive flow architecture for efficient sampling and integration over complex, high-dimensional distributions. The method constructs a sequence of invertible transport maps to approximate the target density by decomposing it into a series of lower-dimensional marginals. Each sub-model leverages normalizing flows parameterized via monotonic beta-averaging transformations and is optimized using forward Kullback–Leibler (KL) divergence. To enhance computational efficiency, a hidden-variable mechanism that transfers optimized parameters between sub-models is adopted. Numerical experiments on a banana-shaped distribution demonstrate that this new approach outperforms standard Monte Carlo-based normalizing flows in both sampling accuracy and integral estimation. Further, the model is applied to A-share stock return data and shows reliable predictive performance in semiannual return forecasts, while accurately capturing covariance structures across assets. The results highlight the potential of transport quasi-Monte Carlo (TQMC) in financial modeling and other high-dimensional inference tasks. Full article
(This article belongs to the Section Information Theory, Probability and Statistics)
Show Figures

Figure 1

36 pages, 1229 KB  
Article
Redefining Transactions, Trust, and Transparency in the Energy Market from Blockchain-Driven Technology
by Manuel Uche-Soria, Antonio Martínez Raya, Alberto Muñoz Cabanes and Jorge Moya Velasco
Technologies 2025, 13(9), 412; https://doi.org/10.3390/technologies13090412 - 10 Sep 2025
Viewed by 528
Abstract
Rapid depletion of fossil fuel reserves forces the global energy sector to transition to sustainable energy sources. Specifically, distributed energy markets have emerged in the renewable energy sector in recent years, partly because blockchain technology is becoming a successful way to promote secure [...] Read more.
Rapid depletion of fossil fuel reserves forces the global energy sector to transition to sustainable energy sources. Specifically, distributed energy markets have emerged in the renewable energy sector in recent years, partly because blockchain technology is becoming a successful way to promote secure and transparent transactions. Using its decentralized structure, transparency, and even pseudonymity, blockchain is increasingly adopted worldwide for large-scale energy trading, peer-to-peer exchanges, project financing, supply chain management, and asset tracking. The research comprehensively analyzes blockchain applications across multiple fields related to energy, bibliographically evaluating their transformative potential. In addition, the study explores the architecture of various blockchain systems, assesses critical security and privacy challenges, and discusses how blockchain can enhance operational efficiency, transparency, and reliability in the energy sector. The paper’s findings provide a roadmap for future developments and the strategic adoption of blockchain technologies in the evolving energy landscape for an effective energy transition. Full article
(This article belongs to the Section Information and Communication Technologies)
Show Figures

Figure 1

24 pages, 1548 KB  
Article
Teachers’ Readiness to Implement Robotics in Education: Validation and Measurement Invariance of TRi-Robotics Scale via Confirmatory Factor Analysis and Network Psychometrics
by Theano Papagiannopoulou, Julie Vaiopoulou and Dimitrios Stamovlasis
Behav. Sci. 2025, 15(9), 1227; https://doi.org/10.3390/bs15091227 - 10 Sep 2025
Viewed by 477
Abstract
The incorporation of educational robotics (ER) into classroom learning has emerged as a significant goal in contemporary education, with instructors assuming a pivotal role. Recent research has shown the influence of teachers’ perceptions of ER and their self-efficacy on the learning process, while [...] Read more.
The incorporation of educational robotics (ER) into classroom learning has emerged as a significant goal in contemporary education, with instructors assuming a pivotal role. Recent research has shown the influence of teachers’ perceptions of ER and their self-efficacy on the learning process, while the primary goal in these inquiries is to the development of appropriate scales that guarantee correct measurements. Serving this goal, the present study presents the TRi-Robotics scale and its psychometric properties, which assesses teachers’ readiness to integrate ER into their classrooms. TRi-Robotics is a novel multidimensional tool that integrates self-efficacy, commitment, and affective conditions, validated through both CFA and network psychometrics. The proposed 14-item scale is three-dimensional and includes self-efficacy (SE), commitment (C), and affective conditions (AC). The validation procedure included the customary Exploratory and Confirmatory Factor Analysis, applied to a sample of 817 in-service teachers. Reliability analysis showed satisfactory internal consistency, while measurement invariance for gender was sustained. Furthermore, network psychometrics was applied via Exploratory Graph Analysis (EGA), which supported the proposed structure and its dimensionality and measurement invariance. The TRi-Robotics scale proved a valid instrument with satisfactory psychometric properties, and it is a significant asset to implement in educational and psychological research for testing further research hypotheses. Full article
Show Figures

Figure 1

23 pages, 4476 KB  
Article
High-Precision, Automatic, and Fast Segmentation Method of Hepatic Vessels and Liver Tumors from CT Images Using a Fusion Decision-Based Stacking Deep Learning Model
by Mamoun Qjidaa, Anass Benfares, Mohammed Amine El Azami El Hassani, Amine Benkabbou, Amine Souadka, Anass Majbar, Zakaria El Moatassim, Maroua Oumlaz, Oumayma Lahnaoui, Raouf Mouhcine, Ahmed Lakhssassi and Abdeljabbar Cherkaoui
BioMedInformatics 2025, 5(3), 53; https://doi.org/10.3390/biomedinformatics5030053 - 9 Sep 2025
Viewed by 768
Abstract
Background: To propose an automatic liver and hepatic vessel segmentation solution based on a stacking model and decision fusion. This model combines the decisions of multiple models to achieve increased accuracy. It exhibits improved robustness due to the reduction of individual errors. Flexibility [...] Read more.
Background: To propose an automatic liver and hepatic vessel segmentation solution based on a stacking model and decision fusion. This model combines the decisions of multiple models to achieve increased accuracy. It exhibits improved robustness due to the reduction of individual errors. Flexibility is also a key asset, with combination methods such as majority voting or weighted averaging. The model enables managing the uncertainty associated with individual decisions to obtain a more reliable final decision. The combination of decisions improves the overall accuracy of the system. Methods: This research introduces a new deep learning-based architecture for automatically segmenting hepatic vessels and tumors from CT scans, utilizing stacking, decision fusion, and deep transfer learning to achieve high-accuracy and rapid segmentation. This study employed two distinct datasets: the external “Medical Segmentation Decathlon (MSD) task 08” dataset and an internal dataset procured from Ibn Sina University Hospital encompassing a cohort of 112 patients with chronic liver disease who underwent contrast-enhanced abdominal CT scans. Results: The proposed segmentation model reached a DSC of 83.21 and an IoU of 72.76 for hepatic vasculature and tumor segmentation, thereby exceeding the performance benchmarks established by the majority of antecedent studies. Conclusions: This study introduces an automated method for liver vessels and liver tumor segmentation, combining precision and stability to bridge the clinical gap. Furthermore, decision fusion-based stacking models have a significant impact on clinical applications by enhancing diagnostic accuracy, enabling personalized care through the integration of genetic, environmental, and clinical data, optimizing clinical trials, and facilitating the development of personalized medicines and therapies. Full article
(This article belongs to the Section Methods in Biomedical Informatics)
Show Figures

Figure 1

25 pages, 946 KB  
Article
Overall Equipment Effectiveness for Elevators (OEEE) in Industry 4.0: Conceptual Framework and Indicators
by Sonia Val and Iván García
Eng 2025, 6(9), 227; https://doi.org/10.3390/eng6090227 - 4 Sep 2025
Viewed by 545
Abstract
In the context of Industry 4.0 and the proliferation of smart buildings, elevators represent critical assets whose performance is often inadequately measured by traditional indicators that overlook energy consumption. This study addresses the need for a more holistic Key Performance Indicator (KPI) by [...] Read more.
In the context of Industry 4.0 and the proliferation of smart buildings, elevators represent critical assets whose performance is often inadequately measured by traditional indicators that overlook energy consumption. This study addresses the need for a more holistic Key Performance Indicator (KPI) by developing the Overall Equipment Effectiveness for Elevators (OEEE), an index designed to integrate operational effectiveness with energy efficiency. The methodology involves adapting the classical OEE framework through a comprehensive literature review and an analysis of elevator energy standards. This leads to a novel structure that incorporates a dedicated energy efficiency dimension alongside the traditional pillars of availability, performance, and quality. The framework further refines the performance and energy efficiency dimensions, resulting in six distinct sub-indicators that specifically measure operational uptime, speed adherence, electromechanical conversion, fault-free cycles (as a proxy for operational quality), and energy use during both movement and standby modes. The primary result is the complete mathematical formulation of the OEEE, a single, integrated KPI derived from these six metrics and designed for implementation using data from modern IoT-enabled elevators. The study concludes that the OEEE provides a more accurate and comprehensive tool for asset management, enabling data-driven decisions to enhance reliability, optimise energy consumption, and reduce operational costs in smart vertical transportation systems. Full article
Show Figures

Figure 1

25 pages, 412 KB  
Article
LightCross: A Lightweight Smart Contract Vulnerability Detection Tool
by Ioannis Sfyrakis, Paolo Modesti, Lewis Golightly and Minaro Ikegima
Computers 2025, 14(9), 369; https://doi.org/10.3390/computers14090369 - 3 Sep 2025
Viewed by 578
Abstract
Blockchain and smart contracts have transformed industries by automating complex processes and transactions. However, this innovation has introduced significant security concerns, potentially leading to loss of financial assets and data integrity. The focus of this research is to address these challenges by developing [...] Read more.
Blockchain and smart contracts have transformed industries by automating complex processes and transactions. However, this innovation has introduced significant security concerns, potentially leading to loss of financial assets and data integrity. The focus of this research is to address these challenges by developing a tool that can enable developers and testers to detect vulnerabilities in smart contracts in an efficient and reliable way. The research contributions include an analysis of existing literature on smart contract security, along with the design and implementation of a lightweight vulnerability detection tool called LightCross. This tool runs two well-known detectors, Slither and Mythril, to analyse smart contracts. Experimental analysis was conducted using the SmartBugs curated dataset, which contains 143 vulnerable smart contracts with a total of 206 vulnerabilities. The results showed that LightCross achieves the same detection rate as SmartBugs when using the same backend detectors (Slither and Mythril) while eliminating SmartBugs’ need for a separate Docker container for each detector. Mythril detects 53% and Slither 48% of the vulnerabilities in the SmartBugs curated dataset. Furthermore, an assessment of the execution time across various vulnerability categories revealed that LightCross performs comparably to SmartBugs when using the Mythril detector, while LightCross is significantly faster when using the Slither detector. Finally, to enhance user-friendliness and relevance, LightCross presents the verification results based on OpenSCV, a state-of-the-art academic classification of smart contract vulnerabilities, aligned with the industry-standard CWE and offering improvements over the unmaintained SWC taxonomy. Full article
Show Figures

Figure 1

Back to TopTop