Automated Generation of Simulation Models and a Digital Twin Framework for Modular Production
Abstract
1. Introduction
2. Self-Building Simulation Models and Digital Twins
2.1. Adaptation of Parameters of Simulation Models
2.2. Adaptation of the Structure of Simulation Models
2.3. Scheduling in Digital Twins
2.4. Research Gaps and Scientific Contributions
- The process of capturing the factory floor layout and integrating it into a Digital Twin system is still underexplored and lacks standardized methodologies;
- There is a need for clearer identification, structuring, and processing of the data required for Digital Twin operations—specifically, determining which data is necessary for simulation, how it should be formatted, and which communication protocols are best suited;
- Although self-building and self-adjustable simulation models have been studied, several promising approaches remain uninvestigated, particularly in terms of real-time responsiveness and integration with factory floor systems;
- The integration of scheduling into the DT framework is severely under-researched.
- A Machine Vision system was developed and implemented to enable automatic detection and digitization of the factory layout;
- The essential data required for both the self-building capability of the simulation model and the runtime operation of the simulation model were systematically identified and structured;
- A complete data pipeline was designed to enable seamless communication between the Machine Vision module, other factory floor modules, and the Digital Twin—ensuring continuous data flow in both directions;
- A real-time Digital Twin system was developed, capable of autonomously constructing and adjusting its internal simulation model in response to dynamic changes on the factory floor;
- Scheduling was integrated into the DT, whereby rescheduling is carried out when a layout changes, real system module errors are detected, or new work orders arrive.
3. Materials and Methods
3.1. Modular Production in the Laboratory Factory Floor
3.2. Data and Attributes of Production Modules
- [timestamp]: Timestamp is used to record time in a specific format (Day/Month/Year, Time) to monitor module activities, orders, and other tasks.
- [bool]: Boolean, where the value can be true or false; it is used for the attributes with only two states.
- [int]: Integer represents the value without decimal points; used for counting.
- [real]: Real is a number that includes decimal values. It is used for a more precise representation of values.
- [str]: String is a sequence of characters such as letters, numbers, and special symbols. It is used for attributes that represent a description.
- [time]: Time measures time during the module operation, where the basic unit is a second.
- Object detection time [time];
- Conveyor belt direction [boolean];
- Length of conveyor belt [real];
- Loading time onto the conveyor belt [time]; **
- Unloading time from conveyor belt [time]; **
- Electric energy required to move the robot arm [real];
- Electric energy required to move the conveyor belt [real];
- Electric energy required for the Machine Vision system [real].
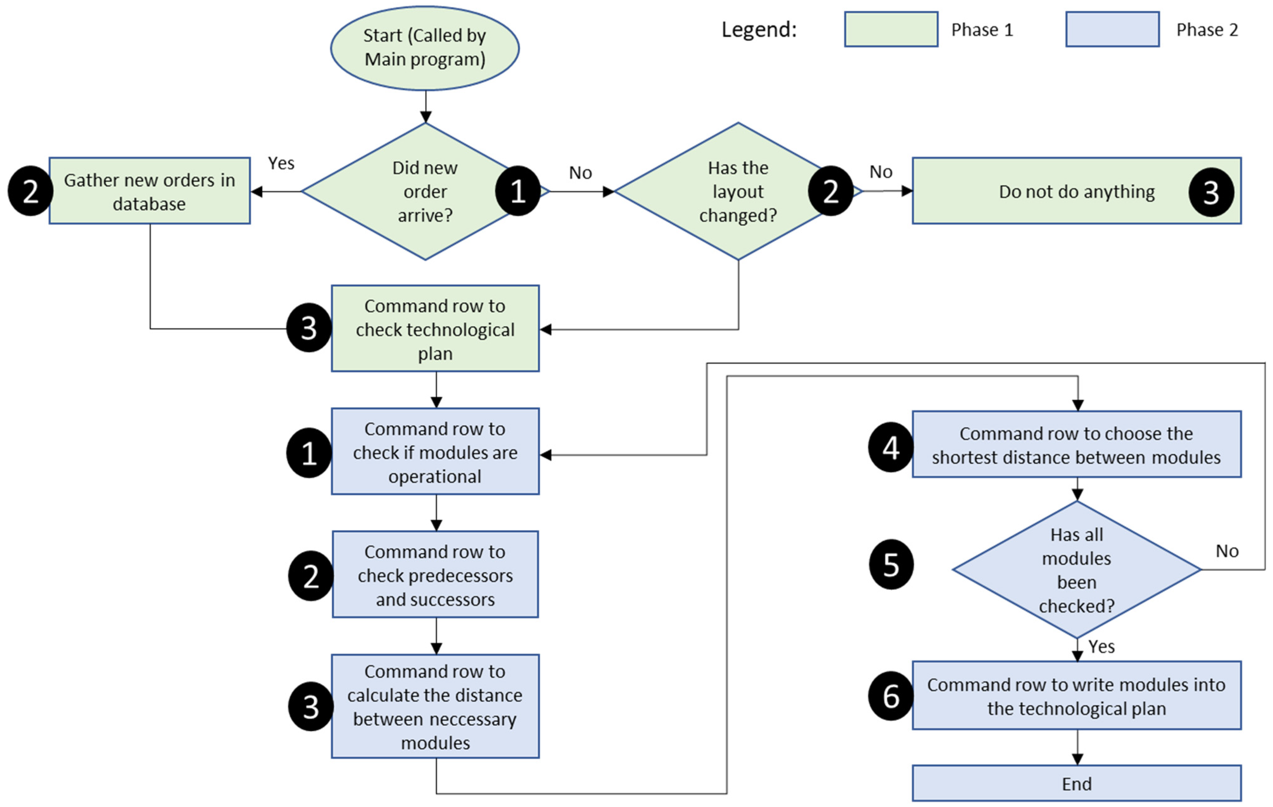
3.3. Development of the Digital Twin Framework
- New work orders are saved in the External database (Thingsboard);
- Work orders send a prompt to TPS about needed rescheduling;
- The MV system sends layout data to the External database (Thingsboard);
- The MV system sends a prompt to TPS about layout changes;
- Production modules constantly stream operational data to the External database (Thingsboard);
- Production modules send a prompt to TPS about critical errors, such as module breakdown;
- TPS gathers data from the External database for the MV system as well as production modules;
- TPS returns the simulation results and optimized scheduling plan to the External database (Thingsboard).
3.4. Data Manipulation and Usage for Digital Twin Framework
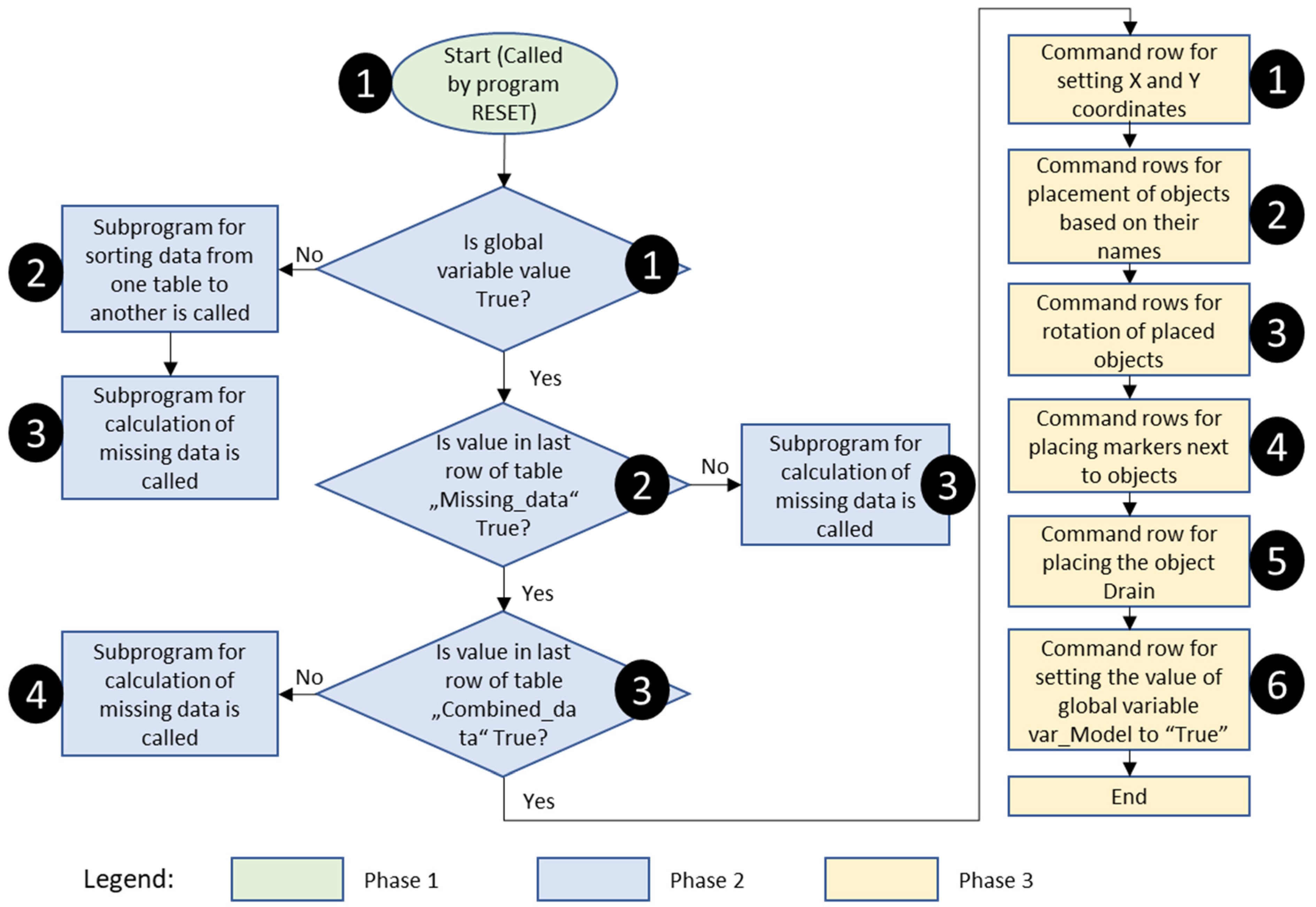
- Step 1: Data Collection and Processing Workflow
- Step 2: Data Format Analysis and Conversion
- Step 3: Integration with the TPS
3.5. Algorithms for Automatic Model Building and Material Flow Optimization
- Line 1: obj_class: = str_to_obj (“.Resources.” + Combined_Data [2,i] + ”Pool”), where the type of object to be built is determined by reading its information from the Inter-nal database named “Combined_Data.”
- Line 2: obj: = obj_class. createObject (.Models.Model, 0,0, Combined_Data [0,i]), where the object is placed into the simulation model. In this step, the two zero (“0, 0”) values represent the X and Y coordinates, while the final part specifies the name of the object as stored in the Internal data table.
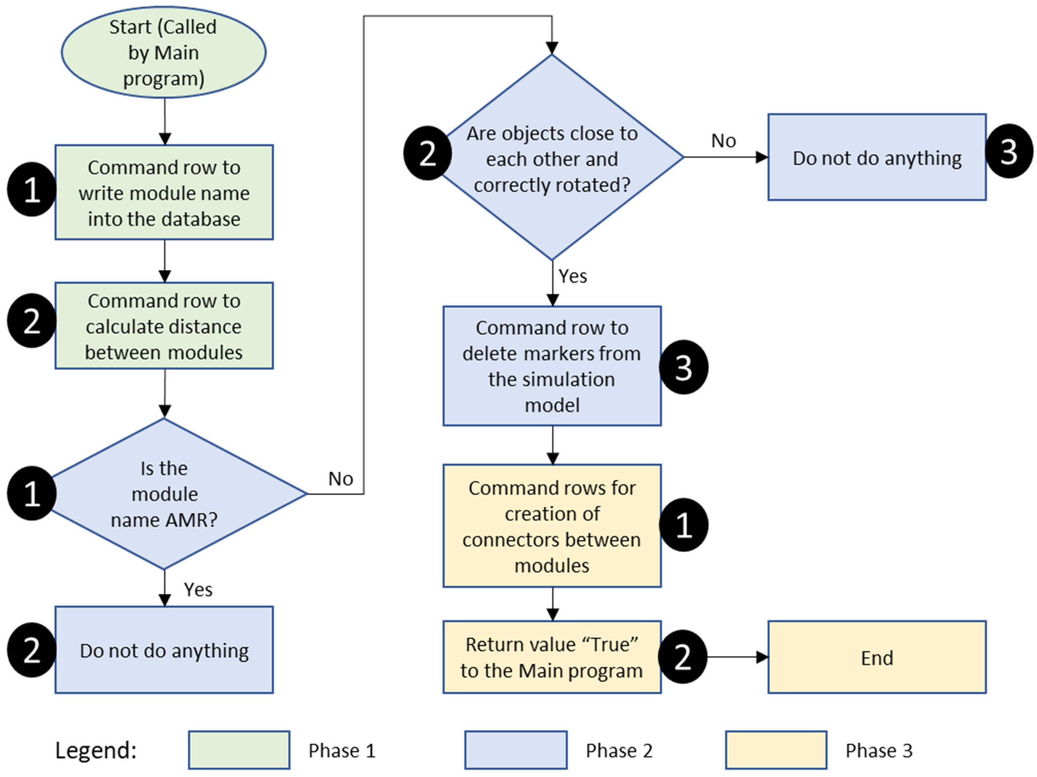
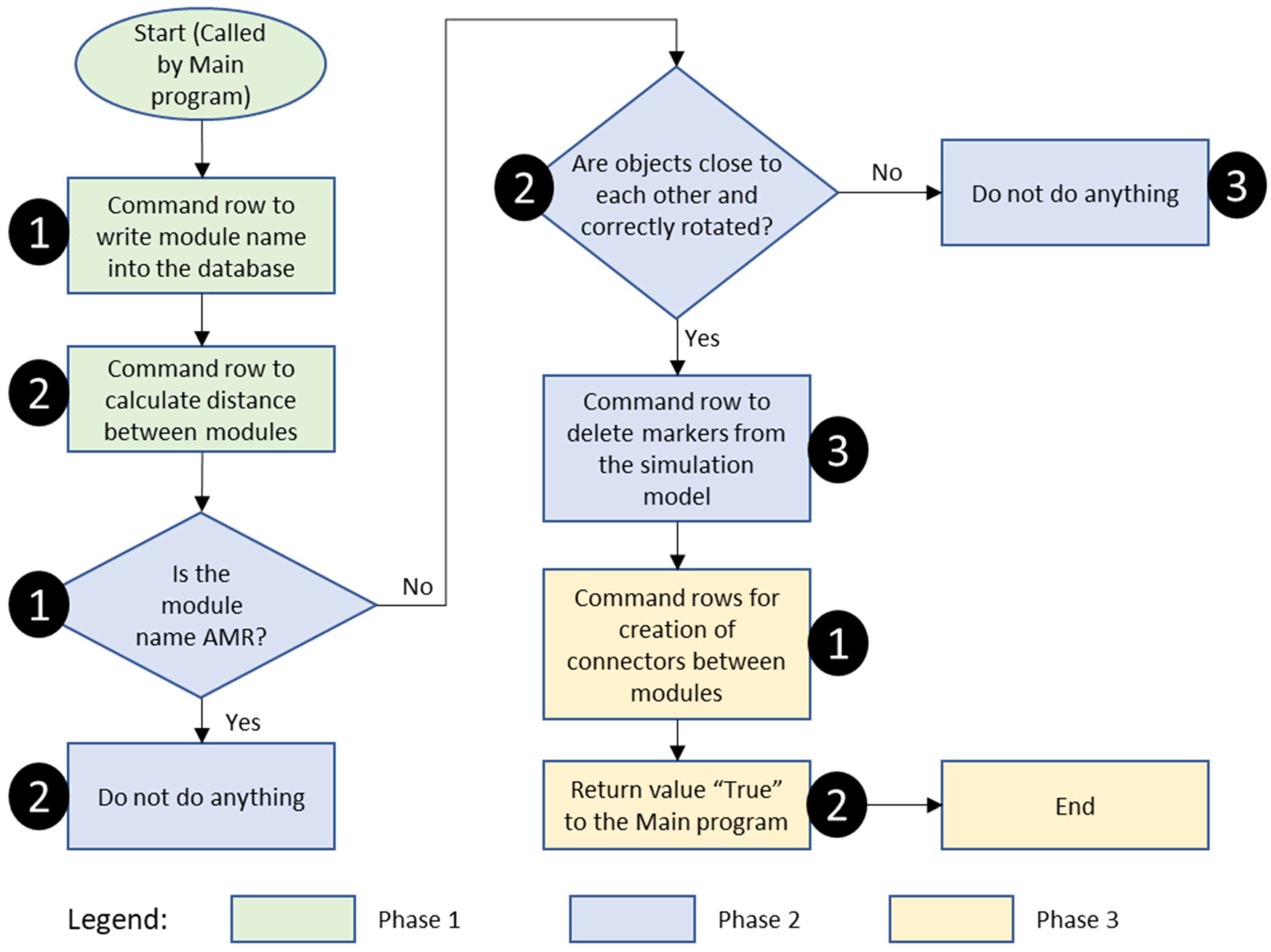
- Phase 1—Distance Calculation: In step 1, the program creates a matrix in the Internal database with the names of all the objects. In step 2, it calculates the distances between all objects placed in the simulation model, excluding markers.
- Phase 2—Marker Refinement: In step 1 of phase 2, the algorithm loops through all the objects, and a decision is made. It checks whether the object is called AMR. If it is, then step 2 involves doing nothing; if it is not, then the algorithm checks whether two objects are close enough and rotated correctly for connector creation. If the answer to that is no, then step 3 enacts nothing; otherwise, step 3 deletes the markers between the objects.
- Phase 3—Connect or Creation: The first step in phase 3 creates connectors between two objects whose markers were de-leted in step 3 of phase 2. When the connectors for all the relevant modules are created, step 2 of phase 3 consists of returning the value True to the main program, which notifies it that the simulation model has been successfully created. The criteria for creating a con-nector in step 1 of phase 3 involve the following:
- The calculated distance between the two objects, as well as their position relative to each other in the simulation frame.
- The type of object: For example, warehouses have a unique configuration where the entry and exit points are in the same location (as shown in Figure 9). This must be accounted for during connector placement to ensure logical material flow.
- The rotation of the object: The program checks the rotation of the objects to determine the alignment of their entry and exit points. If the exit of one object is not correctly aligned with the entrance of another, a connector will not be built. This ensures that material flow follows realistic and logical pathways in the simulation model.

- Line 1: obj3.deletObject
- Line 2: .materialflow.connector.connect(obj5,obj4)
3.6. Testing, Troubleshooting, and Verification of the Digital Twin Framework
- The Machine Vision (MV) system was verified and validated based on the correct coordinates of the production modules detected. A Bosch laser measuring device, GLM150-27 C, was used to measure the actual location of production modules in the laboratory factory, which served as a reference for comparing the results obtained by the MV system. Some challenges can affect the image quality and accurate recognition of the production modules: ambient lighting and light reflections (eliminated by stable room conditions), image distortions (correction of image distortion was executed), image overlap (overlap of different cameras was corrected), and the correct placement and orientation of QR codes on the production modules. These challenges impacted the accurate recognition of modules as well as the correct positioning of modules in the TPS.
- The suitability and adequacy of the selected data for both the self-building of the simulation model and the simulation process were validated.
- Simulation model self-building capabilities and repeatability were verified and validated. Several use cases were considered to check the adjustability of the simulation model. The exact locations and rotations of modules in the real system were compared to the extracted locations and rotations by the MV system, which was translated to the TPS. The average standard deviation was calculated for the location and rotation parameters for each module. The time needed for self-building and the adjustability of the simulation model were compared to real factory needs. The correctness of the simulation model (connection between modules; module specifics) was also tested on the considered use cases.
- The material flow optimization algorithm was tested, verified, and validated based on the effectiveness of the results. Scalability testing and how the algorithm responds to higher complexity were not tested.
- The development phases of Machine vision system were troubleshot when errors in camera overlap, recognition of modules, or the position of modules were recognized. The code that detected QR codes for new or already existed modules was stopped at the beginning using breakpoints and was subsequently run line by line to see where the errors occurred. External sources were also contacted for help with camera distortion and overlap.
- The External database was examined when new production modules were discovered or data for already existing modules was sent to it. Troubleshooting in this case consisted of examining flow-based programming and seeing where the data went to and how it was saved.
- On the Tecnomatix Plant Simulation platform, both the Internal database as well as algorithms for sorting and filtering of the data, algorithms for self-building the simulation model, as well as algorithms for material flow optimization were troubleshot. Breakpoints were inserted into the code and algorithms were run line by line to detect errors. The Internal database was checked to determine whether the data was gathered and sorted correctly.
- Communication between subsystems was troubleshot in several ways. First it was checked if the connection can actually be established between different subsystems via a ping test and a port accessibility and credentials check. Then it was checked with one attribute to determine whether it was sent/received and if it was sent/received in the correct format.
4. Results and Discussion
- Data requirements for self-building and execution: The first result focused on identifying the essential data needed for both the self-building process and the execution of the simulation model;
- Capacity of TPS for self-building: The second result examined the ability of Tecnomatix Plant Simulation (TPS) to autonomously construct the simulation model based on the provided data, ensuring accuracy and scalability;
- Optimization algorithm for module selection: The third result addressed the development and effectiveness of the optimization algorithm, which uses multiple criteria to select appropriate modules based on the work order required to produce specific parts.
4.1. Data Requirements for Self-Building and Execution
- Length of the modules, Li (to calculate the cycle time according to the length and speed of the conveyor);
- Conveyor speed, vi;
- Time needed to place objects on the module, t1 (inlet time);
- Time needed to take objects from the module, t2 (outlet time);
- Calculated time of module operation: ti = t2 − t1 or ti = Li/ti;
- AMR speed.
- In order to create a self-building simulation model, the exact name or ID of the modules should be recognized and its data gathered from the server to know the modules’ functionality and to define the seamless interconnections and material flow (inlet/outlet), its location (X, Y) on the factory floor, and the rotation (φ) related to the factory floor origin.
- The MV system proved to be effective in module recognition (their X and Y position as well as their rotation). With the data from the MV system and in connection with the External database, all the data needed for self-building and running of the simulation model can be gathered.
- The data required for the simulation (TPS) are determined using discrete events, their times (times of operation on modules, including the loading and unloading of objects), and AMR speed.
- The MV system proved challenging when the ambient lighting was too bright. Due to QR codes having a black pattern on white surface, reflections sometimes prevented the MV system from recognizing them. Distortions and camera angle overlap also caused problems and were the main contributors to the deviation in the captured and real coordinates of production modules. Stable environmental conditions were assured to prevent reflection. Machine learning approaches were used to eliminate distortion. Algorithms were developed to calculate the overlap between camera images.
4.2. Capacity of TPS for Self-Building
- The self-building capacity of the simulation model shows an exact replication of the self-standing (isolated) modules. All production modules are in the proper location and orientation. The only caveat is that all the data needed for self-building and the running capacity of the simulation model is needed; otherwise, the simulation model will not be built or it will run incorrectly.
- The self-building capacity of the simulation model with regard to the production modules forming production lines and cells was equally sufficient. The algorithms predicted the locations and rotations of the modules as well as their connection points. The real/predefined interconnections were correctly included in the simulation model. Due to proper interconnections between production modules, the correct material flow was defined according to module data.
- The specifics of certain production modules, such as the Warehouse module, were properly considered and implemented. The Warehouse module has entry and exit points in the same location; thus, the placement of other production modules next to the Warehouse module and the Warehouse module’s rotation had to be considered. For instance, if the entry point into the Warehouse module was on its left side and there was a different production module on its right side, the algorithm correctly recognized this fact; it did not connect both production modules due to misalignment between the entry and exit points of the production modules.
- Communication between TPS and Thingsboard (Internal and External databases) took most of the time needed for self-building and adjusting the simulation model. In our research facility, the time it took to build the simulation model was sufficiently short. In reality, in actual factories, there are different definitions of real time. For some factories, real time is 1 min, whereas, for others, 1 h or even 1 day/week is sufficient. Suppose that real time is considered to equal 1 min, and the system’s scale is 10 times bigger than our tested system. In this case, the scalability of this approach is questionable, and alternative communication protocols or methods should be used. One of the solutions could be a cloud database, where all the data from the AASs would be gathered. In this case, communication between TPS and the cloud database would only need one call instead of multiple calls to each AAS.
4.3. Optimization Algorithm for Module Selection
- Route 1: Sorting system → Robot Cell 3 → Quality Control System, giving an overall distance of 3 m (2 m + 1 m = 3 m).
- Route 2: Sorting System → Robot Cell 4 → Quality Control System, giving an overall distance of 5 m (3 m + 2 m = 5 m).
- Picking operation from Warehouse 1 (where parts are stored);
- Sorting of picked objects on module Sorting (functionality);
- Manipulation enacted on parts, and selection from Robot cells 3–5;
- Quality control enacted on assembled products, with selection coming from Robot cells 6 and 7;
- Placement of assembled object in the final warehouse—Drain (placed in upper-left corner of Figure 14b).
- The exact algorithm worked sufficiently fast and accurately, with the results being as expected. The algorithm’s multi-criteria for production module selection worked correctly. If certain production modules were out of operation, they were not considered candidates for selection during material flow optimization. The interconnectivity of production modules and the distance between them were also correctly considered. Subsequently, the material flow was optimized using the exact algorithm.
- The optimized route of 23.5 m was 19.5% shorter than the benchmark route of 29.2 m, which confirmed the efficiency of our optimization algorithm.
- The exact algorithm is too slow and computationally demanding when scaling up production, which is its known limitation. Due to job-shop scheduling being an NP-hard problem, using heuristic rules, metaheuristics, or a combination of both would resolve the problem of real-time scheduling. Exact algorithms become too time-consuming above 20 modules. Adding to the constraints with module operations and real-time planning and re-planning when adding new work orders, exact algorithms can already become too computationally heavy and time-consuming at 5–10 modules [31]. Although heuristic rules, metaheuristics, or machine learning yield sub-optimal results, those results are very near optimal and, in most cases, good enough for manufacturing and production uses.
- Using standard hardware (16 GB ram, Intel i7 11th generation) the time needed for material flow optimization of 50+ modules using the exact algorithm is between 1 to 3 h. At the same time, using a HPC (High-Performance Computing) system to solve the same problem would need 10–40 min. To make material flow optimization run in real-time with 50+ modules, the use of algorithms other than an exact algorithm is necessary.
- Machine learning techniques could be used for predictions and generating additional data. Neural networks can be used for tool wear [32], maintenance, stock, and incoming work order predictions. This could enrich data for scheduling and create a more robust system.
4.4. Comparison of Research Work
5. Conclusions and Future Directions
Author Contributions
Funding
Institutional Review Board Statement
Informed Consent Statement
Data Availability Statement
Acknowledgments
Conflicts of Interest
References
- Popkova, E.G.; Sergi, B.S. Human capital and AI in industry 4.0. Convergence and divergence in social entrepreneurship in Russia. J. Intellect. Cap. 2020, 21, 565–581. [Google Scholar] [CrossRef]
- Feldkamp, N.; Bergmann, S.; Straßburger, S. Simulation-Based Deep Reinforcement Learning For Modular Production Systems. In Proceedings of the 2020 Winter Simulation Conference (WSC), Orlando, FL, USA, 14–18 December 2020; pp. 1596–1607. [Google Scholar]
- Resman, M.; Pipan, M.; Šimic, M.; Herakovič, N. A new architecture model for smart manufacturing: A performance analysis and comparison with the RAMI 4.0 reference model. Adv. Prod. Eng. Manag. 2019, 14, 153–165. [Google Scholar] [CrossRef]
- Poonpakdee, P.; Koiwanit, J. Accuracy of Distributed Systems towards Industry 4.0: Smart Grids and Urban Drainage Systems Case Studies. Int. J. GEOMATE 2018, 14, 70–76. [Google Scholar] [CrossRef]
- Grieves, M. Digital Twin: Manufacturing Excellence through Virtual Factory Replication. White Pap. 2015, 1–7. [Google Scholar]
- Glaessgen, E.H.; Stargel, D.S. The Digital Twin Paradigm for Future NASA and U.S. Air force Vechicles. In Proceedings of the 53rd Structurs, Structiural Dynamics, and Materials Conference: Special Session on the Digital Twin, Honolulu, HI, USA, 23–26 April 2012. [Google Scholar]
- Fabri, M.; Ramalhinho, H.; Oliver, M. Internal logistics flow simulation: A case study in automotive industry. J. Simul. 2022, 16, 204–216. [Google Scholar] [CrossRef]
- Mourato, J.; Ferreira, L.P.; Sá, J.C.; Silva, F.J.G.; Dieguez, T.; Tjahjono, B. Improving internal logistics of a bus manufacturing using the lean techniques. Int. J. Prod. Perform. Manag. 2021, 70, 1930–1951. [Google Scholar] [CrossRef]
- Aheleroff, S.; Xu, X.; Zhong, R.Y.; Lu, Y. Digital Twin as a Service (DTaaS) in Industry 4.0: An Architecture Reference Model. Adv. Eng. Inform. 2021, 47, 101225. [Google Scholar] [CrossRef]
- Jordan, E.; Berlec, T.; Rihar, L.; Kušar, J. Simulation of Cost Driven Value Stream Mapping. Int. J. Simul. Model. 2020, 19, 458–469. [Google Scholar] [CrossRef]
- Berlec, T.; Kleindienst, M.; Rabitsch, C.; Ramsauer, C. Methodology to Facilitate Successful Lean Implementation. J. Mech. Eng. 2017, 63, 457–465. [Google Scholar] [CrossRef][Green Version]
- Legowo, M.B.; Indiarto, B. Issues and Challenges in Implementing Industry 4.0 for the Manufacturing Sector in Indonesia. Int. J. Progress. Sci. Technol. 2021, 25, 650–658. [Google Scholar] [CrossRef]
- Wang, X.; Wang, Y.; Tao, F.; Liu, A. New Paradigm of Data-Driven Smart Customisation through Digital Twin. J. Manuf. Syst. 2021, 58, 270–280. [Google Scholar] [CrossRef]
- Liu, C.; Chen, Y.; Xu, X.; Che, W. Domain generalization-based damage detection of composite structures powered by structural digital twin. Compos. Sci. Technol. 2024, 258, 110908. [Google Scholar] [CrossRef]
- Son, Y.-J.; Joshi, S.B.; Wysk, R.A.; Smith, J.S. Simulation-Based Shop Floor Control. J. Manuf. Syst. 2002, 21, 380–394. [Google Scholar] [CrossRef]
- Carnahan, J.C.; Reynolds, P.F., Jr. Requirements For DDDAS Flexible Point Support. In Proceedings of the 2006 Winter Simulation Conference, Monterey, CA, USA, 3–6 December 2006; Perrone, V.L.F., Wieland, F.P., Liu, J., Lawson, B.G., Nicol, D.M., Fujimoto, R.M., Eds.; pp. 2101–2108. [Google Scholar]
- Zhou, G.; Zhang, C.; Li, Z.; Ding, K.; Wang, C. Knowledge-driven Digital Twin manufacturing cell towards intelligent manufacturing. Int. J. Prod. Res. 2020, 58, 1034–1051. [Google Scholar] [CrossRef]
- Leng, J.; Chen, Z.; Sha, W.; Lin, Z.; Lin, J.; Liu, Q. Digital Twins-based flexible operating of open architecture production line for individualized manufacturing. Adv. Eng. Inform. 2022, 53, 101676. [Google Scholar] [CrossRef]
- Lattner, A.D.; Bogon, T.; Lorion, Y.; Timm, I.J. A knowledge-based approach to automated simulation model adaptation. In Proceedings of the 2010 Spring Simulation Multiconference, San Diego, CA, USA, 11–15 April 2010; pp. 200–207. [Google Scholar]
- Akhavian, R.; Behzadan, A.H. Dynamic Simulation of Construction Activities Using Real Time Field Data Collection. In Proceedings of the 18th Workshop of Intelligent Computing in Engineering, Cardiff, UK, 16–18 July 2014; Hartmann, T., Rafiq, Y., de Wilde, P., Eds.; pp. 1–9. [Google Scholar]
- Martínez, G.S.; Sierla, S.; Karhela, T.; Vyatkin, V. Automatic Generation of a Simulation-Based Digital Twin of an Industrial Process Plant. In Proceedings of the IECON 2018—44th Annual Conference of the IEEE Industrial Electronics Society, Washington, DC, USA, 21–23 October 2018; pp. 3084–3089. [Google Scholar] [CrossRef]
- Latif, H.; Shao, G.; Starly, B. A Case Study of Digital Twin for a Manufacturing Process Involving Human Interactions. In Proceedings of the 2020 Winter Simulation Conference (WSC), Orlando, FL, USA, 14–18 December 2020. [Google Scholar]
- Guo, H.; Zhu, Y.; Zhang, Y.; Ren, Y.; Chen, M.; Zhang, R. A Digital Twin-Based Layout Optimization Method for Discrete Manufacturing Workshop. Int. J. Adv. Manuf. Technol. 2021, 112, 1307–1318. [Google Scholar] [CrossRef]
- Splettstößer, A.K.; Ellwein, C.; Wortmann, A. Self-adaptive digital twin reference architecture to improve process quality. Procedia CIRP 2023, 119, 867–872. [Google Scholar] [CrossRef]
- Huang, J.; Huang, S.; Moghaddam, S.K.; Lu, Y.; Wang, G.; Yan, Y.; Shi, X. Deep Reinforcement Learning-Based Dynamic Reconfiguration Planning for Digital Twin-Driven Smart Manufacturing Systems With Reconfigurable Machine Tools. IEEE Trans. Ind. Inform. 2024, 20, 13135–13146. [Google Scholar] [CrossRef]
- Behrendt, S.; Altenmüller, T.; May, M.C.; Kuhnle, A.; Lanza, G. Real-to-sim: Automatic simulation model generation for a digital twin in semiconductor manufacturing. J. Intell. Manuf. 2025, 1–20. [Google Scholar] [CrossRef]
- Ho, G.T.S.; Tang, V.; Tong, P.H.; Tam, M.M.F. Demand-driven storage allocation for optimizing order picking processes. Expert Syst. Appl. 2025, 272, 126812. [Google Scholar] [CrossRef]
- Lu, Q.; Li, M.; Zhu, D. Model-based definition-assisted asset administration shell as enabler for smart production line. Int. J. Comput. Integr. Manuf. 2025, 1–17. [Google Scholar] [CrossRef]
- Resman, M.; Herakovič, N.; Debevec, M. Integrating Digital Twin Technology to Achieve Higher Operational Efficiency and Sustainability in Manufacturing Systems. Systems 2025, 13, 180. [Google Scholar] [CrossRef]
- Resman, M.; Protner, J.; Simic, M.; Herakovic, N. A Five-Step Approach to Planning Data-Driven Digital Twins for Discrete Manufacturing Systems. Appl. Sci. 2021, 11, 3639. [Google Scholar] [CrossRef]
- Zupan, H.; Herakovič, N.; Žerovnik, J. A robust heuristics for the online job shop scheduling problem. Algorithms 2024, 17, 568. [Google Scholar] [CrossRef]
- Dominguez-Caballero, J.; Ayvar-Soberanis, S.; Curtis, D. Intelligent real-time tool life prediction for a digital twin framework. J. Intell. Manuf. 2025, 1–21. [Google Scholar] [CrossRef]
- Arnarson, H.; Mahdi, H.; Solvang, B.; Bremdal, B.A. Towards automatic configuration and programming of a manufacturing cell. J. Manuf. Syst. 2022, 64, 225–235. [Google Scholar] [CrossRef]














| Module No. | Module Title | Description |
|---|---|---|
| 1 | Warehouse 1 | To store colored cubes and to accommodate the need for assembly. Main components: Robot sliding rail with Magician robot arm, storage places and containers, and a loading/unloading place. It has one entry/exit point prepared for connection with AMR (loading and unloading of the pallets or parts). |
| 2 | Warehouse 2 | To store engraving cards. Main component: Robot sliding rail with Magician robot arm, and storage places and containers. It has one entry/exit point prepared for connection with AMR (loading and unloading of the pallets or parts). |
| 3 | Robot cells 1 and 2 | Handling operation between production modules; serves as a central unit with four potential connection points for production modules. Main components: CR3 collaborative robot and controller unit, storage places, and several robot grippers. |
| 4 | Robot cells 3, 4, 5, 6, and 7 | Modules 3, 4, and 5 are used for assembly operations, and modules 6 and 7 are used for quality control. Main components: Magician robot arm, conveyor belt with optical sensors, robot vision with HD color industrial camera, storage places for colored cubes, and engraving cards or pallets. It has one exit point and one entry point prepared for AMR to allow for the loading and unloading of parts and pallets onto conveyor belts or into storage places. |
| 5 | Robot rail | Module for transferring the parts from one production module to another. Main components: Robot rail with Magician robot arm, and loading/unloading system for pallets and parts. It has one entry point and one exit point, which allows for connections to other production modules or AMR. |
| 6 | AMR | Used for internal logistics between production modules. Main components: Turtlebot3 AMR with conveyor belt and optical sensor to recognize pallets and parts. It has one entry/exit point, which is used to connect with other production modules. |
| 7 | Engraving | Laser engraving to engraving cards. Main components: Two Magician robot arms (one for engraving and one for handling), conveyor belt, engraving station to position, and engraving cards. It has one entry point and one exit point prepared for AMR (loading and unloading the pallets; cards). |
| 8 | Sorting | Module for sorting, positioning colored cubes, and preparing the pallets for the production modules (Robot cells 3–7). Main components: Magician robot arm, conveyor belt, and sorting station. It has one entry point and one exit point prepared for connection to other production modules or AMR. |
| General Data | Location and Rotation | Other Attributes | Visualization (Sim) | Visualization (Real) |
|---|---|---|---|---|
| ID [str] | location X [real] * | module status [bool] ** | working time [time] | working time [time] |
| name [str] *, ** | location Y [real] * | state of the process [json] | waiting time [time] | waiting time [time] |
| width [real] | rotation [real] * | operation [int] | down time [time] | down time [time] |
| length [real] ** | operation description [str] | throughput [int] | throughput [int] | |
| height [real] | start of operation [timestamp] | working cycle [time] | working cycle [time] | |
| / | end of operation [timestamp] | type of error [str] | type of error [str] | |
| / | errors [json] | / | / | |
| / | is OK [int] | / | / | |
| / | conveyor belt speed [real] | / | / |
| Special Attributes | 1 | 2 | 3 | 4 | 5 |
|---|---|---|---|---|---|
| Robot cells 1 and 2 | Number of grabbed products [int] | Conveyor belt speed [real] | Product grabbed [bool] | Product dropped [bool] | |
| Robot cells 3, 4, 5, and 6 | Conveyor belt speed [real] | ||||
| Quality control | Is it OK? [bool] | Conveyor belt speed [real] | |||
| Warehouse | Current warehouse inventory [int] | ||||
| Conveyor belt | Number of grabbed products [int] | Conveyor belt speed [real] | |||
| Engraving | Conveyor belt speed [real] | Engraving finished [bool] | |||
| Sorting | Sorting system ready [bool] | Conveyor belt speed [real] | |||
| AMR | Is the conveyor working [bool] | Safety switch closed [bool] | AMR speed [real] | AMR direction [int] | Conveyor belt speed [real] |
| Robot Cell 3 | Machine Vision System | ||
|---|---|---|---|
| Attribute | Value | Attribute | Value |
| ID [str] | Module1_Standard | Robot_cell3_Name | Robot_cell3 |
| Name [str] | Robot_cell3 | Robot_cell3_LocationX [m] | 2 |
| Module status [bool] | true | Robot_cell3_LocationY [m] | 4 |
| Start of operation [timestamp] | 10.6.2025 14:31:35 | Robot_cell3_Rotation [°] | 90 |
| Errors [json] | {“Error”:false,”Type”:null} | … | … |
| … | … | ||
| Use Case | 1 | 2 | 3 | 4 | 5 | |||||
|---|---|---|---|---|---|---|---|---|---|---|
| Module | Real | MV | Real | MV | Real | MV | Real | MV | Real | MV |
| Warehouse 1 | 3.75 | 3.72 | 2.85 | 2.77 | 4.51 | 4.62 | 4.44 | 4.43 | 4.44 | 4.48 |
| Warehouse 2 | 1.31 | 1.35 | 0.90 | 0.91 | 0.90 | 0.93 | 0.73 | 0.73 | 1.22 | 1.24 |
| Robot cell 1 | 1.03 | 1.04 | 0.97 | 1.00 | 0.97 | 0.95 | 3.77 | 3.66 | 1.71 | 1.73 |
| Robot cell 2 | 0.73 | 0.73 | 0.82 | 0.84 | 2.04 | 1.99 | 0.78 | 0.76 | 0.78 | 0.76 |
| Robot cell 3 | 3.39 | 3.32 | 2.43 | 2.49 | 2.92 | 2.83 | 2.67 | 2.63 | 3.99 | 3.95 |
| Robot cell 4 | 1.84 | 1.80 | 1.75 | 1.76 | 2.52 | 2.45 | 2.99 | 2.91 | 2.67 | 2.73 |
| Robot cell 5 | 1.01 | 0.98 | 0.95 | 0.94 | 0.95 | 0.92 | 4.69 | 4.63 | 4.69 | 4.78 |
| Robot cell 6 | 3.31 | 3.38 | 3.09 | 3.11 | 3.65 | 3.65 | 3.28 | 3.37 | 3.93 | 3.84 |
| Robot cell 7 | 1.87 | 1.88 | 1.91 | 1.87 | 1.91 | 1.89 | 2.02 | 2.04 | 2.34 | 2.36 |
| Robot rail | 0.8 | 0.81 | 0.97 | 0.99 | 0.97 | 0.96 | 1.92 | 1.92 | 0.99 | 0.98 |
| Engraving | 4.92 | 4.78 | 3.76 | 3.76 | 3.68 | 3.58 | 0.74 | 0.76 | 0.74 | 0.72 |
| Sorting | 0.74 | 0.76 | 2.85 | 0.88 | 1.96 | 1.96 | 3.34 | 3.32 | 2.72 | 2.7 |
| Use Case | 1 | 2 | 3 | 4 | 5 | |||||
|---|---|---|---|---|---|---|---|---|---|---|
| Module | Real | MV | Real | MV | Real | MV | Real | MV | Real | MV |
| Warehouse 1 | 0.71 | 0.70 | 0.84 | 0.82 | 0.79 | 0.81 | 1.53 | 1.53 | 1.53 | 1.54 |
| Warehouse 2 | 2.25 | 2.31 | 5,29 | 5.36 | 5.29 | 5.44 | 4.85 | 4.84 | 4.99 | 5.06 |
| Robot cell 1 | 1.51 | 1.53 | 0.66 | 0.68 | 0.66 | 0.65 | 0.81 | 0.79 | 2.45 | 2.48 |
| Robot cell 2 | 4.42 | 4.45 | 4.46 | 4.59 | 3.65 | 3.56 | 2.87 | 2.80 | 2.87 | 2.80 |
| Robot cell 3 | 1.49 | 1.46 | 2.30 | 2.35 | 3.67 | 3.56 | 3.73 | 3.68 | 3.25 | 3.21 |
| Robot cell 4 | 0.75 | 0.73 | 0.75 | 0.75 | 1.64 | 1.60 | 0.81 | 0.79 | 1.23 | 1.26 |
| Robot cell 5 | 0.78 | 0.76 | 1.43 | 1.41 | 1.43 | 1.39 | 0.78 | 0.77 | 0.78 | 0.79 |
| Robot cell 6 | 3.32 | 3.39 | 3.65 | 3.67 | 3.63 | 3.63 | 3.14 | 3.22 | 4.53 | 4.43 |
| Robot cell 7 | 5.17 | 5.20 | 5.18 | 5.06 | 5.18 | 5.11 | 4.28 | 4.32 | 4.25 | 4.29 |
| Robot rail | 5.15 | 5.21 | 2.56 | 2.61 | 2.56 | 2.55 | 0.80 | 0.80 | 0.87 | 0.86 |
| Engraving | 0.71 | 0.69 | 3.36 | 3.36 | 2.81 | 2.73 | 3.76 | 3.84 | 3.76 | 3.68 |
| Sorting | 3.68 | 3.78 | 3.70 | 3.80 | 4.36 | 4.36 | 1.52 | 1.51 | 3.16 | 3.14 |
| Use Case | 1 | 2 | 3 | 4 | 5 | |||||
|---|---|---|---|---|---|---|---|---|---|---|
| Module | Real | MV | Real | MV | Real | MV | Real | MV | Real | MV |
| Warehouse 1 | 180 | 181 | 0 | 0 | 0 | 0 | 0 | 0 | 0 | 0 |
| Warehouse 2 | 180 | 179 | 0 | 0 | 0 | 0 | 90 | 90 | 90 | 91 |
| Robot cell 1 | −90 | −89 | 180 | 180 | 180 | 181 | 90 | 89 | 270 | 270 |
| Robot cell 2 | −90 | −89 | 0 | 0 | 0 | 0 | 270 | 268 | 270 | 271 |
| Robot cell 3 | −90 | −90 | 270 | 269 | 0 | 0 | 315 | 316 | 0 | 0 |
| Robot cell 4 | 0 | 0 | 180 | 182 | 135 | 134 | 0 | 0 | 270 | 271 |
| Robot cell 5 | 180 | 180 | 90 | 89 | 90 | 90 | 0 | 0 | 0 | 0 |
| Robot cell 6 | 135 | 134 | 315 | 312 | 270 | 268 | 315 | 313 | 270 | 269 |
| Robot cell 7 | −90 | −90 | 90 | 90 | 90 | 90 | 315 | 314 | 0 | 0 |
| Robot rail | 0 | 0 | 90 | 90 | 90 | 89 | 0 | 0 | 0 | 0 |
| Engraving | −90 | −90 | 315 | 316 | 270 | 270 | 90 | 89 | 90 | 91 |
| Sorting | 180 | 179 | 90 | 89 | 90 | 90 | 180 | 179 | 180 | 182 |
| Important Components of DT | Our Research | [23] | [24] | [26] |
|---|---|---|---|---|
| Real system | Modular production modules | Discrete manufacturing workshop | CPPS | Semiconductor fab |
| Physical system recognition | Machine Vision system | / | / | Material flow and tool behavior from event logs |
| Database | External database (Thingsboard) with AAS, Internal database (Tecnomatix Plant Simulation) for simulation model building and simulation running | Internal database in Tecnomatix Plant Simulation | Data Lake | Lot-tracking data and resource-tracking/control data |
| Connectivity protocols | MQTT protocol | TPC/IP, Fieldbus, Ethernet | OPC UA | / |
| Simulation model | Real-time self-building and reconfigurability of simulation model within Digital Twin framework | Manual simulation model building, automated layout reconfiguration | Self-adaptive DT reference architecture (MAPE-K loop), tool reconfigurability, quality assessment | Automatic simulation model generation/reconfiguration, ML/AI for tool behavior |
| Scheduling integration | Integrated exact algorithm for material flow optimization | / | Case-based reasoning, Event–Condition–Goal models for tool scheduling | Simulation-based validation |
| Additional Digital Twin component | / | / | Quality Assessor component | / |
Disclaimer/Publisher’s Note: The statements, opinions and data contained in all publications are solely those of the individual author(s) and contributor(s) and not of MDPI and/or the editor(s). MDPI and/or the editor(s) disclaim responsibility for any injury to people or property resulting from any ideas, methods, instructions or products referred to in the content. |
© 2025 by the authors. Licensee MDPI, Basel, Switzerland. This article is an open access article distributed under the terms and conditions of the Creative Commons Attribution (CC BY) license (https://creativecommons.org/licenses/by/4.0/).
Share and Cite
Vuzem, F.J.; Pipan, M.; Zupan, H.; Šimic, M.; Herakovič, N. Automated Generation of Simulation Models and a Digital Twin Framework for Modular Production. Systems 2025, 13, 800. https://doi.org/10.3390/systems13090800
Vuzem FJ, Pipan M, Zupan H, Šimic M, Herakovič N. Automated Generation of Simulation Models and a Digital Twin Framework for Modular Production. Systems. 2025; 13(9):800. https://doi.org/10.3390/systems13090800
Chicago/Turabian StyleVuzem, Filip Jure, Miha Pipan, Hugo Zupan, Marko Šimic, and Niko Herakovič. 2025. "Automated Generation of Simulation Models and a Digital Twin Framework for Modular Production" Systems 13, no. 9: 800. https://doi.org/10.3390/systems13090800
APA StyleVuzem, F. J., Pipan, M., Zupan, H., Šimic, M., & Herakovič, N. (2025). Automated Generation of Simulation Models and a Digital Twin Framework for Modular Production. Systems, 13(9), 800. https://doi.org/10.3390/systems13090800

