Sign in to use this feature.

Years

Between: -

Subjects

remove_circle_outline
remove_circle_outline
remove_circle_outline
remove_circle_outline
remove_circle_outline
remove_circle_outline
remove_circle_outline
remove_circle_outline
remove_circle_outline

Journals

remove_circle_outline
remove_circle_outline
remove_circle_outline
remove_circle_outline
remove_circle_outline
remove_circle_outline
remove_circle_outline
remove_circle_outline
remove_circle_outline
remove_circle_outline

Article Types

Countries / Regions

remove_circle_outline
remove_circle_outline
remove_circle_outline
remove_circle_outline
remove_circle_outline
remove_circle_outline

Search Results (2,665)

Search Parameters:
Keywords = Inertial Measurement Unit

Order results
Result details
Results per page
Select all
Export citation of selected articles as:
19 pages, 1831 KB  
Article
Fault Detection and Isolation of MEMS IMU Array Based on WOA-MVMD-GLT
by Hanyan Li, Fayou Sun, Jingbei Tian, Xiaoyang He and Ting Zhu
Micromachines 2026, 17(3), 374; https://doi.org/10.3390/mi17030374 - 19 Mar 2026
Abstract
The stable and accurate output of the inertial measurement unit array (IMU) of a micro-electro-mechanical system (MEMS) is the key to ensuring the data fusion of the MEMS IMU array. However, due to the large number of MEMS IMUs contained in the MEMS [...] Read more.
The stable and accurate output of the inertial measurement unit array (IMU) of a micro-electro-mechanical system (MEMS) is the key to ensuring the data fusion of the MEMS IMU array. However, due to the large number of MEMS IMUs contained in the MEMS IMU array, it is susceptible to interference and has difficulty avoiding failures. The output of the MEMS IMU contains noise, outliers, and other related errors, which can seriously lead to low fault detection and isolation accuracy in the MEMS IMU. In this study, a new method of fault detection and isolation based on multivariate variational mode decomposition (MVMD), a whale optimization algorithm (WOA), and a generalized likelihood test (GLT) is proposed, which is called WOA-MVMD-GLT. Firstly, a multi-index fitness function WOA is proposed to optimize the parameters of MVMD. Secondly, MVMD is used to extract the features of the MEMS IMU’s signals. Finally, a GLT is used to construct a fault detection function and a fault isolation function to detect and isolate the faults of gyroscopes and accelerometers. The experimental results show that the method proposed in this paper can significantly reduce the false alarm rate and false isolation rate. Full article
23 pages, 5045 KB  
Article
A Wearable Multi-Modal Measurement System with Self-Developed IMUs and Plantar Pressure Sensors for Real-Time Gait Recognition
by Xiuyu Li, Yunong Gao, Guanzhong Chen, Meiyan Zhang, Jingxiao Liao, Zhaoyun Wang and Jinwei Sun
Micromachines 2026, 17(3), 371; https://doi.org/10.3390/mi17030371 - 19 Mar 2026
Abstract
To address the limitations of existing wearable gait recognition, such as drift in static actions and difficulty in recognizing transition states, this paper proposed a gait recognition system based on the data fusion of MEMS Inertial Measurement Units (IMUs) and flexible plantar pressure [...] Read more.
To address the limitations of existing wearable gait recognition, such as drift in static actions and difficulty in recognizing transition states, this paper proposed a gait recognition system based on the data fusion of MEMS Inertial Measurement Units (IMUs) and flexible plantar pressure sensors. A low-power wearable device comprising four inertial and two pressure sensing nodes was developed to achieve synchronized multi-source data collection. Regarding the algorithm, a sensor-characteristic-based two-stage hierarchical framework was constructed. The first stage utilized plantar pressure features to efficiently decouple static postures from dynamic gaits. The second stage employed a lightweight Support Vector Machine combined with a Finite State Machine for static and transitional actions, while an ensemble learning model based on Soft Voting was used for complex dynamic gaits. Experimental results under Leave-One-Out Cross-Validation demonstrate a comprehensive recognition accuracy of 96.17%, with 100% accuracy for standing and 97% for sit-to-stand transitions. These findings validate the significant advantages of the multi-modal fusion approach in enhancing the robustness and generalization capabilities of gait recognition. Full article
(This article belongs to the Special Issue Flexible and Wearable Electronics for Biomedical Applications)
Show Figures

Figure 1

19 pages, 3195 KB  
Article
UMLoc: Uncertainty-Aware Map-Constrained Inertial Localization with Quantified Bounds
by Mohammed S. Alharbi and Shinkyu Park
Sensors 2026, 26(6), 1904; https://doi.org/10.3390/s26061904 - 18 Mar 2026
Abstract
Inertial localization is particularly valuable in GPS-denied environments such as indoors. However, localization using only Inertial Measurement Units (IMUs) suffers from drift caused by motion-process noise and sensor biases. This paper introduces Uncertainty-aware Map-constrained Inertial Localization (UMLoc), an end-to-end framework that jointly models [...] Read more.
Inertial localization is particularly valuable in GPS-denied environments such as indoors. However, localization using only Inertial Measurement Units (IMUs) suffers from drift caused by motion-process noise and sensor biases. This paper introduces Uncertainty-aware Map-constrained Inertial Localization (UMLoc), an end-to-end framework that jointly models IMU uncertainty and map constraints to achieve drift-resilient positioning. UMLoc integrates two coupled modules: (1) a Long Short-Term Memory (LSTM) quantile regressor, which estimates the specific quantiles needed to define 68%, 90% and 95% prediction intervals serving as a measure of localization uncertainty and (2) a Conditioned Generative Adversarial Network (CGAN) with cross-attention that fuses IMU dynamic data with distance-based floor-plan maps to generate geometrically feasible trajectories. The modules are trained jointly, allowing uncertainty estimates to propagate through the CGAN during trajectory generation. UMLoc was evaluated on three datasets, including a newly collected 2-h indoor benchmark with time-aligned IMU data, ground-truth poses and floor-plan maps. Results show that the method achieves a mean drift ratio of 5.9% over a 70m travel distance and an average Absolute Trajectory Error (ATE) of 1.36m, while maintaining calibrated prediction bounds. Full article
(This article belongs to the Section Navigation and Positioning)
Show Figures

Figure 1

23 pages, 5079 KB  
Article
Dual-Stream Transformer with Kalman-Based Sensor Fusion for Wearable Fall Detection
by Abheek Pradhan, Sana Alamgeer, Rakesh Suvvari, Syed Tousiful Haque and Anne H. H. Ngu
Big Data Cogn. Comput. 2026, 10(3), 90; https://doi.org/10.3390/bdcc10030090 - 17 Mar 2026
Abstract
Wearable fall detection systems face a fundamental challenge: while gyroscope data provide valuable orientation cues, naively combining raw gyroscope and accelerometer signals can degrade performance due to noise contamination. To overcome this challenge, we present a dual-stream transformer architecture that incorporates (i) Kalman-based [...] Read more.
Wearable fall detection systems face a fundamental challenge: while gyroscope data provide valuable orientation cues, naively combining raw gyroscope and accelerometer signals can degrade performance due to noise contamination. To overcome this challenge, we present a dual-stream transformer architecture that incorporates (i) Kalman-based sensor fusion to convert noisy gyroscope angular velocities into stable orientation estimates (roll, pitch, yaw), maintaining an internal state of body pose, and (ii) processing accelerometer and orientation streams in separate encoder pathways before fusion to prevent cross-modal interference. Our architecture further integrates Squeeze-and-Excitation channel attention and Temporal Attention Pooling to focus on fall-critical temporal patterns. Evaluated on the SmartFallMM dataset using 21-fold leave-one-subject-out cross-validation, the dual-stream Kalman transformer achieves 91.10% F1, outperforming single-stream Kalman transformers (89.80% F1) by 1.30% and single-stream baseline transformers (88.96% F1) by 2.14%. We further evaluate the model in real time using a watch-based SmartFall App on five participants, maintaining an average F1 score of 83% and an accuracy of 90%. These results indicate robust performance in both offline and real-world deployment settings, establishing a new state-of-the-art for inertial-measurement-unit-based fall detection on commodity smartwatch devices. Full article
Show Figures

Figure 1

13 pages, 1570 KB  
Article
A New Wearable System for Postural Balance Assessment: Comparison with EquiTest and Static Posturography in Healthy Adults
by Valerio Maria Di Pasquale Fiasca, Alfredo Gabriele Nanni, Marco Pozzi, Lorenzo Collino, Barbara Martino, Paolo Ranieri, Eliana Filipponi, Giulio Dehesh, Andrea Beghi and Federica Di Berardino
Audiol. Res. 2026, 16(2), 45; https://doi.org/10.3390/audiolres16020045 - 17 Mar 2026
Abstract
Background: Objective assessment of postural control is central to the clinical evaluation of vestibular disorders. Although force-platform-based posturography is considered the gold standard, its use may be limited by cost and infrastructural requirements. Wearable inertial measurement units (IMUs) represent a promising alternative; [...] Read more.
Background: Objective assessment of postural control is central to the clinical evaluation of vestibular disorders. Although force-platform-based posturography is considered the gold standard, its use may be limited by cost and infrastructural requirements. Wearable inertial measurement units (IMUs) represent a promising alternative; however, their clinical validation should account for intrinsic differences in measurement paradigms rather than strict metric equivalence. Objective: To preliminarily evaluate the within-session reliability of a wearable IMU-based medical device for balance assessment (Gravity), and its agreement with established static (SBP) and computerised dynamic posturographic systems (CDP) in healthy subjects. Methods: Sixty-three healthy adults were enrolled in two independent method comparison studies: a wearable IMU-based balance system versus a static stabilometric platform (GRAVITY vs. SVEP; n = 42) and a wearable IMU-based balance system versus computerised dynamic posturography (Gravity vs. EquiTest; n = 21). Gravity measurements were obtained simultaneously with reference systems across standardised sensory conditions. Within-session reliability and method agreement were assessed. Results: Within-session reliability of Gravity was outcome-dependent. Length-based components demonstrated higher repeatability (ICC (single) = 0.25–0.35; ICC (average) = 0.41–0.52), with narrower limits of agreement (LoA = ±9–12%) and lower measurement error (SEM = 3.3–4.3%). In comparison with SBP, length-based measures exhibited narrower limits (LoA = ±12–17) and more consistent relationships. Comparison with CDP revealed moderate agreement for composite and preferential scores (LoA: −2.20–7.07; −5.54–8.12). Conclusions: Gravity sensor may represent a clinically meaningful, outcome-dependent performance, with superior reliability and comparability for length-based postural measures compared with area-based measures. The device could provide balance assessments compatible with both static and dynamic posturographic systems, accounting for physiological variability. These findings support the potential clinical use of wearable IMU-based posturography, particularly in settings where conventional force-platform systems are not readily available, and warrant further validation in larger, more clinically diverse populations. Full article
Show Figures

Figure 1

30 pages, 11789 KB  
Article
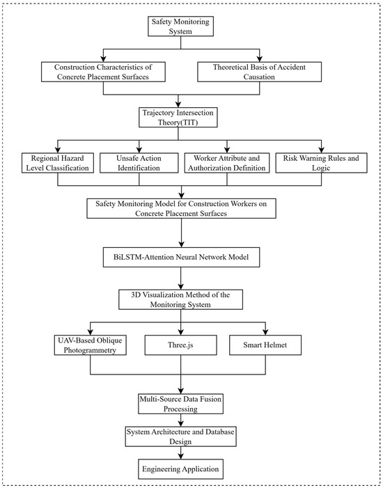
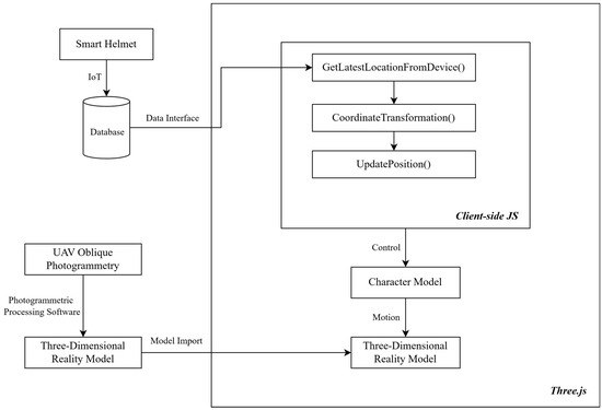
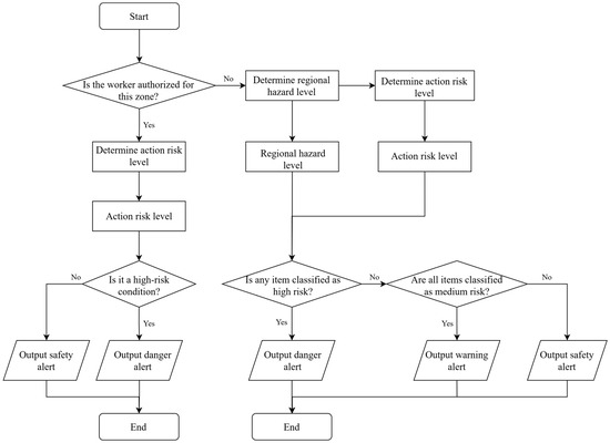
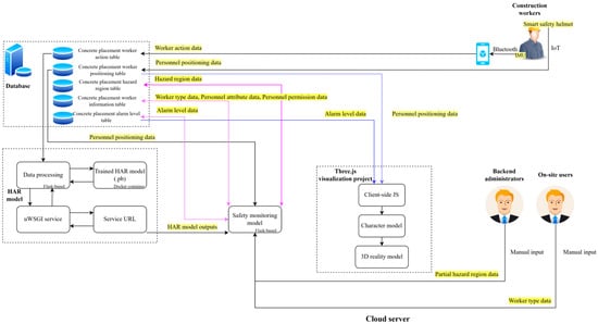
A Multi-Source Data Fusion-Based Method for Safety Monitoring of Construction Workers on Concrete Placement Surfaces
by Jijiang Chen, Zijun Zhang, Xiao Sun, Yanyin Zhou, Yao Zhou, Yingjie Zhao and Jun Shi
Buildings 2026, 16(6), 1165; https://doi.org/10.3390/buildings16061165 - 16 Mar 2026
Abstract
Concrete placement surfaces are characterized by intensive construction processes, frequent equipment interactions, and strong spatial dynamics, which make it difficult to identify unsafe actions of construction workers in real time and to accurately quantify and warn about regional safety risks. To address these [...] Read more.
Concrete placement surfaces are characterized by intensive construction processes, frequent equipment interactions, and strong spatial dynamics, which make it difficult to identify unsafe actions of construction workers in real time and to accurately quantify and warn about regional safety risks. To address these challenges, this study proposes a safety monitoring method for construction workers operating on complex concrete placement surfaces. First, a coupled risk assessment framework integrating regional hazard levels, unsafe action risks, and worker authorization is established based on trajectory intersection theory (TIT). Subsequently, a multi-source continuous sensing system is developed by integrating global navigation satellite system (GNSS) positioning, inertial measurement unit (IMU)-based human activity recognition (HAR) using a BiLSTM-Attention model, and unmanned aerial vehicle (UAV)-based 3D realistic scene modeling. On this basis, real-time visualization and risk warning of worker trajectories, action states, and spatial risks are achieved through multi-source data fusion and a WebGL-based visualization platform. Field validation results indicate that the proposed system can generate alarm outputs that are consistent with the predefined risk rules within 3 s in typical construction scenarios, demonstrating rule-consistent real-time feasibility and stable system response performance. Full article
(This article belongs to the Section Construction Management, and Computers & Digitization)
Show Figures

Figure 1

21 pages, 3204 KB  
Article
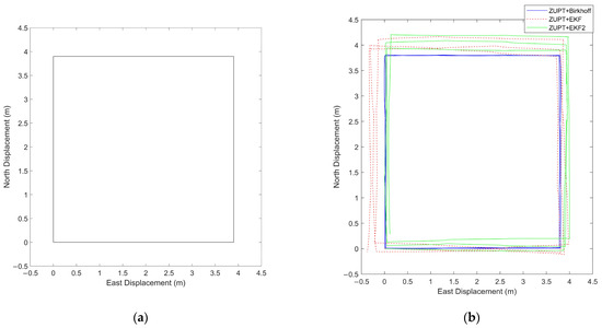
An Optimized Pedestrian Inertial Navigation Method Based on the Birkhoff Pseudospectral Method
by Zihong Zhang, Dangjun Zhao and Di Tian
Sensors 2026, 26(6), 1850; https://doi.org/10.3390/s26061850 - 15 Mar 2026
Abstract
Pedestrian inertial navigation is a pivotal technology for achieving seamless indoor and outdoor positioning. Traditional methods based on the Extended Kalman Filter (EKF) suffer from cumulative errors induced by inertial measurement unit (IMU) noise, which severely degrade the accuracy of pedestrian trajectory estimation [...] Read more.
Pedestrian inertial navigation is a pivotal technology for achieving seamless indoor and outdoor positioning. Traditional methods based on the Extended Kalman Filter (EKF) suffer from cumulative errors induced by inertial measurement unit (IMU) noise, which severely degrade the accuracy of pedestrian trajectory estimation over long durations. To address this critical limitation, a post-processing trajectory optimization approach for pedestrian inertial navigation based on the Birkhoff pseudospectral method is proposed in this paper. Leveraging the initial attitude and position estimates derived from the Zero-Velocity Update (ZUPT) technique and the EKF framework, the proposed method first parameterizes continuous-time acceleration measurements by adopting Chebyshev nodes as collocation points, and then formulates and solves the trajectory optimization problem via a Birkhoff pseudospectral framework, which effectively suppresses noise interference from the IMU accelerometer. Simulation experiments validate the superior noise suppression capability of the proposed algorithm. Furthermore, physical experiments conducted with a foot-mounted IMU demonstrate that the final position error is reduced by approximately 90% in comparison with the traditional EKF-based method. Full article
(This article belongs to the Section Navigation and Positioning)
Show Figures

Figure 1

17 pages, 1569 KB  
Article
IMU-Based Wearable Insoles in Clinical Settings: Key Parameters Differentiating Clinical and Non-Clinical Populations
by Sheng Lin, Kerrie Evans, Dean Hartley, Scott Morrison, Stuart McDonald, Martin Veidt and Gui Wang
Sensors 2026, 26(6), 1802; https://doi.org/10.3390/s26061802 - 12 Mar 2026
Viewed by 115
Abstract
Wearable systems based on inertial measurement units (IMUs) have attracted considerable interest in recent years in the field of gait analysis. However, most gait studies using such devices have been conducted in laboratory rather than clinical settings. This study evaluated a commercially available [...] Read more.
Wearable systems based on inertial measurement units (IMUs) have attracted considerable interest in recent years in the field of gait analysis. However, most gait studies using such devices have been conducted in laboratory rather than clinical settings. This study evaluated a commercially available IMU-based insole system in two cohorts: a clinical group (59 ± 18, years) recruited from podiatry clinics and a non-clinical group (28 ± 7, years) recruited from a university with no reported complaints. Participants wore the IMU-based device and performed treadmill walking (clinical group) and overground walking (non-clinical group). Spatiotemporal parameters were compared between groups using statistical analyses included the Shapiro–Wilk test, Mann–Whitney test, and Welch’s t-tests for non-bilateral data, and a two-factor linear mixed-effects model estimated by restricted maximum likelihood (REML) for bilateral spatiotemporal parameters to evaluate group, foot-side, and interaction effects. Ten of the twenty-two spatiotemporal parameters showed significant group differences, with statistical significance observed in at least one foot for parameters measured bilaterally. The observed differences may reflect a combination of clinical characteristics, age-related effects, and walking environment influences. Findings are discussed in relation to potential biomechanical mechanisms, factors influencing results and the clinical utility of IMU systems. Future research should investigate specific foot conditions under standardized walking conditions with age-matched cohorts. Full article
(This article belongs to the Collection Inertial Sensors and Applications)
Show Figures

Figure 1

22 pages, 8260 KB  
Article
Enhanced Dual-Axis Rotation Modulation Scheme for Inertial Navigation Systems Using a 64-Position Approach
by Hongmei Chen, Zhaoyang Wang, Han Sun, Dongbing Gu, Cunxiao Miao and Wen Ye
Sensors 2026, 26(6), 1796; https://doi.org/10.3390/s26061796 - 12 Mar 2026
Viewed by 78
Abstract
Rotational modulation improves strapdown inertial navigation system (SINS) by periodically reorienting the inertial measurement unit (IMU) to convert slowly varying sensor errors into manageable, cancelable components. However, existing dual-axis schemes may accumulate large total rotation angles and introduce delayed error balancing, which results [...] Read more.
Rotational modulation improves strapdown inertial navigation system (SINS) by periodically reorienting the inertial measurement unit (IMU) to convert slowly varying sensor errors into manageable, cancelable components. However, existing dual-axis schemes may accumulate large total rotation angles and introduce delayed error balancing, which results in non-negligible residual attitude errors and degrades real-time navigation accuracy. To overcome these limitations, we propose an odd-symmetric dual-axis rotation strategy that jointly optimizes the rotation order and dwell positions to maximize error cancellation on each axis and across axes while constraining cumulative rotation. Based on this principle, we design a 64-position rotation scheme and derive its IMU error modulation/suppression characteristics, including gyroscope drift, accelerometer bias, scale-factor errors, and misalignment (installation) errors, and we quantify their effects on attitude and velocity. Simulations show that the proposed scheme reduces position and velocity errors by more than 60% compared to a 16-position scheme, and decreases longitude error, east-velocity error, and yaw error by more than 30% relative to a 32-position scheme. Experiments further validate consistent improvements in position, velocity, and attitude accuracy, demonstrating the effectiveness of the proposed rotational design for dual-axis SINS. Full article
(This article belongs to the Section Navigation and Positioning)
Show Figures

Figure 1

16 pages, 1335 KB  
Article
Derivation-Based Calibration of IMUs Using Savitzky–Golay Filters
by Diogo Vieira, Miguel Oliveira and Rafael Arrais
Sensors 2026, 26(6), 1788; https://doi.org/10.3390/s26061788 - 12 Mar 2026
Viewed by 83
Abstract
For any robotic application, accurate sensor calibration is crucial. In the case of mobile platforms or flying drones, a sensor commonly utilized is the Inertial Measurement Unit (IMU). Current approaches to the calibration of IMU-equipped robotic systems focus on sensor-to-sensor calibration, meaning a [...] Read more.
For any robotic application, accurate sensor calibration is crucial. In the case of mobile platforms or flying drones, a sensor commonly utilized is the Inertial Measurement Unit (IMU). Current approaches to the calibration of IMU-equipped robotic systems focus on sensor-to-sensor calibration, meaning a second sensor is necessary for the calibration process. Furthermore, a great number of those rely on integrating the sensor measurements to obtain its pose, which leads to integration errors. In this work, we present a method for the extrinsic calibration of IMUs in robotic systems, which avoids the errors originating from IMU integration by instead taking a derivative approach using Savitzky–Golay filters. The proposed calibration method estimates the transformation between an IMU sensor and its parent frame in the system’s kinematic chain by minimizing the differences between derived linear accelerations and angular velocities and those measured by the sensor. Simulated data is used to establish a ground truth against which the calibration results are compared. Results indicate that the proposed method achieves a higher accuracy than the alternatives it is compared against, while also showing the method can be applied to industrial-grade IMUs. Full article
(This article belongs to the Section Sensors and Robotics)
Show Figures

Figure 1

17 pages, 1322 KB  
Article
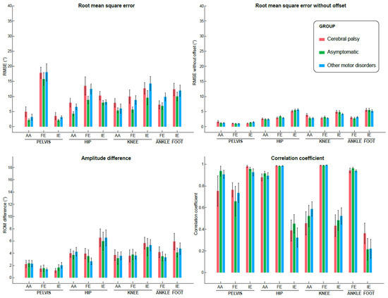
Validity, Reliability and Interpretability of an IMU-Based System to Measure 3D Lower Limb Kinematics of Patients with Heterogeneous Gait Disorders
by Lena Carcreff, Gabriel Payen, Gautier Grouvel, Mickael Cardoso-Fonseca, Fabien Massé and Stéphane Armand
Sensors 2026, 26(6), 1746; https://doi.org/10.3390/s26061746 - 10 Mar 2026
Viewed by 156
Abstract
Inertial measurement units (IMUs) represent a promising alternative to optoelectronic systems for estimating gait kinematics in less resource-intensive laboratories. However, evidence regarding the clinical interpretability of IMU-based gait analysis in pathological populations remains limited. This study aimed to evaluate the concurrent validity, reliability, [...] Read more.
Inertial measurement units (IMUs) represent a promising alternative to optoelectronic systems for estimating gait kinematics in less resource-intensive laboratories. However, evidence regarding the clinical interpretability of IMU-based gait analysis in pathological populations remains limited. This study aimed to evaluate the concurrent validity, reliability, and interpretability of an IMU-based method for computing 3D lower limb kinematics in asymptomatic and pathological populations. Fifty-five participants, including asymptomatic individuals (AS, n = 15), patients with cerebral palsy (CP, n = 15), and individuals with various motor disorders (OMD, n = 25), were assessed using a 7-IMU system and an optoelectronic system. Validity was quantified using root mean square error (RMSE), centered RMSE, and Pearson correlation coefficients (CCs) across 11 commonly reported lower limb kinematic outcomes. Reliability was assessed using intraclass correlation coefficients (ICCs), and interpretability was examined by comparing Gait Profile Scores (GPS) derived from both systems. Mean RMSE values were 7.1° (AS), 9.8° (CP), and 9.3° (OMD), with centered RMSE values below 3.2°. The correlation between IMU- and optoelectronic-based kinematics was good to excellent (mean CC = 0.76). Reliability ranged from moderate to excellent, and GPS showed moderate agreement between systems (CC = 0.42). These findings support the clinical validity, reliability, and interpretability of IMU-based gait kinematics across heterogeneous gait disorders. Full article
(This article belongs to the Special Issue Sensors Fusion in Digital Healthcare Applications)
Show Figures

Figure 1

17 pages, 330 KB  
Article
Decoding Positional Variability in U18 Semi-Professional Soccer Players: A Principal Component Analysis Utilizing Inertial Measurement Units to Identify Key Determinants
by José Carlos Barbero-Álvarez, José Antonio Sánchez Fuentes, Luis Manuel Martínez-Aranda, Filipe Manuel Clemente and Ana Filipa Silva
Appl. Sci. 2026, 16(5), 2596; https://doi.org/10.3390/app16052596 - 9 Mar 2026
Viewed by 149
Abstract
This study investigates the performance characteristics of U18 semi-professional soccer players by examining both technical load (TL) and physical load (PL) variables across various playing positions during the 2021/2022 Spanish Football U18 National League Championship. Methods: Principal Component Analysis (PCA) was employed to [...] Read more.
This study investigates the performance characteristics of U18 semi-professional soccer players by examining both technical load (TL) and physical load (PL) variables across various playing positions during the 2021/2022 Spanish Football U18 National League Championship. Methods: Principal Component Analysis (PCA) was employed to simplify the dataset, which comprised 246 match records from 49 athletes (mean age 17.9 ± 0.7 years; height ~177.6 ± 6.3 cm; body mass ~72.0 ± 7.2 kg) across ten matches. This analytical approach aimed to facilitate a deeper understanding of player performance dynamics. Results: Kaiser–Meyer–Olkin (KMO) values varied across positions (technical load: 0.20–0.93; physical load: 0.27–0.91). This indicates acceptable sampling adequacy for several positional models, but low adequacy for others; therefore, results for positions with low-KMO values should be interpreted cautiously. Factor analysis for both technical and physical load variables identified two components each, explaining substantial total variance (technical load: 63.75–86.65%; and physical load: 71.74–88.92% across position), with significantly high factor correlations (p < 0.001). The findings further indicate that players occupying defensive positions, such as goalkeepers and center-backs, generally exhibit lower levels of physical intensity and technical engagement compared to their counterparts in more dynamic roles, including full-backs, wingers, and forwards. The latter groups demonstrate higher involvement in high-intensity running and offensive actions. Conclusions: The observed performance patterns highlight the necessity for tailored training programs that align with the specific demands of each playing position. This approach is expected to optimize individual player performance and enhance overall tactical efficiency. Furthermore, the study underscores the importance of developing individualized conditioning strategies that address the unique physical and technical requirements inherent to each role on the field. This analytical approach using PCA provides a more structured and data-driven understanding of these positional differences, reinforming the need for tailored training programs and individualized conditioning strategies. Full article
(This article belongs to the Special Issue Data-Driven Sports Science: Advances and Applications)
Show Figures

Figure 1

16 pages, 704 KB  
Article
Biomechanical Analysis of the Breaststroke Kick in Young Swimmers Using Wearable Inertial Sensors: An Exploratory Pilot Study
by Denisa-Iulia Brus, Răzvan Sandu Enoiu and Dorin-Ioan Cătană
Sensors 2026, 26(5), 1691; https://doi.org/10.3390/s26051691 - 7 Mar 2026
Viewed by 274
Abstract
Breaststroke performance is highly dependent on lower-limb biomechanics and the coordination of movement during the kick cycle. Recent advances in wearable inertial sensor technology enable objective analysis of human motion in real training environments. This study presents an exploratory pilot investigation aimed at [...] Read more.
Breaststroke performance is highly dependent on lower-limb biomechanics and the coordination of movement during the kick cycle. Recent advances in wearable inertial sensor technology enable objective analysis of human motion in real training environments. This study presents an exploratory pilot investigation aimed at evaluating the feasibility of using wearable inertial sensors for biomechanical analysis of the breaststroke kick in young swimmers. Five male children (aged 8–10 years) with basic breaststroke proficiency participated in a single-group pre–post exploratory study conducted over a three-month period. Lower-limb motion was monitored using wearable inertial measurement units attached bilaterally to the shanks and feet, allowing real-time kinematic feedback and data recording during training sessions. The intervention consisted of five structured training sessions integrating drill-based breaststroke kick exercises with sensor-assisted feedback. Outcome measures included time-based swimming performance tests (40 m breaststroke kick with kickboard and 40 m breaststroke without kickboard) and qualitative biomechanical evaluations of the passive and active phases of the breaststroke kick. Additionally, selected IMU-derived kinematic variables (peak ankle dorsiflexion and external foot rotation angles) were analyzed to provide quantitative biomechanical insight. Following the intervention, improvements were observed across all outcome measures, including reduced swimming times and increased technique scores assigned by two independent evaluators. These findings support the feasibility of integrating wearable IMUs for technique monitoring and simple kinematic quantification of breaststroke kick mechanics in young swimmers; larger controlled studies are required to assess efficacy. Full article
(This article belongs to the Special Issue Wearable Sensors in Biomechanics and Human Motion)
Show Figures

Figure 1

30 pages, 2580 KB  
Article
Ergonomic Feasibility Assessment of Passive Exoskeleton Use in Simulated Forestry Tasks
by Martin Röhrich, Eva Abramuszkinová Pavliková, Jitka Meňházová, Anastasia Traka and Petros A. Tsioras
Forests 2026, 17(3), 332; https://doi.org/10.3390/f17030332 - 7 Mar 2026
Viewed by 205
Abstract
Forestry, nursery, and planting tasks involve repetitive trunk flexion, squatting, and kneeling, as well as manual handling, increasing musculoskeletal load, and the need for mobility-related safety measures. Passive exoskeletons could mitigate postural exposure and reduce the overall body workload. We conducted a preliminary [...] Read more.
Forestry, nursery, and planting tasks involve repetitive trunk flexion, squatting, and kneeling, as well as manual handling, increasing musculoskeletal load, and the need for mobility-related safety measures. Passive exoskeletons could mitigate postural exposure and reduce the overall body workload. We conducted a preliminary study (n = 14) to test the feasibility of a protocol and estimated model- and task-specific trends during standardized simulated nursery activities in a laboratory setting. Participants simulated planting and seeding tasks (loads of 0.5–2 kg) and material handling and preparation tasks (loads of 5–15 kg) without an exoskeleton (No-EXO) and with three passive models (EXO 1–EXO 3). EXO 3 was excluded from the planting tasks for feasibility reasons. Whole-body kinematics were recorded using an IMU-based motion capture system and converted into time-based ergonomic exposure outcomes (OWAS and RULA). Physiological load was monitored via heart-rate (HR) measurements. Compared to the No-EXO condition, exoskeleton use shifted posture exposure towards lower-risk categories. The largest improvements were observed with EXO 2 and EXO 3 during material handling (OWAS: −18%/−20%; RULA action-level reduction: −25%/−39%) and with EXO 2 during planting/seeding (OWAS: −15%; RULA: −26%). HRmax did not increase across tasks or conditions and HR tended not to rise with higher workload when exoskeletons were used. Overall, the results suggest positive ergonomic and workload trends related to the model and tasks. Field validation on uneven terrain with full personal protective equipment and harness integration is needed to confirm usability and support and to define implementation requirements (fit, compatibility with PPE, and safe-use conditions). Full article
(This article belongs to the Section Forest Operations and Engineering)
Show Figures

Figure 1

18 pages, 1354 KB  
Article
Design and Performance Validation of 4D Radar ICP-Integrated Navigation with Stochastic Cloning Augmentation
by Hyeongseob Shin, Dongha Kwon and Sangkyung Sung
Sensors 2026, 26(5), 1660; https://doi.org/10.3390/s26051660 - 5 Mar 2026
Viewed by 207
Abstract
Automotive radar has emerged as a pivotal technology for navigation in GNSS-denied environments, offering superior robustness to adverse weather and fluctuating lighting conditions compared to vision or LiDAR-based sensors. Despite these advantages, the inherent sparsity and noise of radar measurements often lead to [...] Read more.
Automotive radar has emerged as a pivotal technology for navigation in GNSS-denied environments, offering superior robustness to adverse weather and fluctuating lighting conditions compared to vision or LiDAR-based sensors. Despite these advantages, the inherent sparsity and noise of radar measurements often lead to degraded estimation accuracy and system reliability. To address these challenges, various radar-based localization frameworks have been explored, ranging from optimization-based and Extended Kalman Filter (EKF) approaches fused with Inertial Measurement Units (IMUs) to point cloud registration techniques like Iterative Closest Point (ICP). While filter-based methods are favored in multi-sensor fusion for their proven stability, ICP is widely utilized for high-precision pose estimation in point-cloud-centric systems. In this study, we propose a novel Radar-Inertial Odometry (RIO) framework that synergistically integrates ICP-based relative pose estimation with model-based sensor fusion. The proposed methodology leverages relative transformations derived from ICP alongside ego-velocity estimations obtained from radar Doppler measurements. To effectively incorporate relative ICP constraints, a stochastic cloning technique is implemented to augment previous states and their associated covariances, ensuring that the uncertainty of historical poses is explicitly accounted for. The performance of the proposed method is validated using public open-source datasets, demonstrating higher localization accuracy and more consistent performance compared to existing algorithms used for comparison. Full article
(This article belongs to the Section Navigation and Positioning)
Show Figures

Graphical abstract

Back to TopTop