The Interpretation of Fictional Characters in Literary Texts: History of Literary Criticism, Philosophy and Formal Ontologies
A special issue of Humanities (ISSN 2076-0787).
Deadline for manuscript submissions: closed (31 March 2025) | Viewed by 35314
Special Issue Editors
Interests: literary criticism; textual criticism; literature studies; rhetorical analysis; medieval literature
Interests: applied ontology; formal ontology; information systems
Special Issue Information
Dear Colleagues,
This Special Issue of Humanities aims to foster reflection on fictional characters in literary texts and the interpretive practices associated with them. It embraces a multidisciplinary perspective encompassing the history of literary criticism, hermeneutics, philosophy, and models of formal ontology that support the design of information systems for research and application in the Digital Humanities.
Our goal is to shed light on the following topics:
- The different theories, methodologies, and critical tools adopted by literary critics and scholars when it comes to interpreting fictional characters, and, namely, their specific vocabularies, argumentative strategies, and their relationship with the previous analysis.
Proposals can include—but are not limited to—discussions, both theoretical and/or based on specific case-studies, on the following topics:
- How does the methodology adopted by a specific reader affect their response and interpretation of fictional characters? Conversely, in literary theory and/or in the history of literary criticism, what implications does a specific approach to fictional characters bear for the overall evaluation of the literary work they appear in?
- How do scholars defend their interpretation of fictional characters, and how do they assume—or not assume—the situated nature of their knowledge?
- How do rewritings of fictional characters interact with literary criticism about those same characters?
Historical profiles about the critical and/or creative reception of specific fictional characters are also welcome, especially if devoted to female characters and/or to Medieval characters.
- Philosophical discussions concerning the nature of fictional characters, encompassing novel perspectives on their existence and identity conditions. These include, but are not limited to, insights into their correlation with authors' intentions, readers' responses, and other associated dimensions.
Proposals can involve—but need not be limited to—the following topics:
- Within existing accounts of the identity criteria of fictional entities, how are such criteria (implicitly or explicitly) connected with acts and claims of literary interpretation? What are the problems—if any—that affect these connections?
- To what extent are literary interpretation acts and claims able to determine (or at least influence) the identity and existence of fictional entities?
- How does the debate between intentionalist and non-intentionalist views of literary interpretation bear upon the identity and existence criteria of fictional entities?
- How do competing theories of ontological dependence, grounding, and related notions fare with the putative influence of literary interpretation upon the identity and existence of fictional entities?
- Is it possible to provide replies to the aforementioned problems (or to similar problems) by embracing an anti-realist view of fictional entities?
- Conceptual and formal models, possibly expressed in formal languages used in applied ontology (such as first-order logic, description logics, and Semantic Web languages) that are designed to provide scholars with conceptual and digital tools for documenting, analyzing, and comparing multiple sets of interpretive data.
Proposals can include (but are not limited to):
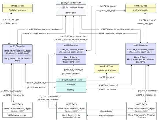
- Conceptual analyses of fictional characters and other fictional elements supporting the specification of ontologies for DH applications;
- Research challenges in the use of ontologies in literature and in (the history of) literary criticism;
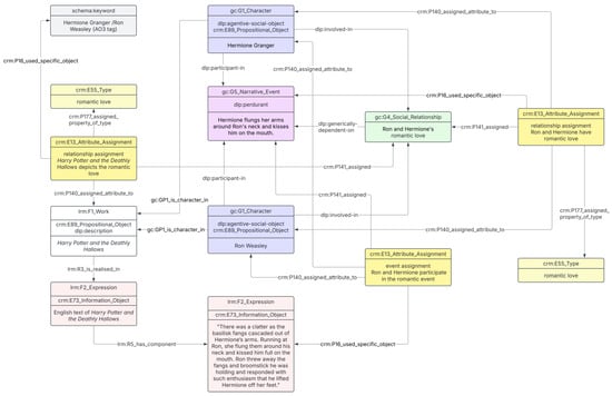
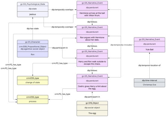
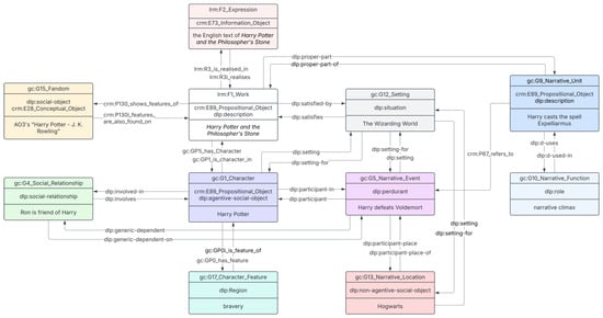
- Ontologies for the modeling of fictional entities, including contributions addressing topics related to the identity of fictional entities across multiple literary texts;
- Ontologies for the modeling of scholarly interpretations, including, among others, contributions addressing topics related to logical reasoning, the presence of multiple and possibly conflicting interpretations about the same entities, and the interface between ontologies and argumentation theories;
- Ontologies for the modeling of scholarly interpretations of fictional characters.
Due to its interdisciplinary character, this Special Issue welcomes out-of-the-box contributions that promote dialogue and interaction among literary studies, philosophy, and digital humanities.
We will be accepting proposals until October 31, 2024; before submitting their proposal through the relevant platform, authors are kindly invited to email their abstract to the Guest Editors for a preliminary approval. The deadline for the submission of the completed manuscripts is February 28, 2025.
Dr. Gaia Tomazzoli
Dr. Emilio Maria Sanfilippo
Dr. Michele Paolini Paoletti
Guest Editors
Manuscript Submission Information
Manuscripts should be submitted online at www.mdpi.com by registering and logging in to this website. Once you are registered, click here to go to the submission form. Manuscripts can be submitted until the deadline. All submissions that pass pre-check are peer-reviewed. Accepted papers will be published continuously in the journal (as soon as accepted) and will be listed together on the special issue website. Research articles, review articles as well as short communications are invited. For planned papers, a title and short abstract (about 100 words) can be sent to the Editorial Office for announcement on this website.
Submitted manuscripts should not have been published previously, nor be under consideration for publication elsewhere (except conference proceedings papers). All manuscripts are thoroughly refereed through a double-blind peer-review process. A guide for authors and other relevant information for submission of manuscripts is available on the Instructions for Authors page. Humanities is an international peer-reviewed open access semimonthly journal published by MDPI.
Please visit the Instructions for Authors page before submitting a manuscript. Submitted papers should be well formatted and use good English. Authors may use MDPI's English editing service prior to publication or during author revisions.
Keywords
- literary characters
- literary fiction
- literary criticism
- fictional objects
- formal ontologies
- digital humanities
- information systems
- medieval Italian literature
- metaphysics
Benefits of Publishing in a Special Issue
- Ease of navigation: Grouping papers by topic helps scholars navigate broad scope journals more efficiently.
- Greater discoverability: Special Issues support the reach and impact of scientific research. Articles in Special Issues are more discoverable and cited more frequently.
- Expansion of research network: Special Issues facilitate connections among authors, fostering scientific collaborations.
- External promotion: Articles in Special Issues are often promoted through the journal's social media, increasing their visibility.
- Reprint: MDPI Books provides the opportunity to republish successful Special Issues in book format, both online and in print.
Further information on MDPI's Special Issue policies can be found here.


