Abstract
The primary objective of this research is to address the research gap in the conservation of heritage buildings in Canada by integrating Historical Building Information Modeling (HBIM) as a tool. The proposed study aims to develop an enhanced framework for the preservation of historical buildings through the utilization of HBIM and 3D-scanning technology. As a result, the research aims to generate a comprehensive database comprising various families of models while also incorporating strategies for point-cloud clustering data. The significance of this research lies in its potential to contribute to the conservation and restoration process of historical buildings. Currently, there are a lack of standardized approaches and comprehensive databases for accurately documenting and reproducing historical buildings. By integrating HBIM and 3D-scanning technology, this research will enable the creation of highly accurate three-dimensional virtual models, consisting of millions of points, which will serve as a comprehensive dataset for the restoration of heritage buildings. The findings of this research will benefit multiple stakeholders. Preservation architects, conservationists, and heritage professionals will gain a valuable tool for documenting and analyzing historical buildings with a high level of precision. The comprehensive database and framework proposed in this study will facilitate decision-making processes during the restoration and preservation phases, ensuring that the original architectural elements and materials are faithfully reproduced. Additionally, policymakers and governmental organizations involved in heritage conservation can use the outcomes of this research to establish standardized guidelines and regulations for the preservation of historical buildings in Canada. Ultimately, the broader community will benefit from the enhanced preservation efforts, as it will contribute to the cultural and historical identity of the nation, fostering a sense of pride and connection to the past.
1. Introduction
What is HBIM? HBIM stands for Historic Building Information Modeling; it is an approach that combines the principles of Building Information Modeling (BIM) with historical preservation and documentation. It involves creating 3D digital models of historic structures, incorporating not only their physical geometry but also capturing detailed information about their materials, construction techniques, and historical significance. HBIM enables architects, engineers, and preservationists to analyze and document historical buildings in a comprehensive and efficient manner. By utilizing HBIM, professionals can assess the structural integrity of historic structures, plan restoration, or conservation projects and simulate the effects of proposed interventions on the building’s fabric. According to Vecco [], heritage buildings and monuments are the physical reflection of societies’ cultures as a built environment. UNESCO describes tangible heritage as the physical assets. However, after the fire that engulfed the cathedral of Notre-Dame in Paris, the best way to preserve many of these historical buildings is to better document them.
This article proposes an HBIM workflow based on Revit and Recap, with reference to the point cloud (with a 3D scan), 360-degree capturing camera, site visit, survey photos, and building condition assessment; the HBIM model is conducted. Building components comprised roof trusses and rafters, windows and doors, and columns and arches. A library of objects of heritage buildings and historical buildings for cultural heritage in Canada would make a significant contribution to the preservation, cataloging, and documentation of these valuable structures. Preservation is a crucial aspect of cultural heritage, as it ensures that historical buildings and heritage sites are safeguarded for future generations.
In the area of heritage conservation, remarkable progress has been made by researchers in the domain of Historic Building Information Modeling (HBIM). This approach combines the principles of Building Information Modeling (BIM) with the realm of historical preservation and documentation. The result is the creation of 3D digital models of historical buildings with intricate details (database) about their materials, construction methods, and techniques, as well as their historical significance.
The following section highlights research conducted in the area of heritage conservation that are relevant to this study.
In their study, Angeloni (2023) emphasized the preservation and management of Architectural Heritage (AH) []. They presented a workflow that utilizes non-parametric automatic 3D modeling and Industry Foundation Classes (IFC) authoring to integrate geometry and semantic information. The main goal of this approach is to optimize manual processes and improve the efficacy of Historical Building Information Modelling (HBIM) as a valuable tool for AH conservation. Martinelli presents an HBIM workflow to support conservation and maintenance activities on historical buildings, with a focus on the simulation of building construction systems []. Wang suggests a parametric workflow using Rhino, Grasshopper, Revit, or OpenBuildings Designer []. It introduces an information index framework aligned with the HBIM model and presents essential technologies for digitalizing and parameterizing architectural heritage protection records. Banfi (2018) showcased how employing Building Information Modeling (BIM) in the project management of the Canadian Parliament Centre Block in Ottawa, Ontario, Canada, led to positive outcomes []. By incorporating Advanced Modeling Techniques (AMT) during the design process, the time and expenses associated with developing intricate architectural and structural components were successfully decreased. The development of Heritage Building Information Models (HBIM) for Canada’s Parliament Hill National Historic Site, including West Block, Centre Block, and The Library of Parliament, was studied []. Each HBIM model’s unique scope and timeline required a careful selection of Level of Detail (LOD) and Level of Accuracy (LOA) classifications. The paper shares insights and lessons learned from these projects, addressing challenges related to model performance, tolerances, and BIM use, while evaluating their impact on digitization, data processing, synthesis, and visualization. Gigliarelli, in her study, integrated multi-scalar methodology that addresses energy efficiency in historical buildings by the integration of simulations into Heritage BIM []. Non-destructive analyses were used, such as infrared thermography that was integrated into BIM. Similarly, Khodeir also included the use of HBIM technology for sustainable retrofitting of heritage buildings in her works in Egypt []. She concluded her research by proposing a theoretical framework, which requires further evaluations, and stating that energy efficiency has a higher return and positive impact on the overall value of buildings, while more detailed studies are required for applying BIM and sustainable retrofit. Almaimani focused on creating a three-dimensional BIM library for Islamic Architecture, including Hejazi architectural styles, methods of constructions, and structural and architectural components []. The aim is to create a specific library as a guideline for architecture designers as data to identify shapes, as well as forms of construction, structures, and ornaments. Megahed digitally built a virtual model of a historic building using HBIM, which, in her opinion, represents a new paradigm in preserving architectural heritage []. By properly documenting information and managing engineering drawings, she developed a theoretical framework as a guide for the preservation and management of historical buildings. Baik used Jeddah HBIM to produce complete engineering information and drawings to digitally document heritage architectural, structural, and construction components and create a method for the preservation of historical buildings []. Barazzetti generated 3D parametric components from point clouds of complex architectural features involving three-dimensional relationships, constraints, and material properties []. The 3D BIM model was converted into multiple parametric BIM objects with parametric intelligence and relationships to other objects and attributes. The research concludes by recommending the use of photogrammetry and laser scanning to the contribution to the development of BIM.
Barazzetti introduced a two-step methodology (Cloud-to-BIM-to-FEM) that converts a historic building’s Building Information Model (BIM) into a finite element model (FEM) for structural simulation, addressing the challenges associated with the complex geometry, materials, and alterations of historic constructions while preserving their authenticity and uniquenesss []. Barazzetti presents a semi-automated methodology utilizing photogrammetry and laser scanning to preserve detailed geometric information and convert it into parametric BIM objects using NURBS surfaces, providing an efficient solution for generating advanced BIM models from complex shapes []. Brumana investigated the construction techniques used in cloister vaults across Europe and proposed a methodology for creating modern HBIM vault libraries based on historical construction knowledge to generate the complex, which detailed HBIM with a high-resolution level of detail (LOD500 to LOD600) using the novel grade of generation (GoG) []. Banfi focuses on a dynamic parametric-modeling approach for Historic Building Information Modeling (HBIM) that utilizes laser scanning, photogrammetric data, and advanced modeling techniques []. It aims to manage complexity and accuracy in representing the built heritage by incorporating levels of development and detail (LoDs) and changes of direction (ReversLoDs) throughout the life cycle stages. This approach enables improved environmental impact, cost reduction, and increased productivity and efficiency in the architecture, engineering, and construction (AEC) industry. Banfi provides a review of recent research on the use of Open Source Software (OSS) in the Building Information Modelling (BIM) process for the digital documentation of cultural heritage, highlighting the preference for commercial software due to its more comprehensive coverage of all stages of the BIM process []. Logothetis describes the creation of a detailed Historic Building Information Model (HBIM) for the earthquake-damaged Basilica di Collemaggio in L’Aquila, highlighting its use in the restoration project while preserving the complexity of the photogrammetric and laser-scanning data []. Oreni demonstrates the advantages of adopting a Historic Building Information Modelling (HBIM) approach in supporting the conservation and management of built heritage through the use of simplified parametric models and case studies highlighting the integration of diverse data types [].
The development of a framework for conservation based on HBIM is essential for several compelling reasons. First and foremost, heritage buildings and monuments are invaluable physical representations of our culture and history. By implementing HBIM, we can ensure their preservation and safeguard them from potential threats such as fire, deterioration, and external factors that may accelerate their damage. Numerous studies have shown the effectiveness of HBIM in analyzing, documenting, and assessing the structural integrity of historical buildings. With HBIM, architects, engineers, and preservationists can gain comprehensive and efficient insights into the materials, construction techniques, and historical significance of these structures. This knowledge is crucial for planning restoration and conservation projects, as well as simulating proposed interventions to understand their potential impact on the building’s fabric.
The integration of HBIM with other methodologies, such as infrared thermography and sustainable retrofitting, further enhances its value. These approaches enable non-destructive analyses and energy-efficiency assessments, respectively, which contribute to the long-term preservation and sustainability of historical buildings. Additionally, HBIM facilitates the creation of comprehensive digital models and libraries that serve as valuable resources for architects, designers, and researchers. These models capture intricate details, shapes, forms, and structural components of historical buildings, providing guidelines and references for future preservation efforts. The development of parametric BIM objects and advanced modeling techniques through HBIM allows for the accurate representation of complex architectural features and geometries, aiding in the preservation and management of these structures. The use of HBIM promotes collaboration, interoperability, and advancements in information and communication technologies within the architecture, engineering, and construction industry. By adopting standardized approaches and software tools, professionals can work together more effectively, share knowledge and data, and ensure the accuracy and integrity of the preservation process.
The aim of this research is to integrate HBIM (Historic Building Information Modeling) tools to develop a framework for the conservation of Historical Buildings. The framework will include the development of a database of building components: roof constructability includes rafter types, window types and glazing types, wall types and materiality, floor finishing, and dimensions of the building will be generated. Developing a framework for conservation based on HBIM in the Canadian context is highly significant and timely due to several reasons. Firstly, as our culture heritage continues to face various threats, such as fires, deterioration, and natural disasters, there is an urgent need to adopt innovative approaches to preserve and safeguard historical buildings. HBIM offers a powerful solution by providing a comprehensive and efficient means of documenting these structures. Furthermore, recent events like the devastating fire at the Notre-Dame Cathedral in Paris have highlighted the vulnerability of our architectural heritage. This serves as a wake-up call, emphasizing the necessity to better document and protect historical buildings. The integration of HBIM with other technologies and methodologies, such as infrared thermography and sustainable retrofitting, further strengthens its relevance in addressing the challenges faced by these structures. Moreover, the advancements in information and communication technologies, as well as the increasing availability and affordability of 3D-scanning and modeling tools, have made HBIM more accessible and practical than ever before. This research capitalizes on these developments and contributes to the ongoing efforts to standardize and refine HBIM practices, making it a timely and pertinent area of study. Additionally, as our understanding of the importance of sustainable practices in historical buildings and energy efficiency continues to grow, the integration of these principles into the preservation of historical buildings becomes crucial. The research on HBIM’s application in sustainable retrofitting aligns with the current global focus on environmentally conscious practices and adds a timely dimension to the study. Lastly, the creation of digital models and libraries through HBIM not only aids in the preservation of historical buildings but also serves as a valuable resource for architects, designers, and researchers. This aspect of the research caters to the growing demand for comprehensive and accurate digital documentation, facilitating collaboration and knowledge sharing. Developing a framework for conservation based on HBIM is significant and timely due to the pressing need to protect our architectural heritage. Recent events emphasize its vulnerability, advancements in technology, the growing focus on sustainability, and the demand for comprehensive digital documentation. By addressing these factors, the study offers valuable insights and solutions that can guide the preservation efforts in a rapidly evolving world, making it highly relevant at this point in time.
2. Learning from Viollet-Le-Duc Restoration Method: Dissective Representation
Viollet-le-Duc indicated that the architect responsible for the restoration must also be familiar with the style and form of the building he is restoring. More importantly, he must know “the structure, anatomy, and temperament of the building” []. He explains to the reader that in order to understand the complex nature of Gothic architecture and its numerous parts, one must separately dissect a building into parts and describe their different functions and transformations [].
Viollet-Le-Duc’s work was achieved through the dissective strategies in his over 3000 illustrations (see samples in Figure 1) to the Dictionnaire Raisonné []. Each part of the Gothic structure is subjected to a probing analysis down to the smallest element. His dissective representational method highlighted the importance of material structure, leading to the interpretation of design as man’s practical transformation of matter into an architectural structure. Viollet-Le-Duc used hand sketches to represent the different details of buildings, using the similar technique. This research will extensively use BIM and 3D scanning as tools of representations of different building components. Viollet-le-Duc’s work of Gothic architecture used an influential means of implementing biological metaphors in order to convey the discourse of architecture and science. He borrowed dissective strategies of representation from the field of anatomy to introduce his “vision” for appropriating architectural knowledge. By inscribing anatomical metaphors within his architectural drawings, Viollet-le-Duc filtered the viewer’s conception of architecture through his own appropriation of anatomy’s critical and selective methods of representation []. Today, new advancements in graphics using BIM dissective strategies to better understand the complexities of a building are using the most powerful tools, such as 3D scanning with the BIM.
Figure 1.
Viollet-Le-Duc illustration. ([]: 79).
3. Research
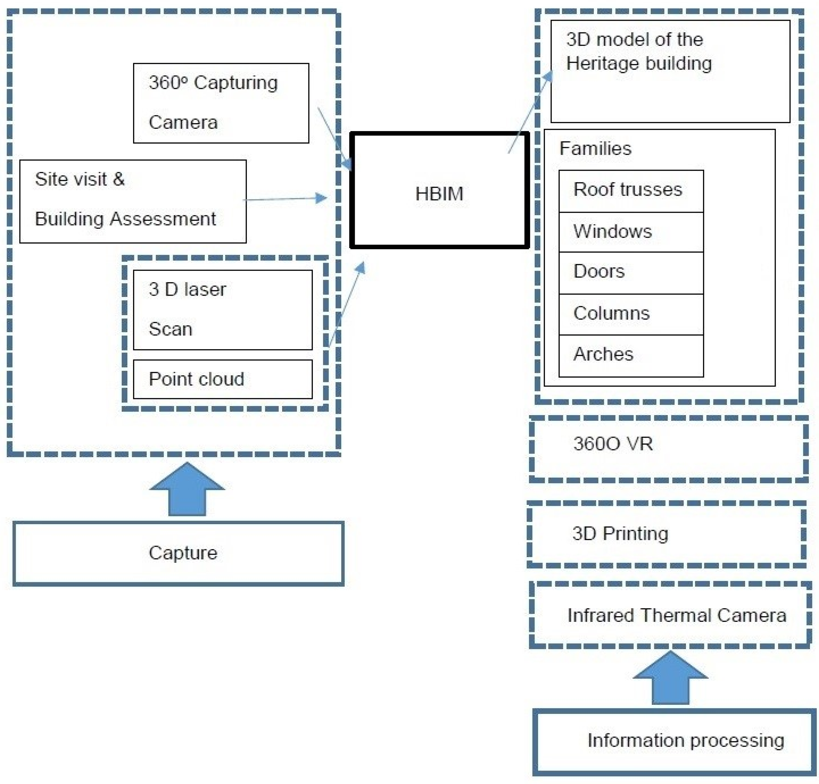
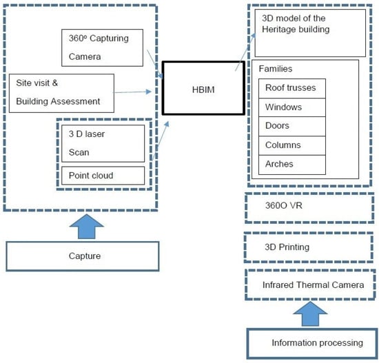
The objective of this paper is to provide a framework for the conservation of historical building using technology. This research is achieved through three steps. The first step is to research the literature on the topics; the second step is to apply and analyze a heritage building; and the third step is to draw conclusions and recommendations from the study as how to preserve historical buildings in the future. Figure 2 shows the research plan.
Figure 2.
Research plan.
4. Heritage Building
The Canadian Standards and Guidelines for the Conservation of Historic Places defines conservation as conservation activities that can be observed as a sequence of actions from understanding the historic place, to planning for its conservation and intervening through projects or maintenance. Understanding a historic place is an essential first step to good conservation practice. This is achieved through research and investigation [].
St. Georges Memorial Anglican Church, Oshawa
St. George’s Memorial Church was originally built in the 1840s. In 1880, a Parish Hall and Sunday School addition was built. Following the war, the population of Oshawa rapidly increased, and the need for a larger church increased. On 12 June 1919, the Governor General of Canada and the Duke of Devonshire broke ground for the foundations of the present building, St. George’s Memorial Church. Designed by Eden Smith an architect with a Gothic Revival style, the church is built out of sandstone and is seen as one of his greatest architectural achievements ever accomplished. The new church was opened for service on May 1924 [].
5. Laser Scanning and Laser Survey Data
Since the 1960s, laser technology has been instrumental in accurately measuring natural environments. A laser is a manifestation of Light Amplification by Stimulated Emission of Radiation, and it amplifies light through stimulated emission of radiation. Early surveying instruments were developed for laboratory use, and the first laser distance-measuring instrument was introduced in 1966. Today, laser technology is used in a wide range of applications, and the pace of technological progress has been breathtaking since the end of the 20th century, allowing field scientists to rapidly measure environmental systems virtually in their entirety.
In this research, the most advanced laser-scanning technology used was the Leica Scan RTC 36, which was considered to be the latest model of laser-scanning equipment. With a measuring rate of up to 2-million points per second and an advanced HDR (High-Dynamic Range) imaging system see Figure 3a–c, the creation of colored 3D-point clouds can be completed in under two minutes. The laser’s wavelength of 1550 nm (invisible) offered a resolution setting of 3 (3/6/12 mm @ 10 m) with a maximum range of 130 m. A total of 71 scan-stations, comprising a total of 1177.9-million point-cloud points, were used over two half-days to complete the scan of the whole church.
Figure 3.
(a–c) Laser-scanning locations, by the author.
5.1. Point-Cloud Data Processing
Creating a point-clouds model was done with the aid of a spatial program, such as the Autodesk Recap program see Figure 4a,b and Figure 5a–d, or Leica Cyclone software. Autodesk Recap software was used in this project to create the point-clouds model. Figure 4, Figure 5 and Figure 6 show the 3D-points cloud for the church having been imported into the Autodesk Revit software.
Figure 4.
(a,b) Point clouds (using Autodesk Recap software) building exteriors and interiors of the Anglican Church. By the author.
Figure 5.
(a–d) Point-clouds (using Autodesk Recap software) building exteriors and interiors of the Anglican Church. By the author.
Figure 6.
(a,b) Point-cloud as an underlay of the floor plan of the Anglican Church; and (b) the generated floor plans. By the author.
5.2. The HBIM Model and Detail Families
In the realm of handling point-cloud data, numerous professional software programs exist. In the case of modeling the HBIM (Historic Building Information Modeling) model, the software utilized was Autodesk Recap. This powerful software played a crucial role in constructing the model. By importing the point cloud into Autodesk Revit, the overlay of the point cloud became instrumental in accurately tracing the contours of the walls and windows. These contours, in turn, facilitated the generation of floor plans, as exemplified in Figure 6, Figure 7 and Figure 8. Through this process, a comprehensive 3D model of the entire building (see Figure 7a,b) was crafted, utilizing heights and dimensions precisely measured from Autodesk Recap.
Figure 7.
(a,b) 3D model and point-cloud underlay of the church. By the author.
Figure 8.
First floor plan and the point cloud as underlay. By the author.
To ensure meticulous attention to detail, various families were created to represent elements such as roof trusses, windows, columns, doors, and arches. This involved the development of intricate detail families, as outlined in Table 1 and Table 2. However, the utilization of a 3D printer played a pivotal role in materializing these families into physical objects. By leveraging this technology, the intricacies of the model were brought to life, allowing for a tangible representation of the architectural elements and enhancing the overall visualization of the HBIM model.
Table 1.
HBIM families (roof trusses, windows, and doors) and printed components using 3D printer.
Table 2.
HBIM families (columns, arches, and tower) and printed components using 3D printer.
5.3. Thermal Imaging
Both infrared (IR) thermography and thermal imaging are used as non-destructive testing methods and as diagnostics tools that have wide-ranging building applications, such as assessing the presence or absence of wall insulations and evaluating façade energy efficiency; identifying locations of air leakage and moisture damage, and monitoring internal air temperatures []. IR thermography is a technology that offers great benefits for building envelope solutions by identifying not only heat losses and improper thermal insulation in walls roofs but also potential thermal bridges, air leakages, and sources of moisture due to inadequate designs or poorly executed details [].
Besides the 3D scanning of the building, the technology captures a building’s structures and architectural components. In this research, IR thermography was introduced to investigate the thermal behavior of materials, sources of heat losses, and or water/moisture-damage issues affecting the building (see Figure 9a–i). This information is important when restoring the building, and the non-existence of insulation will surely result in potential condensations of wood structures and major energy losses that will increase energy consumption and reduce thermal comfort after restoration.
Figure 9.
(a–i clockwise) (a–f), IR shows heat losses through windows. (g–i) Heat losses through walls and roof rafters. Figure 7a,b show thermal losses within the church; most of the heat losses are noticeable in the large single glazing (Figure 9a–i). Thermal imaging revealed moisture and heat problems in roofs. These will result in accelerated material deterioration. By the author.
5.4. Building Damages
In the following section, building damage became apparent upon careful inspection, including moisture stains discernible on both walls and roof of the building. Moreover, damages afflicted the exterior walls and windows they were then highlighted (yellow boxes) in Figure 10. To ensure a comprehensive documentation of these damages and to facilitate a systematic approach towards rectification, a detailed account of each instance was seamlessly incorporated into the Building Information Modeling (BIM) model (Figure 11, Figure 12, Figure 13 and Figure 14). This integration involved not only describing the specific nature of the damages but also delving into both their immediate and underlying causes, encompassing both direct factors and indirect contributors.
Figure 10.
Figure shows the highlighted damages such as moisture stains (yellow boxes) on the building.
Figure 11.
Figure shows the highlighted wall damages of the building on point cloud. By the author.
Figure 12.
Shows the highlighted wall damages of the building from point cloud to HBIM families. By the author.
Figure 13.
Detail of the damages wall/ roof moisture stains integrated in the BIM model.
Figure 14.
Detail of the window damages integrated in the BIM model.
6. Framework for Conservation
Within the Canadian context, and based on the analysis, this section provides a framework for the conservation of heritage buildings. Figure 15 shows the suggested framework and its three different phases.
Figure 15.
The three phases of the framework for conservation.
Phase 1 of the framework is the data collection. Within this phase, the heritage building will be captured using the most advanced technologies, such as 3D scanning and 360-degree capture that can be used for the VR visualization of buildings. To evaluate the thermal properties of the building, infrared thermal imaging is to be used to detect heat leaks and building thermal imperfections. Within this phase, a building-condition assessment should be used to evaluate the structural integrity of the building.
Phase 2 of the framework is the data processing. At this stage, the data are processed by building a 3D model of the building with detailed information, as well as detailed drawings of building components, walls, windows, doors, roofs, structural and mechanical systems, material properties and dimensions, thermal properties, and energy properties of the building.
Phase 3 of the framework is the implementation of regulations. It is related to Canadian legislation and guidelines for the conservation of historical buildings. In this phase, it includes selecting alternative guidelines alternative conservation: preservation, rehabilitation, or restoration.
7. Discussion
This study introduces a framework for the conservation of heritage buildings in the Canadian context. The framework consists of three key phases: data collection, data processing, and implementation of regulations. By examining each phase in detail, this research makes significant contributions and offers new insights into the field of heritage conservation.
In the data-collection phase, advanced technologies such as 3D scanning and 360-degree capture are utilized to capture the heritage building. These technologies enable the creation of a detailed 3D model of the building, which can be further enhanced with information on building components, structural and mechanical systems, material properties, dimensions, and thermal and energy properties. Additionally, infrared thermal imaging is employed to assess the thermal properties of the building and detect heat leaks and other thermal imperfections. A building condition assessment is also conducted to evaluate the structural integrity of the building.
In the data-processing phase, the collected data are processed to build a comprehensive 3D model of the heritage building. This model includes detailed drawings of various building components, such as walls, windows, doors, roofs, and structural and mechanical systems. It incorporates information on material properties, dimensions, and thermal properties, providing a holistic representation of the building. Professional software programs like Autodesk Revit are utilized for efficient modelling, modification, and high-quality construction document generation.
The implementation of regulation phases focuses on aligning the conservation efforts with Canadian legislation and guidelines for historical buildings. Alternative conservation approaches, such as preservation, rehabilitation, or restoration, are considered based on these regulations. By considering alternative conservation approaches, such as preservation, rehabilitation, or restoration based on these regulations, the study adds to the existing knowledge by providing a systematic approach for decision-making in heritage conservation. The framework recommends selecting the most appropriate guidelines for the conservation of the specific heritage building under consideration. This phase ensures that the conservation efforts adhere to established standards and practices, thereby preserving the historical significance and integrity of the building.
By integrating advanced technologies, thorough data collection, and processing, as well as compliance with relevant regulations, the proposed framework aims to provide a comprehensive approach to the conservation of heritage buildings. It emphasizes the importance of leveraging cutting-edge tools like 3D scanning, thermal imaging, and BIM to document, analyze, and preserve historical buildings effectively. The framework serves as a guide for future conservation efforts, promoting the sustainable and informed management of cultural heritage. Overall, this research adds to the existing knowledge in the field of heritage conservation by integrating advanced technologies, thorough data collection and processing, and compliance with relevant regulations. The framework serves as a guide for future conservation efforts, emphasizing the importance of leveraging cutting-edge tools like 3D scanning, thermal imaging, and building information modeling (BIM) to effectively document, analyze, and preserve historical buildings. By promoting a sustainable and informed management of cultural heritage, this study makes a significant contribution to the field and provides novel insights into the conservation of heritage buildings in the Canadian context.
8. Conclusions
This study demonstrates clearly that integrating HBIM can be a great tool to contribute to the preservation and conservation of historical buildings. Viollet-Le-Duc’s method of dissective strategy of the representation method is effective in today’s technological age with the use of advanced computer software and tools, where building components such as window glazing, columns and arches, vaults, and roofing trusses could be graphically drawn and stored in a database. The introduction of infrared imaging as a means of analyzing and improving the energy efficiency of the existing building can result in an increase of building thermal comfort, reduce energy losses, and detect moisture problems. Thermography is advantageous in colder environments as it can help guide restorative efforts to build more sustainable and efficient buildings. In this study, the proposed framework for conservation using HBIM is a theoretical outline to be recommended for professionals in the area of heritage preservation. The objective is to incorporate different professionals in one framework based on their technical experiences and expertise. There is a need to create a database containing all the information of existing heritage buildings in Canada if we want to preserve and restore them. With the restoration of these heritage buildings, the current traditional building systems fail to meet the building code regarding building-performance capabilities in terms of energy reduction. Infrared thermal imaging helped pinpoint problems of thermal bridging, moisture, and glazing problems. Using HBIM, infrared technologies and an accessible database will help professionals to share information for better preservation of historical buildings.
This research, while providing valuable insights, has certain limitations that should be acknowledged. Firstly, the assumption of a comprehensive database containing all the information on existing heritage buildings in Canada may not align with the reality of data availability, potentially affecting the accuracy and effectiveness of the proposed framework. The study does not address the practical challenges and limitations that may arise during the implementation of the framework, such as financial constraints and stakeholder collaborations. Despite these limitations, this research provides a foundation for further exploration and offers valuable starting points for future studies in the field of historical building preservation.
9. Potential Areas for Future Research
Interdisciplinary Collaboration: Further research could explore how to effectively integrate various professionals, including architects, engineers, conservationists, and historians, within the proposed framework. Investigating interdisciplinary collaboration challenges and strategies for knowledge sharing would contribute to a more comprehensive approach.
Long-Term Monitoring and Evaluation: Assessing the long-term effects of using HBIM and infrared imaging on the conservation and energy performance of historical buildings would provide valuable insights. Longitudinal studies that track building performance, energy savings, and occupants’ comfort levels over an extended period could inform best practices.
Standardization and Guidelines: Developing standardized protocols and guidelines for implementing HBIM and infrared imaging in heritage building preservation would facilitate consistent practices across different projects. This would ensure a cohesive approach and enable professionals to make informed decisions based on recognized standards.
Public Engagement and Stakeholder Involvement: Research could focus on strategies to increase public awareness and engagement in the preservation of historical buildings. Understanding public perceptions, attitudes, and motivations toward heritage conservation would help tailor preservation efforts and improve the effectiveness of the proposed framework.
By addressing these areas, future research can strengthen the knowledge base surrounding the integration of HBIM and infrared imaging in historical building preservation, ultimately advancing the field and guiding practical conservation efforts.
Author Contributions
Conceptualization, A.T. and H.D.; methodology, A.T. and M.F.S., software, A.T.; validation, A.T., M.F.S. and H.D.; formal analysis, A.T.; investigation, A.T.; resources, A.T., M.F.S.; data curation, A.T.; writing—original draft preparation, A.T.; writing—review and editing, A.T, M.F.S. and H.D.; visualization, A.T., M.F.S. and H.D.; supervision, A.T.; project administration, A.T. All authors have read and agreed to the published version of the manuscript.
Funding
This research received no external funding.
Data Availability Statement
No new data were created or analyzed in this study. Data sharing is not applicable to this article.
Acknowledgments
The authors gratefully acknowledge the support of the Anglican Church in Oshawa, who allowed us to use their facilities. The authors would like to thank Derek Deblois for his support with the 3D scanning. The authors would also like to express their gratitude to the students in the Architectural Technology at Durham College who participated in the digitalization process of the building. The authors like to acknowledge the support of Ajman University.
Conflicts of Interest
The authors declare no conflict of interest.
References
- Vecco, M. Definition of cultural heritage: From the tangible to the intangible. J. Cult. Herit. 2010, 11, 321–324. [Google Scholar] [CrossRef]
- Angeloni, R.; Mariotti, C.; Petetta, L.; Coppetta, L. Enabling Scan-to-Bim Workflow for Heritage Conservation and Management Process. In Proceedings of the International Archives of the Photogrammetry, Remote Sensing and Spatial Information Sciences, Volume XLVIII-M-2-2023 29th CIPA Symposium “Documenting, Understanding, Preserving Cultural Heritage: Humanities and Digital Technologies for Shaping the Future”, Florence, Italy, 25–30 June 2023. [Google Scholar]
- Martinelli, L.; Calcerano, F.; Gigliarelli, E. Methodology for an HBIM workflow focused on the representation of construction systems of built heritage. J. Cult. Herit. 2022, 55, 277–289. [Google Scholar] [CrossRef]
- Wang, X.; Wu, C.; Que, R. Regularized Rebuild Workflow of Hbim for Built Heritage Documentation. ISPRS Ann. Photogramm. Remote Sens. Spatial Inf. Sci. 2021, VIII-M-1-2021, 193–200. [Google Scholar] [CrossRef]
- Banfi, F.; Chow, L.; Reina Ortiz, M.; Ouimet, C.; Fai, S. Building Information Modeling for Cultural Heritage: The Management of Generative Process for Complex Historical Buildings. In Digital Cultural Heritage; Lecture Notes in Computer Science; Ioannides, M., Ed.; Springer: Cham, Switzerland, 2018; Volume 10605. [Google Scholar] [CrossRef]
- Chow, L.; Graham, K.; Grunt, T.; Gallant, M.; Rafeiro, J.; Fai, S. The Evolution of Modelling Practices on Canada’s Parliament Hill: An Analysis of Three Significant Heritage Building Information Models (Hbim). Int. Arch. Photogramm. Remote Sens. Spatial Inf. Sci. 2019, XLII-2/W11, 419–426. [Google Scholar] [CrossRef]
- Gigliarelli, E. Heritage BIM, Numerical Simulation and Decision Support Systems: An Integrated Approach for Historical Buildings Retrofit. Energy Procedia 2017, 133, 135–144. [Google Scholar] [CrossRef]
- Khodeir, L.M. Integrating HBIM (Heritage Building Information Modeling) Tools in the Application of Sustainable Retrofitting of Heritage Buildings in Egypt. Procedia Environ. Sci. 2016, 34, 258–270. [Google Scholar] [CrossRef]
- Almaimani, A.; Nawari, N.O. BIM-Driven Library for Islamic Architecture. J. Inf. Technol. Constr. 2017, 22, 266–286. [Google Scholar]
- Megahed, N. Towards a Theoretical Framework for HBIM Approach in Historic Preservation and Management. Archnet IJAR 2015, 9, 130–147. [Google Scholar] [CrossRef]
- Baik, A.; Boehm, J. Building Information Modelling for Historical Building Historic Jeddah—Saudi Arabia. In Proceedings of the Digital Applications in Archaeology and Cultural Heritage, Granada, Spain, 28 September–2 October 2015; Volume 4, pp. 1–18. [Google Scholar]
- Barazzetti, L. Creation of Parametric BIM Objects from Point Clouds Using Nurbs. Photogramm. Rec. 2015, 152, 339–362. [Google Scholar] [CrossRef]
- Barazzetti, L.; Banfi, F.; Brumana, R. Cloud-to-BIM-to-FEM: Structural simulation with accurate historic BIM from laser scans. Simul. Model. Pract. Theory 2015, 57, 71–87. [Google Scholar] [CrossRef]
- Brumana, R.; Condoleo, P.; Grimoldi, A. HR LOD based HBIM to detect influences on geometry and shape by stereotomic construction techniques of brick vaults. Appl. Geomat. 2018, 10, 529–543. [Google Scholar] [CrossRef]
- Banfi, F. Building Information Modelling—A Novel Parametric Modeling Approach Based on 3D Surveys of Historic Architecture. In Digital Heritage. Progress in Cultural Heritage: Documentation, Preservation, and Protection; Springer: Cham, Switzerland, 2016; pp. 116–127. [Google Scholar]
- Logothetis, S.; Stylianidis, E. BIM Open Source Software (OSS) for the Documentation of Cultural Heritage. Virtual Archaeol. Rev. 2016, 7, 28–35. [Google Scholar] [CrossRef]
- Oreni, D.; Brumana, R.; Della Torre, S.; Banfi, F.; Barazzetti, L.; Previtali, M. Survey turned into HBIM: The restoration and the work involved concerning the Basilica di Collemaggio after the earthquake (L’Aquila). ISPRS Ann. Photogramm. Remote Sens. Spat. Inf. Sci. 2014, II-5, 267–273. [Google Scholar] [CrossRef]
- Vinegar, A. Architecture under the Knife of Eugene-Viollet–le Duc; Department of Art History McGill University: Montréal, QC, Canada, 1995; Available online: http://digitool.library.mcgill.ca/R/?func=dbin-jump-full&ob-ject_id=23248&local_base=GEN01-MCG02 (accessed on 5 May 2019).
- Viollet-le-Duc, E.-E. Dictionnaire Raisonné de L’architecture Française du XIe au XVIe Siècle. Paris: A. Morel. 1875. Available online: https://archive.org/details/raisonnedelarchi01viol/page/n7/mode/2up (accessed on 30 July 2023).
- Historical Places Standards and Guidelines for the Conservation of Historic Places in Canada. Her Majesty the Queen in Right of Canada. 2010. Available online: https://www.historicplaces.ca/en/pages/stand-ards-normes.aspx (accessed on 1 May 2019).
- Owen, D.T. St George’s Memorial Anglican Church, Oshawa; McLaughlin Public Library: Oshawa, ON, Canada, 1944; Available online: http://localhistory.oshawalibrary.ca/pdfportal/pdfskins/Consecration/consecra-tion.pdf (accessed on 5 May 2019).
- Balaras, C.A.; Argiriou, A.A. Infrared thermography for building diagnostics. Energy Build. 2002, 34, 171–183. [Google Scholar]
- Fokaides, P.; Kalogirou, S. Application of infrared thermography for the determination of the overall heat transfer coefficient (U-Value) in building envelopes. Appl. Energy 2011, 88, 4358–4365. [Google Scholar]
Disclaimer/Publisher’s Note: The statements, opinions and data contained in all publications are solely those of the individual author(s) and contributor(s) and not of MDPI and/or the editor(s). MDPI and/or the editor(s) disclaim responsibility for any injury to people or property resulting from any ideas, methods, instructions or products referred to in the content. |
© 2023 by the authors. Licensee MDPI, Basel, Switzerland. This article is an open access article distributed under the terms and conditions of the Creative Commons Attribution (CC BY) license (https://creativecommons.org/licenses/by/4.0/).














