Hybrid Quality-Based Recommender Systems: A Systematic Literature Review †
Abstract
1. Introduction
1.1. Current Landscape of E-Commerce
1.2. Hybrid Recommendation Systems: Industry Impacts and Applications
- E-Commerce: Amazon’s recommendation engine has a hybrid approach, combining collaborative filtering with content-based filtering. For example, the authors of [1] found that Amazon customizes recommendation systems to reflect customer habits and interests, resulting in a huge 35% boost in sales volume on their online shopping platform [4].
- Music Streaming: Spotify: Spotify combines user listening history (collaborative filtering) with musical elements such as genre, pace, and lyrics (content-based filtering). Spotify’s “Discover Weekly” playlist has successfully leveraged these strategies to increase user engagement and satisfaction, resulting in a personalized experience that retains users. As demonstrated by the authors of [5], after implementing their model, the rate at which consumers began new audiobooks increased by 46%.
- Online Video Platforms: Netflix’s recommendation algorithm uses collaborative filtering, content-based approaches, and contextual considerations (such as time of day and device type). Collaborative filtering detects patterns in user viewing behavior, whereas content-based filtering suggests shows based on genre and theme. The authors of [6] discovered that this hybrid strategy improves the user experience and retention rates by providing timely and relevant recommendations.
- YouTube: YouTube’s recommendation system is fundamental to the platform, and it was meticulously engineered to optimize user engagement and time spent watching videos. The system works by evaluating user interaction data, including watch history, likes, comments, shares, and the amount of time spent on different types of content. It learns from these interactions to create a more detailed picture of each viewer’s preferences. In addition to analyzing user behavior, the program examines content. This includes evaluating metadata such as video titles, descriptions, tags, and more complicated aspects such as the topic, style, and tone of the content. By merging these data, the system detects trends and predicts what viewers are likely to watch and appreciate. The final objective of YouTube’s recommendation algorithm is to present each viewer with a personalized feed that will keep them interested for longer times. By proposing content that closely matches their interests, YouTube is able to boost viewers’ viewing time, which benefits both advertisers and content providers while also guaranteeing that consumers continue to find relevant, engaging videos on the site. This cycle of personalized recommendations not only improves the user experience but also promotes YouTube’s status as a top content platform by encouraging long-term and recurring use.
- Travel and Hospitality: Airbnb’s recommendation system personalizes listing suggestions based on user interests, demographics, and geography.
- Social Media:
- Facebook employs a hybrid algorithm for friend suggestions that incorporates user interactions, mutual connections, and demographic information. Backstrom et al. (2011) showed that this method promotes user engagement by fostering more meaningful connections.
- LinkedIn’s job recommendation engine incorporates profile information, user behavior, and collaborative filtering. LinkedIn tailors job suggestions based on user data and behaviors from comparable users, increasing the job-seeking relevance and improving the professional networking experience.
- Content-Based Filtering: The CBF approach is based on the notion that people who have previously appreciated products with certain characteristics would continue to enjoy similar items in the future. It examines item features to match them to user profiles and provide suggestions. This strategy uses content representation and comparison techniques from information retrieval, as well as classification algorithms from machine learning, to represent those items previously rated by the user and compare them to other items to propose comparable items [3,14,15,16].
- Collaborative Filtering: The CF approach works on the notion that people who had similar preferences in the past would have similar ones in the future. The most significant part of collaborative filtering is determining whether the user’s preferences match those of other users [17]. It entails people working together to help each other filter information by documenting their emotions regarding the things they encounter [3]. To find similarities in taste among groups of people, CF uses ratings or user-generated comments. The commonalities between users are then used to produce recommendations [2]. However, CF recommenders encounter difficulties such as the cold-start problem (for new users or goods) and the “gray sheep” problem (users who do not fall into any single taste cluster) [3,14,18,19].
- Contextual Filtering: This system considers contextual information such as time, location, and device to deliver recommendations pertinent to the user’s present position. It can improve the user experience by taking into account the exact environment in which the recommendations are presented [22,23].
- Knowledge-Based Filtering: The KBF method suggests things based on clear user preferences and needs. It considers information supplied by the user, such as specific interests, desired qualities, or limitations, and recommends things that meet those requirements. It does not rely primarily on demographic information but instead on user-specified choices [24,25].
- Demographic Filtering System: DF determines user categories by employing demographic data such as gender, educational background, age, and so on. It does not have the new user issue because it does not use ratings to create suggestions. However, due to internet privacy concerns, it is difficult to obtain enough demographic information that is necessary today, limiting the use of DF. It is still used in conjunction with other recommenders as a quality-enforcing strategy [26].
- Hybrid Recommender Systems: HRSs integrate various recommendation methods to create a more accurate and personalized recommendation system. By combining more than one recommender system approach, hybrid recommender systems leverage multiple sources of data and algorithms to enhance the quality of recommendations. The goal is to reinforce the benefits of each strategy while minimizing their downsides or limitations, resulting in a more effective and comprehensive recommendation approach [13,15,16,18,21,27,28,29,30,31,32,33,34,35,36].
- -
- Data scarcity is a major limiting factor in the performance of recommendation systems. The current approaches to dealing with cold-start concerns for new users and objects frequently fail to incorporate demographic information into the suggestion process. According to research, the existence of cold-start users, together with the volume and quality of the surrounding data points used in the recommendation framework, have a substantial impact on prediction accuracy.
- -
- The contribution provides a synthesis of the existing information and approaches to hybrid-based quality in recommender systems via a thorough examination of the literature. This includes exploring, evaluating, and categorizing diverse hybrid models, assessment criteria, and real-world implementations, as well as identifying their strengths and drawbacks.
- -
- Identifying Challenges and Opportunities: The review recognized and articulated the distinct problems and opportunities provided by big data in recommender systems. This involved understanding the unique characteristics of big data, such as volume, velocity, and diversity, as well as the implications for hybrid recommender system design and implementation.
- -
- Proposing Frameworks and Rules: Drawing on the findings of the literature review, the contribution provided frameworks, architectures, or rules for designing and evaluating hybrid recommender systems in the context of big data. These frameworks incorporated best practices, addressed frequent hazards, and proposed solutions for dealing with big data’s distinct characteristics and requirements, such as scalability, real-time processing, and data integration.
- -
- Domain-Driven Insights: The review investigated the use of hybrid recommender systems in big data situations. It examined successful implementations in e-commerce, social media, healthcare, IoT, and the less-explored area of talent pool optimization for recruitment solutions.
- -
- Employing an open-source program, ASReview uses active learning to improve the systematic selection process in research. It efficiently processes vast amounts of text, reducing the number of documents that must be examined by humans and eliminating false negatives.
2. Background and Related Work
- Diversity: Assesses the diversity among the recommendations, which is critical for providing users with a wide range of options and improving engagement. The paper in [37] uses measures such as test coverage, Shannon entropy, and the Gini index to assess diversity, with values 0.74, 10.40, and 0.79, respectively. Greater diversity in recommendations could offer consumers additional choices, potentially increasing user engagement and satisfaction.
- Novelty: Determines how surprising the recommendations are, which helps to keep users interested by suggesting goods they may not have considered.
- User Satisfaction: Assesses the total user experience using feedback and engagement metrics to customize suggestions to user preferences. By adding these indicators, HRSs can improve their performance, better correspond with user needs, and increase overall engagement and satisfaction.
- Aggregated User Engagement: This indicator measures how engaged users are with the system’s recommended content. The CAM2 model significantly increased this measure by 0.50%, demonstrating improved user involvement with the platform [39].
- Daily Active Users (DAUs): This indicator counts the number of unique users who interact with the site each day. The CAM2 model led to a 0.21% rise in DAUs, indicating that more users are returning to the site due to better suggestions [39].
- Retention Metrics: Renewal metrics are used to assess the model’s capacity to improve user experience and motivate return visits, particularly among casual users. The model’s design promotes better engagement and retention among casual users [39].
- Reviews and Comments: The system evaluates customer reviews to measure thoughts and sentiments about hotels, which assists in creating recommendations according to user preferences [38].
- Surrounding Environments: It considers surrounding Points of Interest (POIs) to assess the facilities accessible around the hotels, which can impact a user’s decision [38].
- Numerical Ratings: The system integrates numerical ratings submitted by users, serving as a quantifiable assessment of hotel quality.
- Aggregated Scores: The suggested system aggregates scores from both reviews and surrounding facilities, enabling a thorough evaluation of each hotel [38].
- Polarity Ratings: The system creates polarity ratings from reviews using natural language processing (NLP) techniques, which helps to comprehend the sentiments represented in the reviews [38].
- Impact of Diversification on User Satisfaction: According to the study, user satisfaction is highest when recommendations have a balanced level of relevance and diversity, especially a diversity score of 0.6. This balance indicates that people respect moderately diversified content in their suggestions [41].
- Relevance–Diversity Trade-Off: One important point raised is the inevitable trade-off between relevance and diversity; as diversity grows, relevance frequently declines, potentially affecting user experience. This tension is critical for recommendation techniques that try to enhance both elements concurrently [41].
- Algorithm Performance: Algorithms that use a greedy, marginal relevance maximization (MMR) approach perform better in terms of diversity without compromising too much relevance. Adaptive algorithms that modify the timing of diversification outperformed similarity-based techniques [41].
- Empirical Comparisons Using Metrics: The article examines algorithms based on metrics such as ERR-IA and subtopic recall to assess relevance and variety. These measurements, especially when applied to movie genres, provide a complete picture of algorithm effectiveness [41].
3. Goal of the Literature Review
3.1. Reasons for Conducting Systematic Literature Reviews
- Summarizing the existing knowledge and information concerning research questions or technology, such as the empirical evidence on the benefits and limitations of a specific agile approach. They provide a comprehensive overview of what is known in the field.
- Identifying Knowledge Gaps: Systematic reviews can discover knowledge gaps by reviewing existing material. These gaps can assist researchers in identifying places where further study is required.
- Making Choices Based on Proof: Systematic reviews are an important tool for making evidence-based decisions. They serve as a foundation for making educated judgments in a variety of disciplines, including healthcare, education, and policy creation.
- Minimizing Bias: Systematic reviews locate and choose relevant research in a systematic and accessible manner. This decreases the possibility of bias in study selection and interpretation, making the results more credible.
- Bringing Conflicting Evidence Together: In some domains, the literature may present contradictory conclusions. Systematic reviews seek to synthesize and evaluate contradictory material to present a more complete picture of the state of knowledge.
- Policy and Practice Insights: Systematic reviews are frequently used to inform policy decisions and clinical practice guidelines. They provide a solid evidence framework for making recommendations and judgments with substantial societal implications.
- Time and Resource Efficiency: Conducting a systematic review might be more efficient than beginning a new study, especially if the issue has previously been well investigated. By using the current research, it can save time and resources.
- Systematic reviews can aid in the prevention of duplication of research efforts. Researchers may assess what has previously been completed and concentrate their attention on areas that require fresh investigation.
- Establishing a Baseline: A systematic review can serve as a starting point for researchers who are new to a topic, offering a baseline grasp of the present state of knowledge. Systematic literature reviews, on the other hand, can be used to assess how much the empirical data supports or contradicts the theoretical assumptions, or even to aid in the development of new theories.
3.2. The Value of Systematic Literature Reviews
4. Methodology for Review Process
4.1. Question Formalization
4.2. Database Analysis and Research Methodology
- Identifying research questions.
- Previous research findings.
- Searching databases for relevant research based on hypotheses.
- Selecting data based on predefined inclusion and exclusion criteria.
- Analyzing the collected data.
- Study findings.
- Ideas for further research.
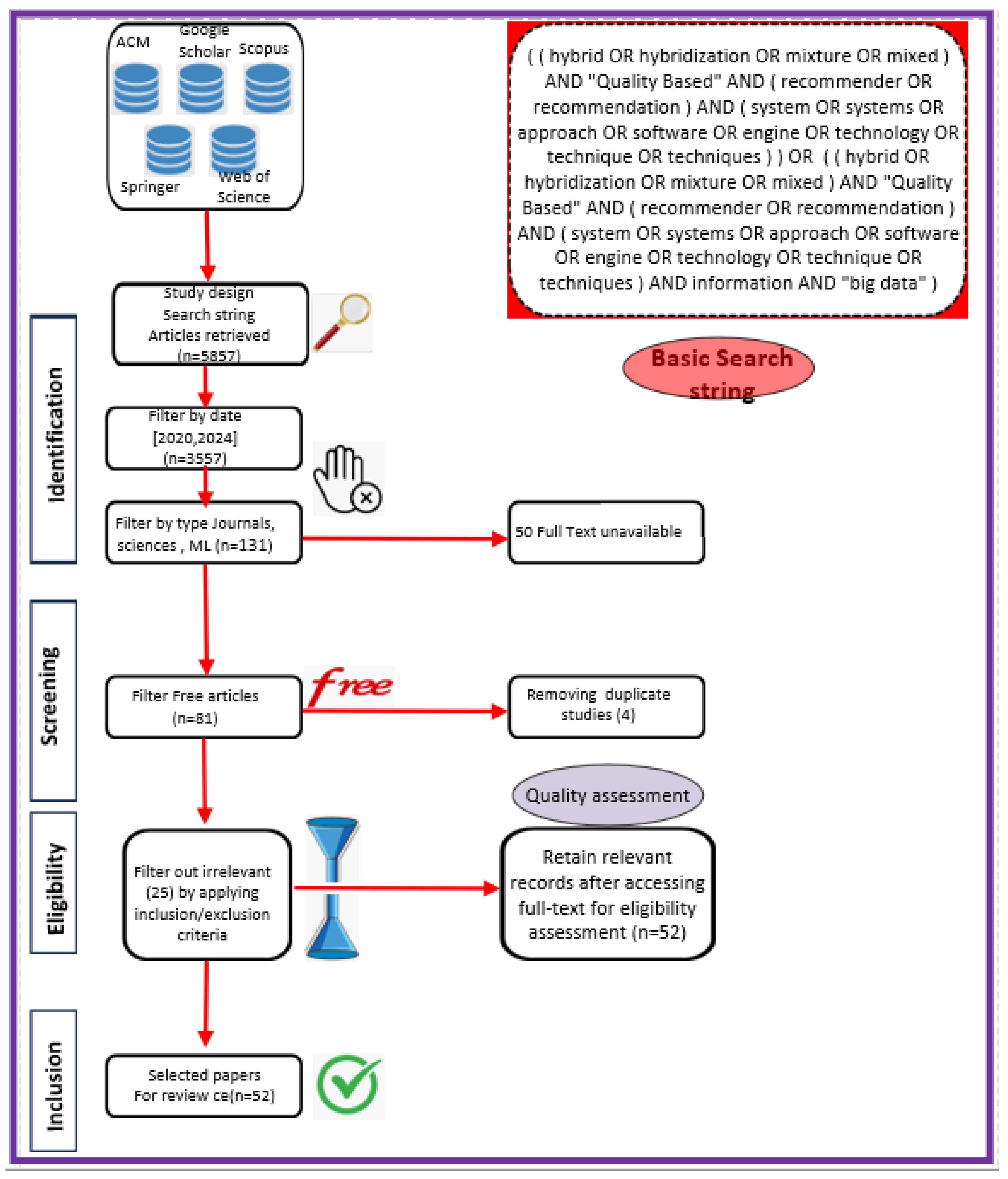
- Web of Science: When conducting a systematic review, employing Web of Science has benefits like thorough coverage, easy access to high-quality content, citation tracking, sophisticated search tools, effective bibliographic management, and collaboration support. Using these elements, systematic reviews can be made more thorough and rigorous, enabling researchers to efficiently find, assess, and synthesize pertinent papers (see Figure 4).
- Springer Link: To comply with the download limit of 1000 objects imposed by this database for the csv file, filters must be added to the item list. Because the current query returned 4068 items at that time, exceeding the allowed threshold, it was critical to narrow the list. This can be accomplished by implementing filters that consider criteria such as publication date, discipline, language, and content type. By incorporating these filters, we could effectively reduce the item list while still adhering to the download restriction (see Figure 5 for distribution by year).
- Google Scholar: To overcome the limitation of extracting Google Scholar search results, we used the open-source tool “Harzing’s Publish or Perish” for exporting the results in Excel (see Table 5). The search process in this database presented additional challenges when compared to other databases for three main reasons:
- Incomplete Search String: Google Scholar does not allow you to directly enter a complete search string. As a result, we had to use the basic search tool to conduct a search that would return results matching the initial search string.
- Difficulty in Search: Google Scholar’s search functionality is more intricate than that of other databases, making it more difficult to obtain desired results. To retrieve the relevant information, careful navigation and the use of appropriate search techniques were required (see Figure 6). In fact, due to the absence of results from the original query, we decided to cancel it in order to address this issue. In its place, we shall investigate an alternative technique by running the below query.
- However, using this specific database made it possible to include “gray literature”, including proceedings from conferences.
- ACM Digital Library https://dl.acm.org/, access date: 10 December 2023 Because of the enormous quantity of papers, we narrowed our search to the years 2020 to 2024 and focused on journals (see Figure 7).
4.3. Eligibility Criteria
- IC1: Papers offering hybrid quality-based recommender systems, algorithms, and techniques in the context of big data.
- IC2: Papers from conferences and journals published between 2020 and 2024.
- IC3: The paper incorporates search-relevant keywords within its title or abstract.
- IC4: The paper addresses hybrid recommendation systems.
- IC5: The paper addresses at least one problem of recommendation or proposes at least one technique of hybridization.
- EC1: The publication date is earlier than 2020.
- EC2: The paper is written in a language other than English.
- EC3: The paper is a short article, a standard, a poster, an editorial, or a tutorial.
- EC4: The title, abstract, and keywords are not relevant to the research topic.
- EC5: The paper does not discuss hybrid recommendation systems.
4.4. Information Sources
- Preliminary Research Findings (see Figure 8):
- Total articles found in the preliminary research: 5857 articles.
- ACM:
- Total articles found in the ACM database: 376 articles.
- Articles from 2020 or later in the ACM database: 187 articles.
- Total journal articles found: 33 articles.
- Total open-access articles found: 19 articles.
- Google Scholar:
- Total articles found on Google Scholar: 55 articles.
- Articles from 2020 or later on Google Scholar: 13 articles.
- Total articles of all types on Google Scholar: 13 articles.
- Open-access articles on Google Scholar: 6 articles.
- Scopus:
- Total articles found in Scopus with basic query string: 1348 articles.
- Articles from 2020 or later in Scopus: 838 articles.
- Total articles with restrictions (English, engineering, ML, business, etc.): 28 articles.
- Open-access articles in Scopus: 14 articles.
- Springer:
- Total articles found in Springer: 4068 articles.
- Articles from 2020 or later in Springer: 2509 articles.
- Articles related to science in Springer: 32 articles.
- Open-access articles in Springer: 32 articles.
- Web of Science:
- Total articles found on Web of Science: 10 articles.
- Articles from various dates in Web of Science: 10 articles.
- Total articles of all types in Web of Science: 10 articles.
4.5. Data Extraction
5. PRISMA Checklist
5.1. Main Objectives
- Transparency: Ensure that systematic studies and meta-analyses are presented clearly and completely.
- Quality: Improve the quality of research reports to facilitate understanding and evaluation.
- Standardization: Provide a standardized framework for researchers to follow while writing their work.
5.2. Components
- The definition of research objectives.
- The methodology for selecting studies.
- Evaluation of bias.
- The synthesis of results.
5.3. Utilization
6. Results Synthesis and Discussion
6.1. Quantitative Evaluation
6.1.1. Data Origin
6.1.2. Year of Publishing
- Advances in Neural Network Architectures: Recent years have witnessed tremendous advances in neural network topologies, which have transformed the field of machine Learning and, by extension, recommender systems.
- Deep Learning Techniques: The development and refinement of deep learning approaches have enabled academics to develop more sophisticated models capable of processing complex data inputs. These developments enable better representation learning, in which models can automatically recognize patterns and features in raw data, resulting in higher recommendation accuracy.
- Hybrid Approaches: The merging of several neural network architectures, such as convolutional neural networks (CNNs) for image data and recurrent neural networks (RNNs) for sequential data, has aided in the creation of hybrid recommender systems that can use numerous data sources. This flexibility is most certainly a major contributor to the current increase in publication rates.
- Adoption of Transformer Models: Transformer models have ushered in a new era of natural language processing (NLP) and beyond.
- Transformer Architecture: Transformers, introduced through models such as BERT and GPT, have raised the bar for comprehending and creating human language. Their capacity to capture long-term dependencies in data makes them ideal for jobs involving user interactions and preferences in recommendation systems.
- Impact on Recommendations: The potential to more effectively simulate user behavior and preferences with transformers has prompted study into their use in recommender systems. This has most likely led to the rise in publications as academics investigate creative ways to integrate transformers into hybrid models, increasing their effectiveness across many domains.
- Data Import: Import the entire set of research documents into the ASReview software (that is, the metadata containing the text of the titles and abstracts).
- Initial Formation: ASReview begins with an initial formation phase. The researcher classifies a small subset of articles as relevant or irrelevant in order to form the automatic learning model. In fact, prior knowledge is chosen and used to create the first model and present the first recording to the researcher. Because this is a binary classification problem, the evaluator must choose at least one key record to include (specify label: relevant) and at least one key record to exclude (specify label: irrelevant) based on prior knowledge. An automatic learning classifier is tasked with predicting the relevance of the study (labels) based on a representation of the text containing the recording (characteristic space) and prior knowledge.After being trained with previous expertise, the AI tool ranks all unlabeled papers (i.e., articles that had not yet been determined to be eligible) from highest to lowest probability of relevance [57].To avoid any authority bias in the inclusions, we have purposefully chosen not to include the name of an author or a representation of a network of citations in the space for characteristics.
- Active Learning: ASReview employs an active learning strategy. The model examines the labeled articles and selects the most ambiguous or informative ones. These articles are presented to us in order to manually examine and categorize. Alternatively, during the active learning cycle, the software displays a new record that the user must examine and label. The user’s binary etiquette (1 for relevant and 0 for irrelevant) is then used to create a new model, after which a new record is presented to the user. This cycle will continue until the user specifies an end point.Currently, the user has access to a file that contains (1) entries that have been labeled as relevant or irrelevant and (2) entries that have not been labeled but are likely to be relevant based on the current model’s predictions [56].This configuration allows us to search for a large dataset much faster than possible with a manual process while maintaining decision-making transparency.
- Iterative Process: the researcher examines the selected articles and assigns labels (relevant or not). ASReview incorporates the labeled data into the overall training and updates the automatic learning model.
- Model Refinement: The updated model learns from our labeled data and improves its ability to predict the relevance of unlabeled items.
- Iteration: Steps 3–5 are iteratively repeated. The model continues to select new articles to investigate based on its uncertainty, and the researcher labels them in order to refine the model. This iterative process reduces the number of articles to be manually examined while maintaining high precision.
- Final Article Selection: When the model reaches a stopping point (for example, a desired level of examination exhaustion), ASReview returns a list of articles classified according to their predicted relevance. This list will assist us in focusing our attention on the articles that are most relevant to our systematic review.
6.2. Out of Scope
6.3. Qualitative Analysis
6.3.1. Evaluation of Quality
6.3.2. Word Cloud and Frequency
6.4. Approach to Inclusion and Exclusion Standards
- Initial Retrieval: After a retrieval process, 5857 preliminary primary studies were found using five digital libraries’ search engines. Each library utilized various filtering parameters, which resulted in differing quantities of papers being returned. Each library utilized various filtering parameters, which resulted in differing quantities of papers being returned.
- Criteria Definition: In order to concentrate on the most pertinent studies, we established a set of inclusion/exclusion criteria. Except for gray literature, workshop presentations, and articles that reported just abstracts or presentation slides, this involved choosing only journals for the Scopus and Springer databases and all categories for ACM, Google Scholar, and Web of Sciences. The chosen papers were to highlight current developments in the discipline and be published between 2020 and 2024.
- Selection Based on Peer Review: To ensure a degree of quality and credibility in the chosen studies, we only included articles that were approved for publication after a peer review procedure. Articles that were not peer-reviewed or did not fit the designated research focus were disqualified. Additionally, articles that did not include recommender hybrid techniques in their abstract or title were not included. This was essential for maintaining attention on the pertinent subject. To ensure linguistic and understanding consistency, non-English papers were eliminated.
- Coarse Selection Phase: We first examined the publishing type, year of publication, and title as part of our coarse selection phase. We frequently looked at abstracts or other sections of the publications to determine their applicability.
- Hybrid Recommendation Systems: The review excluded papers that had nothing to do with recommender systems and instead focused on those that presented hybrid recommender systems.
- Data Entry and Analysis: To enable a methodical review process, the data were input into an Excel spreadsheet, including keywords and cited information.
- Quality Assurance: To guarantee high-quality results, a systematic review uses a weighted score system to quantify study quality, accepting only those that meet a threshold of 0.80.
- Final Selection: Fifty-two primary papers that satisfied the predetermined standards were ultimately chosen, offering a strong basis for the systematic review. By guaranteeing that only pertinent and excellent papers were incorporated into the analysis, this exacting process raises the review’s academic worth and transparency.
6.5. Commonly Used Principal Summary Measures
6.6. Challenges and Setbacks (RQ1)
6.6.1. Approaches for Addressing the Cold-Start Problem
6.6.2. Sparsity
6.6.3. Alluvial Diagram
6.6.4. Limitations and Biases
- -
- Data Bias: Hybrid recommenders use data from several sources, each with inherent biases. For example, collaborative filtering algorithms rely on user–item interaction data, which can be skewed by popularity or suffer from the cold-start problem. Conversely, content-based approaches rely on item qualities, which may be prejudiced if the item descriptions are inadequate or skewed. Combining various data sources without considering their respective biases can result in biased suggestions.
- -
- Algorithm Selection Bias: In a hybrid system, various algorithms are used to handle different circumstances or specific jobs. The decision of which algorithm to apply for a specific user or environment may result in selection bias. If the system prefers one algorithm over another based on biased criteria, it may result in unfair or erroneous suggestions. For example, applying a specific algorithm just to certain user demographics may result in biased results.
- -
- Combination Bias: Hybrid systems usually integrate the outputs of several algorithms, which might result in bias. Different algorithms may have different biases, and, if the merging process is not carefully managed, it may exacerbate existing biases or create new ones.
- -
- Feedback Loop Bias: Hybrid recommenders, like other recommendation systems, are susceptible to feedback loop bias. A self-reinforcing loop can occur when the system’s recommendations influence user behavior, which is subsequently utilized to train the system. This bias can grow with time, particularly in hybrid systems with numerous algorithms contributing to the feedback loop. If the system fails to account for this prejudice, it may limit the diversity of the recommendations while reinforcing existing biases.
- -
- Over-Specialization Bias: Hybrid systems seek to increase performance by integrating methodologies; however, this can occasionally result in over-specialization. If the system is overly reliant on a single algorithm or data source, it may excel in some cases but underperform in others, resulting in biased suggestions. Balancing the contributions of various components in a hybrid system is critical for preventing this type of bias.
- -
- Contextual Bias: Hybrid recommenders frequently use contextual characteristics to generate individualized recommendations. However, biased or inadequate contextual information can result in biased outcomes. For example, using demographic data without addressing potential biases may result in suggestions that reinforce preconceptions.
- -
- Evaluation Bias: Evaluating the performance of hybrid recommenders can be difficult, and the selection of evaluation measures and test datasets may create bias. If the evaluation process favors some parts of the system’s performance, it may overlook or underestimate biases in other areas.
6.6.5. Overfitting
6.7. Hybridization Stratégies (RQ2)
6.8. Datasets (RQ3)
6.9. Experimental Outcomes (RQ4)
6.10. Methodologies and Recommended Techniques (RQ5)
- -
- Data Collection: Gather data from various sources, including user behavior logs, questionnaires, interviews, item metadata, and user profiles.
- -
- -
- Employ the Strengths of Different Methods: Hybrid systems combine the benefits of several recommendation techniques, such as those based on content, collaborative filtering, and demographic information, to take advantage of their respective capabilities and provide more precise and personalized recommendations.
- -
- Experiment and Evaluate Performance: Experiments are carried out to evaluate the performance of hybrid systems regarding individual recommendation strategies. The increases in recommendation accuracy are evaluated using metrics like as precision, recall, F1-score, and normalized discounted cumulative gain.
- -
- Address Individual Technique Limits: Hybrid systems are intended to overcome the limits of individual recommendation approaches, such as the cold-start problem or the inclination to propose primarily popular goods. The experiments show increased coverage of long-tail items and more diverse recommendations according to users’ unique interests.
- -
- Analyze Efficiency and Scalability: The study compares the computational efficiency, memory utilization, and scalability of hybrid strategies to individual recommendation approaches. The experiments evaluate hybrid systems’ processing times, memory footprints, and applicability for real-world big data applications.
- -
- Assess Customer Experience and Satisfaction: Experiments are carried out to assess the influence of hybrid systems on user experience, engagement, loyalty, and overall satisfaction. The efficacy of the hybrid techniques is measured by analyzing user input, engagement metrics, and satisfaction levels.
- -
- Appreciate Hybridization: Experiments are intended to highlight any trade-offs connected with hybridization, such as the effect on model transparency, interpretability, or the complexity of the recommendation process. These findings can help to inform future system design decisions and the selection of appropriate hybridization strategies.
- -
- Identify Optimal hybridized Strategies: Experiments are performed to determine the best ways to combine several recommendation approaches, such as weighted hybrid, switching hybrid, feature augmentation, and meta-level hybrid. The study provides practitioners with guidance for selecting and implementing hybrid approaches depending on the data characteristics and intended recommendation performance.
6.11. Potential Future Research Directions (RQ6)
Future Research
- Context-Aware Recommendation Systems (CARSs) enhance traditional recommendation models by integrating contextual factors, such as location, time, or environmental conditions, into the recommendation process, developing techniques for gathering contextual data, such as user behavior analytics or environmental sensors, and designing algorithms that include contextual information in the recommendation process. Unlike conventional systems that predict ratings based only on user–item interactions , CARSs expand the prediction function to include context , adding a third dimension. This added complexity makes the recommendations more relevant by aligning them with situational user needs, although it also increases the computational demands. A clear understanding of “context”, defined as any information shaping the user interactions with the system, is essential for effectively designing these systems. To efficiently design a CARS, the following tools and approaches could be used:
- Machine Learning Frameworks: Use machine learning frameworks such as TensorFlow or PyTorch to create prediction models based on contextual information. These frameworks provide strong libraries for developing and training machine learning models, enabling the integration of complicated characteristics such as context in addition to user and object data.
- Dataset, Model, and Evaluation: Creating a contextual dataset, creating a reinforcement learning model, and using performance measures to evaluate adaptation.
- Contextual Bandits: Use contextual bandit algorithms to dynamically adjust recommendations based on real-time circumstances. These algorithms strike a balance between exploration and exploitation by determining which recommendations function best in various contextual settings, allowing the system to deliver tailored ideas that adapt as user behaviors and contexts change.
- User Studies: Conduct user research to determine the effectiveness of context-aware recommendations. Gathering qualitative input from consumers allows us to measure how effectively the recommendations suit their needs and preferences in various scenarios. This approach may include surveys, interviews, or A/B testing to measure user happiness and engagement with contextual features.
- Hybridization: In machine learning, hybridization is the process of merging multiple algorithms or models to improve predicted accuracy, resilience, and flexibility by utilizing their strengths while mitigating individual limitations. Hybridization in recommendation systems frequently employs ensemble learning techniques such as stacking and meta-learning to combine collaborative- and content-based filtering methods. This method enhances recommendation accuracy by modifying model weights in response to user interactions. Scikit-learn and PyTorch are tools that help to apply these concepts, making it easier to experiment and enhance hybrid systems across a wide range of applications, including recommendation engines, identifying fraud, and natural language processing. To supplement the conversation, we will provide a more detailed examination regarding how these concerns could be investigated:
- Frameworks for Hybrid Systems: Use libraries that support hybrid recommendation algorithms, such as Surprise or Apache Mahout.
- A/B Testing: Use A/B testing techniques to compare the performance of hybrid models to standard approaches.
- Data Fusion Techniques: Explore data fusion approaches to successfully merge multiple sources of data, hence improving the quality of recommendations.
7. Conclusions
Author Contributions
Funding
Institutional Review Board Statement
Informed Consent Statement
Acknowledgments
Conflicts of Interest
Appendix A. Recapitulative Table A1 of the Selected Articles
| Study Issue | Employed Strategy | Dataset | Objectives/Results |
|---|---|---|---|
| [14] A hybrid recommender system for patron-driven library acquisition and weeding. | The study uses a hybrid recommender system that combines collaborative filtering and content-based filtering to help library administrators make acquisition and weeding decisions based on user feelings. | Amzon dataset: This dataset consists of 278,858 users who provided 1,149,780 ratings for 271,379 books. Library Catalog: Library dataset provides information and statistics for comparing book availability. | Objectives: The study’s goal is to create a hybrid recommender system that helps library administrators to make educated decisions about acquisitions and weeding by incorporating user comments and preferences. Results: The hybrid recommender system was successfully implemented in a national library, delivering acquisition and weeding advice based on user feedback and machine learning approaches. |
| [31] A Novel Hybrid Recommendation System Integrating Content-Based and Rating Information | The work presents a mixture of recommendations that uses genome tag information to increase accuracy of prediction in collaborative filtering. It provides a novel similarity measure that includes content-based information into existing formulas, with the goal of improving the accuracy of item-oriented collaborative filtering algorithms. | The benchmark dataset is MovieLens 20Min, which retains just users and movies with 20 or more ratings. just movies having tag genome information are kept. As a result, 10,239 movies received 19,799,049 ratings from 138,493 users. | Objectives: The paper presents a hybrid recommendation system that combines content-based information with neighborhood-based algorithms to improve accuracy and speed. It employs unique ways to improve item-level similarity measurements in item-oriented collaborative filtering algorithms. The study uses genome tags and seeks to outperform standard collaborative filtering approaches regarding accuracy and speed. Results: The suggested hybrid recommendation system, which combines content-based and neighborhood-based information, provides comparable accuracy to leading models while being at least twice as fast. Experiment findings suggest that it is more accurate and faster than ‘pure’ collaborative filtering methods. Future work will include improving movie representations and merging the model with matrix factorization techniques to increase accuracy even further. |
| [29] A course hybrid recommender system for limited user information scenarios | CF, CB, Hybrid | 213 courses | Objectives: This work addresses the cold-start issue and limited information circumstances by creating a hybrid recommendation system for personalized course recommendations in e-learning environments. Results: Estimation, validate hypotheses for better recommendation system performance, investigate application to various recommendation scenarios, and investigate contextual embeddings for multiple languages. LSA model Precision = 0.17 LDA model Precision = 0.16 Hybrid best result |
| [15] A hybrid neural network approach to combine textual information and rating information for item recommendation | Neural interaction layer, NCTR model tochastic Gradient Descent algorithm | MovieLens and Amazon | Objectives: The study aims to overcome limitations of existing recommendation algorithms by proposing a hybrid neural network model, novel hybrid neural network to combine textual information and rating (NCTR), which incorporates textual information and rating data to enhance recommendation accuracy, particularly for sparse data. Results: Enhancing techniques for capturing the nonlinearity of feature interactions and enhancing strategies for feature extraction from textual data |
| [30] A hybrid online-product recommendation system: Combining implicit rating-based collaborative filtering and sequential pattern analysis. | CF, Sequential Pattern Analysis (SPA) | E-commerce and transaction data: Dataset of 16,486 transactions of 247 users on 1911 items | Objectives: The study’s goal is to generate implicit ratings and combine CF with sequential pattern analysis to improve online recommendations. Results: In collaborative filtering (CF), implicit ratings effectively replace explicit ratings for digital transaction data. A CF-SPA hybrid approach improves recommendation quality. Four experiments were carried out to compare the proposed approach to others. Data from a large Korean online mall, focusing on users who made more than 30 purchases. In terms of precision, recall, and F1, the suggested hybrid system exceeded CF and SPA-based methods. In the hybrid system, the value of weight for CF-based recommendation is set to 0.1. The study recognized that a small dataset size was a limitation. |
| [60] A parametric analysis of AVA to optimize Netflix performance International Journal of Information Technology (Singapore) | CF, CB, Quality Control | 307 Delhi respondents. Netflix dominates, aesthetic annotations (63.8%). | Objectives: The study examines the impact of aesthetic visual analysis (AVA) on Netflix’s thumbnail selection process. Results: Among OTT platforms, Netflix was chosen by 63.8% of respondents as their preferred choice. |
| [13] A Propound Hybrid Approach for Personalized Online Product Recommendations | Random Forest (RF) Pearson Correlation (PC) Gradient Boosting(GB) | 300 visitors and 100 products. | Objectives: A hybrid technique for tailored online suggestion of products in e-commerce websites. The goal is to increase the accuracy of suggestions by utilizing collaborative filtering, implicit data and sequential patterns. Results: Integration of CF and PSP approaches outperforms individual methods. No scalability of the proposed approach |
| [61] A three-level framework to evaluate airline service quality based on interval valued neutrosophic AHP considering the new dimensions. | The SERVQUAL methodology is expanded to evaluate airline service in terms of pandemic, information systems., digital technology and environment. | For criteria weight estimation, the Best Worst approach (BWM) and the Modified Delphi approach were used. | Objectives: The goal of this research is to provide a three-level framework for evaluating airline service quality based on the SERVQUAL model while taking into account new aspects such as pandemic, environment, digital technology, and information systems. Results: The study presents a comprehensive methodology for evaluating airline service quality by using the extended SERVQUAL model, which includes traditional and extra factors related to pandemic, environment, digital technology, and information systems. |
| [32] An analysis and comparison of keyword recommendation methods for scientific data | The study compares keyword suggestion approaches for scientific data by combining analysis, metrics proposals, and tests. | Latent Dirichlet Allocation (LDA with 300 topics and 1000 iterations) Stanford Topic Modeling Toolbox. | Objectives: The purpose of this research is to investigate and compare keyword recommendation strategies for scientific data, specifically the indirect and direct approaches, as well as to assess metadata quality and propose assessment criteria for controlled vocabularies. Results: This publication would most likely give a more complete evaluation of the study’s limitations, study’s particular findings are not provided, potential areas for improvement, and ideas for future research initiatives. |
| [62] An extended model for assessing E-Services of Iranian Universities Websites Using Mixed MCDM method. | Analytical Hierarchy Process (AHP) Promethee (Preference Ranking Organization Method for Enrichment Evaluations). | 21 top-leading Iranian universities. | Objectives: This study aims to provide a more comprehensive model for evaluating university websites’ e-services’ preparedness. The model seeks to pinpoint these websites’ advantages and disadvantages while offering suggestions for raising their standard of design. Results: The study evaluated the readiness of 21 top Iranian university websites for providing e-services, but specific values and rankings were not provided. |
| [63] Artificial intelligence and edge computing for teaching quality evaluation based on 5G-enabled wireless communication technology. | This study investigates fuzzy neural networks, GST, AHP, DBT-SVM, and DM methods. | Students’ Academic Performance Dataset (xAPI-Edu-Data) (100 students). | Objectives: Provide an environment in the classroom with edge computing that is structured to enhance social-emotional learning and academic learning. boost the effectiveness of the teaching-learning process. Results: Possible implications include the usefulness of the recommended optimization strategy for teaching college English, the advantages of incorporating edge computing and 5G in medical education, and the general advantages of using cutting-edge technologies in instruction across the board for educational purposes. |
| [64] Beyond Bricks and Mortar: The efficacy of online learning and community-building at College Park Academy during the COVID-19 pandemic. | qualitative data analysis techniques such as thematic analysis. | 17 interviews were conducted with 3 administrators, 2 staff members, 2 parents 5 teachers. | Objectives: This study investigates College Park Academy’s transition to virtual learning during COVID-19, analyzing its structure, effects on stakeholders, and making recommendations for technology-enhanced teaching. Results: Transition had readiness challenges: academic rigor and social-emotional well-being issues. |
| [86] Business process modeling language selection for research modelers. | expert interviews, document analysis, snowballing literature review. | 97 criteria, 23 BPM languages, 25 quality attributes, and 72 BPM features. | Objectives: The goal of this research is to provide a reliable decision model for the problem of business procedure modeling language selection in research projects. Results: A selection model for choosing business process modeling languages (BPMN) with 97 criteria, 23 alternatives, and 25 quality features was developed. |
| [92] CAQoE: A Novel No-Reference Context-aware Speech Quality Prediction Metric. | CAQoE metric, evaluating its performance using objective and subjective quality scores. | PTB diagnostic ECG database 148 subjects, 52 patients. | Objectives: The research presents context-aware Quality of Experience (CAQoE), a measure for real-time voice quality in VoIP applications that incorporates a context-classifier, Voice Activity Detector (VAD), and validation with subjective evaluations. Results: XGBoost presents the best F-score (0.95%) |
| [95] Cross-User Similarities in Viewing Behavior for 360° Video and Caching Implications. | Basic similarity metrics Prefetching Algorithms simulation model. | 32 people watching 360° videos including head movements from 439 unique viewings, totaling 21 h and 40 mn. | Objectives: investigate the effects of stacking and quality-adaptive anticipating strategies for 360° video on content cache performance. Results: Perspectives on the circumstances in which overlap might be significant and caching useful for 360° video |
| [91] DAC-HPP: deep attributed clustering with high-order proximity preserve. | DAC-HPP algorithm. | datasets: LFR-EA-1000, WEBKB. | Objectives: Suggest a method for deep attributed graph clustering called Deep Attributed Clustering with High-order Proximity Preserve) (DAC-HPP). Results: Constructing a consensus matrix, Compared to seven cutting-edge methods, DAC-HPP performs superior. |
| [87] DataPilot: Utilizing Quality and Usage Information for Subset Selection during Visual Data Preparation. | Semi-structured interviews, brainstorming sessions, and feedback sessions | 1000 records from an open-source digital marketing dataset with 42 properties. | Objectives: Tackling the problem of identifying meaningful data subsets from big, unusual datasets while visual data processing. Results: Several hypotheses that were tested during the user study. |
| [88] Development of a Quality-Based Model for Software Architecture Optimization: A Case Study of Monolith and Microservice Architectures. | Create a quality-based mathematical model for optimizing software architecture. | N/A. | Objectives: The purpose of this research is to examine how modular and microservice software architectures are implemented in terms of attributes related to software quality. Results: The work develops a mathematical model for software design optimization based on quality-based mixed integer goal programming. |
| [89] DHR: Distributed Hybrid Rendering for Metaverse Experiences. | Distributed Hybrid Rendering (DHR) approach | N/A. | Objectives: This paper introduces and evaluates a distributed hybrid rendering (DHR) solution for standalone XR devices, with the goal of combining ray tracing graphics with high fidelity while maintaining interactive frame speeds in high-latency network environments. Results: The research presents a number of findings based on an evaluation of the Distributed Hybrid Rendering (DHR) technique. |
| [74] Empirical analysis of the tool support for software product lines. | Researchers used sampling and snowballing to select representative case studies. | 20 case studies from 6 different domains. | Objectives: The goal of this study is to conduct an empirical analysis of tool support for software product lines (SPL). Results: The research looks at tool assistance for software product lines (SPLs) and underlines the significance of sophisticated variability modeling in many fields. |
| [94] Evaluating Explainability Methods Intended for Multiple Stakeholders. | Framework with a collection of explanation techniques. | 6800 task notes spread over 46 days. | Objectives: The purpose of this study is to offer an explainability structure for intelligent systems that may suit the clarification needs of different user groups. Results: The majority of engineers (65%) were pleased with the explanation quality. |
| [18] Examining the usefulness of quality scores for generating learning object recommendations in repositories of open educational resources (OERs). | CF, CB, Quality-based recommendation, Hybrid Approoach. | 53 participants 400 Open Educational Resources. | Objectives: A study evaluates alternative techniques to recommending open educational resources, with the goal of determining if pedagogical quality scores improve recommender systems. Results: The hybrid strategy scored the highest in terms of relevance (0.64), followed by the traditional content-based approach (0.60), suggesting its effectiveness. |
| [16] Hybrid Approach to Music Recommender Systems. | Analyze quality scores’ impact on OER recommender systems and engine tools: CF, CB, DNN, auto-encoder, input vectors BOW. | Million Song Subset: 10,000 songs 1 million users. | Objectives: A The system suggests songs that are comparable to the user’s preferences and have been highly rated by other users. So, hybrid music recommendation system that combines content-based and collaborative filtering is used. Results: cold-start problem: use DNN |
| [35] Hybrid collaborative filtering model for consumer dynamic service recommendation based on mobile cloud information system. | In mobile cloud-based collaborative filtering, a hybrid model for customer service recommendation integrates user preferences. | 339 users 30 countries 5825 web services 70 countries, 1.97 million access logs of QoS of web service. | Objectives: Hybrid collaborative filtering methodology for consumer service recommendation in mobile cloud to solve data sparsity and boost accuracy. Results: The study introduces a hybrid collaborative filtering model for service recommendation in the mobile cloud, addressing data sparsity and improving prediction accuracy. |
| [19] Hybrid Music Recommendation Approach for Heterogeneous Information Network using Factorization Machines. | hybrid recommendation model utilizing content-based, context-based, and CF methods, with factorization machines. | Music Information Knowledge Graph (MKG):
Users 7510 Tracks 11,184 Artists 30,012 | Objectives: The research develops a hybrid recommendation model for a heterogeneous music information network using content-based, context-based, and collaborative filtering methods. Results: FM offers a novel approach to analyzing and comprehending the relationship between users and tracks. |
| [93] Identifying User Needs for Advertising Controls on Facebook | Study employed online survey and remote usability study for collecting user data on Facebook’s advertising controls. | data collected through an online survey | Objectives: The purpose of this study was to better understand user desires and worries about Facebook advertising restrictions, evaluate the efficiency of present controls, and identify gaps in service to improve conformity with user expectations. Results: Identifiying user goals as well as concerns with the discoverability of Facebook ad controls |
| [102] Active Actions in the Extraction of Urban Objects for Information Quality and Knowledge Recommendation with Machine Learning. | The project uses a Design Science Investigation (DSR) methodology to improve information quality and knowledge suggestion using machine learning techniques. | The study used a dataset with 49,325 instances and 18 variables to evaluate the effectiveness of several classifiers in city object recognition. | Objectives: This work aims to map urban zones in Itajaí, Brazil, using machine learning approaches to improve object detection and information quality for land management and monitoring decisions. Results: The study obtained a classification accuracy of 85.20% utilizing the J48 decision tree technique, with a kappa statistic of 76.11%, demonstrating good object identification and information extraction from urban data. |
| [65] Interpretable Aesthetic Analysis Model for Intelligent Photography Guidance Systems | The hyper-network combines attribute scores and a method of attention to learn aesthetic evaluations and recognize visual features. | Dataset AADB (10,000 images) (11 aesthetic attributes) | Objectives: integrating attribute scores and implementing an attention mechanism to improve the interpretability of aesthetic models of evaluation for improved user interaction Results: Extraction feautures with ResNet with 101 layers fully connected neural network + ReLU |
| [66] Learning GUI Completions with User-defined Constraints. | The study determines element insertion and placement for a consistent GUI layout across screens by combining graph-based and sequence-based approaches. | Varying buttons Rico (NDN) Artificial web Enrico | Objectives: creating machine-learning-based layout recommendation techniques to guarantee consistency in graphical user interfaces (GUIs), with an emphasis on implicit layout patterns. Results: kNN (95% match scores) GNN (20–50 valid results) Transformer model (30–50%) Enrico (≤30%) |
| [68] Model-driven development platform selection: four industry case studies | MDD platforms, decision-making approach, and quality attribute information. | 30 MDD platforms and 94 MDD features | Objectives: Model-driven development platform selection: four industry case studies Results: The decision support system (DSS) recommended four potential MDD platforms out of 30, and five solutions in another case study. The decision model considered 75 criterias. |
| [69] Multiple criteria decision analytic methods in management with T-spherical fuzzy information. | Using the T-SF framework, a new evaluation process and decision-analytic approach for ambiguous multi-criteria evaluation were devised. | Dataset available from (Mr Chen, Ting Yu) | Objectives: The paper uses T-spherical fuzzy (T-SF) structures and Minkowski distance indices to provide a unique architecture and technique for multiple criterion decision analysis with uncertainty. Results: A novel T-SF-based appraisal mechanism and a decision-analytic method for multiple-criteria assessment under uncertain conditions. |
| [67] Multi-source knowledge fusion: a survey. | Graph models, fuzzy set theory, D-S theory, CNN and VAE Bayesian analysis | DBP-YAG, DFB, DBP15k (ZH-EN), YAGO3 | Objectives: The goal of this study is to present a survey of multi-source knowing fusion research and to analyze its current status and future potential. Results: The study presents a classification of research progress in multi-source knowledge fusion and discusses |
| [70] NDNetGaming—development of a no-reference deep CNN for gaming video quality prediction. | A study addresses numerous research problems by developing a CNN-based no-reference video quality rating for gaming footage influenced by compression artifacts. | GVSET (24 source video sequences from 12 different games) KUGVD (6 videos, 90 videos sequences) | Objectives: VMAF and innovative approaches are used in the development of a CNN that predicts game video quality. Results: The study creates a no-reference CNN model for forecasting game video quality while taking into account unique gaming characteristics. The model was trained using VMAF and fine-tuned with subjective assessments. A new method of temporal pooling is proposed. High performance across a variety of contents and datasets. |
| [71] Ontology-based Soft Computing and Machine Learning. | Article proposes (multi-level K-mean clustering) MLK-rBO model: clustering, knowledge discovery, probabilistic network, ensemble approach. | The dataset comprises of 9263 respondents’ responses collected over 4 years (2018–2022), concentrating on fever state and related characteristics. | Objectives: The MLK-rBO model combines clustering, knowledge discovery, and Bayesian network approaches to ensure reliable knowledge retrieval in domain ontologies. Results: According to the experimental data, the MLK-rBO model described in the study outperformed other models such as DT, RF, and SVM with an accuracy of 98.36%. |
| [72] OpExHAN: opinion extraction using hierarchical attention network from unstructured reviews. | The study uses a hierarchical attention network to extract opinions from reviews, with good accuracy, precision, and recall on Amazon’s Smartphone’s reviews. | OpExHAN model applied on Amazon Smartphone dataset from amazonin 150,000 reviews scrapped, 56,000 collected. | Objectives: This research creates a hierarchical attention network to extract opinions from smartphone reviews on Amazon, resulting in precise product classification and feature summaries. Results: High accuracy (94.68%), precision 91.67%, and recall(91.25%) are attained by the OpExHAN model following hyperparameter testing. 16 is the ideal batch size for results. |
| [90] Performance analysis of H2BR: HTTP/2-based segment upgrading to improve the QoE in HAS. | The study made use of the HTTP/2-based H2BR approach, which involves late transmissions of better video portions that are previously stored in the client buffer in order to enhance video quality. | The Multi-codec DASH dataset was utilized in this study to evaluate performance across multiple video codecs and streaming situations. Different segment durations of 1 s, 2 s, 4 s, and 6 s from YouTube. | Objectives: The goal of this research is to assess the performance of the HTTP/2-Based Retransmission (H2BR) approach in a variety of scenarios and compare it to previous studies. Results: The study presents performance metrics for H2BR across different configurations, demonstrating its effectiveness in high-throughput networks with varying parameters. |
| [33] Presenting a hybrid model in social networks recommendation system architecture development. | A hybrid approach combining fundamental collaborative filtering and demographic recommendation systems, using artificial neural networks, data mining, and fuzzy techniques. | Researchers examined a LinkedIn dataset from a specific location, which included 1404 users’ interests in followed firms across five industries and five services, for a total of 9891 interests. | Objectives: The study’s goal is to create a hybrid recommendation system that employs supply-chain management and organizational communication principles to suggest organizational members in social networks. This system will hopefully solve problems with traditional recommendation systems, such as diversity, scalability, cold-start, and serendipity. Results: A hybrid recommendation system that addressed issues with cold-start, scalability, variety, and serendipity in social network suggestions was presented in the study. It performed faster and more accurately than existing techniques. Recall, Precision, MAE, RMSE, and other evaluation measures were utilized to show how well the hybrid system performed while recommending users in social networks. In the future, these techniques will be combined with genetic algorithms to get better outcomes, and their testing on more social networks will be investigated. |
| [36] Quality-driven Open educational resource/courseware case-based RECommending Tenet(QORECT)—a Case-Based Framework for Quality-based Recommending Open Courseware and Open Educational Resources | To recommend educational resources, a hybrid technique that combines user feedback, case-based recommending, and a quality model is employed. Case-Based Reasoning (CBR) is used in the study to extract solutions from earlier instances of related issues. The k-Nearest Neighbors (kNN) technique is used by the system to identify comparable situations and adds new data in order to continually learn. | Not available | Objectives: The paper presents QORECT, a hybrid architecture that recommends open-source courseware (OCW) as well as open educational resources (OERs) by fusing a quality-driven approach with user feedback. It seeks to enhance the suggestion process by case-based recommendations and user involvement, hence improving the findability of varied educational resources. The study aims to create a working model system for computer science students, assess the quality of the available resources, and determine whether the system can be implemented successfully in various learning environments. Automating tasks to develop a customized and efficient adaptive recommender system is one of the future objectives. Results: The QORECT hybrid architecture is suggested by the study as a method for promoting open educational resources and courseware. In addition to creating the prototype system, the researchers are presently assessing the caliber of resources available to students studying computer science. One of the first objectives is to test the prototype on students in order to evaluate its efficacy. Future plans call for automating a number of framework operations to improve suggestion and adaptability. The ultimate goal is to develop an excellent individualized adaptive recommender system for users’ learning needs. |
| [75] Revealing the Construction Project Management System of City Park in Jakarta: Between Hope and Reality. | A mixed-methods research study conducted in Jakarta evaluated the city parks’ construction project management system. In order to improve park quality, the emphasis was on identifying gaps in pre-construction management and stakeholder interaction. The process of data analysis included determining average ratings for a thorough assessment. | A questionnaire dataset was employed in a Jakartan study to evaluate factors pertaining to community involvement, park quality, and municipal park development project management. Calculating average scores and classifying them into interval classes for assessment were part of the data analysis process. | Objectives: The purpose of the study is to evaluate Jakarta’s current urban park building project management system, pointing out flaws and making suggestions for enhancement. It focuses on evaluating the municipal parks’ construction project management system in order to learn more about the areas that can be improved and the current state of affairs. Results: The pre-construction phase and stakeholder involvement of Jakarta’s city park management system fell short of expectations. The attainment of the intended park quality was hampered by inadequate management of construction projects, particularly during the pre-construction phase and community engagement. The results of the assessment showed that different city parks had different building project outcomes, with certain parks receiving higher scores for quality characteristics. To meet people’ expectations for high-quality city parks, more research is advised to obtain a deeper understanding of the pre-construction phase and stakeholder involvement. In order to raise the general standard of Jakarta’s municipal parks, future research might focus on improving the administration of construction projects, particularly during the pre-construction stage and community engagement. |
| [34] RTiSR: a review-driven time interval-aware sequential recommendation method. | Bi-directional Long Short-Term Memory (BiLSTM) and CNN are used in the work to capture variable order aggregate sequence dependencies. | The datasets used in this study are from Yelp from the Yelp Challenge 2019 as well as Musical Instruments (MIs), Automotive (Auto), Luxury Beauty (LB), and Beer from Amazon. | Objectives: This work aims to propose and assess the efficacy of a sequential recommendation model that integrates user reviews, time intervals, and sequence patterns: the review-driven time interval-aware sequential recommendation (RTiSR) model. Results: The research discovered that on all datasets, increasing the depth size (h) significantly enhanced recommendation performance, with h = 3 demonstrating the greatest results. Furthermore, suggestion performance improved as the latent factor’s size increased; the optimal performance was attained at a latent factor size of 50. RTiSR achieved the best performance and highest F-rank value across all datasets, consistently outperforming most baselines. The experimental results consistently showed that RTiSR is more effective and superior to numerous state-of-the-art models in terms of HR and NDCG. |
| [76] Selecting the appropriate leading journal in Hospitality and Tourism research: a guide based on the topic-journal fit and the JCR impact factor. | Because of its flexibility, speed of processing, and text database processing tools, R software is used in this paper to analyze text data. Excel and SPSS V. 26 were also utilized in the data analysis. | 18,798 articles with abstracts extacted from Scopus database | Objectives: The paper discusses the importance of selecting an academic journal that meets the requirements of the journal and the study topic in order to assist researchers in making the proper choice. It also offers a guidance that considers the topic–journal fit and JCR impact factor, as well as a tool to gauge this fit for journals in the travel and hospitality industries. Results: The study used corrected standardized residuals to determine the degree of fit and statistically measured the fit of research subjects in each journal, emphasizing the significance of topic–journal fit in connection to the impact factor. |
| [77] Self-supervised Learning for Large-scale Item Recommendations. | This paper presents a framework for large-scale item recommendations using multi-task self-supervised learning. It integrates a new technique for data augmentation based on feature correlations. Enhancing training data with various data augmentations and supervised tasks are part of the self-supervised learning framework. These tasks function as support assignments for tasks that predict or reconstruct original examples. | Two sizable datasets were employed in the study: an AAI dataset gathered from a for-profit mobile app shop (5.3 million questions, 5.3 million items) and a Wikipedia dataset (2.4 million queries, 2.4 million items) that was centered on link prediction between Wikipedia pages. | Objectives: This study proposes a multi-task self-supervised learning (SSL) framework to tackle the label sparsity issue in large-scale item recommendations. It aims to enhance item representation learning, regularize the model for improved generalization, and leverage feature correlations for data augmentation. The research explores the impact of training data size on SSL improvements, examines SSL parameters such as loss multiplier and dropout rate, and compares the performance of Random Feature Masking (RFM) with (Correlated Feature Masking) CFM. Results: The study demonstrates that, when it comes to improving model performance for large-scale item suggestions, SSL regularization works better than conventional methods. This is demonstrated by the fact that, in live traffic experiments, it outperforms the most advanced techniques and achieves notable gains in business KPIs. The results further highlight the significance of choosing the right parameters by showing that model performance can be negatively impacted by dropout rates and SSL weights that are too high. |
| [80] Short text topic modeling approaches in the context of big data: taxonomy, survey, and analysis. | The study uses a complete survey and classification of brief text Topic Modeling (STTM) algorithms, together with qualitative and quantitative assessments, to evaluate their performance and efficacy in topic finding from short texts. | The dataset used in this study is the Google News dataset, which contains excerpts and titles from 11,109 news stories organized into 152 clusters. Furthermore, the dataset includes the Web Snippet dataset, which contains 12,340 web search snippets organized into eight groups. | Objectives: The objective of this study is to provide a comprehensive review and taxonomy of short text topic modeling, aiming to assist researchers in understanding the key elements of STTM, identifying limitations of existing techniques, and guiding future research directions in the field. Results: The study compared the performance of short text topic modeling algorithms on RW-Pand-Twitter and RW-CB-Twitter datasets with different number of topics (k = 5, 7, 20, 40, 60, 80). Different models were evaluated using measures like as coherence, perplexity, PMI/NPMI, NMI, purity, ARI, AMI, entropy, accuracy, recall, precision, and F-measure to demonstrate their efficacy in handling brief text input. |
| [81] Society’s Attitudes Towards Human Augmentation and Performance Enhancement Technologies (SHAPE) Scale. | The Society’s Attitudes Towards Human Augmentation and Performance Enhancement Technologies (SHAPE) were developed and assessed in the study using a mixed-methods methodology. These methods included confirmatory and exploratory factor analysis, online surveys, and expert interviews. | The study’s dataset comprised two online surveys administered through Qualtrics software, with 103 respondents in the first round and 78 respondents in the second. | Objectives: The goal of the project was to close a research gap on the societal effects of human augmentation technology by creating and validating the SHAPE Scale, a tool for measuring public attitudes toward augmented humans. Rich quantitative data gathering and cross-study comparisons are made possible by the scale, which offers a consistent and valid means of measuring opinions regarding enhanced people. Research on views regarding human enhancement technology is intended to be advanced by its introduction. Results: Through expert reviews and exploratory component analysis, the study established the thirteen-item SHAPE Scale and confirmed its validity and reliability. The scale is a useful tool for researchers and practitioners as it helps to understand how society views human augmentation technologies. In order to inform the design and acceptability of future augmentation technologies, the research emphasizes the importance of evaluating and monitoring society attitudes toward enhanced humans. |
| [82] SpeechQoE: A Novel Personalized QoE Assessment Model for Voice Services via Speech Sensing. | The study uses speech signals to estimate individual ratings of quality in voice services, adopting a tailored quality of experience(QoE)assessment approach called SpeechQoE. | The dataset includes 38 individuals (23 males and 15 females) who completed 200 calling sessions while assessing their perceived quality of experience, making it the first medium-scale QoE-labeled dataset for conversational voice services. | Objectives: The paper proposes SpeechQoE, a tailored approach that uses speech signals to quantify individual evaluations of quality in voice services. It overcomes constraints by using few-shot learning and efficient data synthesis to rapidly adapt to new users. The study’s goal is to increase the precision and effectiveness of QoE evaluation in voice services by prioritizing user-specific evaluation and accounting for perceived variability. Results: The SpeechQoE model obtained an outstanding 91.4% accuracy in assessing QoE, exceeding previous solutions. It achieved constant high accuracies of 90.9% for college students and 91.4% for non-college students, demonstrating its usefulness across a wide range of user backgrounds. The study underlined the model’s capacity to capture the effect of ambient noise on QoE perception, showing its superiority over typical parametric models. |
| [83] Supporting Shy Preschool Children in Joining Social Play Flannery. | The study evaluated the effects of applying Tools of the Mind (ToM)-style playing with and without technology aids using a content analysis technique. It highlighted the critical role that a voice agent plays in incorporating shy preschoolers into sociodramatic play. | Three senior researchers examined the study’s session video records using standard content analysis. They used Lucidchart to organize 894 sticky notes into subjects and subtopics across numerous sessions, based on shape and color coding to distinguish between sessions and age groups | Objectives: This study examined the effects of using StoryCarnival, a voice agent, in Tools of the Mind (ToM)-style activities to encourage sociodramatic play among reticent preschoolers. It focused on integrating shy kids into play sessions by comparing the behaviors of kids with and without StoryCarnival. Another goal of the study was to find out if the voice agent, in particular, might improve social interaction and child engagement in sociodramatic play activities for children aged three to five. Results: The study showed that integrating technology supports into sociodramatic play sessions, such as the physical voice agent in StoryCarnival, was an effective way to include shy preschoolers. Children’s interactions, linguistic exchanges, and level of involvement all rose when technology supports were present. The results indicate that StoryCarnival has a promising long-term influence on the social skills and inclusion of shy children, with no signs of declining effects over time. |
| [78] Task Force Report 6. Report on Financing the New Model of Family Medicine. | The study used a financial modeling technique, in order to evaluate the New Model of Care’s effect on practice finances and suggest health care financial policies that will support primary medical care in the US. | To gather information, the authors consulted experts in practice management, healthcare finance, health economics, and health policy in addition to published medical literature and practice management databases. | Objectives: The goal of this research is to create a financial model that evaluates how the New Model of Care affects practice finances and offers healthcare finance recommendations to support primary care in the US over the ensuing few decades. Results: According to the study, family physicians could see a 26% increase in pay under the current fee-for-service system if the New Model of care is implemented. There is also room for future increases through changes to the reimbursement structure and the implementation of quality-based incentive programs. |
| [84] Techno-distress and parental burnout: The impact of home facilitating conditions and the system quality. | The study used an anonymous survey (https://www.questionpro.com/, access date 28 October 2023) that was delivered online via the QuestionPro platform to gather information on parental burnout, techno-distress, system quality, and home enabling conditions. | The study includes a total of 55 questions that span many views, such as home working conditions (6 questions), framework quality (5 questions), technological issues (18 questions), parental exhaustion (23 questions) and 3 demographic questions. | Objectives: The goal of this research is to create and validate a unified theory of techno-distress burnout in families who assist their children with technology for distant classes, in order to better understand the influence of techno-distress on parent burnout. Results: The study outcomes reveal that both home setting and system quality impact parent’s techno-distress, which in change greatly impacts parental burnout. This highlights the importance of addressing these factors to mitigate the adverse impacts of utilizing technology in educational institutions. |
| [85] The Impact of Expertise in the Loop for Exploring Machine Rationality. | The study discovered that individuals with higher skills tend to explore the remedy space considerably more than novices, matching a maximizing decision strategy in which experts aim to terminate at satisfaction, resulting in increased discontent as more weaknesses in the system are discovered. | The study’s dataset comprises user interfaces for 3D model simplification, summarized text, and image color enhancement tasks. These interfaces also incorporate mechanisms for collecting participant knowledge, ranking variants, and assessing satisfaction. | Objectives: This study examines how user skill affects the quality of results and personal satisfaction in human-in-the-loop optimization. It focuses on text, photo, and 3D mesh optimization settings and intends to provide insights for future HIL systems design. Results: The study found that novices may attain expert-level achievement in outcome quality, although experts have more explicit likes, discontent, and iterations. Novices are more satisfied and terminate sooner. |
| [73] Two-sided Calibration for Quality-aware Responsible Recommendation. | The study uses maximum marginal relevance (MMR) reranking to balance a recommender system’s output for improved relevance and calibration. | The study makes use of the Tenrec dataset, which is a compilation of recommendation platforms from Tencent’s feeds. It focuses on the QK-article sample with annotated quality information, which includes 31,413 articles, 884,315 interactions, and 19,965 users. | Objectives: The study aims to provide quality-aware and two-sided calibrated suggestions by comparing users’ prior interest distributions and ensuring an overall target exposure distribution of different item categories with the proposed post-processing method called Personalized Calibration Targets (PCT). Results: As evidenced by the experimental conditions and outcomes, the suggested PCT technique beats state-of-the-art baselines in attaining better user-level calibration and guaranteeing system-level calibration. |
| [79] Voice in Words: A Mixed-Method Approach for Decoding Digital Footprints Using Online Reviews | The study uses a mixed-method approach, combining sentiment analysis and logistic regression, to investigate the connection between online recommendations made by customers and their opinions on the quality of airline services | The dataset includes 2464 economy class and 1270 business class passenger data from three major airlines, as well as ratings, recommendations, and reviews from other users of https://www.skytraxratings.com/, access date 22 September 2023 | Objectives: The goal of the study is to determine the critical factors influencing the major aspects of airline service quality and to examine the causal relationship between customer assessments of the quality of the services received and their online recommendations. Results: This research endeavors to examine the causal relationship between customer assessments of airline service quality and their online recommendations, all the while identifying critical factors that impact critical aspects of airline service quality. Qatar Airways received the highest recommendation rate (78%), followed by Singapore Airlines (77%), and Cathay Pacific (66%). |
| [96] Vulnerabilities of Unattended Face Verification Systems to Facial-Component-based Presentation Attacks: An Empirical Study. | The study employs five presentation attack detection (PAD) methods focusing on texture, quality, and structure clues, utilizing linear SVM and linear discriminant analysis for classification. | The dataset comprises digital facial artifacts produced from 63 Chinese participants’ frontal face photos, with an emphasis on different facial features to evaluate security flaws in unmanaged face verification systems. | Objectives: In addition to suggesting a creative and successful face impersonation presentation attack method, the paper attempts to examine the susceptibilities of unattended verification of faces systems to facial-component-based presentation attacks. Results: The study shows that the suggested presentation attack based on facial components performs better than current attack techniques, which presents a serious risk to face verification and presenting attack detection systems. |
| [103] A Semi-Supervised Learning Approach to Quality-Based Web Service Classification. | To improve web service classification, the researchers used a semi-supervised self-training system that combines several scoring methodologies and distance computations. | The dataset used in this study provides data on 2871 genuine online services, 364 labeled services, and 2507 unlabeled data points across nine quality features. | Objectives: The goal of this research is to assess the efficacy of the Semi-Supervised Learning Web Service Classification (SSL-WSC) algorithm for classifying web services using various base classifier algorithms, as well as to increase classification accuracy using semi-supervised learning. Results: The study discovered that the SSL-WSC algorithm outperformed the supervised technique in all classifiers, with average improvements of 11.26% in F1-Score, 9.43% in accuracy, and 9.53% in precision. |
| [104] Micro-Locational Fine Dust Prediction Utilizing Machine Learning and Deep Learning Models. | The study predicts PM10 levels using a modeling technique that includes Long Short-Term Memory (LSTM) networks, Random Forest Regression (RFR), XGBoost (XGB), and AdaBoost. | The dataset includes around 23 million samples from 957 South Korean air quality monitoring stations (2014–2020), with an emphasis on pollutants such as PM10, SO2, CO, O3, and NO2, and uses LSTM networks, Random Forest Regression, XGBoost, and AdaBoost to anticipate PM10 value. | Objectives: The goal of this research is to increase understanding of the elements that influence PM10 levels and prediction accuracy by adding micro-location measurements and using a time-series dataset. It aims to reduce regional differences in surveillance of air quality and contribute to improving public health by providing accurate data for responsible choices. Results: The study produced the best performance in PM10 predicting using the LSTM model, with a Pearson correlation of 0.6176, as well as enhanced accuracy by including micro-location characteristics and addressing data shortage issues. |
References
- Xu, L.; Sang, X. E-Commerce Online Shopping Platform Recommendation Model Based on Integrated Personalized Recommendation. Sci. Program. 2022, 2022, 4823828. [Google Scholar] [CrossRef]
- Hossain, I.; Palash, M.; Sejuty, A.; Tanjim, N.; Nasim, M.; Saif, S.; Suraj, A.; Haque, M.; Karim, N. A Survey of Recommender System Techniques and the Ecommerce Domain. arXiv 2022, arXiv:2208.07399. [Google Scholar]
- Murillo, V.; Avendano, D.; Lopez, F.; Calleros, J. A Systematic Literature Review on the Hybrid Approaches for Recommender Systems. Comput. Sist. 2022, 26, 357–372. [Google Scholar] [CrossRef]
- Chen, R.; Hua, Q.; Chang, Y.; Wang, B.; Zhang, L.; Kong, X. A survey of collaborative filtering-based recommender systems: From traditional methods to hybrid methods based on social networks. IEEE Access 2018, 6, 64301–64320. [Google Scholar] [CrossRef]
- De Nadai, M.; Fabbri, F.; Gigioli, P.; Wang, A.; Li, A.; Silvestri, F.; Kim, L.; Lin, S.; Radosavljevic, V.; Ghael, S.; et al. Personalized Audiobook Recommendations at Spotify Through Graph Neural Networks. In Proceedings of the WWW 2024: The ACM Web Conference, Singapore, 13–17 May 2024; pp. 403–412. [Google Scholar]
- Sahu, S.; Kumar, R.; Mohdshafi, P.; Shafi, J.; Kim, S.; Ijaz, M. A Hybrid Recommendation System of Upcoming Movies Using Sentiment Analysis of YouTube Trailer Reviews. Mathematics 2022, 10, 1568. [Google Scholar] [CrossRef]
- Alamdari, P.; Navimipour, N.; Hosseinzadeh, M.; Safaei, A.; Darwesh, A. A Systematic Study on the Recommender Systems in the E-Commerce. IEEE Access 2020, 8, 115694–115716. [Google Scholar] [CrossRef]
- Raza, S.; Rahman, M.; Kamawal, S.; Toroghi, A.; Raval, A.; Navah, F.; Kazemeini, A. A Comprehensive Review of Recommender Systems: Transitioning from Theory to Practice. arXiv 2024, arXiv:2407.13699. [Google Scholar]
- Souabi, S.; Retbi, A.; Idrissi, M.; Bennani, S. Recommendation systems on e-learning and social learning: A systematic review. Electron. J. e-Learn. 2021, 19, 432–451. [Google Scholar] [CrossRef]
- Pande, C.; Witschel, H.; Martin, A. New Hybrid Techniques for Business Recommender Systems. Appl. Sci. 2022, 12, 4804. [Google Scholar] [CrossRef]
- Da’u, A.; Salim, N. Recommendation system based on deep learning methods: A systematic review and new directions. Artif. Intell. Rev. 2020, 53, 2709–2748. [Google Scholar] [CrossRef]
- Isinkaye, F.; Folajimi, Y.; Ojokoh, B. Recommendation systems: Principles, methods and evaluation. Egypt. Inform. J. 2015, 16, 261–273. [Google Scholar] [CrossRef]
- Dixit, V.; Gupta, S.; Jain, P. A Propound Hybrid Approach for Personalized Online Product Recommendations. Appl. Artif. Intell. 2018, 32, 785–801. [Google Scholar] [CrossRef]
- Rhanoui, M.; Mikram, M.; Yousfi, S.; Kasmi, A.; Zoubeidi, N. A hybrid recommender system for patron driven library acquisition and weeding. J. King Saud Univ.-Comput. Inf. Sci. 2022, 34, 2809–2819. [Google Scholar] [CrossRef]
- Liu, D.; Li, J.; Du, B.; Chang, J.; Gao, R.; Wu, Y. A hybrid neural network approach to combine textual information and rating information for item recommendation. Knowl. Inf. Syst. 2021, 63, 621–646. [Google Scholar] [CrossRef]
- Bablani, D.; Gupta, R.; Gokhale, T. Hybrid Approach to Music Recommender Systems. Int. J. Res. Appl. Sci. Eng. Technol. 2022. [Google Scholar]
- Paranjape, V.; Nihalani, N.; Mishra, N. Design and Development of an Efficient Demographic-based Movie Recommender System using Hybrid Machine Learning Techniques. Int. J. Comput. Commun. Control 2024, 19, 5840. [Google Scholar] [CrossRef]
- Gordillo, A.; López-Fernández, D.; Verbert, K. Examining the usefulness of quality scores for generating learning object recommendations in repositories of open educational resources. Appl. Sci. 2020, 10, 4638. [Google Scholar] [CrossRef]
- Azzam, M. Hybrid Music Recommendation Approach for Heterogeneous Information Network Using Factorization Machines; Johannes Kepler Universität Linz: Linz, Austria, 2021. [Google Scholar]
- Zheng, Y. Multi-stakeholder Personalized Learning with Preference Corrections. In Proceedings of the 2019 IEEE 19th International Conference on Advanced Learning Technologies (ICALT), Maceió, Brazil, 15–18 July 2019; pp. 66–70. [Google Scholar]
- Kähärä, T.; Haataja, K.; Toivanen, P. Towards more accurate and intelligent recommendation systems. In Proceedings of the International Conference on Intelligent Systems Design and Applications, ISDA, Okinawa, Japan, 27–29 November 2014; pp. 165–171. [Google Scholar]
- Nithya, B.; Geetha, D.; Kumar, M. Metaheuristic-Assisted Contextual Post-Filtering Method for Event Recommendation System. Int. J. Image Graph. 2023, 29, 2550043. [Google Scholar] [CrossRef]
- Murciego, Á.; Jiménez-Bravo, D.; Román, A.; Santana, J.; Moreno-García, M. Context-aware recommender systems in the music domain: A systematic literature review. Electronics 2021, 10, 1555. [Google Scholar] [CrossRef]
- Çano, E.; Morisio, M. Hybrid recommender systems: A systematic literature review. Intell. Data Anal. 2017, 21, 1487–1524. [Google Scholar] [CrossRef]
- Uta, M.; Felfernig, A.; Le, V.; Tran, T.; Garber, D.; Lubos, S.; Burgstaller, T. Knowledge-based recommender systems: Overview and research directions. Front. Big Data 2024, 7, 1304439. [Google Scholar] [CrossRef] [PubMed]
- Sofikitis, E.; Makris, C. Development of Recommendation Systems Using Game Theoretic Techniques. Comput. Sci. Inf. Syst. 2022, 19, 1133–1154. [Google Scholar] [CrossRef]
- Ramanujam, S.S. A Study on Hybrid Recommender System with Deep Learning and Deployment in Big Data. Available online: http://www.testmagzine.biz/index.php/testmagzine/article/view/258/229 (accessed on 3 July 2023).
- Tejeda-Lorente, Á.; Porcel, C.; Peis, E.; Sanz, R.; Herrera-Viedma, E. A quality based recommender system to disseminate information in a university digital library f. Inf. Sci. 2014, 261, 52–69. [Google Scholar] [CrossRef]
- Sanguino, J.; Mariño, O.; Cardozo, N.; Manrique, R.; Linares-Vásquez, M. A course hybrid recommender system for limited user information scenarios. J. Educ. Data Min. 2022, 14, 162–188. [Google Scholar]
- Choi, K.; Yoo, D.; Kim, G.; Suh, Y. A hybrid online-product recommendation system: Combining implicit rating-based collaborative filtering and sequential pattern analysis. Electron. Commer. Res. Appl. 2012, 11, 309–317. [Google Scholar] [CrossRef]
- Duong, T.N.; Than, V.D.; Vuong, T.A.; Tran, T.H. A Novel Hybrid Recommendation System Integrating Content-Based and Rating Information. In Advances in Networked-Based Information Systems, Proceedings of the 22nd International Conference on Network-Based Information Systems (NBiS-2019), Oita, Japan, 5–7 September 2019; Springer: Cham, Switzerland, 2020; pp. 325–337. [Google Scholar]
- Ishida, Y.; Shimizu, T.; Yoshikawa, M. An analysis and comparison of keyword recommendation methods for scientific data. Int. J. Digit. Libr. 2020, 21, 307–327. [Google Scholar] [CrossRef]
- Zare, A.; Motadel, M.; Jalali, A. Presenting a hybrid model in social networks recommendation system architecture development. AI Soc. 2020, 35, 469–483. [Google Scholar] [CrossRef]
- Shi, X.; Liu, Q.; Bai, Y.; Shang, M. RTiSR: A review-driven time interval-aware sequential recommendation method. J. Big Data 2023, 10, 32. [Google Scholar] [CrossRef]
- Zhou, Q.; Zhuang, W.; Ren, H.; Chen, Y.; Yu, B.; Lou, J.; Wang, Y. Hybrid collaborative filtering model for consumer dynamic service recommendation based on mobile cloud information system. Inf. Process. Manag. 2022, 59, 102871. [Google Scholar] [CrossRef]
- Vladoiu, M.; Constantinescu, Z.; Moise, G. QORECT—A case-based framework for quality-based recommending open courseware and open educational resources. In Computational Collective Intelligence. Technologies and Applications; Lecture Notes in Computer Science (Including Subseries Lecture Notes in Artificial Intelligence and Lecture Notes In Bioinformatics); Springer: Berlin/Heidelberg, Germany, 2013; Volume 8083 LNAI, pp. 681–690. [Google Scholar]
- Kwieciński, R.; Górecki, T.; Filipowska, A.; Dubrov, V. Job Recommendations: Benchmarking of Collaborative Filtering Methods for Classifieds. Electronics 2024, 13, 3049. [Google Scholar] [CrossRef]
- Forhad, M.; Arefin, M.; Kayes, A.; Ahmed, K.; Chowdhury, M.; Kumara, I. An effective hotel recommendation system through processing heterogeneous data. Electronics 2021, 10, 1920. [Google Scholar] [CrossRef]
- Raul, A.; Porobo Dharwadker, A.; Schumitsch, B. CAM2: Conformity-Aware Multi-Task Ranking Model for Large-Scale Recommender Systems. In Proceedings of the ACM Web Conference 2023—Companion of the World Wide Web Conference, WWW 2023, Austin, TX, USA, 30 April–4 May 2023; Volume 1, pp. 513–517. [Google Scholar]
- Sivasankari, R.; Dhilipan, J. Hybrid scientific article recommendation system with COOT optimization. Data Sci. Manag. 2024, 7, 99–107. [Google Scholar] [CrossRef]
- Castells, P.; Hurley, N. Vargas & Saul Novelty and Diversity in Recommender Systems. In Recommender Systems Handbook, 2nd ed.; Springer: New York, NY, USA, 2015; pp. 1–1003. [Google Scholar]
- Bukhari, M.; Maqsood, M.; Aadil, F. KGR: A Kernel-Mapping Based Group Recommender System Using Trust Relations. Neural Process. Lett. 2024, 56, 201. [Google Scholar] [CrossRef]
- Lai, C.; Peng, P. A Hybrid Deep Learning Method to Extract Multi-features from Reviews and User–Item Relations for Rating Prediction. Int. J. Comput. Intell. Syst. 2023, 16, 109. [Google Scholar] [CrossRef]
- Gong, J.; Zhang, X.; Li, Q.; Wang, C.; Song, Y.; Zhao, Z.; Wang, S. A top-n movie recommendation framework based on deep neural network with heterogeneous modeling. Appl. Sci. 2021, 11, 7418. [Google Scholar] [CrossRef]
- Walek, B.; Fajmon, P. A hybrid recommender system for an online store using a fuzzy expert system. Expert Syst. Appl. 2023, 212, 118565. [Google Scholar] [CrossRef]
- Porcel, C.; Tejeda-Lorente, A.; Martínez, M.; Herrera-Viedma, E. A hybrid recommender system for the selective dissemination of research resources in a technology transfer office. Inf. Sci. 2012, 184, 1–19. [Google Scholar] [CrossRef]
- Higgins, J.; Thomas, J.; Chandler, J.; Cumpston, M.; Li, T.; Page, M.; Welch, V. (Eds.) Cochrane Handbook for Systematic Reviews of Interventions, Version 6.4; Wiley: Hoboken, NJ, USA, 2023; Available online: www.training.cochrane.org/handbook (accessed on 5 August 2023).
- Kitchenham, B.; Charters, S. Guidelines for Performing Systematic Literature Reviews in Software Engineering; Technical Report EBSE 2007-001. Keele University and Durham University Joint Report; Software Engineering Group, Department of Computer Science: Keele, UK, 2007. [Google Scholar]
- Silva, F.; Slodkowski, B.; Silva, K.; Cazella, S. A systematic literature review on educational recommender systems for teaching and learning: Research trends, limitations and opportunities. Educ. Inf. Technol. 2023, 28, 3289–3328. [Google Scholar] [CrossRef]
- Page, M.; McKenzie, J.; Bossuyt, P.; Boutron, I.; Hoffmann, T.; Mulrow, C.; Shamseer, L.; Tetzlaff, J.; Akl, E.; Brennan, S.; et al. The PRISMA 2020 statement: An updated guideline for reporting systematic reviews. BMJ 2021, 372, 89. [Google Scholar]
- Khtira, A.; Benlarabi, A.; El, B. Model Defects in Evolving Software Product Lines: A Review of Literature. Am. Sci. Res. J. Eng. Technol. Sci. 2018, 45, 20–41. [Google Scholar]
- Trabelsi, F.; Khtira, A.; El Asri, B. Hybrid Recommendation Systems: A State of Art. In Proceedings of the International Conference on Evaluation of Novel Approaches to Software Engineering, ENASE—Proceedings, Online, 26–27 April 2021; pp. 281–288. [Google Scholar]
- Roy, D.; Dutta, M. A systematic review and research perspective on recommender systems. J. Big Data 2022, 9, 59. [Google Scholar] [CrossRef]
- Moher, D.; Liberati, A.; Tetzlaff, J.; Altman, D. Preferred reporting items for systematic reviews and meta-analyses: The PRISMA statement. Int. J. Surg. 2010, 8, 336–341. [Google Scholar] [CrossRef] [PubMed]
- Higgins, J.; Green, S.; Ben Van Den, A. Cochrane Handbook for Systematic Reviews of Interventions. Int. Coach. Psychol. Rev. 2020, 15, 123–125. [Google Scholar] [CrossRef]
- Schoot, R.; Bruin, J.; Schram, R.; Zahedi, P.; Boer, J.; Weijdema, F.; Kramer, B.; Huijts, M.; Hoogerwerf, M.; Ferdinands, G.; et al. An open source machine learning framework for efficient and transparent systematic reviews. Nat. Mach. Intell. 2021, 3, 125–133. [Google Scholar] [CrossRef]
- Van Dijk, S.; Brusse-Keizer, M.; Bucsán, C.; Van Der Palen, J.; Doggen, C.; Lenferink, A. Artificial intelligence in systematic reviews: Promising when appropriately used. BMJ Open 2023, 13, e072254. [Google Scholar] [CrossRef] [PubMed]
- Harmsen, W.; De Groot, J.; Harkema, A.; Van Dusseldorp, I.; De Bruin, J.; Van Den Brand, S.; Van De Schoot, R. Artificial Intelligence Supports Literature Screening in Medical Guideline Development: Towards Up-to-Date Medical Guidelines; Utrecht University: Utrecht, The Netherlands, 2020. [Google Scholar]
- Active Learning for Systematic Reviews? 2023. Available online: https://asreview.readthedocs.io/en/stable/ (accessed on 3 July 2023).
- Rastogi, D.; Parihar, T.; Kumar, H. A parametric analysis of AVA to optimise Netflix performance. Int. J. Inf. Technol. 2023, 15, 2687–2694. [Google Scholar] [CrossRef] [PubMed]
- Yalcin Kavus, B.; Gulum Tas, P.; Ayyildiz, E.; Taskin, A. A three-level framework to evaluate airline service quality based on interval valued neutrosophic AHP considering the new dimensions. J. Air Transp. Manag. 2022, 99, 102179. [Google Scholar] [CrossRef]
- Shayganmehr, M.; Montazer, G. An extended model for assessing E-Services of Iranian Universities Websites Using Mixed MCDM method. Educ. Inf. Technol. 2020, 25, 3723–3757. [Google Scholar] [CrossRef]
- Li, F.; Wang, C. Artificial intelligence and edge computing for teaching quality evaluation based on 5G-enabled wireless communication technology. J. Cloud Comput. 2023, 12, 45. [Google Scholar] [CrossRef]
- Williams, K.; Corwith, A. Beyond Bricks and Mortar: The efficacy of online learning and community-building at College Park Academy during the COVID-19 pandemic. Educ. Inf. Technol. 2021, 26, 5055–5076. [Google Scholar] [CrossRef] [PubMed]
- Wu, X. Interpretable Aesthetic Analysis Model for Intelligent Photography Guidance Systems. In Proceedings of the International Conference on Intelligent User Interfaces, Proceedings IUI, Helsinki, Finland, 22–25 March 2022; pp. 661–671. [Google Scholar]
- Brückner, L.; Leiva, L.; Oulasvirta, A. Learning GUI Completions with User-Defined Constraints. ACM Trans. Interact. Intell. Syst. 2022, 12, 6. [Google Scholar] [CrossRef]
- Zhao, X.; Jia, Y.; Li, A.; Jiang, R.; Song, Y. Multi-source knowledge fusion: A survey. World Wide Web 2020, 23, 2567–2592. [Google Scholar] [CrossRef]
- Farshidi, S.; Jansen, S.; Fortuin, S. Model-driven development platform selection: Four industry case studies. Softw. Syst. Model. 2021, 20, 1525–1551. [Google Scholar] [CrossRef]
- Chen, T. Multiple criteria decision analytic methods in management with T-spherical fuzzy information. Artif. Intell. Rev. 2023, 56, 14087–14157. [Google Scholar] [CrossRef] [PubMed]
- Utke, M.; Zadtootaghaj, S.; Schmidt, S.; Bosse, S.; Möller, S. NDNetGaming—Development of a no-reference deep CNN for gaming video quality prediction. Multimed. Tools Appl. 2022, 81, 3181–3203. [Google Scholar] [CrossRef]
- Anand, S. Ontology-based Soft Computing and Machine Learning Model for Ecient Retrieval. Knowl. Inf. Syst. 2024, 66, 1371–1402. [Google Scholar] [CrossRef]
- Ratmele, A.; Thakur, R. OpExHAN: Opinion extraction using hierarchical attention network from unstructured reviews. Soc. Netw. Anal. Min. 2022, 12, 148. [Google Scholar] [CrossRef] [PubMed]
- Wang, C.; Liu, Y.; Yu, Y.; Ma, W.; Zhang, M.; Liu, Y.; Zeng, H.; Feng, J.; Deng, C. Two-sided Calibration for Quality-aware Responsible Recommendation. In Proceedings of the 17th ACM Conference on Recommender Systems, Singapore, 18–22 September 2023. [Google Scholar]
- Horcas, J.; Pinto, M.; Fuentes, L. Empirical analysis of the tool support for software product lines. Softw. Syst. Model. 2023, 22, 377–414. [Google Scholar] [CrossRef]
- Yuslim, S.; Simanjuntak, M.; Lianto, F. Revealing the Construction Project Management System of City Park in Jakarta: Between Hope and Reality. Int. J. Adv. Sci. Eng. Inf. Technol. 2022, 12, 2180–2189. [Google Scholar] [CrossRef]
- Barrera-Barrera, R. Selecting the appropriate leading journal in Hospitality and Tourism research: A guide based on the topic-journal fit and the JCR impact factor. Scientometrics 2022, 127, 1801–1823. [Google Scholar] [CrossRef]
- Yao, T.; Yi, X.; Cheng, D.; Yu, F.; Chen, T.; Menon, A.; Hong, L.; Chi, E.; Tjoa, S.; Kang, J.; et al. Self-supervised Learning for Large-scale Item Recommendations. In Proceedings of the International Conference on Information and Knowledge Management, Online, 1–5 November 2021; pp. 4321–4330. [Google Scholar]
- Spann, S. Task Force Report 6. Report on Financing. In Annals of Family Medicine; Annals of Family Medicine, Inc.: Leawood, KS, USA, 2004; pp. 1–21. [Google Scholar]
- Rasool, G.; Pathania, A. Voice in Words: A Mixed-Method Approach for Decoding Digital Footprints Using Online Reviews. J. Qual. Assur. Hosp. Tour. 2022, 24, 1014–1045. [Google Scholar] [CrossRef]
- Murshed, B.; Mallappa, S.; Abawajy, J.; Saif, M.; Al-ariki, H.; Abdulwahab, H. Short text topic modelling approaches in the context of big data: Taxonomy, survey, and analysis. Artif. Intell. Rev. 2023, 56, 5133–5260. [Google Scholar] [CrossRef]
- Villa, S.; Niess, J.; Schmidt, A.; Welsch, R. Society’s Attitudes Towards Human Augmentation and Performance Enhancement Technologies (SHAPE) Scale. Proc. ACM Interact. Mob. Wearable Ubiquitous Technol. 2023, 7, 128. [Google Scholar] [CrossRef]
- Wang, C.; Zhu, H.; Li, M. SpeechQoE: A Novel Personalized QoE Assessment Model for Voice Services via Speech Sensing. In Proceedings of the SenSys 2022—20th ACM Conference on Embedded Networked Sensor Systems, Boston, MA, USA, 6–9 November 2022; pp. 305–319. [Google Scholar]
- Currin, F.; Diederich, K.; Blasi, K.; Dale Schmidt, A.; David, H.; Peterman, K.; Hourcade, J. Supporting Shy Preschool Children in Joining Social Play. In Proceedings of the Interaction Design and Children, IDC 2021, Athens, Greece, 24–30 June 2021; pp. 396–407. [Google Scholar]
- Bravo-Adasme, N.; Cataldo, A.; Toledo, E. Techno-distress and parental burnout: The impact of home facilitating conditions and the system quality. Educ. Inf. Technol. 2023, 28, 13619–13646. [Google Scholar] [CrossRef]
- Ou, C.; Mayer, S.; Butz, A. The Impact of Expertise in the Loop for Exploring Machine Rationality. In Proceedings of the International Conference on Intelligent User Interfaces, Proceedings IUI, Sydney, Australia, 27–31 March 2023; pp. 307–321. [Google Scholar]
- Farshidi, S.; Kwantes, I.; Jansen, S. Business process modeling language selection for research modelers. Softw. Syst. Model. 2023, 23, 137–162. [Google Scholar] [CrossRef]
- Narechania, A.; Du, F.; Sinha, A.; Rossi, R.; Hoffswell, J.; Guo, S.; Koh, E.; Navathe, S.; Endert, A. DataPilot: Utilizing Quality and Usage Information for Subset Selection during Visual Data Preparation. In Proceedings of the Conference on Human Factors in Computing Systems, Hamburg, Germany, 23–28 April 2023. [Google Scholar]
- Milić, M.; Makajić-Nikolić, D. Development of a Quality-Based Model for Software Architecture Optimization: A Case Study of Monolith and Microservice Architectures. Symmetry 2022, 14, 1824. [Google Scholar] [CrossRef]
- Tan, Y.; Tan, A.; Nge, N.; Bhojan, A. DHR: Distributed Hybrid Rendering for Metaverse Experiences. In Proceedings of the IXR 2022—The 1st Workshop on Interactive EXtended Reality, Lisbon, Portugal, 10–14 October 2022; pp. 51–59. [Google Scholar]
- Nguyen, M.; Amirpour, H.; Tashtarian, F.; Timmerer, C.; Hellwagner, H. Performance analysis of H2BR: HTTP/2-based segment upgrading to improve the QoE in HAS. Multimed. Tools Appl. 2023, 83, 12561–12595. [Google Scholar] [CrossRef]
- Berahmand, K.; Li, Y.; Xu, Y. DAC-HPP: Deep attributed clustering with high-order proximity preserve. Neural Comput. Appl. 2023, 4, 152. [Google Scholar] [CrossRef]
- Jaiswal, R.; Dubey, R. CAQoE: A Novel No-Reference Context-Aware Speech Quality Prediction Metric. ACM Trans. Multimed. Comput. Commun. Appl. 2023, 19, 35. [Google Scholar] [CrossRef]
- Habib, H.; Pearman, S.; Young, E.; Saxena, I.; Zhang, R.; Cranor, L. Identifying User Needs for Advertising Controls on Facebook. Proc. ACM Hum.-Comput. Interact. 2023, 6, 59. [Google Scholar] [CrossRef]
- Martin, K.; Liret, A.; Wiratunga, N.; Owusu, G.; Kern, M. Evaluating Explainability Methods Intended for Multiple Stakeholders. KI-Kunstl. Intell. 2021, 35, 397–411. [Google Scholar] [CrossRef]
- Carlsson, N.; Eager, D. Cross-User Similarities in Viewing Behavior for 360° Video and Caching Implications. ACM Trans. Multimed. Comput. Commun. Appl. 2022, 19, 1–24. [Google Scholar] [CrossRef]
- Qin, L.; Peng, F.; Long, M.; Ramachandra, R.; Busch, C. Vulnerabilities of Unattended Face Verification Systems to Facial Components-based Presentation Attacks: An Empirical Study. ACM Trans. Priv. Secur. 2022, 25, 4. [Google Scholar] [CrossRef]
- Acosta, S.; Garza, T.; Hsu, H.; Goodson, P. Assessing Quality in Systematic Literature Reviews: A Study of Novice Rater Training. SAGE Open 2020, 10, 2158244020939530. [Google Scholar] [CrossRef]
- Yuan, H.; Hernandez, A. User Cold Start Problem in Recommendation Systems: A Systematic Review. IEEE Access 2023, 11, 136958–136977. [Google Scholar] [CrossRef]
- Access, O.; Pasrija, V.; Pasrija, S. The Cold-Start Problem in Recommender Systems: Challenges and Mitigation Techniques. Int. Res. J. Mod. Eng. Technol. Sci. 2024, 6. [Google Scholar]
- Sabiri, B.; Khtira, A.; El Asri, B.; Rhanoui, M. Investigating Contrastive Pair Learning’s Frontiers in Supervised, Semisupervised, and Self-Supervised Learning. J. Imaging 2024, 10, 196. [Google Scholar] [CrossRef] [PubMed]
- Mauri, M.; Elli, T.; Caviglia, G.; Uboldi, G.; Azzi, M. RAWGraphs: A Visualisation Platform to Create Open Outputs. In Proceedings of the 12th Biannual Conference on Italian SIGCHI Chapter, Cagliari, Italy, 18–20 September 2017; Available online: https://api.semanticscholar.org/CorpusID:28530715 (accessed on 22 December 2023).
- Silva, L.; Sales Mendes, A.; Sánchez San Blas, H.; Caetano Bastos, L.; Leopoldo Gonçalves, A.; Fabiano de Moraes, A. Active Actions in the Extraction of Urban Objects for Information Quality and Knowledge Recommendation with Machine Learning. Sensors 2023, 23, 138. [Google Scholar] [CrossRef]
- Bonab, M.; Tanha, J.; Masdari, M. A Semi-Supervised Learning Approach to Quality-Based Web Service Classification. IEEE Access 2024, 12, 50489–50503. [Google Scholar] [CrossRef]
- Kim, S.; Yu, H.; Yoon, J.; Park, E. Micro-Locational Fine Dust Prediction Utilizing Machine Learning and Deep Learning Models. Comput. Syst. Sci. Eng. 2024, 48, 413–429. [Google Scholar] [CrossRef]



















| Research Questions | Motivation and Projected Results |
|---|---|
| RQ1. What are the relevant studies on hybrid recommenders, and how do hybridization techniques solve specific difficulties such as cold-start, novelty, diversity, and user satisfaction? | Identifying challenges connected to recommendation systems (Data Sparsity, Model Bias, Overfitting, and Dimensionality Reduction). |
| RQ2. What are the various hybridization strategies that have been employed to increase the performance of quality recommender systems in the context of big data? | Address the issues that come with developing effective quality recommender systems in a setting of massive amounts of data. |
| RQ3. What types of data sources have been used to evaluate the techniques in recently published hybrid recommendation systems? | To pinpoint contributions closely associated with using recommendation systems for proposing housing alternatives. |
| RQ4. What experimental outcomes are generated when hybrid recommender techniques are used? | To increase the overall performance and efficacy of recommendation systems, especially in large-scale, complex data contexts. |
| RQ5. What is the suggested methodology in hybrid recommendation systems? | Identify the proposed methods in hybrid quality-based recommendation systems. |
| RQ6. What are the most promising future research directions? | Determine potential research directions for improving hybrid quality-based recommendation systems. |
| Keyword | Synonyms |
|---|---|
| Hybrid | Hybridization, Mixture, Mixed |
| System | Systems, Approach, Software, Engine, Technology, Technique, Techniques |
| Recommender | Recommendation |
| * Basic Search String |
|---|
| ((hybrid OR hybridization OR mixture OR mixed) AND “Quality Based” AND (recommender OR recommendation) AND (system OR systems OR approach OR software OR engine OR technology OR technique OR techniques)) OR ((hybrid OR hybridization OR mixture OR mixed) AND “Quality Based” AND (recommender OR recommendation) AND (system OR systems OR approach OR software OR engine OR technology OR technique OR techniques) AND information AND “big data”) |
| * Scopus: Advanced Search Keywords |
|---|
| ((hybrid OR hybridization OR mixture OR mixed) AND “Quality Based” AND (recommender OR recommendation) AND (system OR systems OR approach OR software OR engine OR technology OR technique OR techniques)) OR ((hybrid OR hybridization OR mixture OR mixed) AND “Quality Based” AND (recommender OR recommendation) AND (system OR systems OR approach OR software OR engine OR technology OR technique OR techniques) AND information AND “big data”) AND PUBYEAR > 2019 AND PUBYEAR < 2025 AND (LIMIT-TO (OA, “all”)) AND (LIMIT-TO (SUBJAREA, “ENGI”) OR LIMIT-TO (SUBJAREA, “COMP”) OR LIMIT-TO (SUBJAREA, “BUSI”)) AND (LIMIT-TO (LANGUAGE, “English”)) AND (LIMIT-TO (EXACTKEYWORD, “Machine Learning”)) AND (LIMIT-TO (DOCTYPE, “ar”)) |
| * Google Scholar: Advanced Search Keywords |
|---|
| ((hybrid OR hybridization OR mixture OR mixed) AND (recommender OR recommendation) AND (system OR systems OR approach OR software OR engine OR technology OR technique OR techniques)) OR ((hybrid OR hybridization OR mixture OR mixed) AND (recommender OR recommendation) AND (system OR systems OR approach OR software OR engine OR technology OR technique OR techniques) AND information) |
| Database Source | Retrieval | Preliminary Removal | Second-Level Selection |
|---|---|---|---|
| ACM | 376 | 187 | 19 |
| Google Scholar | 55 | 13 | 6 |
| Scopus | 1348 | 838 | 14 |
| Springer | 4068 | 2509 | 32 |
| Web of Science | 10 | 10 | 10 |
| Total |
| Extracted Data | Explanation | RQ |
|---|---|---|
| Title | The name of the article | RQ1 |
| Authors | - | - |
| Description | Brief overview of the paper’s content | - |
| Publication year | RQ1 | |
| Source | Source of digital library access | RQ3 |
| Publisher | - | - |
| Application domain | Application domain of the study | - |
| Approach | Methodology employed | RQ2, RQ5 |
| Contribution | Research work’s significance | - |
| Evaluation methodology | Approach to evaluating the recommender system | RQ6 |
| Dataset | Data repository | RQ4 |
| Experiment | Explanation of the experiment | RQ4 |
| Future work | Proposed future research areas | RQ6 |
| Section/Topic | # | Item | Page Where the Item Is Reported |
|---|---|---|---|
| TITLE | |||
| Title | 1 | This report describes a systematic review conducted in accordance with PRISMA guidelines. The goal of this review was to summarize the evidence on hybrid recommender systems. | 1 |
| ABSTRACT | |||
| Abstract | 2 | Systematic reviews use rigorous methodologies to provide a thorough assessment of relevant studies while combining existing knowledge on specific issues. Following the standards in the Cochrane Handbook, Kitchenham, and Charters ensures transparency and quality. This paper also evaluates hybrid recommendation systems, emphasizing their expanding importance and potential future research avenues, such as incorporating contextual information and enhancing scalability with sophisticated algorithms. A strong emphasis is placed on the effectiveness of machine learning in filtering relevant material on these systems. | 1, 8, 19, 36 |
| INTRODUCTION | |||
| Rationale | 3 | The review of hybrid recommendation systems discusses their increasing importance in providing individualized user experiences while overcoming the constraints of older methods. It seeks to identify best practices, emerging trends, and future research directions that will improve the effectiveness and flexibility of these systems. | 2, 3, 4, 45–66 |
| Objectives | 4 | The paper attempts to consolidate existing knowledge on hybrid recommendation systems, identify best practices, and assess emerging machine learning trends. It also aims to identify research gaps, present a consistent evaluation system, and guide practical applications to improve user experiences. | 3, 4, 45–66 |
| METHODS | |||
| Eligibility Criteria | 5 | IC1: Papers offering hybrid quality-based recommender systems, algorithms, and techniques in the context of big data. IC2: Papers from conferences and journals published between 2020 and 2024. IC3: The paper incorporates search-relevant keywords within its title or abstract. IC4: The paper addresses hybrid recommendation systems. IC5: The paper addresses at least one problem of recommendation or proposes at least one technique of hybridization. EC1: The publication date is earlier than 2020. EC2: The paper is written in a language other than English. EC3: The paper is a short article, a standard, a poster, an editorial, or a tutorial. EC4: The title, abstract, and keywords are not relevant to the research topic. EC5: The paper does not discuss hybrid recommendation systems. | 16 |
| Information Sources | 6 | Using specific search keywords, we searched Scopus, ACM, Web of Science, Springer, and Google Scholar. | 17, 18 |
| Search Strategy | 7 | Scopus’ search method included employing specific terms such as “Hybrid Quality Based Recommender Systems”, “Information”, and “Big Data”, paired with Boolean operators. The search was restricted to publications published from 2020 to early 2024, with emphasis on relevant subject areas and document types. | 12, 14, 18 |
| Selection Process | 8 | Two independent reviewers first choose titles and abstracts, then analyze the complete text of the selected research. Any disagreements were handled through consensus on articles that were not retained by the two authors. An additional perspective was gained utilizing the ASReview tool to ensure a comprehensive and impartial selection process. | 10–20, 28 |
| Data Collection Process | 9 | We ensured validity by conducting a double extraction process by independent reviewers after going through the entire text of the included articles to methodically extract and summarize the data in a standardized table format to make comparisons easier. Choosing the pertinent data points, constructing and testing the extraction table, checking the gathered data for mistakes, and, if required, updating and pilot testing the approach are all part of this process. | 17–20 |
| Data Items | 10 | Data extraction was utilized to look for factors such as the study’s subject, strategy, sample size, demographic characteristics, objectives, data gathering techniques, and outcomes. These factors enable a comprehensive examination and comparison of studies. | 45–66 |
| Risk of Bias Assessment | 11 | We evaluated the risk of bias using the Cochrane Risk of Bias Tool, which included independent reviews by two reviewers and an open-source application. Discrepancies were resolved collectively, and the outcomes were thoroughly documented for analysis. | 37–38 |
| Effect Measures | 12 | Commonly Used Principal Summary Measures (Precision, recall, and F1-score). | 35–36, 41 |
| Synthesis of Results | 13 | A systematic literature study for hybrid recommender systems begins with data extraction, which is organized and standardized, followed by method categorization and statistical evaluations of performance measures. Meta-analysis, visualization tools, and thematic synthesis are used to combine and understand findings from multiple studies. | 24–45 |
| Reporting Biases | 14 | Describe any methods used to assess the risk of bias due to selective reporting. | 38, 39 |
| Certainty Assessment | 15 | The assessment of evidence certainty, which takes into account study quality, bias risk, and consistency, guarantees solid results and conformity to quality and transparency requirements. | 18, 19, 32, 35 |
| RESULTS | |||
| Study Selection | 16 | Present the number of studies screened, assessed, and included, with reasons for exclusions. | 25, 35, 40 |
| Study Characteristics | 17 | For each included study, present characteristics (e.g., participants and interventions). | 45–66 |
| Risk of Bias in Studies | 18 | Present risk of bias judgments for each included study. | 38, 39 |
| Results of Individual Studies | 19 | For all outcomes considered, present the results of each study. | 37–38 |
| Synthesis of Results | 20 | Present results of syntheses (e.g., meta-analyses), including confidence intervals. | 45–66 |
| Reporting Biases | 21 | Report on the presence of any selective reporting. | |
| Certainty of Evidence | 22 | Present an assessment of the certainty (e.g., GRADE). | 18, 19, 32, 35 |
| DISCUSSION | |||
| Summary of Evidence | 23 | Summarize the main findings, including the strength of evidence. | 4, 6, 7, 36, 38 |
| Limitations | 24 | Discuss limitations of the evidence and the review process. | 15, 18, 19, 38, 39 |
| Conclusions | 25 | Provide a general interpretation of the results in the context of other evidence. | 10, 12, 37, 38, 42, 44 |
| FUNDING | |||
| Funding | 26 | Describe sources of funding and other support for the review. | Not Available |
| Primary | Author | Publisher | Year | Journal |
|---|---|---|---|---|
| Category | ||||
| Collaborative Filtering | [60] | Springer Nature | 2023 | Int. Jrnl. of Tech |
| [30] | Elsevier BV | 2012 | Elect. Commerce Research | |
| [16] | Google Scholar | N/A | Google Scholar | |
| [19] | Johannes Kepler | 2021 | N/A | |
| Quality | [15] | Springer Berlin | 2023 | Jrnl Cloud Comp. |
| [36] | Computer Science | 2013 | Comp. Col. Int | |
| [18] | Appl. Sci. | 2020 | Applied Sciences | |
| [29] | ACM | 2022 | Jrnl. Edu. D.Mng. | |
| Content-based Based Filtering | [60] | Springer Nature | 2023 | Int. Jrnl. of Tech |
| [31] | Springer, Cham | 2020 | Adv.Net. Inf. Systems | |
| [30] | Elsevier BV | 2012 | Elect. Commerce Research | |
| [16] | Google Scholar | N/A | Google Scholar | |
| [19] | Johannes Kepler | 2021 | N/A | |
| Hybrid filtering | [14] | Journal Of King Saud University | 2022 | Journal Of King Saud University |
| [29] | ACM | 2022 | Jrnl. Edu. D.Mng. | |
| [30] | Elsevier BV | 2012 | Elect. Commerce Research | |
| [35] | Elsevier Ltd | 2022 | Inf. Proc. and Mngt | |
| [33] | AI and Society | 2020 | AI and Society | |
| [31] | Springer, Cham | 2020 | Adv.Net. Inf. Systems | |
| [18] | Appl. Sci. | 2020 | Applied Sciences | |
| [36] | Computer Science | 2013 | Comp. Col. Int | |
| [34] | Springer Int. Publish. | 2023 | Journal of Big Data | |
| [13] | Taylor and Francis | 2018 | Applied AI | |
| [16] | Google Scholar | N/A | Google Scholar | |
| [32] | Springer | 2020 | Int. Jrnl on D.Lib. | |
| [15] | Springer | 2021 | Knowledge and Inf. Syst. | |
| Other filtering | [61] | [62,63,64,65,66,67] | [68] | [69,70,71,72] |
| [73] | [74,75,76,77,78,79] | [80] | [81,82,83,84] | |
| [85] | [86,87,88,89,90,91] | [92] | [93,94,95,96] |
| N# | Quality Question | Weight |
|---|---|---|
| 1 | Has the study looked over the relevant research for the issues? | 1 |
| 2 | Did the study adequately describe the issue it is trying to solve? | 1 |
| 3 | Was an experimental solution clearly developed in the study? | 1.5 |
| 4 | Did the study explain recommender systems or algorithms in detail? | 0.5 |
| 5 | Was metrics evaluation for recommender systems explicitly used in the study? | 1.5 |
| 6 | Was the dataset used in the study described in detail? | 0.5 |
| 7 | Was the application domain introduced in the study clearly? | 1 |
| 8 | Was the architecture or were the parts of the suggested system described in the study? | 1.5 |
| 9 | Did the study provide a concise summary of its findings? | 1 |
| Potential Future Work | Studies |
|---|---|
| Enhance the offered solution. | 7 |
| Conduct more detailed reviews. | 6 |
| Include contextual information in recommendations. | 7 |
| Investigate applications in various fields. | 5 |
| Use more data or item features. | 5 |
| Test a variety of algorithms. | 8 |
| Experimentation with various hybrid recommendation models. | 6 |
| Other. | 8 |
Disclaimer/Publisher’s Note: The statements, opinions and data contained in all publications are solely those of the individual author(s) and contributor(s) and not of MDPI and/or the editor(s). MDPI and/or the editor(s) disclaim responsibility for any injury to people or property resulting from any ideas, methods, instructions or products referred to in the content. |
© 2025 by the authors. Licensee MDPI, Basel, Switzerland. This article is an open access article distributed under the terms and conditions of the Creative Commons Attribution (CC BY) license (https://creativecommons.org/licenses/by/4.0/).
Share and Cite
Sabiri, B.; Khtira, A.; El Asri, B.; Rhanoui, M. Hybrid Quality-Based Recommender Systems: A Systematic Literature Review. J. Imaging 2025, 11, 12. https://doi.org/10.3390/jimaging11010012
Sabiri B, Khtira A, El Asri B, Rhanoui M. Hybrid Quality-Based Recommender Systems: A Systematic Literature Review. Journal of Imaging. 2025; 11(1):12. https://doi.org/10.3390/jimaging11010012
Chicago/Turabian StyleSabiri, Bihi, Amal Khtira, Bouchra El Asri, and Maryem Rhanoui. 2025. "Hybrid Quality-Based Recommender Systems: A Systematic Literature Review" Journal of Imaging 11, no. 1: 12. https://doi.org/10.3390/jimaging11010012
APA StyleSabiri, B., Khtira, A., El Asri, B., & Rhanoui, M. (2025). Hybrid Quality-Based Recommender Systems: A Systematic Literature Review. Journal of Imaging, 11(1), 12. https://doi.org/10.3390/jimaging11010012

