Predicting Academic Success of College Students Using Machine Learning Techniques
Abstract
1. Introduction
- RQ1: Which balancing and feature selection technique is relevant for supervised classification algorithms?
- RQ2: Which predictive model best discriminates students’ academic success?
- RQ3: Which factors are determinants of students’ academic success?
2. Literature Review
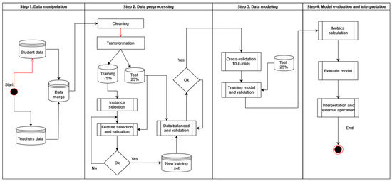
3. Materials and Methods
3.1. Context
3.2. Data Collection
3.3. Metric Assessment
3.4. Data Exploratory
3.5. Data Preprocessing
3.6. Missing Values
3.7. Instance Selection
3.8. Feature Selection
3.9. Data Balancing
3.10. Classification Algorithms
- Decision Trees: Consists of building a tree structure in which each branch represents a question about an attribute. New branches are created according to the answers to the question until reaching the leaves of the tree (where the structure ends). The leaf nodes indicate the predicted class; see [35].
- Support Vector Machine (SVM): A relatively simple supervised machine learning algorithm used in regression or classification related problems. In many cases, it is used for classification, although it is preferably useful for regression. Basically, SVM creates a hyperplane with boundaries between data types in a two-dimensional space; this hyperplane is nothing more than a line. In SVM, each datum in the dataset is plotted in an N-dimensional space, where N is the number of features/attributes of the data; see [68].
- Neural Network: Multilayer perceptrons (MLP) are the best known and most widely used type of neural network. They consist of neuron-like units, multiple inputs, and an output. Each of these units forms a weighted sum of its inputs, to which a constant term is added. This sum is then passed through a nonlinearity, usually called an activation function. Most of the time, the units are interconnected in such a way that they form no loop; see [69].
- Random Forest: A combination of tree predictors, where each tree depends on the values of a random vector sampled independently and with the same distribution for all trees in the forest. The use of random feature selection to split each node produces error rates that compare favorably with “Adaboost” but are more robust with respect to noise. The internal estimates control for error, strength, and correlation, and are used to show the response to increasing the number of features used in the split. Internal estimates are also used to measure the importance of variables; see [70].
- Gradient Boosting Machine: Gradient boosting is a machine learning technique used to solve regression or classification problems, which builds a predictive model in the form of decision trees. It develops a general gradient descent “boosting” paradigm for additive expansions based on any fitting criteria. Gradient boosting of regression trees produces competitive, very robust, and interpretable regression and classification procedures, especially suitable for the extraction of not-so-clean data; see [71].
- XGBoost: XGBoost is a distributed and optimized gradient boosting library designed to be highly efficient, flexible, and portable. It implements machine learning algorithms under the Gradient Boosting framework. XGBoost provides parallel tree boosting (also known as GBDT, GBM) that solves many data science problems in a fast and accurate manner; see [72].
- Bagging: Predictor bagging is a method of generating multiple versions of a predictor and using them to obtain an aggregate predictor. Bagging averages the versions when predicting a numerical outcome and performs plural voting when predicting a class. Multiple versions are formed by making bootstrap replicas of the learning set and using them as new learning sets. Tests on real and simulated datasets show that bagging can provide a substantial increase in accuracy; see [73].
- Naïve Bayes: A probabilistic machine learning model used for classification tasks. The core of the classifier is based on Bayes’ theorem: , which is the probability of A occurring, given that B has occurred. Here, B is the evidence, and A is the hypothesis. The assumption made here is that the predictors/features are independent. That is, the presence of a particular feature does not affect the other; see [74].
4. Results
4.1. Data Preprocessing
4.1.1. Feature Selection
4.1.2. Data Balancing
4.2. Classification Algorithms
4.3. Static Comparison of Several Classifiers
5. Discussion
6. Conclusions
7. Limitations
8. Future Work
Author Contributions
Funding
Institutional Review Board Statement
Informed Consent Statement
Data Availability Statement
Acknowledgments
Conflicts of Interest
Appendix A
| Variable Names | Values | Description | Type |
|---|---|---|---|
| Faculty | 1–5 | Names of the faculties. | Categorical |
| Degree | 1–27 | Names of the university degrees. | Categorical |
| Sex | 1. Male, 2. Female | Sex of students. | Categorical |
| Age Entrance | 16–50 | Age at entrance to university. | Numeric |
| Support | 1. Public 2. Private | Type of financial support from the high school where the student completed high school. | Categorical |
| Localization | 1. Local, 2. Outside of Quevedo, 3. Other Province | The geographical area of the school where the student finished high school. | Categorical |
| AveragePre | 0–10 | Average of the grades of the university leveling program (Pre-university/Admission/Selectivity). | Numeric |
| AttendancePre | 0–100 | Pre-university attendance percentage. | Numeric |
| Average | 0–10 | Average of the subjects taught in the first year. | Numeric |
| Attendance | 0–100 | Average of the student’s attendance percentage in all subjects enrolled. Must meet the minimum attendance percentage of 70%. | Numeric |
| TimeApproval | 1–3 | Number of enrollments used by the student to pass the first course. | Numeric |
| RateApproval | 0–3 | Weighting of the effort in the exams to pass the subjects; the first exam (recovery) has a value of 0.25, while the second one has a value of 0.75. | Numeric |
| CounterDegree | 0–2 | The number of college courses in which the student was enrolled. | Numeric |
| StructureFamily | 1. I am independent 2. Only with mom, 3. Only with dad, 4. Both parents, 5. Couple, 6. Other relative. | Variable associated with the student’s family structure. | Categorical |
| Job | 1. Does not work, 2. Full time, 3. Part-time, 4. Part-time by the hour, 5. Occasionally. | This variable is linked to the student’s work or occupational situation. | Categorical |
| Financing | 1. Family support, with 1 or 2 children studying. 2. Self-employed (own account). 3. Family support, with more than three children studying. 4. Loan, scholarship, or current credit. | This variable is related to the student’s economic disposition to pay for the academic year. | Categorical |
| Zone | 1. Outside of Quevedo, 2. Urban, 3. Slum, 4. Rural. | Describes the geographic district where the student lives. | Categorical |
| Income | 1. More than $400, 2. Between $399 and $200, 3. Between $199 and $100, 4. Less than or equal to $99. | Monthly cash income (approximate) of the family nucleus. | Categorical |
| Housing | 1. Own housing, 2. Rental, 3. Mortgaged, 4. Borrowed. | This variable is related to the usufruct of the housing where the student and his family live. | Categorical |
| ChangeDegree | 1. Yes, 2. No. | This variable describes whether the student has changed degrees when repeating the first year. | Categorical |
| Class | 1. Dropout, 2. Change, 3. Pass. | Variable with the student’s academic status at the end of the university degree. | Categorical |
Appendix B
| Bal. | Algorithms | Acc. | Kappa | Sensi. | Speci. | Preci. | Recall | F1 | AUC | LogLoss |
|---|---|---|---|---|---|---|---|---|---|---|
| SMOTE | XGBoost | 0.7878 | 0.6214 | 0.8472 | 0.8740 | 0.8237 | 0.8472 | 0.8318 | 0.8743 | 6.7890 |
| RF | 0.7812 | 0.6118 | 0.8418 | 0.8720 | 0.8143 | 0.8418 | 0.8229 | 0.8671 | ||
| Gbm | 0.7723 | 0.5984 | 0.8446 | 0.8679 | 0.8105 | 0.8446 | 0.8205 | 0.8575 | 5.0183 | |
| Bagging | 0.7687 | 0.5887 | 0.8315 | 0.8633 | 0.8045 | 0.8315 | 0.8135 | 0.8546 | ||
| C4.5 | 0.7639 | 0.5771 | 0.8248 | 0.8577 | 0.8008 | 0.8248 | 0.8101 | 0.7936 | ||
| SvmPoly | 0.6999 | 0.4740 | 0.7819 | 0.8242 | 0.7618 | 0.7819 | 0.7631 | 0.7640 | 5.8172 | |
| SvmRadial | 0.6970 | 0.4681 | 0.7835 | 0.8215 | 0.7587 | 0.7835 | 0.7630 | 0.7649 | ||
| MLP | 0.6545 | 0.4190 | 0.7779 | 0.8087 | 0.7552 | 0.7779 | 0.7350 | 0.7512 | 5.0928 | |
| NaiveBayes | 0.6198 | 0.3802 | 0.7478 | 0.7990 | 0.7817 | 0.7478 | 0.6957 | 0.8040 | 5.0538 | |
| KMeans.SMOTE | XGBoost | 0.7956 | 0.6366 | 0.8565 | 0.8802 | 0.8262 | 0.8565 | 0.8367 | 0.8702 | 6.3079 |
| RF | 0.7794 | 0.6080 | 0.8420 | 0.8702 | 0.8125 | 0.8420 | 0.8226 | 0.8600 | ||
| Gbm | 0.7693 | 0.5929 | 0.8396 | 0.8660 | 0.8060 | 0.8396 | 0.8160 | 0.8515 | 5.1901 | |
| Bagging | 0.7681 | 0.5860 | 0.8228 | 0.8620 | 0.8049 | 0.8228 | 0.8103 | 0.8467 | ||
| C4.5 | 0.7663 | 0.5828 | 0.8259 | 0.8605 | 0.8036 | 0.8259 | 0.8113 | 0.7979 | ||
| SvmPoly | 0.6946 | 0.4613 | 0.7751 | 0.8187 | 0.7548 | 0.7751 | 0.7584 | 0.7616 | 5.8277 | |
| SvmRadial | 0.6892 | 0.4499 | 0.7717 | 0.8139 | 0.7492 | 0.7717 | 0.7551 | 0.7591 | ||
| MLP | 0.6712 | 0.4229 | 0.7703 | 0.8045 | 0.7353 | 0.7703 | 0.7452 | 0.7424 | 4.9865 | |
| NaiveBayes | 0.6067 | 0.3644 | 0.7505 | 0.7933 | 0.7804 | 0.7505 | 0.6862 | 0.7970 | 5.0905 | |
| SMOTE.Tomek | XGBoost | 0.7914 | 0.6278 | 0.8474 | 0.8766 | 0.8241 | 0.8474 | 0.8320 | 0.8665 | 6.5445 |
| Bagging | 0.7747 | 0.5970 | 0.8269 | 0.8656 | 0.8090 | 0.8269 | 0.8148 | 0.8468 | ||
| Gbm | 0.7741 | 0.6029 | 0.8430 | 0.8705 | 0.8137 | 0.8430 | 0.8199 | 0.8577 | 4.9046 | |
| RF | 0.7717 | 0.5922 | 0.8295 | 0.8639 | 0.8050 | 0.8295 | 0.8139 | 0.8562 | ||
| C4.5 | 0.7579 | 0.5639 | 0.8088 | 0.8526 | 0.7947 | 0.8088 | 0.8001 | 0.7623 | ||
| SvmPoly | 0.6975 | 0.4722 | 0.7822 | 0.8242 | 0.7627 | 0.7822 | 0.7619 | 0.7634 | 5.7663 | |
| SvmRadial | 0.6910 | 0.4579 | 0.7749 | 0.8182 | 0.7550 | 0.7749 | 0.7565 | 0.7633 | ||
| MLP | 0.6724 | 0.4459 | 0.7885 | 0.8182 | 0.7631 | 0.7885 | 0.7483 | 0.7592 | 4.8305 | |
| NaiveBayes | 0.6372 | 0.4053 | 0.7622 | 0.8079 | 0.7805 | 0.7622 | 0.7104 | 0.7959 | ||
| SMOTE.ENN | XGBoost | 0.7478 | 0.5573 | 0.8216 | 0.8542 | 0.7933 | 0.8216 | 0.7988 | 0.8335 | 5.9690 |
| Gbm | 0.7406 | 0.5481 | 0.8239 | 0.8519 | 0.7923 | 0.8239 | 0.7965 | 0.8230 | 5.2251 | |
| RF | 0.7394 | 0.5492 | 0.8285 | 0.8534 | 0.7962 | 0.8285 | 0.7972 | 0.8192 | ||
| Bagging | 0.7352 | 0.5387 | 0.8179 | 0.8485 | 0.7908 | 0.8179 | 0.7926 | 0.8165 | ||
| C4.5 | 0.7310 | 0.5274 | 0.8109 | 0.8429 | 0.7828 | 0.8109 | 0.7888 | 0.7548 | ||
| SvmRadial | 0.6880 | 0.4590 | 0.7846 | 0.8198 | 0.7594 | 0.7846 | 0.7589 | 0.7511 | ||
| SvmPoly | 0.6880 | 0.4598 | 0.7809 | 0.8206 | 0.7608 | 0.7809 | 0.7568 | 0.7490 | 5.5081 | |
| MLP | 0.6665 | 0.4398 | 0.7875 | 0.8169 | 0.7661 | 0.7875 | 0.7436 | 0.7650 | 4.7577 | |
| NaiveBayes | 0.6186 | 0.3810 | 0.7615 | 0.7989 | 0.7428 | 0.7615 | 0.6858 | 0.7764 | 4.2434 | |
| RUS | Gbm | 0.7346 | 0.5346 | 0.8188 | 0.8455 | 0.7861 | 0.8188 | 0.7938 | 0.8102 | 5.1165 |
| XGBoost | 0.7328 | 0.5344 | 0.8205 | 0.8466 | 0.7886 | 0.8205 | 0.7931 | 0.8173 | 4.4343 | |
| RF | 0.7304 | 0.5303 | 0.8187 | 0.8450 | 0.7868 | 0.8187 | 0.7914 | 0.8153 | ||
| Bagging | 0.7197 | 0.5062 | 0.8034 | 0.8346 | 0.7731 | 0.8034 | 0.7813 | 0.7962 | ||
| C4.5 | 0.6987 | 0.4954 | 0.8131 | 0.8387 | 0.7957 | 0.8131 | 0.7667 | 0.7764 | ||
| SvmRadial | 0.6629 | 0.4081 | 0.7634 | 0.7992 | 0.7249 | 0.7634 | 0.7368 | 0.7360 | ||
| SvmPoly | 0.6605 | 0.4040 | 0.7622 | 0.7976 | 0.7275 | 0.7622 | 0.7374 | 0.7348 | 4.3219 | |
| MLP | 0.6402 | 0.3871 | 0.7610 | 0.7950 | 0.7320 | 0.7610 | 0.7251 | 0.7304 | 2.9982 | |
| NaiveBayes | 0.6031 | 0.3575 | 0.7428 | 0.7907 | 0.7773 | 0.7428 | 0.6827 | 0.7841 |
Appendix C
| Filter | Var. | Method | Value | Acc. | Kappa | Sensi. | Speci. | Preci. | Recall | F1 |
|---|---|---|---|---|---|---|---|---|---|---|
| Roughset consistency | 11 | Las Vegas | 1.00 | 0.68 | 0.39 | 0.53 | 0.79 | 0.65 | 0.53 | 0.56 |
| 9 | SelectKBest | 0.02 | 0.67 | 0.36 | 0.47 | 0.78 | 0.47 | |||
| 8 | HillClimbing | 1.00 | 0.62 | 0.21 | 0.41 | 0.73 | 0.41 | |||
| 9 | Sequential Backward | 1.00 | 0.67 | 0.36 | 0.47 | 0.78 | 0.47 | |||
| 9 | Sequential Floating Forward | 1.00 | 0.67 | 0.36 | 0.47 | 0.78 | 0.47 | |||
| 10 | Genetic Algorithm | 1.00 | 0.67 | 0.34 | 0.47 | 0.78 | 0.47 | |||
| 20 | AntColony | 1.00 | 0.78 | 0.60 | 0.83 | 0.86 | 0.81 | 0.83 | 0.82 | |
| Determination coefficient | 13 | Las Vegas | 0.48 | 0.72 | 0.46 | 0.60 | 0.82 | 0.70 | 0.60 | 0.62 |
| 9 | SelectKBest | 0.06 | 0.67 | 0.36 | 0.47 | 0.78 | 0.47 | |||
| 20 | HillClimbing | 0.48 | 0.78 | 0.60 | 0.83 | 0.86 | 0.81 | 0.83 | 0.82 | |
| 20 | Sequential Backward | 0.48 | 0.78 | 0.60 | 0.83 | 0.86 | 0.81 | 0.83 | 0.82 | |
| 20 | Sequential Floating Forward | 0.48 | 0.78 | 0.60 | 0.83 | 0.86 | 0.81 | 0.83 | 0.82 | |
| 20 | Genetic Algorithm | 0.48 | 0.78 | 0.60 | 0.83 | 0.86 | 0.81 | 0.83 | 0.82 | |
| 20 | AntColony | 0.48 | 0.78 | 0.60 | 0.83 | 0.86 | 0.81 | 0.83 | 0.82 | |
| Gini index | 11 | Las Vegas | 1.00 | 0.68 | 0.39 | 0.53 | 0.79 | 0.65 | 0.53 | 0.56 |
| 9 | SelectKBest | 0.51 | 0.67 | 0.36 | 0.47 | 0.78 | 0.47 | |||
| 8 | HillClimbing | 1.00 | 0.62 | 0.21 | 0.41 | 0.73 | 0.41 | |||
| 9 | sequentialBackward | 1.00 | 0.67 | 0.36 | 0.47 | 0.78 | 0.47 | |||
| 9 | sequential Floating Forward | 1.00 | 0.67 | 0.36 | 0.47 | 0.78 | 0.47 | |||
| 11 | Genetic Algorithm | 1.00 | 0.62 | 0.21 | 0.41 | 0.73 | 0.41 | |||
| 20 | AntColony | 1.00 | 0.78 | 0.60 | 0.83 | 0.86 | 0.81 | 0.83 | 0.82 | |
| Mutual information | 12 | Las Vegas | 1.27 | 0.72 | 0.46 | 0.56 | 0.82 | 0.69 | 0.56 | 0.58 |
| 9 | SelectKBest | 0.16 | 0.67 | 0.36 | 0.47 | 0.78 | 0.47 | |||
| 6 | HillClimbing | 1.27 | 0.58 | 0.09 | 0.37 | 0.69 | 0.37 | |||
| 8 | Sequential Backward | 1.27 | 0.62 | 0.21 | 0.41 | 0.73 | 0.41 | |||
| 8 | Sequential Floating Forward | 1.27 | 0.62 | 0.21 | 0.41 | 0.73 | 0.41 | |||
| 4 | GeneticAlgorithm | 1.27 | 0.67 | 0.34 | 0.47 | 0.78 | 0.47 | |||
| 20 | AntColony | 1.27 | 0.78 | 0.60 | 0.83 | 0.86 | 0.81 | 0.83 | 0.82 | |
| Gain ratio | 7 | Las Vegas | 0.10 | 0.59 | 0.15 | 0.39 | 0.71 | 0.39 | ||
| 9 | SelectKBest | 0.13 | 0.67 | 0.36 | 0.47 | 0.78 | 0.47 | |||
| 7 | HillClimbing | 0.10 | 0.59 | 0.15 | 0.39 | 0.71 | 0.39 | |||
| 11 | SequentialBackward | 0.10 | 0.68 | 0.39 | 0.53 | 0.79 | 0.65 | 0.53 | 0.56 | |
| 11 | Sequential Floating Forward | 0.10 | 0.68 | 0.39 | 0.53 | 0.79 | 0.65 | 0.53 | 0.56 | |
| 1 | GeneticAlgorithm | 0.10 | 0.59 | 0.15 | 0.39 | 0.71 | 0.39 | |||
| 19 | AntColony | 0.10 | 0.72 | 0.48 | 0.60 | 0.82 | 0.71 | 0.60 | 0.62 |
Appendix D
| Algorithm | Ranking |
|---|---|
| XGBoost | 0.9999999999999998 |
| RandomForest | 2.2857142857142856 |
| Gbm | 2.714285714285714 |
| Bagging | 3.999999999999999 |
| C4.5 | 5.999999999999999 |
| NaiveBayes | 5.428571428571429 |
| SvmRadial | 7.428571428571429 |
| SvmPoly | 7.571428571428571 |
| MLP | 8.571428571428571 |
| Algorithms | XGBoost | RF c | Gbm | Bagging | C4.5 | NaiveBayes | SvmRadial | SvmPoly |
|---|---|---|---|---|---|---|---|---|
| RF | −2.366 a/0.018 | - | ||||||
| Gbm | −2.366 a/0.018 | −1.859 a/0.063 * | - | |||||
| Bagging | −2.371 a/0.018 | −2.366 a/0.018 | −2.366 a/0.018 | - | ||||
| C4.5 | −2.366 a/0.018 | −2.366 a/0.018 | −2.366 a/0.018 | −2.366 a/0.018 | - | |||
| NaiveBayes | −2.366 a/0.018 | −2.366 a/0.018 | −2.366 a/0.018 | −2.366 a/0.018 | −0.507 b/0.612 * | - | ||
| SvmRadial | −2.366 a/0.018 | −2.366 a/0.018 | −2.366 a/0.018 | −2.366 a/0.018 | −2.197 a/0.028 | −2.366 a/0.018 | - | |
| SvmPoly | −2.366 a/0.018 | −2.366 a/0.018 | −2.366 a/0.018 | −2.366 a/0.018 | −2.197 a/0.028 | −2.366 a/0.018 | −0.845 a/0.398 * | - |
| MLP | −2.366 a/0.018 | −2.366 a/0.018 | −2.366 a/0.018 | −2.366 a/0.018 | −2.028 a/0.043 | −2.366 a/0.018 | −1.690 a/0.091 * | −1.521 a/0.128 * |
| DataSet | Algorithms | ||||||||
|---|---|---|---|---|---|---|---|---|---|
| XGBoost | RF | Gbm | Bagging | C45 | NaiveBayes | SvmRadial | SvmPoly | MLP | |
| RawData | 0.8997 | 0.8978 | 0.8930 | 0.8781 | 0.8308 | 0.8168 | 0.7973 | 0.7754 | 0.7621 |
| EasyEnsemble | 0.8775 | 0.8744 | 0.8606 | 0.8591 | 0.8249 | 0.8018 | 0.7676 | 0.7679 | 0.7446 |
| SMOTE | 0.8743 | 0.8671 | 0.8575 | 0.8546 | 0.7936 | 0.8040 | 0.7649 | 0.7640 | 0.7512 |
| KmeansSMOTE | 0.8702 | 0.8600 | 0.8515 | 0.8467 | 0.7979 | 0.7970 | 0.7591 | 0.7616 | 0.7424 |
| SMOTETomek | 0.8665 | 0.8562 | 0.8577 | 0.8468 | 0.7623 | 0.7959 | 0.7633 | 0.7634 | 0.7592 |
| SMOTEENN | 0.8335 | 0.8192 | 0.8230 | 0.8165 | 0.7548 | 0.7764 | 0.7511 | 0.7490 | 0.7650 |
| RUS | 0.8173 | 0.8153 | 0.8102 | 0.7962 | 0.7764 | 0.7841 | 0.7360 | 0.7348 | 0.7304 |
References
- Realinho, V.; Machado, J.; Baptista, L.; Martins, M.V. Predicting Student Dropout and Academic Success. Data 2022, 7, 146. [Google Scholar] [CrossRef]
- Ortiz-Lozano, J.M.; Rua-Vieites, A.; Bilbao-Calabuig, P.; Casadesús-Fa, M. University student retention: Best time and data to identify undergraduate students at risk of dropout. Innov. Educ. Teach. Int. 2018, 57, 74–85. [Google Scholar] [CrossRef]
- Urbina-Nájera, A.B.; Téllez-Velázquez, A.; Barbosa, R.C. Patterns to Identify Dropout University Students with Educational Data Mining. Rev. Electron. De Investig. Educ. 2021, 23, e1507. [Google Scholar] [CrossRef]
- Lopes Filho JA, B.; Silveira, I.F. Early detection of students at dropout risk using administrative data and machine learning. RISTI—Rev. Iber. De Sist. E Tecnol. De Inf. 2021, 40, 480–495. [Google Scholar]
- Guanin-Fajardo, J.H.; Barranquero, J.C. Contexto universitario, profesores y estudiantes: Vínculos y éxito académico. Rev. Iberoam. De Educ. 2022, 88, 127–146. [Google Scholar] [CrossRef]
- Zeineddine, H.; Braendle, U.; Farah, A. Enhancing prediction of student success: Automated machine learning approach. Comput. Electr. Eng. 2020, 89, 106903. [Google Scholar] [CrossRef]
- Guerrero-Higueras, M.; Llamas, C.F.; González, L.S.; Fernández, A.G.; Costales, G.E.; González, M.C. Academic Success Assessment through Version Control Systems. Appl. Sci. 2020, 10, 1492. [Google Scholar] [CrossRef]
- Rafik, M. Artificial Intelligence and the Changing Roles in the Field of Higher Education and Scientific Research. In Artificial Intelligence in Higher Education and Scientific Research. Bridging Human and Machine: Future Education with Intelligence; Springer: Singapore, 2023; pp. 35–46. [Google Scholar] [CrossRef]
- BOE. BOE-A-2023-7500 Ley Orgánica 2/2023, de 22 de marzo, del Sistema Universitario. 2023. Available online: https://www.boe.es/buscar/act.php?id=BOE-A-2023-7500 (accessed on 23 March 2024).
- Guney, Y. Exogenous and endogenous factors influencing students’ performance in undergraduate accounting modules. Account. Educ. 2009, 18, 51–73. [Google Scholar] [CrossRef]
- Tamada, M.M.; Giusti, R.; Netto, J.F.d.M. Predicting Students at Risk of Dropout in Technical Course Using LMS Logs. Electronics 2022, 11, 468. [Google Scholar] [CrossRef]
- Contini, D.; Cugnata, F.; Scagni, A. Social selection in higher education. Enrolment, dropout and timely degree attainment in Italy. High. Educ. 2017, 75, 785–808. [Google Scholar] [CrossRef]
- Costa, E.B.; Fonseca, B.; Santana, M.A.; De Araújo, F.F.; Rego, J. Evaluating the effectiveness of educational data mining techniques for early prediction of students’ academic failure in introductory programming courses. Comput. Hum. Behav. 2017, 73, 247–256. [Google Scholar] [CrossRef]
- Márquez-Vera, C.; Cano, A.; Romero, C.; Noaman, A.Y.M.; Fardoun, H.M.; Ventura, S. Early dropout prediction using data mining: A case study with high school students. Expert Syst. 2015, 33, 107–124. [Google Scholar] [CrossRef]
- Fernández, A.; del Río, S.; Chawla, N.V.; Herrera, F. An insight into imbalanced Big Data classification: Outcomes and challenges. Complex Intell. Syst. 2017, 3, 105–120. [Google Scholar] [CrossRef]
- Rodríguez-Hernández, C.F.; Musso, M.; Kyndt, E.; Cascallar, E. Artificial neural networks in academic performance prediction: Systematic implementation and predictor evaluation. Comput. Educ. Artif. Intell. 2021, 2, 100018. [Google Scholar] [CrossRef]
- Contreras, L.E.; Fuentes, H.J.; Rodríguez, J.I. Academic performance prediction by machine learning as a success/failure indicator for engineering students. Form. Univ. 2020, 13, 233–246. [Google Scholar] [CrossRef]
- Hassan, H.; Anuar, S.; Ahmad, N.B.; Selamat, A. Improve student performance prediction using ensemble model for higher education. In Frontiers in Artificial Intelligence and Applications; IOS Press: Amsterdam, The Netherlands, 2019; Volume 318, pp. 217–230. [Google Scholar]
- Bolón-Canedo, V.; Alonso-Betanzos, A. Ensembles for feature selection: A review and future trends. Inf. Fusion 2018, 52, 1–12. [Google Scholar] [CrossRef]
- Meghji, A.F.; Mahoto, N.A.; Unar, M.A.; Shaikh, M.A. The role of knowledge management and data mining in improving educational practices and the learning infrastructure. Mehran Univ. Res. J. Eng. Technol. 2020, 39, 310–323. [Google Scholar] [CrossRef]
- Crivei, L.; Czibula, G.; Ciubotariu, G.; Dindelegan, M. Unsupervised learning based mining of academic data sets for students’ performance analysis. In Proceedings of the SACI 2020—IEEE 14th International Symposium on Applied Computational In-telligence and Informatics, Proceedings, Timisoara, Romania, 21–23 May 2020; Volume 17, pp. 11–16. [Google Scholar]
- Guanin-Fajardo, J.; Casillas, J.; Chiriboga-Casanova, W. Semisupervised learning to discover the average scale of graduation of university students. Rev. Conrado 2019, 15, 291–299. [Google Scholar]
- Alyahyan, E.; Düşteargör, D. Decision trees for very early prediction of student’s achievement. In Proceedings of the 2020 2nd International Conference on Computer and Information Sciences (ICCIS), Sakaka, Saudi Arabia, 3–15 October 2020; pp. 1–7. [Google Scholar]
- Alwarthan, S.; Aslam, N.; Khan, I.U. An Explainable Model for Identifying At-Risk Student at Higher Education. IEEE Access 2022, 10, 107649–107668. [Google Scholar] [CrossRef]
- Adekitan, A.I.; Noma-Osaghae, E. Data mining approach to predicting the performance of first year student in a university using the admission requirements. Educ. Inf. Technol. 2018, 24, 1527–1543. [Google Scholar] [CrossRef]
- Fayyad, U.; Piatetsky-Shapiro, G.; Smyth, P. Knowledge Discovery and Data Mining: Towards a Unifying Framework. In Proceedings of the Second International Conference on Knowledge Discovery and Data Mining, Portland, Oregon, 2–4 August 1996; pp. 82–88. [Google Scholar]
- Haixiang, G.; Yijing, L.; Shang, J.; Mingyun, G.; Yuanyue, H.; Bing, G. Learning from class-imbalanced data: Review of methods and applications. Expert Syst. Appl. 2017, 73, 220–239. [Google Scholar] [CrossRef]
- Chawla, N.; Bowyer, K. SMOTE: Synthetic Minority Over-sampling Technique Nitesh. J. Artif. Intell. Res. 2002, 16, 321–357. [Google Scholar] [CrossRef]
- Bertolini, R.; Finch, S.J.; Nehm, R.H. Enhancing data pipelines for forecasting student performance: Integrating feature selection with crossvalidation. Int. J. Educ. Technol. High. Educ. 2021, 18, 44. [Google Scholar] [CrossRef] [PubMed]
- Febro, J.D. Utilizing Feature Selection in Identifying Predicting Factors of Student Retention. Int. J. Adv. Comput. Sci. Appl. 2019, 10, 269–274. [Google Scholar] [CrossRef]
- Ghaemi, M.; Feizi-Derakhshi, M.-R. Feature selection using Forest Optimization Algorithm. Pattern Recognit. 2016, 60, 121–129. [Google Scholar] [CrossRef]
- R Development Core Team. R: A Language and Environment for Statistical Computing; R Foundation for Statistical Computing: Vienna, Austria, 2020. [Google Scholar]
- Pedregosa, F.; Varoquaux, G.; Gramfort, A.; Michel, V.; Thirion, B.; Grisel, O.; Blondel, M.; Prettenhofer, P.; Weiss, R.; Dubourg, V. Scikit-learn: Machine learning in Python. J. Mach. Learn. Res. 2011, 12, 2825–2830. [Google Scholar]
- Alturki, S.; Alturki, N.; Stuckenschmidt, H. Using Educational Data Mining to Predict Students’ Academic Performance for Applying Early Interventions. J. Inf. Technol. Educ. JITE. Innov. Pract. IIP 2021, 20, 121–137. [Google Scholar] [CrossRef]
- Fernández-García, A.J.; Rodríguez-Echeverría, R.; Preciado, J.C.; Manzano, J.M.C.; Sánchez-Figueroa, F. Creating a recommender system to support higher education students in the subject enrollment decisión. IEEE Access 2020, 8, 189069–189088. [Google Scholar] [CrossRef]
- Helal, S.; Li, J.; Liu, L.; Ebrahimie, E.; Dawson, S.; Murray, D.J.; Long, Q. Predicting academic performance by considering student heterogeneity. Knowl.-Based Syst. 2018, 161, 11. [Google Scholar] [CrossRef]
- Yağci, M. Educational data mining: Prediction of students’ academic performance using machine learning algorithms. Smart Learn. Environ. 2022, 9, 1–19. [Google Scholar] [CrossRef]
- Gil, P.D.; Martins, S.d.C.; Moro, S.; Costa, J.M. A data-driven approach to predict first-year students’ academic success in higher education institutions. Educ. Inf. Technol. 2020, 26, 2165–2190. [Google Scholar] [CrossRef]
- Beaulac, C.; Rosenthal, J.S. Predicting University Students’ Academic Success and Major Using Random Forests. Res. High. Educ. 2019, 60, 1048–1064. [Google Scholar] [CrossRef]
- Fernandes, E.R.; de Carvalho, A.C. Evolutionary inversion of class distribution in overlapping areas for multiclass imbalanced learning. Inf. Sci. 2019, 494, 141–154. [Google Scholar] [CrossRef]
- Morales, P.; Luengo, J.; García, L.P.F.; Lorena, A.C.; de Carvalho, A.C.P.L.F.; Herrera, F.; Ciencias, I.D.; Paulo, U.D.S.; Av, T.S.-C.; Carlos, S.; et al. Noisefiltersr the noise-filtersr package. R J. 2017, 9, 219–228. [Google Scholar] [CrossRef]
- Zeng, X.; Martinez, T. A noise filtering method using neural networks. In Proceedings of the IEEE International Workshop on Soft Computing Techniques in Instrumentation and Measurement and Related Applications (SCIMA2003), Provo, UT, USA, 17 May 2003; pp. 26–31. [Google Scholar]
- Verbaeten, S.; Assche, A. Ensemble methods for noise elimination in classification problems. In Multiple Classifier Systems. MCS 2003; Lecture Notes in Computer Science; Springer: Berlin/Heidelberg, Germany, 2003; pp. 317–325. [Google Scholar]
- Ali, A.; Jayaraman, R.; Azar, E.; Maalouf, M. A comparative analysis of machine learning and statistical methods for evaluating building performance: A systematic review and future benchmarking framework. J. Affect. Disord. 2024, 252, 111268. [Google Scholar] [CrossRef]
- Rajula, H.S.R.; Verlato, G.; Manchia, M.; Antonucci, N.; Fanos, V. Comparison of Conventional Statistical Methods with Machine Learning in Medicine: Diagnosis, Drug Development, and Treatment. Medicina 2020, 56, 455. [Google Scholar] [CrossRef] [PubMed]
- García, S.; Luengo, J.; Herrera, F. Tutorial on practical tips of the most influential data preprocessing algo-rithms in data mining. Knowl.-Based Syst. 2016, 98, 1–29. [Google Scholar] [CrossRef]
- Cruz RM, O.; Sabourin, R.; Cavalcanti GD, C. Dynamic classifier selection: Recent advances and perspectives. Inf. Fusion 2018, 41, 195–216. [Google Scholar] [CrossRef]
- Yadav, S.K.; Pal, S. Data Mining: A Prediction for Performance Improvement of Engineering Students using Classification. arXiv 2012, arXiv:1203.3832. [Google Scholar] [CrossRef]
- Bradley, A.P. The use of the area under the ROC curve in the evaluation of machine learning algorithms. Pattern Recognit. 1997, 30, 1145–1159. [Google Scholar] [CrossRef]
- Nájera, A.B.U.; de la Calleja, J.; Medina, M.A. Associating students and teachers for tutoring in higher education using clustering and data mining. Comput. Appl. Eng. Educ. 2017, 25, 823–832. [Google Scholar] [CrossRef]
- Kononenko, I. Estimating Attributes: Analysis and Extensions of RELIEF. In European Conference on Machine Learning; Springer: Berlin/Heidelberg, Germany, 1994; pp. 171–182. [Google Scholar]
- Liu, H.; Setiono, R. Feature selection and classification: A probabilistic wrapper approach. In Proceedings of the 9th International Conference on Industrial and Engineering Applications of Artificial Intelligence and Expert Systems (IEAAIE´96), Fukuoka, Japan, 4–7 June 1996; pp. 419–424. [Google Scholar]
- Zhu, Z.; Ong, Y.-S.; Dash, M. Wrapper–Filter Feature Selection Algorithm Using a Memetic Framework. IEEE Trans. Syst. Man Cybern. Part B 2007, 37, 70–76. [Google Scholar] [CrossRef]
- Liu, H.; Yu, L. Toward integrating feature selection algorithms for classification and clustering. IEEE Trans. Knowl. Data Eng. 2005, 17, 491–502. [Google Scholar] [CrossRef]
- Batista, G.E.A.P.A.; Monard, M.C. An analysis of four missing data treatment methods for supervised learning. Appl. Artif. Intell. 2003, 17, 519–533. [Google Scholar] [CrossRef]
- Kira, K.; Rendell, L. The feature selection problem: Traditional methods and a new algorithm. In Proceedings of the AAAI’92: Proceedings of the Tenth National Conference on Artificial Intelligence, San Jose, CA, USA, 12–16 July 1992; pp. 129–134. [Google Scholar]
- Qian, W.; Shu, W. Mutual information criterion for feature selection from incomplete data. Neurocomputing 2015, 168, 210–220. [Google Scholar] [CrossRef]
- Sheinvald, J.; Dom, B.; Niblack, W. A modeling approach to feature selection. In Proceedings of the 10th International Conference on Pattern Recognition, Atlantic City, NJ, USA, 16–21 June 1990; Volume I, pp. 535–539. [Google Scholar]
- Coefficient of Determination. In The Concise Encyclopedia of Statistics; Springer: New York, NY, USA, 2008; pp. 88–91. [CrossRef]
- Quinlan, J. Induction of decision trees. Mach. Learn. 1986, 1, 81–106. [Google Scholar] [CrossRef]
- Ceriani, L.; Verme, P. The origins of the Gini index: Extracts from Variabilità e Mutabilità (1912) by Corrado Gini. J. Econ. Inequal. 2011, 10, 421–443. [Google Scholar] [CrossRef]
- Pawlak, Z. Imprecise Categories, Approximations and Rough Sets; Springer: Dordrecht, The Netherlands, 1991; Volume 19, pp. 9–32. [Google Scholar]
- Wang, D.; Zhang, Z.; Bai, R.; Mao, Y. A hybrid system with filter approach and multiple population genetic algorithm for feature selection in credit scoring. J. Comput. Appl. Math. 2018, 329, 307–321. [Google Scholar] [CrossRef]
- Douzas, G.; Bacao, F.; Last, F. Improving imbalanced learning through a heuristic oversampling method based on k-means and SMOTE. Inf. Sci. 2018, 465, 1–20. [Google Scholar] [CrossRef]
- Batista, G.E.; Bazzan, A.L.; Monard, M.C. Balancing training data for automated annotation of keywords: A case study. WOB 2003, 3, 10–18. [Google Scholar]
- Ivan, T. Two modifications of cnn. IEEE Trans. Syst. Man Commun. SMC 1976, 6, 769–772. [Google Scholar]
- Liu, X.-Y.; Wu, J.; Zhou, Z.-H. Exploratory Undersampling for Class-Imbalance Learning. IEEE Trans. Syst. Man Cybern. Part B 2008, 39, 539–550. [Google Scholar] [CrossRef]
- Hearst, M.A. Support vector machines. IEEE Intell. Syst. 1998, 13, 18–28. [Google Scholar] [CrossRef]
- Almeida, L.B. C1. 2 multilayer perceptrons. In Handbook of Neural Computation; Oxford University Press: New York, NY, USA, 1997; pp. 1–30. [Google Scholar]
- Breiman, L. Random forests. Ensemble Mach. Learn. 2001, 45, 5–32. [Google Scholar] [CrossRef]
- Friedman, J.H. Greedy function approximation: A gradient boosting machine. Ann. Stat. 2001, 29, 1189–1232. [Google Scholar] [CrossRef]
- Chen, T.; Guestrin, C. Xgboost: A scalable tree boosting system. In Proceedings of the 22nd ACM SIGKDD International Conference on Knowledge Discovery and Data Mining, San Francisco, CA, USA, 13–17 August 2016; pp. 785–794. [Google Scholar]
- Breiman, L. Bagging predictors. Mach. Learn. 1996, 24, 123–140. [Google Scholar] [CrossRef]
- Webb, G.I. Naïve Bayes. Encycl. Mach. Learn. 2010, 15, 713–714. [Google Scholar]
- Shetu, S.F.; Saifuzzaman, M.; Moon, N.N.; Sultana, S.; Yousuf, R. Student’s performance prediction using data mining technique depending on overall academic status and environmental attributes. In Advances in Intelligent Systems and Computing; Springer: Berlin/Heidelberg, Germany, 2021; Volume 1166, pp. 757–769. [Google Scholar]
- Fisher, R.A. The Design of Experiments; Oliver & Boyd: Thomas Oliver, NY, USA, 1935. [Google Scholar]
- Demšar, J. Statistical Comparisons of Classifiers over Multiple Data Sets. J. Mach. Learn. Res. 2006, 7, 1–30. Available online: http://jmlr.org/papers/v7/demsar06a.html (accessed on 9 April 2024).
- Cohen, J. The eart is round (p < 0.05). Am. Psychol. 1994, 49, 997–1003. [Google Scholar] [CrossRef]
- Schmidt, F.L. Statistical significance testing and cumulative knowledge in psychology: Implications for training of researchers. Psychol. Methods 1996, 1, 115–129. [Google Scholar] [CrossRef]
- Harlow, L.L.; Mulaik, S.A.; Steiger, J.H. (Eds.) Multivariate Applications Book Series. In What If There Were No Significance Tests? Lawrence Erlbaum Associates Publishers: Mahwah, NJ, USA, 1997. [Google Scholar]
- Al-Fairouz, E.I.; Al-Hagery, M.A. Students Performance: From Detection of Failures and Anomaly Cases to the Solutions-Based Mining Algorithms. Int. J. Eng. Res. Technol. 2020, 13, 2895–2908. [Google Scholar] [CrossRef]
- Ismanto, E.; Ghani, H.A.; Saleh, N.I.B.M. A comparative study of machine learning algorithms for virtual learning environment performance prediction. IAES Int. J. Artif. Intell. 2023, 12, 1677–1686. [Google Scholar] [CrossRef]
- Kaushik, Y.; Dixit, M.; Sharma, N.; Garg, M. Feature Selection Using Ensemble Techniques. In Futuristic Trends in Network and Communication Technologies; FTNCT 2020. Communications in Computer and Information Science; Springer: Singapore, 2021; Volume 1395, pp. 288–298. [Google Scholar] [CrossRef]
- Mayer, A.-K.; Krampen, G. Information literacy as a key to academic success: Results from a longitudinal study. Commun. Comput. Inf. Sci. 2016, 676, 598–607. [Google Scholar] [CrossRef]
- Harackiewicz, J.M.; Barron, K.E.; Tauer, J.M.; Elliot, A.J. Predicting success in college: A longitudinal study of achievement goals and ability measures as predictors of interest and performance from freshman year through graduation. J. Educ. Psychol. 2002, 94, 562–575. [Google Scholar] [CrossRef]
- Meier, Y.; Xu, J.; Atan, O.; van der Schaar, M. Predicting Grades. IEEE Trans. Signal Process. 2015, 64, 959–972. [Google Scholar] [CrossRef]
- Lord, S.M.; Ohland, M.W.; Orr, M.K.; Layton, R.A.; Long, R.A.; Brawner, C.E.; Ebrahiminejad, H.; Martin, B.A.; Ricco, G.D.; Zahedi, L. MIDFIELD: A Resource for Longitudinal Student Record Research. IEEE Trans. Educ. 2022, 65, 245–256. [Google Scholar] [CrossRef]
- Tompsett, J.; Knoester, C. Family socioeconomic status and college attendance: A consideration of individual-level and school-level pathways. PLoS ONE 2023, 18, e0284188. [Google Scholar] [CrossRef]
- Ma, Y.; Cui, C.; Nie, X.; Yang, G.; Shaheed, K.; Yin, Y. Pre-course student performance prediction with multi-instance multi-label learning. Sci. China Inf. Sci. 2018, 62, 29101. [Google Scholar] [CrossRef]
- Berrar, D. Confidence curves: An alternative to null hypothesis significance testing for the comparison of classifiers. Mach. Learn. 2017, 106, 911–949. [Google Scholar] [CrossRef]
- Berrar, D.; Lozano, J.A. Significance tests or confidence intervals: Which are preferable for the comparison of classifiers? J. Exp. Theor. Artif. Intell. 2013, 25, 189–206. [Google Scholar] [CrossRef]
- García, S.; Herrera, F. An Extension on “Statistical Comparisons of Classifiers over Multiple Data Sets” for all Pairwise Comparisons. J. Mach. Learn. Res. 2008, 9, 2677–2694. [Google Scholar]
- Biju, V.G.; Prashanth, C. Friedman and Wilcoxon Evaluations Comparing SVM, Bagging, Boosting, K-NN and Decision Tree Classifiers. J. Appl. Comput. Sci. Methods 2017, 9, 23–47. [Google Scholar] [CrossRef]





| Objective | Inst. 1 | Feat. 2 | Class | DPM 3 | Accuracy | Citation | Scope |
|---|---|---|---|---|---|---|---|
| Performance | 6948 | 55 | 2 | Data preprocessing methods | 82% | [35] | Higher Education |
| Performance | 3830 | 27 | 2 | Data transformation, Discretization | 83% | [36] | Higher Education |
| Prediction | 1854 | 4 | 2 | 75% | [37] | ||
| Academic Success Assessment | 731 | 12 | 2 | Extraction Feature, Imbalanced Dataset | 78% | [6] | Higher Education |
| Achievement | 339 | 15 | 3 | Extraction Feature | 69.3% | [23] | Higher Education |
| Performance | 32,593 | 31 | 4 | Extraction Feature, Imbalanced Dataset | 72.73% | [38] | Higher Education |
| Prediction | 9652 | 68 | 2 | Extraction Feature, Imbalanced Dataset | 75.43% | [24] | Higher Education |
| Prediction | 3225 | 57 | 2 | Extraction Feature, Imbalanced Dataset | 79.5% | [28] | Higher Education |
| Prediction | 300 | 18 | 2 | Extraction Feature | 63.33% | [34] | Higher Education |
| Prediction | 1491 | 13 | 2 | Extraction Feature, Imbalanced Dataset | 75.78% | [5] | Higher Education |
| Prediction | 7936 | 29 | 2 | Extraction Feature | 69.3% | [30] | Higher Education |
| Prediction | 4413 | 2 | [18] | Higher Education | |||
| Prediction | 6690 | 21 | 3 | Selection Feature, Selection Instance, Data imbalanced | 81% | Our proposal | Higher Education |
| Filter | Variable | Value | Accuracy | Kappa | Sensitivity | Specificity | Precision | Recall | F1 |
|---|---|---|---|---|---|---|---|---|---|
| k = 9 | 11 | −0.002 | 0.75 | 0.56 | 0.83 | 0.85 | 0.79 | 0.83 | 0.80 |
| k = 7 | 11 | −0.001 | 0.76 | 0.5 | 0.82 | 0.85 | 0.78 | 0.82 | 0.80 |
| k = 5 | 11 | −0.003 | 0.74 | 0.52 | 0.80 | 0.83 | 0.77 | 0.80 | 0.78 |
| k = 3 | 14 | −0.001 | 0.76 | 0.56 | 0.82 | 0.85 | 0.79 | 0.82 | 0.80 |
| bestk | 10 | 0.062 | 0.79 | 0.62 | 0.85 | 0.87 | 0.81 | 0.85 | 0.83 |
| Classes | |||||
|---|---|---|---|---|---|
| Algorithms Used | Dropout | Change | Pass | Overall | IR |
| Origin data (not use algorithm) | 3.346 | 466 | 2.080 | 5.892 | 7.180 |
| Over (SMOTE) | 2.826 | 5.652 | 8.478 | 16.956 | 3 |
| Over (KMeansSMOTE | 5.655 | 8.481 | 2.829 | 16.965 | 2.997 |
| Combined (SMOTE-ENN) | 5.365 | 2.822 | 4.164 | 12.351 | 1.901 |
| Combined (SMOTE-Tomek) | 5.360 | 2.826 | 7.894 | 16.080 | 1.472 |
| Under (RUS) | 355 | 1.065 | 710 | 2.130 | 3 |
| Under (Tomelinks) | 2.439 | 4.229 | 3.874 | 10.542 | 1.733 |
| Ensembles (EasyEnsemble) | 2.826 | 5.017 | 4.662 | 12.505 | 1.775 |
| Ensembles (Bagging) | 2.826 | 5.017 | 4.662 | 12.505 | 1.775 |
| Algorithms | Accuracy | Kappa | Sensitivity | Specificity | Precision | Recall | F1 | AUC | LogLoss |
|---|---|---|---|---|---|---|---|---|---|
| XGBoost | 0.8133 | 0.6617 | 0.8492 | 0.8861 | 0.8456 | 0.8492 | 0.8462 | 0.8997 | 0.3736 |
| RandomForest | 0.8163 | 0.6664 | 0.8523 | 0.8873 | 0.8428 | 0.8523 | 0.8468 | 0.8978 | NA |
| Gbm | 0.8062 | 0.6473 | 0.8460 | 0.8800 | 0.8352 | 0.8460 | 0.8401 | 0.8930 | 0.3925 |
| Bagging | 0.8008 | 0.6379 | 0.8423 | 0.8769 | 0.8291 | 0.8423 | 0.8351 | 0.8781 | NA |
| C4.5 | 0.7822 | 0.6039 | 0.8378 | 0.8642 | 0.8033 | 0.8378 | 0.8193 | 0.8308 | NA |
| NaiveBayes | 0.6549 | 0.3847 | 0.5215 | 0.8025 | 0.7622 | 0.5215 | 0.5059 | 0.8168 | NA |
| SvmRadial | 0.7284 | 0.4934 | 0.7781 | 0.8218 | 0.7673 | 0.7781 | 0.7709 | 0.7973 | NA |
| SvmPoly | 0.7165 | 0.4687 | 0.7571 | 0.8132 | 0.7685 | 0.7571 | 0.7616 | 0.7754 | 0.5484 |
| MLP | 0.6895 | 0.4501 | 0.7673 | 0.8143 | 0.7471 | 0.7673 | 0.7511 | 0.7621 | 0.5378 |
| Algorithms | Accuracy | Kappa | Sensitivity | Specificity | Precision | Recall | F1 | AUC | LogLoss |
|---|---|---|---|---|---|---|---|---|---|
| XGBoost | 0.7949 | 0.6299 | 0.8425 | 0.8753 | 0.8214 | 0.8425 | 0.8306 | 0.8775 | 6.3430 |
| RandomForest | 0.7925 | 0.6269 | 0.8444 | 0.8747 | 0.8205 | 0.8444 | 0.8305 | 0.8744 | NA |
| Gbm | 0.7752 | 0.5923 | 0.8318 | 0.8605 | 0.8043 | 0.8318 | 0.8171 | 0.8606 | 5.6340 |
| Bagging | 0.7752 | 0.5933 | 0.8268 | 0.8617 | 0.8088 | 0.8268 | 0.8168 | 0.8591 | NA |
| C4.5 | 0.7644 | 0.5803 | 0.8334 | 0.8594 | 0.7964 | 0.8334 | 0.8110 | 0.8249 | NA |
| SvmPoly | 0.6861 | 0.4094 | 0.7347 | 0.7919 | 0.7466 | 0.7347 | 0.7384 | 0.7679 | 4.1072 |
| SvmRadial | 0.6814 | 0.4073 | 0.7460 | 0.7920 | 0.7321 | 0.7460 | 0.7377 | 0.7676 | NA |
| MLP | 0.6539 | 0.4059 | 0.7620 | 0.8013 | 0.7462 | 0.7620 | 0.7360 | 0.7446 | 3.2832 |
| NaiveBayes | 0.6389 | 0.3850 | 0.6348 | 0.8022 | 0.7879 | 0.6348 | 0.6442 | 0.8018 | 6.3015 |
| Prediction | Dropout | Change | Pass | Total | Error Type II (β) | |
|---|---|---|---|---|---|---|
| Actual | ||||||
| Dropout | 741 | 0 | 127 | 868 | 0.8536 | |
| Change | 0 | 115 | 11 | 126 | 0.9126 | |
| Pass | 201 | 4 | 474 | 679 | 0.6980 | |
| Total | 942 | 119 | 612 | 1673 | µ = 0.8214 | |
| Error Type I (α) | 0.7866 | 0.9663 | 0.7745 | µ = 0.8431 | ||
| XGBoost | RF | Gbm | Bagging | C4.5 | NaiveBayes | SvmRadial | SvmPoly | |
|---|---|---|---|---|---|---|---|---|
| RF | 0.018 | - | ||||||
| Gbm | 0.018 | 0.063 * | - | |||||
| Bagging | 0.018 | 0.018 | 0.018 | - | ||||
| C4.5 | 0.018 | 0.018 | 0.018 | 0.018 | - | |||
| NaiveBayes | 0.018 | 0.018 | 0.018 | 0.018 | 0.612 * | - | ||
| SvmRadial | 0.018 | 0.018 | 0.018 | 0.018 | 0.028 | 0.018 | - | |
| SvmPoly | 0.018 | 0.018 | 0.018 | 0.018 | 0.028 | 0.018 | 0.398 * | - |
| MLP | 0.018 | 0.018 | 0.018 | 0.018 | 0.043 | 0.018 | 0.091 * | 0.128 * |
Disclaimer/Publisher’s Note: The statements, opinions and data contained in all publications are solely those of the individual author(s) and contributor(s) and not of MDPI and/or the editor(s). MDPI and/or the editor(s) disclaim responsibility for any injury to people or property resulting from any ideas, methods, instructions or products referred to in the content. |
© 2024 by the authors. Licensee MDPI, Basel, Switzerland. This article is an open access article distributed under the terms and conditions of the Creative Commons Attribution (CC BY) license (https://creativecommons.org/licenses/by/4.0/).
Share and Cite
Guanin-Fajardo, J.H.; Guaña-Moya, J.; Casillas, J. Predicting Academic Success of College Students Using Machine Learning Techniques. Data 2024, 9, 60. https://doi.org/10.3390/data9040060
Guanin-Fajardo JH, Guaña-Moya J, Casillas J. Predicting Academic Success of College Students Using Machine Learning Techniques. Data. 2024; 9(4):60. https://doi.org/10.3390/data9040060
Chicago/Turabian StyleGuanin-Fajardo, Jorge Humberto, Javier Guaña-Moya, and Jorge Casillas. 2024. "Predicting Academic Success of College Students Using Machine Learning Techniques" Data 9, no. 4: 60. https://doi.org/10.3390/data9040060
APA StyleGuanin-Fajardo, J. H., Guaña-Moya, J., & Casillas, J. (2024). Predicting Academic Success of College Students Using Machine Learning Techniques. Data, 9(4), 60. https://doi.org/10.3390/data9040060

