Detection of Rat Pain-Related Grooming Behaviors Using Multistream Recurrent Convolutional Networks on Day-Long Video Recordings
Abstract
1. Introduction
2. Materials and Methods
2.1. Data Acquisition
2.1.1. Animals
2.1.2. Pain Induction
2.1.3. Video Recordings
2.2. Two-Stage Grooming Activity Detection Scheme
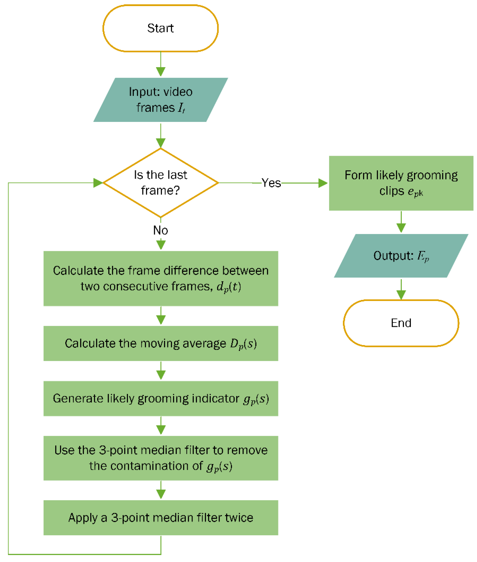
2.2.1. Extraction of Likely Grooming Clips
2.2.2. Architecture of the Multistream Recurrent ConvNet
2.2.3. Generation of Grooming Duration Histograms
3. Experiments and Results
3.1. Evaluation of Two-Stage Grooming Behavior Detection
- Dataset-Dependent Training: In this approach, the data used for training are taken from part of each dataset, while the remaining portion of the same dataset is used for validation.
- Dataset-Independent Training: No data from the validation dataset are used in the training process. This means that the training data and validation data are completely independent, and the model is tested on data from a completely different set than what it was trained on.
- Group-Independent Training: Similarly to dataset-independent training, this approach ensures that the training and validation data are from different groups. The key difference is that grouping is based on the type of pain inducer or dose used.
3.1.1. Dataset-Dependent Evaluation
3.1.2. Dataset-Independent Evaluation
3.1.3. Group-Independent Evaluation
3.2. Grooming Activity Patterns in Pre- and Post-Drug Conditions
4. Conclusions and Discussion
Supplementary Materials
Author Contributions
Funding
Institutional Review Board Statement
Informed Consent Statement
Data Availability Statement
Acknowledgments
Conflicts of Interest
Appendix A. Grooming Duration Histograms


References
- Abbott, F.V.; Franklin, K.B.; Westbrook, R.F. The formalin test: Scoring properties of the first and second phases of the pain response in rats. Pain 1995, 60, 91–102. [Google Scholar] [CrossRef] [PubMed]
- Salinas-Abarca, A.B.; Avila-Rojas, S.H.; Barragán-Iglesias, P.; Pineda-Farias, J.B.; Granados-Soto, V. Formalin injection produces long-lasting hypersensitivity with characteristics of neuropathic pain. Eur. J. Pharmacol. 2017, 797, 83–93. [Google Scholar] [CrossRef] [PubMed]
- Winter, C.A.; Risley, E.A.; Nuss, G.W. Carrageenin-induced edema in hind paw of the rat as an assay for antiinflammatory drugs. Proc. Soc. Exp. Biol. Med. 1962, 111, 544–547. [Google Scholar] [CrossRef]
- Coruzzi, G.; Adami, M.; Guaita, E.; de Esch, I.J.; Leurs, R. Antiinflammatory and antinociceptive effects of the selective histamine H 4-receptor antagonists JNJ7777120 and VUF6002 in a rat model of carrageenan-induced acute inflammation. Eur. J. Pharmacol. 2007, 563, 240–244. [Google Scholar] [CrossRef] [PubMed]
- Okamoto, K.; Ohashi, M.; Ohno, K.; Takeuchi, A.; Matsuoka, E.; Fujisato, K.; Minami, T.; Ito, S.; Okuda-Ashitaka, E. Involvement of NIPSNAP1, a neuropeptide nocistatin-interacting protein, in inflammatory pain. Mol. Pain 2016, 12, 1744806916637699. [Google Scholar] [CrossRef]
- Petrosino, S.; Campolo, M.; Impellizzeri, D.; Paterniti, I.; Allarà, M.; Gugliandolo, E.; D’Amico, R.; Siracusa, R.; Cordaro, M.; Esposito, E. 2-Pentadecyl-2-Oxazoline, the Oxazoline of Pea, Modulates Carrageenan-Induced Acute Inflammation. Front. Pharmacol. 2017, 8, 308. [Google Scholar] [CrossRef]
- Austin, K.B.; Rose, G.M. Automated behavior recognition using continuous-wave Doppler radar and neural networks. In Proceedings of the 19th Annual International Conference of the IEEE Engineering in Medicine and Biology Society. ‘Magnificent Milestones and Emerging Opportunities in Medical Engineering’ (Cat. No.97CH36136), Chicago, IL, USA, 30 October–2 November 1997; Volume 4, pp. 1458–1461. [Google Scholar] [CrossRef]
- Venkatraman, S.; Long, J.D.; Pister, K.S.J.; Carmena, J.M. Wireless Inertial Sensors for Monitoring Animal Behavior. In Proceedings of the 2007 29th Annual International Conference of the IEEE Engineering in Medicine and Biology Society, Lyon, France, 22–26 August 2007; pp. 378–381. [Google Scholar] [CrossRef]
- Ishii, H.; Ogura, M.; Kurisu, S.; Komura, A.; Takanishi, A.; Iida, N.; Kimura, H. Development of autonomous experimental setup for behavior analysis of rats. In Proceedings of the 2007 IEEE/RSJ International Conference on Intelligent Robots and Systems, San Diego, CA, USA, 29 October–2 November 2007; pp. 4152–4157. [Google Scholar] [CrossRef]
- Shi, Q.; Miyagishima, S.; Fumino, S.; Konno, S.; Ishii, H.; Takanishi, A. Development of a cognition system for analyzing rat’s behaviors. In Proceedings of the 2010 IEEE International Conference on Robotics and Biomimetics, Tianjin, China, 14–18 December 2010; pp. 1399–1404. [Google Scholar] [CrossRef]
- Shi, Q.; Ishii, H.; Konno, S.; Kinoshita, S.; Takanishi, A. Image processing and behavior planning for robot-rat interaction. In Proceedings of the 2012 4th IEEE RAS & EMBS International Conference on Biomedical Robotics and Biomechatronics (BioRob), Rome, Italy, 24–27 June 2012; pp. 967–973. [Google Scholar] [CrossRef]
- Wang, Z.; Qiao, H. Behavior classification and image processing for biorobot-rat interaction. In Proceedings of the 2017 7th IEEE International Conference on Electronics Information and Emergency Communication (ICEIEC), Macau, China, 21–23 July 2017; pp. 572–575. [Google Scholar] [CrossRef]
- Jia, Y.; Wang, Z.; Canales, D.; Tinkler, M.; Hsu, C.; Madsen, T.E.; Mirbozorgi, S.A.; Rainnie, D.; Ghovanloo, M. A wirelessly-powered homecage with animal behavior analysis and closed-loop power control. In Proceedings of the 2016 38th Annual International Conference of the IEEE Engineering in Medicine and Biology Society (EMBC), Orlando, FL, USA, 16–20 August 2016; pp. 6323–6326. [Google Scholar] [CrossRef]
- Wang, Z.; Mirbozorgi, S.A.; Ghovanloo, M. An automated behavior analysis system for freely moving rodents using depth image. Med. Biol. Eng. Comput. 2018, 56, 1807–1821. [Google Scholar] [CrossRef] [PubMed]
- Pham, H.H.; Khoudour, L.; Crouzil, A.; Zegers, P.; Velastin, S.A. Video-based human action recognition using deep learning: A review. arXiv 2022, arXiv:2208.03775. [Google Scholar]
- Karpathy, A.; Toderici, G.; Shetty, S.; Leung, T.; Sukthankar, R.; Fei-Fei, L. Large-scale video classification with convolutional neural networks. In Proceedings of the IEEE Conference on Computer Vision and Pattern Recognition, Columbus, OH, USA, 23–28 June 2014; pp. 1725–1732. [Google Scholar]
- Donahue, J.; Anne Hendricks, L.; Guadarrama, S.; Rohrbach, M.; Venugopalan, S.; Saenko, K.; Darrell, T. Long-term recurrent convolutional networks for visual recognition and description. In Proceedings of the IEEE Conference on Computer Vision and Pattern Recognition, Boston, MA, USA, 7–12 June 2015; pp. 2625–2634. [Google Scholar]
- Simonyan, K.; Zisserman, A. Two-stream convolutional networks for action recognition in videos. Adv. Neural Inf. Process. Syst. 2014, 27, 568–576. [Google Scholar]
- Yue-Hei Ng, J.; Hausknecht, M.; Vijayanarasimhan, S.; Vinyals, O.; Monga, R.; Toderici, G. Beyond short snippets: Deep networks for video classification. In Proceedings of the IEEE Conference on Computer Vision and Pattern Recognition, Boston, MA, USA, 7–12 June 2015; pp. 4694–4702. [Google Scholar]
- Feichtenhofer, C.; Pinz, A.; Zisserman, A. Convolutional two-stream network fusion for video action recognition. In Proceedings of the IEEE Conference on Computer Vision and Pattern Recognition, Las Vegas, NV, USA, 27–30 June 2016; pp. 1933–1941. [Google Scholar]
- Hu, K.; Jin, J.; Zheng, F.; Weng, L.; Ding, Y. Overview of behavior recognition based on deep learning. Artif. Intell. Rev. 2023, 56, 1833–1865. [Google Scholar] [CrossRef]
- Wang, L.; Xiong, Y.; Wang, Z.; Qiao, Y.; Lin, D.; Tang, X.; Van Gool, L. Temporal segment networks: Towards good practices for deep action recognition. In European Conference on Computer Vision; Springer: Cham, Germany, 2016; pp. 20–36. [Google Scholar]
- Du, W.; Wang, Y.; Qiao, Y. Recurrent spatial-temporal attention network for action recognition in videos. IEEE Trans. Image Process. 2017, 27, 1347–1360. [Google Scholar] [CrossRef] [PubMed]
- Li, Z.; Gavrilyuk, K.; Gavves, E.; Jain, M.; Snoek, C.G. Videolstm convolves, attends and flows for action recognition. Comput. Vis. Image Underst. 2018, 166, 41–50. [Google Scholar] [CrossRef]
- Ma, C.-Y.; Chen, M.-H.; Kira, Z.; AlRegib, G. TS-LSTM and temporal-inception: Exploiting spatiotemporal dynamics for activity recognition. Signal Process. Image Commun. 2019, 71, 76–87. [Google Scholar] [CrossRef]
- Li, Z.; Tang, H.; Peng, Z.; Qi, G.-J.; Tang, J. Knowledge-guided semantic transfer network for few-shot image recognition. In IEEE Transactions on Neural Networks and Learning Systems; IEEE: Piscataway, NJ, USA, 2023. [Google Scholar]
- Tang, H.; Li, Z.; Peng, Z.; Tang, J. Blockmix: Meta regularization and self-calibrated inference for metric-based meta-learning. In Proceedings of the 28th ACM International Conference on Multimedia, Seattle, WA, USA, 12–16 October 2020; pp. 610–618. [Google Scholar]
- Tang, H.; Yuan, C.; Li, Z.; Tang, J. Learning attention-guided pyramidal features for few-shot fine-grained recognition. Pattern Recognit. 2022, 130, 108792. [Google Scholar] [CrossRef]
- Tang, H.; Liu, J.; Yan, S.; Yan, R.; Li, Z.; Tang, J. M3net: Multi-view encoding, matching, and fusion for few-shot fine-grained action recognition. In Proceedings of the 31st ACM International Conference on Multimedia, Ottawa, ON, Canada, 29 October–3 November 2023; pp. 1719–1728. [Google Scholar]
- Yan, S.; Tang, H.; Zhang, L.; Tang, J. Image-specific information suppression and implicit local alignment for text-based person search. In IEEE Transactions on Neural Networks and Learning Systems; IEEE: Piscataway, NJ, USA, 2023. [Google Scholar]
- Zha, Z.; Tang, H.; Sun, Y.; Tang, J. Boosting few-shot fine-grained recognition with background suppression and foreground alignment. IEEE Trans. Circuits Syst. Video Technol. 2023, 33, 3947–3961. [Google Scholar] [CrossRef]
- Soomro, K.; Zamir, A.R.; Shah, M. UCF101: A dataset of 101 human actions classes from videos in the wild. arXiv 2012, arXiv:1212.0402. [Google Scholar]
- Wheeler-Aceto, H.; Porreca, F.; Cowan, A. The rat paw formalin test: Comparison of noxious agents. Pain 1990, 40, 229–238. [Google Scholar] [CrossRef]
- Morris, C.J. Carrageenan-induced paw edema in the rat and mouse. Inflamm. Protoc. 2003, 225, 115–121. [Google Scholar]
- Simonyan, K.; Zisserman, A. Very deep convolutional networks for large-scale image recognition. arXiv 2014, arXiv:1409.1556. [Google Scholar]
- Szegedy, C.; Ioffe, S.; Vanhoucke, V.; Alemi, A.A. Inception-v4, inception-resnet and the impact of residual connections on learning. In Proceedings of the AAAI Conference on Artificial Intelligence, San Francisco, CA, USA, 4–9 February 2017; Volume 4, pp. 4278–4284. [Google Scholar]
- He, K.; Zhang, X.; Ren, S.; Sun, J. Deep residual learning for image recognition. In Proceedings of the IEEE Conference on Computer Vision and Pattern Recognition, Las Vegas, NV, USA, 27–30 June 2016; pp. 770–778. [Google Scholar]
- Huang, G.; Liu, Z.; Van Der Maaten, L.; Weinberger, K.Q. Densely connected convolutional networks. In Proceedings of the IEEE Conference on Computer Vision and Pattern Recognition, Honolulu, HI, USA, 21–26 July 2017; pp. 4700–4708. [Google Scholar]
- Xie, S.; Girshick, R.; Dollár, P.; Tu, Z.; He, K. Aggregated residual transformations for deep neural networks. In Proceedings of the IEEE Conference on Computer Vision and Pattern Recognition, Honolulu, HI, USA, 21–26 July 2017; pp. 1492–1500. [Google Scholar]
- Bolles, R.C. Grooming behavior in the rat. J. Comp. Physiol. Psychol. 1960, 53, 306. [Google Scholar] [CrossRef]
- Bolles, R.C.; Woods, P.J. The ontogeny of behaviour in the albino rat. Anim. Behav. 1964, 12, 427–441. [Google Scholar] [CrossRef]














| Dataset | Day | Recorded Video Length (hh:mm:ss) | Subcutaneous Injections | |
|---|---|---|---|---|
| Experimental Group | Control Group | |||
| Carr-3A | Day 1 pre-drug | 22:13:05 | 3% carrageenan | Isoflurane gas anesthesia |
| Day 2 pre-drug | 23:47:23 | |||
| Day 3 post-drug | 22:16:18 | |||
| Carr-3B | Day 1 pre-drug | 22:30:32 | 3% carrageenan | 0.9% saline |
| Day 2 pre-drug | 23:13:20 | |||
| Day 3 post-drug | 23:02:06 | |||
| Carr-1A | Day 1 pre-drug | 22:47:10 | 1% carrageenan | 0.9% saline |
| Day 2 pre-drug | 23:38:38 | |||
| Day 3 post-drug | 23:21:08 | |||
| Carr-1B | Day 1 pre-drug | 22:31:13 | 1% carrageenan | 0.9% saline |
| Day 2 pre-drug | 22:10:55 | |||
| Day 3 post-drug | 23:42:41 | |||
| Frmln-A | Day 1 pre-drug | 23:02:24 | 5% formalin | 0.9% saline |
| Day 2 pre-drug | 23:02:32 | |||
| Day 3 post-drug | 22:44:34 | |||
| Frmln-B | Day 1 pre-drug | 22:56:58 | 5% formalin | 0.9% saline |
| Day 2 pre-drug | 23:23:43 | |||
| Day 3 post-drug | 23:08:07 | |||
| Dataset | Experimental | Control | ||
|---|---|---|---|---|
| Pre-Drug | Post-Drug | Pre-Drug | Post-Drug | |
| Carr-3A | 55 | 45 | 66 | 64 |
| Carr-3B | 85 | 46 | 81 | 123 |
| Carr-1A | 71 | 83 | 89 | 90 |
| Carr-1B | 39 | 59 | 70 | 54 |
| Frmln-A | 52 | 59 | 68 | 61 |
| Frmln-B | 67 | 67 | 71 | 93 |
| Dataset | Day | Number of Frames (2 Rats) | Experimental | Control | ||||
|---|---|---|---|---|---|---|---|---|
| No. of Clips | No. of Frames | Length % of Video | No. of Clips | No. of Frames | Length % of Video | |||
| Carr-3A | Day 1 pre-drug | 79,985 | 475 | 23,385 | 29.24 | 540 | 24,840 | 31.06 |
| Day 2 pre-drug | 85,643 | 506 | 26,745 | 31.23 | 634 | 26,355 | 30.77 | |
| Day 3 post-drug | 80,178 | 519 | 22,630 | 28.22 | 533 | 22,690 | 28.30 | |
| Carr-3B | Day 1 pre-drug | 81,032 | 495 | 16,880 | 20.83 | 428 | 14,120 | 17.43 |
| Day 2 pre-drug | 83,600 | 479 | 16,495 | 19.73 | 491 | 15,050 | 18.00 | |
| Day 3 post-drug | 82,926 | 543 | 19,105 | 23.04 | 599 | 17,735 | 21.39 | |
| Carr-1A | Day 1 pre-drug | 82,030 | 498 | 13,545 | 16.51 | 465 | 14,245 | 17.37 |
| Day 2 pre-drug | 85,118 | 562 | 17,400 | 20.44 | 469 | 14,755 | 17.33 | |
| Day 3 post-drug | 84,068 | 536 | 17,105 | 20.35 | 496 | 14,325 | 17.04 | |
| Carr-1B | Day 1 pre-drug | 81,073 | 523 | 18,210 | 22.46 | 477 | 16,285 | 20.09 |
| Day 2 pre-drug | 79,855 | 458 | 17,165 | 21.50 | 478 | 16,540 | 20.71 | |
| Day 3 post-drug | 85,361 | 546 | 20,330 | 23.82 | 504 | 18,870 | 22.11 | |
| Frmln-A | Day 1 pre-drug | 82,944 | 527 | 17,125 | 20.65 | 558 | 16,910 | 20.39 |
| Day 2 pre-drug | 82,952 | 513 | 17,455 | 21.04 | 529 | 16,850 | 20.31 | |
| Day 3 post-drug | 81,874 | 466 | 17,005 | 20.77 | 500 | 17,215 | 21.03 | |
| Frmln-B | Day 1 pre-drug | 82,618 | 518 | 16,975 | 20.55 | 498 | 16,440 | 19.90 |
| Day 2 pre-drug | 84,223 | 546 | 16,035 | 19.04 | 518 | 17,530 | 20.81 | |
| Day 3 post-drug | 83,287 | 649 | 19,875 | 23.86 | 534 | 17,675 | 21.22 | |
| Average/day | 82,709 | 520 | 18,525 | 22.40 | 514 | 17,690 | 21.40 | |
| Total | 1,488,767 | 9359 | 333,465 | 9251 | 318,430 | |||
| Dataset | Training Data | Validation data | Total | ||
|---|---|---|---|---|---|
| Confirmed Non-Grooming | Confirmed Grooming | Confirmed Non-Grooming | Confirmed Grooming | ||
| Carr-3A | 2112 | 453 | 528 | 114 | 3207 |
| Carr-3B | 1947 | 481 | 487 | 120 | 3035 |
| Carr-1A | 1964 | 456 | 492 | 114 | 3026 |
| Carr-1B | 2019 | 369 | 505 | 93 | 2986 |
| Frmln-A | 2101 | 373 | 526 | 93 | 3093 |
| Frmln-B | 2196 | 414 | 549 | 104 | 3263 |
| Total | 12,339 | 2546 | 3087 | 638 | 18,610 |
| Methods | ConvNet | Training Accuracy | Validation Accuracy |
|---|---|---|---|
| TSN [22] | BN-Inception | 0.794 | 0.762 |
| TS-LSTM [25] | ResNet-101 | 0.857 | 0.813 |
| Ours | ResNet-50 | 0.911 | 0.900 |
| Training Data | Validation Data | Training Accuracy | Validation Accuracy |
|---|---|---|---|
| Carr-1B, Carr-3A, Carr-3B, Frmln-A, Frmln-B | Carr-1A | 0.907 | 0.903 |
| Carr-1A, Carr-3A, Carr-3B, Frmln-A, Frmln-B | Carr-1B | 0.908 | 0.886 |
| Carr-1A, Carr-1B, Carr-3B, Frmln-A, Frmln-B | Carr-3A | 0.914 | 0.839 |
| Carr-1A, Carr-1B, Carr-3A, Frmln-A, Frmln-B | Carr-3B | 0.909 | 0.884 |
| Carr-1A, Carr-1B, Carr-3A, Carr-3B, Frmln-B | Frmln-A | 0.909 | 0.882 |
| Carr-1A, Carr-1B, Carr-3A, Carr-3B, Frmln-A | Frmln-B | 0.906 | 0.896 |
| Average | 0.909 | 0.882 | |
| Training Data | Validation Data | Training Accuracy | Validation Accuracy |
|---|---|---|---|
| 1% carrageenan group + 5% formalin group | 3% carrageenan group | 0.915 | 0.872 |
| 3% carrageenan group + 5% formalin group | 1% carrageenan group | 0.905 | 0.882 |
| 1% carrageenan group + 3% carrageenan group | 5% formalin group | 0.906 | 0.863 |
| Average | 0.909 | 0.873 | |
| Dataset | Across Rats | Same Rat | ||
|---|---|---|---|---|
| Pre-Drug | Post-Drug | Experimental | Control | |
| Carr-3A | 0.436 | 0.009 * | 0.014 * | 0.053 |
| Carr-3B | 0.533 | 0 * | 0 * | 0.751 |
| Carr-1A | 0.773 | 0.027 * | 0.038 * | 0.430 |
| Carr-1B | 0.234 | 0 * | 0 * | 0.321 |
| Frmln-A | 0.184 | 0 * | 0 * | 0.162 |
| Frmln-B | 0.377 | 0 * | 0.025 * | 0.068 |
| Mean | 0.086 | 0 * | 0 * | 0.074 |
Disclaimer/Publisher’s Note: The statements, opinions and data contained in all publications are solely those of the individual author(s) and contributor(s) and not of MDPI and/or the editor(s). MDPI and/or the editor(s) disclaim responsibility for any injury to people or property resulting from any ideas, methods, instructions or products referred to in the content. |
© 2024 by the authors. Licensee MDPI, Basel, Switzerland. This article is an open access article distributed under the terms and conditions of the Creative Commons Attribution (CC BY) license (https://creativecommons.org/licenses/by/4.0/).
Share and Cite
Lee, C.-C.; Lui, P.-W.; Gao, W.-W.; Gao, Z. Detection of Rat Pain-Related Grooming Behaviors Using Multistream Recurrent Convolutional Networks on Day-Long Video Recordings. Bioengineering 2024, 11, 1180. https://doi.org/10.3390/bioengineering11121180
Lee C-C, Lui P-W, Gao W-W, Gao Z. Detection of Rat Pain-Related Grooming Behaviors Using Multistream Recurrent Convolutional Networks on Day-Long Video Recordings. Bioengineering. 2024; 11(12):1180. https://doi.org/10.3390/bioengineering11121180
Chicago/Turabian StyleLee, Chien-Cheng, Ping-Wing Lui, Wei-Wei Gao, and Zhongjian Gao. 2024. "Detection of Rat Pain-Related Grooming Behaviors Using Multistream Recurrent Convolutional Networks on Day-Long Video Recordings" Bioengineering 11, no. 12: 1180. https://doi.org/10.3390/bioengineering11121180
APA StyleLee, C.-C., Lui, P.-W., Gao, W.-W., & Gao, Z. (2024). Detection of Rat Pain-Related Grooming Behaviors Using Multistream Recurrent Convolutional Networks on Day-Long Video Recordings. Bioengineering, 11(12), 1180. https://doi.org/10.3390/bioengineering11121180

