Investigation of OFDM-Based HS-PON Using Front-End LiFiSystem for 5G Networks
Abstract
:1. Introduction
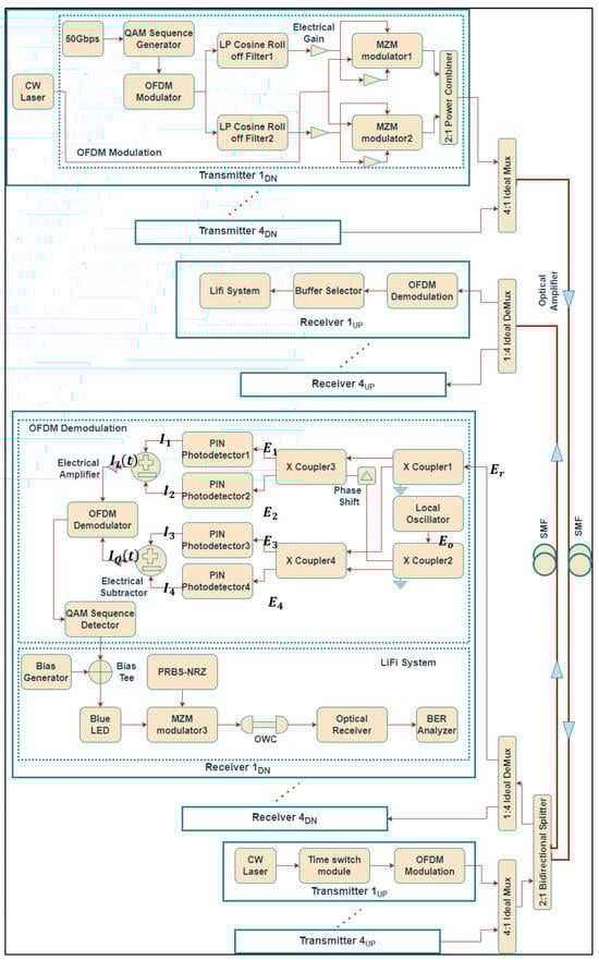
- This paper proposes and investigates the performance of an HS-TWDM PON/OFDM system that utilizes LiFi. Data transmission over fiber–LiFi links based on 5G is addressed using our proposed system [18], serving as the front-end communication network for deployed broadband access networks. The effects of fiber attenuation, linear and non-linear impairments, dispersion, noise in LiFi channels, and misalignment are considered.
- We analyze the system’s performance in terms of the bit error rate (BER), received spectra, receiver sensitivity, and optical signal to noise ratio (OSNR).
- We compare our results with those of prior established studies in order to verify the results we obtained.
2. Proposed Model
Mathematical Description
3. Results and Discussions
4. Conclusions
Author Contributions
Funding
Institutional Review Board Statement
Informed Consent Statement
Data Availability Statement
Conflicts of Interest
References
- Miramirkhani, F.; Karbalayghareh, M.; Zeydan, E.; Mitra, R. Enabling 5G Indoor Services for Residential Environment Using VLC Technology. Phys. Commun. 2022, 53, 101679. [Google Scholar] [CrossRef]
- Ghaderi, M.R. LiFi and Hybrid WiFi/LiFi Indoor Networking: From Theory to Practice. Opt. Switch. Netw. 2023, 47, 100699. [Google Scholar] [CrossRef]
- Al-hamiri, M.G.; Abd, H.J. Design and Performance Evaluation of a Hybrid LiFi Transceiver Using OSTBC-Based Spatial Multiplexing and Transmit Diversity. e-Prime—Adv. Electr. Eng. Electron. Energy 2023, 6, 100283. [Google Scholar] [CrossRef]
- Wang, X.; Gan, C.; Wu, S.; Chen, Y.; Chen, Y. Founding AP’s IVM and Related IHM for Subway LiFi Network. Opt. Switch. Netw. 2022, 45, 100676. [Google Scholar] [CrossRef]
- Wang, X.; Gan, C.; Wu, S.; Chen, Y.; Chen, Y. Rate-Stabilized and Load-Balanced Handover Management for Subway Hybrid LiFi and WiFi Networks. Opt. Commun. 2023, 549, 129890. [Google Scholar] [CrossRef]
- Mandal, G.C.; Mukherjee, R.; Das, B.; Patra, A.S. A Full-Duplex WDM Hybrid Fiber-Wired/Fiber-Wireless/Fiber-VLC/Fiber-IVLC Transmission System Based on a Self-Injection Locked Quantum Dash Laser and a RSOA. Opt. Commun. 2018, 427, 202–208. [Google Scholar] [CrossRef]
- Kurbatska, I.; Braunfelds, J.; Bobrovs, V.; Spolitis, S.; Raddo, T.R.; Cimoli, B.; Rommel, S.; Tafur Monroy, I. The Integration of 5G, PON and VLC Technologies for Ubiquitous Connectivity in Autonomous and Cooperative Systems. In Proceedings of the IEEE 5G World Forum, 5GWF 2019—Conference Proceedings, Dresden, Germany, 30 September–2 October 2019; pp. 237–242. [Google Scholar]
- Zhang, J.; Li, G.; Xing, S.; Chi, N. Flexible and Adaptive Coherent PON for Next-Generation Optical Access Network [Invited]. Opt. Fiber Technol. 2023, 75, 103190. [Google Scholar] [CrossRef]
- Chen, Y.; Li, J.; Zhu, P.; Zhu, J.; Tian, Y.; Wu, Z.; Peng, H.; Xu, Y.; Chen, J.; He, Y.; et al. Demonstration of Flexible Multicasting and Aggregation Functionality for TWDM-PON. Opt. Commun. 2017, 392, 202–207. [Google Scholar] [CrossRef]
- Cheng, N.; Gao, J.; Xu, C.; Gao, B.; Liu, D.; Wang, L.; Wu, X.; Zhou, X.; Lin, H.; Effenberger, F. Flexible TWDM PON System with Pluggable Optical Transceiver Modules. Opt. Express 2014, 22, 2078. [Google Scholar] [CrossRef]
- Bindhaiq, S.; Zulkifli, N.; Supa’at, A.M.; Idrus, S.M.; Salleh, M.S. 128 Gb/s TWDM PON System Using Dispersion-Supported Transmission Method. Opt. Fiber Technol. 2017, 38, 87–97. [Google Scholar] [CrossRef]
- Parolari, P.; Gatto, A.; Neumeyr, C.; Boffi, P. Flexible Transmitters Based on Directly Modulated VCSELs for Next-Generation 50G Passive Optical Networks. J. Opt. Commun. Netw. 2020, 12, D78–D85. [Google Scholar] [CrossRef]
- Sultan, A.; Yang, X.; Hajomer, A.A.E.; Hussain, S.B.; Hu, W. Chaotic Distribution of QAM Symbols for Secure OFDM Signal Transmission. Opt. Fiber Technol. 2019, 47, 61–65. [Google Scholar] [CrossRef]
- Camporez, H.; Costa, W.; Pontes, M.; Segatto, M.; Rocha, H.; Silva, J.; Hinrichs, M.; Paraskevopoulos, A.; Jungnickel, V.; Freund, R. Increasing the Reach of Visible Light Communication Links through Constant-Envelope OFDM Signals. Opt. Commun. 2023, 530, 129179. [Google Scholar] [CrossRef]
- Arfaoui, M.A.; Soltani, M.D.; Tavakkolnia, I.; Ghrayeb, A.; Assi, C.M.; Safari, M.; Haas, H. Measurements-Based Channel Models for Indoor LiFi Systems. IEEE Trans. Wirel. Commun. 2021, 20, 827–842. [Google Scholar] [CrossRef]
- Ling, X.; Wang, J.; Ding, Z.; Zhao, C.; Gao, X. Efficient OFDMA for LiFi Downlink. J. Light. Technol. 2018, 36, 1928–1943. [Google Scholar] [CrossRef]
- Kachhatiya, V.; Prince, S. Optical Fiber Technology Four-Fold Increase in Users of Time-Wavelength Division Multiplexing (TWDM) Passive Optical Network (PON) by Delayed Optical Amplitude Modulation (AM) Upstream. Opt. Fiber Technol. 2016, 32, 71–81. [Google Scholar] [CrossRef]
- Saeed, S.; Hussain, A.; Ali, M.; Khan, Y.; Mirza, J.; Karim, K.; Mahmood, M. Heliyon Reliable and Cost-Efficient Protection Scheme for 5G Fronthaul/Backhaul Network. Heliyon 2023, 9, e14215. [Google Scholar] [CrossRef]
- Diambeki, D.D.; Mandiya, R.E.; Kyamakya, K.; Kasereka, S.K. Securing the Light Escaping in a Li-Fi Network Environment. Procedia Comput. Sci. 2022, 201, 684–689. [Google Scholar] [CrossRef]
- Kumari, M.; Sheetal, A.; Sharma, R. Performance Analysis of a Full-Duplex TWDM-PON Using OFDM Modulation with Red LED Visible Light Communication System. Wirel. Pers. Commun. 2021, 119, 2539–2559. [Google Scholar] [CrossRef]
- Shi, J.; He, J.; Zhang, R.; Deng, R.; Xiao, Y. OFDM/OQAM Based WDM Fiber VLLC System Employing Improved Channel Estimation Method. Opt. Commun. 2018, 427, 578–583. [Google Scholar] [CrossRef]
- Kumari, M.; Sheetal, A.; Sharma, R. Performance Analysis of Symmetrical and Bidirectional 40 Gbps TWDM-PON Employing m-QAM-OFDM Modulation with Multi-Color LDs Based VLC System. Opt. Quantum Electron. 2021, 53, 455. [Google Scholar] [CrossRef]
- Sharma, O.P.; Janyani, V.; Sancheti, S. Analysis of Raised Cosine Filtering in Communication Systems. In Proceedings of the 2007 3rd International Conference on Wireless Communication and Sensor Networks, WCSN, Allahabad, India, 13–15 December 2007; pp. 9–12. [Google Scholar]
- Kumar, M.; Sharma, R.; Sheetal, A. Performance Analysis of Full-Duplex 4 × 10 Gbps TWDM-PON Using QAM-OFDM Modulation. Optoelectron. Adv. Mater. Commun. 2021, 15, 133–147. [Google Scholar]
- Kumari, M.; Sharma, R.; Sheetal, A. Performance Analysis of High Speed Backward Compatible TWDM-PON with Hybrid WDM–OCDMA PON Using Different OCDMA Codes. Opt. Quantum Electron. 2020, 52, 482. [Google Scholar] [CrossRef]
- Amran, N.A.; Soltani, M.D.; Yaghoobi, M.; Safari, M. Learning Indoor Environment for Effective LiFi Communications: Signal Detection and Resource Allocation. IEEE Access 2022, 10, 17400–17416. [Google Scholar] [CrossRef]
- Arya, V.; Kumari, M.; Al-Khafaji, H.M.R.; Aljunid, S.A. Modeling of Satellite-to-Underwater Integrated FSO-PON System Using NOMA-VLC. Symmetry 2023, 15, 739. [Google Scholar] [CrossRef]
- Kumari, M. Development and Investigation of 5G Fiber-Wireless Access Network Based Hybrid 16 × 10 Gbps 2048 Split TWDM/DWDM Super PON for IoT Applications. Opt. Quantum Electron. 2022, 54, 1–20. [Google Scholar] [CrossRef]
- Yasir, S.M.; Abas, N.; Rauf, S.; Chaudhry, N.R.; Saleem, M.S. Investigation of Optimum FSO Communication Link Using Different Modulation Techniques under Fog Conditions. Heliyon 2022, 8, e12516. [Google Scholar] [CrossRef]
- Alvarado, A.; Ives, D.J.; Savory, S.J.; Bayvel, P. On the Impact of Optimal Modulation and FEC Overhead on Future Optical Networks. J. Light. Technol. 2016, 34, 2339–2352. [Google Scholar] [CrossRef]
- Ramachandrapura, S.; Ahmad, F.; Prosad, A.; Raghunathan, V. Dual-Carrier Multiplexed Laser-Based Hybrid Transmitter for High Data-Rate Indoor Optical Wireless Communication. Optik 2023, 274, 170522. [Google Scholar] [CrossRef]
- Ahmed, M.F.; Hasan, M.K.; Shahjalal, M.; Alam, M.M.; Jang, Y.M. Design and Implementation of an OCC-Based Real-Time Heart Rate and Pulse-Oxygen Saturation Monitoring System. IEEE Access 2020, 8, 198740–198747. [Google Scholar] [CrossRef]
- Barbio, C.; Cunha, T.; Linnartz, J.P.; Huijskens, F.; Koonen, T.; Tangdiongga, E. Passive OFE WDM-over-POF Gigabits per Second Performance Comparison of Spatial Diversity and Spatial Multiplexing. J. Light. Technol. 2023, 41, 3567–3576. [Google Scholar] [CrossRef]
- Kong, H.; Lin, M.; Wang, Z.; Ouyang, J.; Cheng, J. Ergodic Capacity of High Throughput Satellite Systems with Mixed FSO-RF Transmission. IEEE Wirel. Commun. Lett. 2021, 10, 1732–1736. [Google Scholar] [CrossRef]
- Mohsan, S.A.H.; Khan, M.A.; Amjad, H. Hybrid FSO/RF Networks: A Review of Practical Constraints, Applications and Challenges. Opt. Switch. Netw. 2023, 47, 100697. [Google Scholar] [CrossRef]
- Wu, X.; Soltani, M.D.; Zhou, L.; Safari, M.; Haas, H. Hybrid LiFi and WiFi Networks: A Survey. IEEE Commun. Surv. Tutorials 2021, 23, 1398–1420. [Google Scholar] [CrossRef]
- Zhou, Y.; Deng, Y.; Wen, H.; Chen, L.; Xu, G. Three-Dimensional Division of Visible Light Communication Irradiation Area. Sensors 2023, 23, 94. [Google Scholar] [CrossRef] [PubMed]
- Lee, C.; Shen, C.; Cozzan, C.; Farrell, R.M.; Speck, J.S.; Nakamura, S.; Ooi, B.S.; DenBaars, S.P. Gigabit-per-Second White Light-Based Visible Light Communication Using near-Ultraviolet Laser Diode and Red-, Green-, and Blue-Emitting Phosphors. Opt. Express 2017, 25, 17480. [Google Scholar] [CrossRef] [PubMed]
- Bian, R.; Tavakkolnia, I.; Haas, H. 15.73 Gb/s Visible Light Communication with Off-the-Shelf LEDs. J. Light. Technol. 2019, 37, 2418–2424. [Google Scholar] [CrossRef]
- Mrabet, H. A Performance Analysis of a Hybrid OCDMA-PON Configuration Based on IM/DD Fast-OFDM Technique for Access Network. Appl. Sci. 2020, 10, 7690. [Google Scholar] [CrossRef]
- Shi, Y.; Armghan, A.; Ali, F.; Aliqab, K.; Alsharari, M. Enriching Capacity and Transmission of Hybrid WDM-FSO Link for 5G Mobility. Photonics 2023, 10, 121. [Google Scholar] [CrossRef]
- Zdravecký, N.; Ovseník, Ľ.; Oravec, J.; Lapčák, M. Performance Enhancement of DWDM Optical Fiber Communication Systems Based on Amplification Techniques. Photonics 2022, 9, 530. [Google Scholar] [CrossRef]
- Ullah, R.; Ullah, S.; Imtiaz, W.A.; Khan, J.; Shah, P.M.A.; Kamran, M.; Ren, J.; Chen, S. High-Capacity Free Space Optics-Based Passive Optical Network for 5G Front-Haul Deployment. Photonics 2023, 10, 1073. [Google Scholar] [CrossRef]
- Ju, C.; Liu, N.; Li, C. An Efficient Adaptive Equalization Architecture for High-Speed Coherent PON Systems. Opt. Commun. 2020, 460, 125022. [Google Scholar] [CrossRef]
- Lin, X.; Hu, F.; Chi, N. Enhanced Performance of a Cascaded Receiver Consisting of a DNN-Based Waveform-to-Symbol Converter and Modified NN-Based DD-LMS in CAP Underwater VLC System. Photonics 2023, 10, 79. [Google Scholar] [CrossRef]
- Sharma, P.K.; Jeong, Y.S.; Park, J.H. EH-HL: Effective Communication Model by Integrated EH-WSN and Hybrid LiFi/WiFi for IoT. IEEE Internet Things J. 2018, 5, 1719–1726. [Google Scholar] [CrossRef]














| Parameters | Values | Unit | |
|---|---|---|---|
| CW Laser | Frequency (DN) | 187.5,187.6, 187.7, 187.8 | THz |
| Frequency (UP) | 195.3,195.4, 195.5, 195.6 | ||
| Input power (DN and UP) | −6 | dBm | |
| Linewidth | 0.15 | MHz | |
| LiNb Mach– Zehnder Modulator | Extinction ratio | 60 | dB |
| Multiplexer | Bandwidth | 15 | GHz |
| Optical amplifier | Gain | 13 | dB |
| Noise figure | 4 | ||
| Optical fiber | Length | 10–100 | Km |
| Attenuation | 0.2 | dB/km | |
| Reference wavelength | 1550 | nm | |
| Dispersion | 16 | ps/nm/km | |
| Dispersion slope | 0.075 | ps/nm2/km | |
| Third-order dispersion | Yes | ||
| Group velocity dispersion | Yes | ||
| Photodetector PIN | Responsivity | 1 | A/W |
| Dark current | 10 | nA | |
| Thermal noise | 100 × 10−24 | W/Hz | |
| Shot noise | Yes | ||
| LED | Blue | 450 | nm |
| Quantum efficiency | 0.65 | ||
| LOS channel | Distance | 10–20 | m |
| Room size | 10 × 10 × 10 | m | |
| Transmitter half-angle | 60 | deg | |
| Irradiance half-angle | 20–50 | ||
| Incidence half-angle | |||
| Detection surface area | 1.5–4 | cm2 | |
| Low-pass filter | Cutoff frequency | 37.5×109 | Hz |
| Range (km) | HS-PON | LiFi |
|---|---|---|
| 10 | ![]() | ![]() |
| 30 | ![]() | ![]() |
| 50 | ![]() | ![]() |
| 70 | ![]() | ![]() |
| 100 | ![]() | ![]() |
| LiFi Length (m) | 3D View | 2D View |
|---|---|---|
| 10 | ![]() | ![]() |
| 14 | ![]() | ![]() |
| 18 | ![]() | ![]() |
| Frequency (THz) | Gain (dB) | Noise Figure (dB) | Output SNR (dB) | Output OSNR (dB) |
|---|---|---|---|---|
| 187.5 | 20.03 | 3.29 | 7.76 | 16.79 |
| 187.6 | 20.01 | 3.26 | 7.73 | 16.74 |
| 187.7 | 20 | 3.28 | 7.75 | 16.76 |
| 187.8 | 20.05 | 3.24 | 7.76 | 16.79 |
| Ref. | Platform | Technique | Max. Wireless Range (m) | Max. Fiber Distance (km) | Highest Data Rate (Gbps) | LED/ LD | Wavelength (nm) |
|---|---|---|---|---|---|---|---|
| [31] | Experiment | OFDM using hybrid laser diode (LD)–LED | Not defined | Not used | 4.2 | LD, LED | 785, 808 |
| [32] | Experiment | LED array | 3 | Not used | <1 | LED | 460, 525, 625 |
| [33] | Experiment | Multiple-input–multiple-output with spatial diversity, spatial multiplexing, and OFDM | 1 | Not used | 5.2 | LD | 520, 650 |
| [38] | Experiment | VLC | 0.15 | Not used | 1.25 | LD | 410 |
| [39] | Experiment | Wavelength division multiplexing OFDM | 1.6 | Not used | 15.73 | LED | 605, 567, 490, |
| [40] | Simulation (OptiSystem) | OCDMA-OFDM PON | Not used | 142 | 40 | Not used | - |
| [41] | Simulation (OptiSystem) | WDM-FSO | Not used | 30 | 10 | Not used | - |
| [42] | Simulation (OptiSystem) | DWDM | Not used | 50 | 40 | Not used | - |
| [43] | Simulation (OptiSystem) | OFDM-PON WITH FSO | Not used | 20 | 10 | Not used | - |
| Proposed work | Simulation (OptiSystem) | Bidirectional HS-PON/OFDM with LiFi system | 20 | 100 | 50 | LED | 450 |
Disclaimer/Publisher’s Note: The statements, opinions and data contained in all publications are solely those of the individual author(s) and contributor(s) and not of MDPI and/or the editor(s). MDPI and/or the editor(s) disclaim responsibility for any injury to people or property resulting from any ideas, methods, instructions or products referred to in the content. |
© 2023 by the authors. Licensee MDPI, Basel, Switzerland. This article is an open access article distributed under the terms and conditions of the Creative Commons Attribution (CC BY) license (https://creativecommons.org/licenses/by/4.0/).
Share and Cite
Kumari, M.; Banawan, M.; Arya, V.; Mishra, S.K. Investigation of OFDM-Based HS-PON Using Front-End LiFiSystem for 5G Networks. Photonics 2023, 10, 1384. https://doi.org/10.3390/photonics10121384
Kumari M, Banawan M, Arya V, Mishra SK. Investigation of OFDM-Based HS-PON Using Front-End LiFiSystem for 5G Networks. Photonics. 2023; 10(12):1384. https://doi.org/10.3390/photonics10121384
Chicago/Turabian StyleKumari, Meet, Mai Banawan, Vivek Arya, and Satyendra Kumar Mishra. 2023. "Investigation of OFDM-Based HS-PON Using Front-End LiFiSystem for 5G Networks" Photonics 10, no. 12: 1384. https://doi.org/10.3390/photonics10121384
APA StyleKumari, M., Banawan, M., Arya, V., & Mishra, S. K. (2023). Investigation of OFDM-Based HS-PON Using Front-End LiFiSystem for 5G Networks. Photonics, 10(12), 1384. https://doi.org/10.3390/photonics10121384

















