A Scenario-Based Optimization Model for Planning Sustainable Water-Resources Process Management under Uncertainty
Abstract
1. Introduction
1.1. Motivation
1.2. Literature Review
1.3. Research Gap
1.4. Innovation and Organization
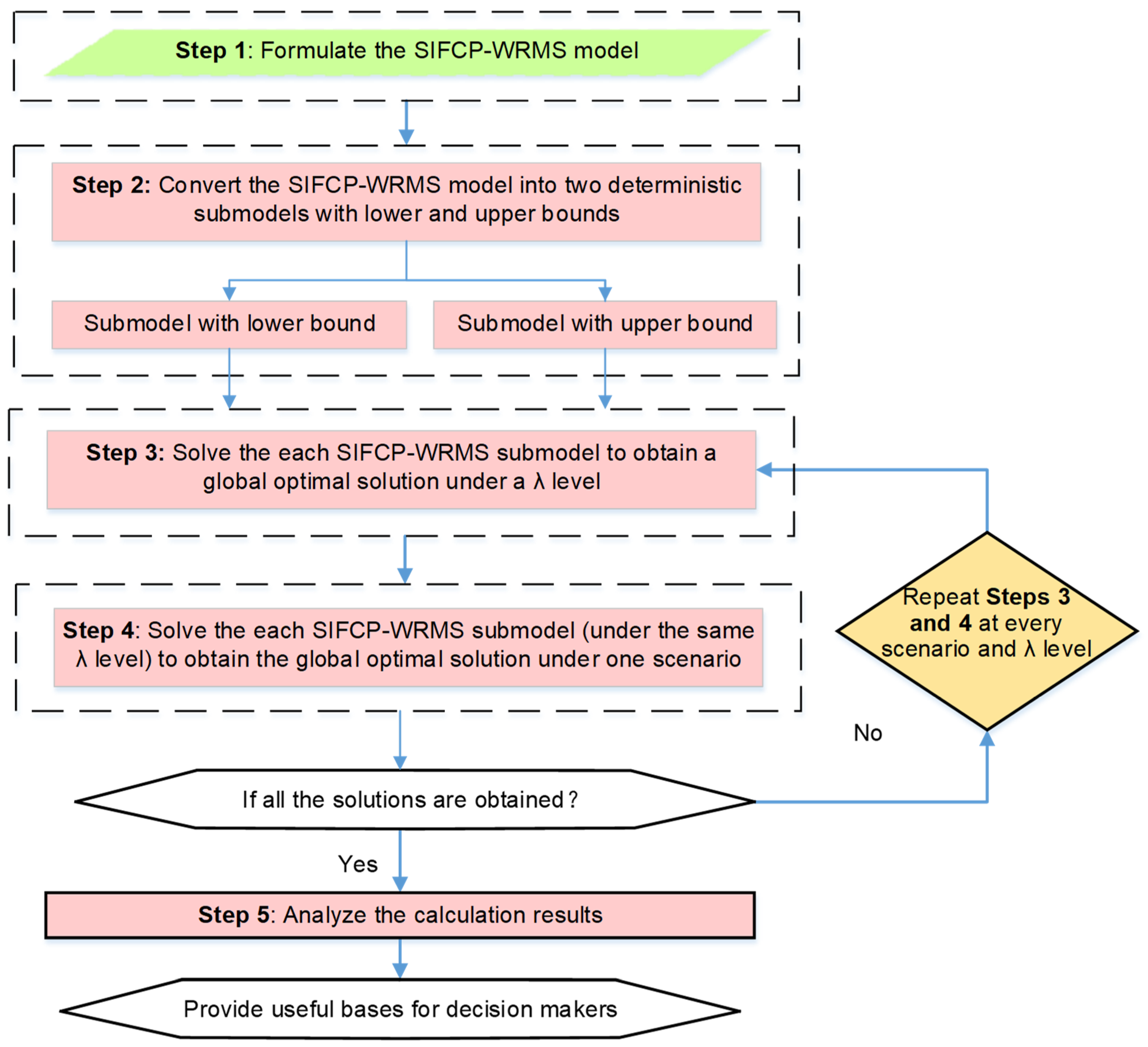
2. Development of SIFCP-WRMS Model
2.1. SIFCP Method Development
2.2. SIFCP-WRMS Modelling Formulation
- (1)
- The constraint of total water resources availability:
- (2)
- The constraint of water resources for urban life demand:
- (3)
- The constraint of minimum proportion for ecology and environment water usage:
- (4)
- The constraint of sewage discharge requirements:
- (5)
- The constraint of COD emission limitation:
- (6)
- The constraint of water resources limitations for industry:
- (7)
- Nonnegative constraint:
3. Application
3.1. Statement of Problems
3.2. Data Collection
3.3. Result Analysis
4. Conclusions and Outlook
Author Contributions
Funding
Acknowledgments
Conflicts of Interest
Nomenclature
| ± | The interval value with lower and upper bounds |
| ∼ | Fuzzy sets |
| c | City, with c = 1 for Dengzhou City, 2 for Nanyang City, 3 for Pingdingshan City, 4 for Xuchang City, 5 for Luohe City, 6 for Zhoukou City, 7 for Zhengzhou City, 8 for Jiaozuo City, 9 for Xinxiang City, 10 for Hebi City, 11 for Huaxian County, 12 for Puyang City, 13 for Anyang City |
| t | Planning period, t = 1 is 2020, 2 is 2025, 3 is 2030 |
| u | Department, with u = 1 for urban life, 2 for industry, 3 for ecology and environment |
| System benefits in planning periods (1012 RMB¥) | |
| Benefit coefficient (RMB¥/m3) | |
| Cost coefficient (RMB¥/m3) | |
| The amount of water allocated to u users in s cities in planning period (106 m3) | |
| The total amount of available water (106 m3) | |
| Water for urban life (106 m3) | |
| The minimum proportion of ecology and environment water usage | |
| The sewage discharge coefficient | |
| The maximum sewage discharge (106 m3) | |
| COD removal rate | |
| The allocation total of COD (tonnes) | |
| The minimum proportion of industry water usage | |
| The maximum proportion of industry water usage |
Abbreviations
| AI | Artificial intelligence |
| ANNs | Artificial neural networks |
| COD | Chemical oxygen demand |
| DP | Dynamic programming |
| FCP | Fuzzy-confidence constraint programming |
| FP | Fuzzy programming |
| GAs | Genetic algorithms |
| GWP | Global water partnership |
| IHP | International Center for Integrated Water resource management |
| ILP | Integer linear programming |
| IPP | Interval-parameters programming |
| IWRA | International water resources association |
| LP | Linear programming |
| MILP | Mixed integer linear programming |
| S1 | Scenario 1 |
| S2 | Scenario 2 |
| S3 | Scenario 3 |
| S4 | Scenario 4 |
| SA | Scenario analysis |
| SFCP | Scenario-based fuzzy-credibility constrained programming |
| SIFCP | Scenario-based interval fuzzy-credibility constrained programming |
| SNWDP | South-to-North Water Diversion Project |
| TSM | Two-step method |
| WDP | Water Diversion Project |
| WRM | water resource management |
| WRMS | water resource management system |
References
- Zomorodian, M.; Lai, S.H.; Homayounfar, M.; Ibrahim, S.; Fatemi, S.E.; EI-Shafie, A. The state-of-the-art systems dynamics application in integrated water resources modeling. J. Environ. Manag. 2018, 227, 294–304. [Google Scholar] [CrossRef]
- Fleifle, A.; Saavedra, O.; Yoshimura, C.; Elzeir, M.; Tawfik, A. Optimization of integrated water quality management for agricultural efficiency and environmental conservation. Environ. Sci. Pollut. Res. 2014, 21, 8095–8111. [Google Scholar] [CrossRef] [PubMed]
- Wang, Y.Y.; Huang, G.H.; Wang, S.; Li, W.; Guan, P.B. A risk-based interactive multi-stage stochastic programming approach for water resources planning under dual uncertainties. Adv. Water Resour. 2016, 94, 217–230. [Google Scholar] [CrossRef]
- Habibi Davijani, M.; Banihabib, M.E.; Nadjafzadeh Anvar, A.; Hashemi, S.R. Optimization model for the allocation of water resources based on the maximization of employment in the agriculture and industry sectors. J. Hydrol. 2016, 533, 430–438. [Google Scholar] [CrossRef]
- Liu, J.; Li, Y.P.; Huang, G.H.; Fan, Y.R. A semi-infinite interval-stochastic risk management model for river water pollution control under uncertainty. Water 2017, 9, 351. [Google Scholar] [CrossRef]
- Watkins, D.W.; McKinney, D.C.; Lasdon, L.S.; Nielsen, S.S.; Martin, Q.W. A scenario-based stochastic programming model for water supplies from the highland lakes. Int. Trans. Oper. Res. 2000, 7, 211–230. [Google Scholar] [CrossRef]
- Singh, A.; Panda, S.N. Development and application of an optimization model for the maximization of net agricultural return. Agric. Water Manag. 2012, 115, 267–275. [Google Scholar] [CrossRef]
- Tu, Y.; Zhou, X.Y.; Gang, J.; Liechty, M.; Xu, J.P.; Lev, B. Administrative and market-based allocation mechanism for regional water resources planning. Resour. Conserv. Recycl. 2015, 95, 156–173. [Google Scholar] [CrossRef]
- Li, Y.Y.; Cui, Q.; Li, C.H.; Wang, X.; Cai, Y.P.; Cui, G.; Yang, Z.F. An improved multi-objective optimization model for supporting reservoir operation of china’s South-to-North Water Diversion Project. Sci. Total Environ. 2016, 575, 970–981. [Google Scholar] [CrossRef]
- Office of the South-to-North Water Diversion Project Construction Committee, State Council, PRC. The South-to-North Water Diversion Project. Engineering 2016, 2, 265–267. [Google Scholar] [CrossRef]
- Li, Y.P.; Huang, G.H.; Nie, S.L. An interval-parameter multi-stage stochastic programming model for water resource management under uncertainty. Adv. Water Resour. 2006, 29, 776–789. [Google Scholar] [CrossRef]
- Rad, S.; Gan, L.; Chen, X.; You, S.; Huang, L.; Su, S.; Taha, M.R. Sustainable Water Resources Using Corner Pivot Lateral, A Novel Sprinkler Irrigation System Layout for Small Scale Farms. Appl. Sci. 2018, 8, 2601. [Google Scholar] [CrossRef]
- Fu, Z.H.; Zhao, H.J.; Wang, H.; Lu, W.T.; Wang, J.; Guo, H.C. Integrated planning for regional development planning and water resource management under uncertainty: A case study of Xining, China. J. Hydrol. 2017, 554, 623–634. [Google Scholar] [CrossRef]
- Castelletti, A.; De-Rigo, D.; Rizzoli, A.E.; Soncini-Sessa, R.; Weber, E. Neuro-dynamic programming for designing water reservoir network management policies. Control Eng. Pract. 2007, 15, 1031–1038. [Google Scholar] [CrossRef]
- Bi, W.; Dandy, G.C.; Maier, H.R. Improved genetic algorithm optimization of water distribution system design by incorporating domain knowledge. Environ. Model. Softw. 2015, 69, 370–381. [Google Scholar] [CrossRef]
- Veintimilla-Reyes, J.; Cattrysse, D.; Meyer, A.D.; Orshoven, J.V. Mixed integer linear programming (MILP) approach to deal with spatio-temporal water allocation. Procedia Eng. 2016, 162, 221–229. [Google Scholar] [CrossRef]
- Abdulbaki, D.; Al-Hindi, M.; Yassinea, A.; Najmc, M.A. An optimization model for the allocation of water resources. J. Clean. Prod. 2017, 164, 994–1006. [Google Scholar] [CrossRef]
- Robert, M.; Bergez, J.E.; Thomas, A. A stochastic dynamic programming approach to analyze adaptation to climate change-application to groundwater irrigation in India. Eur. J. Oper. Res. 2018, 265, 1033–1045. [Google Scholar] [CrossRef]
- Li, C.C.; Cai, Y.P.; Qian, J.P. A multi-stage fuzzy stochastic programming method for water resource management with the consideration of ecological water demand. Ecol. Indic. 2018, 95, 930–938. [Google Scholar] [CrossRef]
- Du, P.; Li, Y.P.; Huang, G.H. Inexact chance-constrained waste-load allocation model for water quality management of Xiangxihe River. J. Environ. Eng. 2013, 139, 1178–1197. [Google Scholar] [CrossRef]
- Cai, W.; Lai, K.; Liu, C.; Wei, F.F.; Ma, M.; Jia, S.; Jiang, Z.; Lv, L. Promoting sustainability of manufacturing industry through the lean energy-saving and emission-reduction strategy. Sci. Total Environ. 2019, 665, 23–32. [Google Scholar] [CrossRef]
- Yu, L.; Li, Y.P. A flexible-possibilistic stochastic programming method for planning municipal-scale energy system through introducing renewable energies and electric vehicles. J. Clean. Prod. 2019, 207, 772–787. [Google Scholar] [CrossRef]
- Maqsood, I.; Huang, G.H.; Yeomans, J.S. An interval-parameter fuzzy two-stage stochastic program for water resource management under uncertainty. Eur. J. Oper. Res. 2005, 167, 208–225. [Google Scholar] [CrossRef]
- Li, X.M.; Lu, H.W.; Li, J.; Du, P.; Xu, M.; He, L. A modified fuzzy credibility constrained programming approach for agricultural water resource management—A case study in Urumqi, China. Agric. Water Manag. 2015, 156, 79–89. [Google Scholar] [CrossRef]
- Safavi, H.R.; Golmohammadi, M.H.; Sandoval-Solis, S. Expert knowledge based modeling for integrated water resources planning and management in the zayandehrud river basin. J. Hydrol. 2015, 528, 773–789. [Google Scholar] [CrossRef]
- Autovino, D.; Rallo, G.; Provenzano, G. Predicting soil and plant water status dynamic in olive orchards under different irrigation systems with Hydrus-2D: Model performance and scenario analysis. Agric. Water Manag. 2018, 203, 225–235. [Google Scholar] [CrossRef]
- Wu, C.B.; Huang, G.H.; Xin, B.G.; Chen, J.K. Scenario analysis of carbon emissions’ anti-driving effect on Qingdao’s energy structure adjustment with an optimization model, Part I: Carbon emissions peak value prediction. J. Clean. Prod. 2018, 172, 466–474. [Google Scholar] [CrossRef]
- Zhang, F.; Zhang, C.L.; Yan, Z.H.; Guo, S.S.; Wang, Y.Z.; Guo, P. An interval nonlinear multiobjective programming model with fuzzy-interval credibility constraint for crop monthly water allocation. Agric. Water Manag. 2018, 209, 123–133. [Google Scholar] [CrossRef]
- Yu, L.; Li, Y.P.; Huang, G.H. Planning municipal-scale mixed energy system for stimulating renewable energy under multiple uncertainties—The City of Qingdao in Shandong Province, China. Energy 2019, 166, 1120–1133. [Google Scholar] [CrossRef]
- Milan, S.G.; Roozbahani, A.; Banihabib, M.E. Fuzzy optimization model and fuzzy inference system for conjunctive use of surface and groundwater resources. J. Hydrol. 2018, 566, 421–434. [Google Scholar] [CrossRef]
- Zhang, J.L.; Li, Y.P.; Huang, G.H. A robust simulation-optimization modeling system for effluent trading—A case study of nonpoint source pollution control. Environ. Sci. Pollut. Res. 2014, 21, 5036–5053. [Google Scholar] [CrossRef]
- Li, Z.; Huang, G.; Zhang, Y.M.; Li, Y.P. Inexact two-stage stochastic credibility constrained programming for water quality management. Resour. Conserv. Recycl. 2013, 7, 122–132. [Google Scholar] [CrossRef]
- Zhang, Y.M.; Huang, G.H. Inexact credibility constrained programming for environmental system management. Resour. Conserv. Recycl. 2011, 55, 441–447. [Google Scholar] [CrossRef]
- Liu, B.D.; Iwamura, K. Chance constrained programming with fuzzy parameters. Fuzzy Sets Syst. 1998, 94, 227–237. [Google Scholar] [CrossRef]
- Huang, X.X. Credibility-based chance-constrained integer programming models for capital budgeting with fuzzy parameters. Inf. Sci. 2006, 176, 2698–2712. [Google Scholar] [CrossRef]
- Rong, A.; Lahdelma, R. Fuzzy chance constrained linear programming model for optimizing the scrap charge in steel production. Eur. J. Oper. Res. 2008, 186, 953–964. [Google Scholar] [CrossRef]
- Zhang, Y.; Huang, G.H. Fuzzy robust credibility-constrained programming for environmental management and planning. J. Air Waste Manag. Assoc. 2010, 60, 711–721. [Google Scholar] [CrossRef] [PubMed]
- Wang, X.; Huang, G.H. Violation analysis on two-step method for interval linear programming. Inf. Sci. 2014, 281, 85–96. [Google Scholar] [CrossRef]
- Huang, G.H.; Baetz, B.W.; Patry, G.G. A grey linear programming approach for municipal solid waste management planning under uncertainty. Civ. Eng. Syst. 1992, 9, 319–335. [Google Scholar] [CrossRef]
- Ministry of Housing and Urban-Rural Development of the People’s Republic of China. Code for Urban Wastewater and Stormwater Engineering Planning GB50318-2017 (CUWSEP), 2017; China Building Industry Press: Beijing, China, 2017.
- Statistics Bureau of Henan Municipality (SBHM). Statistical Yearbook of Henan Province (SYH), 2016; Statistics Bureau of Henan Municipality: Zhengzhou, China, 2017.
- Water Resources Department of Henan Province. Water Resources Bulletin of Henan Province (WRBH), 2016; Water Resources Department of Henan Province: Zhengzhou, China, 2017.
- Fu, Q.; Li, L.Q.; Li, M.; Li, T.X.; Liu, D.; Song, C. A simulation-based linear fractional programming model for adaptable water allocation planning in the main stream of the Songhua River Basin, China. Water 2018, 10, 627. [Google Scholar] [CrossRef]
- Zhang, S.H.; Yang, J.S.; Wan, Z.Y.; Yi, Y.J. Multi-water source joint scheduling model using a refined water supply network: Case study of Tianjin. Water 2018, 10, 1580. [Google Scholar] [CrossRef]
- Li, Z.; Huang, G.H.; Wang, X.Q.; Han, J.C.; Fan, Y.R. Impacts of future climate change on river discharge based on hydrological inference: A case study of the Grand River Watershed in Ontario, Canada. Sci. Total Environ. 2016, 548, 198–210. [Google Scholar] [CrossRef]
- Wang, K.; Li, L.; Lan, Y.; Dong, P.; Xia, G. Application Research of Chaotic Carrier Frequency Modulation Technology in Two-Stage Matrix Converter. Math. Probl. Eng. 2019, 2019, 2614327. [Google Scholar] [CrossRef]
- Liu, J.; Li, Y.P.; Huang, G.H.; Fu, H.Y.; Zhang, J.L.; Cheng, G.H. Identification of water quality management policy of watershed system with multiple uncertain interactions using a multi-level-factorial risk-inference-based possibilistic-probabilistic programming approach. Environ. Sci. Pollut. Res. 2017, 24, 14980–15000. [Google Scholar] [CrossRef]
- Cai, W.; Liu, C.; Zhang, C.; Ma, M.; Rao, W.; Li, W.; He, K.; Gao, M. Developing the ecological compensation criterion of industrial solid waste based on emergy for sustainable development. Energy 2018, 157, 940–948. [Google Scholar] [CrossRef]










| Water-Receiving Area | 2014 | 2015 | 2016 |
|---|---|---|---|
| Dengzhou | 0.500 | 7.543 | 18.237 |
| Nanyang | 5.691 | 40.197 | 57.249 |
| Pingdingshan | 56.668 | 19.390 | 26.324 |
| Xuchang | 46.076 | 63.851 | 78.539 |
| Louhe | 7.586 | 56.069 | 53.477 |
| Zhouko | 0.000 | 0.140 | 15.599 |
| Zhengzhou | 180.486 | 355.238 | 438.467 |
| Jiaozuo | 4.0165 | 11.318 | 14.347 |
| Xinxiang | 29.833 | 95.082 | 109.501 |
| Hebi | 17.127 | 36.709 | 50.334 |
| Huaxian | 0.000 | 0.030 | 9.902 |
| Puyang | 15.645 | 46.969 | 71.246 |
| Anyang | 0.000 | 5.322 | 30.134 |
| Total | 363.630 | 737.859 | 973.355 |
| Water-Receiving Area | Water from SNWDP | Water for Urban Life | Water for Industry | Water for Ecology and Environment |
|---|---|---|---|---|
| Dengzhou | 18.237 | 7.170 | 4.963 | 6.105 |
| Nanyang | 57.249 | 19.677 | 33.712 | 3.859 |
| Pingdingshan | 26.324 | 5.977 | 19.874 | 0.472 |
| Xuchang | 78.539 | 15.526 | 47.885 | 15.127 |
| Louhe | 53.477 | 14.473 | 32.938 | 6.065 |
| Zhouko | 15.599 | 10.675 | 4.647 | 0.277 |
| Zhengzhou | 438.467 | 222.954 | 169.908 | 3.417 |
| Jiaozuo | 14.347 | 3.741 | 9.136 | 1.470 |
| Xinxiang | 109.501 | 55.821 | 53.680 | 0.000 |
| Hebi | 50.334 | 21.659 | 23.913 | 4.762 |
| Huaxian | 9.902 | 8.771 | 1.131 | 0.000 |
| Puyang | 71.246 | 25.086 | 42.779 | 3.381 |
| Anyang | 30.134 | 8.931 | 12.470 | 8.732 |
| Total | 973.355 | 420.461 | 457.036 | 53.669 |
© 2019 by the authors. Licensee MDPI, Basel, Switzerland. This article is an open access article distributed under the terms and conditions of the Creative Commons Attribution (CC BY) license (http://creativecommons.org/licenses/by/4.0/).
Share and Cite
Miao, H.; Li, D.; Zuo, Q.; Yu, L.; Fei, X.; Hao, L. A Scenario-Based Optimization Model for Planning Sustainable Water-Resources Process Management under Uncertainty. Processes 2019, 7, 312. https://doi.org/10.3390/pr7050312
Miao H, Li D, Zuo Q, Yu L, Fei X, Hao L. A Scenario-Based Optimization Model for Planning Sustainable Water-Resources Process Management under Uncertainty. Processes. 2019; 7(5):312. https://doi.org/10.3390/pr7050312
Chicago/Turabian StyleMiao, Hongchang, Donglin Li, Qiting Zuo, Lei Yu, Xiaoxia Fei, and Lingang Hao. 2019. "A Scenario-Based Optimization Model for Planning Sustainable Water-Resources Process Management under Uncertainty" Processes 7, no. 5: 312. https://doi.org/10.3390/pr7050312
APA StyleMiao, H., Li, D., Zuo, Q., Yu, L., Fei, X., & Hao, L. (2019). A Scenario-Based Optimization Model for Planning Sustainable Water-Resources Process Management under Uncertainty. Processes, 7(5), 312. https://doi.org/10.3390/pr7050312

