Artificial Intelligence in Orthodontic Smart Application for Treatment Coaching and Its Impact on Clinical Performance of Patients Monitored with AI-TeleHealth System
Abstract
:1. Introduction
1.1. Mobile Applicationsin Orthodontics
- 8 studies were Randomized Controlled Trials (RCTs) (35%)
- 10 were case-controls (53%)
- 1 was a cohort study (retrospective) (6%)
- 1 cross-sectional study was found (6%)
1.2. Tele-Orthodontics—Dental Monitoring and Other Aspects of TeleHealth
1.3. Mobile Application StrojCHECK
1.4. Decision Tree Algorithm and Behavior Change Techniques (BCTs)
- Continuous Variable Decision Tree: Decision Tree has a continuous target variable then it is called Continuous Variable Decision Tree.
- Categorical Variable Decision Tree: Decision Tree which has a categorical target variable then it called a Categorical variable decision tree.
1.5. Aim of This Research Paper
2. Materials and Methods
2.1. Participants, Statistical Analysis and Hypothesis
2.2. Description of the Basic Functionality and Workflow Examples
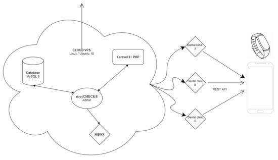
2.3. Description of the Supportive Complex System (App StrojCHECK and Its Back-End)
- -
- The first part is the patient interface in the form of a patient mobile smart application and a possible wearable device.
- -
- The second part of this biomedical system is its “bioinformatic brain”—that is responsible for data gathering, sorting and processing. Also, for some autonomic decision processes and possible future machine-learning algorithms with its own top-admin interface.
- -
- The third part of the system is the admin-interface (Figure 4) for clinical doctors and managers. Here is available the data gathered and processed from mobiles and wearables of their patients. This back-end also allows them to fully customize their clinical set-ups, rules and patient motivation.
2.4. Description of the UPDATE (the Set of Computerized Methods Implemented in the Update)
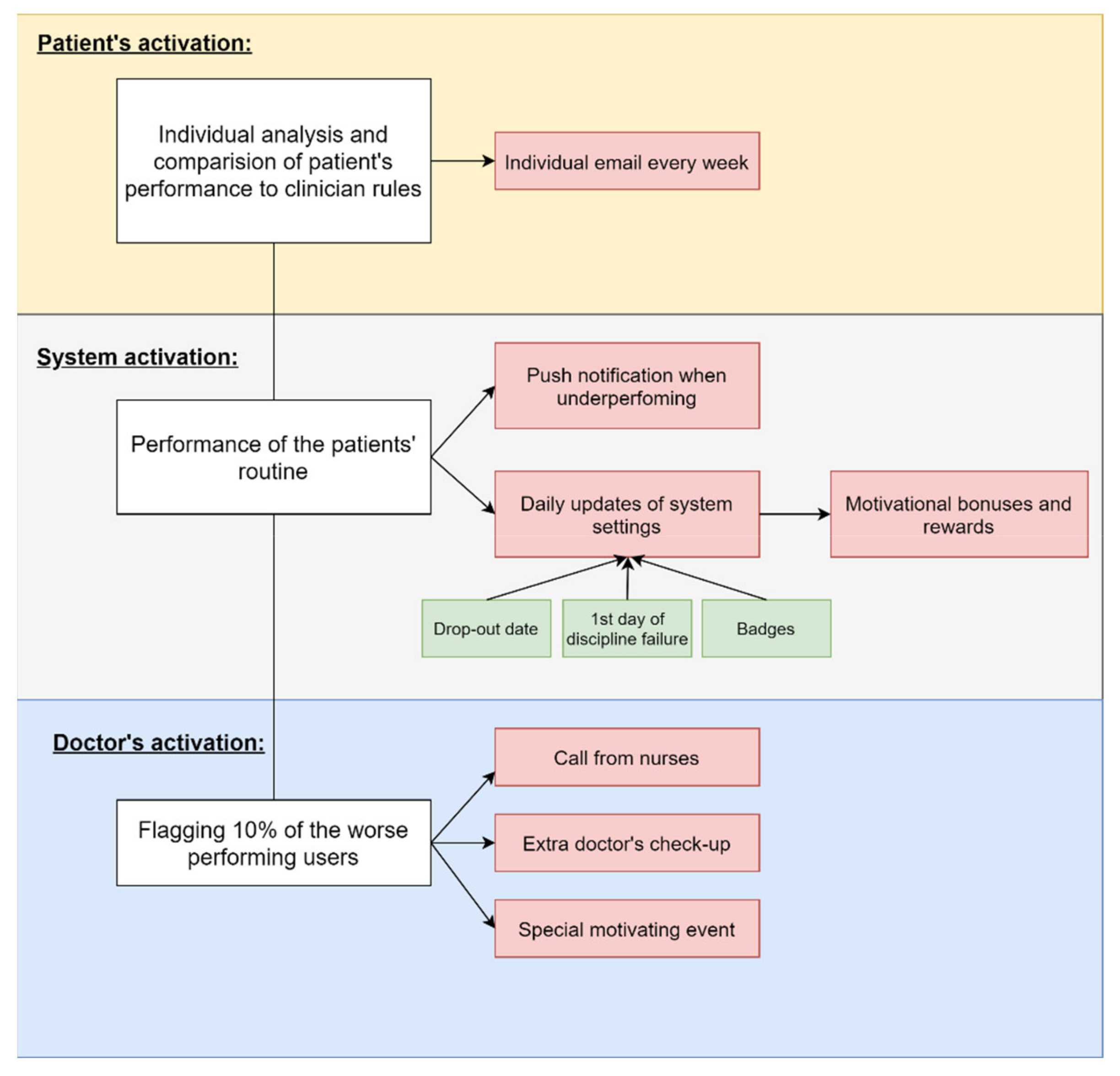
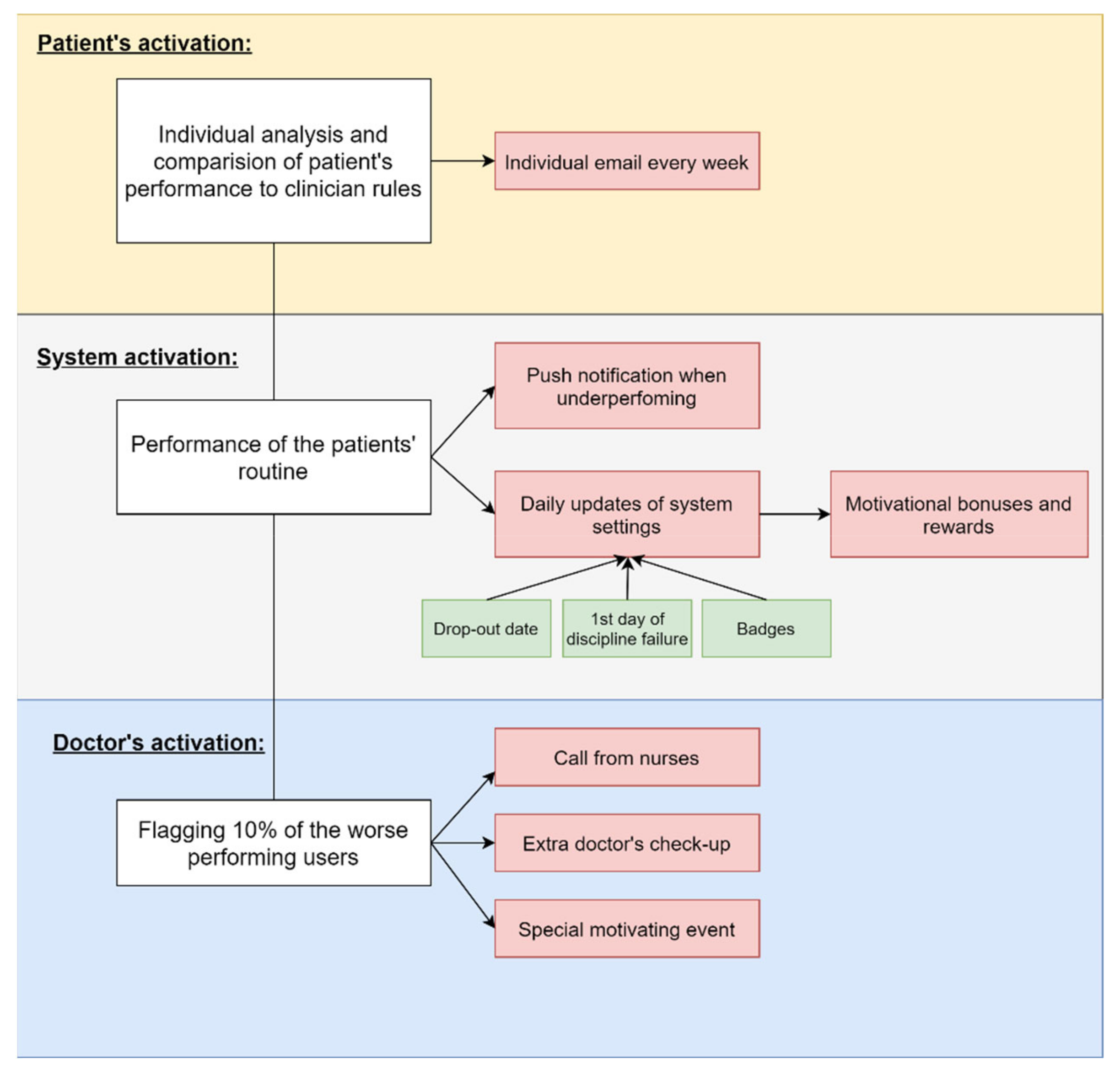
- (1)
- System activation. System learns when and where the patient does successfully perform her/his routines. When the system notices that the patient is underperforming daily routines or goals the app decides to push the notification in proper time and geo location. These responsivity functions are very simple yet and can be turned off by clinician or the user. System every day after midnight automatically recalculates the settings for various thresholds:
- (a)
- User drop-out rate (what day most users stop using the app)
- (b)
- First day of unfulfilled daily rules (what day most users have first discipline failure while using the app)
- (c)
- Incentives default settings (Badges) (Figure 6.)
- [1]
- Total domination Badge is achieved after more than X continuous days of proper app use (sum-up).
- [2]
- Badge of Sincere Hunger achieved after reaching at least X-th day average of more than 5 eating activities per day.
- [3]
- Badge of Huxley-Orwell, achieved after X-th day of using dental monitoring.
- [4]
- Badge of Mysophobia, achieved after X days with average aligner cleaning of 3 times per day and more.
- [5]
- Badge of the White Fang, achieved after X days with average teeth cleaning of 3 times per day and more.
- [6]
- Badge of compliance, achieved after X-th aligner change and XX days of continuous app use.
- (2)
- Doctor activation. Computerized calculation of various variables, especially time of aligners removed or non-fulfilling the basic criteria (described later) can result in evaluation of patient as underperforming user. 10% of the worse performing users are flagged and clinical team is educated about these patients on a regular basis. Human clinical response to such events most frequently results in extra call from the nurses or extra check-up by the doctor or a special motivational event triggered by doctor manually to prevent the anticipated negative event. The doctor’s behavior in troubleshooting the underperforming patients and the results of such intervention is registered into the system and evaluated. Later the system will learn from it.
- (3)
- Patient activation. Computerized analysis of patient performance in relation to all the compulsory clinician rules and also to performance of all other patients using the app was formed as an important tool for patient education. Learning about own weaknesses is first step for improvement. The intelligent system generates and delivers an individualized email report to each patient every 7 days. The report explains the nonperformance events and their probable reasons. Computerized automatic recalculation of patient’s performance can be delivered to patient email and possibly also email of his/her parents. This feature was supposed to help patient learn more about himself/herself and the reason of the failures to prevent them in the future.
- ▪ clean the teeth at least twice a day (with a gap of 6 h between events)
- ▪ clean the appliance at least twice a day (with a gap of 6 h)
- ▪ at least one eating and one drinking
- ▪ and finally keep all the “aligners-time-out” between 15 and 120 min
2.5. Technical Description of the Software Background
3. Results
3.1. Age and Gender Impact
3.2. Differences of Evaluated Parameters before and after the Update
3.3. Collateral Interesting Findings
4. Discussion
- Early identification of non-compliant patient
- Anticipation of incoming drop of discipline according to app use pattern
- Designing ideal treatment patterns for specific patient types upon their behavioral as well as clinical parameters
- Designing ideal motivational impulses according to patient type, daily routines and specifics of his/her particular treatment
5. Conclusions
Author Contributions
Funding
Institutional Review Board Statement
Informed Consent Statement
Data Availability Statement
Acknowledgments
Conflicts of Interest
Abbreviations
| app | Mobile application |
| AI | Artificial Intelligence (A.I.) |
| BCT | Behavior Change Techniques (BCTs) |
| CBL | Computer-based learning |
| CAT | Clear Aligner Therapy |
| DTA | Decision Tree Algorithms |
| DM | Dental Monitoring |
| RCT | Randomized Controlled Trial |
References
- Proffit, W.; Fields, H.W., Jr.; Moray, L. Prevalence of Malocclusion and Orthodontic Treatment Need in the United States: Estimates from the NHANES III Survey. Int. J. Adult Orthod. Orthognath. Surg. 1998, 13, 97–106. [Google Scholar]
- Ke, Y.; Zhu, Y.; Zhu, M. A Comparison of Treatment Effectiveness between Clear Aligner and Fixed Appliance Therapies. BMC Oral Health 2019, 19, 24. [Google Scholar] [CrossRef]
- Rossini, G.; Parrini, S.; Castroflorio, T.; Deregibus, A.; Debernardi, C.L. Efficacy of Clear Aligners in Controlling Orthodontic Tooth Movement: A Systematic Review. Angle Orthod. 2015, 85, 881–889. [Google Scholar] [CrossRef] [PubMed] [Green Version]
- Scribante, A.; Gallo, S.; Bertino, K.; Meles, S.; Gandini, P.; Sfondrini, M.F. The Effect of Chairside Verbal Instructions Matched with Instagram Social Media on Oral Hygiene of Young Orthodontic Patients: A Randomized Clinical Trial. Appl. Sci. 2021, 11, 706. [Google Scholar] [CrossRef]
- Thurzo, A.; Kosnáčová, H.S.; Kurilová, V.; Kosmeľ, S.; Beňuš, R.; Moravanský, N.; Kováč, P.; Kuracinová, K.M.; Palkovič, M.; Varga, I. Use of Advanced Artificial Intelligence in Forensic Medicine, Forensic Anthropology and Clinical Anatomy. Healthcare 2021, 9, 1545. [Google Scholar] [CrossRef]
- Thurzo, A.; Kočiš, F.; Novák, B.; Czako, L.; Varga, I. Three-Dimensional Modeling and 3D Printing of Biocompatible Orthodontic Power-Arm Design with Clinical Application. Appl. Sci. 2021, 11, 9693. [Google Scholar] [CrossRef]
- Gupta, G.; Vaid, N. The World of Orthodontic Apps. APOS Trends Orthod. 2017, 7, 73. [Google Scholar] [CrossRef]
- Vaid, N.R.; Hansa, I.; Bichu, Y. Smartphone Applications Used in Orthodontics: A Scoping Review of Scholarly Literature. J. World Fed. Orthod. 2020, 9, S67–S73. [Google Scholar] [CrossRef]
- Alkadhi, O.H.; Zahid, M.N.; Almanea, R.S.; Althaqeb, H.K.; Alharbi, T.H.; Ajwa, N.M. The Effect of Using Mobile Applications for Improving Oral Hygiene in Patients with Orthodontic Fixed Appliances: A Randomised Controlled Trial. J. Orthod. 2017, 44, 157–163. [Google Scholar] [CrossRef] [PubMed]
- Deleuse, M.; Meiffren, C.; Bruwier, A.; Maes, N.; le Gall, M.; Charavet, C. Smartphone Application-Assisted Oral Hygiene of Orthodontic Patients: A Multicentre Randomized Controlled Trial in Adolescents. Eur. J. Orthod. 2020, 42, 605–611. [Google Scholar] [CrossRef] [PubMed]
- Li, X.; Xu, Z.-R.; Tang, N.; Ye, C.; Zhu, X.-L.; Zhou, T.; Zhao, Z.-H. Effect of Intervention Using a Messaging App on Compliance and Duration of Treatment in Orthodontic Patients. Clin. Oral Investig. 2015, 20, 1849–1859. [Google Scholar] [CrossRef] [PubMed]
- Scheerman, J.F.M.; van Meijel, B.; van Empelen, P.; Verrips, G.H.W.; van Loveren, C.; Twisk, J.W.R.; Pakpour, A.H.; van den Braak, M.C.T.; Kramer, G.J.C. The Effect of Using a Mobile Application (“WhiteTeeth”) on Improving Oral Hygiene: A Randomized Controlled Trial. Int. J. Dent. Hyg. 2020, 18, 73–83. [Google Scholar] [CrossRef]
- Zotti, F.; Dalessandri, D.; Salgarello, S.; Piancino, M.; Bonetti, S.; Visconti, L.; Paganelli, C. Usefulness of an App in Improving Oral Hygiene Compliance in Adolescent Orthodontic Patients. Angle Orthod. 2016, 86, 101–107. [Google Scholar] [CrossRef] [PubMed] [Green Version]
- Zotti, F.; Zotti, R.; Albanese, M.; Nocini, P.F.; Paganelli, C. Implementing Post-Orthodontic Compliance among Adolescents Wearing Removable Retainers through Whatsapp: A Pilot Study. Patient Prefer. Adherence 2019, 13, 609–615. [Google Scholar] [CrossRef]
- Al-Abdallah, M.; Hamdan, M.; Dar-Odeh, N. Traditional vs. Digital Communication Channels for Improving Compliance with Fixed Orthodontic Treatment:A Randomized Controlled Trial. Angle Orthod. 2021, 91, 227–235. [Google Scholar] [CrossRef] [PubMed]
- Ross, M.C.; Campbell, P.M.; Tadlock, L.P.; Taylor, R.W.; Buschang, P.H. Effect of Automated Messaging on Oral Hygiene in Adolescent Orthodontic Patients: A Randomized Controlled Trial. Angle Orthod. 2019, 89, 262–267. [Google Scholar] [CrossRef] [PubMed] [Green Version]
- Khader, D.; Peedikayil, F.; Chandru, T.; Kottayi, S.; Namboothiri, D. Reliability of One Ceph Software in Cephalometric Tracing: A Comparative Study. SRM J. Res. Dent. Sci. 2020, 11, 35. [Google Scholar] [CrossRef]
- Aksakallı, S.; Yılancı, H.; Görükmez, E.; Ramoğlu, S. Reliability Assessment of Orthodontic Apps for Cephalometrics. Turk. J. Orthod. 2016, 29, 98–102. [Google Scholar] [CrossRef]
- Goracci, C.; Ferrari, M. Reproducibility of Measurements in Tablet-Assisted, PC-Aided, and Manual Cephalometric Analysis. Angle Orthod. 2014, 84, 437–442. [Google Scholar] [CrossRef] [PubMed] [Green Version]
- Kumar, M.; Kumari, S.; Chandna, A.; Konark; Singh, A.; Kumar, H.; Punita. Comparative Evaluation of CephNinja for Android and NemoCeph for Computer for Cephalometric Analysis: A Study to Evaluate the Diagnostic Performance of CephNinja for Cephalometric Analysis. J. Int. Soc. Prev. Community Dent. 2020, 10, 286–291. [Google Scholar] [CrossRef] [PubMed]
- Kuriakose, P.; Greenlee, G.M.; Heaton, L.J.; Khosravi, R.; Tressel, W.; Bollen, A.-M. The Assessment of Rapid Palatal Expansion Using a Remote Monitoring Software. J. World Fed. Orthod. 2019, 8, 165–170. [Google Scholar] [CrossRef]
- Livas, C.; Delli, K.; Spijkervet, F.K.L.; Vissink, A.; Dijkstra, P.U. Concurrent Validity and Reliability of Cephalometric Analysis Using Smartphone Apps and Computer Software. Angle Orthod. 2019, 89, 889–896. [Google Scholar] [CrossRef] [PubMed] [Green Version]
- Morris, R.; Hoye, L.; Elnagar, M.; Atsawasuwan, P.; Galang-Boquiren, M.; Caplin, J.; Viana, G.; Obrez, A.; Kusnoto, B. Accuracy of Dental Monitoring 3D Digital Dental Models Using Photograph and Video Mode. Am. J. Orthod. Dentofac. Orthop. 2019, 156, 420–428. [Google Scholar] [CrossRef] [PubMed]
- Moylan, H.; Carrico, C.; Lindauer, S.; Tüfekçi, E. Accuracy of a Smartphone-Based Orthodontic Treatment-Monitoring Application: A Pilot Study. Angle Orthod. 2019, 89, 727–733. [Google Scholar] [CrossRef] [PubMed] [Green Version]
- Sayar, G.; Kilinc, D.D. Manual Tracing versus Smartphone Application (App) Tracing: A Comparative Study. Acta Odontol. Scand. 2017, 75, 588–594. [Google Scholar] [CrossRef] [PubMed]
- Caruso, S.; Caruso, S.; Pellegrino, M.; Skafi, R.; Nota, A.; Tecco, S. A Knowledge-Based Algorithm for Automatic Monitoring of Orthodontic Treatment: The Dental Monitoring System. Two Cases. Sensors 2021, 21, 1856. [Google Scholar] [CrossRef]
- Hansa, I.; Semaan, S.J.; Vaid, N.R. Clinical Outcomes and Patient Perspectives of Dental Monitoring® GoLive® with Invisalign®—A Retrospective Cohort Study. Prog. Orthod. 2020, 21, 16. [Google Scholar] [CrossRef] [PubMed]
- Underwood, B.; Birdsall, J.; Kay, E. The Use of a Mobile App to Motivate Evidence-Based Oral Hygiene Behaviour. Br. Dent. J. 2015, 219, E2. [Google Scholar] [CrossRef]
- Farhadifard, H.; Soheilifar, S.; Farhadian, M.; Kokabi, H.; Bakhshaei, A. Orthodontic Patients’ Oral Hygiene Compliance by Utilizing a Smartphone Application (Brush DJ): A Randomized Clinical Trial. BDJ Open 2020, 6, 24. [Google Scholar] [CrossRef]
- Kravitz, N.; Burris, B.; Butler, D.; Dabney, C. Teledentistry, Do-It-Yourself Orthodontics, and Remote Treatment Monitoring. J. Clin. Orthod. 2016, 50, 718–726. [Google Scholar]
- Bauer, J.; Brown, W. The Digital Transformation of Oral Health Care. Teledentistry and Electronic Commerce. J. Am. Dent. Assoc. 2001, 132, 204–209. [Google Scholar] [CrossRef] [PubMed]
- Sfikas, P.M. Teledentistry: Legal and Regulatory Issues Explored. J. Am. Dent. Assoc. 1997, 128, 1716–1718. [Google Scholar] [CrossRef] [PubMed]
- Lins, R.M.L.; Alves, G.F.; Costa, J.C.S.; Barbosa, M.S.M.; da Silva, C.B.V.; Santos, J.W.; Pugliesi, D.M.C.; Santos Junior, V.E. Development of a Mobile Application for Acquiring Clinical and Laboratorial Skills and Abilities in Pediatric Dentistry and Orthodontics. Pesquisa Brasileira em Odontopediatria e Clínica Integrada 2020, 20, 1–8. [Google Scholar] [CrossRef]
- Park, J.H.; Rogowski, L.; Kim, J.H.; al Shami, S.; Howell, S.E.I. Teledentistry Platforms for Orthodontics. J. Clin. Pediatric Dent. 2021, 45, 48–53. [Google Scholar] [CrossRef]
- Mandall, N.; O’Brien, K.; Brady, J.; Worthington, H.; Harvey, L. Teledentistry for Screening New Patient Orthodontic Referrals. Part 1: A Randomised Controlled Trial. Br. Dent. J. 2005, 199, 659–662. [Google Scholar] [CrossRef] [PubMed] [Green Version]
- Hansa, I.; Katyal, V.; Ferguson, D.J.; Vaid, N. Outcomes of Clear Aligner Treatment with and without Dental Monitoring: A Retrospective Cohort Study. Am. J. Orthod. Dentofac. Orthop. 2021, 159, 453–459. [Google Scholar] [CrossRef]
- Impellizzeri, A.; Horodinsky, M.; Barbato, E.; Polimeni, A.; Salah, P.; Galluccio, G. Dental Monitoring Application: It Is a Valid Innovation in the Orthodontics Practice? Clin. Ter 2020, 171, 260–267. [Google Scholar] [CrossRef]
- Roisin, L.-C.; Brézulier, D.; Sorel, O. Remotely-Controlled Orthodontics: Fundamentals and Description of the Dental Monitoring System. J. Dentofac. Anom. Orthod. 2016, 19, 408. [Google Scholar] [CrossRef]
- Official Web Site—Home—DentalMonitoring. Available online: https://dental-monitoring.com/ (accessed on 1 November 2021).
- Giudice, A.; Barone, S.; Muraca, D.; Averta, F.; Diodati, F.; Antonelli, A.; Fortunato, L. Can Teledentistry Improve the Monitoring of Patients during the COVID-19 Dissemination? A Descriptive Pilot Study. Int. J. Environ. Res. Public Health 2020, 17, 3399. [Google Scholar] [CrossRef] [PubMed]
- Maspero, C.; Abate, A.; Cavagnetto, D.; El Morsi, M.; Fama, A.; Farronato, M. Available Technologies, Applications and Benefits of Teleorthodontics. A Literature Review and Possible Applications during the COVID-19 Pandemic. J. Clin. Med. 2020, 9, 1891. [Google Scholar] [CrossRef] [PubMed]
- Dalessandri, D.; Sangalli, L.; Tonni, I.; Laffranchi, L.; Bonetti, S.; Visconti, L.; Signoroni, A.; Paganelli, C. Attitude towards Telemonitoring in Orthodontists and Orthodontic Patients. Dent. J. 2021, 9, 47. [Google Scholar] [CrossRef] [PubMed]
- Soares dos Santos, M. What Can Mathematics Say about Unsolved Problems in Medicine? Insights Biol. Med. 2018, 2, 1–2. [Google Scholar] [CrossRef] [Green Version]
- Siddiqui, N.R.; Hodges, S.J.; Sharif, M.O. Orthodontic Apps: An Assessment of Quality (Using the Mobile App Rating Scale (MARS)) and Behaviour Change Techniques (BCTs). Prog. Orthod. 2021, 22, 25. [Google Scholar] [CrossRef]
- Chauhan, N.S. Decision Tree Algorithm, Explained—KDnuggets. Available online: https://www.kdnuggets.com/2020/01/decision-tree-algorithm-explained.html (accessed on 1 November 2021).
- Castro, L.A.; Favela, J.; Quintana, E.; Perez, M. Behavioral Data Gathering for Assessing Functional Status and Health in Older Adults Using Mobile Phones. Pers. Ubiquitous Comput. 2015, 19, 379–391. [Google Scholar] [CrossRef]
- Chang, P.-Y.; Cheng, C.-Y.; Hon, J.-S.; Kuo, C.-D.; Yen, C.-L.; Chai, J.-W. Traditional versus Microsphere Embolization for Hepatocellular Carcinoma: An Effectiveness Evaluation Using Data Mining. Healthcare 2021, 9, 929. [Google Scholar] [CrossRef]
- Almalki, Y.E.; Qayyum, A.; Irfan, M.; Haider, N.; Glowacz, A.; Alshehri, F.M.; Alduraibi, S.K.; Alshamrani, K.; Basha, M.A.A.; Alduraibi, A.; et al. A Novel Method for COVID-19 Diagnosis Using Artificial Intelligence in Chest X-ray Images. Healthcare 2021, 9, 522. [Google Scholar] [CrossRef]
- Soto-Murillo, M.A.; Galván-Tejada, J.I.; Galván-Tejada, C.E.; Celaya-Padilla, J.M.; Luna-García, H.; Magallanes-Quintanar, R.; Gutiérrez-García, T.A.; Gamboa-Rosales, H. Automatic Evaluation of Heart Condition According to the Sounds Emitted and Implementing Six Classification Methods. Healthcare 2021, 9, 317. [Google Scholar] [CrossRef] [PubMed]
- Wu, L.; Xie, X.; Wang, Y. ECG Enhancement and R-Peak Detection Based on Window Variability. Healthcare 2021, 9, 227. [Google Scholar] [CrossRef] [PubMed]
- Gómez-Quintana, S.; Schwarz, C.E.; Shelevytsky, I.; Shelevytska, V.; Semenova, O.; Factor, A.; Popovici, E.; Temko, A. A Framework for AI-Assisted Detection of Patent Ductus Arteriosus from Neonatal Phonocardiogram. Healthcare 2021, 9, 169. [Google Scholar] [CrossRef]
- Kurilová, V.; Goga, J.; Oravec, M.; Pavlovičová, J.; Kajan, S. Support Vector Machine and Deep-Learning Object Detection for Localisation of Hard Exudates. Sci. Rep. 2021, 11, 16045. [Google Scholar] [CrossRef] [PubMed]
- Thurzo, A.; Stanko, P.; Urbanova, W.; Lysy, J.; Suchancova, B.; Makovnik, M.; Javorka, V. The WEB 2.0 Induced Paradigm Shift in the e-Learning and the Role of Crowdsourcing in Dental Education. Bratisl. Med. J. 2010, 111, 168–175. [Google Scholar]
- Mucchi, L.; Jayousi, S.; Gant, A.; Paoletti, E.; Zoppi, P. Tele-Monitoring System for Chronic Diseases Management: Requirements and Architecture. Int. J. Environ. Res. Public Health 2021, 18, 7459. [Google Scholar] [CrossRef] [PubMed]
- Mühlensiepen, F.; Kurkowski, S.; Krusche, M.; Mucke, J.; Prill, R.; Heinze, M.; Welcker, M.; Schulze-Koops, H.; Vuillerme, N.; Schett, G.; et al. Digital Health Transition in Rheumatology: A Qualitative Study. Int. J. Environ. Res. Public Health 2021, 18, 2636. [Google Scholar] [CrossRef] [PubMed]
- Donner, C.F.; ZuWallack, R.; Nici, L. The Role of Telemedicine in Extending and Enhancing Medical Management of the Patient with Chronic Obstructive Pulmonary Disease. Medicina 2021, 57, 726. [Google Scholar] [CrossRef] [PubMed]
- Jang, S.; Kim, Y.; Cho, W.K. A Systematic Review and Meta-Analysis of Telemonitoring Interventions on Severe COPD Exacerbations. Int. J. Environ. Res. Public Health 2021, 18, 6757. [Google Scholar] [CrossRef]
- Krysta, K.; Romańczyk, M.; Diefenbacher, A.; Krzystanek, M. Telemedicine Treatment and Care for Patients with Intellectual Disability. Int. J. Environ. Res. Public Health 2021, 18, 1746. [Google Scholar] [CrossRef] [PubMed]
- Corea, F.; Ciotti, S.; Cometa, A.; De Carlo, C.; Martini, G.; Baratta, S.; Zampolini, M. Telemedicine during the Coronavirus Disease (COVID-19) Pandemic: A Multiple Sclerosis (MS) Outpatients Service Perspective. Neurol. Int. 2021, 13, 25–31. [Google Scholar] [CrossRef]
- Pradana, A.; Sahar, J.; Kesehatan, H.P.-J. Utilization of Information Technology in Prevention of Depression in Older Adults. J. Kesehat. 2021, 14, 14–20. [Google Scholar] [CrossRef]
- Alghamdi, S.M.; Rajah, A.M.A.; Aldabayan, Y.S.; Aldhahir, A.M.; Alqahtani, J.S.; Alzahrani, A.A. Chronic Obstructive Pulmonary Disease Patients’ Acceptance in E-Health Clinical Trials. Int. J. Environ. Res. Public Health 2021, 18, 5230. [Google Scholar] [CrossRef]
- Neville, P.; van der Zande, M. Dentistry, e-Health and Digitalisation: A Critical Narrative Review of the Dental Literature on Digital Technologies with Insights from Health and Technology Studies. Community Dent. Health 2020, 37, 51–58. [Google Scholar] [CrossRef]
- Timm, L.H.; Farrag, G.; Baxmann, M.; Schwendicke, F. Factors Influencing Patient Compliance during Clear Aligner Therapy: A Retrospective Cohort Study. J. Clin. Med. 2021, 10, 3103. [Google Scholar] [CrossRef] [PubMed]
- Bowman, S.J. Improving the Predictability of Clear Aligners. Semin. Orthod. 2017, 23, 65–75. [Google Scholar] [CrossRef]














| Study Type | Author | Domain of Use | Focus Group of Apps |
|---|---|---|---|
| RCT | Alkadhi [9] 2017 | Reminders | Patient |
| RCT | Deleuse [10] 2020 | Reminders | Patient |
| RCT | Li [11] 2016 | Reminders | Patient |
| RCT | Scheerman [12] 2020 | Reminders | Patient |
| RCT | Zotti [13] 2016 | Reminders; remote monitoring | Patient; clinician |
| RCT | Zotti [14] 2019 | Reminders; remote monitoring | Patient; clinician |
| RCT | Al-Abdallah [15] 2021 | Reminders | Patient; clinician |
| RCT | Ross [16] 2019 | Reminders | Patient |
| Case-control | Abdul Khader [17] 2020 | Diagnostics | Clinician |
| Case-control | Aksakalli [18] 2017 | Diagnostics | Clinician |
| Case-control | Goracci [19] 2014 | Diagnostics | Clinician |
| Case-control | Kumar [20] 2020 | Diagnostics | Clinician |
| Case-control | Kuriakose [21] 2019 | Remote monitoring | Patient; clinician |
| Case-control | Livas [22] 2019 | Diagnostics | Clinician |
| Case-control | Morris [23] 2019 | Remote monitoring | Patient; clinician |
| Case-control | Moylan [24] 2019 | Remote monitoring | Patient; clinician |
| Case-control | Sayar [25] 2017 | Diagnostics | Clinician |
| Case-control | Caruso [26] 2021 | Remote monitoring | Patient; clinician |
| Retrospective cohort study | Hansa [27] 2020 | Remote monitoring | Patient; clinician |
| Cross-sectional | Underwood [28] 2015 | Reminders | Patient |
| Parameter | Statistics | Females | Males | All | ||||||
|---|---|---|---|---|---|---|---|---|---|---|
| Before | After | Difference (After-Before) | Before | After | Difference (After-Before) | Before | After | Difference (After-Before) | ||
| Interaction | n | 54 | 54 | 54 | 32 | 32 | 32 | 86 | 86 | 86 |
| Mean | 166.7 | 204.8 | 38.07 | 99.71 | 151.5 | 51.78 | 141.8 | 185 | 43.17 | |
| Std. Deviation | 190.3 | 153.3 | 110 | 99.85 | 128.1 | 44.46 | 165.2 | 146 | 91.18 | |
| Minimum | 18 | 13.25 | −359.3 | 15 | 35.75 | 8.25 | 15 | 13.3 | −359.3 | |
| 25% Percentile | 50 | 83.19 | 15 | 50 | 65 | 15 | 50 | 65 | 15 | |
| Median | 78.7 | 149.3 | 40.06 | 50 | 97.25 | 37.17 | 64.63 | 141 | 40.06 | |
| 75% Percentile | 223.5 | 293.8 | 93.85 | 101.6 | 164.8 | 75.9 | 197.2 | 275 | 82 | |
| Maximum | 802.4 | 544.4 | 290.2 | 432.6 | 562.3 | 160.2 | 802.4 | 562 | 290.2 | |
| p-value | <0.0001 | <0.0001 | <0.0001 | |||||||
| Discipline | Mean | 34.7 | 47.44 | 12.74 | 35.22 | 47.59 | 12.38 | 34.9 | 47.5 | 12.6 |
| Std. Deviation | 19.44 | 16.57 | 19.7 | 18.46 | 17.83 | 15.07 | 18.97 | 17 | 18.02 | |
| Minimum | 0 | 2 | −28 | 1 | 0 | −16 | 0 | 0 | −28 | |
| 25% Percentile | 17.5 | 45.75 | −2 | 19.25 | 42 | 3.5 | 18.75 | 45.8 | 0 | |
| Median | 34.5 | 55 | 11 | 37.5 | 56 | 9 | 36 | 55 | 10 | |
| 75% Percentile | 55 | 59 | 25.5 | 51.75 | 59 | 18.75 | 53.25 | 59 | 24 | |
| Maximum | 60 | 60 | 55 | 60 | 60 | 50 | 60 | 60 | 55 | |
| p-value | <0.0001 | <0.0001 | <0.0001 | |||||||
| NO-GO scans | Mean | 11.43 | 6.167 | −5.259 | 11.44 | 6.813 | −4.625 | 11.43 | 6.41 | −5.023 |
| Std. Deviation | 10.82 | 6.911 | 11.24 | 11.53 | 6.64 | 11.6 | 11.02 | 6.78 | 11.31 | |
| Minimum | 1 | 0 | −35 | 1 | 0 | −35 | 1 | 0 | −35 | |
| 25% Percentile | 3 | 1 | −8.25 | 3.5 | 1.25 | −10 | 3 | 1 | −9.25 | |
| Median | 7 | 4 | −3 | 6 | 5 | −3 | 7 | 4 | −3 | |
| 75% Percentile | 19.75 | 11 | 1 | 15 | 12 | 2.75 | 15.25 | 12 | 1 | |
| Maximum | 45 | 30 | 26 | 50 | 25 | 14 | 50 | 30 | 26 | |
| p-value | 0.0002 | 0.0525 | <0.0001 | |||||||
| GO scans | Mean | 10.87 | 11.15 | 0.2778 | 11.44 | 11.41 | −0.03125 | 11.08 | 11.2 | 0.1628 |
| Std. Deviation | 4.112 | 3.779 | 5.738 | 3.975 | 3.301 | 4.092 | 4.047 | 3.59 | 5.163 | |
| Minimum | 0 | 5 | −14 | 2 | 5 | −7 | 0 | 5 | −14 | |
| 25% Percentile | 7.75 | 8 | −3 | 10.25 | 10 | −2 | 9 | 9 | −3 | |
| Median | 12 | 12 | 0 | 12 | 12 | 0 | 12 | 12 | 0 | |
| 75% Percentile | 13 | 14 | 3.25 | 13 | 13 | 3 | 13 | 14 | 3 | |
| Maximum | 20 | 18 | 14 | 20 | 18 | 9 | 20 | 18 | 14 | |
| p-value | 0.7029 | 0.9207 | 0.7692 | |||||||
| Activity 1 | Median Session Length | Average Time |
|---|---|---|
| Teeth cleaning | 6 min | 8 min |
| Eating | 14 min | |
| Drinking | 6 min | |
| Appliance cleaning 2 | 3 min | |
| Dental monitoring | 5 min |
Publisher’s Note: MDPI stays neutral with regard to jurisdictional claims in published maps and institutional affiliations. |
© 2021 by the authors. Licensee MDPI, Basel, Switzerland. This article is an open access article distributed under the terms and conditions of the Creative Commons Attribution (CC BY) license (https://creativecommons.org/licenses/by/4.0/).
Share and Cite
Thurzo, A.; Kurilová, V.; Varga, I. Artificial Intelligence in Orthodontic Smart Application for Treatment Coaching and Its Impact on Clinical Performance of Patients Monitored with AI-TeleHealth System. Healthcare 2021, 9, 1695. https://doi.org/10.3390/healthcare9121695
Thurzo A, Kurilová V, Varga I. Artificial Intelligence in Orthodontic Smart Application for Treatment Coaching and Its Impact on Clinical Performance of Patients Monitored with AI-TeleHealth System. Healthcare. 2021; 9(12):1695. https://doi.org/10.3390/healthcare9121695
Chicago/Turabian StyleThurzo, Andrej, Veronika Kurilová, and Ivan Varga. 2021. "Artificial Intelligence in Orthodontic Smart Application for Treatment Coaching and Its Impact on Clinical Performance of Patients Monitored with AI-TeleHealth System" Healthcare 9, no. 12: 1695. https://doi.org/10.3390/healthcare9121695
APA StyleThurzo, A., Kurilová, V., & Varga, I. (2021). Artificial Intelligence in Orthodontic Smart Application for Treatment Coaching and Its Impact on Clinical Performance of Patients Monitored with AI-TeleHealth System. Healthcare, 9(12), 1695. https://doi.org/10.3390/healthcare9121695

