Monitoring and Predicting Health Status in Neurological Patients: The ALAMEDA Data Collection Protocol
Abstract
:1. Introduction
ALAMEDA Use Cases
2. Materials and Methods
2.1. ALAMEDA Pilot Studies
2.1.1. Parkinson’s Disease
2.1.2. Multiple Sclerosis
2.1.3. Stroke Rehabilitation
2.1.4. End-User Engagement
2.2. ALAMEDA Data Collection Tools
2.2.1. ALAMEDA Wearable Devices
Smartwatch
Smart Bracelet
Smart Insoles
Smart Belt
Under-Mattress Sensor
Mattress Topper Pressure Sensor
2.2.2. Applications for Patient Reported Outcome Collection
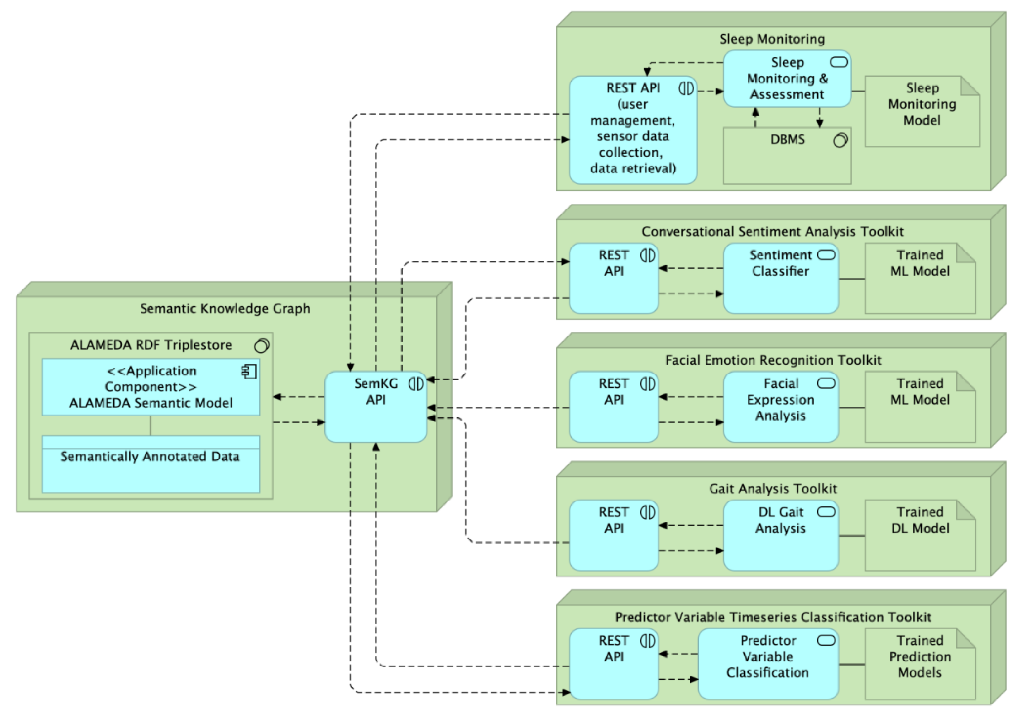
2.2.3. ALAMEDA Data Collection Conceptual Architecture
2.3. ALAMEDA Data Collection Journey
2.3.1. Study Design for PD Pilot
2.3.2. Study Design for MS Pilot
2.3.3. Study Design for Stroke Pilot
2.4. Pilot Study Prediction Outcomes and Alert Triggers
2.4.1. Analysis of Data from Wearables
| Variable | Description | Data Value Range | Acquisition Method | Used Devices |
|---|---|---|---|---|
| Domain I—Mobility, general motor or physical function | ||||
| Step count, periods of relative immobility/slowness of movement | Continuously monitored step count and other features of general mobility in daily life | step count: integer (0–15,000) periods of mobility: seconds (0–14,400) | Continuous Monitoring - eHealth device | Fitbit Smart Watch |
| Heart rate, SpO levels | Monitoring of daily heart rate and blood oxygen levels | heart rate: integer (30–200) blood oxygen levels: percentage (0–100) | Continuous Monitoring - eHealth device | Fitbit Smart Watch |
| Physical Activity Amount | Exact time periods of inactive, light, medium or vigorous activity | seconds (0–14,400) | Intense Monitoring every 6 months - eHealth devices | Fitbit Smart Watch GENEActiv Bracelet |
| Rehabilitation Exercises | Detect execution of prescribed upper and lower limb physical rehabilitation exercises | seconds (0–3600) duration of detected exercises | Intense Monitoring every 6 months - eHealth devices | Fitbit Smart Watch GENEActiv Bracelet NTNU Smart Belt Loadsol Insoles |
| 6 min walk test | Sub-maximal exercise test assessing walking endurance and aerobic capacity. Participants walk around an indoor perimeter for a total of six minutes. | metrics from first row avg. cadence per 30 s: integer loading rate: N/s (speed of normal force applied to body) factor of imbalance: percentage (disproportion of load between feet) peak force: N (maximum force push while walking) | Intense Monitoring every 6 months - eHealth devices | Fitbit Smart Watch GENEActiv Bracelet NTNU Smart Belt Loadsol Insoles |
| ACTIVLIM questionnaire | Self-assessed questionnaire to examine both upper and lower limb muscle strength using daily living activities | integer, questionnaire score: −11–+11 | Continuous Monitoring - PRO on smartphone (every month) | Smartphone |
| Dizziness and Balance questionnaire | Self-assessed questionnaire for the balance variable | integer, questionnaire score | Continuous Monitoring - PRO on smartphone (every month) | Smartphone |
| Self-assessed questionnaire for muscle tone | Self-assessed questionnaire to quantify the muscle tone variable | integer, questionnaire score | Continuous Monitoring - PRO on smartphone (every month) | Smartphone |
| Domain II—Sleep disorders | ||||
| Pittsburgh Sleep Quality Index (PSQI) | Self-administered questionnaire to assess sleep patterns | integer, questionnaire score: 0–21 | Continuous Monitoring - PRO on smartphone (every month) | Smartphone |
| General Sleep Patterns | Continuous monitoring of general sleep stage duration using the smart watch sensor | total bed time: hours (0–12) light sleep: hours (0–12) deep sleep: hours (0–12) REM sleep: minutes (0–240) apnea: Boolean (true/false) snoring: minutes (0–240) | Continuous Monitoring - eHealth devices | Fitbit Smart Watch |
| Intense Sleep Monitoring | Sleep monitoring during pilot milestones using eHealth devices and a polysomnograph | Previous row metrics + polysomnography analysis | Intense Monitoring every 6 months - eHealth devices | ENORA Sleep Mat Withings Sleep Mat Fitbit Smart Watch GENEActiv Bracelet |
| Domain III—Mental and cognitive ability | ||||
| Keystroke dynamics | Detailed timing of typing on smartphone | Enum: classes of abnormal typing patterns | Continuous Monitoring - eHealth devices | Smartphone |
| Line Tracking Test | Self-administered test on tablet to assess various aspects of arm/hand movement | Reaction time: ms Movement time: msec Internal time delays: msec | Intense Monitoring every 6 months - eHealth devices | Tablet |
| Virtual Supermarket Test | Self-administered test based on a 3D serious game to assess cognitive decline | time to completion: ms (scores above 215,000 ms indicate possible cognitive impairment) | Intense Monitoring every 6 months - eHealth devices | Tablet |
| Domain IV—Emotional status | ||||
| Facial Expression Analysis | Estimate Mood using facial expression analysis enabled by MEAA (see Section 2.2.2) | Enum: mood class and probability | Continuous Monitoring - eHealth device | Smartphone |
| COAST | Self-assessed questionnaire to assess the speech variable | integer: questionnaire score (20–100) | Continuous Monitoring - PRO on smartphone (every month) | Smartphone |
| PHQ-9 | monitor the severity of depression and response to the treatment | integer: questionnaire score (0–27) | Continuous Monitoring - PRO on smartphone (every month) | Smartphone |
| Domain V—Quality of life and daily living | ||||
| MFIS | Assessment of the effects of fatigue in terms of physical, cognitive and psycho-social functioning | integer: questionnaire score (0–84) | Continuous Monitoring - PRO on smartphone (every month) | Smartphone |
| Food Habits Questionnaire (FH-Q) | Self-report questionnaire measuring food intake habits about typical eating patterns over the past month | integer: questionnaire score (0–18) | Continuous Monitoring - PRO on smartphone (every month) | Smartphone |
2.4.2. Analysis and Alerts on Combined Wearables Data and PROs
3. Discussion
3.1. Related Studies
3.2. Use of Auxiliary Datasets
3.3. Sleep Analysis
3.4. Non-Disease Related Data Analysis
3.5. Pilot Study Challenges
3.6. Privacy
3.7. Impact of Digital Transformation on Patient Health Monitoring
3.8. Study Limitations
4. Conclusions
Author Contributions
Funding
Institutional Review Board Statement
Informed Consent Statement
Data Availability Statement
Conflicts of Interest
Appendix A. Set of Relevant Questions for Each of the ALAMEDA Pilot Studies
| Question | Intent | Possible Answers | Scheduling |
|---|---|---|---|
| Domain I—Mobility, general motor or physical function | |||
| During the day today, regarding “off” periods, you have had: | Intensity and impact of experience of off periods | 0, 1, 2, 3, or 4 0: None 1: very minor 2: Mild 3: Modest 4: Severe | Continuous Monitoring: End of each day |
| During the day today, regarding dyskinesias, you have had: | Intensity and impact of experience of dyskinesias | 0, 1, 2, 3, or 4 0: None 1: very minor 2: Mild 3: Modest 4: Severe | Continuous Monitoring: End of each day |
| During the day today, regarding “off” periods, you have had: | Intensity and impact of experience of off periods | 0, 1, 2, 3, or 4 0: None 1: very minor 2: Mild 3: Modest 4: Severe | Continuous Monitoring: End of each day |
| During the day today, regarding dyskinesias, you have had: | Intensity and impact of experience of dyskinesias | 0, 1, 2, 3, or 4 0: None 1: very minor 2: Mild 3: Modest 4: Severe | Continuous Monitoring: End of each day |
| PD calendar: What description (A, B, C, or D) best describes your condition over the last half hour? | Length of periods of motor complications | A (bad motor condition), B (mediocre motor condition), C (good motor condition), D (bothersome dyskinesias) | Intense Monitoring (1 week): Every 30 min, during waking hours |
| Domain IV—Emotional status | |||
| Which face/answer best describes your emotional state today? | Gestalt feeling of the day | Happy, Sad, Normal, Content, Disappointed, Frustrated | Continuous Monitoring: End of each day |
| How would you rate these statements over the past week? - I feel irritable - I feel lonely or isolated - I feel calm - I feel that I am full of energy - I feel safe and protected - I am under pressure from other people - I enjoy myself - I feel terrified or afraid - I feel discouraged about the future - I feel worried about my physical condition | Rating of feelings about things over a period of one week | Scale of 0–4 | Continuous Monitoring: End of the week |
| Domain V—Quality of life and daily living | |||
| How would you rate these statements over the past week? - I spent pleasant time with friends. - I shared my status with friends through messages, social media or phone calls. - I spoke with persons in the neighborhood and got information on what is going on. - I spent pleasant and relaxing time with family through meals, chatting, etc. - I went to the gym or had a dedicated time for exercise at home or outdoors - I read for pleasure or knowledge - I performed enjoyable outdoor activities - I went out for shopping or other chores - I performed chores at home | Pattern of social interactions linked to Quality-of-Life | Scale of 0–4 | Continuous Monitoring: End of the week |
| No. | Question | Intent | Possible Answers | Scheduling |
|---|---|---|---|---|
| Domain I—Mobility, general motor or physical function | ||||
| 1 | In the last few days, have you noticed a sudden lack of strength in one or more limbs? | Intensity of upper and lower limb mobility issues | Yes/No | Continuous Monitoring: Once a week |
| 1a | In which situation (e.g., carrying shopping, bags, or folders, picking up children or walking)? | If 1 = Yes | Free text | |
| 1b | Did these disorders occur in limbs that did not previously have deficits? | Yes/No | ||
| 1c | How long did they last? | - A few hours or less - About a day - Two to four days - Most of the week | ||
| 2 | Have you felt more rigid or less fluid in your movements in the last few days? | Intensity of rigid movement events | Yes/No | |
| 2a | In which situation (e.g., carrying shopping bags, picking up children, walking)? | If 2 = Yes | Free text | |
| 2b | Did these disorders occur in limbs that did not previously have deficits? | Yes/No | ||
| 2c | How long did they last? | - A few hours or less - About a day - Two to four days - Most of the week | ||
| 3 | In the last few days, how have you felt when you move? | Frequency of near-fall events and balance issues | - Sure step - I have to pay more attention or stop to do other things-Unstable - Real risk of falling | |
| 4 | How many times have you stumbled over the last few days? | Numeric entry | ||
| 5 | How many times have you fallen in the last few days? | Numeric entry | ||
| 6 | In the last few days, have you noticed an alteration in sensitivity (e.g., arms or legs asleep, tingling, burning, unusual sensation to the touch)? | Intensity and frequency of upper or lower limb incidents | Yes/No | |
| Domain II—Sleep | ||||
| 1 | Do you usually have trouble falling asleep (more than 30 min)? | Determine sleep quality | Yes/No | Continuous Monitoring: Once a month |
| 2 | Would you define your sleep “restful”? | Yes/No | Continuous Monitoring: Once a month | |
| 3 | Have you ever been told, or suspected yourself, that you seem to “act out your dreams” while asleep (e.g., punching, arm flailing, making running movements, etc.)? | Yes/No | Continuous Monitoring: Once every 3 months | |
| Domain III—Mental and Cognitive Ability | ||||
| 1 | In the last few days, did you go through the information you need over and over again in order to remember it? | Quantify short-term memory and focus capabilities | - Never - Rarely - Sometimes - Often | Continuous Monitoring: Once a week |
| 2 | From 1 to 10 how hard are you struggling to stay focused on what you are doing (e.g., losing your train of thought, listening to what others are saying, reading a book or watching a movie)? | Quantify memory and focus capabilities | Scale 1–10 | Continuous Monitoring: Once a week |
| 2a | In which situation does it happen most frequently? | If answer to Q2 ≥ 6 | Free text | |
| 3 | When an answer needs to be given, do you need to take an extra moment to pick up the thread and provide the best answer? | Quantify memory and focus capabilities | - Never - Rarely - Sometimes - Often | Continuous Monitoring: Once a week |
| 4 | During the day, do you have the feeling of having a full head that leads you to be less lucid? | Quantify issues in reasoning and task completion | - Never - Rarely - Sometimes - Often | Continuous Monitoring: Once a week |
| 5 | From 1 to 10 how difficult is it to find the word in your head? How often do you get the terms wrong? | Scale 1–10 | Continuous Monitoring: Once a week | |
| 5a | In which situation does it happen most frequently? | If answer to Q5 ≥ 6 | Free text | Continuous Monitoring: Once a week |
| 6 | How many appointments or commitments have you forgotten in the last two weeks? | Quantify long-term memory | Numeric entry | Continuous Monitoring: Once every 2 weeks |
| 7 | In the last two weeks, did you need to write down commitments more than usual to remember them (e.g., using extra notes or alarms)? | Yes/No | Continuous Monitoring: Once every 2 weeks | |
| Domain IV—Emotional status | ||||
| 1 | How are you feeling today? | Feeling of the day | One of: Anger, Fear, Sadness, Joy, Contempt, Cheer, Shame, Anxiety, Disappointment, Irritation, Serenity, Gratitude, Grudge, Resignation, Hope, Nostalgia | Continuous Monitoring: Once a week (also able to submit at will using chatbot interface) |
| 2 | Are you feeling stressed this week? | Intensity and frequency of stress | Yes/No | |
| 2a | In which statement do you recognize yourself most? | If answer to Q2 == Yes | - Level 1: “daily life” stress (work, home, family) - Level 2: stress from overlapping commitments and difficulties in managing things to do with respect to my mental energies - Level 3: stress from the onset of worries or aggravation of existing ones (e.g., economic difficulties, conflicts at work or in the family) - Level 4: stress from strong destabilizing events (e.g., a radical change of life, bereavement) | |
| 3 | In the last week, have you experienced symptoms of previous relapses again? | Quantify relapse risk | Yes/No | |
| Domain V—Quality of Life and daily living | ||||
| 1 | In the last month, have you had to give up social activities (eg. going out with friends, dinners with relatives, attending events, etc.) due to MS? | Pattern of social interactions linked to Quality-of-Life | - Never - Rarely - Sometimes - Often | Continuous Monitoring: Once a month |
| 2 | In the last month, have you had a greater need forassistance in carrying out your daily activities? | |||
| Question | Intent | Possible Answers | Scheduling |
|---|---|---|---|
| Domain III—Mental and Cognitive Ability | |||
| In the last few days, did you find it difficult toconcentrate on a task? | Intensity and impact of moments with loss of focus | - Never - Rarely - Sometimes - Often | Continuous Monitoring: Once a month |
| Domain IV—Emotional status | |||
| How are you feeling today? | Feeling of the day | One out of: - Anger - Fear - Sadness - Joy - Contempt - Cheer - Shame - Anxiety - Disappointment - Irritation - Serenity - Gratitude - Grudge - Resignation - Hope - Nostalgia | Continuous Monitoring: Once a month (can also be provided at will, using chatbot interface) |
| In the last 4 weeks have you felt nervous, anxious, or on edge? | Intensity of negative feelings or worrisome attitude | - Never - Rarely - Sometimes - Often | Continuous Monitoring: Once a month |
| In the last 4 weeks have you worried too much about different things related to the stroke you suffered? | |||
| Domain V—Quality of life and daily living | |||
| In the last month, have you had to give up social activities (e.g., going out with friends, dinners with relatives, attending events, etc.) due to STROKE? | Pattern of social interactions linked to Quality-of-Life | - Never - Rarely - Sometimes - Often | Continuous Monitoring: Once a month |
| In the last month, have you had a greater need for assistance in carrying out your daily activities? | |||
Appendix B. Prediction Targets and Ground Truth Conditions
| Variable | Description | Pilot Study | Prediction Target and Condition |
|---|---|---|---|
| Domain I—Mobility, general motor or physical function | |||
| 6 min walk test | Exercise test assessing walking endurance and aerobic capacity | MS | 3-way classification - reduction/no-change/increase with respect to previous assessment |
| T25-FW | A quantitative mobility and leg function performance test based on a timed 25 step walk | MS, Stroke | binary classification - classify between normal walking (T25-FW ≤ 4.4 s) and abnormal walking (T25-FW ≥ 4.4 s) - predict whether change ≥ 17.8% compared to previous assessment |
| Stabilometry | Use of a computerized platform for stabilometric (body sway), as well as posturometric (center of pressure during quiet standing) examination | MS | binary classification - normal (sway area ≤ 200 mm) - abnormal (sway area > 200 mm) |
| Romberg Test | Test to asses the patient’s balance using joint position, proprioception, and vestibular stimuli without visual aid | Stroke | binary classification - positive (existence of proprioception disorder) - negative (minimal or no swaying) |
| Berg Balance Scale | Determine patient’s ability to safely balance during a series of 14 predetermined tasks, each having a 0–4 ordinal rating | PD | binary classification - fall risk (BBS < 52) versus no fall risk (BBS ≥ 52) - change ≥ 3 points compared to previous assessment |
| MS | binary classification - fall risk (BBS < 45) versus no fall risk (BBS ≥ 45) - change ≥ 3 points compared to previous assessment | ||
| Stroke | binary classification - fall risk (BBS < 44) versus no fall risk (BBS ≥ 44) - change ≥ 3 points compared to previous assessment | ||
| NHPT | 9-HPT is a brief, standardized, quantitative test of upper extremity function | MS | 3-way classification - normal function (NHPT ≤ 18 s) - had dysfunction (18 s < NHPT ≤ 33.2 s) - severe dysfunction (NHPT > 33.2 s) binary classification - change ≥ 4.38 s compared to previous assessment |
| Stroke | 3-way classification - normal function (NHPT ≤ 18 s) - had dysfunction (18 s < NHPT ≤ 33.2 s) - severe dysfunction (NHPT > 33.2 s) binary classification - change ≥ 32.8 s compared to previous assessment | ||
| MRC | Quantify the muscle strength of a particular muscle group in relation to the movement of a single joint | MS, Stroke | 6-way classification - 0: No movement—0/5 MRC - 1: Flicker of movement—1/5 MRC - 2: Through full range actively with gravity counterbalanced—2/5 MRC - 3: Through full range actively against gravity—3/5 MRC - 4: Through full range actively against some resistance—4/5 MRC - 5: Through full range actively against strong resistance—5/5 MRC |
| Modified Ashworth | Measure spasticity in patients who suffered a stroke | MS, Stroke | 5-way classification of muscle tone - 0: no increase - 1: slight increase - 2: marked increase - 3: considerable increase - 4: affected parts rigid in flexion or tension |
| MDS-UPDRS II | Standard PD scale of report of activities of daily living (ADL) based on motor activity | PD | binary classification - increase of >6 points compared to a previous assessment |
| Domain I—Mobility, general motor or physical function | |||
| MDS-UPDRS III | Standard PD scale of motor performance | PD | binary classification - increase of >6 points compared to a previous assessment |
| MDS-UPDRS IV | Standard PD scale of motor fluctuations and dyskinesias | PD | binary classification - increase of >2 points compared to a previous assessment |
| HOEHN YAHR | PD scale measuring global motor function by report | PD | binary classification - increase of >1 points compared to a previous assessment |
| SCOPA-Autonomic | PD scale measuring various aspects of autonomic function | PD | binary classification - increase of >10 points compared to a previous assessment |
| Laboratory Investigation of Autonomic Function | Various neurophysiological tests to assess the sympathetic and parasympathetic responses to various stimuli | PD | binary classification - increase of 20% compared to a previous assessment |
| Daily rating of motor complications | Relevant questions about motor complications (dyskinesias and off periods) reported by the patient | PD | binary classification - predict 2 point increase in devised scale |
| Diary of motor condition | Recording of severity level of dyskinesias and off periods, at 30 min intervals, during the intense monitoring period | PD | binary classification - predict 20% increase in off time or dyskinesias |
| EDSS | The Expanded Disability Status Scale (EDSS) quantifies disability in multiple sclerosis and monitors changes in disability level over time | MS | 4-way classification - minimal disability (0–2.5) - mild disability (3–5.5) - moderate disability (6–7.5) - severe disability (>7.5) binary classification - change vs. no change compared to previous milestone |
| Variable | Description | Pilot Study | Prediction Target and Condition |
|---|---|---|---|
| Domain III—Mental and cognitive ability | |||
| MDS-UPDRS I | Standard PD scale of non-motor symptoms, such as cognitive, emotional, autonomic, sleep, fatigue or pain issues | PD | binary classification - predict an increase of ≥6 points compared to previous measurement |
| SDMT | The symbol digit modalities test (SDMT) evaluates attention, processing speed and visual scanning | PD, MS | binary classification - normal (SDMT ≥ 41) vs. abnormal (SDMT < 41) - predict change of ≥17.1% |
| BVMT-R | Screening test for visual and spatial memory | PD, MS | binary classification - normal (score ≥ 22) vs. abnormal (score < 22) |
| CVLT-II | Measure of verbal learning and memory | PD, MS | binary classification - normal (score ≥ 47) vs. abnormal (score < 47) |
| Verbal Fluency | Short test of verbal functioning. Performance influenced by cognitive processes, mainly including attention-executive functioning, episodic memory, and language | PD, MS | binary classification - normal (score ≥ 21) vs. abnormal (score < 21) - predict change of ≥10 points |
| MOCA | Measures global cognitive function, with an emphasis on executive frontal lobe functions | MS, Stroke | 3-way classification - normal (score ≥ 26) - abnormal (20 ≤ score < 26) - dementia (score < 20) binary classification - predict change of ≥4 points |
| FAST | Functional scale evaluating patients at the more moderate-severe stages of dementia when the MMSE no longer can reflect changes in a meaningful clinical way | Stroke | 7-way classification 1. normal adult 2. normal older adult 3. early dementia 4. mild dementia 5. moderate dementia 6. moderately severe dementia 7. severe dementia |
| Virtual Supermarket Test | A serious game-based test to assess global cognition, executive function and visuo-spatial abilities (see Section 2.2.2) | PD, MS, Stroke | binary classification - predict significant worsening of performance as scored by test |
| Variable | Description | Pilot Study | Prediction Target and Condition |
|---|---|---|---|
| Domain II—Sleep disorders | |||
| Polysomnography | Video, EEG, EMG, EKG, breathing and heart rate monitoring to assess sleep | PD | binary classification - predict increase of ≥25% in any pathological pattern (insomnia, RBD, heart rate, etc.) - predict a ≥4% drop of oxygen saturation or a level below 88% |
| PD Sleep Scale | Questionnaire measuring various aspects of sleep and wakefulness related to somnolence | PD | binary classification - predict a drop of ≥25 points |
| Epworth Sleepiness Scale, Athens Insomnia Scale | Scales estimating daytime sleepiness and insomnia | PD | binary classification - predict an increase of ≥6 points compared to previous measurement |
| RBD Questionnaire | Measure the possibility of the existence of REM sleep behavior disorder | MS, PD | binary classification - predict increase of ≥4 points |
| Domain IV—Emotional status | |||
| Geriatric Depression Scale | Questionnaire measuring the degree of depressive symptomatology | PD | binary classification - predict worsening by ≥3 points compared to previous measurement |
| Beck Anxiety Index | Questionnaire measuring anxiety | PD, MS | binary classification - predict worsening by ≥10 points compared to previous measurement |
| PHQ-9 | Monitor the severity of depression and response to the treatment, supporting a diagnosis of depression for patients having suffered from a stroke | MS, Stroke | 5-way classification - none (score 0–4) - mild (score 5–9) - moderate (score 10–14) - moderately sever (score 15–19) - severe (score 20–27) |
| Domain V—Quality of life and daily living | |||
| PDQ39 or PDQ8 | Gestalt quality-of-life measure, with 8 or 39 questions probing the impact of motor and non-motor aspects on patient quality of life | PD, MS | binary classification - predict worsening by >10 points compared to previous measurement |
| Schwabb & England | Scale measuring disease impact on activities of daily living | PD, MS | binary classification - predict decline of metric compared to previous measurement |
| Radboud Dysarthria Assessment (RDA) | Standard set of common speech and maximum performance (speech-like) tasks for the perceptual analysis of speech, using a qualitative recording form, a severity scale and a self-evaluation questionnaire | Stroke | 6-way classification - no dysarthria - minimal dysarthria - mild dysarthria - mild/severe dysarthria - severe dysarthria - very severe dysarthria |
| NIHSS scale | Scale to objectively quantify the impairment caused by a stroke | Stroke | 5-way classification - no stroke symptoms (0) - minor stroke (1–4) - moderate stroke (5–15) - moderate to severe stroke (16–20) - severe stroke (21–42) |
| MRS | Measure the degree of disability or dependence in the daily activities of people who have suffered a stroke | Stroke | 6-way classification - no symptoms - no significant disability - slight disability - moderate disability - moderately severe disability - severe disability |
| Barthel Index | Ordinal scale used to measure performance in activities of daily living | MS, Stroke | 4-way classification - total dependency (0–20) - severe dependency (21–60) - moderate dependency (61–90) - slight dependency (91–99) |
References
- Feigin, V.L.; Vos, T.; Nichols, E.; Owolabi, M.O.; Carroll, W.M.; Dichgans, M.; Deuschl, G.; Parmar, P.; Brainin, M.; Murray, C. The global burden of neurological disorders: Translating evidence into policy. Lancet Neurol. 2020, 19, 255–265. [Google Scholar] [CrossRef]
- Wittchen, H.U.; Jacobi, F.; Rehm, J.; Gustavsson, A.; Svensson, M.; Jönsson, B.; Olesen, J.; Allgulander, C.; Alonso, J.; Faravelli, C.; et al. The size and burden of mental disorders and other disorders of the brain in Europe 2010. Eur. Neuropsychopharmacol. 2011, 21, 655–679. [Google Scholar] [CrossRef] [PubMed]
- Martins, S.C.O.; Sacks, C.; Hacke, W.; Brainin, M.; de Assis Figueiredo, F.; Pontes-Neto, O.M.; Germain, P.M.L.; Marinho, M.F.; Wiegering, A.H.; McGhie, D.V.; et al. Priorities to reduce the burden of stroke in Latin American countries. Lancet Neurol. 2019, 18, 674–683. [Google Scholar] [CrossRef] [PubMed]
- Wardlaw, J.M.; Bath, P.M. Stroke research in 2018: Extended time windows, refined benefit, and lifestyle prevention targets. Lancet Neurol. 2019, 18, 2–3. [Google Scholar] [CrossRef] [PubMed]
- Dorsey, E.R.; Glidden, A.M.; Holloway, M.R.; Birbeck, G.L.; Schwamm, L.H. Teleneurology and mobile technologies: The future of neurological care. Nat. Rev. Neurol. 2018, 14, 285–297. [Google Scholar] [CrossRef] [PubMed]
- Krishnamurthi, R.; Hale, L.; Barker-Collo, S.; Theadom, A.; Bhattacharjee, R.; George, A.; Arroll, B.; Ranta, A.; Waters, D.; Wilson, D.; et al. Mobile technology for primary stroke prevention: A proof-of-concept pilot randomized controlled trial. Stroke 2019, 50, 196–198. [Google Scholar] [CrossRef]
- Triantafyllidis, A.; Segkouli, S.; Zygouris, S.; Michailidou, C.; Avgerinakis, K.; Fappa, E.; Vassiliades, S.; Bougea, A.; Papagiannakis, N.; Katakis, I.; et al. Mobile App Interventions for Parkinson’s Disease, Multiple Sclerosis and Stroke: A Systematic Literature Review. Sensors 2023, 23, 3396. [Google Scholar] [CrossRef] [PubMed]
- Raghavendra, U.; Acharya, U.R.; Adeli, H. Artificial intelligence techniques for automated diagnosis of neurological disorders. Eur. Neurol. 2020, 82, 41–64. [Google Scholar] [CrossRef]
- Patel, U.K.; Anwar, A.; Saleem, S.; Malik, P.; Rasul, B.; Patel, K.; Yao, R.; Seshadri, A.; Yousufuddin, M.; Arumaithurai, K. Artificial intelligence as an emerging technology in the current care of neurological disorders. J. Neurol. 2021, 268, 1623–1642. [Google Scholar] [CrossRef]
- Antonini, A.; Gentile, G.; Giglio, M.; Marcante, A.; Gage, H.; Touray, M.M.; Fotiadis, D.I.; Gatsios, D.; Konitsiotis, S.; Timotijevic, L.; et al. Acceptability to patients, carers and clinicians of an mHealth platform for the management of Parkinson’s disease (PD_Manager): Study protocol for a pilot randomised controlled trial. Trials 2018, 19, 1–11. [Google Scholar] [CrossRef] [PubMed]
- Bot, B.M.; Suver, C.; Neto, E.C.; Kellen, M.; Klein, A.; Bare, C.; Doerr, M.; Pratap, A.; Wilbanks, J.; Dorsey, E.; et al. The mPower study, Parkinson disease mobile data collected using ResearchKit. Sci. Data 2016, 3, 160011. [Google Scholar] [CrossRef] [PubMed]
- Rössler, R.; Bridenbaugh, S.A.; Engelter, S.T.; Weibel, R.; Infanger, D.; Giannouli, E.; Sofios, A.; Iendra, L.; Portegijs, E.; Rantanen, T.; et al. Recovery of mobility function and life-space mobility after ischemic stroke: The MOBITEC-Stroke study protocol. BMC Neurol. 2020, 20, 348. [Google Scholar] [CrossRef]
- Brichetto, G.; Zaratin, P. Measuring outcomes that matter most to people with multiple sclerosis: The role of patient-reported outcomes. Curr. Opin. Neurol. 2020, 33, 295. [Google Scholar] [CrossRef]
- Psarakis, M.; Greene, D.A.; Cole, M.H.; Lord, S.R.; Hoang, P.; Brodie, M. Wearable technology reveals gait compensations, unstable walking patterns and fatigue in people with multiple sclerosis. Physiol. Meas. 2018, 39, 075004. [Google Scholar] [CrossRef]
- Derungs, A.; Schuster-Amft, C.; Amft, O. Wearable motion sensors and digital biomarkers in stroke rehabilitation. Curr. Dir. Biomed. Eng. 2020, 6, 229–232. [Google Scholar] [CrossRef]
- Jeon, H.; Lee, W.; Park, H.; Lee, H.J.; Kim, S.K.; Kim, H.B.; Jeon, B.; Park, K.S. High-accuracy automatic classification of Parkinsonian tremor severity using machine learning method. Physiol. Meas. 2017, 38, 1980. [Google Scholar] [CrossRef] [PubMed]
- López-Blanco, R.; Velasco, M.A.; Méndez-Guerrero, A.; Romero, J.P.; Del Castillo, M.D.; Serrano, J.I.; Rocon, E.; Benito-León, J. Smartwatch for the analysis of rest tremor in patients with Parkinson’s disease. J. Neurol. Sci. 2019, 401, 37–42. [Google Scholar] [CrossRef] [PubMed]
- Gobble, M.M. Digital strategy and digital transformation. Res.-Technol. Manag. 2018, 61, 66–71. [Google Scholar] [CrossRef]
- Godoi, B.B.; Amorim, G.D.; Quiroga, D.G.; Holanda, V.M.; Júlio, T.; Tournier, M.B. Parkinson’s disease and wearable devices, new perspectives for a public health issue: An integrative literature review. Rev. Assoc. Médica Bras. 2019, 65, 1413–1420. [Google Scholar] [CrossRef] [PubMed]
- Bejaoui, K.; Rolak, L.A. What is the risk of permanent disability from a multiple sclerosis relapse? Neurology 2010, 74, 900–902. [Google Scholar] [CrossRef] [PubMed]
- Oleen-Burkey, M.; Castelli-Haley, J.; Lage, M.J.; Johnson, K.P. Burden of a multiple sclerosis relapse. Patient-Patient Outcomes Res. 2012, 5, 57–69. [Google Scholar] [CrossRef]
- Bright, T.; Wallace, S.; Kuper, H. A systematic review of access to rehabilitation for people with disabilities in low-and middle-income countries. Int. J. Environ. Res. Public Health 2018, 15, 2165. [Google Scholar] [CrossRef]
- Coelho, M.; Ferreira, J.J. Late-stage Parkinson disease. Nat. Rev. Neurol. 2012, 8, 435–442. [Google Scholar] [CrossRef]
- Chou, K.L.; Amick, M.M.; Brandt, J.; Camicioli, R.; Frei, K.; Gitelman, D.; Goldman, J.; Growdon, J.; Hurtig, H.I.; Levin, B.; et al. A recommended scale for cognitive screening in clinical trials of Parkinson’s disease. Mov. Disord. 2010, 25, 2501–2507. [Google Scholar] [CrossRef] [PubMed]
- Dubois, B.; Burn, D.; Goetz, C.; Aarsland, D.; Brown, R.G.; Broe, G.A.; Dickson, D.; Duyckaerts, C.; Cummings, J.; Gauthier, S.; et al. Diagnostic procedures for Parkinson’s disease dementia: Recommendations from the movement disorder society task force. Mov. Disord. 2007, 22, 2314–2324. [Google Scholar] [CrossRef] [PubMed]
- Postuma, R.B.; Berg, D. The new diagnostic criteria for Parkinson’s disease. Int. Rev. Neurobiol. 2017, 132, 55–78. [Google Scholar] [PubMed]
- McGinley, M.P.; Goldschmidt, C.H.; Rae-Grant, A.D. Diagnosis and treatment of multiple sclerosis: A review. JAMA 2021, 325, 765–779. [Google Scholar] [CrossRef] [PubMed]
- Govindhan, E.; Pavithra, J.; Yuvaraj, K.; Muralidharan, P. A comprehensive review on multiple sclerosis: It’s etiology, symptoms, epidemiology and current therapeutic approaches. Int. J. Sci. Res. Arch. 2023, 8, 462–474. [Google Scholar]
- Scalfari, A.; Neuhaus, A.; Degenhardt, A.; Rice, G.P.; Muraro, P.A.; Daumer, M.; Ebers, G.C. The natural history of multiple sclerosis, a geographically based study 10: Relapses and long-term disability. Brain 2010, 133, 1914–1929. [Google Scholar] [CrossRef]
- Brichetto, G.; Monti Bragadin, M.; Fiorini, S.; Battaglia, M.A.; Konrad, G.; Ponzio, M.; Pedullà, L.; Verri, A.; Barla, A.; Tacchino, A. The hidden information in patient-reported outcomes and clinician-assessed outcomes: Multiple sclerosis as a proof of concept of a machine learning approach. Neurol. Sci. 2020, 41, 459–462. [Google Scholar] [CrossRef]
- Yousef, A.; Jonzzon, S.; Suleiman, L.; Arjona, J.; Graves, J.S. Biosensing in multiple sclerosis. Expert Rev. Med. Devices 2017, 14, 901–912. [Google Scholar] [CrossRef]
- Rahbar, M.H.; Medrano, M.; Diaz-Garelli, F.; Gonzalez Villaman, C.; Saroukhani, S.; Kim, S.; Tahanan, A.; Franco, Y.; Castro-Tejada, G.; Diaz, S.A.; et al. Younger age of stroke in low-middle income countries is related to healthcare access and quality. Ann. Clin. Transl. Neurol. 2022, 9, 415–427. [Google Scholar] [CrossRef]
- Alia, C.; Spalletti, C.; Lai, S.; Panarese, A.; Lamola, G.; Bertolucci, F.; Vallone, F.; Di Garbo, A.; Chisari, C.; Micera, S.; et al. Neuroplastic changes following brain ischemia and their contribution to stroke recovery: Novel approaches in neurorehabilitation. Front. Cell. Neurosci. 2017, 11, 76. [Google Scholar] [CrossRef] [PubMed]
- Case, M.A.; Burwick, H.A.; Volpp, K.G.; Patel, M.S. Accuracy of smartphone applications and wearable devices for tracking physical activity data. JAMA 2015, 313, 625–626. [Google Scholar] [CrossRef] [PubMed]
- Lee, J.M.; Kim, Y.W.; Welk, G.J. TRACK IT: Validity and utility of consumer-based physical activity monitors. ACSM’s Health Fit. J. 2014, 18, 16–21. [Google Scholar] [CrossRef]
- Nelson, M.B.; Kaminsky, L.A.; Dickin, D.C.; Montoye, A. Validity of Consumer-Based Physical Activity Monitors for Specific Activity Types. Med. Sci. Sports Exerc. 2016, 48, 1619–1628. [Google Scholar] [CrossRef] [PubMed]
- Kooiman, T.J.; Dontje, M.L.; Sprenger, S.R.; Krijnen, W.P.; Van der Schans, C.P.; de Groot, M. Reliability and validity of ten consumer activity trackers. BMC Sports Sci. Med. Rehabil. 2015, 7, 24. [Google Scholar] [CrossRef] [PubMed]
- Ferguson, T.; Rowlands, A.V.; Olds, T.; Maher, C. The validity of consumer-level, activity monitors in healthy adults worn in free-living conditions: A cross-sectional study. Int. J. Behav. Nutr. Phys. Act. 2015, 12, 1–9. [Google Scholar] [CrossRef]
- Tully, M.A.; McBride, C.; Heron, L.; Hunter, R.F. The validation of Fitbit Zip™ physical activity monitor as a measure of free-living physical activity. BMC Res. Notes 2014, 7, 952. [Google Scholar] [CrossRef]
- Research Studies Using the GENEACtiv Bracelet. 2022. Available online: https://activinsights.com/expertise/publications/ (accessed on 8 September 2022).
- Burns, G.T.; Deneweth Zendler, J.; Zernicke, R.F. Validation of a wireless shoe insole for ground reaction force measurement. J. Sports Sci. 2019, 37, 1129–1138. [Google Scholar] [CrossRef]
- Blazey, P.; Michie, T.V.; Napier, C. A narrative review of running wearable measurement system accuracy and reliability: Can we make running shoe prescription objective? Footwear Sci. 2021, 13, 117–131. [Google Scholar] [CrossRef]
- Mercuri, N.B.; Bernardi, G. The ‘magic’of L-dopa: Why is it the gold standard Parkinson’s disease therapy? Trends Pharmacol. Sci. 2005, 26, 341–344. [Google Scholar] [CrossRef]
- Zygouris, S.; Segkouli, S.; Triantafylidis, A.; Giakoumis, D.; Tsolaki, M.; Votis, K.; Tzovaras, D. Usability of the Virtual Supermarket Test for Older Adults with and without Cognitive Impairment. J. Alzheimer’s Dis. Rep. 2022, 6, 229–234. [Google Scholar] [CrossRef]
- Goetz, C.G.; Tilley, B.C.; Shaftman, S.R.; Stebbins, G.T.; Fahn, S.; Martinez-Martin, P.; Poewe, W.; Sampaio, C.; Stern, M.B.; Dodel, R.; et al. Movement Disorder Society-sponsored revision of the Unified Parkinson’s Disease Rating Scale (MDS-UPDRS): Scale presentation and clinimetric testing results. Mov. Disord. Off. J. Mov. Disord. Soc. 2008, 23, 2129–2170. [Google Scholar] [CrossRef]
- Kurtzke, J.F. Rating neurologic impairment in multiple sclerosis: An expanded disability status scale (EDSS). Neurology 1983, 33, 1444. [Google Scholar] [CrossRef]
- Quinn, T.; Dawson, J.; Walters, M.; Lees, K. Functional outcome measures in contemporary stroke trials. Int. J. Stroke 2009, 4, 200–205. [Google Scholar] [CrossRef]
- Nasreddine, Z.S.; Phillips, N.A.; Bédirian, V.; Charbonneau, S.; Whitehead, V.; Collin, I.; Cummings, J.L.; Chertkow, H. The Montreal Cognitive Assessment, MoCA: A brief screening tool for mild cognitive impairment. J. Am. Geriatr. Soc. 2005, 53, 695–699. [Google Scholar] [CrossRef] [PubMed]
- Di Biase, L.; Brittain, J.S.; Shah, S.A.; Pedrosa, D.J.; Cagnan, H.; Mathy, A.; Chen, C.C.; Martín-Rodríguez, J.F.; Mir, P.; Timmerman, L.; et al. Tremor stability index: A new tool for differential diagnosis in tremor syndromes. Brain 2017, 140, 1977–1986. [Google Scholar] [CrossRef] [PubMed]
- Haji Ghassemi, N.; Hannink, J.; Roth, N.; Gaßner, H.; Marxreiter, F.; Klucken, J.; Eskofier, B.M. Turning analysis during standardized test using on-shoe wearable sensors in Parkinson’s disease. Sensors 2019, 19, 3103. [Google Scholar] [CrossRef] [PubMed]
- Zhan, A.; Mohan, S.; Tarolli, C.; Schneider, R.B.; Adams, J.L.; Sharma, S.; Elson, M.J.; Spear, K.L.; Glidden, A.M.; Little, M.A.; et al. Using smartphones and machine learning to quantify Parkinson disease severity: The mobile Parkinson disease score. JAMA Neurol. 2018, 75, 876–880. [Google Scholar] [CrossRef]
- Peters, D.M.; O’Brien, E.S.; Kamrud, K.E.; Roberts, S.M.; Rooney, T.A.; Thibodeau, K.P.; Balakrishnan, S.; Gell, N.; Mohapatra, S. Utilization of wearable technology to assess gait and mobility post-stroke: A systematic review. J. Neuroeng. Rehabil. 2021, 18, 67. [Google Scholar] [CrossRef]
- Haeuber, E.; Shaughnessy, M.; Forrester, L.W.; Coleman, K.L.; Macko, R.F. Accelerometer monitoring of home-and community-based ambulatory activity after stroke. Arch. Phys. Med. Rehabil. 2004, 85, 1997–2001. [Google Scholar] [CrossRef] [PubMed]
- Boukhennoufa, I.; Zhai, X.; Utti, V.; Jackson, J.; McDonald-Maier, K.D. Wearable sensors and machine learning in post-stroke rehabilitation assessment: A systematic review. Biomed. Signal Process. Control 2022, 71, 103197. [Google Scholar] [CrossRef]
- Trojaniello, D.; Ravaschio, A.; Hausdorff, J.M.; Cereatti, A. Comparative assessment of different methods for the estimation of gait temporal parameters using a single inertial sensor: Application to elderly, post-stroke, Parkinson’s disease and Huntington’s disease subjects. Gait Posture 2015, 42, 310–316. [Google Scholar] [CrossRef] [PubMed]
- Clay, L.; Webb, M.; Hargest, C.; Adhia, D.B. Gait quality and velocity influences activity tracker accuracy in individuals post-stroke. Top. Stroke Rehabil. 2019, 26, 412–417. [Google Scholar] [CrossRef]
- Simblett, S.K.; Evans, J.; Greer, B.; Curtis, H.; Matcham, F.; Radaelli, M.; Mulero, P.; Arévalo, M.J.; Polhemus, A.; Ferrao, J.; et al. Engaging across dimensions of diversity: A cross-national perspective on mHealth tools for managing relapsing remitting and progressive multiple sclerosis. Mult. Scler. Relat. Disord. 2019, 32, 123–132. [Google Scholar] [CrossRef]
- Angelini, L.; Hodgkinson, W.; Smith, C.; Dodd, J.M.; Sharrack, B.; Mazzà, C.; Paling, D. Wearable sensors can reliably quantify gait alterations associated with disability in people with progressive multiple sclerosis in a clinical setting. J. Neurol. 2020, 267, 2897–2909. [Google Scholar] [CrossRef]
- Abbadessa, G.; Lavorgna, L.; Miele, G.; Mignone, A.; Signoriello, E.; Lus, G.; Clerico, M.; Sparaco, M.; Bonavita, S. Assessment of multiple sclerosis disability progression using a wearable biosensor: A pilot study. J. Clin. Med. 2021, 10, 1160. [Google Scholar] [CrossRef]
- Nielsen, A.S.; Kidholm, K.; Kayser, L. Patients’ reasons for non-use of digital patient-reported outcome concepts: A scoping review. Health Inform. J. 2020, 26, 2811–2833. [Google Scholar] [CrossRef]
- Te Pas, M.E.; Rutten, W.G.; Bouwman, R.A.; Buise, M.P. User experience of a chatbot questionnaire versus a regular computer questionnaire: Prospective comparative study. JMIR Med. Inform. 2020, 8, e21982. [Google Scholar] [CrossRef] [PubMed]
- Omberg, L.; Chaibub Neto, E.; Perumal, T.M.; Pratap, A.; Tediarjo, A.; Adams, J.; Bloem, B.R.; Bot, B.M.; Elson, M.; Goldman, S.M.; et al. Remote smartphone monitoring of Parkinson’s disease and individual response to therapy. Nat. Biotechnol. 2022, 40, 480–487. [Google Scholar] [CrossRef]
- Ismail Fawaz, H.; Lucas, B.; Forestier, G.; Pelletier, C.; Schmidt, D.F.; Weber, J.; Webb, G.I.; Idoumghar, L.; Muller, P.A.; Petitjean, F. Inceptiontime: Finding alexnet for time series classification. Data Min. Knowl. Discov. 2020, 34, 1936–1962. [Google Scholar] [CrossRef]
- Smolensky, L.; Amondikar, N.; Crawford, K.; Neu, S.; Kopil, C.M.; Daeschler, M.; Riley, L.; 23andMe Research Team; Brown, E.; Toga, A.W.; et al. Fox Insight collects online, longitudinal patient-reported outcomes and genetic data on Parkinson’s disease. Sci. Data 2020, 7, 67. [Google Scholar] [CrossRef] [PubMed]
- Moore, S.T.; MacDougall, H.G.; Gracies, J.M.; Cohen, H.S.; Ondo, W.G. Long-term monitoring of gait in Parkinson’s disease. Gait Posture 2007, 26, 200–207. [Google Scholar] [CrossRef] [PubMed]
- LaRocca, N.G.; Hudson, L.D.; Rudick, R.; Amtmann, D.; Balcer, L.; Benedict, R.; Bermel, R.; Chang, I.; Chiaravalloti, N.D.; Chin, P.; et al. The MSOAC approach to developing performance outcomes to measure and monitor multiple sclerosis disability. Mult. Scler. J. 2018, 24, 1469–1484. [Google Scholar] [CrossRef] [PubMed]
- Lang, C.E.; Waddell, K.J.; Barth, J.; Holleran, C.L.; Strube, M.J.; Bland, M.D. Upper limb performance in daily life approaches plateau around three to six weeks post-stroke. Neurorehabil. Neural Repair 2021, 35, 903–914. [Google Scholar] [CrossRef]
- Huber, S.K.; Knols, R.H.; Held, J.P.; Christen, T.; de Bruin, E.D. Agreement, reliability, and concurrent validity of an outdoor, wearable-based walk ratio assessment in healthy adults and chronic stroke survivors. Front. Physiol. 2022, 13, 857963. [Google Scholar] [CrossRef]
- Bhatt, M.H.; Podder, N.; Chokroverty, S. Sleep and neurodegenerative diseases. In Seminars in Neurology; Thieme Medical Publishers, Inc.: New York, NY, USA, 2005; Volume 25, pp. 39–51. [Google Scholar]
- Tahmasian, M.; Samea, F.; Khazaie, H.; Zarei, M.; Kharabian Masouleh, S.; Hoffstaedter, F.; Camilleri, J.; Kochunov, P.; Yeo, B.; Eickhoff, S.B.; et al. The interrelation of sleep and mental and physical health is anchored in grey-matter neuroanatomy and under genetic control. Commun. Biol. 2020, 3, 171. [Google Scholar]
- Anderson, K.N.; Bradley, A.J. Sleep disturbance in mental health problems and neurodegenerative disease. Nat. Sci. Sleep 2013, 5, 61. [Google Scholar] [CrossRef]
- Dinges, D.F.; Pack, F.; Williams, K.; Gillen, K.A.; Powell, J.W.; Ott, G.E.; Aptowicz, C.; Pack, A.I. Cumulative sleepiness, mood disturbance, and psychomotor vigilance performance decrements during a week of sleep restricted to 4–5 h per night. Sleep 1997, 20, 267–277. [Google Scholar]
- Oh, C.M.; Kim, H.Y.; Na, H.K.; Cho, K.H.; Chu, M.K. The effect of anxiety and depression on sleep quality of individuals with high risk for insomnia: A population-based study. Front. Neurol. 2019, 10, 849. [Google Scholar] [CrossRef]
- Iranzo, A.; Santamaria, J. Sleep in neurodegenerative diseases. In Sleep Medicine; Springer: New York, NY, USA, 2015; pp. 271–283. [Google Scholar]
- Pillai, J.A.; Leverenz, J.B. Sleep and neurodegeneration: A critical appraisal. Chest 2017, 151, 1375–1386. [Google Scholar] [CrossRef] [PubMed]
- Patel, A.K.; Reddy, V.; Araujo, J.F. Physiology, sleep stages. In StatPearls; StatPearls Publishing: St. Petersburg, FL, USA, 2022. [Google Scholar]
- Chahine, L.M.; Amara, A.W.; Videnovic, A. A systematic review of the literature on disorders of sleep and wakefulness in Parkinson’s disease from 2005 to 2015. Sleep Med. Rev. 2017, 35, 33–50. [Google Scholar] [CrossRef]
- Yong, M.H.; Fook-Chong, S.; Pavanni, R.; Lim, L.L.; Tan, E.K. Case control polysomnographic studies of sleep disorders in Parkinson’s disease. PLoS ONE 2011, 6, e22511. [Google Scholar] [CrossRef]
- Zielinski, M.R.; Systrom, D.M.; Rose, N.R. Fatigue, sleep, and autoimmune and related disorders. Front. Immunol. 2019, 10, 1827. [Google Scholar] [CrossRef] [PubMed]
- Sakkas, G.K.; Giannaki, C.D.; Karatzaferi, C.; Manconi, M. Sleep abnormalities in multiple sclerosis. Curr. Treat. Opt. Neurol. 2019, 21, 4. [Google Scholar] [CrossRef]
- Xiao, M.; Huang, G.; Feng, L.; Luan, X.; Wang, Q.; Ren, W.; Chen, S.; He, J. Impact of sleep quality on post-stroke anxiety in stroke patients. Brain Behav. 2020, 10, e01716. [Google Scholar] [CrossRef]
- Cai, H.; Wang, X.P.; Yang, G.Y. Sleep disorders in stroke: An update on management. Aging Dis. 2021, 12, 570. [Google Scholar] [CrossRef] [PubMed]
- Hermann, D.M.; Bassetti, C.L. Sleep-related breathing and sleep-wake disturbances in ischemic stroke. Neurology 2009, 73, 1313–1322. [Google Scholar] [CrossRef] [PubMed]
- Terzoudi, A.; Vorvolakos, T.; Heliopoulos, I.; Livaditis, M.; Vadikolias, K.; Piperidou, H. Sleep architecture in stroke and relation to outcome. Eur. Neurol. 2009, 61, 16–22. [Google Scholar] [CrossRef] [PubMed]
- Chen, X.; Bi, H.; Zhang, M.; Liu, H.; Wang, X.; Zu, R. Research of sleep disorders in patients with acute cerebral infarction. J. Stroke Cerebrovasc. Dis. 2015, 24, 2508–2513. [Google Scholar] [CrossRef]
- Bild, D.E.; Bluemke, D.A.; Burke, G.L.; Detrano, R.; Diez Roux, A.V.; Folsom, A.R.; Greenland, P.; Jacobs, D.R., Jr.; Kronmal, R.; Liu, K.; et al. Multi-ethnic study of atherosclerosis: Objectives and design. Am. J. Epidemiol. 2002, 156, 871–881. [Google Scholar] [CrossRef] [PubMed]
- Venkatesh, V.; Morris, M.G.; Davis, G.B.; Davis, F.D. User acceptance of information technology: Toward a unified view. MIS Q. 2003, 27, 425–478. [Google Scholar] [CrossRef]
- Zaratin, P.; Bertorello, D.; Guglielmino, R.; Devigili, D.; Brichetto, G.; Tageo, V.; Dati, G.; Kramer, S.; Battaglia, M.A.; Di Luca, M. The MULTI-ACT model: The path forward for participatory and anticipatory governance in health research and care. Health Res. Policy Syst. 2022, 20, 22. [Google Scholar] [CrossRef] [PubMed]
- Cohen, J.A.; Trojano, M.; Mowry, E.M.; Uitdehaag, B.M.; Reingold, S.C.; Marrie, R.A. Leveraging real-world data to investigate multiple sclerosis disease behavior, prognosis, and treatment. Mult. Scler. J. 2020, 26, 23–37. [Google Scholar] [CrossRef]



| Inclusion Criteria | Exclusion Criteria |
|---|---|
| - Diagnosis of PD [26] - Age 30–75 - Advanced PD, as defined by the presence of even minor motor complications (fluctuations or dyskinesias) - H&Y 2.5 or less at “on” phase - cooperative-excited about participating in study-motivated - ability to use smart devices - Cognitively intact (MOCA Score ≥ 25) - able/has the means to return for re-evaluation to our clinic at 3-monthly intervals | - Psychiatric comorbidity (psychosis, major depression) that may interfere with his/her ability to engage in the study - Significant comorbidities (orthopedic, cardiovascular, respiratory, etc.) that may restrict ADLs. - Not able to follow instructions regarding the application and use of sensors, including the necessary interactive components - Presence of Dementia |
| Inclusion Criteria | Exclusion Criteria |
|---|---|
| - Age 18–45, males and females - Definite diagnosis of relapsing-remitting MS according to the revised 2017 McDonald criteria; - Score of less than or equal to 4 on the Expanded Disability status Scale (EDSS) - Being relapse free in the last month - Acquaintance to smartphones and technology use availability of reliable internet connection - Signed consent form | - Psychiatric comorbidity (psychosis, majordepression) that may interfere with the ability to engage in the study -Significant neurological or orthopedic comorbidities - Not able to follow instructions regarding the application and use of sensors, including the necessary interactive components - Severe cognitive deficit (MOCA Score < 25) |
| Inclusion Criteria | Exclusion Criteria |
|---|---|
| - Age 18–85 years - Hospitalized for stroke in the last month - Ability to use smart devices - Patient is able/has the means to return for reevaluation and to be closely monitored during at-home neuro-rehabilitation | - Aphasia - Complete bilateral blindness - Patients who have plegic limbs with 0/5 points on the MRC scale or severely impaired muscle strength of less than 3/5 points on the MRC scale - Patients that are completely non-ambulatory at the time of their hospital discharge - Patients with severe neurocognitive disorders that score less than 10 points on a MOCA questionnaire taken before discharge from the hospital |
| Device | Model | Usage Method (Continuous vs. Limited Duration) | Extracted Metrics |
|---|---|---|---|
| Smart Watch | Fitbit Versa Lite Fitbit Charge 4 | continuous | activity: no. of steps, intensity level periods, distance traveled, burned calories sleep: sleep stage durations (light, deep, and REM), sleep efficiency general: heart rate, blood oxygen levels |
| Smart Bracelet | ActivInsights GENEActiv | limited duration | activity summary: no. of steps, intensity level periods sleep: basic sleep stages, sleep efficiency raw accelerometer data: gait/balance issue classification |
| Smart Insoles | Novel Loadsol-ap | limited duration | gait metrics: no. of steps, cadence, step cycle time, loading rate, factor of imbalance raw plantar force data: gait or balance issue classification |
| Smart Belt | NTNU Prototype | limited duration | raw IMU data: basic activity recognition, gait/balance issue classification |
| Under Mattress Sleep Sensor | Withings Sleep Mat | limited duration (A limited supply of sleep mattresses is available for the MS and Stroke pilot studies. An extended but still limited duration use will be facilitated for these cases) | sleep stage durations, sleep efficiency, sleep apnea and snoring detection |
| Mattress Topper | ENORA Prototype | limited duration | sleep position heatmap, environment temperature, light level, sound level |
| Prediction Target | Pilot Study | Description | Input Devices |
|---|---|---|---|
| Tremor, Dyskinesia and Hypokinesia detection | PD | Real-time detection of tremor, hypokinesia and dyskinesia episodes based on unlabelled data under free-living conditions - onset and the end of each episode - episode duration - number of each type of episodes per day | NTNU Smart Belt GENEActiv bracelet - attached to wrist of most affected arm, ankle or shank Fitbit smartwatch |
| Restless Leg Syndrome Detection | PD, MS, stroke | Real-time detection of “restless leg” episodes during sleep | GENEActiv bracelet - attached to ankle or shank NTNU IMU sensor - attached to ankle or shank |
| Physical Rehabilitation Exercise Detection | Stroke | Real-time detection and classification of rehabilitation exercise execution | GENEActiv bracelet - attached to wrist NTNU Smart Belt |
| Data Collection Protocol | Description | Time Period | Used Devices |
|---|---|---|---|
| Continuous Monitoring | Data collection process happening continuously throughout the study, involving: - precisely scheduled PROs - activity monitoring using Smart Watch - sleep monitoring using Smart Watch | Throughout pilot study | Smartphone for PROs Fitbit Smart Watch |
| Intense Monitoring Period | Data collection process that happens over 1–2 weeks prior to a study milestone, involving the use of all available devices and requests for specific patient activities. | - 1 week prior to every 3-month milestone (PD) - 2 weeks prior to every 6-month milestone (MS) - 2 weeks prior to every 6-month milestone (Stroke) | Smartphone for PROs Fitbit Smart Watch Withings Sleep Mat GENEActiv bracelet NTNU Smart Belt Novel Loadsol Insoles ENORA Mattress Topper |
| Variable | Description | Data Value Range | Acquisition Method | Used Devices |
|---|---|---|---|---|
| Domain I—Mobility, general motor or physical function | ||||
| Step count, periods of relative immobility/slowness of movement | Continuously monitored step count and other features of general mobility in daily life | step count: integer (0–15,000) periods of mobility: seconds (0–14,400) | Continuous Monitoring - eHealth device | Fitbit Smart Watch |
| Heart rate, SpO levels | Monitoring of daily heart-rate and blood-oxygen levels | heart rate: integer (30–200) blood-oxygen levels: percentage (0–100) | Continuous Monitoring - eHealth device | Fitbit Smart Watch |
| Physical Activity Amount | Exact time periods of inactive, light, medium or vigorous activity | seconds (0–14,400) | Intense Monitoring every 3 months - eHealth devices | Fitbit Smart Watch GENEActiv Bracelet |
| 30 min intense walk | Intense, outdoor half-hour walk using smart watch, bracelet, belt and insoles | all metrics from previous rows avg. cadence per 30 s: integer loading rate: N/s (speed of normal force applied to body) factor of imbalance: percentage (disproportion of load between feet) peak force: N (maximum force push while walking) | Intense Monitoring every 3 months - eHealth devices | Fitbit Smart Watch GENEActiv Bracelet NTNU Smart Belt Loadsol Insoles |
| OAB-Q | Assess subjective perception of bladder problems | integer, questionnaire score: 6–48 | Continuous Monitoring - PRO on smartphone (every month) | Smartphone |
| MDS-UPDRS II | Scale of report of ADLs based on motor activities | integer, questionnaire score | Continuous Monitoring - PRO on smartphone (every week) | Smartphone |
| MDS-UPDRS IV | Levels of motor fluctuations and dyskenisias | integer, questionnaire score | Continuous Monitoring - PRO on smartphone (every week) | Smartphone |
| Domain II—Sleep disorders | ||||
| Pittsburgh Sleep Quality Index (PSQI) | Self-administered questionnaire to assess sleep patterns | integer, questionnaire score: 0–21 | Continuous Monitoring - PRO on smartphone | Smartphone |
| General Sleep Patterns | Continuous monitoring of general sleep stage duraitons using smart watch and under mattress sensor | total bed time: hours (0–12) light sleep: hours (0–12) deep sleep: hours (0–12) REM sleep: minutes (0–240) apnea: boolean (true/false) snoring: minutes (0–240) | Continuous Monitoring - eHealth devices | Fitbit Smart Watch Withings Sleep Mat |
| Intense Sleep Monitoring | Sleep monitoring during pilot milestones using eHealth devices and a polysomnograph | Previous row metrics + polysomnography analysis | Intense Monitoring every 3 months - eHealth devices | ENORA Sleep Mat Fitbit Smart Watch GENEActiv Bracelet |
| Domain III—Mental and cognitive ability | ||||
| PDQ | Self-report measure of cognitive dysfunction, investigating: attention, retrospective memory, prospective memory, and planning | integer, questionnaire score: 0–80 | Continuous Monitoring - PRO on smartphone (every month) | Smartphone |
| Keystroke dynamics | Detailed timing of typing on smartphone | Enum: classes of abnormal typing patterns | Continuous Monitoring - eHealth devices | Smartphone |
| Line Tracking Test | Self-administered test on tablet to assess various aspects of arm/hand movement | Reaction time: ms Movement time: msec Internal time delays: msec | Intense Monitoring every 3 months - eHealth devices | Tablet |
| Virtual Supermarket Test | Self-administered test based on a 3D serious game to assess cognitive decline | time to completion: ms (scores above 215,000 ms indicate possible cognitive impairment) | Intense Monitoring every 3 months - eHealth devices | Tablet |
| Domain IV—Emotional status | ||||
| Facial Expression Analysis | Estimate mood using facial expression analysis enabled by MEAA (see Section 2.2.2) | Enum: mood class and probability | Continuous Monitoring - eHealth device | Smartphone |
| PHQ-9 | Monitor the severity of depression and response to the treatment | integer: questionnaire score (0–27) | Continuous Monitoring - PRO on smartphone (every month) | Smartphone |
| Domain V—Quality of life and daily living | ||||
| MFIS | Assessment of the effects of fatigue in terms of physical, cognitive and psychosocial functioning | integer: questionnaire score (0–84) | Continuous Monitoring - PRO on smartphone (every month) | Smartphone |
| Food Habits Questionnaire (FH-Q) | Self-report questionnaire measuring food intake habits about typical eating patterns over the past month | integer: questionnaire score (0–18) | Continuous Monitoring - PRO on smartphone (every month) | Smartphone |
| MDS-UPDRS I | Partial (patient-reported) assessment of non-motor aspects of experiences of daily living | integer: questionnaire score (0–24) | Continuous Monitoring - PRO on smartphone (every week) | Smartphone |
| Variable | Description | Data Value Range | Acquisition Method | Used Devices |
|---|---|---|---|---|
| Domain I—Mobility, general motor or physical function | ||||
| Step count, periods of relative immobility/slowness of movement | Continuously monitored step count and other features of general mobility in daily life | step count: integer (0–15,000) periods of mobility: seconds (0–14,400) | Continuous Monitoring - eHealth device | Fitbit Smart Watch |
| Heart rate, SpO levels | Monitoring of daily heart rate and blood oxygen levels | heart rate: integer (30–200) blood-oxygen levels: percentage (0–100) | Continuous Monitoring - eHealth device | Fitbit Smart Watch |
| Physical Activity Amount | Exact time periods of inactive, light, medium or vigorous activity | seconds (0–14,400) | Intense Monitoring every 6 months - eHealth devices | Fitbit Smart Watch GENEActiv Bracelet |
| 6 min walk test | Sub-maximal exercise test assessing walking endurance and aerobic capacity. Participants walk around an indoor perimeter for a total of six minutes. | metrics from first row avg. cadence per 30 s: integer loading rate: N/s (speed of normal force applied to body) factor of imbalance: percentage (disproportion of load between feet) peak force: N (maximum force push while walking) | Intense Monitoring every 6 months - eHealth devices | Fitbit Smart Watch Loadsol Insoles |
| MSWS-12 | 12-item self-report measure on the impact of MS on walking ability | integer, questionnaire score: 12–60 | Continuous Monitoring - PRO on smartphone (every 2 weeks) | Smartphone |
| OAB-Q | Assess subjective perception of bladder problems | integer, questionnaire score: 6–48 | Continuous Monitoring - PRO on smartphone (every month) | Smartphone |
| AMSQ | Unidimensional 31-item questionnaire for measuring of arm function in MS | integer, questionnaire score: 31–186 | Continuous Monitoring - PRO on smartphone (every 2 weeks) | Smartphone |
| Domain II—Sleep disorders | ||||
| Pittsburgh Sleep Quality Index (PSQI) | Self-administered questionnaire to assess sleep patterns | integer, questionnaire score: 0–21 | Continuous Monitoring - PRO on smartphone (every month) | Smartphone |
| General Sleep Patterns | Continuous monitoring of general sleep stage durations using the smart watch | total bed time: hours (0–12) light sleep: hours (0–12) deep sleep: hours (0–12) REM sleep: minutes (0–240) apnea: boolean (true/false) snoring: minutes (0–240) | Continuous Monitoring - eHealth devices | Fitbit Smart Watch |
| Intense Sleep Monitoring | Sleep monitoring during pilot milestones using eHealth devices and a polysomnograph | Previous row metrics + polysomnography analysis | Intense Monitoring every 6 months - eHealth devices | ENORA Sleep Mat Withings Sleep Mat Fitbit Smart Watch GENEActiv Bracelet |
| Domain III—Mental and cognitive ability | ||||
| PDQ | Self-report measure of cognitive dysfunction, investigating: attention, retrospective memory, prospective memory, and planning | integer, questionnaire score: 0–80 | Continuous Monitoring - PRO on smartphone (every month) | Smartphone |
| Keystroke dynamics | Detailed timing of typing on smartphone | Enum: classes of abnormal typing patterns | Continuous Monitoring - eHealth devices | Smartphone |
| Line Tracking Test | Self-administered test on tablet to assess various aspects of arm/hand movement | Reaction time: ms Movement time: msec Internal time delays: msec | Intense Monitoring every 6 months - eHealth devices | Tablet |
| Virtual Supermarket Test | Self-administered test based on a 3D serious game to assess cognitive decline | time to completion: ms (scores above 215,000 ms indicate possible cognitive impairment) | Intense Monitoring every 6 months - eHealth devices | Tablet |
| Domain IV—Emotional status | ||||
| Facial Expression Analysis | Estimate mood using facial expression analysis enabled by MEAA | Enum: mood class and probability | Continuous Monitoring - eHealth device | Smartphone |
| PHQ-9 | Monitor the severity of depression and response to the treatment | integer: questionnaire score (0–27) | Continuous Monitoring - PRO on smartphone (every month) | Smartphone |
| Domain V—Quality of life and daily living | ||||
| MFIS | Assessment of the effects of fatigue in terms of physical, cognitive and psycho-social functioning | integer: questionnaire score (0–84) | Continuous Monitoring - PRO on smartphone (every month) | Smartphone |
| Food Habits Questionnaire (FH-Q) | Self-report questionnaire measuring food intake habits about typical eating patterns over the past month | integer: questionnaire score (0–18) | Continuous Monitoring - PRO on smartphone (every month) | Smartphone |
| Variable | Description | Pilot Study | Alert Conditions |
|---|---|---|---|
| Domain I—Mobility, general motor or physical function | |||
| Step count, periods of relative immobility/slowness of movement | Continuously monitored step count and other features of general mobility in daily life | PD, MS, Stroke | Reduction of week average ≥ 20% |
| Self-assessed questionnaire for muscle tone | Self-assessed questionnaire to quantify the muscle tone variable | Stroke | Increase of ≥1 point compared to previous month |
| ACTIVLIM questionnaire | Self-assessed questionnaire to examine both upper and lower limb muscle strength using daily living activities | Stroke | When answer to a question changes from “easy” to “difficult” or “impossible”, compared to previous month |
| Dizziness and Balance questionnaire | Self-assessed questionnaire for the balance variable | Stroke | When a patient checks a symptom that was not checked in the previous month |
| Domain II—Sleep disorders | |||
| Pittsburgh Sleep Quality Index (PSQI) | Self-administered questionnaire to assess sleep patterns | PD, MS, Stroke | Change in answer to item 5, marking an increase in occurrence frequency compared to previous month |
| Domain III—Mental and cognitive ability | |||
| Virtual Supermarket Test | Self-administered test based on a 3D serious game to assess cognitive decline | PD | Deterioration of performance by ≥20% compared to test 3 months ago |
| Domain IV—Emotional status | |||
| PHQ-9 | Monitor the severity of depression and response to the treatment | MS, Stroke | Score increase of ≥1 point compared to previous month |
| Domain V—Quality of life and daily living | |||
| MFIS | Assessment of the effects of fatigue in terms of physical, cognitive and psychosocial functioning | PD, MS, Stroke | Score increase of ≥16 points or ≥19% compared to previous month |
| Disease | Type of Prediction | Support Dataset | Used Features | ML Model |
|---|---|---|---|---|
| PD | MDS-UPDRS I/II score prediction | mPower [11] | Demographics, Walking Task, PDQ-8 and MDS-UPDRS Surveys | InceptionTime [63] time series convolution model |
| PD | PDQ-8 score prediction | mPower | ||
| PD | MDS-UPDRS II score prediction | FoxInsights [64] | Answers to survey questions | CatBoost Regressor (https://catboost.ai/en/docs/, accessed on 11 August 2023) |
| PD | PDQ-8 score prediction | |||
| PD | Hoehn and Yahr score | Gait In Parkinson’s Disease [65] | Vertical Ground Reaction Force | XGBoost |
| MS | EDSS progression | MSOAC Placebo Dataset [66] | T25-FW, NHPT, EDSS from previous evaluations | CatBoost Regressor |
| MS | EDSS progression classification (stable vs. progressive) | PROMOPROMS Dataset [13] | demographics, Functional Test Questions (ABILHAND, Edinborough Inventory, Functional Independence Measure), Emotational Status Questions (Hospital Anxiety and Depression Scale), QoL questions (Life Satisfaction Index), MFIS | CatBoost Classifier |
| Stroke | MoCA score classification | Longitudinal Early Stroke Cohort [67] | Demographics and wrist-worn accelerometer data from daily life | DNN with fully connected layers |
| Stroke | mRS score classification | Wearable-Based Walk Ratio Assessment in Healthy Adults and Chronic Stroke [68] | Demographics, MoCA and mRS at previous evaluations | DNN with fully connected layers |
| Challenge | Technical Mitigation | Process Level Mitigation |
|---|---|---|
| Patients find it challenging to fill in PROs | The ALAMEDA Digital Companion issues notifications and instructions on how to fill in each questionnaire | Medical professionals perform a dry-run of receiving a notification and completing a PRO while the patient is hospitalized/on the first days after enrollment |
| Patients find it challenging to follow the schedule for PRO submission | Notifications in the ALAMEDA Digital Companion can be postponed; Questionnaires can be split into multiple completion sessions | A light PRO schedule is provisioned: no more than 1 questionnaire a week or 1–2 relevant questions a day |
| Patients find it challenging to wear and operate many devices (e.g., smart insoles, smart belt) during the intensive monitoring period | An early morning checklist (comprising video tutorials of how to wear and use the devices) is delivered through the ALAMEDA Digital Companion every day of the intense monitoring period | Collect usability feedback at each pilot milestone and iterate over support documentation; Enable option for admission into clinic during the intense monitoring period (e.g., for stroke patients) |
| Patients find it challenging to understand their role and contribution in the study leading to reduced engagement and possible dropout | Patients can see their own data in the ALAMEDA Digital Companion; Social Media groups can be created to facilitate inter-patient support | Medical professionals keep a close contact with the patient; Medical professionals explain the pioneering role that patients play in the study: for themselves, as well as for future patients |
Disclaimer/Publisher’s Note: The statements, opinions and data contained in all publications are solely those of the individual author(s) and contributor(s) and not of MDPI and/or the editor(s). MDPI and/or the editor(s) disclaim responsibility for any injury to people or property resulting from any ideas, methods, instructions or products referred to in the content. |
© 2023 by the authors. Licensee MDPI, Basel, Switzerland. This article is an open access article distributed under the terms and conditions of the Creative Commons Attribution (CC BY) license (https://creativecommons.org/licenses/by/4.0/).
Share and Cite
Sorici, A.; Băjenaru, L.; Mocanu, I.G.; Florea, A.M.; Tsakanikas, P.; Ribigan, A.C.; Pedullà, L.; Bougea, A. Monitoring and Predicting Health Status in Neurological Patients: The ALAMEDA Data Collection Protocol. Healthcare 2023, 11, 2656. https://doi.org/10.3390/healthcare11192656
Sorici A, Băjenaru L, Mocanu IG, Florea AM, Tsakanikas P, Ribigan AC, Pedullà L, Bougea A. Monitoring and Predicting Health Status in Neurological Patients: The ALAMEDA Data Collection Protocol. Healthcare. 2023; 11(19):2656. https://doi.org/10.3390/healthcare11192656
Chicago/Turabian StyleSorici, Alexandru, Lidia Băjenaru, Irina Georgiana Mocanu, Adina Magda Florea, Panagiotis Tsakanikas, Athena Cristina Ribigan, Ludovico Pedullà, and Anastasia Bougea. 2023. "Monitoring and Predicting Health Status in Neurological Patients: The ALAMEDA Data Collection Protocol" Healthcare 11, no. 19: 2656. https://doi.org/10.3390/healthcare11192656
APA StyleSorici, A., Băjenaru, L., Mocanu, I. G., Florea, A. M., Tsakanikas, P., Ribigan, A. C., Pedullà, L., & Bougea, A. (2023). Monitoring and Predicting Health Status in Neurological Patients: The ALAMEDA Data Collection Protocol. Healthcare, 11(19), 2656. https://doi.org/10.3390/healthcare11192656

