A Knowledge-Based Hybrid Approach on Particle Swarm Optimization Using Hidden Markov Models
Abstract
1. Introduction
2. Related Work
3. Preliminaries
- Dynamic update: A random or deterministic updates the parameter value. This operation is performed without taking into account the search progress.
- Adaptive update: In this approach, parameter values evolve during the search progress. To change the parameter values, a function that mimics the behavior of the phenomenon is performed. For that, the memory of the search is mainly used. Hence, the parameters are associated with the representation and these are subject to updates in function of the problem’s solution.
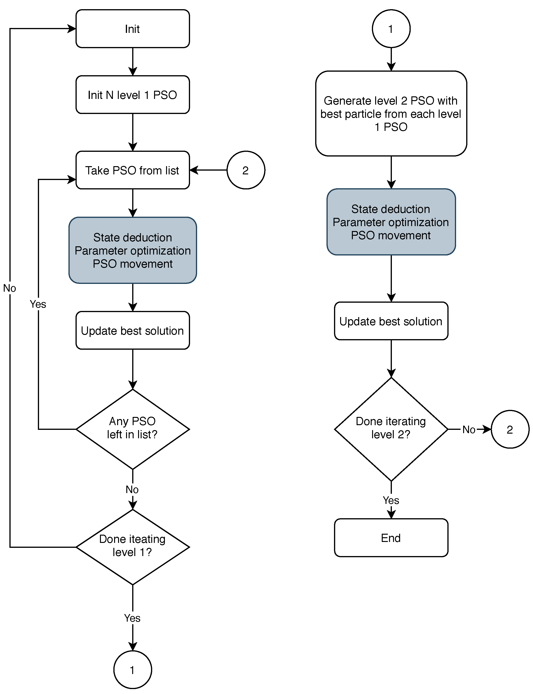
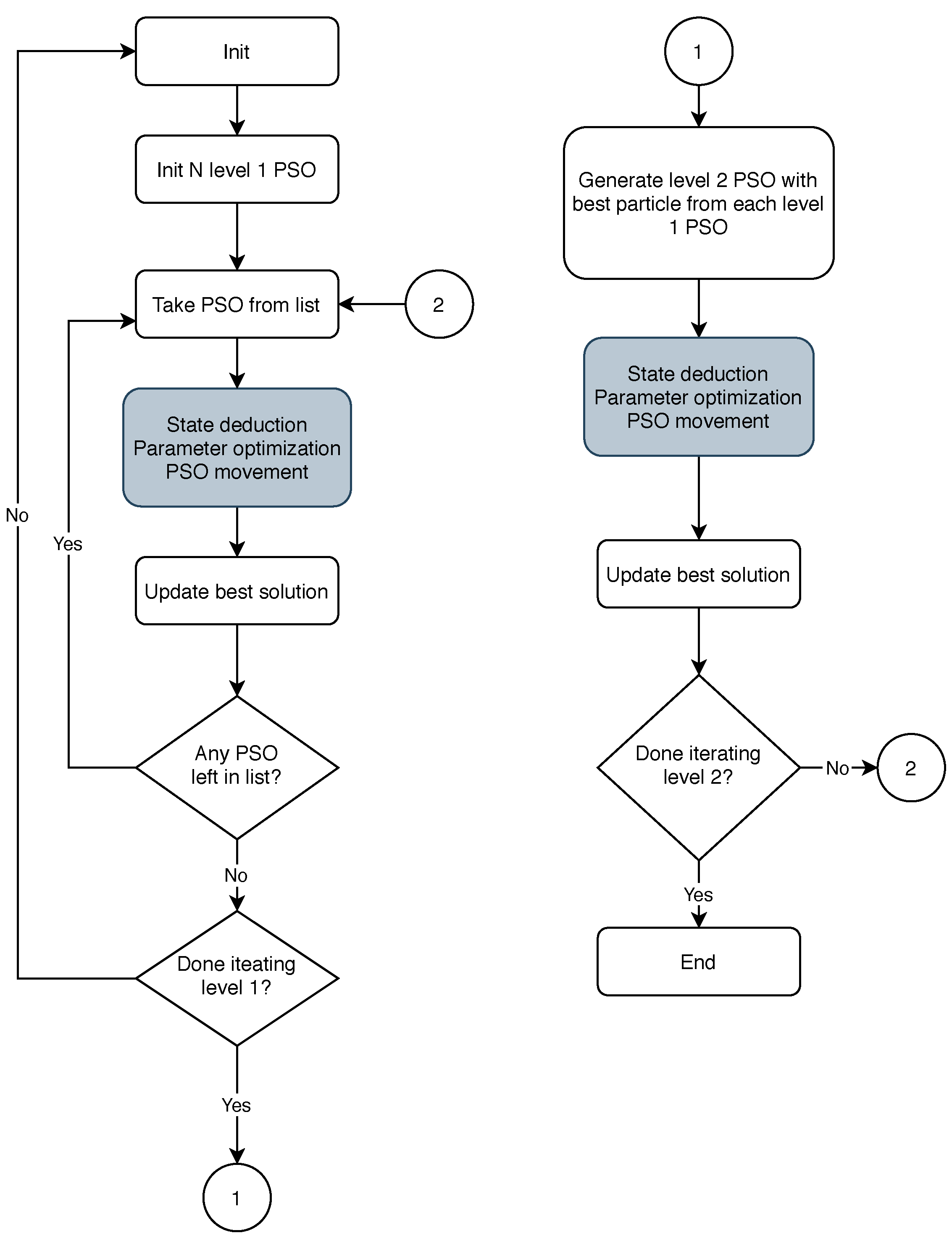
4. Developed Solution
4.1. Evolutionary Factor f
4.2. Markov Models
4.2.1. Markov Chains
4.2.2. Hidden Markov Model
- Decoding.Given the parameters A, , B, and the observed data O, estimate the optimal sequence of hidden states Q;
- Likelihood. Given an HMM and a sequence of observations O, determine the probability that those observations belong to the HMM, ;
- Learning. Given a sequence of observations O and a set of states in the HMM, we learn its parameters A and B.
4.3. HMM-PSO Integration
5. Experimental Setup
6. Results and Discussion
6.1. Original PSO Comparison
6.2. Exploration/Exploitation Balance
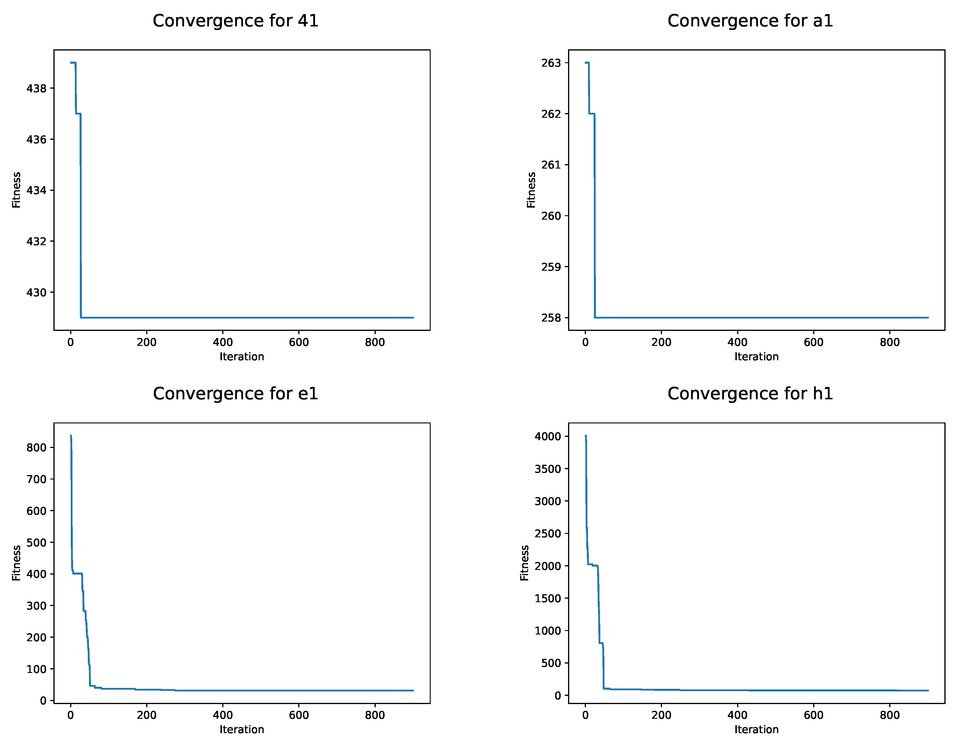
6.3. Convergence Curves
6.4. Results Discussion
7. Conclusions and Future Work
Author Contributions
Funding
Institutional Review Board Statement
Informed Consent Statement
Data Availability Statement
Conflicts of Interest
References
- Mavrovouniotis, M.; Li, C.; Yang, S. A survey of swarm intelligence for dynamic optimization: Algorithms and applications. Swarm Evol. Comput. 2017, 33, 1–17. [Google Scholar] [CrossRef]
- Gill, S.S.; Buyya, R. Bio-inspired algorithms for big data analytics: A survey, taxonomy, and open challenges. In Big Data Analytics for Intelligent Healthcare Management; Elsevier: Amsterdam, The Netherlands, 2019; pp. 1–17. [Google Scholar]
- Huang, C.; Li, Y.; Yao, X. A survey of automatic parameter tuning methods for metaheuristics. IEEE Trans. Evol. Comput. 2019, 24, 201–216. [Google Scholar] [CrossRef]
- Nayyar, A.; Nguyen, N.G. Introduction to swarm intelligence. In Advances in Swarm Intelligence for Optimizing Problems in Computer Science; Chapman and Hall/CRC: Boca Raton, FL, USA, 2018; pp. 53–78. [Google Scholar]
- Mejía-de Dios, J.A.; Mezura-Montes, E.; Quiroz-Castellanos, M. Automated parameter tuning as a bilevel optimization problem solved by a surrogate-assisted population-based approach. Appl. Intell. 2021, 1–23. [Google Scholar] [CrossRef]
- Talbi, E.G. Metaheuristics: From Design to Implementation; John Wiley & Sons: Hoboken, NJ, USA, 2009; Volume 74. [Google Scholar]
- Stutzle, T.; Lopez-Ibanez, M.; Pellegrini, P.; Maur, M.; Montes de Oca, M.; Birattari, M.; Dorigo, M. Parameter adaptation in ant colony optimization. In Autonomous Search; Springer: Berlin/Heidelberg, Germany, 2011; pp. 191–215. [Google Scholar] [CrossRef]
- Soto, R.; Crawford, B.; Aste Toledo, A.; Castro, C.; Paredes, F.; Olivares, R. Solving the manufacturing cell design problem through binary cat swarm optimization with dynamic mixture ratios. Comput. Intell. Neurosci. 2019, 2019, 4787856. [Google Scholar] [CrossRef]
- Hamadi, Y. Autonomous search. In Combinatorial Search: From Algorithms to Systems; Springer: Berlin/Heidelberg, Germany, 2013; pp. 99–122. [Google Scholar]
- Wang, D.; Tan, D.; Liu, L. Particle swarm optimization algorithm: An overview. Soft Comput. 2017, 22, 387–408. [Google Scholar] [CrossRef]
- Beasley, J. OR-Library: Distributing test problems by electronic mail. J. Oper. Res. Soc. 1990, 41, 1069–1072. [Google Scholar] [CrossRef]
- Darwish, A. Bio-inspired computing: Algorithms review, deep analysis, and the scope of applications. Future Comput. Inform. J. 2018, 3, 231–246. [Google Scholar] [CrossRef]
- Nguyen, B.H.; Xue, B.; Zhang, M. A survey on swarm intelligence approaches to feature selection in data mining. Swarm Evol. Comput. 2020, 54, 100663. [Google Scholar] [CrossRef]
- Khan, T.A.; Ling, S.H. A survey of the state-of-the-art swarm intelligence techniques and their application to an inverse design problem. J. Comput. Electron. 2020, 19, 1606–1628. [Google Scholar] [CrossRef]
- Shaikh, P.W.; El-Abd, M.; Khanafer, M.; Gao, K. A Review on Swarm Intelligence and Evolutionary Algorithms for Solving the Traffic Signal Control Problem. IEEE Trans. Intell. Transp. Syst. 2020, 1–16. [Google Scholar] [CrossRef]
- Tzanetos, A.; Dounias, G. A Comprehensive Survey on the Applications of Swarm Intelligence and Bio-Inspired Evolutionary Strategies. In Learning and Analytics in Intelligent Systems; Springer International Publishing: Berlin/Heidelberg, Germany, 2020; pp. 337–378. [Google Scholar] [CrossRef]
- Gendreau, M.; Potvin, J.Y. Handbook of Metaheuristics; Springer: Berlin/Heidelberg, Germany, 2010; Volume 2. [Google Scholar]
- Dokeroglu, T.; Sevinc, E.; Kucukyilmaz, T.; Cosar, A. A survey on new generation metaheuristic algorithms. Comput. Ind. Eng. 2019, 137, 106040. [Google Scholar] [CrossRef]
- Eiben, Á.E.; Hinterding, R.; Michalewicz, Z. Parameter control in evolutionary algorithms. IEEE Trans. Evol. Comput. 1999, 3, 124–141. [Google Scholar] [CrossRef]
- Mohamed, M.A.; Eltamaly, A.M.; Alolah, A.I. Swarm intelligence-based optimization of grid-dependent hybrid renewable energy systems. Renew. Sustain. Energy Rev. 2017, 77, 515–524. [Google Scholar] [CrossRef]
- Oliveto, P.S.; Paixão, T.; Pérez, J.; Sudholt, D.; Trubenová, B. How to Escape Local Optima in Black Box Optimisation: When Non-elitism Outperforms Elitism. Algorithmica 2017, 80, 1604–1633. [Google Scholar] [CrossRef] [PubMed]
- Qi, X.; Ju, G.; Xu, S. Efficient solution to the stagnation problem of the particle swarm optimization algorithm for phase diversity. Appl. Opt. 2018, 57, 2747. [Google Scholar] [CrossRef] [PubMed]
- Hamadi, Y.; Monfroy, E.; Saubion, F. What is autonomous search? In Hybrid Optimization; Springer: Berlin/Heidelberg, Germany, 2011; pp. 357–391. [Google Scholar]
- Jong, K.D. Parameter Setting in EAs: A 30 Year Perspective. In Parameter Setting in Evolutionary Algorithms; Springer: Berlin/Heidelberg, Germany, 2007; pp. 1–18. [Google Scholar] [CrossRef]
- Shi, Y.; Eberhart, R.C. Empirical study of particle swarm optimization. In Proceedings of the 1999 Congress on Evolutionary Computation-CEC99 (Cat. No. 99TH8406), Washington, DC, USA, 6–9 July 1999; IEEE: Piscataway, NJ, USA, 1999; Volume 3, pp. 1945–1950. [Google Scholar]
- Ratnaweera, A.; Halgamuge, S.K.; Watson, H.C. Self-organizing hierarchical particle swarm optimizer with time-varying acceleration coefficients. IEEE Trans. Evol. Comput. 2004, 8, 240–255. [Google Scholar] [CrossRef]
- Xu, G. An adaptive parameter tuning of particle swarm optimization algorithm. Appl. Math. Comput. 2013, 219, 4560–4569. [Google Scholar] [CrossRef]
- Wang, F.; Zhang, H.; Li, K.; Lin, Z.; Yang, J.; Shen, X.L. A hybrid particle swarm optimization algorithm using adaptive learning strategy. Inf. Sci. 2018, 436–437, 162–177. [Google Scholar] [CrossRef]
- Cao, Y.; Zhang, H.; Li, W.; Zhou, M.; Zhang, Y.; Chaovalitwongse, W.A. Comprehensive Learning Particle Swarm Optimization Algorithm with Local Search for Multimodal Functions. IEEE Trans. Evol. Comput. 2019, 23, 718–731. [Google Scholar] [CrossRef]
- Yang, X.; Yuan, J.; Yuan, J.; Mao, H. A modified particle swarm optimizer with dynamic adaptation. Appl. Math. Comput. 2007, 189, 1205–1213. [Google Scholar] [CrossRef]
- Wu, Z.; Zhou, J. A self-adaptive particle swarm optimization algorithm with individual coefficients adjustment. In Proceedings of the 2007 International Conference on Computational Intelligence and Security (CIS 2007), Harbin, China, 15–19 December 2007; IEEE: Piscataway, NJ, USA, 2007; pp. 133–136. [Google Scholar]
- Li, Z.; Tan, G. A self-adaptive mutation-particle swarm optimization algorithm. In Proceedings of the 2008 Fourth International Conference on Natural Computation, Jinan, China, 18–20 October 2008; IEEE: Piscataway, NJ, USA, 2008; Volume 1, pp. 30–34. [Google Scholar]
- Li, X.; Fu, H.; Zhang, C. A self-adaptive particle swarm optimization algorithm. In Proceedings of the 2008 International Conference on Computer Science and Software Engineering, Wuhan, China, 12–14 December; IEEE: Piscataway, NJ, USA, 2008; Volume 5, pp. 186–189. [Google Scholar]
- Dong, C.; Wang, G.; Chen, Z.; Yu, Z. A method of self-adaptive inertia weight for PSO. In Proceedings of the 2008 International Conference on Computer Science and Software Engineering, Wuhan, China, 12–14 December; IEEE: Piscataway, NJ, USA, 2008; Volume 1, pp. 1195–1198. [Google Scholar]
- Chen, H.H.; Li, G.Q.; Liao, H.L. A self-adaptive improved particle swarm optimization algorithm and its application in available transfer capability calculation. In Proceedings of the 2009 Fifth International Conference on Natural Computation, Tianjin, China, 14–16 August 2009; IEEE: Piscataway, NJ, USA, 2009; Volume 3, pp. 200–205. [Google Scholar]
- Nickabadi, A.; Ebadzadeh, M.M.; Safabakhsh, R. A novel particle swarm optimization algorithm with adaptive inertia weight. Appl. Soft Comput. 2011, 11, 3658–3670. [Google Scholar] [CrossRef]
- Tanweer, M.R.; Suresh, S.; Sundararajan, N. Self regulating particle swarm optimization algorithm. Inf. Sci. 2015, 294, 182–202. [Google Scholar] [CrossRef]
- Zhan, Z.H.; Zhang, J.; Li, Y.; Chung, H.S.H. Adaptive particle swarm optimization. IEEE Trans. Syst. Ma, Cybern Part B (Cybern.) 2009, 39, 1362–1381. [Google Scholar] [CrossRef] [PubMed]
- Leu, M.S.; Yeh, M.F. Grey particle swarm optimization. Appl. Soft Comput. 2012, 12, 2985–2996. [Google Scholar] [CrossRef]
- Julong, D. Introduction to grey system theory. J. Grey Syst. 1989, 1, 1–24. [Google Scholar]
- Calvet, L.; Armas, J.; Masip, D.; Juan, A.A. Learnheuristics: Hybridizing metaheuristics with machine learning for optimization with dynamic inputs. Open Math. 2017, 15, 261–280. [Google Scholar] [CrossRef]
- Singh, P.; Singh, S. Energy efficient clustering protocol based on improved metaheuristic in wireless sensor networks. J. Netw. Comput. Appl. 2017, 83, 40–52. [Google Scholar] [CrossRef]
- Alvarenga, R.D.; Machado, A.M.; Ribeiro, G.M.; Mauri, G.R. A mathematical model and a Clustering Search metaheuristic for planning the helicopter transportation of employees to the production platforms of oil and gas. Comput. Ind. Eng. 2016, 101, 303–312. [Google Scholar] [CrossRef]
- Kuo, R.J.; Kuo, P.H.; Chen, Y.R.; Zulvia, F.E. Application of metaheuristics-based clustering algorithm to item assignment in a synchronized zone order picking system. Appl. Soft Comput. 2016, 46, 143–150. [Google Scholar] [CrossRef]
- Kuo, R.J.; Mei, C.H.; Zulvia, F.E.; Tsai, C.Y. An application of a metaheuristic algorithm-based clustering ensemble method to APP customer segmentation. Neurocomputing 2016, 205, 116–129. [Google Scholar] [CrossRef]
- Fong, S.; Wong, R.; Vasilakos, A. Accelerated PSO Swarm Search Feature Selection for Data Stream Mining Big Data. IEEE Trans. Serv. Comput. 2015, 9, 33–45. [Google Scholar] [CrossRef]
- Chou, J.S.; Putra, J.P. Metaheuristic optimization within machine learning-based classification system for early warnings related to geotechnical problems. Autom. Constr. 2016, 68, 65–80. [Google Scholar] [CrossRef]
- Al-Obeidat, F.; Belacel, N.; Spencer, B. Combining Machine Learning and Metaheuristics Algorithms for Classification Method PROAFTN. In Enhanced Living Environments; Lecture Notes in Computer Science; Springer International Publishing: Berlin/Heidelberg, Germany, 2019; pp. 53–79. [Google Scholar] [CrossRef]
- Chou, J.S.; Nguyen, T.K. Forward Forecast of Stock Price Using Sliding-Window Metaheuristic-Optimized Machine-Learning Regression. IEEE Trans. Ind. Inform. 2018, 14, 3132–3142. [Google Scholar] [CrossRef]
- He, S.; Li, Z.; Tang, Y.; Liao, Z.; Li, F.; Lim, S.J. Parameters Compressing in Deep Learning. Comput. Mater. Contin. 2020, 62, 321–336. [Google Scholar] [CrossRef]
- Hashemi, A.B.; Meybodi, M. Adaptive parameter selection scheme for PSO: A learning automata approach. In Proceedings of the 2009 14th International CSI Computer Conference, Tehran, Iran, 1–2 July 2009; IEEE: Piscataway, NJ, USA, 2009; pp. 403–411. [Google Scholar]
- Ries, J.; Beullens, P. A semi-automated design of instance-based fuzzy parameter tuning for metaheuristics based on decision tree induction. J. Oper. Res. Soc. 2015, 66, 782–793. [Google Scholar] [CrossRef]
- Salcedo-Sanz, S.; Yao, X. A Hybrid Hopfield Network-Genetic Algorithm Approach for the Terminal Assignment Problem. IEEE Trans. Syst. Man Cybern. Part B (Cybern.) 2004, 34, 2343–2353. [Google Scholar] [CrossRef] [PubMed]
- Zeng, B.; Li, X.; Gao, L.; Zhang, Y.; Dong, H. Whale swarm algorithm with the mechanism of identifying and escaping from extreme points for multimodal function optimization. Neural Comput. Appl. 2019, 32, 5071–5091. [Google Scholar] [CrossRef]
- Sun, Y.; Gao, Y. A Multi-Objective Particle Swarm Optimization Algorithm Based on Gaussian Mutation and an Improved Learning Strategy. Mathematics 2019, 7, 148. [Google Scholar] [CrossRef]
- Olivares, R.; Munoz, R.; Soto, R.; Crawford, B.; Cárdenas, D.; Ponce, A.; Taramasco, C. An Optimized Brain-Based Algorithm for Classifying Parkinson’s Disease. Appl. Sci. 2020, 10, 1827. [Google Scholar] [CrossRef]
- Liu, J.; Wang, W.; Chen, J.; Sun, G.; Yang, A. Classification and Research of Skin Lesions Based on Machine Learning. Comput. Mater. Contin. 2020, 62, 1187–1200. [Google Scholar] [CrossRef]
- Haoxiang, S.; Changxing, C.; Yunfei, L.; Mu, Y. Cooperative perception optimization based on self-checking machine learning. Comput. Mater. Contin. 2020, 62, 747–761. [Google Scholar] [CrossRef]
- Zhou, S.; Chen, L.; Sugumaran, V. Hidden Two-Stream Collaborative Learning Network for Action Recognition. Comput. Mater. Contin. 2020, 63, 1545–1561. [Google Scholar] [CrossRef]
- Zhou, S.; Tan, B. Electrocardiogram soft computing using hybrid deep learning CNN-ELM. Appl. Soft Comput. 2020, 86, 105778. [Google Scholar] [CrossRef]
- Munoz, R.; Olivares, R.; Taramasco, C.; Villarroel, R.; Soto, R.; Alonso-Sánchez, M.F.; Merino, E.; de Albuquerque, V.H.C. A new EEG software that supports emotion recognition by using an autonomous approach. Neural Comput. Appl. 2018, 32, 11111–11127. [Google Scholar] [CrossRef]
- Munoz, R.; Olivares, R.; Taramasco, C.; Villarroel, R.; Soto, R.; Barcelos, T.S.; Merino, E.; Alonso-Sánchez, M.F. Using Black Hole Algorithm to Improve EEG-Based Emotion Recognition. Comput. Intell. Neurosci. 2018, 2018, 3050214. [Google Scholar] [CrossRef]
- Gui, Y.; Zeng, G. Joint learning of visual and spatial features for edit propagation from a single image. Vis. Comput. 2019, 36, 469–482. [Google Scholar] [CrossRef]
- Santos, M.A.; Munoz, R.; Olivares, R.; Filho, P.P.R.; Ser, J.D.; de Albuquerque, V.H.C. Online heart monitoring systems on the internet of health things environments: A survey, a reference model and an outlook. Inf. Fusion 2020, 53, 222–239. [Google Scholar] [CrossRef]
- Díaz, F.D.; Lasheras, F.S.; Moreno, V.; Moratalla-Navarro, F.; de la Torre, A.J.M.; Sánchez, V.M. GASVeM: A New Machine Learning Methodology for Multi-SNP Analysis of GWAS Data Based on Genetic Algorithms and Support Vector Machines. Mathematics 2021, 9, 654. [Google Scholar] [CrossRef]
- Minonzio, J.G.; Cataldo, B.; Olivares, R.; Ramiandrisoa, D.; Soto, R.; Crawford, B.; Albuquerque, V.H.C.D.; Munoz, R. Automatic Classifying of Patients With Non-Traumatic Fractures Based on Ultrasonic Guided Wave Spectrum Image Using a Dynamic Support Vector Machine. IEEE Access 2020, 8, 194752–194764. [Google Scholar] [CrossRef]
- Streichert, F.; Stein, G.; Ulmer, H.; Zell, A. A Clustering Based Niching Method for Evolutionary Algorithms. In Genetic and Evolutionary Computation—GECCO 2003; Springer: Berlin/Heidelberg, Germany, 2003; pp. 644–645. [Google Scholar] [CrossRef]
- Valdivia, S.; Soto, R.; Crawford, B.; Caselli, N.; Paredes, F.; Castro, C.; Olivares, R. Clustering-Based Binarization Methods Applied to the Crow Search Algorithm for 0/1 Combinatorial Problems. Mathematics 2020, 8, 1070. [Google Scholar] [CrossRef]
- Santos, H.G.; Ochi, L.S.; Marinho, E.H.; Drummond, L.M. Combining an evolutionary algorithm with data mining to solve a single-vehicle routing problem. Neurocomputing 2006, 70, 70–77. [Google Scholar] [CrossRef]
- Jin, Y.; Qu, R.; Atkin, J. A Population-Based Incremental Learning Method for Constrained Portfolio Optimisation. In Proceedings of the 2014 16th International Symposium on Symbolic and Numeric Algorithms for Scientific Computing, Timisoara, Romania, 22–25 September 2014; IEEE: Piscataway, NJ, USA, 2014; p. 7031476. [Google Scholar] [CrossRef]
- Nurcahyadi, T.; Blum, C. Adding Negative Learning to Ant Colony Optimization: A Comprehensive Study. Mathematics 2021, 9, 361. [Google Scholar] [CrossRef]
- Rasmussen, T.K.; Krink, T. Improved Hidden Markov Model training for multiple sequence alignment by a particle swarm optimization—Evolutionary algorithm hybrid. Biosystems 2003, 72, 5–17. [Google Scholar] [CrossRef]
- Prakash, A.; Chandrasekar, C. An Optimized Multiple Semi-Hidden Markov Model for Credit Card Fraud Detection. Indian J. Sci. Technol. 2015, 8, 165. [Google Scholar] [CrossRef]
- Xue, L.; Yin, J.; Ji, Z.; Jiang, L. A particle swarm optimization for hidden Markov model training. In Proceedings of the 2006 8th International Conference on Signal Processing, Guilin, China, 16–20 November 2006; IEEE: Piscataway, NJ, USA, 2006; Volume 1, p. 345542. [Google Scholar]
- Aoun, O.; Sarhani, M.; El Afia, A. Hidden markov model classifier for the adaptive particle swarm optimization. In Recent Developments in Metaheuristics; Operations Research/Computer Science Interfaces Series; Springer: Berlin/Heidelberg, Germany, 2018; pp. 1–15. [Google Scholar]
- Wang, X.; Chen, H.; Heidari, A.A.; Zhang, X.; Xu, J.; Xu, Y.; Huang, H. Multi-population following behavior-driven fruit fly optimization: A Markov chain convergence proof and comprehensive analysis. Knowl. Based Syst. 2020, 210, 106437. [Google Scholar] [CrossRef]
- Motiian, S.; Soltanian-Zadeh, H. Improved particle swarm optimization and applications to Hidden Markov Model and Ackley function. In Proceedings of the 2011 IEEE International Conference on Computational Intelligence for Measurement Systems and Applications (CIMSA) Proceedings, Ottawa, AB, Canada, 19–21 September 2011; IEEE: Piscataway, NJ, USA, 2011; p. 6045560. [Google Scholar] [CrossRef]
- Sagayam, K.M.; Hemanth, D.J. ABC algorithm based optimization of 1-D hidden Markov model for hand gesture recognition applications. Comput. Ind. 2018, 99, 313–323. [Google Scholar] [CrossRef]
- Trindade, Á.R.; Campelo, F. Tuning metaheuristics by sequential optimisation of regression models. Appl. Soft Comput. 2019, 85, 105829. [Google Scholar] [CrossRef]
- Wei, Z.; Yong, Z.; Chen, L.; Lei, G.; Wenpei, Z. An improved particle swarm optimization algorithm and its application on distribution generation accessing to distribution network. In Proceedings of the IOP Conference Series: Earth and Environmental Science, Malang, Indonesia, 12–13 March 2019; Volume 342, p. 012011. [Google Scholar] [CrossRef]
- Crawford, B.; Soto, R.; Monfroy, E.; Palma, W.; Castro, C.; Paredes, F. Parameter tuning of a choice-function based hyperheuristic using particle swarm optimization. Expert Syst. Appl. 2013, 40, 1690–1695. [Google Scholar] [CrossRef]
- Pellegrini, P.; Stützle, T.; Birattari, M. A critical analysis of parameter adaptation in ant colony optimization. Swarm Intell. 2012, 6, 23–48. [Google Scholar] [CrossRef]
- Beni, G.; Wang, J. Swarm intelligence in cellular robotic systems. In Robots and Biological Systems: Towards a New Bionics? Springer: Berlin/Heidelberg, Germany, 1993; pp. 703–712. [Google Scholar]
- Beni, G. Swarm intelligence. In Complex Social and Behavioral Systems: Game Theory and Agent-Based Models; 2020; pp. 791–818. Available online: https://www.springer.com/gp/book/9781071603673 (accessed on 25 May 2021).
- Zhu, H.; Wang, Y.; Ma, Z.; Li, X. A Comparative Study of Swarm Intelligence Algorithms for UCAV Path-Planning Problems. Mathematics 2021, 9, 171. [Google Scholar] [CrossRef]
- Freitas, D.; Lopes, L.G.; Morgado-Dias, F. Particle Swarm Optimisation: A Historical Review Up to the Current Developments. Entropy 2020, 22, 362. [Google Scholar] [CrossRef]
- Khare, A.; Rangnekar, S. A review of particle swarm optimization and its applications in Solar Photovoltaic system. Appl. Soft Comput. 2013, 13, 2997–3006. [Google Scholar] [CrossRef]
- Kennedy, J.; Eberhart, R. Particle swarm optimization. In Proceedings of the ICNN’95-International Conference on Neural Networks, Perth, Australia, 27 November–1 December 1995; IEEE: Piscataway, NJ, USA, 1995; Volume 4, pp. 1942–1948. [Google Scholar]
- Erwin, K.; Engelbrecht, A. Diversity Measures for Set-Based Meta-Heuristics. In Proceedings of the 2020 7th International Conference on Soft Computing & Machine Intelligence (ISCMI), Stockholm, Sweden, 14–15 November 2020; IEEE: Piscataway, NJ, USA, 2020; pp. 45–50. [Google Scholar]
- Gavira-Durón, N.; Gutierrez-Vargas, O.; Cruz-Aké, S. Markov Chain K-Means Cluster Models and Their Use for Companies’ Credit Quality and Default Probability Estimation. Mathematics 2021, 9, 879. [Google Scholar] [CrossRef]
- Naranjo, L.; Esparza, L.J.R.; Pérez, C.J. A Hidden Markov Model to Address Measurement Errors in Ordinal Response Scale and Non-Decreasing Process. Mathematics 2020, 8, 622. [Google Scholar] [CrossRef]
- Koike, T.; Hofert, M. Markov Chain Monte Carlo Methods for Estimating Systemic Risk Allocations. Risks 2020, 8, 6. [Google Scholar] [CrossRef]
- El Afia, A.; Sarhani, M.; Aoun, O. Hidden markov model control of inertia weight adaptation for Particle swarm optimization. IFAC-PapersOnLine 2017, 50, 9997–10002. [Google Scholar] [CrossRef]
- El Afia, A.; Aoun, O.; Garcia, S. Adaptive cooperation of multi-swarm particle swarm optimizer-based hidden Markov model. Prog. Artif. Intell. 2019, 8, 441–452. [Google Scholar] [CrossRef]
- Rabiner, L.; Juang, B. An introduction to hidden Markov models. IEEE ASSP Mag. 1986, 3, 4–16. [Google Scholar] [CrossRef]
- Beasley, J. An algorithm for set covering problem. Eur. J. Oper. Res. 1987, 31, 85–93. [Google Scholar] [CrossRef]
- Harrison, K.R.; Engelbrecht, A.P.; Ombuki-Berman, B.M. Self-adaptive particle swarm optimization: A review and analysis of convergence. Swarm Intell. 2018, 12, 187–226. [Google Scholar] [CrossRef]
- Hussain, K.; Salleh, M.N.M.; Cheng, S.; Shi, Y. On the exploration and exploitation in popular swarm-based metaheuristic algorithms. Neural Comput. Appl. 2018, 31, 7665–7683. [Google Scholar] [CrossRef]
- Mattiussi, C.; Waibel, M.; Floreano, D. Measures of Diversity for Populations and Distances Between Individuals with Highly Reorganizable Genomes. Evol. Comput. 2004, 12, 495–515. [Google Scholar] [CrossRef]
- Cheng, S.; Shi, Y.; Qin, Q.; Zhang, Q.; Bai, R. Population Diversity Maintenance In Brain Storm Optimization Algorithm. J. Artif. Intell. Soft Comput. Res. 2014, 4, 83–97. [Google Scholar] [CrossRef]
- Morales-Castañeda, B.; Zaldivar, D.; Cuevas, E.; Fausto, F.; Rodríguez, A. A better balance in metaheuristic algorithms: Does it exist? Swarm Evol. Comput. 2020, 54, 100671. [Google Scholar] [CrossRef]
- Crawford, B.; Soto, R.; Astorga, G.; García, J.; Castro, C.; Paredes, F. Putting Continuous Metaheuristics to Work in Binary Search Spaces. Complexity 2017, 2017, 8404231. [Google Scholar] [CrossRef]










| State (Inner-Phase) | Inertial Velocity w | Number of Particles np | 
|---|---|---|
| Exploration | ||
| Exploitation | ||
| Convergence | ||
| Jump out | 
| Orginal PSO Parameters | Proposed HPSO Parameters | ||
|---|---|---|---|
| Parameter | Value | Parameter | Value | 
| 0.4 | |||
| 0.9 | |||
| 5 | 30 | ||
| 50 | 30 | ||
| iter. num. | 50 | iter. num. | 50 | 
| iter. num. | 250 | iter. num. | 250 | 
| Instance | Optimum | Best HPSO | Best PSO | Avg. HPSO | Avg. PSO | RPD HPSO | RPD PSO | 
|---|---|---|---|---|---|---|---|
| scp41 | 429 | 429 | 430 | 429.81 | 432.419 | 0 | 0.233 | 
| scp51 | 253 | 253 | 255 | 253.68 | 260.71 | 0 | 0.791 | 
| scp61 | 138 | 138 | 140 | 138.19 | 140.871 | 0 | 1.449 | 
| scpa1 | 253 | 253 | 256 | 254.32 | 258.097 | 0.395 | 1.186 | 
| scpb1 | 69 | 69 | 71 | 69 | 91.129 | 0 | 2.899 | 
| scpc1 | 227 | 227 | 234 | 228.36 | 238.258 | 0 | 3.084 | 
| scpd1 | 60 | 60 | 79 | 60.13 | 123.323 | 0 | 31.667 | 
| scpnre1 | 29 | 29 | 85 | 29 | 106.871 | 0 | 193.103 | 
| scpnrf1 | 14 | 14 | 39 | 14 | 49.29 | 0 | 178.571 | 
| scpnrg1 | 176 | 176 | 348 | 178.17 | 480.839 | 0.568 | 97.727 | 
| scpnrh1 | 63 | 65 | 277 | 65.25 | 349.452 | 1.587 | 339.683 | 
| Instance | HPSO < PSO | PSO < HPSO | 
|---|---|---|
| scp41 | 0.728 | 0.277 | 
| scp51 | 0.002 | 0.998 | 
| scp61 | 0.000 | 1.000 | 
| scpa1 | 0.000 | 1.000 | 
| scpb1 | 0.000 | 1.000 | 
| scpc1 | 0.000 | 1.000 | 
| scpd1 | 0.000 | 1.000 | 
| scpnre1 | 0.000 | 1.000 | 
| scpnrf1 | 0.000 | 1.000 | 
| scpnrg1 | 0.000 | 1.000 | 
| scpnrh1 | 0.000 | 1.000 | 
| Publisher’s Note: MDPI stays neutral with regard to jurisdictional claims in published maps and institutional affiliations. | 
© 2021 by the authors. Licensee MDPI, Basel, Switzerland. This article is an open access article distributed under the terms and conditions of the Creative Commons Attribution (CC BY) license (https://creativecommons.org/licenses/by/4.0/).
Share and Cite
Castillo, M.; Soto, R.; Crawford, B.; Castro, C.; Olivares, R. A Knowledge-Based Hybrid Approach on Particle Swarm Optimization Using Hidden Markov Models. Mathematics 2021, 9, 1417. https://doi.org/10.3390/math9121417
Castillo M, Soto R, Crawford B, Castro C, Olivares R. A Knowledge-Based Hybrid Approach on Particle Swarm Optimization Using Hidden Markov Models. Mathematics. 2021; 9(12):1417. https://doi.org/10.3390/math9121417
Chicago/Turabian StyleCastillo, Mauricio, Ricardo Soto, Broderick Crawford, Carlos Castro, and Rodrigo Olivares. 2021. "A Knowledge-Based Hybrid Approach on Particle Swarm Optimization Using Hidden Markov Models" Mathematics 9, no. 12: 1417. https://doi.org/10.3390/math9121417
APA StyleCastillo, M., Soto, R., Crawford, B., Castro, C., & Olivares, R. (2021). A Knowledge-Based Hybrid Approach on Particle Swarm Optimization Using Hidden Markov Models. Mathematics, 9(12), 1417. https://doi.org/10.3390/math9121417
 
         
                                                





 
       