Next Article in Journal
Study on Chaotic Multi-Attribute Group Decision Making Based on Weighted Neutrosophic Fuzzy Soft Rough Sets
Next Article in Special Issue
Distributed Optimization Control for Heterogeneous Multiagent Systems under Directed Topologies
Previous Article in Journal
Improved Feature Selection Based on Chaos Game Optimization for Social Internet of Things with a Novel Deep Learning Model
Previous Article in Special Issue
Prescribed Settling Time Adaptive Neural Network Consensus Control of Multiagent Systems with Unknown Time-Varying Input Dead-Zone
 
 
Font Type:
Arial Georgia Verdana
Font Size:
Aa Aa Aa
Line Spacing:
Column Width:
Background:
Article

Photovoltaic Power Prediction Based on VMD-BRNN-TSP

1
Hubei Province Key Laboratory of Systems Science in Metallurgical Process, Wuhan 430065, China
2
College of Science, Wuhan University of Science and Technology, Wuhan 430065, China
*
Author to whom correspondence should be addressed.
Mathematics 2023, 11(4), 1033; https://doi.org/10.3390/math11041033
Submission received: 11 January 2023 / Revised: 11 February 2023 / Accepted: 16 February 2023 / Published: 17 February 2023
(This article belongs to the Special Issue Mathematic Control and Artificial Intelligence)

Abstract

:
Overfitting often occurs in neural network training, and neural networks with higher generalization ability are less prone to this phenomenon. Aiming at the problem that the generalization ability of photovoltaic (PV) power prediction model is insufficient, a PV power time-sharing prediction (TSP) model combining variational mode decomposition (VMD) and Bayesian regularization neural network (BRNN) is proposed. Firstly, the meteorological sequences related to the output power are selected by mutual information (MI) analysis. Secondly, VMD processing is performed on the filtered sequences, which is aimed at reducing the non-stationarity of the data; then, normalized cross-correlation (NCC) and signal-to-noise ratio (SNR) between the components obtained by signal decomposition and the original data are calculated, after which the key influencing factors are screened out to eliminate the correlation and redundancy of the data. Finally, the filtered meteorological sequences are divided into two datasets based on whether the irradiance of the day is zero or not. Meanwhile, the predictions are performed using BRNN for each of the two datasets. Then, the results are reordered in chronological order, and the prediction of PV power is realized conclusively. It was experimentally verified that the mean absolute value error ( M A E ) of the method proposed in this paper is 0.1281 , which is reduced by 40.28 % compared with the back propagation neural network (BPNN) model on the same dataset, the mean squared error ( M S E ) is 0.0962 , and the coefficient of determination ( R 2 ) is 0.9907 . Other error indicators also confirm that VMD is of much significance and TSP is contributive.

1. Introduction

To date, there is a large number of research works focusing on photovoltaic (PV) power prediction. Forecasting with model chains has yet to receive the attention that it deserves, so in [1], the model-chain-based forecasting framework is extended to the probability space, and a calibrated ensemble of model chains is used to generate probabilistic PV power forecasts. Considering the effects of the factors of PV modules on the forecast results, Zhou and Wang [2] proposed a novel multivariable hybrid prediction system combining signal decomposition, artificial intelligence models, deep learning models, and a swarm intelligence optimization strategy, which is effective in improving the forecasting efficiency and outperforms other benchmark models. Machine learning and hybrid approaches are proposed to provide effective forecasting with a data-driven approach based on previous measurements from existing power plants [3]. The literature [4] reviewed the existing research of PV forecasting methods from the perspective of multi-temporal scale and multi-spatial scale, and found that the machine learning method shows excellent nonlinear description ability in short-term prediction. However, traditional PV power prediction models have poor generalization ability and are prone to overfitting problems [5,6]; they also lack consideration of the time-varying nature of PV power [7], which limits the improvement of prediction accuracy.
Based on feedforward neural networks, the Bayesian regularization neural network (BRNN) [8] achieves the goal of improving the generalization ability of the network by adding regular terms to the network performance function, and thus circumventing the overfitting phenomenon. Ref. [9] states that BRNN makes the output of the network smoother by modifying the training performance function. In Ref. [10], an empirical study of stock time series forecasting using the BRNN model found a significant improvement in forecasting accuracy. However, relatively few studies have applied the BRNN model to the field of PV power prediction; therefore, in this paper, BRNN is applied to the prediction of PV power to achieve better results.
Variational mode decomposition (VMD) is a fully intrinsic, adaptive, and nonrecursive decomposition technique [11]. Ref. [12] used the VMD method to decompose the historical PV output power into several submodes, which avoids modal mixing and noise impact and improves the prediction accuracy of the model, but the essential characteristics of the output power and meteorological factors over time are not explored, and the prediction results needs to be further optimized.
As we all know, there are many methods in prediction, such as time series forecasting [13,14], VMD [15], neural networks [16], and so forth. In order to improve the generalization performance of the model, avoid the phenomenon of overfitting, filter the input variables, and take the temporal correlation of the data into consideration, while at the same time achieving the purpose of improving the prediction accuracy, this paper proposes a time-sharing prediction (TSP) model combining VMD and BRNN for PV power prediction. Firstly, VMD is used to reconstruct the features to be input, and then the data are divided into two datasets considering the time dependence of the PV power generation system. Then the factors are input into BRNN for prediction separately, and finally the results are rearranged in chronological order to achieve the purpose of improving the model prediction efficiency and reducing the prediction error.

2. Data Pre-Processing and Correlation Analysis

To verify the reliability of the proposed model, this paper uses Data Castle competition PV power output prediction data [17], which contain desensitized meteorological data and the actual output power of four electric fields. A total of 66,860 rows of data from its training set 1 (electric field 1) are used as the experimental object, containing the available meteorological factors—wind speed, wind direction, temperature, pressure, humidity, and irradiance—in a total of six columns of timeseries data. In order to reduce the influence of missing values or outliers, the dataset is preprocessed; meanwhile, to ensure that all the input features of the model are correlated with the output target, the necessary correlation tests are performed between all the meteorological factor sequences and the actual output power.

2.1. Data Preprocessing

First, the meteorological data were sampled for 15 min, with a total of 96 data from 0:00 to 23:45 each day. On the one hand, for the missing data in a few moments, this study fills in the missing data by fitting the two data before and after them; on the other hand, due to the non-negative nature of the definition of irradiance itself, the negative values of irradiance in the data are also corrected by the fitting method in this study.

2.2. Correlation Analysis

There are many factors influencing the PV power generation system. If a single previous output power signal is used as the only input variable of the model, it is easy to make large errors in the prediction process when the weather changes suddenly because the influence of meteorological factors is ignored; however, if there are too many input variables, the correlation existing between the independent variables may lead to covariance problems, which in turn increase the complexity of model training. Therefore, applying correlation analysis to screen out the main factors affecting PV power output and then using them as input variables for the neural network model can improve the prediction accuracy while taking the time cost of model training into account.
Figure 1 shows the time series diagram of meteorological factor sequences and actual power after preprocessing. Wind speed data, temperature data, pressure data and humidity data were normalized to eliminate differences due to units.
Most of the existing studies chose Pearson correlation coefficient or Spearman correlation coefficient for correlation analysis of the PV power generation system data [18]; however, Pearson correlation analysis requires the data to satisfy normal distribution [19], and Spearman correlation analysis requires the data to be monotonic. In this study, the Kolmogorov–Smirnov test performed on the raw data using SPSS software showed that the raw data did not obey a normal distribution, while as seen in Figure 1, the raw data are not monotonic as well; therefore, the mutual information (MI) method is chosen in this paper to perform the correlation test between the signals of meteorological factors in the raw data and the actual power. The MI method is aimed at capturing the relationship between each feature (both linear and nonlinear) [20]. For two variables X and Y, MI between them is defined as
I ( X ; Y ) = X , Y p ( x , y ) log p ( x , y ) p ( x ) p ( y ) ,
where p ( x , y ) is the joint probability distribution function of X and Y; p ( x ) and p ( y ) are the marginal probability distribution functions of X and Y, respectively.
I ( X ; Y ) is a non-negative number, where the larger its value, the stronger the correlation between the two variables; if I ( X ; Y ) = 0 , it means that the variables are not correlated.
The MI values between the variables of PV power generation system and meteorological data are calculated as shown in Table 1. As can be seen from the table, there exists correlation between the six columns of meteorological data and the actual output power of PV power generation system. The correlation is sorted in descending order: irradiance, temperature, wind direction, humidity, wind speed, and pressure. Among them, irradiance plays an almost absolute role in the fluctuation of output power.

3. VMD-BRNN-TSP Model

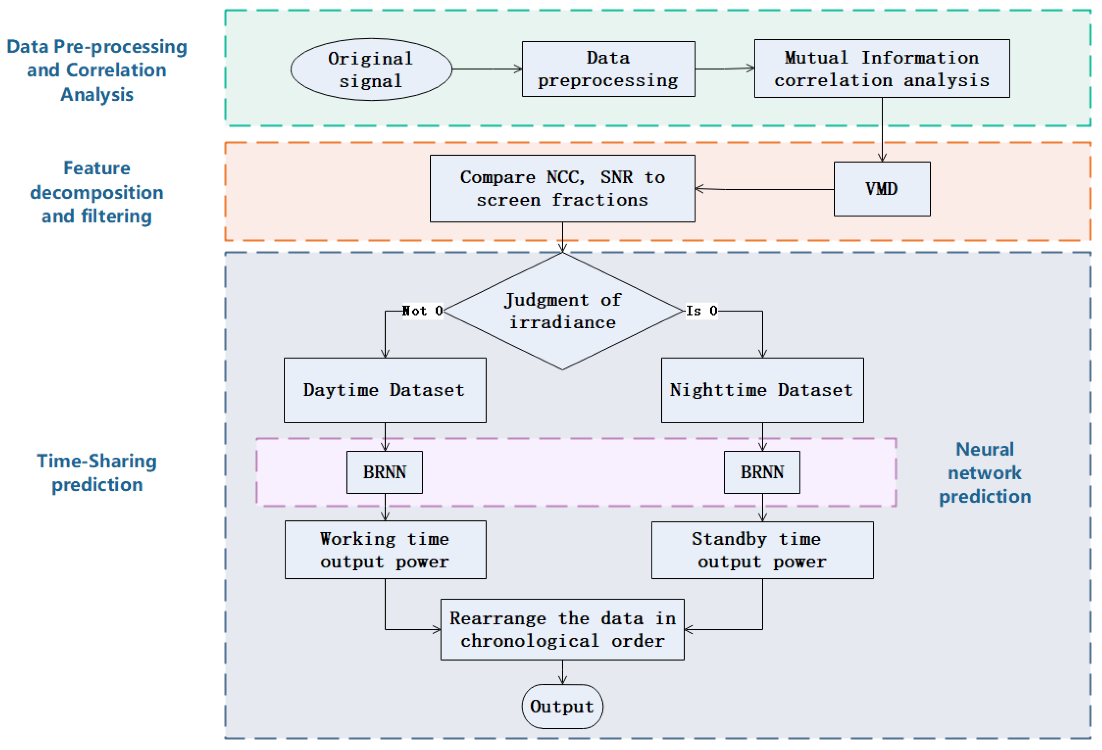
This paper proposes a TSP model for PV power generation system by combining VMD and BRNN. The main theoretical support consists of three parts: VMD, BRNN and TSP. Among them, to enhance the reliability of feature extraction, this paper performs the secondary filtering of feature sequences by comparing two parameters, NCC (normalized cross-correlation) and SNR (signal-to-noise ratio), between the implicit modal components decomposed by VMD and the original sequences, in order to obtain the reconstructed sequences for final input to neural network training. The framework of the proposed model in this paper is shown in Figure 2.

3.1. VMD

The meteorological characteristics that affect the PV power such as irradiance, temperature, etc., are random nonstationary signals. By decomposing the meteorological variable series and extracting its long-term trend over time, the components of the meteorological variable series with higher correlation with PV power can be obtained to improve the prediction accuracy to a certain extent. There is a great deal of existing research on signal decomposition at the present [21]. VMD can effectively overcome the mode mixing phenomenon. In this paper, the VMD method decomposes the original sequence into a series of different components with finite bandwidths u k ( t ) , each corresponding to a center frequency of ω k . The bandwidth of each component can be estimated by the following four steps.
Step 1: The bandwidth of each mode is estimated. The spectrum of each mode function is modulated to the baseband by calculating the corresponding resolved signal of each mode through Hilbert transform to obtain the one-sided spectrum, and subsequently adding an exponential term to adjust the center frequency of each mode. Gaussian smoothing is applied to the demodulated signal to estimate the corresponding bandwidth, so the constrained variational model is constructed as Equation (2) [22]:
min u k , ω k k = 1 K t δ ( t ) + j π t u k t e j ω k t 2 2 , s . t . k = 1 K u k = f t , ,
where K is the number of modal functions; δ ( t ) is the impulse function; t = 0 , δ ( t ) = ; t 0 , δ ( t ) = 0 ; t represents time; u k : = u 1 , , u k ; ω k is the center frequency; ω k : = ω 1 , , ω k ; and the constraint is that the sum of the modes is equal to the input signal f.
Step 2: To turn Equation (2) into an unconstrained optimization problem, this paper introduces a quadratic penalty factor η and Lagrange multipliers λ . Using the augmented Lagrangian solution [23], the initial minimization problem above is transformed into seeking the saddle point of the following equation Equation (3):
L u k , ω k , λ = η k = 1 K t δ ( t ) + j π t u k t e j ω k t 2 2 + f ( t ) k = 1 K u k ( t ) 2 2 + λ ( t ) , f ( t ) k = 1 K u k ( t ) .
Step 3: To solve the variational problem of Equation (3), the alternating direction multiplier method is used for alternating updates. The problem is transformed to the frequency domain and solved by Parseval/Plancherel Fourier isometryin L 2 parametrics:
u k n + 1 u k arg min L u i < k n + 1 , u i k n + 1 , ω i k , λ n ,
u ^ k n + 1 ( ω ) = f ^ ( ω ) i k u ^ k ( ω ) + λ ^ ( ω ) 2 1 + 2 η ( ω ω k ) 2 .
Step 4: Update ω k n + 1 and λ k n + 1 by the same method:
ω k n + 1 = 0 ω u ^ k ( ω ) 2 d ω 0 u ^ k ( ω ) 2 d ω ,
λ ^ n + 1 ( ω ) λ ^ n ( ω ) + τ ( f ^ ( ω ) k = 1 K u ^ k n + 1 ( ω ) ) ,
k = 1 K u ^ k n + 1 + u ^ k n 2 2 / u ^ k n 2 2 < ε ,
τ is the variable; ω k n + 1 is the central frequency of the spectrum; ε is the convergence accuracy and ε > 0 , the update stops when the accuracy satisfies Equation (8).
Finally, it is converted to the time domain by the Fourier inverse transform, which yields the submodes of the meteorological variable sequence after VMD.

3.2. Secondary Feature Filtering

The analysis above shows that the selection of the number of modes K in the VMD method depends on the quality of the decomposition results and will directly affect the reconstruction effect. In this paper, NCC and SNR are calculated to evaluate the noise reduction performance under different K values [24], and NCC and SNR are defined as follows:
(1) NCC
N C C = i = 1 n f ( i ) g ( i ) ( i = 1 n f 2 ( i ) ) ( i = 1 n g 2 ( i ) ) ,
where f ( i ) is the original signal and g ( i ) is the reconstructed signal. For N C C 1 , 1 , 1 indicates that the two curves are in opposite phases, 0 indicates orthogonal, and 1 indicates identical, and the closer to 1, the higher similarity of the two curves will be:
(2) SNR
S N R = 10 lg i = 1 N f 2 ( i ) i = 1 N f ( i ) g ( i ) 2 .
In addition to the number of modes K, the other decomposition parameters selected in this paper are penalty factor a l p h a = 2000 , noise tolerance t a u = 0.025 , DC component D C = 0 , convergence criterion tolerance t o l = l e 6 , and initial centralization frequency i n i t = 1 .
Table 2 shows the numerical comparison of the noise reduction performance of the six meteorological factor variables after VMD at different K values. To highlight the main content of the table, there are several abbreviations in Table 2: wind speed (WS), wind direction (WD), temperature (TEMP), pressure (P), humidity (H), and irradiance (I).
By analyzing the values of NCC and SNR, a more suitable decomposition parameter K can be selected to filter the signal sequences with stronger correlation with the PV power; the larger the value of NCC and SNR, the stronger the correlation between the data, thus achieving the purpose of noise reduction.
Analysis of Table 2 shows that for the six meteorological factor variable sequences, the NCC and SNR between the component sequences and the original sequences reach the maximum when K = 2 , and the NCC and SNR values step into a decreasing trend from K = 3 onward. However, since the correlation between the initial data of irradiance and output power has reached 96.9 % , the correlation between its decomposed components and output power is slightly decreased. To ensure the prediction accuracy, the input features of the neural network finally adopted in this paper are determined: wind speed sequence, wind direction sequence, temperature sequence, pressure sequence, and humidity sequence are taken as the first component of VMD decomposition at K = 2 , and irradiance is taken as the same as the initial sequence.

3.3. BRNN

BRNN is a multilayer feedforward neural network based on the error back propagation algorithm, including three layers of input, hidden and output [25]. Let the training samples of the neural network be D ( x i , t i ) , i = 1 , 2 , , n , where n is the number of training samples, and the performance function of the neural network is defined as Equation (11):
J W = 1 2 i = 1 n ( f ( x i , W , M ) t i ) 2 ,
where W is the network parameter vector; M is the network model; f is the Sigmoid activation function, with the expression f ( x ) = 1 / ( 1 e ( x ) ) ; and t is the network training target.
The gradient descent method is used to adjust the network weights. ω h j = ω h j Δ ω h j , ω h j is the first weight of the layer i; η is the network learning rate.
To avoid overfitting, this paper uses a regularization algorithm to optimize the network structure. The regularization method adds regular terms E W to the network performance function [26]:
E W = 1 2 W 2 2 = 1 2 i = 1 m ω i 2 ,
where ω is the network weights, and m is the total number of network parameters. The objective function becomes F ( W ) = α E W + β J W , which is equal to Equation (13) [27]:
min W , α , β ( F ( W ) = 1 2 β i = 1 n f ( x i , W , M ) t i 2 + 1 2 α W 2 2 ,
where α and β are the regularization coefficients ( α focuses on reducing the scale of weights, β focuses on reducing the training error). The Bayesian regularization algorithm seeks a balance between them, and the process of BRNN training is trying to find the optimal parameters to minimize the objective function [28].
Assuming that the weights of both the dataset and the initial network obey Gaussian distribution, the maximum posterior probability is solved by the Bayesian criterion to obtain α and β at W M P that minimizes the objective function:
α M P = γ 2 E W ( W M P ) , β M P = n γ 2 J W ( W M P ) ,
where m is the number of parameters of the neural network; H is the Hessian matrix α 2 E W + β 2 J W of the objective function at W M P ; and the number of effective parameters of the neural network is γ = m 2 α M P ( t r ( H 1 ) ) .
First, the neural network structure is determined, while the hyperparameters α and β are initialized, and new values are continuously estimated using Equation (14); the matrix and the number of effective parameters γ in the network that play a role in reducing the error are calculated, and the number of neurons in the hidden layer is appropriately increased when γ is close to m. In the overall iterative process, the network training converges when the total error is stable.

3.4. Time-Sharing Prediction

From the results of the MI analysis of PV power output with each meteorological factor, it is clear that irradiance plays an almost decisive role in the magnitude of power output. In recent years, some studies have found a link between PV power output and weather conditions [18]; however, the difference in diurnal irradiance determined by the Earth’s rotation has a more direct impact on PV power generation system in contrast.
There are differences in sunrise and sunset times for different weather conditions. Integrating the practical needs and operational complexity, this paper selects the K-means clustering method to classify the data [29]. The average daily irradiance is selected as the initial basis of the clustering algorithm, the number of categories is set to 4, and the dataset is sorted by the average daily irradiance from the largest to the smallest, and the dataset is divided into four categories: sunny, cloudy, overcast, and rainy. Taking April 18 (sunny day), April 26 (cloudy day), April 24 (overcast day), and April 13 (rainy day) of 2018 as examples, the actual output power comparisons under the 4 weather types are plotted, as shown in Figure 3. As can be seen from the figure, although the sunrise and sunset moments are different every day, the difference between different weather types is mainly in the fluctuation amplitude of the output power, which is more volatile and has a larger amplitude during the daytime, while at night, the trend of the output power under all weather types is relatively flat, and its value is basically maintained within a relatively small negative range.
The presence or absence of irradiance in a PV power system directly determines whether the system can produce electrical output. When the irradiance is 0, the system needs to consume electrical energy to maintain the standby state of the whole system, which is more stable, so the value of the output power at night is negative, and the fluctuation trend is relatively gentle; only when the irradiance is not 0, the solar energy can be converted into electrical energy and produce power output with the help of PV devices. Based on the above characteristics of PV power generation system, this paper divides the original dataset into two—working time (daytime) dataset and standby time (nighttime) dataset—and constructs a neural network for the prediction of both datasets to reduce the systematic error.

4. Analysis of Experimental Results

The back propagation neural network (BPNN) is a multilayer feedforward neural network trained according to the error back propagation algorithm, and is one of the most widely used neural network models today. Because of its good prediction results on the data used in this study, in order to verify the superiority of the proposed method and the effectiveness of VMD decomposition and TSP, the BPNN model, BRNN model, VMD-BRNN model and VMD-BRNN-TSP model were used to perform comparison experiments, respectively. A total of 46 days of data from 1 July to 15 August 2017 were extracted from the dataset, and the data of the first 39 days were used as the training set and the data of the last 7 days were used as the prediction set. The prediction effects were plotted separately as follows.
The overall prediction effect of the BPNN model is shown in Figure 4: the model predicts the output power relatively well during the daytime, but the error is larger when the data fluctuate drastically; not only that, the error is very significant during the dark period when the data fluctuate more smoothly.
The overall prediction effect of the BRNN model is shown in Figure 5: the model overall seems to be significantly improved compared with the BPNN model, which verifies the enhanced generalization ability.
The overall prediction effect of the VMD-BRNN model is shown in Figure 6: the prediction effect of this model shows an improvement over the single BRNN model, which is clearly reflected in the darkness of day 1, daytime of day 4, thus indicating that after the VMD decomposition, the input features of the model are extracted twice, and the overall prediction error is further reduced.
The overall prediction effect of the VMD-BRNN-TSP model is shown in Figure 7: the prediction effect of the model continues to be optimized on the basis of the VMD-BRNN model, which is mainly reflected in the prediction effect during the darkness period, and its prediction accuracy is obviously improved. This indicates that after the TSP process, the model can make separate predictions for datasets with large differences in fluctuation range, and can achieve more reduction in error.
In order to compare the prediction effects of different models, the comparison graph for day 1 (9 August 2018) of the prediction set is taken for separate presentation in Figure 5. As can be seen from Figure 8, the VMD-BRNN-TSP model performs well in PV power prediction compared to the other 3 models, which achieves further improvement in prediction accuracy.

5. Comparison of Experimental Errors

The commonly used evaluation metrics are mean absolute error ( M A E ), mean squared error ( M S E ), coefficient of determination ( R 2 ), square root error ( R M S E ), and sum of squared error ( S S E ). The errors between the predicted power and real power of BPNN model, BRNN model, VMD-BRNN model and VMD-BRNN-TSP model are calculated respectively, and the comparisons are shown in Figure 9.
For the convenience of comparing the values, the comparison of the prediction errors of the four models is listed as shown in Table 3.
As seen in Table 3, the VMD-BRNN-TSP model has different degrees of improvement in prediction accuracy compared with the traditional BPNN model, BRNN model, and VMD-BRNN model, and the error values likewise verify the effectiveness of VMD and TSP in improving prediction accuracy.

6. Conclusions

In order to achieve more accurate prediction of PV power, enhance the generalization ability of neural network model, and take the temporal correlation of the data into consideration at the same time, a TSP model of PV power generation system based on VMD and BRNN is proposed in this paper. After experiments, the conclusions of this paper are listed as follows.
(1) The MI method is used for correlation analysis to ensure that the neural network input features are all correlated with the output power to reduce the experimental error and lay a good cornerstone for the subsequent training of the prediction model.
(2) The generalization performance of the neural network is enhanced using the Bayesian regularization algorithm, and the model is still optimized when the prediction effect of BPNN is already performing well. The prediction effect is improved again. Under the M A E error index, the error of using BRNN alone is reduced by 29.74 % compared with that of using the single BPNN model.
(3) The meteorological factors related to the output power are decomposed using VMD, and the two parameters of NCC and SNR are used as criteria for the secondary feature filtering of the component series. The data are denoised again under the premise of ensuring a high correlation degree, while the input dimension is reduced. Under the M A E error index, the prediction model of BRNN after VMD has 10.88 % lower error than the model using BRNN alone, which reflects the effectiveness of VMD.
(4) Starting from the temporal correlation of the PV power generation system, the datasets input to the model are classified by whether the irradiance is 0 or not, and two datasets with quite different fluctuation trends are obtained. Neural network prediction is performed for both of them separately, and the results show that this process effectively improves the prediction accuracy. Under the M A E error metric, the TSP model has 4.62 % lower error than the VMD-BRNN model.
In terms of comprehensive algorithm complexity and prediction accuracy, the VMD-BRNN-TSP model proposed in this paper can effectively improve the prediction of PV power, and has certain application value in practical work, such as PV power generation system and power plant maintenance and stabilization.

Author Contributions

Conceptualization, W.W.; Methodology, G.C. and T.Z.; Formal analysis, W.Q. and W.W.; Investigation, T.Z.; Resources, W.Q.; Data curation, G.C. and T.Z.; Writing – original draft, T.Z.; Supervision, G.C.; Funding acquisition, G.C. All authors have read and agreed to the published version of the manuscript.

Funding

This research is supported by the Natural Science Foundation of China under Grants 61473213,61671338; the Hubei Province Key Laboratory of Systems Science in Metallurgical Process (Wuhan University of Science and Technology) (Z202102) and Open Research Fund of Hubei Society for Industrial and Applied Mathematics and Wuhan Society for Industrial and Applied Mathematics(2022003).

Data Availability Statement

Publicly available datasets were analyzed in this study. These datacan be found here: [https://challenge.datacastle.cn/v3/cmptDetail.html?id=309, Data Castle, accessed on 11 January 2023].

Conflicts of Interest

The authors declare no conflict of interest.

Abbreviations

The following abbreviations are used in this manuscript:
PVPhotovoltaic
MIMutual Information
TSPTime-Sharing Prediction
VMDVariational Mode Decomposition
BRNNBayesian Regularization Neural Network
BPNNBack Propagation Neural Network
NCCNormalized Cross-Correlation
SNRSignal-to-Noise Ratio

References

  1. Martin, J.-M.; Dazhi, Y. Probabilistic photovoltaic power forecasting using a calibrated ensemble of model chains. Renew. Sustain. Energy Rev. 2022, 168, 112821. [Google Scholar]
  2. Zhou, Y.-L.; Wang, J.-Z.; Li, Z.-W.; Lu, H.-Y. Short-term photovoltaic power forecasting based on signal decomposition and machine learning optimization. Energy Convers. Manag. 2022, 267, 115944. [Google Scholar] [CrossRef]
  3. Alfredo, N.; Sonia, L.; Marco, M.; Emanuele, G.-C. A Selective Ensemble Approach for Accuracy Improvement and Computational Load Reduction in ANN-Based PV Power Forecasting. IEEE Access 2022, 10, 32900–32911. [Google Scholar]
  4. Liu, C.-C.; Li, M.; Yu, Y.-J.; Wu, Z.-Y.; Gong, H.; Cheng, F.-E. A Review of Multitemporal and Multispatial Scales Photovoltaic Forecasting Methods. IEEE Access 2022, 10, 35073–35093. [Google Scholar] [CrossRef]
  5. Mohana, M.; Saidi, A.-S.; Alelyani, S.; Alshayeb, M.-J.; Basha, S.; Anqi, A.-E. Small-Scale Solar Photovoltaic Power Prediction for Residential Load in Saudi Arabia Using Machine Learning. Energies 2021, 14, 6759. [Google Scholar] [CrossRef]
  6. Huang, X.-Q.; Li, Q.; Tai, Y.-H.; Chen, Z.-Q.; Liu, J.; Shi, J.-S.; Liu, W.-M. Time series forecasting for hourly photovoltaic power using conditional generative adversarial network and Bi-LSTM. Energy 2022, 246, 123403. [Google Scholar] [CrossRef]
  7. Ran, C.-K.; Xia, X.-Y.; Yang, M.-S.; Zhang, Z.; Li, Y.-H.; Zeng, X.-Y.; Huang, H.; Teng, X.-Y.; Cai, Y.-K.; Cao, B.-L. BP network PV power forecast based on daily type and fusion theory. J. Cent. South Univ. (Sci. Technol.) 2018, 49, 2232–2239. [Google Scholar]
  8. Xiao, H.-H.; Lv, J.-Z.; Yun, X.; Gui, X.-L.; Zhe, F. Energy Consumption Forecasting Using United Grey System–Bayesian Regularization Neural Network Model. Adv. Mater. Res. 2012, 1792, 524–527. [Google Scholar]
  9. Ye, L.; Jabbar, S.-F.; Abdul, Z.-M.-M.; Tan, M.-L. Bayesian Regularized Neural Network Model Development for Predicting Daily Rainfall from Sea Level Pressure Data: Investigation on Solving Complex Hydrology Problem. Complexity 2021, 2021, 6631564. [Google Scholar] [CrossRef]
  10. Hou, Y.; Xie, B.; Liu, H. Bayesian Regularization Neural Network Model for Stock Time Series Prediction. Int. J. Perform. Eng. 2019, 15, 3271–3278. [Google Scholar]
  11. Yang, J.-Y.; Stewart, E.; Ye, J.-Q.; Entezami, M.-R. An Improved VMD Method for Use with Acoustic Impact Response Signals to Detect Corrosion at the Underside of Railway Tracks. Appl. Sci. 2023, 13, 942. [Google Scholar] [CrossRef]
  12. Gneiting, T.; Lerch, S.; Schulz, B. Probabilistic solar forecasting: Benchmarks, post-processing, verification. Sol. Energy 2023, 252, 72–80. [Google Scholar] [CrossRef]
  13. Lin, Y.; Lu, Q.; Tan, B.; Yu, Y.-Y. Forecasting energy prices using a novel hybrid model with variational mode decomposition. Energy 2022, 246, 123366. [Google Scholar] [CrossRef]
  14. Li, W.-L.; Wei, Z.-N.; Sun, G.-Q.; Wan, Z.; Miao, W. Multi-interval wind speed forecast model based on improved spatial correlation and RBF neural network. Electr. Power Autom. Equip. 2009, 29, 89–92. [Google Scholar]
  15. Zhang, S.-T.; Wu, J.-R.; Wang, Y.-G.; Jeng, D.-S.; Li, G.-X. A physics-informed statistical learning framework for forecasting local suspended sediment concentrations in marine environment. Water Res. 2022, 218, 118518. [Google Scholar] [CrossRef]
  16. Zhang, Z.-X.; Wu, J.-R.; Zhang, S.-T.; Wang, Y.-G. A hybrid deep learning framework for air quality prediction with spatial autocorrelation during the COVID-19 pandemic. Sci. Rep. 2023, 13, 1015. [Google Scholar]
  17. Data Castle. Available online: https://challenge.datacastle.cn/v3/cmptDetail.html?id=309 (accessed on 11 January 2023).
  18. Zhang, S.; Dong, L.; Ji, D.-Y.; Hao, Y.; Zhang, X.-F. Power forecasting of ultra-short-term photovoltaic station based on NWP similarity analysis. Acta Energiae Solaris Sin. 2022, 43, 142–147. [Google Scholar]
  19. Hurna, S.; Teplicka, K.; Straka, M. Use of statistical quantitative methods for monitoring quality parameters of raw materials. Przem. Chem. 2018, 97, 59–63. [Google Scholar]
  20. Jorge, A.-K.; Carlos, M.-L.; Evaristo, J.-M.; Omar, R.; Guillermo, S. Measuring Independence between Statistical Randomness Tests by Mutual Information. Entropy 2020, 22, 741. [Google Scholar]
  21. Zhang, S.-T.; Wu, J.-R.; Jia, Y.-G.; Wang, Y.-G.; Zhang, Y.-Q.; Duan, Q.-B. A temporal LASSO regression model for the emergency forecasting of the suspended sediment concentrations in coastal oceans: Accuracy and interpretability. Eng. Appl. Artif. Intell. 2021, 100, 104206. [Google Scholar] [CrossRef]
  22. Yu, X.-Y.; Zhao, Y.-M.; Yang, N.-N.; Yue, T.-G.-R.; Gao, C.-Y. Photovoltaic power generation forecasting based on VMD-SE-LSSVM and iterative error correction. Acta Energiae Solaris Sin. 2020, 41, 310–318. [Google Scholar]
  23. Deng, Y.; Zhu, K.-H.; Zhao, G.-J.; Zhu, J.-Y. Efficient partial discharge signal den2oising method via adaptive variational modal decomposition for infrared detectors. Infrared Phys. Technol. 2022, 125, 104230. [Google Scholar] [CrossRef]
  24. Li, J.; Zhang, X.; Cai, J. Suppression of strong interference for AMT using VMD and MP. Chin. J. Geophys. 2019, 62, 3866–3884. [Google Scholar]
  25. Sun, L.; Hu, S.; Jack, F.-T. Feature-based quality classification for ultrasonic welding of carbon fiber reinforced polymer through Bayesian regularized neural network. J. Manuf. Syst. 2021, 58, 335–347. [Google Scholar] [CrossRef]
  26. Imam, A.; Salami, B.-A.; Oyehan, T.-A. Predicting the compressive strength of a quaternary blend concrete using Bayesian regularized neural network. J. Struct. Integr. Maint. 2021, 6, 237–246. [Google Scholar] [CrossRef]
  27. Sun, Z.; Chen, Y.; Li, X.-Y.; Qin, X.-L.; Wang, H.-Y. A Bayesian regularized artificial neural network for adaptive optics forecasting. Opt. Commun. 2017, 382, 519–527. [Google Scholar] [CrossRef]
  28. Zhao, G.-C.; Lin, M.-Q.; Dai, H.D.; Wu, J.; Wang, Y.-J. A Modified Strategy Using the KNN-Markov Chain for SOH Estimation of Lithium Batteries. Acta Autom. Sin. 2021, 47, 453–463. [Google Scholar]
  29. Walsh, A.; Cóstola, D.; Labaki, L.-C. Performance-based climatic zoning method for building energy efficiency applications using cluster analysis. Energy 2022, 255, 124477. [Google Scholar] [CrossRef]
Figure 1. Time series diagram of preprocessed data.
Figure 1. Time series diagram of preprocessed data.
Mathematics 11 01033 g001
Figure 2. VMD-BRNN-TSP model framework.
Figure 2. VMD-BRNN-TSP model framework.
Mathematics 11 01033 g002
Figure 3. Comparison of actual output power for 4 weather types.
Figure 3. Comparison of actual output power for 4 weather types.
Mathematics 11 01033 g003
Figure 4. BPNN model prediction results.
Figure 4. BPNN model prediction results.
Mathematics 11 01033 g004
Figure 5. BRNN model prediction results.
Figure 5. BRNN model prediction results.
Mathematics 11 01033 g005
Figure 6. VMD-BRNN model prediction results.
Figure 6. VMD-BRNN model prediction results.
Mathematics 11 01033 g006
Figure 7. VMD-BRNN-TSP model prediction results.
Figure 7. VMD-BRNN-TSP model prediction results.
Mathematics 11 01033 g007
Figure 8. Single-day prediction renderings of output power of 4 models.
Figure 8. Single-day prediction renderings of output power of 4 models.
Mathematics 11 01033 g008
Figure 9. Error comparison chart.
Figure 9. Error comparison chart.
Mathematics 11 01033 g009
Table 1. MI values between the variables.
Table 1. MI values between the variables.
Meteorological DataWind SpeedWind DirectionTemperaturePressureHumidityIrradiance
I ( X ; Y ) 0.49200.53860.56420.35040.49570.9180
Table 2. N C C and S N R of each environment variable component at different K values.
Table 2. N C C and S N R of each environment variable component at different K values.
KNCCSNR
WSWDTEMPPHIWSWDTEMPPHI
2 0.9746 * 0.9884 * 0.9594 * 0.9174 * 0.7502 * 0.6878 12.9907 * 16.3546 * 10.992 * 7.9484 * 3.5835 * 2.747
0.24660.05260.28920.49450.6959 0.7722 * 0.2693−0.02380.37921.16752.8667 3.9027 *
30.97190.98440.95890.91120.74360.676112.558515.054210.94357.65523.48742.6289
0.23890.10210.28610.49690.68800.76830.25070.02930.37051.18062.77443.8502
0.10620.05420.06170.07890.16810.11210.0463−0.00490.01540.02650.11490.0411
40.97100.97740.95890.90760.74220.673112.42613.479410.93655.61913.46672.5992
0.23100.16410.28550.49800.68480.76690.23560.11600.36911.19022.73873.8282
0.11450.10420.06390.09480.17810.13000.05280.03130.01590.03650.12370.074
0.07110.05810.02970.03360.09730.08810.02000.00750.00320.00490.03530.0281
50.97080.96700.95890.87680.74190.628212.393211.841710.93616.34343.46302.1788
0.22900.30230.28550.45690.68440.70130.23150.37390.36890.99512.73392.9375
0.11260.10290.06430.28020.17870.34150.05070.04590.01600.35160.12330.5341
0.07650.05920.03080.04970.10170.12320.02330.01520.00330.01070.03860.0619
0.03970.04420.01080.03390.03500.07110.00610.00680.00030.00230.000470790.0167
Table 3. Error values comparison.
Table 3. Error values comparison.
ModelMAEMSE R 2 RMSE SSE
BPNN0.21450.16180.98430.4022108.7112
BRNN0.15070.11190.98920.334575.2058
VMD-BRNN0.13430.10050.99030.316967.5033
VMD-BRNN-TSP0.12810.09620.99070.310164.6384
Disclaimer/Publisher’s Note: The statements, opinions and data contained in all publications are solely those of the individual author(s) and contributor(s) and not of MDPI and/or the editor(s). MDPI and/or the editor(s) disclaim responsibility for any injury to people or property resulting from any ideas, methods, instructions or products referred to in the content.

Share and Cite

MDPI and ACS Style

Chen, G.; Zhang, T.; Qu, W.; Wang, W. Photovoltaic Power Prediction Based on VMD-BRNN-TSP. Mathematics 2023, 11, 1033. https://doi.org/10.3390/math11041033

AMA Style

Chen G, Zhang T, Qu W, Wang W. Photovoltaic Power Prediction Based on VMD-BRNN-TSP. Mathematics. 2023; 11(4):1033. https://doi.org/10.3390/math11041033

Chicago/Turabian Style

Chen, Guici, Tingting Zhang, Wenyu Qu, and Wenbo Wang. 2023. "Photovoltaic Power Prediction Based on VMD-BRNN-TSP" Mathematics 11, no. 4: 1033. https://doi.org/10.3390/math11041033

APA Style

Chen, G., Zhang, T., Qu, W., & Wang, W. (2023). Photovoltaic Power Prediction Based on VMD-BRNN-TSP. Mathematics, 11(4), 1033. https://doi.org/10.3390/math11041033

Note that from the first issue of 2016, this journal uses article numbers instead of page numbers. See further details here.

Article Metrics

Back to TopTop