Classifying Cardiac Arrhythmia from ECG Signal Using 1D CNN Deep Learning Model
Abstract
1. Introduction
- Proposing a simple yet effective method for extracting the heartbeat from the signals by segmenting the signal centered on the R-peak point to ensure that all the critical features, such as QRS Complex, P-wave and T-wave, are correctly extracted.
- Developing a novel CNN architecture that shows outstanding performance in identifying four types of cardiac arrhythmias compared to existing work in the literature.
- Evaluating the optimal CNN hyperparameters in terms of filter, activation function, kernel size, and the number of layers.
2. Related Works
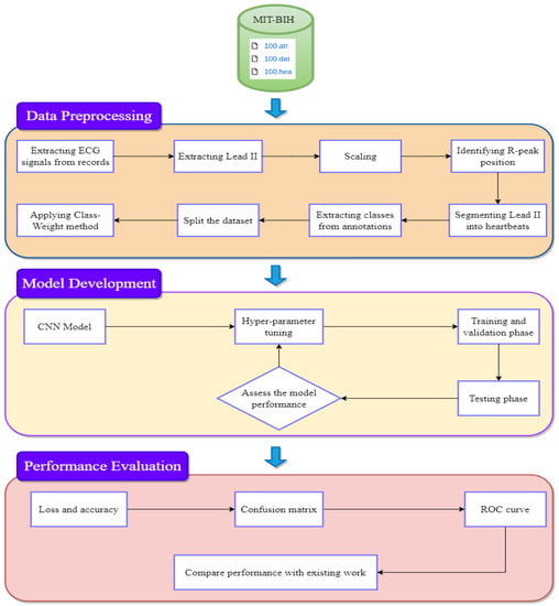
3. Proposed Methodology
3.1. Dataset Description
3.2. Dataset Prepossessing
3.2.1. Heartbeat Extraction
- Extracting ECG lead II signals from the patient records and converting them into NumPy array.
- Scaling the extracted signals to ensure that all signals have the same mean and standard deviation, which helps classify several arrhythmias correctly.
- Detecting the R-peak position using XQRS from the WFDB library to segment the heartbeats.
- Segmenting the signal into heartbeat windows with a length of 180 features in each window centered around the R-peak position.
- Extract each heartbeat class from the annotations given by cardiologists in the dataset.
3.2.2. Data Preparation
3.3. Training of One-Dimensional Convolutional Neural Network (1D-CNN) for Classifying Cardiac Arrhythmia
- Time-invariant feature learning: A 1D CNN is able to learn time-invariant features from a signal, meaning that it is able to extract features that are robust to small shifts in time. This is important for signal data because signals are often affected by noise, variations in the measurement scale, and non-stationarity. With a 1D CNN, a network can learn to extract relevant features that are robust to these variations, resulting in improved performance.
- Local feature extraction: In 1D CNNs, the convolutional layers are able to extract local features from the signal, which are important for signal data, as signals are often composed of local patterns. These patterns could be variations, such as frequency, amplitude, or shape, which the CNN is able to learn and extract.
- Translation invariance: 1D CNNs are also translation invariant, which means that they are able to detect the same pattern, regardless of its location in the signal. This is particularly useful for signals where the location of the pattern is not known.
| Algorithm 1. The 1D-CNN pseudocode. | |
| 1D-CNN model architecture | |
| Input: input_data, test_data, filter, kernel, blocks, cls_weight | |
| Output: Predictions | |
| Start Algorithm (1D-CNN) | |
| 1 | | model = Sequential () |
| 2 | | For (block in blocks) do |
| 3 | | model. Add (Conv1D (filter, (kernel,), activation = ’relu’) |
| 4 | | model. Add (Conv1D (filter, (kernel,), activation = ’relu’) |
| 5 | | model. Add (MaxPooling1D (2)) |
| 6 | | model. Add (Dropout (0.2)) |
| 7 | | model. Add (BatchNormalization ()) |
| 8 | | End;//For loop |
| 9 | | model. Add (Flatten ()) |
| 10 | | model. Add (Dense (512), activation = ‘relu’) |
| 11 | | model. Add (Dropout (0.2)) |
| 12 | | model. Add (Dense (4), activation = ‘softmax’) |
| Phase 1, Compile the model | |
| 13 | | model. Compile (loss = ‘sparse_categorical_crossentropy’, optimizer = Adam (learning_rate = 0.001, decay = 1), metrics = [‘accuracy’]) |
| Phase 2, Fit the model | |
| 14 | | model. Fit (input_data, batch_size = 512, epochs = 500, validation_split = 0.20, class_weight = cls_weight) |
| Phase 3, Predict arrhythmias | |
| | Predictions = model. Predict (test_data) | |
| | Return Predictions | |
| 15 | End;//Algorithm |
4. Results and Discussion
4.1. Performance Matrices
- Accuracy: how often the model is correct.
- Precision: how often the model predicts a class as positive relative to the total number of positives in all classes.
- Recall: how many times the model correctly predicts the class to be positive.
- Specificity: Specificity is defined as the proportion of true negatives correctly identified by the model. It is also referred to as the true negative rate (TNR) or selectivity. It measures the ability of the model to accurately identify negative examples.
- F1-score describes the weighted average of recall and precision.
- AUC-ROC Curve: The Area Under Curve (AUC) is a measure of the thresholds between true and false-positive rates. The Receiver Operating Characteristic curve (ROC) visually illustrates the trade-off between sensitivity and specificity, where the x-axis represents the false-positive rate, and the y-axis represents the true-positive rate. The AUC evaluates the capability of the ROC curve to distinguish between classes. The larger the AUC number, the better the performance.
4.2. Performance of the Proposed Method
4.3. Comparison of the Proposed Method to Other Previous Works
5. Conclusions
Author Contributions
Funding
Data Availability Statement
Acknowledgments
Conflicts of Interest
References
- Al’Aref, S.J.; Maliakal, G.; Singh, G.; van Rosendael, A.R.; Ma, X.; Xu, Z.; Alawamlh, O.A.; Lee, B.; Pandey, M.; Achenbach, S.; et al. Machine learning of clinical variables and coronary artery calcium scoring for the prediction of obstructive coronary artery disease on coronary computed tomography angiography: Analysis from the CONFIRM registry. Eur. Heart J. 2020, 41, 359–367. [Google Scholar] [CrossRef] [PubMed]
- Abdolmanafi, A.; Duong, L.; Dahdah, N.; Adib, I.R.; Cheriet, F. Characterization of coronary artery pathological formations from OCT imaging using deep learning. Biomed. Opt. Express 2018, 9, 4936. [Google Scholar] [CrossRef] [PubMed]
- Acharya, U.R.; Fujita, H.; Lih, O.S.; Adam, M.; Tan, J.H.; Chua, C.K. Automated detection of coronary artery disease using different durations of ECG segments with convolutional neural network. Knowl.-Based Syst. 2017, 132, 62–71. [Google Scholar] [CrossRef]
- Husain, K.; Zahid, M.S.M.; Hassan, S.U.; Hasbullah, S.; Mandala, S. Advances of ECG Sensors from Hardware, Software and Format Interoperability Perspectives. Electronics 2021, 10, 105. [Google Scholar] [CrossRef]
- Acharya, U.R.; Oh, S.L.; Hagiwara, Y.; Tan, J.H.; Adam, M.; Gertych, A.; San Tan, R. A deep convolutional neural network model to classify heartbeats. Comput. Biol. Med. 2017, 89, 389–396. [Google Scholar] [CrossRef]
- Hassan, S.U.; Zahid, M.S.M.; Abdullah, T.A.A.; Husain, K. Classification of cardiac arrhythmia using a convolutional neural network and bi-directional long short-term memory. Digit. Health 2022, 8, 1–13. [Google Scholar] [CrossRef]
- Schläpfer, J.; Wellens, H.J. Computer-Interpreted Electrocardiograms: Benefits and Limitations. J. Am. Coll. Cardiol. 2017, 70, 1183–1192. [Google Scholar] [CrossRef]
- Müller, N.L. Computed tomography and magnetic resonance imaging: Past, present and future. Eur. Respir. J. 2002, 19, 3–12. [Google Scholar] [CrossRef]
- Bizopoulos, P.; Koutsouris, D. Deep Learning in Cardiology. IEEE Rev. Biomed. Eng. 2019, 12, 168–193. [Google Scholar] [CrossRef]
- Martis, R.J.; Acharya, U.R.; Adeli, H. Current methods in electrocardiogram characterization. Computers in Biology and Medicine. Comput. Biol. Med. 2014, 48, 133–149. Available online: https://www.sciencedirect.com/science/article/pii/S0010482514000432 (accessed on 19 December 2022). [CrossRef]
- Kumar, M.; Pachori, R.B.; Acharya, U.R.; Bilas, R.; Acharya, U.R. Characterization of coronary artery disease using flexible analytic wavelet transform applied on ECG signals. Biomed. Signal Process. Control 2017, 31, 301–308. [Google Scholar] [CrossRef]
- Zhu, H.; Cheng, C.; Yin, H.; Li, X.; Zuo, P.; Ding, J.; Lin, F.; Wang, J.; Zhou, B.; Li, Y.; et al. Automatic multilabel electrocardiogram diagnosis of heart rhythm or conduction abnormalities with deep learning: A cohort study. Lancet Digit. Health 2020, 2, e348–e357. Available online: https://www.sciencedirect.com/science/article/pii/S2589750020301072 (accessed on 19 December 2022). [CrossRef] [PubMed]
- Latif, G.; al Anezi, F.Y.; Zikria, M.; Alghazo, J. EEG-ECG Signals Classification for Arrhythmia Detection using Decision Trees. In Proceedings of the 4th International Conference on Inventive Systems and Control, ICISC 2020, TamilNadu, India, 8–10 January 2020; pp. 192–196. [Google Scholar] [CrossRef]
- Chou, Y.H.; Hong, S.; Zhou, Y.; Shang, J.; Song, M.; Li, H. Knowledge-shot learning: An interpretable deep model for classifying imbalanced electrocardiography data. Neurocomputing 2020, 417, 64–73. [Google Scholar] [CrossRef]
- Abdullah, T.A.A.; Zahid, M.S.M.; Ali, W. A review of interpretable ml in healthcare: Taxonomy, applications, challenges, and future directions. Symmetry 2021, 13, 2439. [Google Scholar] [CrossRef]
- Abdullah, T.A.A.; Ali, W.; Abdulghafor, R. Empirical study on intelligent android malware detection based on supervised machine learning. Int. J. Adv. Comput. Sci. Appl. 2020, 11, 215–224. [Google Scholar] [CrossRef]
- Abdullah, T.A.A.; Ali, W.; Malebary, S.; Ahmed, A.A. A Review of Cyber Security Challenges, Attacks and Solutions for Internet of Things Based Smart Home. IJCSNS Int. J. Comput. Sci. Netw. Secur. 2019, 19, 139–146. [Google Scholar]
- Al-Hiyali, M.I.; Yahya, N.; Faye, I.; Hussein, A.F. Identification of autism subtypes based on wavelet coherence of BOLD FMRI signals using convolutional neural network. Sensors 2021, 21, 5256. Available online: https://www.mdpi.com/1216014 (accessed on 19 December 2022). [CrossRef]
- Alizadehsani, R.; Roshanzamir, M.; Abdar, M.; Beykikhoshk, A.; Khosravi, A.; Panahiazar, M.; Koohestani, A.; Khozeimeh, F.; Nahavandi, S.; Sarrafzadegan, N. A database for using machine learning and data mining techniques for coronary artery disease diagnosis. Sci. Data 2019, 6, 227. [Google Scholar] [CrossRef]
- Al-Hiyali, M.I.; Yahya, N.; Faye, I.; Khan, Z.; Alsaih, K. Classification of BOLD FMRI signals using wavelet transform and transfer learning for detection of autism spectrum disorder. In Proceedings of the 2020 IEEE-EMBS Conference on Biomedical Engineering and Sciences (IECBES), Langkawi Island, Malaysia, 1–3 March 2021; pp. 94–98. Available online: https://ieeexplore.ieee.org/abstract/document/9398803/ (accessed on 19 December 2022).
- Hassan, S.U.; Zahid, M.S.M.; Husain, K. Performance comparison of CNN and LSTM algorithms for arrhythmia classification. In Proceedings of the 2020 International Conference on Computational Intelligence (ICCI), Bandar Seri Iskandar, Malaysia, 8–9 October 2020; pp. 223–228. Available online: https://ieeexplore.ieee.org/abstract/document/9247636/ (accessed on 19 December 2022).
- Zhou, S.; Tian, B. Electrocardiogram soft computing using hybrid deep learning CNN-ELM. Appl. Soft Comput. 2020, 86, 105778. Available online: https://www.sciencedirect.com/science/article/pii/S1568494619305599 (accessed on 19 December 2022). [CrossRef]
- Hu, H.; Zhang, Z.; Xie, Z.; Lin, S. Local relation networks for image recognition. In Proceedings of the IEEE/CVF International Conference on Computer Vision (ICCV), Seoul, Korea, 27 October–2 November 2019; pp. 3464–3473. Available online: http://openaccess.thecvf.com/content_ICCV_2019/html/Hu_Local_Relation_Networks_for_Image_Recognition_ICCV_2019_paper.html (accessed on 19 December 2022).
- Gite, S.; Mishra, A.; Kotecha, K. Enhanced lung image segmentation using deep learning. Neural Comput. Appl. 2022, 1–15. [Google Scholar] [CrossRef]
- Liu, X.; Wang, H.; Li, Z.; Qin, L. Deep learning in ECG diagnosis: A review. Knowl.-Based Syst. 2021, 227, 107187. [Google Scholar] [CrossRef]
- Kiranyaz, S.; Ince, T.; Gabbouj, M. Real-Time Patient-Specific ECG Classification by 1-D Convolutional Neural Networks. IEEE Trans. Biomed. Eng. 2016, 63, 664–675. [Google Scholar] [CrossRef] [PubMed]
- Kiranyaz, S.; Ince, T.; Gabbouj, M. Personalized monitoring and advance warning system for cardiac arrhythmias. Sci. Rep. 2017, 7, 9270. Available online: https://www.nature.com/articles/s41598-017-09544-z (accessed on 19 December 2022). [CrossRef] [PubMed]
- Allamy, S.; Koerich, A.L. 1D CNN Architectures for Music Genre Classification. In Proceedings of the 2021 IEEE Symposium Series on Computational Intelligence, SSCI 2021, Orlando, FL, USA, 5–7 December 2021. [Google Scholar] [CrossRef]
- Acharya, U.R.; Fujita, H.; Adam, M.; Lih, O.S.; Hong, T.J.; Sudarshan, V.K.; Koh, J.E. Automated characterization of arrhythmias using nonlinear features from tachycardia ECG beats. In Proceedings of the 2016 IEEE International Conference on Systems, Man, and Cybernetics, SMC 2016, Budapest, Hungary, 9–12 October 2016; pp. 533–538. [Google Scholar] [CrossRef]
- Dohare, A.K.; Kumar, V.; Kumar, R. Detection of myocardial infarction in 12 lead ECG using support vector machine. Appl. Soft Comput. J. 2018, 64, 138–147. [Google Scholar] [CrossRef]
- Alizadehsani, R.; Hosseini, M.J.; Khosravi, A.; Khozeimeh, F.; Roshanzamir, M.; Sarrafzadegan, N.; Nahavandi, S. Non-invasive detection of coronary artery disease in high-risk patients based on the stenosis prediction of separate coronary arteries. Comput. Methods Programs Biomed. 2018, 162, 119–127. [Google Scholar] [CrossRef] [PubMed]
- Marinho, L.B.; Nascimento, N.D.M.; Souza, J.W.M.; Gurgel, M.V.; Filho, P.P.R.; de Albuquerque, V.H.C. A novel electrocardiogram feature extraction approach for cardiac arrhythmia classification. Future Gener. Comput. Syst. 2019, 97, 564–577. [Google Scholar] [CrossRef]
- Li, H.; Yuan, D.; Ma, X.; Cui, D.; Cao, L. Genetic algorithm for the optimization of features and neural networks in ECG signals classification. Sci. Rep. 2017, 7, 41011. Available online: https://www.nature.com/articles/srep41011 (accessed on 19 December 2022). [CrossRef]
- Zheng, Z.; Chen, Z.; Hu, F.; Zhu, J.; Tang, Q.; Liang, Y. An automatic diagnosis of arrhythmias using a combination of CNN and LSTM technology. Electronics 2020, 9, 121. [Google Scholar] [CrossRef]
- Boursalie, O.; Samavi, R.; Doyle, T.E. M4CVD: Mobile machine learning model for monitoring cardiovascular disease. Procedia Comput. Sci. 2015, 63, 384–391. [Google Scholar] [CrossRef]
- Butun, E.; Yildirim, O.; Talo, M.; Tan, R.S.; Acharya, U.R. 1D-CADCapsNet: One dimensional deep capsule networks for coronary artery disease detection using ECG signals. Phys. Med. 2019, 70, 39–48. [Google Scholar] [CrossRef]
- Xu, X.; Jeong, S.; Li, J. Interpretation of Electrocardiogram (ECG) Rhythm by Combined CNN and BiLSTM. IEEE Access 2020, 8, 125380–125388. [Google Scholar] [CrossRef]
- Moody, G.B.; Mark, R.G. The impact of the MIT-BIH arrhythmia database. IEEE Eng. Med. Biol. Mag. 2001, 20, 45–50. Available online: https://ieeexplore.ieee.org/abstract/document/932724/ (accessed on 19 December 2022). [CrossRef]
- ANSI/AAMI EC57:2012; d Testing and Reporting Performance Resultsof Cardiac Rhythm and ST Segment Measurement Algorithms. American National Standards Institute: Washington, DC, USA, 2017.
- NumPy. NumPy Array Objects. NumPy 18 December 2022. Available online: https://numpy.org/doc/stable/reference/arrays.html (accessed on 11 January 2023).
- Gai, N.D. ECG beat classification using machine learning and pre-trained convolutional neural networks. arXiv 2022, arXiv:2207.06408. Available online: Http://arxiv.org/abs/2207.06408 (accessed on 11 January 2023). [Google Scholar]
- Hosgungor, E. “How to Handle Imbalance Data and Small Training Sets in ML.” Towards Data Science, Medium, 28 October 2020. Available online: https://towardsdatascience.com/how-to-handle-imbalance-data-and-small-training-sets-in-ml-989f8053531d (accessed on 11 January 2023).
- Pedregosa, F.; Varoquaux, G.; Gramfort, A.; Michel, V.; Thirion, B.; Grisel, O.; Blondel, M.; Prettenhofer, P.; Weiss, R.; Dubourg, V.; et al. Scikit-learn: Machine learning in Python. J. Mach. Learn. Res. 2011, 12, 2825–2830. Available online: https://www.jmlr.org/papers/volume12/pedregosa11a/pedregosa11a.pdf?ref=https://githubhelp.com (accessed on 19 December 2022).
- Feng, S.H.; Xu, J.Y.; Shen, H.B. Artificial intelligence in bioinformatics: Automated methodology development for protein residue contact map prediction. In Biomedical Information Technology; Academic Press: Cambridge, MA, USA, 2020; pp. 217–237. Available online: https://www.sciencedirect.com/science/article/pii/B9780128160343000079 (accessed on 19 December 2022).
- Chan, W.; Park, D.; Lee, C.; Zhang, Y.; Le, Q.; Norouzi, M. SpeechStew: Simply Mix All Available Speech Recognition Data to Train One Large Neural Network. arXiv 2021, arXiv:2104.02133. Available online: Http://arxiv.org/abs/2104.02133 (accessed on 19 December 2022). [Google Scholar]
- Yu, Y.; Liang, S.; Samali, B.; Nguyen, T.N.; Zhai, C.; Li, J.; Xie, X. Torsional capacity evaluation of RC beams using an improved bird swarm algorithm optimised 2D convolutional neural network. Eng. Struct. 2022, 273, 115066. [Google Scholar] [CrossRef]
- Yu, Y.; Samali, B.; Rashidi, M.; Mohammadi, M.; Nguyen, T.N.; Zhang, G. Vision-based concrete crack detection using a hybrid framework considering noise effect. J. Build. Eng. 2022, 61, 105246. [Google Scholar] [CrossRef]
- Ding, K.; Ma, K.; Wang, S.; Simoncelli, E.P. Comparison of Full-Reference Image Quality Models for Optimization of Image Processing Systems. Int. J. Comput. Vis. 2021, 129, 1258–1281. [Google Scholar] [CrossRef]
- Kiranyaz, S.; Avci, O.; Abdeljaber, O.; Ince, T.; Gabbouj, M.; Inman, D.J. 1D convolutional neural networks and applications: A survey. Mech. Syst. Signal Process. 2021, 151, 107398. [Google Scholar] [CrossRef]
- MAlkhodari, M.; Fraiwan, L. Convolutional and recurrent neural networks for the detection of valvular heart diseases in phonocardiogram recordings. Comput. Methods Programs Biomed. 2021, 200, 105940. [Google Scholar] [CrossRef]
- Srivastava, N.; Hinton, G.; Krizhevsky, A.; Sutskever, I.; Salakhutdinov, R. Dropout: A simple way to prevent neural networks from overfitting. J. Mach. Learn. Res. 2014, 15, 1929–1958. Available online: http://www.jmlr.org/papers/volume15/srivastava14a/srivastava14a.pdf?utm_content=buffer79b43&utm_medium=social&utm_source=twitter.com&utm_campaign=buffer (accessed on 20 December 2023).
- Jason, B. A Gentle Introduction to Batch Normalization for Deep Neural Networks—Machine Learning Master. Available online: https://machinelearningmastery.com/batch-normalization-for-training-of-deep-neural-networks/ (accessed on 20 December 2022).
- Zhang, B.; Liu, J. Discriminative Convolutional Sparse Coding of ECG Signals for Automated Recognition of Cardiac Arrhythmias. Mathematics 2022, 10, 2874. Available online: https://www.mdpi.com/1771970 (accessed on 20 December 2022). [CrossRef]
- Heaton, J. Ian Goodfellow, Yoshua Bengio, and Aaron Courville: Deep learning. Genet. Program. Evolvable Mach. 2018, 19, 305–307. [Google Scholar] [CrossRef]
- Jozefowicz, R.; Vinyals, O.; Schuster, M.; Shazeer, N.; Wu, Y. Exploring the Limits of Language Modeling. arXiv 2016, arXiv:1602.02410. [Google Scholar] [CrossRef]
- Guo, L.; Sim, G.; Matuszewski, B. Inter-patient ECG classification with convolutional and recurrent neural networks. Biocybern. Biomed. Eng. 2019, 39, 868–879. [Google Scholar] [CrossRef]
- Singh, V.; Reddy, U.S.; Bhargavia, G.M. A Generic and Robust System for Automated Detection of Different Classes of Arrhythmia. Procedia Comput. Sci. 2020, 167, 1801–1810. [Google Scholar] [CrossRef]
- Singh, S.; Pandey, S.K.; Pawar, U.; Janghel, R.R. Classification of ECG arrhythmia using recurrent neural networks. Procedia Comput. Sci. 2018, 132, 1290–1297. Available online: https://www.sciencedirect.com/science/article/pii/S1877050918307774 (accessed on 20 December 2022). [CrossRef]
- Kachuee, M.; Fazeli, S.; Sarrafzadeh, M. ECG heartbeat classification: A deep transferable representation. In Proceedings of the 2018 IEEE International Conference on Healthcare Informatics, ICHI 2018, New York, NY, USA, 4–7 June 2018; pp. 443–444. [Google Scholar] [CrossRef]
- Essa, E.; Xie, X. An ensemble of deep learning-based multi-model for ECG heartbeats arrhythmia classification. IEEE Access 2021, 9, 103452–103464. [Google Scholar] [CrossRef]
- Shadmand, S.; Mashoufi, B. A new personalized ECG signal classification algorithm using block-based neural network and particle swarm optimization. Biomed. Signal Process. Control. 2016, 25, 12–23. [Google Scholar] [CrossRef]
- Hannun, A.Y.; Rajpurkar, P.; Haghpanahi, M.; Tison, G.H.; Bourn, C.; Turakhia, M.P.; Ng, A.Y. Cardiologist-level arrhythmia detection and classification in ambulatory electrocardiograms using a deep neural network. Nat. Med. 2019, 25, 65–69. [Google Scholar] [CrossRef]







| Class | Annotation | Sample Size |
|---|---|---|
| N | Normal Left/Right bundle branch block Atrial escape Nodal escape | 89,694 |
| S | Atrial premature Aberrant atrial premature Nodal premature Supra-ventricular premature | 2814 |
| V | Premature ventricular contraction Ventricular escape | 6487 |
| F | Fusion of ventricular and normal | 779 |
| Total | 99,774 | |
| Parameter | Value |
|---|---|
| Filter | 128 |
| Kernel size | 10 |
| Dropout | 0.2 |
| Learning rate | 0.001 |
| Decay | |
| Batch size | 512 |
| Epoch | 500 |
| Matrix | Training Dataset | Testing Dataset | ||||||||
|---|---|---|---|---|---|---|---|---|---|---|
| F | N | S | V | Average | F | N | S | V | Average | |
| Precision | 0.95 | 1.00 | 0.97 | 1.00 | 0.98 | 0.85 | 1.00 | 0.90 | 0.98 | 0.93 |
| Recall | 0.97 | 1.00 | 0.98 | 1.00 | 0.99 | 0.85 | 1.00 | 0.93 | 0.97 | 0.94 |
| F1-score | 0.96 | 1.00 | 0.98 | 1.00 | 0.98 | 0.85 | 1.00 | 0.92 | 0.98 | 0.93 |
| AUC | 1.00 | 1.00 | 1.00 | 1.00 | 1.00 | 0.99 | 1.00 | 1.00 | 1.00 | 1.00 |
| Accuracy | 1.00 | 0.99 | ||||||||
| Loss | 0.02 | 0.06 | ||||||||
| Author | Classifier | Classes | Accuracy | Recall (Sensitivity) | Specificity |
|---|---|---|---|---|---|
| Guo et al. [56] | DenseNet -GRU | 5 | 0.92 | 0.82 | 0.96 |
| Singh et al. [57] | Ensemble SVM | 4 | 0.93 | 0.47 | NA |
| Singh et al. [58] | RNN-LSTM | 2 | 0.88 | 0.92 | 0.83 |
| Kachuee et al. [59] | Deep residual CNN | 5 | 0.93 | 0.93 | N/A |
| Essa et al. [60] | CNN-LSTM | 4 | 0.96 | 0.69 | 0.95 |
| Shadmand et al. [61] | BBNN | 2 | 0.98 | 0.73 | 0.99 |
| Hannun et al. [62] | 1D-CNN | 12 | 0.95 | 0.77 | 0.97 |
| Hassan et al. [6] | CNN-BiLSTM | 5 | 0.98 | 0.91 | 0.91 |
| Zhou et al. [22] | CNN-ELM | 4 | 0.99 | 0.94 | 0.98 |
| Xu et al. [37] | CNN + BiLSTM | 5 | 0.96 | 0.96 | 0.96 |
| Our work | 1D CNN | 4 | 0.99 | 0.94 | 0.99 |
Disclaimer/Publisher’s Note: The statements, opinions and data contained in all publications are solely those of the individual author(s) and contributor(s) and not of MDPI and/or the editor(s). MDPI and/or the editor(s) disclaim responsibility for any injury to people or property resulting from any ideas, methods, instructions or products referred to in the content. |
© 2023 by the authors. Licensee MDPI, Basel, Switzerland. This article is an open access article distributed under the terms and conditions of the Creative Commons Attribution (CC BY) license (https://creativecommons.org/licenses/by/4.0/).
Share and Cite
Ahmed, A.A.; Ali, W.; Abdullah, T.A.A.; Malebary, S.J. Classifying Cardiac Arrhythmia from ECG Signal Using 1D CNN Deep Learning Model. Mathematics 2023, 11, 562. https://doi.org/10.3390/math11030562
Ahmed AA, Ali W, Abdullah TAA, Malebary SJ. Classifying Cardiac Arrhythmia from ECG Signal Using 1D CNN Deep Learning Model. Mathematics. 2023; 11(3):562. https://doi.org/10.3390/math11030562
Chicago/Turabian StyleAhmed, Adel A., Waleed Ali, Talal A. A. Abdullah, and Sharaf J. Malebary. 2023. "Classifying Cardiac Arrhythmia from ECG Signal Using 1D CNN Deep Learning Model" Mathematics 11, no. 3: 562. https://doi.org/10.3390/math11030562
APA StyleAhmed, A. A., Ali, W., Abdullah, T. A. A., & Malebary, S. J. (2023). Classifying Cardiac Arrhythmia from ECG Signal Using 1D CNN Deep Learning Model. Mathematics, 11(3), 562. https://doi.org/10.3390/math11030562

