Predicting Angle of Internal Friction and Cohesion of Rocks Based on Machine Learning Algorithms
Abstract
1. Introduction
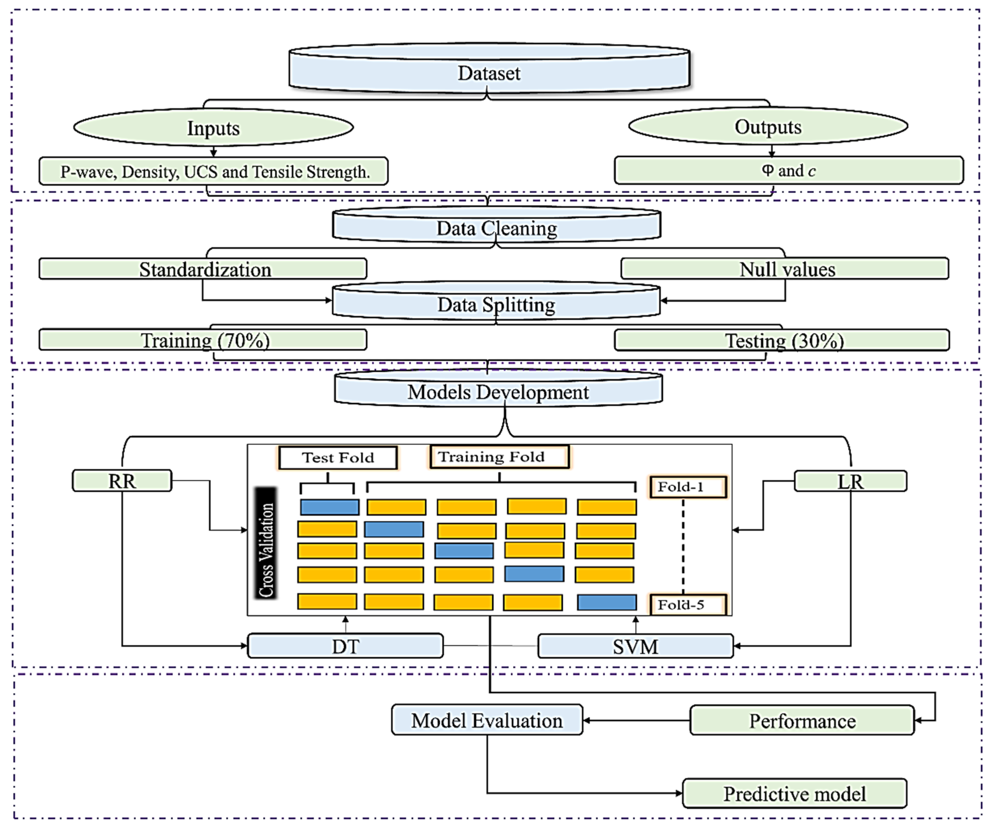
2. Data Curation
3. Developing ML-Based Intelligent Prediction Models
3.1. Lasso Regression
3.2. Ridge Regression
3.3. Decision Tree
3.4. Support Vector Machine
3.5. Hyperparameters
4. Model Evaluation
5. Results and Discussion
6. Sensitivity Analysis
7. Limitations and Future Work
8. Conclusions
- Based on the estimated results of the developed LR, RR, DT, and SVM models, SVM outpaced other developed models at the testing level with R2 = 0.916, MAE = 0.9094, MSE = 1.6656, RMSE = 1.2906, and a10-index = 1.00 for the 𝜑 (°) prediction and R2 = 0.977, MAE = 0.5577, MSE = 0.6811, RMSE = 0.8253, and a10-index = 1.00 for the c (MPa) prediction.
- According to the sensitivity analysis, UCS and tensile strength were the most influential parameters for predicting the 𝜑 (°) and c (MPa), with coefficient values of 0.068 and 0.069, respectively.
- The findings of LR, RR, and DT are also applicable for predicting the 𝜑 (°) and c (MPa); these models can be used conditionally.
Author Contributions
Funding
Institutional Review Board Statement
Informed Consent Statement
Data Availability Statement
Conflicts of Interest
References
- Yu, M.H. Advances in strength theories for materials under complex stress state in the 20th century. Appl. Mech. Rev. 2002, 55, 169–218. [Google Scholar] [CrossRef]
- Alejano, L.R.; Carranza-Torres, C. An empirical approach for estimating shear strength of decomposed granites in Galicia, Spain. Eng. Geol. 2011, 120, 91–102. [Google Scholar] [CrossRef]
- Wang, Y.; Akeju, O.V. Quantifying the cross-correlation between effective cohesion and friction angle of soil from limited site-specific data. Soils Found. 2016, 56, 1055–1070. [Google Scholar] [CrossRef]
- Sivakugan, N.; Das, B.M.; Lovisa, J.; Patra, C.R. Determination of c and φ of rocks from indirect tensile strength and uniaxial compression tests. Int. J. Geotech. Eng. 2014, 8, 59–65. [Google Scholar] [CrossRef]
- Rezaei, M. Indirect measurement of the elastic modulus of intact rocks using the Mamdani fuzzy inference system. Measurement 2018, 129, 319–331. [Google Scholar] [CrossRef]
- Wu, Y.; Huang, L.; Li, X.; Guo, Y.; Liu, H.; Wang, J. Effects of Strain Rate and Temperature on Physical Mechanical Properties and Energy Dissipation Features of Granite. Mathematics 2022, 10, 1521. [Google Scholar] [CrossRef]
- Xiao, P.; Zhao, G.; Liu, H. Failure Transition and Validity of Brazilian Disc Test under Different Loading Configurations: A Numerical Study. Mathematics 2022, 10, 2681. [Google Scholar] [CrossRef]
- Li, X.; Zhou, Z.; Lok, T.S.; Hong, L.; Yin, T. Innovative testing technique of rock subjected to coupled static and dynamic loads. Int. J. Rock Mech. Min. Sci. 2008, 45, 739–748. [Google Scholar] [CrossRef]
- Zhou, Z.; Li, X.; Ye, Z.; Liu, K. Obtaining constitutive relationship for rate-dependent rock in SHPB tests. Rock Mech. Rock Eng. 2010, 43, 697–706. [Google Scholar] [CrossRef]
- Labuz, J.F.; Zang, A. Mohr-Coulomb failure criterion. Rock. Mech. Rock. Eng. 2012, 45, 975–979. [Google Scholar] [CrossRef]
- Singh, A.; Ayothiraman, R.; Rao, K.S. Failure Criteria for Isotropic Rocks Using a Smooth Approximation of Modified Mohr–Coulomb Failure Function. Geotech. Geol. Eng. 2020, 38, 4385–4404. [Google Scholar] [CrossRef]
- Armaghani, D.J.; Hajihassani, M.; Bejarbaneh, B.Y.; Marto, A.; Mohamad, E.T. Indirect measure of shale shear strength parameters by means of rock index tests through an optimized artificial neural network. Measurement 2014, 55, 487–498. [Google Scholar] [CrossRef]
- Rullière, A.; Rivard, P.; Peyras, L.; Breul, P. Influence of Roughness on the Apparent Cohesion of Rock Joints at Low Normal Stresses. J. Geotech. Geoenvironmental Eng. 2020, 146, 04020003. [Google Scholar] [CrossRef]
- Cai, M. Practical estimates of tensile strength and Hoek–Brown strength parameter mi of brittle rocks. Rock Mech. Rock Eng. 2010, 43, 167–184. [Google Scholar] [CrossRef]
- Beiki, M.; Majdi, A.; Givshad, A.D. Application of genetic programming to predict the uniaxial compressive strength and elastic modulus of carbonate rocks. Int. J. Rock Mech. Min. Sci. 2013, 63, 159–169. [Google Scholar] [CrossRef]
- Shen, J.; Jimenez, R. Predicting the shear strength parameters of sandstone using genetic programming. Bull. Eng. Geol. Environ. 2018, 77, 1647–1662. [Google Scholar] [CrossRef]
- Şahin, M.; Ulusay, R.; Karakul, H. Point Load Strength Index of Half-Cut Core Specimens and Correlation with Uniaxial Compressive Strength. Rock Mech. Rock Eng. 2020, 53, 3745–3760. [Google Scholar] [CrossRef]
- Mohammed, D.A.; Alshkane, Y.M.; Hamaamin, Y.A. Reliability of empirical equations to predict uniaxial compressive strength of rocks using Schmidt hammer. Georisk Assess. Manag. Risk Eng. Syst. Geohazards 2020, 14, 308–319. [Google Scholar] [CrossRef]
- Kurtulus, C.; Sertcelik, F.; Sertcelik, I. Estimation of Unconfined Uniaxial Compressive Strength Using Schmidt Hardness and Ultrasonic Pulse Velocity. Teh. Vjesn. 2018, 25, 1569–1574. [Google Scholar] [CrossRef]
- Jing, H.; Nikafshan Rad, H.; Hasanipanah, M.; Jahed Armaghani, D.; Qasem, S.N. Design and implementation of a new tuned hybrid intelligent model to predict the uniaxial compressive strength of the rock using SFS-ANFIS. Eng. Comput. 2021, 37, 2717–2734. [Google Scholar] [CrossRef]
- Teymen, A. Estimation of Los Angeles abrasion resistance of igneous rocks from mechanical aggregate properties. Bull. Eng. Geol. Environ. 2019, 78, 837–846. [Google Scholar] [CrossRef]
- Farah, R. Correlations between Index Properties and Unconfined Compressive Strength of Weathered Ocala Limestone. Master’s Thesis, University of North Florida School of Engineering, Jacksonville, FL, USA, 2011. [Google Scholar]
- Karaman, K.; Cihangir, F.; Ercikdi, B.; Kesimal, A.; Demirel, S. Utilization of the Brazilian test for estimating the uniaxial compressive strength and shear strength parameters. J. South. Afr. Inst. Min. Metall. 2015, 115, 185–192. [Google Scholar] [CrossRef]
- Mahmoodzadeh, A.; Mohammadi, M.; Salim, S.G.; Ali, H.F.H.; Ibrahim, H.H.; Abdulhamid, S.N.; Nejati, H.R.; Rashidi, S. Machine Learning Techniques to Predict Rock Strength Parameters. Rock Mech. Rock Eng. 2022, 55, 1721–1741. [Google Scholar] [CrossRef]
- Weingarten, J.S.; Perkins, T.K. Prediction of sand production in gas wells: Methods and Gulf of Mexico case studies. J. Pet. Technol. 1995, 47, 596–600. [Google Scholar] [CrossRef]
- Plumb, R.A. Influence of composition and texture on the failure properties of clastic rocks. In Rock Mechanics in Petroleum Engineering; OnePetro: Delft, The Netherlands, 1994. [Google Scholar]
- Asquith, G.B.; Krygowski, D.; Gibson, C.R. Basic Well Log Analysis; American Association of Petroleum Geologists: Tulsa, OK, USA, 2004; Volume 16. [Google Scholar]
- Jaeger, J.C.; Cook, N.G.; Zimmerman, R. Fundamentals of Rock Mechanics; John Wiley & Sons: Hoboken, NJ, USA, 2009. [Google Scholar]
- Edimann, K.; Somerville, J.M.; Smart BG, D.; Hamilton, S.A.; Crawford, B.R. Predicting rock mechanical properties from wireline porosities. In SPE/ISRM Rock Mechanics in Petroleum Engineering; OnePetro: Trondheim, Norway, 1998. [Google Scholar] [CrossRef]
- Abbas, A.K.; Flori, R.E.; Alsaba, M. Estimating rock mechanical properties of the Zubair shale formation using a sonic wireline log and core analysis. J. Nat. Gas Sci. Eng. 2018, 53, 359–369. [Google Scholar] [CrossRef]
- Abbas, A.K.; Flori, R.E.; Alsaba, M.; Dahm, H.; Alkamil, E.H. Integrated approach using core analysis and wireline measurement to estimate rock mechanical properties of the Zubair Reservoir, Southern Iraq. J. Pet. Sci. Eng. 2018, 166, 406–419. [Google Scholar] [CrossRef]
- Almalikee, H.S.; Strength, R.C. Predicting rock mechanical properties from wireline logs in Rumaila Oilfield. South. Iraq 2019, 5, 69–77. [Google Scholar]
- Shakeri, J.; Asadizadeh, M.; Babanouri, N. The prediction of dynamic energy behavior of a Brazilian disk containing nonpersistent joints subjected to drop hammer test utilizing heuristic approaches. Neural Comput. Appl. 2022, 34, 9777–9792. [Google Scholar] [CrossRef]
- Shahani, N.M.; Kamran, M.; Zheng, X.; Liu, C.; Guo, X. Application of gradient boosting machine learning algorithms to predict uniaxial compressive strength of soft sedimentary rocks at Thar Coalfield. Adv. Civ. Eng. 2021, 2021, 1–19. [Google Scholar] [CrossRef]
- Asadizadeh, M.; Karimi, J.; Hossaini, M.F.; Alipour, A.; Nowak, S.; Sherizadeh, T. The effect of central flaw on the unconfined strength of rock-like specimens: An intelligent approach. Iran. J. Sci. Technol. Trans. Civ. Eng. 2022, 46, 3679–3694. [Google Scholar] [CrossRef]
- Shahani, N.M.; Zheng, X.; Guo, X.; Wei, X. Machine Learning-Based Intelligent Prediction of Elastic Modulus of Rocks at Thar Coalfield. Sustainability 2022, 14, 3689. [Google Scholar] [CrossRef]
- Armaghani, D.J.; Amin MF, M.; Yagiz, S.; Faradonbeh, R.S.; Abdullah, R.A. Prediction of the uniaxial compressive strength of sandstone using various modeling techniques. Int. J. Rock Mech. Min. Sci. 2016, 85, 174–186. [Google Scholar] [CrossRef]
- Armaghani, D.J.; Safari, V.; Fahimifar, A.; Monjezi, M.; Mohammadi, M.A. Uniaxial compressive strength prediction through a new technique based on gene expression programming. Neural Comput. Appl. 2018, 30, 3523–3532. [Google Scholar] [CrossRef]
- Armaghani, D.J.; Momeni, E.; Abad, S.V.A.N.K.; Khandelwal, M. Feasibility of ANFIS model for prediction of ground vibrations resulting from quarry blasting. Environ. Earth Sci. 2015, 74, 2845–2860. [Google Scholar] [CrossRef]
- Shahani, N.M.; Zheng, X.; Liu, C.; Li, P.; Hassan, F.U. Application of soft computing methods to estimate uniaxial compressive strength and elastic modulus of soft sedimentary rocks. Arab. J. Geosci. 2022, 15, 1–19. [Google Scholar] [CrossRef]
- Khandelwal, M.; Armaghani, D.J. Prediction of drillability of rocks with strength properties using a hybrid GA-ANN technique. Geotech. Geol. Eng. 2016, 34, 605–620. [Google Scholar] [CrossRef]
- Armaghani, D.J.; Mohamad, E.T.; Narayanasamy, M.S.; Narita, N.; Yagiz, S. Development of hybrid intelligent models for predicting TBM penetration rate in hard rock condition. Tunn. Undergr. Space Technol. 2017, 63, 29–43. [Google Scholar] [CrossRef]
- Khandelwal, M.; Marto, A.; Fatemi, S.A.; Ghoroqi, M.; Armaghani, D.J.; Singh, T.N.; Tabrizi, O. Implementing an ANN model optimized by genetic algorithm for estimating cohesion of limestone samples. Eng. Comput. 2018, 34, 307–317. [Google Scholar] [CrossRef]
- Hiba, M.; Ibrahim, A.F.; Elkatatny, S.; Ali, A. Prediction of cohesion and friction angle from well-logging data using decision tree and random forest. Arab. J. Geosci. 2022, 15, 1–11. [Google Scholar] [CrossRef]
- Kainthola, A.; Singh, P.K.; Verma, D.; Singh, R.; Sarkar, K.; Singh, T.N. Prediction of strength parameters of himalayan rocks: A statistical and ANFIS approach. Geotech. Geol. Eng. 2015, 33, 1255–1278. [Google Scholar] [CrossRef]
- Wan, Z.; Xu, Y.; Šavija, B. On the use of machine learning models for prediction of compressive strength of concrete: Influence of dimensionality reduction on the model performance. Materials 2021, 14, 713. [Google Scholar] [CrossRef] [PubMed]
- Çelik, S.B. Prediction of uniaxial compressive strength of carbonate rocks from nondestructive tests using multivariate regression and LS-SVM methods. Arab. J. Geosci. 2019, 12, 1–17. [Google Scholar] [CrossRef]
- Suthar, M. Applying several machine learning approaches for prediction of unconfined compressive strength of stabilized pond ashes. Neural Comput. Appl. 2020, 32, 9019–9028. [Google Scholar] [CrossRef]
- Negara, A.; Ali, S.; AlDhamen, A.; Kesserwan, H.; Jin, G. Unconfined compressive strength prediction from petrophysical properties and elemental spectroscopy using support-vector regression. In SPE Kingdom of Saudi Arabia Annual Technical Symposium and Exhibition; OnePetro: Dammam, Saudi Arabia, 2017. [Google Scholar]
- Sun, J.; Zhang, J.; Gu, Y.; Huang, Y.; Sun, Y.; Ma, G. Prediction of permeability and unconfined compressive strength of pervious concrete using evolved support vector regression. Constr. Build. Mater. 2019, 207, 440–449. [Google Scholar] [CrossRef]
- Arif, C.; Jale, T. Prediction of Compressive Strength of Recycled Aggregate Concrete using LASSO. Civ. Eng. Res. J. 2018, 5, 555654. [Google Scholar] [CrossRef]
- Hassan, M.Y.; Arman, H. Comparison of Six Machine-Learning Methods for Predicting the Tensile Strength (Brazilian) of Evaporitic Rocks. Appl. Sci. 2021, 11, 5207. [Google Scholar] [CrossRef]
- Bai, C.; Xue, Y. Predicting uniaxial compressive strength of rocks: Comparison of twelve machine learning-based regression models. 2020; Preprint. [Google Scholar] [CrossRef]
- Santosa, F.; Symes, W.W. Linear inversion of band-limited reflection seismograms. SIAM J. Sci. Stat. Comput. 1986, 7, 1307–1330. [Google Scholar] [CrossRef]
- Zou, H.; Hastie, T. Regularization and variable selection via the elastic net. J. R. Stat. Soc. Ser. B 2005, 67, 301–320. [Google Scholar] [CrossRef]
- Hoerl, A.E.; Kennard, R.W. American Society for Quality Ridge Regression: Applications to Nonorthogonal Problems. 1970. Available online: http://www.jstor.orgURL:http://www.jstor.org/stable/1267352 (accessed on 28 November 2015).
- Alpaydin, E. Introduction to Machine Learning; MIT Press: Cambridge, MA, USA, 2020. [Google Scholar]
- Şeker, Ş.E. Karar Ağacı Öğrenmesi; 2017; pp. 1–7. [Google Scholar]
- Vapnik, V.; Golowich, S.E.; Smola, A. Support vector method for function approximation, regression estimation, and signal processing. In Advances in Neural Information Processing Systems 9 (NIPS 1996); MIT Press: Cambridge, MA, USA, 1997; pp. 281–287. [Google Scholar]
- Xu, C.; Amar, M.N.; Ghriga, M.A.; Ouaer, H.; Zhang, X.; Hasanipanah, M. Evolving support vector regression using Grey Wolf optimization; forecasting the geomechanical properties of rock. Eng. Comput. 2020, 38, 1819–1833. [Google Scholar] [CrossRef]
- Longjun, D.; Xibing, L.; Ming, X.; Qiyue, L. Comparisons of random forest and support vector machine for predicting blasting vibration characteristic parameters. Procedia Eng. 2011, 26, 1772–1781. [Google Scholar] [CrossRef]
- Cortes, C.; Vapnik, V. Support-vector networks. Mach. Learn. 1995, 20, 273–297. [Google Scholar] [CrossRef]
- Barzegar, R.; Sattarpour, M.; Nikudel, M.R.; Moghaddam, A.A. Comparative evaluation of artificial intelligence models for prediction of uniaxial compressive strength of travertine rocks, case study: Azarshahr area, NW Iran. Model. Earth Syst. Environ. 2016, 2, 76. [Google Scholar] [CrossRef]
- Ullah, B.; Kamran, M.; Rui, Y. Predictive modeling of short-term rockburst for the stability of subsurface structures using machine learning approaches: T-SNE, K-Means clustering and XGBoost. Mathematics 2022, 10, 449. [Google Scholar] [CrossRef]
- Shahani, N.M.; Zheng, X.; Liu, C.; Hassan, F.U.; Li, P. Developing an XGBoost Regression Model for Predicting Young’s Modulus of Intact Sedimentary Rocks for the Stability of Surface and Subsurface Structures. Front. Earth Sci. 2021, 9, 761990. [Google Scholar] [CrossRef]
- Shahani, N.M.; Kamran, M.; Zheng, X.; Liu, C. Predictive modeling of drilling rate index using machine learning approaches: LSTM, simple RNN, and RFA. Pet. Sci. Technol. 2022, 40, 534–555. [Google Scholar] [CrossRef]
- Momeni, E.; Nazir, R.; Armaghani, D.J.; Maizir, H. Prediction of pile bearing capacity using a hybrid genetic algorithm-based ANN. Measurement 2014, 57, 122–131. [Google Scholar] [CrossRef]
- Ji, X.; Liang, S.Y. Model-based sensitivity analysis of machining-induced residual stress under minimum quantity lubrication. Proc. Inst. Mech. Eng. Part B J. Eng. Manuf. 2017, 231, 1528–1541. [Google Scholar] [CrossRef]











| Items | P-Wave (m/s) | Density (gm/cc) | UCS (MPa) | Tensile Strength (MPa) | c (MPa) | 𝜑 (°) |
|---|---|---|---|---|---|---|
| Limestone | ||||||
| No. of sample | 147 | 147 | 147 | 147 | 147 | 147 |
| Max | 4899.10 | 2.79 | 139 | 17.45 | 21.60 | 38.12 |
| Min | 3590.70 | 2.55 | 95.10 | 11.7 | 16.40 | 27.55 |
| Mean | 4092.73 | 2.65 | 111.26 | 13.88 | 18.99 | 33.47 |
| STD | 429.83 | 0.06 | 14.03 | 1.76 | 1.73 | 2.99 |
| Quartzite | ||||||
| No. of sample | 150 | 150 | 150 | 150 | 150 | 150 |
| Max | 6328.14 | 2.77 | 237.76 | 29.85 | 32.11 | 42.34 |
| Min | 5105.3 | 2.41 | 135.24 | 16.8 | 19 | 28.75 |
| Mean | 5675.90 | 2.58 | 198.52 | 24.89 | 25.80 | 35.95 |
| STD | 373.94 | 0.10 | 30.36 | 3.82 | 3.62 | 4.00 |
| Slate | ||||||
| No. of sample | 150 | 150 | 150 | 150 | 150 | 150 |
| Max | 5960.12 | 2.89 | 186.46 | 22.96 | 23.88 | 38.99 |
| Min | 4038.1 | 2.55 | 99.1 | 14.00 | 14.85 | 24.57 |
| Mean | 4690.12 | 2.68 | 141.53 | 17.85 | 19.12 | 31.53 |
| STD | 623.37 | 0.10 | 24.52 | 2.68 | 2.63 | 4.68 |
| Quartz mica schist | ||||||
| No. of sample | 150 | 150 | 1150 | 150 | 150 | 150 |
| Max | 4000.68 | 2.85 | 80.89 | 9.50 | 16.78 | 43.35 |
| Min | 2209.34 | 2.63 | 40.97 | 5.20 | 9.96 | 28.05 |
| Mean | 2938.11 | 2.72 | 58.14 | 7.18 | 13.13 | 35.88 |
| STD | 464.84 | 0.05 | 10.11 | 1.09 | 1.59 | 4.26 |
| Models | Parameters | |
|---|---|---|
| 𝑐 (MPa) | Ridge | Alpha = 0.0–1.0, n_splits = 5, n_repeats = 3, random_states = 42 |
| Lasso | Alpha = 1.0, n_splits = 5, n_repeats = 3, random_states = 42 | |
| DT | n_splits = 5, n_repeats = 5, random_states = 42, max_depth = 3 | |
| SVR | n_splits = 5, n_repeats = 5, random_states = 1, C = 1, function = SVR(kernel = ‘rbf’) | |
| 𝜑 (°) | Ridge | Alpha = 0.0–1.0, n_splits = 5, n_repeats = 3, random_states = 42 |
| Lasso | Alpha = 0.01, n_splits = 5, n_repeats = 3, random_states = 42 | |
| DT | n_splits = 5, n_repeats = 5, random_states = 42, max_depth = 3 | |
| SVR | n_splits = 5, n_repeats = 5, random_states = 1, C = 1 function = SVR(kernel = ‘rbf’) |
| Model | Training | Testing | |||||||||
|---|---|---|---|---|---|---|---|---|---|---|---|
| R2 | MAE | MSE | RMSE | a10-Index | R2 | MAE | MSE | RMSE | a10-Index | ||
| LR | 𝜑 (°) | 0.648 | 2.1653 | 6.9105 | 2.6288 | 1.00 | 0.606 | 2.3064 | 7.4286 | 2.7255 | 1.01 |
| c (MPa) | 0.941 | 1.2416 | 2.6128 | 1.6164 | 1.02 | 0.928 | 1.1454 | 2.2188 | 1.4896 | 1.02 | |
| RR | 𝜑 (°) | 0.65 | 2.1298 | 6.8575 | 2.6187 | 1.01 | 0.607 | 2.3003 | 7.4289 | 2.7256 | 1.00 |
| c (MPa) | 0.946 | 0.9756 | 1.5001 | 1.2248 | 1.00 | 0.934 | 1.0335 | 1.5405 | 1.2412 | 0.99 | |
| DT | 𝜑 (°) | 0.787 | 1.4562 | 3.5475 | 1.8835 | 1.00 | 0.822 | 1.7655 | 5.2730 | 2.2963 | 1.00 |
| c (MPa) | 0.976 | 0.6138 | 0.6088 | 0.7803 | 1.00 | 0.961 | 0.8389 | 1.1151 | 1.0560 | 0.99 | |
| SVM | 𝜑 (°) | 0.912 | 1.0021 | 1.7958 | 1.3401 | 1.00 | 0.916 | 0.9094 | 1.6656 | 1.2906 | 1.00 |
| c (MPa) | 0.978 | 0.6957 | 1.2308 | 1.1094 | 1.00 | 0.977 | 0.5577 | 0.6811 | 0.8253 | 1.00 | |
Publisher’s Note: MDPI stays neutral with regard to jurisdictional claims in published maps and institutional affiliations. |
© 2022 by the authors. Licensee MDPI, Basel, Switzerland. This article is an open access article distributed under the terms and conditions of the Creative Commons Attribution (CC BY) license (https://creativecommons.org/licenses/by/4.0/).
Share and Cite
Shahani, N.M.; Ullah, B.; Shah, K.S.; Hassan, F.U.; Ali, R.; Elkotb, M.A.; Ghoneim, M.E.; Tag-Eldin, E.M. Predicting Angle of Internal Friction and Cohesion of Rocks Based on Machine Learning Algorithms. Mathematics 2022, 10, 3875. https://doi.org/10.3390/math10203875
Shahani NM, Ullah B, Shah KS, Hassan FU, Ali R, Elkotb MA, Ghoneim ME, Tag-Eldin EM. Predicting Angle of Internal Friction and Cohesion of Rocks Based on Machine Learning Algorithms. Mathematics. 2022; 10(20):3875. https://doi.org/10.3390/math10203875
Chicago/Turabian StyleShahani, Niaz Muhammad, Barkat Ullah, Kausar Sultan Shah, Fawad Ul Hassan, Rashid Ali, Mohamed Abdelghany Elkotb, Mohamed E. Ghoneim, and Elsayed M. Tag-Eldin. 2022. "Predicting Angle of Internal Friction and Cohesion of Rocks Based on Machine Learning Algorithms" Mathematics 10, no. 20: 3875. https://doi.org/10.3390/math10203875
APA StyleShahani, N. M., Ullah, B., Shah, K. S., Hassan, F. U., Ali, R., Elkotb, M. A., Ghoneim, M. E., & Tag-Eldin, E. M. (2022). Predicting Angle of Internal Friction and Cohesion of Rocks Based on Machine Learning Algorithms. Mathematics, 10(20), 3875. https://doi.org/10.3390/math10203875

