Enhancing Higher-Education Governance Through Telepresence Robots and Gamification: Strategies for Sustainable Practices in the AI-Driven Digital Era
Abstract
1. Introduction
2. The Literature Review
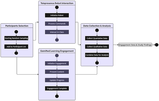
3. Methodology
3.1. Research Design and Approach
3.2. Telepresence Robot Design
- A camera with a 110° field-of-view and microphones enabling 360° sound capture to mimic natural sight and audio perspectives.
- A height-adjustable robotic arm with a gripper allows remote students to grasp and manipulate objects.
- Touchscreen display which tilts vertically for standing viewing and pivots for directional control.
- Obstacle avoidance and autonomous navigation capabilities using LIDAR and ultrasonic sensors.
- Wireless connectivity over 5G cellular networks to minimize lag and support real-time control.
- Emergency stop buttons, anti-tip sensors, and redundancy brakes for safety.
- Audiovisual software to manage camera feeds and allow remote students to personalize their on-screen avatar.
- Modular engineering allows customization of the sensor, manipulation, and mobility capabilities.
3.3. Software Description
3.4. Selection of Participants and Sampling Methods
- Urban, suburban, and rural districts
- High-, medium-, and low-income neighborhoods
- Ethnically and linguistically diverse populations
3.5. Description of Telepresence Robots and Gamified Modules
3.6. Data Collection Methods
- Participation rate: percentage of learning content/activities started and completed.
- Completion time: average time taken to complete gamified modules end-to-end.
- Scores: percentage of correct responses on knowledge assessments integrated within modules.
- Learning analytics: platform interaction data on areas like time spent, pacing, and behaviors, plus eye-tracking via telepresence robots.
- Enjoyment, interest, and overall experience with the learning modules.
- Ease of use and areas for improvement in telepresence robot platforms.
- Sense of immersion, involvement, and connection when learning through the robot compared to a computer.
- Comfort interacting via the robotic avatar with instructors and fellow students.
3.7. Qualitative Analysis Tools
- Data Collection
- Semi-structured interviews and focus groups were conducted, lasting between 45 and 60 min for each session (Appendix B).
- A total of 10% of the participants from both the telepresence robot group and the control group were selected for the interviews (15 students from each group).
- Transcription
- All interviews and focus-group discussions were transcribed verbatim using transcription software, ensuring that no verbal content was missed, including pauses, hesitations, and key non-verbal cues (where applicable).
- Coding Process
- A hybrid approach was employed where both inductive (data-driven) and deductive (theory-driven) coding methods were used. Inductive codes emerged directly from the data, while deductive codes were based on predefined concepts such as “student motivation” and “engagement levels”,
- NVivo software was used for the coding and categorization of data. This software facilitated the organization of large volumes of qualitative data and allowed for efficient theme identification.
- Inter-Rater Reliability:
- Two independent researchers performed the initial coding of the transcripts. This process was followed by a reliability check, where the coded transcripts were compared. Discrepancies between the two researchers were discussed and resolved to ensure consistent interpretation and reduce subjective bias.
- A Cohen’s Kappa coefficient of 0.80 was achieved, indicating a strong level of agreement between the two coders.
- Theme Development
- The coded data were grouped into broader themes, such as a “sense of presence”, “autonomy in learning”, and “technical challenges”, which were prevalent in both groups but varied in intensity depending on the learning modality (telepresence robot vs. traditional computer-based learning).
- Triangulation
- In addition to coding, triangulation was employed by cross-referencing qualitative insights with the quantitative data (participation rates, task completion times, etc.). This approach strengthened the validity of the findings by ensuring that results were consistent across different data sources.
3.8. Rationale for the Sample Size
Justification for Sample Size
- Power Analysis
- ○
- A power analysis was conducted to ensure the ability to detect medium effect sizes (Cohen’s d = 0.5) with a power of 0.80 and a significance level (α) of 0.05. The target sample size was set to provide adequate power for the primary quantitative comparisons between the telepresence robot group and the control group.
- Stratified Random Sampling
- ○
- The use of stratified random sampling ensured that the sample was representative of the diverse student population, including variations in gender, socioeconomic background, academic performance, and geographic location.
- ○
- The sample was stratified based on several key demographic factors to reduce bias and ensure comparability between the groups, as shown in Table 3.
- Sample Size for Subgroup Analysis
- ○
- The stratification allowed for a subgroup analysis to compare engagement metrics across different student demographics (e.g., low-income vs. high-income students). This enhances the study’s generalizability by ensuring that the findings are applicable to a diverse student population.
- Balance Between Statistical Rigor and Logistical Feasibility
- ○
- While larger sample sizes would increase precision, the chosen sample size of 150 per group strikes a balance between logistical feasibility (in terms of time, resources, and robot availability) and the need for a robust statistical analysis. This sample size also allows for meaningful subgroup comparisons without overburdening resources.
4. Results
4.1. Analysis of Student Engagement Metrics
4.2. Impact on Diverse Student Groups
4.3. Qualitative Feedback and Observations
5. Discussion
5.1. Interpretation of Results
5.2. Telepresence Robots and Inclusivity in Education
5.3. Implications for Student Learning and Motivation
5.4. Comparisons with Traditional Educational Methods
6. Conclusions
Supplementary Materials
Author Contributions
Funding
Institutional Review Board Statement
Informed Consent Statement
Data Availability Statement
Acknowledgments
Conflicts of Interest
Appendix A
| Dear Participant, Thank you for taking part in our study on telepresence robots and gamified learning. Your feedback is crucial for understanding how these technologies impact learning experiences. Please take a few minutes to answer the following questions honestly. Your responses will be kept anonymous and confidential. Section 1: Demographic Information 1. What is your age? (a) 18–20 (b) 21–23 (c) 24–26 (d) 27 or above 2. What is your gender? (a) Male (b) Female (c) Prefer not to say 3. What is your income group? (a) Low (b) Medium (c) High 4. What is your academic performance level? (a) Below Average (b) Average (c) Above Average Section 2: Participation and Engagement 5. Did you actively participate in the gamified learning modules? (a) Yes (b) No 6. How many hours did it take for you to complete the learning module? (a) Less than 8 hours (b) 8–10 hours (c) More than 10 hours 7. How would you rate your engagement during the learning process? (a) Low (b) Medium (c) High Section 3: Experience with Telepresence Robots 8. Did the use of telepresence robots help you feel more engaged in the learning process? (a) Yes (b) No 9. How would you describe your interaction with peers and instructors via the telepresence robot? (a) More natural (b) Less natural (c) About the same as using a computer 10. Do you believe that the telepresence robot made it easier for you to complete hands-on tasks? (a) Yes (b) No (c) Not applicable Section 4: Learning Outcomes and Overall Feedback 11. How would you rate your overall learning experience with telepresence robots? (a) Poor (b) Fair (c) Good (d) Excellent 12. How do you think the use of telepresence robots could be improved in educational settings? (Optional) __________________________________________________________________ 13. Any additional comments or feedback? (Optional) __________________________________________________________________ |
Appendix B
| Dear Participant, Thank you for participating in our study. This interview aims to gather in-depth feedback on your experience with telepresence robots and gamified learning. Your responses will help us understand the effectiveness of these tools in enhancing education. Please provide honest and detailed answers. Your input will be kept confidential. Section 1: General Experience 1. How would you describe your overall experience with telepresence robots in this study? __________________________________________________________________ __________________________________________________________________ __________________________________________________________________ 2. What was your initial impression of the telepresence robots? Did your perception change after using them? __________________________________________________________________ __________________________________________________________________ __________________________________________________________________ Section 2: Engagement and Interaction 3. How did the use of telepresence robots affect your engagement in the learning process? __________________________________________________________________ __________________________________________________________________ 4. Did you feel more connected to your peers and instructors when using the telepresence robot compared to traditional computer-based learning? Why or why not? __________________________________________________________________ __________________________________________________________________ __________________________________________________________________ Section 3: Learning Outcomes 5. Do you believe the telepresence robots helped improve your learning outcomes? If yes, in what way? __________________________________________________________________ __________________________________________________________________ __________________________________________________________________ 6. Were there any challenges you faced when using the telepresence robots? If so, how did you overcome them? __________________________________________________________________ __________________________________________________________________ Section 4: Feedback and Suggestions 7. What are your suggestions for improving the use of telepresence robots in educational settings? __________________________________________________________________ __________________________________________________________________ __________________________________________________________________ 8. Do you think telepresence robots should be integrated into more educational programs? Why or why not? __________________________________________________________________ __________________________________________________________________ __________________________________________________________________ 9. Any additional comments or feedback? __________________________________________________________________ __________________________________________________________________ |
Appendix C
| Participant ID | Group | Gender | Age | Income Group | Academic Performance | Participation Rate (%) | Completion Rate (%) | Completion Time (hours) | Assessment Score (%) | Engagement Level | Special Category |
| P_001 | Telepresence Robot | M | 18 | Low | Average | 95 | 90 | 8.848261343 | 86.97963129 | High | None |
| P_002 | Telepresence Robot | F | 18 | High | Average | 95 | 90 | 9.472888471 | 83.695581 | High | None |
| P_003 | Telepresence Robot | M | 20 | Low | Below Average | 95 | 90 | 9.86873403 | 84.58496808 | High | None |
| P_004 | Telepresence Robot | M | 19 | Low | Above Average | 95 | 90 | 9.851137026 | 86.0329539 | High | None |
| P_005 | Telepresence Robot | M | 22 | High | Below Average | 95 | 90 | 8.901678743 | 85.78408247 | High | Disability |
| P_006 | Telepresence Robot | F | 23 | Low | Average | 95 | 90 | 8.226476092 | 83.61558363 | High | Disability |
| P_007 | Telepresence Robot | M | 24 | High | Below Average | 95 | 90 | 9.969682398 | 86.2633325 | High | ELL |
| P_008 | Telepresence Robot | M | 21 | Low | Above Average | 95 | 90 | 9.677796173 | 83.89776229 | High | Disability |
| P_009 | Telepresence Robot | M | 24 | Low | Below Average | 95 | 90 | 8.249325362 | 83.89527046 | High | None |
References
- Newhart, V.; Warschauer, M. Virtual Inclusion via Telepresence Robots in the Classroom: An Exploratory Case Study. Int. J. Technol. Learn. 2016, 23, 9–25. [Google Scholar] [CrossRef]
- Jakonen, T.; Jauni, H. Mediated learning materials: Visibility checks in telepresence robot mediated classroom interaction. Classr. Discourse 2021, 12, 121–145. [Google Scholar] [CrossRef]
- Asian development bank. Online Learning During the COVID-19 Pandemic; Asian Development Bank: Manila, Philippines, 2023. [Google Scholar] [CrossRef]
- Olivo García, E.; Moreno Beltrán, R.; Mondragón Huerta, R. Gamification and ubiquitous learning in higher education: Applying learning styles. Apertura 2023, 15, 20–35. [Google Scholar] [CrossRef]
- Limantara, N.; Meyliana; Gaol, F.L.; Prabowo, H. Designing Gamified Learning Management Systems for Higher Education. Int. J. Inf. Educ. Technol. 2023, 13, 25–32. [Google Scholar] [CrossRef]
- Neo, M.; Ismat, Z. Gamifying the student learning process: Enhancing collaborative experiences within a connectivist learning environment. In Proceedings of the 15th International Conference on Education and New Learning Technologies, Palma, Spain, 3–4 July 2023; IATED: Valencia, Spain, 2023. [Google Scholar] [CrossRef]
- Ratinho, E.; Martins, C. The Role of Gamified Learning Strategies in Student’s Motivation in High School and Higher Education: A Systematic Review. Heliyon 2023, 9, e19033. [Google Scholar] [CrossRef]
- Wulan, D.R.; Nainggolan, D.M.; Hidayat, Y.; Rohman, T.; Fiyul, A.Y. Exploring the Benefits and Challenges of Gamification in Enhancing Student Learning Outcomes. Glob. Int. J. Innov. Res. 2024, 2, 1657–1674. [Google Scholar] [CrossRef]
- Zhu, Y.; Aoyama, T.; Hasegawa, Y. Embodiment Change of Tele-operated System under Constraint State. Proc. JSME Annu. Conf. Robot. Mechatron. (Robomec) 2019, 2019, 1A1-R05. [Google Scholar] [CrossRef]
- Gonzalez-Aguirre, J.A.; Osorio-Oliveros, R.; Rodríguez-Hernández, K.L.; Lizárraga-Iturralde, J.; Morales Menendez, R.; Ramírez-Mendoza, R.A.; Ramírez-Moreno, M.A.; Lozoya-Santos, J.d.J. Service Robots: Trends and Technology. Appl. Sci. 2021, 11, 10702. [Google Scholar] [CrossRef]
- Mahto, D. Human-Robot Collaboration. XRDS 2023, 30, 9. [Google Scholar] [CrossRef]
- Fletcher, M.; Bond, C.; Qualter, P. User perspectives of robotic telepresence technology in schools: A systematic literature review. Educ. Psychol. Pract. 2023, 39, 117–134. [Google Scholar] [CrossRef]
- Chaichaowarat, R.; Prakthong, S.; Thitipankul, S. Transformable Wheelchair–Exoskeleton Hybrid Robot for Assisting Human Locomotion. Robotics 2023, 12, 16. [Google Scholar] [CrossRef]
- Zormanova, L. Learning Strategies Applied by University Students in Distance Learning. Int. J. Res. E-Learn. 2021, 7, 1–20. [Google Scholar] [CrossRef]
- Naseer, F.; Nasir Khan, M.; Nawaz, Z.; Awais, Q. Telepresence Robots and Controlling Techniques in Healthcare System. Comput., Mater. Contin. 2023, 74, 6623–6639. [Google Scholar] [CrossRef]
- Tan, Q.; Denojean-Mairet, M.; Wang, H.; Zhang, X.; Pivot, F.C.; Treu, R. Toward a telepresence robot empowered smart lab. Smart Learn. Environ. 2019, 6, 5. [Google Scholar] [CrossRef]
- Kovácsné Pusztai, K. Gamification in Higher Education. Teach. Math. Comput. Sci. 2021, 18, 87–106. [Google Scholar] [CrossRef]
- Adare-Tasiwoopa Ápi, S.; Silva, N.K. Gamifying Case Studies. In Gamification in Higher Education; Routledge: New York, NY, USA, 2023; pp. 47–61. [Google Scholar] [CrossRef]
- Inchamnan, W. Gamification Pedagogy Trigger Design for Creative Experiences in Metaverse Class Room. J. Appl. Sci. Emerg. Technol. 2023, 22, e251539. [Google Scholar] [CrossRef]
- Teemueangsa, S.; Jedaman, P. Developing science learning activities using online gamification. J. Phys. 2021, 1835, 012079. [Google Scholar] [CrossRef]
- Bayley, T.; Wheatley, D.; Hurst, A. Assessing a novel problem-based learning approach with game elements in a business analytics course. Decis. Sci. J. Innov. Educ. 2021, 19, 185–196. [Google Scholar] [CrossRef]
- Facey-Shaw, L.; Specht, M.; van Rosmalen, P.; Bartley-Bryan, J. Do Badges Affect Intrinsic Motivation in Introductory Programming Students? Simul. Gaming 2019, 51, 33–54. [Google Scholar] [CrossRef]
- Thomas, A. Pushing the Limits of Game-Based Instruction in Calculus: Assessing the Effects of Variant Limits. In Proceedings of the 2022 AERA Annual Meeting, San Diego, CA, USA, 21–26 April 2022; AERA: Washington, DC, USA, 2022. [Google Scholar] [CrossRef]
- Wati, R.; Bunau, E.; Rahmani, E.F.; Sudarsono, S.; Husin, S. Teaching English Tenses in EFL Environment Through Jeopardy Game: A Game-Based Learning Approach to Second Language Acquisition. ELT Worldw. 2023, 10, 418. [Google Scholar] [CrossRef]
- Khaleel, F.L.; Ashaari, N.S.; Tengku Wook, T.S.M.; Ismail, A. User-enjoyable learning environment based on Gamification elements. In Proceedings of the 2015 International Conference on Computer, Communications, and Control Technology (I4CT), Kuching, Sarawak, Malaysia, 21–23 April 2015; IEEE: Piscataway Township, NJ, USA, 2015. [Google Scholar] [CrossRef]
- Ziegler, A. Framework + digital badges = online instruction for today. J. Libr. Inf. Serv. Distance Learn. 2018, 13, 235–241. [Google Scholar] [CrossRef]
- Gulyamova, G.; Turabayeva, L. Innovative technologies in education. Rev. Law. Sci. 2023, 7, 138–145. [Google Scholar] [CrossRef]
- Serova, T.I. The technology for teaching project activity under the conditions of supplementary education establishments. Humanitarian 2017, 18–19. [Google Scholar] [CrossRef]
- Wong, K.; Thapa, M. Where technology succeeds and fails in education. Pediatr. Radiol. 2021, 51, 1775–1779. [Google Scholar] [CrossRef]
- Ortiz Colón, A.M.; Izquierdo Rus, T.; Rodríguez Moreno, J.; Agreda Montoro, M. TPACK model as a framework for in-service teacher training. Contemp. Educ. Technol. 2023, 15, ep439. [Google Scholar] [CrossRef]
- Bobich, A.M.; Mitchell, B.L. Transforming Dental Technology Education: Skills, Knowledge, and Curricular Reform. J. Dent. Educ. 2017, 81, eS59–eS64. [Google Scholar] [CrossRef]
- Garnham, W. Introduction to “Active Learning in Higher Education”. In Active Learning in Higher Education; Routledge: London, UK, 2023; pp. 1–5. [Google Scholar] [CrossRef]
- Agarwal, R. Use of Technology by Higher Education Students. Shodh Sari-An. Int. Multidiscip. J. 2023, 2, 152–161. [Google Scholar] [CrossRef]
- Yamba-Yugsi, M.; Contreras-Espinosa, R.S.; Eguia-Gomez, J.L. Exploring the Emerging Potential of the Metaverse in Education. In Advances in Educational Technologies and Instructional Design; IGI Global: Hershey, PA, USA, 2023; pp. 111–133. [Google Scholar] [CrossRef]
- Naseer, F.; Khalid, M.U.; Ayub, N.; Rasool, A.; Abbas, T.; Afzal, M.W. Automated Assessment and Feedback in Higher Education Using Generative AI. In Transforming Education With Generative AI; IGI Global: Hershey, PA, USA, 2024; pp. 433–461. [Google Scholar] [CrossRef]
- Panta, Y.M.; Hatipoglu, K. Implementation of Active Learning Pedagogies to Foster Teaching and Learning Environment. Proc. West. Va. Acad. Sci. 2018, 90. [Google Scholar] [CrossRef]
- Takona, J.P. Research design: Qualitative, quantitative, and mixed methods approaches/sixth edition. Qual. Quant. 2023, 58, 1011–1013. [Google Scholar] [CrossRef]
- Bernacki, M.L.; Greene, J.A.; Crompton, H. Mobile technology, learning, and achievement: Advances in understanding and measuring the role of mobile technology in education. Contemp. Educ. Psychol. 2020, 60, 101827. [Google Scholar] [CrossRef]
- Ubbink, D.; Vermeulen, H. Randomised controlled trial. TVZ Verpleegkd. Prakt. En. Wet. 2022, 132, 52–53. [Google Scholar] [CrossRef]
- bakhtiari, M.; Khodabakhsh, R. Genre structure, skill learning, gamification, Vocational Education and Training, game-based learning. Q. J. Ski. Train. 2023, 12, 55–84. [Google Scholar] [CrossRef]
- Rheindorf, M. The Discourse-Historical Approach: Methodological Innovation and Triangulation. In Identity Politics Past and Present; University of Exeter Press: Exeter, UK, 2022; pp. 45–75. [Google Scholar] [CrossRef]
- Naseer, F.; Khan, M.N.; Tahir, M.; Addas, A.; Aejaz, S.M.H. Integrating deep learning techniques for personalized learning pathways in higher education. Heliyon 2024, 10, e32628. [Google Scholar] [CrossRef] [PubMed]
- Durán, A.G.; Fuentes, R.S. Enhancing Artistic Learning Through Gamification. In Practices and Implementation of Gamification in Higher Education; IGI Global: Hershey, PA, USA, 2024; pp. 114–140. [Google Scholar] [CrossRef]
- Chuang, S. The Applications of Constructivist Learning Theory and Social Learning Theory on Adult Continuous Development. Perform. Improv. 2021, 60, 6–14. [Google Scholar] [CrossRef]
- Bulathwela, S.; Pérez-Ortiz, M.; Holloway, C.; Cukurova, M.; Shawe-Taylor, J. Artificial Intelligence Alone Will Not Democratise Education: On Educational Inequality, Techno-Solutionism and Inclusive Tools. Sustainability 2024, 16, 781. [Google Scholar] [CrossRef]
- Wen, X.; Walters, S.M. The Impact of Technology on Students’ Writing Performances in Elementary Classrooms: A Meta-Analysis. Comput. Educ. Open 2022, 3, 100082. [Google Scholar] [CrossRef]
- Kasuk, T.; Virkus, S. Exploring the Power of Telepresence: Enhancing Education Through Telepresence Robots. Inf. Learn. Sci. 2023, 125, 109–137. [Google Scholar] [CrossRef]











| Parameter | Computer Group | Telepresence Robot Group |
|---|---|---|
| Sample Size | 150 | 150 |
| Gender Ratio (M/F) | 1:1 | 1:1 |
| Age Range | 18–26 years | 18–26 years |
| University Semester Levels | 1st year, 2nd year, 3rd year | 1st year, 2nd year, 3rd year |
| Neighborhood Income Profile | 33% Low, 33% Medium, 33% High | 33% Low, 33% Medium, 33% High |
| Prior Academic Performance | 33% Below Avg, 33% Avg, 33% Above Avg | 33% Below Avg, 33% Avg, 33% Above Avg |
| Stage | Process | Tools Used |
|---|---|---|
| Data Collection | Semi-structured interviews and focus groups with 10% of participants | Digital audio recorders |
| Transcription | Verbatim transcription of interviews | Transcription software v12 |
| Coding | Hybrid approach of inductive and deductive coding | NVivo software v12 |
| Inter-Rater Reliability | Cross-coding by two researchers; discrepancies discussed and resolved | Cohen’s Kappa (0.80 agreement) |
| Theme Development | Grouping codes into broader themes related to engagement, motivation, technical challenges, and autonomy | Manual and NVivo |
| Triangulation | Cross-referencing qualitative findings with quantitative metrics | NVivo v 12, quantitative data |
| Stage | Process | Tools Used | |
|---|---|---|---|
| Gender (M/F)Ratio | 1:1 | 1:1 | Ensures balanced representation of genders across groups |
| Socioeconomic Status | 33% low, 33% medium, 33% high | 33% low, 33% medium, 33% high | Captures engagement differences across income levels |
| Academic Performance | 33% below avg, 33% avg, 33% above avg | 33% below avg, 33% avg, 33% above avg | Ensures comparability across varying academic achievement levels |
| Geographic Distribution | Urban, suburban, rural | Urban, suburban, rural | Reflects diversity in educational access and engagement based on location |
| Metric | Computer Group | Telepresence Robot Group | % Change |
|---|---|---|---|
| Participation Rate | 75% | 95% | +26% |
| Completion Rate | 60% | 90% | +50% |
| Completion Time | 12 h | 9 h | −25% |
| Assessment Scores | 80% | 85% | +6% |
| Theme | Sample Responses |
|---|---|
| Embodiment | “Felt like I was actually there”, “It was like being in the game”, |
| Immersion | “Got absorbed in the story”, “Forgot I was even using a robot”, |
| Social Connection | “More natural talking to classmates through robot”, “Collaborating was smoother”, |
| Sensory Engagement | “Moved around a lot so it stayed interesting”, “Could focus better”, |
| Enjoyment | “Way more fun than just staring at a screen”, “It felt like an adventure”, |
Disclaimer/Publisher’s Note: The statements, opinions and data contained in all publications are solely those of the individual author(s) and contributor(s) and not of MDPI and/or the editor(s). MDPI and/or the editor(s) disclaim responsibility for any injury to people or property resulting from any ideas, methods, instructions or products referred to in the content. |
© 2024 by the authors. Licensee MDPI, Basel, Switzerland. This article is an open access article distributed under the terms and conditions of the Creative Commons Attribution (CC BY) license (https://creativecommons.org/licenses/by/4.0/).
Share and Cite
Addas, A.; Naseer, F.; Tahir, M.; Khan, M.N. Enhancing Higher-Education Governance Through Telepresence Robots and Gamification: Strategies for Sustainable Practices in the AI-Driven Digital Era. Educ. Sci. 2024, 14, 1324. https://doi.org/10.3390/educsci14121324
Addas A, Naseer F, Tahir M, Khan MN. Enhancing Higher-Education Governance Through Telepresence Robots and Gamification: Strategies for Sustainable Practices in the AI-Driven Digital Era. Education Sciences. 2024; 14(12):1324. https://doi.org/10.3390/educsci14121324
Chicago/Turabian StyleAddas, Abdullah, Fawad Naseer, Muhammad Tahir, and Muhammad Nasir Khan. 2024. "Enhancing Higher-Education Governance Through Telepresence Robots and Gamification: Strategies for Sustainable Practices in the AI-Driven Digital Era" Education Sciences 14, no. 12: 1324. https://doi.org/10.3390/educsci14121324
APA StyleAddas, A., Naseer, F., Tahir, M., & Khan, M. N. (2024). Enhancing Higher-Education Governance Through Telepresence Robots and Gamification: Strategies for Sustainable Practices in the AI-Driven Digital Era. Education Sciences, 14(12), 1324. https://doi.org/10.3390/educsci14121324

