Innovation of Pedagogical Practices of Future Teachers
Abstract
1. Significance of Teaching Practice in the Context of Pregraduate Education
2. Teaching Practice in the Pregraduate Preparation of Teachers in the Czech Republic
3. Pregraduate Preparation of Teachers at the University of Ostrava
3.1. Description of the Original Implementation of Practice at the Faculty of Science Subsection
3.2. Identification of Critical Places in the Original Implementation
- During a lesson, teachers concentrate on the professional and didactic part of the lesson and do not observe themselves. The teacher does not possess any observation record of the lesson. Therefore, it is impossible to carry out an objective auto-reflection [23].
- An observation record is created by converting the mental image of a lesson, i.e., of what the observer remembers, retrospectively recalls, and describes with an emphasis on the most significant moments and connections. Each observing evaluator takes ground in their own vision of quality teaching; thus, the observation record is partially subjective [19].
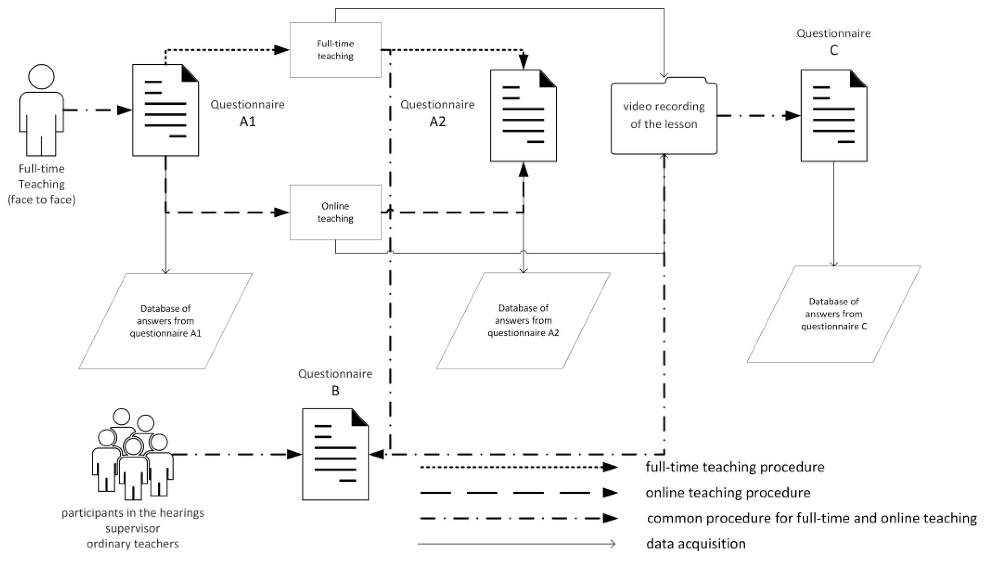
3.3. Description of the Innovation
- Introduction of a central information system and registration of practice organisation. The system will enable to harmonise schedules of the observing and observed persons regarding the teaching itself and the ex-post evaluation of the recording as well. This point also includes the provision and access to technical means necessary for practice implementation.
- Elaboration of standardised electronic forms that will enable to create detailed evaluation records in the next phases of preparations and evaluation of the teaching process:
- Phase of planning a lesson.
- Phase of reflecting on a past lesson.
- An area of lesson self-reflection.
- Providing a standard of lesson recordings within the central information system, both from full-time and distance online learning, or from the hybrid form. The recording will be made accessible to authorised persons.
- Processing of analyses based on questionnaire data and their interpretation towards publishing the results, adjustment of the process of supervising practices, and a proposal of further innovations.
- A1. A lesson plan, filled in before the lesson.
- A2. After the lesson, also filled in by the student who lead the lesson. Filled in as soon as the lesson finishes. It evaluates the course compared with the plan, without watching the video recording.
- C. Self-reflection of a teacher, filled in by the teacher after watching the video recording.
3.3.1. Pilot Verification—Phase 1
- Basic information—name and surname of the evaluator and teacher, date of inspection, type and name of the school, grade, topic, thematical unit, and lesson objectives.
- Organisation of the lesson—timeline of the teacher’s and pupils’ activities, individual teaching phases, used teaching methods and didactic tools.
- Expertise of the teacher—evaluated based on observation of a suitable selection of didactic tools, verbal and written expression of the teacher, ability to identify a mistake and work with pupils’ mistakes, ability of fair evaluation, and the ability to support active learning.
- Class atmosphere—evaluated based on observation of mutual communication and cooperation of the teacher and pupils, level of the ability to respect individual needs of the pupils, teaching style of the teacher, and the teacher’s ability to appraise or admonish.
- Overall impression of the lesson—includes positives and negatives of the lesson, remarks.
- the structure of the e-questionnaire and the questions, whether it was understandable, and whether they would recommend any modification;
- supplementary evaluation of the observed teaching outside the scope of the answers to the questions in the questionnaire.
3.3.2. Pilot Verification—Phase 2
4. Summary
5. Conclusions
Author Contributions
Funding
Informed Consent Statement
Data Availability Statement
Conflicts of Interest
References
- Postholm, M.B. Teachers developing practice: Reflection as key activity. Teach. Teach. Educ. 2008, 24, 1717–1728. [Google Scholar] [CrossRef]
- Mtika, P.; Robson, D.; Fitzpatrick, R. Joint observation of student teaching and related tripartite dialogue during field experience: Partner perspectives. Teach. Teach. Educ. 2014, 39, 66–76. [Google Scholar] [CrossRef]
- Samaras, A.P.; Gismondi, S. Scaffolds in the field. Teach. Teach. Educ. 1998, 14, 715–733. [Google Scholar] [CrossRef]
- Zahid, M.; Khanam, A. Effect of Reflective Teaching Practices on the Performance of Prospective Teachers. Turk. Online J. Educ. Technol. TOJET 2019, 18, 32–43. [Google Scholar]
- Larssen, D.L.S.; Cajkler, W.; Mosvold, R.; Bjuland, R.; Helgevold, N.; Fauskanger, J.; Wood, P.; Baldry, F.; Jakobsen, A.; Bugge, H.E.; et al. A literature review of lesson study in initial teacher education. Int. J. Lesson Learn. Stud. 2018, 7, 8–22. [Google Scholar] [CrossRef]
- Cockburn, J. Perspectives and politics of classroom observation. Res. Post Compuls. Educ. 2005, 10, 373–388. [Google Scholar] [CrossRef]
- Lasagabaster, D.; Sierra, J.M. Classroom observation: Desirable conditions established by teachers. Eur. J. Teach. Educ. 2011, 34, 449–463. [Google Scholar] [CrossRef]
- Richards, J.; Lockhart, C. Teacher development through peer observation. TESOL J. 1992, 1992, 28–36. [Google Scholar]
- Bell, C.A.; Dobbelaer, M.J.; Klette, K.; Visscher, A. Qualities of classroom observation systems. Sch. Eff. Sch. Improv. 2019, 30, 3–29. [Google Scholar] [CrossRef]
- Breda, A.; Pino-Fan, L.R.; Font, V. Meta Didactic-Mathematical Knowledge of Teachers: Criteria for The Reflection and Assessment on Teaching Practice. EURASIA J. Math. Sci. Technol. Educ. 2017, 13, 1893–1918. [Google Scholar]
- Carrier, S.J. Implementing and Integrating Effective Teaching Strategies Including Features of Lesson Study in an Elementary Science Methods Course. Teach. Educ. 2011, 46, 145–160. [Google Scholar] [CrossRef]
- Roller, S.A. What they notice in video: A study of prospective secondary mathematics teachers learning to teach. J. Math. Teach. Educ. 2016, 19, 477–498. [Google Scholar] [CrossRef]
- Romano, M.; Schwartz, J. Exploring Technology as a Tool for Eliciting and Encouraging Beginning Teacher Reflection. Contemp. Issues Technol. Teach. Educ. (CITE J.) 2005, 2005, 149–168. [Google Scholar]
- Jordan, L. Video for peer feedback and reflection: Embedding mainstream engagement into learning and teaching practice. Res. Learn. Technol. 2012, 20, 16–25. [Google Scholar] [CrossRef]
- Průcha, J. Pedagogická Encyklopedie, 1st ed.; Portál: Praha, Česká Republika, 2009; ISBN 978-80-7367-546-2. [Google Scholar]
- Rohlíková, L.; Vejvodová, J. Vyučovací Metody na Vysoké Škole: Praktický Průvodce Výukou v Prezenční i Distanční Formě Studia, 1st ed.; Grada: Praha, Česká Republika, 2012; ISBN 978-80-247-4152-9. [Google Scholar]
- Průcha, J.; Walterová, E.; Mareš, J. Pedagogický Slovník, 7th ed.; Portál: Praha, Česká Republika, 2013; ISBN 978-80-2620403-9. [Google Scholar]
- Janík, T.; Havel, J. Pedagogická Praxe a Profesní Rozvoj Studentů: SBORNÍK z Mezinárodního Pracovního Semináře Konaného dne 9. Prosince 2005 na Pedagogické Fakultě MU v Brně, 1st ed.; Masarykova Univerzita v Brně Pro Katedru Pedagogiky a Centrum Pedagogického výzkumu PdF MU: Brno, Česká Republika, 2005; ISBN 80-210-3884-5. [Google Scholar]
- Slavík, J.; Hajerová Műllerová, L.; Soukupová, P. Reflexe a Hodnocení Kvality Výuky, 1st ed.; Západočeská Univerzita: Plzeňv, Česká Republika, 2020; ISBN 978-80-261-0920-4. [Google Scholar]
- Nezvalová, D. Pedagogická praxe v pregraduální přípravě učitelů a její reflexe. Pedagog. Orientace 2018, 2018, 62–69. [Google Scholar]
- Leshem, S.; Bar-Hama, R. Evaluating teaching practice. ELT J. 2007, 62, 257–265. [Google Scholar] [CrossRef]
- Vašutová, J. Vzděláváme Budoucí Učitele: Nové Přístupy k Pedagogicko-Psychologické Přípravě Studentů Učitelství, 1st ed.; Portál: Praha, Česká Republika, 2008; ISBN 978-80-7367-405-2. [Google Scholar]
- Václavíková, Z.; Žáček, M.; Smolka, P.; Trčková, K.; Konečná, P. The power of video in teachers’ training and in their professional development. In AIP Conference Proceedings; AIP Publishing LLC: Melville, NY, USA, 2022; p. 060009. [Google Scholar]
- Janík, T.; Minaříková, E.; Pášová, M.; Uličná, K.; Janík, M. Profesní Vidění Učitelů a Jeho Rozvíjení Prostřednictvím Videoklubů; Masarykova Univerzita: Brno, Česká Republika, 2016; ISBN 978-80-210-8305-9. [Google Scholar]















Disclaimer/Publisher’s Note: The statements, opinions and data contained in all publications are solely those of the individual author(s) and contributor(s) and not of MDPI and/or the editor(s). MDPI and/or the editor(s) disclaim responsibility for any injury to people or property resulting from any ideas, methods, instructions or products referred to in the content. |
© 2023 by the authors. Licensee MDPI, Basel, Switzerland. This article is an open access article distributed under the terms and conditions of the Creative Commons Attribution (CC BY) license (https://creativecommons.org/licenses/by/4.0/).
Share and Cite
Konečná, P.; Smolka, P.; Trčková, K.; Václavíková, Z.; Žáček, M. Innovation of Pedagogical Practices of Future Teachers. Educ. Sci. 2023, 13, 355. https://doi.org/10.3390/educsci13040355
Konečná P, Smolka P, Trčková K, Václavíková Z, Žáček M. Innovation of Pedagogical Practices of Future Teachers. Education Sciences. 2023; 13(4):355. https://doi.org/10.3390/educsci13040355
Chicago/Turabian StyleKonečná, Petra, Pavel Smolka, Kateřina Trčková, Zuzana Václavíková, and Martin Žáček. 2023. "Innovation of Pedagogical Practices of Future Teachers" Education Sciences 13, no. 4: 355. https://doi.org/10.3390/educsci13040355
APA StyleKonečná, P., Smolka, P., Trčková, K., Václavíková, Z., & Žáček, M. (2023). Innovation of Pedagogical Practices of Future Teachers. Education Sciences, 13(4), 355. https://doi.org/10.3390/educsci13040355

