Data Governance as the Digital Backbone of Proactive Obsolescence Management: A Design Science Case Study in Asset-Intensive Industries
Abstract
1. Introduction and Theoretical Background
1.1. Product Data
1.2. Product Lifecycle
1.3. Obsolescence
1.4. Obsolescence Management
1.5. Data Governance
1.6. Data Governance Frameworks
1.6.1. The Data Management Body of Knowledge
1.6.2. IBM Data Governance Unified Process
1.6.3. Informatica Holistic Data Governance Framework
1.6.4. Applying Data Governance in Organizational Contexts
1.7. Positioning Obsolescence Management Factors Alongside Data Governance Domains
2. Methodology and Materials
2.1. Research Approach
2.2. Research Method
2.3. Use Case Environment
3. Results and Discussion: Data Governance in Obsolescence Management
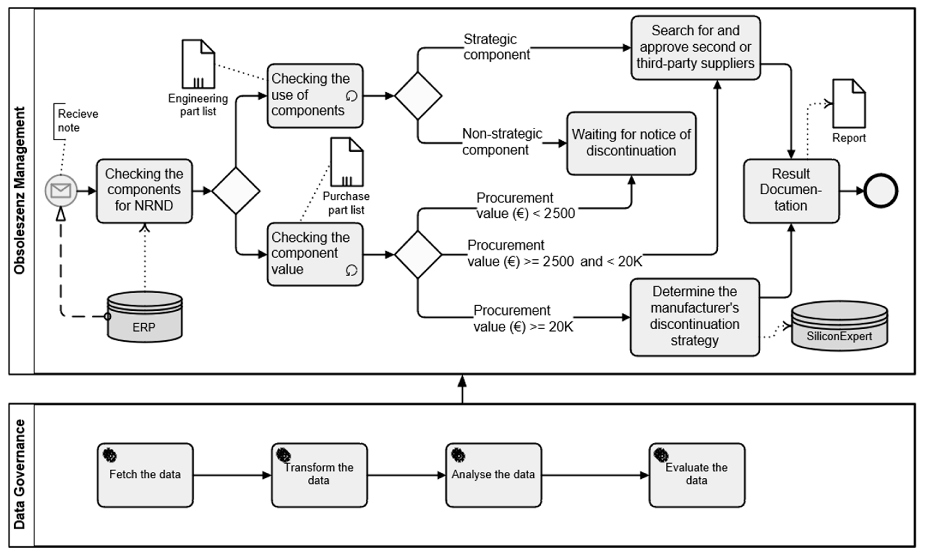
3.1. A System-Oriented Perspective of Obsolescence Management
3.2. Success Factors in Obsolescence Management
3.3. Reasons for Need for Data Governance
3.4. Challenges in the Data
3.5. Data Governance Solution Process
3.6. Data Governance Framework
3.7. Data Governance Integration into the Process Organization
3.8. Data Governance and Organizational Structure: Obsolescence Management Team
3.9. Data Governance and Technology: Obsolescence Management Analytical System
3.10. Validating the Effectiveness of the Proposed Data Governance Structure
4. Conclusions
4.1. Summary of the Key Findings
4.2. Theoretical Implications
4.3. Practical Implications
4.4. Boundaries of the Study
4.5. Areas for Future Inquiry
Author Contributions
Funding
Institutional Review Board Statement
Informed Consent Statement
Data Availability Statement
Conflicts of Interest
Abbreviations
| AI | Artificial intelligence |
| API | Application Programming Interface |
| BOM | Bill of Materials |
| CDE | Common Data Environment |
| CE | Conformité Européenne, the EU safety and environmental compliance |
| CH | Challenge |
| COBIT | Control Objectives for Information and Related Technologies |
| CS | Case study |
| D | Data |
| DAMA | Data Management Association, in earlier stage: Data Administration Management Association |
| DAMA-DMBOK | Data Management Body of Knowledge |
| DG | Data Governance |
| DGI | Data Governance Institute |
| DIN | Deutsches Institut für Normung |
| DI-MGMT | Data Item Secription-Management |
| DMSMS | Diminishing manufacturing sources and material shortages |
| EDIFACT | Electronic Data Interchange for Administration, Commerce and Transport |
| EI | Expert interviews/group |
| ERP | Enterprise Resource Planning |
| EU | European Union |
| FCC | Federal Communications Commission U.S. radio/electromagnetic compliance |
| FG | Focus groups |
| IBM | Industrial Business Machines |
| IEC | International Electrotechnical Commission |
| IoT | Internet of things |
| IRIS | International Railway Industry Standard |
| ISO | International Organization for Standardization |
| JSP | Joint Service Publication |
| KPI | Key performance indicator |
| L | Labor/Personnel |
| LTB | Last time buy |
| MDM | Master Data Management |
| MRO | Maintenance, Repair, and Operations |
| OEM | Original Equipment Manufacturer |
| OM | Obsolescence Management |
| OS | Online Survey |
| P | Processes |
| PLM | Product Lifecycle Management |
| R | Resources |
| R&D | Research and Development |
| RAM | Reliability, Availability, and Maintainability |
| REACH | Registration, Evaluation, Authorisation and Restriction of Chemicals Regulation |
| RfNs | Reasons for need |
| RoHS | Restriction of Hazardous Substances Directive |
| S | Strategy |
| SCM | Supply Chain Management |
| SFs | Success factors |
| SLR | Systematic Literature Review |
| SME | Small and medium sized Enterprise |
| SoCs | System on a Chip |
| SOLN | Solution |
| T | Technology |
| UID | Unique Identifier |
| UL | Underwriters Laboratories |
| US | United States of America |
| WEEE | Waste Electrical and Electronic Equipment Directive |
| WKSH | Workshop |
References
- 1Spatial. (2025). Delivering reliable digital data and information management for environment agency’s physical flood and coastal defence assets. Available online: https://1spatial.com/media/wuqat0zt/environment-agency-case-study.pdf? (accessed on 10 April 2025).
- Aisyah, M., & Ruldeviyani, Y. (2018, October 27–28). Designing data governance structure based on data management body of knowledge (DMBOK) framework: A case study on indonesia deposit insurance corporation (IDIC). 2018 International Conference on Advanced Computer Science and Information Systems (ICACSIS) (pp. 307–312), Yogyakarta, Indonesia. [Google Scholar] [CrossRef]
- Anandya, R. (2022). Designing data governance based on data management body of knowledge (DMBOK): A case study of indonesia central securities depository. Available online: https://lib.ui.ac.id/detail?id=9999920519978&lokasi=lokal (accessed on 10 April 2025).
- Arinanda, A. (2010). Designing data governance structure to establish data quality management strategy: A case study in directorate general of taxes [Ph.D. thesis, Master of Information Technology, Universitas Indonesia]. [Google Scholar]
- Ates, A., & Acur, N. (2022a). Managing technological obsolescence in a digitally transformed SME. In D. Y. Kim, G. von Cieminski, & D. Romero (Eds.), Advances in production management systems. smart manufacturing and logistics systems: Turning ideas into action. APMS 2022. IFIP advances in information and communication technology (Vol. 664). Springer. [Google Scholar] [CrossRef]
- Ates, A., & Acur, N. (2022b). Making obsolescence obsolete: Execution of digital transformation in a high-tech manufacturing SME. Journal of Business Research, 152, 336–348. [Google Scholar] [CrossRef]
- Aveva. (2021, June). How ISO 55000 can help transform utility operations through better asset management. Whitepaper. Available online: https://www.aveva.com/content/dam/aveva/documents/white-papers/WhitePaper_AVEVA_TandDISO55000_21-06.pdf (accessed on 10 April 2025).
- Barrenechea, O., Mendieta, A., Armas, J., & Madrid, J. M. (2019, August 12–14). Data governance reference model to streamline the supply chain process in SMEs. 2019 IEEE XXVI International Conference on Electronics, Electrical Engineering and Computing (INTERCON) (pp. 1–4), Lima, Peru. [Google Scholar] [CrossRef]
- Bartels, B., Ermel, U., Pecht, M., & Sandborn, P. (2012). Strategies to the prediction, mitigation and management of product obsolescence. John Wiley & Sons, Inc. [Google Scholar] [CrossRef]
- Bartels, B., & Poppe, E. (2019). Obsolescence as a management issue. In E. Poppe, & J. Longmuß (Eds.), Geplante obsoleszenz (pp. 123–142). Transcript Verlag. [Google Scholar] [CrossRef]
- Barthels, B. (2018, January). Mit Obsoleszenz-Management die Langzeitverfügbarkeit sichern. Qualitätsmanager Aktuell. Issue 01/2018. Available online: https://www.am-sys.com/app/uploads/2019/02/20180101_qualit%C3%A4tsmanager-aktuell_OM-Methoden_amsys.pdf (accessed on 10 April 2025).
- Bellmann, K. (1990). The useful life of durable consumer goods as an object of economic knowledge. In Ecological optimization of useful life. DUV. [Google Scholar]
- Boissie, K., Addouche, S.-A., Baron, C., & Zolghadri, M. (2022). Obsolescence management practices overview in Automotive Industry. IFAC-PapersOnLine, 55(14), 52–58. [Google Scholar] [CrossRef]
- Bowo, W. A. (2020). Data governance design using data management body of knowledge (DMBOK) guide: Case study at PT JAS. Available online: https://lib.ui.ac.id/detail?id=20516821&lokasi=lokal (accessed on 10 April 2025).
- Braun, V., & Clarke, V. (2006). Using thematic analysis in psychology. Qualitative Research in Psychology, 3(2), 77–101. [Google Scholar] [CrossRef]
- Castillo, L. F., Raymundo, C., & Mateos, F. D. (2017, November 7–10). Information architecture model for data governance initiatives in peruvian universities. Proceedings of the 9th International Conference on Management of Digital EcoSystems (pp. 104–107), Bangkok Thailand. [Google Scholar]
- Ciliberti, T. (2018, May 4). Practical application of ISO 14224 methods in corporate software. 4th ISO Seminar on International Standardization in the Reliability Technology and Cost Area Statoil, Houston, TX, USA. Available online: https://standard.no/globalassets/fagomrader-sektorer/petroleum/houston/2018-05-04---session-3.2-practical-applic--iso-14224_isotc67-wg4-seminar-may-2018.pdf (accessed on 10 April 2025).
- Cosmotech. (2025). Optimize industrial asset investments and control risk how a manufacturer built an optimal OPEX/CAPEX asset investment plan to replace and renew obsolete equipment. Available online: https://cosmotech.com/solutions/case-study-asset-obsolescence-management/ (accessed on 10 April 2025).
- Creswell, J. W. (2009). Research design: Qualitative, quantitative, and mixed methods approaches. Sage. [Google Scholar]
- CWN. (2018). Leveraging asset management data for improved water infrastructure planning (A national report. Canadian water network). Spring. Available online: https://cwn-rce.ca/wp-content/uploads/2018/08/2018-Asset-Management-Water-Systems-Study.pdf (accessed on 10 April 2025).
- DAMA. (2017). The data management association. The DAMA guide to the data management body knowledge (2nd ed.). DAMA International. [Google Scholar]
- Deutsches Institut für Normung [DIN]. (2017). Obsolescence management (DIN EN 62402:2017-09). DIN.
- DID Group. (2023). Diminishing manufacturing sources and material shortages (DMSMS) metrics data. Standard by data item description. Available online: https://www.dau.edu/sites/default/files/2024-02/State%20of%20the%20DMSMS%20Management%20Program%2C%20June%202022.pdf (accessed on 10 April 2025).
- Dittmar, C., & Fürber, C. (2020). Data governance as a pioneer of digitization. In P. Gluchowski (Ed.), Data governance. Basics, concepts and applications. Edition TDWI. Dpunkt.Verlag. [Google Scholar]
- Ferreira, S., Silva, F. J. G., Casais, R. B., Pereira, M. T., & Ferreira, L. P. (2019). KPI development and obsolescence management in industrial maintenance. Procedia Manufacturing, 38, 1427–1435. [Google Scholar] [CrossRef]
- Ferstl, O. K., & Sinz, E. J. (1993). Business process modeling. Business-Informatics, 35(6), 589–592. [Google Scholar]
- Ferstl, O. K., & Sinz, E. J. (1995). The Semantic Object Model (SOM) approach to modeling business processes. Wirtschaftsinformatik, 37, 209–220. [Google Scholar]
- Ferstl, O. K., & Sinz, E. J. (1997). Modeling of business systems. Using the semantic object model (SOM). A Methodological framework. In P. Bernus, K. Mertins, & G. Schmidt (Eds.), Handbook on architectures of information systems. international handbook on information systems (Vol. I). Springer. [Google Scholar]
- Gavrikova, E., Volkova, I., & Burda, Y. (2022). Implementing asset data management in power companies. International Journal of Quality & Reliability Management, 39(2), 588–611. [Google Scholar] [CrossRef]
- Ghaithan, A., AlShamrani, O., Mohammed, A., & Alshibani, A. (2024). Proactive framework for obsolescence management of electrical equipment in oil and gas industry. Journal of Quality in Maintenance Engineering, 30(3), 493–507. [Google Scholar] [CrossRef]
- Gregory, A. (2011). Data governance—Protecting and unleashing the value of your customer data assets. Journal of Direct, Data and Digital Marketing Practice, 12, 230–248. [Google Scholar] [CrossRef]
- Hartmann, B., & Wolf, M. (2016). Business process modeling. In T. Benker, C. Jürck, & M. Wolf (Eds.), Business process-oriented system development. Springer Fachmedien. [Google Scholar] [CrossRef]
- He, T., Chen, S., Hao, L., & Liu, J. (2019, July 22–26). Quality driven judicial data governance. 2019 IEEE 19th International Conference on Software Quality, Reliability and Security Companion (QRS-C) (pp. 66–70), Sofia, Bulgaria. [Google Scholar] [CrossRef]
- Heinrich, L. J. (1993). Business informatics. Introduction and foundation. Oldenbourg. [Google Scholar]
- Herdiyanto, F. (2017). Designing data governance structure using the data management body of knowledge (DMBOK) guidelines: A case study in the ministry of research, technology and higher education. Available online: https://lib.ui.ac.id/detail?id=20447164 (accessed on 10 April 2025).
- Hess, C. (2017). Planned obsolescence. Legal admissibility in the life cycle planning of technical consumer goods. In Mannheim writings on corporate law (Vol. 50). Institute for Corporate Law at the University of Mannheim (IURUM). [Google Scholar]
- Hübner, R. (2013). Planned obsolescence. Working paper at the institute for intervention research and cultural sustainability of the IFF faculty of the alpe adria university klagenfurt. Available online: https://www.arbeiterkammer.at/infopool/akportal/Geplante_Obsoleszenz_neu.pdf (accessed on 10 April 2025).
- Informatica. (2017). Holistic data governance: A framework for competitive advantage. Available online: http://www.citia.co.uk/content/files/holistic-data-governance-a-framework-for-competitive-advantage_85567506.pdf (accessed on 10 April 2025).
- Informatica. (2023). What is data governance and why does it matter? Available online: https://www.informatica.com/resources/articles/what-is-data-governance.html (accessed on 10 April 2025).
- Internationale Elektrotechnische Kommission [IEC]. (2019). Obsolescence management. (IEC 62402:2019). IEC. Available online: https://www.vde-verlag.de/iec-normen/247699/iec-62402-2019.html (accessed on 10 April 2025).
- International Organization for Standardization. (2014). Electronic data interchange for administration, commerce and transport (ISO 9735). ISO. Available online: https://www.iso.org/standard/61434.html (accessed on 10 April 2025).
- International Organization for Standardization [ISO]. (2021). Industrial automation systems and integration—Product data representation and exchange—Part 1: Overview and fundamental principles. (ISO 10303-1:2021). ISO. Available online: https://www.iso.org/obp/ui/fr/#iso:std:iso:10303:-1:ed-2:v1:en (accessed on 10 April 2025).
- IRQB. (2022). IRIS guideline 5: Obsolescence management. International Rail Quality Board. Available online: https://www.irqb.org/wp-content/uploads/2022/06/IRQB_Guideline_5_Obsolescence-management_Rev.01_final-draft.pdf? (accessed on 10 April 2025).
- ISO. (2016). Petroleum, petrochemical and natural gas industries—Collection and exchange of reliability and maintenance data for equipment. 3rd edition (ISO 14224). Available online: https://systemkaran.org/wp-content/uploads/2024/09/%D9%85%D8%AA%D9%86-%D8%A7%D9%86%DA%AF%D9%84%DB%8C%D8%B3%DB%8C-%D8%A7%D8%B3%D8%AA%D8%A7%D9%86%D8%AF%D8%A7%D8%B1%D8%AF-ISO-14224-www.systemkaran.org_970979.pdf (accessed on 10 April 2025).
- ISO. (2017). Information technology—Governance of IT—Governance of data. Part 1: Application of ISO/IEC 38500 to the governance of data (ISO/IEC 38505-1:2017). Available online: https://cdn.standards.iteh.ai/samples/56639/a54cfb1185604d40ae297e02cbf9ded3/ISO-IEC-38505-1-2017.pdf (accessed on 10 April 2025).
- ISO. (2020). Guidance part 2: Processes for project delivery, edition 4 (Information management according to BS EN ISO 19650). Available online: https://ukbimframework.org/wp-content/uploads/2020/05/ISO19650-2Edition4.pdf (accessed on 10 April 2025).
- ISO. (2024). Asset management—Vocabulary, overview and principles (ISO-55000-2024). Available online: https://cdn.standards.iteh.ai/samples/83053/c7a77e84adba4194bb69c940a17ac16c/ISO-55000-2024.pdf (accessed on 10 April 2025).
- Joint Service Publication [JSP] 886. (2016). Defence supportability engineering—Joint Service Publication (JSP) 886, Volume 7, Part 8.13 obsolescence management. Available online: https://assets.publishing.service.gov.uk/media/5a801497ed915d74e33f8539/20161002-LEGACY_JSP886-V7P08.13-ObsolM-FINAL-O.pdf (accessed on 10 April 2025).
- Karaani, S., Besbes, M., Zolghadri, M., Baron, C., Barkallah, M., & Haddar, M. (2024, June 12–14). Do obsolescence and shortages have an impact on reliability, maintainability and availability? 6th IFAC Workshop on Advanced Maintenance Engineering, Services and Technology (AMEST 2024) (pp. 294–299), Cagliari, Italy. [Google Scholar] [CrossRef]
- Krajewski, M. (2014). Error planning. On the history and theory of industrial obsolescence. Journal for the History of Technology, 81(1), 113. [Google Scholar]
- Krumme, H. (2019). Long-term storage of electronic components as a strategy against obsolescence. In E. Poppe, & J. Jörg Longmuß (Eds.), Planned obsolescence. Behind the scenes of product development. Volume 194 of the series Forschung aus der Hans-Böckler-Stiftung. transcript Verlag. [Google Scholar] [CrossRef]
- Leavy, P. (2017). Research design. Quantitative, qualitative, mixed methods, arts-based, and community-based participatory research approaches. The Guilford Press. [Google Scholar]
- Lee, S. U., Zhu, L., & Jeffery, R. (2018, January 3–6). Designing data governance in platform ecosystems. Proceedings of the 51st Hawaii International Conference on System Sciences (pp. 5014–5023), Hilton Waikoloa Village, HI, USA. Available online: https://scholarspace.manoa.hawaii.edu/server/api/core/bitstreams/9770ddf6-08a9-4789-bc3d-21351b3c4f41/content (accessed on 10 April 2025).
- Lewitt, T. (1965). Exploit the product life cycle. To convert a tantalizing concept into a managerial instrument of competitive power. Harvard Business Review. Available online: https://hbr.org/1965/11/exploit-the-product-life-cycle (accessed on 10 April 2025).
- Livingston, H. (2000). GEB1: Diminishing manufacturing sources and material shortages (DMSMS) management practices. Engineering, Business. [Google Scholar] [CrossRef]
- London, B. (1932). Ending the depression through planned obsolescence. Available online: https://upload.wikimedia.org/wikipedia/commons/2/27/London_%281932%29_Ending_the_depression_through_planned_obsolescence.pdf (accessed on 10 April 2025).
- MDM Institute. (2016). What is data governance. Available online: https://0046c64.netsolhost.com/whatIsDataGovernance.html (accessed on 10 April 2025).
- Meyer, A., Pretorius, L., & Pretorius, J. H. C. (2003). A management approach to component obsolescence in the military electronic support environment. South African Journal of Industrial Engineering, 14(2), 121–136. [Google Scholar] [CrossRef]
- Moon, K.-S., Lee, H. W., Kim, H. J., Kim, H., Kang, J., & Paik, W. C. (2022). Forecasting obsolescence of components by using a clustering-based hybrid machine-learning algorithm. Sensors, 22, 3244. [Google Scholar] [CrossRef]
- Newman, D., & Logan, D. (2006). Governance is an essential building block for enterprise information system. Gartner Research. [Google Scholar]
- Osu, T., & Navarra, D. (2022). Development of a Data Governance Framework for Smart Cities. The International Archives of the Photogrammetry, Remote Sensing and Spatial Information Sciences, XLVIII-4/W5-2022, 129–136. [Google Scholar] [CrossRef]
- Otto, B. (2011a, June 9–11). A morphology of the organization of data governance. ECIS 2011 Proceedings (p. 272), Helsinki, Finland. Available online: https://aisel.aisnet.org/ecis2011/272 (accessed on 10 April 2025).
- Otto, B. (2011b). Organizing data governance: Findings from the telecommunications industry and consequences for large service providers. Communications of the Association for Information Systems, 29, 45–66. [Google Scholar] [CrossRef]
- Otto, B. (2011c). Quality management of corporate data assets. In C.-P. Praeg, & D. Spath (Eds.), Quality management for IT services: Perspectives on business and process performance. IGI Global. [Google Scholar]
- Otto, B. (2012). Managing the business benefits of product data management: The case of Festo. Journal of Enterprise Information Management, 25(3), 272–297. [Google Scholar] [CrossRef]
- Paech, N., Dutz, K., & Nagel, M. (2020). Obsolescence, service life extension and new educational concepts. The economy is in need of repair! In S. Eisenriegler (Ed.), Circular economy in the EU. An interim assessment. SpringerGabler. [Google Scholar]
- Poppe, E., & Longmuß, J. (2019). Geplante Obsoleszenz: Hinter den Kulissen der Produktentwicklung (Forschung aus der Hans-Böckler-Stiftung, 194). transcript Verlag. [Google Scholar] [CrossRef]
- Prakash, S., Dehoust, G., Gsell, M., & Schleicher, T. (2016). Influence of the useful life of products on their environmental impact: Creation of an information basis and development of strategies against “obsolescence”. Environmental Research Plan of the Federal Ministry for the Environment, Nature Conservation, Building and Nuclear Safety, Research Code 3713 32 315, UBA-FB 002290. Available online: https://www.umweltbundesamt.de/publikationen/einfluss-der-nutzungsdauer-von-produkten-auf-ihre-1 (accessed on 10 April 2025).
- Putra, R. I. P. (2021). Data governance design using data management body of knowledge guide: A case study at PT. Angkasa Pura I. Available online: https://lib.ui.ac.id/detail?id=20515848&lokasi=lokal (accessed on 10 April 2025).
- REACH. (2006). Regulation (EC) No 1907/2006 of the European parliament and of the council of 18 December 2006 concerning the registration, evaluation, authorization and restriction of chemicals (REACH). Available online: https://eur-lex.europa.eu/legal-content/EN/TXT/?uri=CELEX%3A02006R1907-20140410 (accessed on 10 April 2025).
- RoHS. (2011). Directive 2011/65/EU of the European Parliament and of the Council of 8 June 2011 on the restriction of the use of certain hazardous substances in electrical and electronic equipment. Restriction of Hazardous Substances, RoHS. Available online: https://eur-lex.europa.eu/legal-content/EN/TXT/?uri=CELEX:32011L0065 (accessed on 10 April 2025).
- Romero, A., Gonzales, A., & Raymundo, C. (2019, April 9–12). Data governance reference model under the lean methodology for the implementation of successful initiatives in the Peruvian microfinance sector. 8th International Conference on Software and Information Engineering (pp. 227–231), Cairo, Egypt. [Google Scholar] [CrossRef]
- Romero Rojo, F. J., Roy, R., & Kelly, S. (2012). Obsolescence risk assessment process best practice. Journal of Physics: Conference Series, 364, 012095. [Google Scholar] [CrossRef]
- Romero Rojo, F. J., Roy, R., & Shehab, E. (2009, April 1–2). Obsolescence challenges for product-service systems in aerospace and defense industry. 1st CIRP Industrial Product-Service Systems (IPS2) Conference (p. 255), Cranfield University, Bedford, UK. Available online: https://dspace.lib.cranfield.ac.uk/server/api/core/bitstreams/9e91febd-5480-4768-982c-1b0b4cfcb368/content (accessed on 10 April 2025).
- Romero Rojo, F. J., Roy, R., & Shehab, E. (2010). Obsolescence management for long-life contracts: State of the art and future trends. International Journal of Advanced Manufacturing Technology, 49(9–12), 1235–1250. [Google Scholar] [CrossRef]
- Salas Cordero, S. K., Vingerhoeds, R. A., Zolghadri, M., & Baron, C. (2020, July 5–8). Addressing Obsolescence from day one in the conceptual phase of complex systems as a design constraint. IFIP 17th International Conference on Product Lifecycle Management (pp. 369–383), Rapperswil-Jona, Switzerland. [Google Scholar] [CrossRef]
- Sanddorn, P., & Singh, P. (2002, September 16–19). Electronic part obsolescence driven product redesign optimization. 6th Joint FAA/DoD/NASA Aging Aircraft Conference, San Francisco, CA, USA. Available online: http://escml.umd.edu/Papers/AgingAircraft.pdf (accessed on 10 April 2025).
- Saunders, M. N. K., Lewis, P., & Thornhill, A. (2019). Research methods for business students. Pearson. [Google Scholar]
- Siepermann, M. (2018). “Data”, provided by the Gabler Wirtschaftslexikon. Available online: https://wirtschaftslexikon.gabler.de/definition/daten-30636/version-254213 (accessed on 10 April 2025).
- Soares, S. (2010). The IBM data governance unified process: Driving business value with IBM software and best practices. MC Press. [Google Scholar]
- Solomon, R., Sandborn, P., & Pecht, M. (2000). Electronic Part Life Cycle Concepts and Obsolescence Forecasting. IEEE Transactions on Components and Packaging Technologies, 23, 707–717. Available online: http://escml.umd.edu/Papers/ObsCPMT.pdf (accessed on 10 April 2025). [CrossRef]
- Stahlknecht, P., & Hasenkamp, U. (2005). Einführung in die Wirtschaftsinformatik. In Elfte, vollständig überarbeitete Auflage. Springer. [Google Scholar]
- Stip, J., & van Houtum, G. J. (2020). On a method to improve your service BOMs within spare parts management. International Journal of Production Economics, 221, 107466. [Google Scholar] [CrossRef]
- Szczutkowski, A. (2018). “Critical success factors”, provided by the Gabler Wirtschaftslexikon. Available online: https://wirtschaftslexikon.gabler.de/definition/kritische-erfolgsfaktoren-38219/version-261645 (accessed on 10 April 2025).
- Thomas, G. (2006). The DGI data governance framework. The Data Governance Institute. Available online: https://datagovernance.com/the-data-governance-basics/definitions-of-data-governance/ (accessed on 10 April 2025).
- Trillium Software. (2011). Case study wales & west utilities. Available online: https://tdwi.org/~/media/81e4887973794b908e9896f0e1cc33c6.ashx (accessed on 10 April 2025).
- Van Aken, J. E. (2005). Management research as a design science: Articulating the research products of Mode 2 knowledge production in management. British Journal of Management, 16(1), 19–36. [Google Scholar] [CrossRef]
- Weber, K. (2009). Data governance-referenzmodell. Organisatorische gestaltung des unternehmensweiten datenqualitätsmanagements. Available online: https://www.alexandria.unisg.ch/server/api/core/bitstreams/bb40bcd8-357f-492c-9499-58bf56ff2ffd/content (accessed on 10 April 2025).
- Weber, K., & Klingenberg, C. (2020). Data governance. Ein Leitfaden für die Praxis. Hanser Fachbuchverlag. [Google Scholar]
- Weber, K., Otto, B., & Österle, H. (2009). One Size Does Not Fit All---A Contingency Approach to Data Governance. Journal of Data and Information Quality, 1(1), 1–27. [Google Scholar] [CrossRef]
- WEEE. (2012). Directive 2012/19/EU of the European parliament and of the council of 4 July 2012 on waste electrical and electronic equipment (WEEE). Available online: https://eur-lex.europa.eu/legal-content/EN/ALL/?uri=CELEX%3A32012L0019 (accessed on 10 April 2025).
- Wende, K., & Otto, B. (2007). A contingency approach to data governance. Iciq, 163–176. Available online: http://mitiq.mit.edu/ICIQ/Documents/IQ%20Conference%202007/Papers/A%20CONTINGENCY%20APPROACH%20TO%20DATA%20GOVERNANCE.pdf (accessed on 10 April 2025).
- Wilkinson, C. (2015). Obsolescence and life cycle management for avionics. Available online: https://www.faa.gov/sites/faa.gov/files/aircraft/air_cert/design_approvals/air_software/TC-15-33.pdf (accessed on 10 April 2025).
- Zaabar, I., Arango-Miranda, R., Beauregard, Y., & Paquet, M. (2021). A Sustainable Multicriteria Decision Framework for Obsolescence Resolution Strategy Selection. Sustainability, 13, 8601. [Google Scholar] [CrossRef]
- Zallio, M., & Berry, D. (2017). Design and planned obsolescence. Theories and approaches for designing enabling technologies. The Design Journal, 20(Suppl. 1), S3749–S3761. [Google Scholar] [CrossRef]











| Reference(s) | Study Title | Research Method | DG Frameworks |
|---|---|---|---|
| Arinanda (2010) | Designing Data Governance Structure to Establish Data Quality Management Strategy: A Case Study in Directorate General of Taxes | EIs | COBIT 4.1 |
| Herdiyanto (2017) | Designing Data Governance Structure Using the Data Management Body of Knowledge (DMBOK) Guidelines: A Case Study in the Ministry of Research, Technology and Higher Education | CS | DAMA-DMBOK |
| Aisyah and Ruldeviyani (2018) | Designing Data Governance Structure Based On Data Management Body of Knowledge (DMBOK) Framework: A Case Study on Indonesia Deposit Insurance Corporation (IDIC) | EIs; CA | DAMA-DMBOK |
| Barrenechea et al. (2019) | Data Governance Reference Model to streamline the supply chain process in SMEs | CS | DAMA-DMBOK |
| Castillo et al. (2017) | Information Architecture Model for Data Governance Initiatives in Peruvian Universities | CS; OS | Data Governance Institute (DGI); Kalido; IBM |
| Romero et al. (2019) | Data Governance Reference Model under the Lean Methodology for the Implementation of Successful Initiatives in the Peruvian Microfinance Sector | CS | DGI; DAMA-DMBOK; IBM |
| Bowo (2020) | Data governance design using Data Management Body of Knowledge (DMBOK) guide: case study at PT JAS | EIs; SLR; CA | DAMA-DMBOK |
| Putra (2021) | Data governance design using data management body of knowledge guide: A case study at PT. Angkasa Pura I (persero) | CS | DAMA-DMBOK |
| Anandya (2022) | Designing Data Governance based on Data Management Body of Knowledge (DMBOK): A Case Study of Indonesia Central Securities Depository | CS | DAMA-DMBOK |
| Industry | Description | Reference(s) |
|---|---|---|
| Utilities (water/wastewater) | Sector studies and ISO 55000 (ISO, 2024) guidance emphasize that asset decisions depend on quality, reliable data; integrating disparate systems/governance drives better maintenance/renewal planning—directly reducing “unknown” obsolescence risk. | CWN (2018); Aveva (2021) |
| Power companies | Research on asset data management frameworks in power utilities frames governance of asset data as foundational to effective asset management and decision-making. | Gavrikova et al. (2022) |
| Oil and gas/ heavy industry | A proactive OM framework validated on a 35-year-old refinery shows effectiveness when reliability/maintenance data are standardized and governed. | Ghaithan et al. (2024) |
| Data quality programs (e.g., automated cleansing for 500k asset records) cut analysis time from months to minutes, enabling better renewal/OM decisions. | Trillium Software (2011) | |
| High-tech manufacturing | The ASML study on service BOMs shows that data quality alerts materially improve BOM correctness—key for proactive obsolescence analysis. | Stip and van Houtum (2020) |
| Aerospace/defense | DMSMS best-practice guides highlight four success factors—accurate BOM, management commitment, predictive tools, and a team program—all of which depend on governed data and defined roles. | Livingston (2000) |
| Built environment | ISO 19650 case material (e.g., UK Environment Agency) demonstrates that setting explicit information requirements and a governed CDE improves whole-life asset data quality—supporting decisions on replacements and upgrades. | 1Spatial (2025) |
| Rail | Formal OM Plans and IRIS/IEC alignment improve lifecycle risk control—data structure and configuration traceability are highlighted prerequisites. | IRQB (2022) |
| Automotive | Simulation/digital-twin-driven OM reduces downtime and cost; effectiveness hinges on the fidelity and governance of asset and spare-parts data. | Cosmotech (2025) |
| Cross-industry | IEC 62402 makes data monitoring/policy foundational for OM; ISO 14224/asset data standards repeatedly link governed, structured data to better maintenance and obsolescence outcomes. | Ciliberti (2018); (Internationale Elektrotechnische Kommission [IEC], 2019) |
| 2024 research connects obsolescence/shortages to RAM metrics, reinforcing the need for high-quality, governed reliability data. | Karaani et al. (2024) |
| Factor Group | Factor(s) |
|---|---|
| Technological factors | Rapid innovation cycles in semiconductors, microprocessors, and electronics force continuous R&D investments. |
| Miniaturization and integration trends (e.g., SoCs, IoT) increase design complexity. | |
| Dependence on advanced manufacturing (like photolithography, nanotechnology) makes sourcing highly specialized. | |
| Supply chain and geopolitical factors | Global supply shortages (e.g., semiconductor crisis since 2020) affect procurement. |
| Geopolitical tensions (US–China, EU export controls) restrict access to critical tech or raw materials. | |
| Supplier concentration risk: key components may be sourced from few regions (Taiwan, South Korea). | |
| Economic factors | Price volatility in raw materials (copper, rare earths) influences costs. |
| Global economic cycles affect demand for consumer electronics and industrial equipment. | |
| Inflation and currency fluctuations impact margins and purchasing power. | |
| Regulatory and legal factors | Compliance with safety standards (e.g., CE, FCC, UL) increases testing and certification needs. |
| Export restrictions and tariffs may limit market entry or increase costs. | |
| Environmental regulations (RoHS, WEEE, REACH) restrict use of hazardous materials and enforce recycling obligations. | |
| Operational and strategic factors | Component obsolescence: short product lifecycles mean constant redesign pressure. |
| Quality assurance risks: failures in microprocessors or capacitors can cause recalls. | |
| Cybersecurity vulnerabilities: as assemblies integrate microprocessors and connectivity, exposure grows. | |
| Market & competitive pressures | Consumer expectations (performance, miniaturization, low energy consumption) push innovation. |
| Intense global competition drives down prices, pressuring margins. | |
| Customer dependency: losing a few key OEM clients can create disproportionate impact. | |
| Environmental and sustainability pressures | Sustainable sourcing: growing need for traceability of rare earth elements and conflict-free minerals. |
| Energy efficiency expectations: both in products (low power chips) and in production processes. | |
| E-waste management: companies face pressure to design for recyclability. |
| No. | Gender | Position | Job Experience | Degree |
|---|---|---|---|---|
| 1 | Male | Obsolescence manager | >5 years | Engineering (B.Sc.) |
| 2 | Male | Product manager | >15 years | Engineering (M.Sc.) |
| 3 | Female | Strategic Procurement manager | >15 years | Economics (Business Economist’s degree) |
| 4 | Male | Business intelligence architect | >20 years | Business informatics (PhD) |
| 5 | Female | Controlling senior expert | >10 years | Economics (Business Economist’s degree) |
| 6 | Male | Principal developer | >10 years | Engineering (M.Sc.) |
| 7 | Female | Maintenance and repair senior expert | >5 years | Engineering (B.Sc.) |
| 8 | Female | Quality manager | >10 years | Engineering (M.Sc.) |
| Success Factors (SFs) | Architecture Level 1 | Reference(s) | |||||||
|---|---|---|---|---|---|---|---|---|---|
| UID | Description | S | P | R | Named in | Source(s) | |||
| L | T | D | SLR | EI | |||||
| SF1 | Systematic management of electronic components (as business-critical objects) and maximization of the level of component monitoring | x | x | x | x | x | x | x | (Barthels, 2018) |
| SF2 | Ensuring the flow of information throughout the supply chain | x | x | x | x | x | x | x | (Barthels, 2018) |
| SF3 | Automated monitoring of (supply) bottlenecks | x | x | x | x | ||||
| SF4 | Establishment of secondary supplier sources and long-term integration of partner suppliers | x | x | x | x | ||||
| SF5 | Obsolescence analysis, goods evaluation, and risk assessment (identification, analysis, evaluation) on the basis of high-quality data and defined KPIs | x | x | x | x | x | x | x | (Barthels, 2018; Ferreira et al., 2019) |
| SF6 | Implementation of OM as a management function | x | x | x | x | (Barthels, 2018) | |||
| SF7 | Establishment of OM as a value (open communication of opportunity costs) | x | x | x | (Barthels, 2018) | ||||
| SF8 | Definition of roles and responsibilities for processes and data | x | x | x | x | (Barthels, 2018) | |||
| SF9 | Implementation of an OM team and continuous knowledge process | x | x | x | (Meyer et al., 2003) | ||||
| SF10 | Modern information landscape (technology) for the maintenance of business-critical data objects in OM and support in the evaluation of this data | x | x | ||||||
| Reasons for Need (RfNs) | Success Factors (SFs, see Table 5) | ||||||||||
|---|---|---|---|---|---|---|---|---|---|---|---|
| UID | Description | SF1 | SF2 | SF3 | SF4 | SF5 | SF6 | SF7 | SF8 | SF9 | SF10 |
| RfN1 | Constant changes in safety requirements, regulations, provisions and conditions | x | x | x | x | x | |||||
| RfN2 | Complex dependencies in the procurement process due to market allocations among suppliers | x | x | x | x | x | |||||
| RfN3 | Lack of alternatives for second and third suppliers in procurement | x | x | ||||||||
| RfN4 | Complicated demand planning for parts and components due to distributed organizational responsibility | x | x | x | x | x | x | x | |||
| RfN5 | Complex management of product life cycles due to distributed data silos | x | x | x | x | x | x | x | x | ||
| RfN6 | Expected discontinuation of parts in the next few years with an expected volume in the tens of millions | x | x | x | |||||||
| RfN7 | Lack of or insufficient IT support for OM data in IT systems | x | x | x | x | x | x | ||||
| RfN8 | Complex approval procedure for the procurement of new parts in purchasing | x | x | x | x | x | x | ||||
| RfN9 | Incomplete identification and description of relevant business processes in OM (auditable process quality) | x | x | x | x | x | |||||
| RfN10 | Incomplete coverage of key KPIs in definition and implementation | x | x | x | x | ||||||
| RfN11 | Distributed data sources | x | x | x | |||||||
| RfN12 | Lack of or insufficient data skills in the organizational units involved | x | x | x | |||||||
| Challenges (CHs) in OM’s Data | Reasons for Need (RfNs) of DG (See Table 6) | ||||||||||||
|---|---|---|---|---|---|---|---|---|---|---|---|---|---|
| UID | Description | RfN1 | RfN2 | RfN3 | RfN4 | RfN5 | RfN6 | RfN7 | RfN8 | RfN9 | RfN10 | RfN11 | RfN12 |
| CH1 | … in the quality of the data due to a lack of or insufficient data maintenance | x | x | x | x | x | x | ||||||
| CH2 | … in the use of the data. | x | x | ||||||||||
| CH3 | … in the responsibilities for the data. | x | x | ||||||||||
| CH4 | … in the data infrastructure and data management due to conflicts of interest between the units involved in data and information. | x | x | ||||||||||
| CH5 | … in business rules, standards and processes… | x | x | x | x | x | x | x | |||||
| CH6 | … in compliance with legal requirements and internal compliance. | x | x | ||||||||||
| CH7 | … in personnel/labor. | x | |||||||||||
| CH8 | … in technology | x | |||||||||||
| Solutions (SOLNs) to Alleviate or Overcome Recognized Data Challenges | Challenges (CHs) (See Table 7) | DG Frameworks (See Section 1.6) | |||
|---|---|---|---|---|---|
| UID | Description | DAMA | IBM | Informatica | |
| SOLN1 | Data quality | CH1 | x | x | |
| SOLN2 | Data Utilization | CH2 | x | ||
| SOLN3 | Roles and responsibilities | CH3 | x | x | |
| SOLN4 | Data management | CH4 | x | ||
| SOLN5 | Business rules, standards and processes | CH5 | x | x | |
| SOLN6 | Legal requirements and compliance | CH6 | x | ||
| SOLN7 | Personnel/Labor | CH7 | x | ||
| SOLN8 | Technology | CH8 | x | ||
| Group | Used KPIs |
|---|---|
| Data quality metrics | Accuracy (percentage of data entries that correctly reflect real-world values); Completeness (proportion of required data fields that are filled in); Consistency (degree to which data is uniform across systems, e.g., no conflicting entries); Timeliness (time lag between data creation and availability for use); Validity (percentage of data that conforms to defined formats, rules, or standards); Uniqueness (number of duplicate records in the dataset); Integrity (percentage of records with valid relationships due foreign keys correctly linked); |
| Satisfaction metrics | User Satisfaction Score (survey-based rating of user satisfaction with data availability, quality, and usability); Net Promoter Score (measures willingness of users to recommend the data systems/tools to others); Issue Resolution Time (average time taken to resolve data-related user requests or problems); Data Accessibility Rating (user feedback on ease of accessing required data for tasks and decisions); Training and Support Effectiveness (user ratings of DG training and support services); Adoption Rate of DG Tools/Processes (percentage of users actively using governed data tools or following defined data processes); Feedback Participation Rate (proportion of users who provide regular feedback, indicating engagement with the DG process); number of defined data owners/stewards; proportion of documented data objects; implementation time for data policies. |
| Compliance rate metrics | Policy Compliance Rate (percentage of data processes or records that adhere to defined DG policies and standards); Regulatory Compliance Rate (percentage of processes or datasets that meet external legal and regulatory requirements, e.g., GDPR, ISO); Data Stewardship Task Completion Rate (proportion of assigned governance tasks completed on time by data stewards); Audit Finding Rate (number or percentage of compliance issues identified during internal or external audits (lower is better); Exception Rate (percentage of data entries flagged for violating business rules or governance controls); Training Completion Rate (percentage of relevant personnel who have completed mandatory DG or compliance training); Access Control Compliance (proportion of data access permissions aligned with role-based access policies). |
| Decision-making efficiency metrics | Decision Cycle Time (average time taken from data request to final decision); Data Availability Rate (percentage of decisions supported by timely and complete data); User Confidence Score (survey-based metric on users’ trust in data quality and reliability for decision-making); Rework Rate (percentage of decisions that had to be revised due to data errors or inconsistencies); Use of Data-Driven Decisions (proportion of decisions explicitly based on data insights or analytics); Decision Accuracy (post-decision analysis showing how often data-informed decisions led to desired outcomes); Time to Insight (time from data collection to generation of actionable insights); |
| DG Lever | Theoretical Implications for OM | Theoretical Framing |
|---|---|---|
| Data quality and integrity | Clean, complete, and valid datasets enable early identification of components at risk of discontinuation and improve the accuracy of obsolescence forecasts. | Information-quality theory: higher data quality reduces decision uncertainty. |
| Lifecycle orientation | DG controls data “from cradle to grave,” providing an unbroken history for long-lifecycle products (e.g., spare-part traceability) on which OM relies. | Product-Lifecycle Management and ISO 14224/IEC 62402 (Internationale Elektrotechnische Kommission [IEC], 2019): comprehensive data trails underpin lifecycle decisions. |
| Roles, rights, and responsibilities | Clear owner/steward models prevent “orphan data”; every item has a responsible party who evaluates discontinuations and initiates countermeasures. | Principal-agent theory: unambiguous accountability lowers coordination and agency costs. |
| Interoperability and metadata standards | Standardized interfaces, APIs, and metadata integrate data flows from engineering, procurement, and service—the foundation for holistic obsolescence analytics. | Systems/network theory: interoperability reduces system friction and helps avert technological obsolescence. |
| Risk and compliance management | DG establishes controls (e.g., data-retention and archiving rules) that make regulatory discontinuation risks (REACH, RoHS, etc.) transparent. | Enterprise risk management: a single, trusted data source mitigates compliance and supply risks. |
| Analytics and early-warning systems | Curated master data and failure histories allow ML models to estimate time-to-obsolescence, size last-time-buy orders, and simulate retrofit scenarios. | Resource-based view: data as a strategic asset confers predictive and cost advantages. |
| Knowledge preservation and organizational learning | Versioned data objects, lineage information, and change logs prevent knowledge erosion; OM lessons feed back into new design cycles (“design for obsolescence”). | Knowledge-management theory: DG functions as an organizational memory. |
| Cost/benefit balance | Higher DG maturity incurs start-up costs but markedly lowers the total cost of obsolescence (emergency procurement, redesigns, production stops) | Transaction-cost economics: standardized data processes minimize opportunistic costs under crisis conditions. |
| Culture and decision capability | Governance fosters a data-driven mindset; OM decisions become evidence-based rather than experience-based, reducing investment risk. | |
| Group | Practical implications |
|---|---|
| Real-time transparency over Bills of Materials and spares | Unified data catalogs merge engineering, procurement, and inventory data, exposing obsolete items and duplicate safety stocks instantly. |
| Automated EOL alerts from suppliers | Standardized interfaces push discontinuation notices directly into the DG system, opening Last-Time-Buy windows and scheduling redesigns on time. |
| Data-driven procurement and inventory strategies | Integrated usage histories and demand forecasts optimize order quantities and stock levels. |
| Accelerated release and change workflows | DG routings distribute engineering change notifications automatically to purchasing, service, and quality. |
| Digital thread as closed feedback loop | Continuous data lineage from design to disposal feeds field-failure data back to engineering and supply-chain planning. |
| Streamlined audit and compliance evidence | DG logs every access, decision, and data change, enabling one-click generation of RoHS/REACH documentation. |
| Productivity boost within OM teams | Role-based access, curated metadata, and self-service catalogs replace ad hoc data hunting. |
| Quantified risk and cost reduction | Earlier detection of obsolete parts avoids unplanned downtime, emergency procurement, and redesign surcharges. |
Disclaimer/Publisher’s Note: The statements, opinions and data contained in all publications are solely those of the individual author(s) and contributor(s) and not of MDPI and/or the editor(s). MDPI and/or the editor(s) disclaim responsibility for any injury to people or property resulting from any ideas, methods, instructions or products referred to in the content. |
© 2025 by the authors. Licensee MDPI, Basel, Switzerland. This article is an open access article distributed under the terms and conditions of the Creative Commons Attribution (CC BY) license (https://creativecommons.org/licenses/by/4.0/).
Share and Cite
Georgescu, M.R.; Schmuck, M. Data Governance as the Digital Backbone of Proactive Obsolescence Management: A Design Science Case Study in Asset-Intensive Industries. Economies 2025, 13, 272. https://doi.org/10.3390/economies13090272
Georgescu MR, Schmuck M. Data Governance as the Digital Backbone of Proactive Obsolescence Management: A Design Science Case Study in Asset-Intensive Industries. Economies. 2025; 13(9):272. https://doi.org/10.3390/economies13090272
Chicago/Turabian StyleGeorgescu, Mircea R., and Matthias Schmuck. 2025. "Data Governance as the Digital Backbone of Proactive Obsolescence Management: A Design Science Case Study in Asset-Intensive Industries" Economies 13, no. 9: 272. https://doi.org/10.3390/economies13090272
APA StyleGeorgescu, M. R., & Schmuck, M. (2025). Data Governance as the Digital Backbone of Proactive Obsolescence Management: A Design Science Case Study in Asset-Intensive Industries. Economies, 13(9), 272. https://doi.org/10.3390/economies13090272

