Rice Leaf Disease Classification—A Comparative Approach Using Convolutional Neural Network (CNN), Cascading Autoencoder with Attention Residual U-Net (CAAR-U-Net), and MobileNet-V2 Architectures
Abstract
1. Introduction
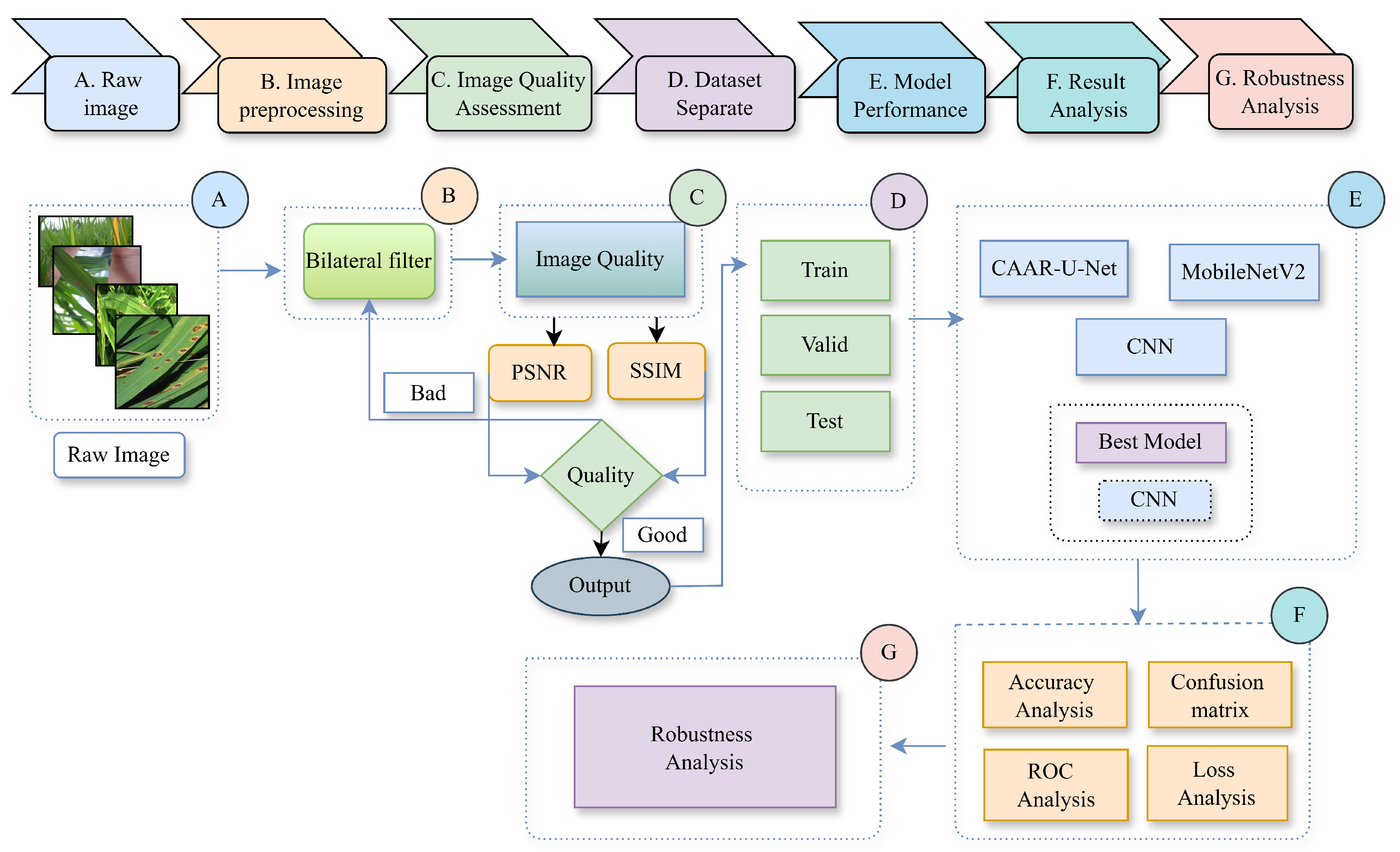
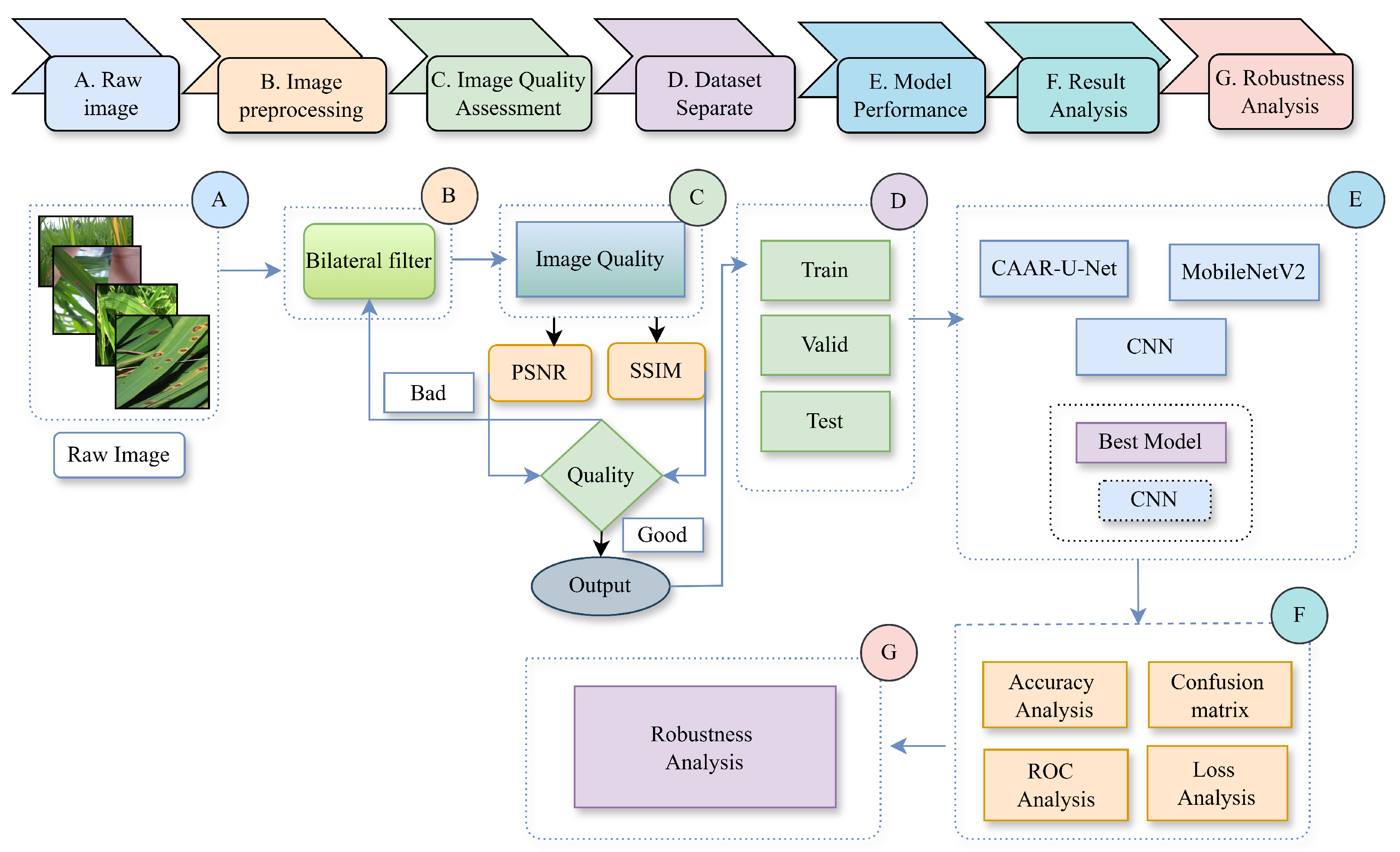
- Image pre-processing techniques—applying a bilateral filter and assessing image quality, using metrics such as SSIM and PSNR—were analyzed for use as crucial parts of a methodology for developing a robust implementation.
- Based on the results of the analysis, Convolutional Neural Network (CNN) was the most influential performer, exhibiting remarkable test Accuracy of 0.98 and high Precision, Recall, and F1 scores.
- As a result of the implementation of k-fold cross-validation (k = 2, 4, 6), the model is reliable and generalizable, effectively addressing concerns regarding overfitting and underfitting.
2. Materials and Methods
2.1. Dataset Description
2.2. Pre-Processing Steps
2.3. Image Resize
2.4. Image Quality Performance
2.5. Encoding
3. Model Architecture
3.1. Convolutional Neural Network (CNN)
3.2. Cascading Autoencoder with Attention Residual U-Net (CAAR-U-Net)
3.3. MobileNet-V2
4. Results
- Is the image of acceptable quality after image pre-processing?
- Can the CAAR-U-Net architecture segment images effectively?
- Among the CNN models examined, which detects rice leaf disease classification better?
- Does the final model exhibit any signs of overfitting or underfitting?
4.1. Performance Analysis
4.2. Receiver Operating Characteristics (ROC) Curve Analysis
4.3. Checking Robustness
4.4. Comparative Analysis
5. Conclusions
Author Contributions
Funding
Institutional Review Board Statement
Informed Consent Statement
Data Availability Statement
Conflicts of Interest
References
- Fukagawa, N.K.; Ziska, L.H. Rice: Importance for Global Nutrition. J. Nutr. Sci. Vitaminol. 2019, 65, S2–S3. [Google Scholar] [CrossRef] [PubMed]
- Khush, G.S. What it will take to Feed 5.0 Billion Rice consumers in 2030. Plant Mol. Biol. 2005, 59, 1–6. [Google Scholar] [CrossRef] [PubMed]
- NiÑO-Liu, D.O.; Ronald, P.C.; Bogdanove, A.J. Xanthomonas oryzae pathovars: Model pathogens of a model crop. Mol. Plant Pathol. 2006, 7, 303–324. [Google Scholar] [CrossRef] [PubMed]
- Dean, R.; Van Kan, J.A.; Pretorius, Z.A.; Hammond-Kosack, K.E.; Di Pietro, A.; Spanu, P.D.; Rudd, J.J.; Dickman, M.; Kahmann, R.; Ellis, J.; et al. The Top 10 fungal pathogens in molecular plant pathology. Mol. Plant Pathol. 2012, 13, 414–430. [Google Scholar] [CrossRef]
- Talbot, N.J. On the Trail of a Cereal Killer: Exploring the Biology of Magnaporthe grisea. Annu. Rev. Microbiol. 2003, 57, 177–202. [Google Scholar] [CrossRef]
- Pangga, I.B.; Cruz, F.C.S. Rice tungro disease. In Viral Diseases of Field and Horticultural Crops; Elsevier: Amsterdam, The Netherlands, 2024; pp. 81–86. [Google Scholar] [CrossRef]
- Dahal, G.; Druka, A.; Burns, T.M.; Villegas, L.C.; Fan, Z.; Shrestha, R.A.; Hull, R. Some biological and genomic properties of rice tungro bacilliform badnavirus and rice tungro spherical waikavirus from Nepal. Ann. Appl. Biol. 1996, 129, 267–287. [Google Scholar] [CrossRef]
- Daniya, T.; Vigneshwari, S. Rider Water Wave-enabled deep learning for disease detection in rice plant. Adv. Eng. Softw. 2023, 182, 103472. [Google Scholar] [CrossRef]
- Sobiyaa, P.; Jayareka, K.S.; Maheshkumar, K.; Naveena, S.; Rao, K.S. Paddy disease classification using machine learning technique. Mater. Today Proc. 2022, 64, 883–887. [Google Scholar] [CrossRef]
- Yang, L.; Yu, X.; Zhang, S.; Long, H.; Zhang, H.; Xu, S.; Liao, Y. GoogLeNet based on residual network and attention mechanism identification of rice leaf diseases. Comput. Electron. Agric. 2023, 204, 107543. [Google Scholar] [CrossRef]
- Pan, J.; Wang, T.; Wu, Q. RiceNet: A two stage machine learning method for rice disease identification. Biosyst. Eng. 2023, 225, 25–40. [Google Scholar] [CrossRef]
- Nayak, A.; Chakraborty, S.; Swain, D.K. Application of smartphone-image processing and transfer learning for rice disease and nutrient deficiency detection. Smart Agric. Technol. 2023, 4, 100195. [Google Scholar] [CrossRef]
- Ahad, M.T.; Li, Y.; Song, B.; Bhuiyan, T. Comparison of CNN-based deep learning architectures for rice diseases classification. Artif. Intell. Agric. 2023, 9, 22–35. [Google Scholar] [CrossRef]
- Deb, M.; Dhal, K.G.; Mondal, R.; Gálvez, J. Paddy Disease Classification Study: A Deep Convolutional Neural Network Approach. Opt. Mem. Neural Netw. 2021, 30, 338–357. [Google Scholar] [CrossRef]
- Swathy, K.; Anish Babu, K.K. Classification of Paddy Diseases Using Ellipse Fitting. In Proceedings of the 2022 Second International Conference on Next Generation Intelligent Systems (ICNGIS), Kottayam, India, 29–31 July 2022. [Google Scholar] [CrossRef]
- Aggarwal, M.; Khullar, V.; Goyal, N.; Singh, A.; Tolba, A.; Thompson, E.B.; Kumar, S. Pre-Trained Deep Neural Network-Based Features Selection Supported Machine Learning for Rice Leaf Disease Classification. Agriculture 2023, 13, 936. [Google Scholar] [CrossRef]
- Sharma, R.; Singh, A.; Kavita; Jhanjhi, N.Z.; Masud, M.; Sami Jaha, E.; Verma, S. Plant Disease Diagnosis and Image Classification Using Deep Learning. Comput. Mater. Contin. 2022, 71, 2125–2140. [Google Scholar] [CrossRef]
- Singh, S.P.; Pritamdas, K.; Devi, K.J.; Devi, S.D. Custom Convolutional Neural Network for Detection and Classification of Rice Plant Diseases. Procedia Comput. Sci. 2023, 218, 2026–2040. [Google Scholar] [CrossRef]
- Kingma, D.; Ba, J. Adam: A Method for Stochastic Optimization. arXiv 2014, arXiv:1412.6980. [Google Scholar]
- Islam, A.; Islam, R.; Haque, S.M.R.; Islam, S.M.M.; Khan, M.A.I. Rice Leaf Disease Recognition using Local Threshold Based Segmentation and Deep CNN. Int. J. Intell. Syst. Appl. 2021, 13, 35–45. [Google Scholar] [CrossRef]
- Dhar, P.; Rahman, M.S.; Abedin, Z. Classification of Leaf Disease Using Global and Local Features. Int. J. Inf. Technol. Comput. Sci. 2022, 14, 43–57. [Google Scholar] [CrossRef]
- Hassan, S.M.; Maji, A.K. Plant Disease Identification Using a Novel Convolutional Neural Network. IEEE Access 2022, 10, 5390–5401. [Google Scholar] [CrossRef]
- LeCun, Y.; Bengio, Y.; Hinton, G. Deep Learning. Nature 2015, 521, 436–444. [Google Scholar] [CrossRef] [PubMed]
- Kansizoglou, I.; Bampis, L.; Gasteratos, A. Deep Feature Space: A Geometrical Perspective. IEEE Trans. Pattern Anal. Mach. Intell. 2021, 44, 6823–6838. [Google Scholar] [CrossRef] [PubMed]
- Krizhevsky, A.; Sutskever, I.; Hinton, G.E. ImageNet Classification with Deep Convolutional Neural Networks. Commun. ACM 2012, 60, 84–90. [Google Scholar] [CrossRef]
- Christakakis, P.; Papadopoulou, G.; Mikos, G.; Kalogiannidis, N.; Ioannidis, D.; Tzovaras, D.; Pechlivani, E.M. Smartphone-Based Citizen Science Tool for Plant Disease and Insect Pest Detection Using Artificial Intelligence. Technologies 2024, 12, 101. [Google Scholar] [CrossRef]
- Hassoon, A.R.; Al-Naji, A.; Khalid, G.A.; Chahl, J. Tongue disease prediction based on machine learning algorithms. Technologies 2024, 12, 97. [Google Scholar] [CrossRef]
- Hossen, M.A.; Naim, A.G.; Abas, P.E. Deep Learning for Skeleton-Based Human Activity Segmentation: An Autoencoder Approach. Technologies 2024, 12, 96. [Google Scholar] [CrossRef]
- Taheri-Garavand, A.; Nasiri, A.; Fanourakis, D.; Fatahi, S.; Omid, M.; Nikoloudakis, N. Automated in situ seed variety identification via deep learning: A case study in chickpea. Plants 2021, 10, 1406. [Google Scholar] [CrossRef]
- Fanourakis, D.; Papadakis, V.M.; Machado, M.; Psyllakis, E.; Nektarios, P.A. Non-invasive leaf hydration status determination through convolutional neural networks based on multispectral images in chrysanthemum. Plant Growth Regul. 2024, 102, 485–496. [Google Scholar] [CrossRef]
- Rice Leafs Disease Dataset [Online]. Available online: https://www.kaggle.com/datasets/maimunulkjisan/rice-leaf-dataset-from-mendeley-data (accessed on 22 July 2024).
- Tomasi, C.; Manduchi, R. Bilateral filtering for gray and color images. In Proceedings of the Sixth International Conference on Computer Vision, Bombay, India, 7 January 1998; pp. 839–846. Available online: https://ieeexplore.ieee.org/document/710815 (accessed on 3 March 2022).
- Gower, J.C. Properties of Euclidean and non-Euclidean distance matrices. Linear Algebra Its Appl. 1985, 67, 81–97. [Google Scholar] [CrossRef]
- Upadhyay, S.K.; Kumar, A. A novel approach for rice plant diseases classification with deep convolutional neural network. Int. J. Inf. Technol. 2022, 14, 185–199. [Google Scholar] [CrossRef]
- Brunet, D.; Vrscay, E.R.; Wang, Z. On the Mathematical Properties of the Structural Similarity Index. IEEE Trans. Image Process. 2012, 21, 1488–1499. [Google Scholar] [CrossRef] [PubMed]
- Wang, Y.; Li, J.; Lv, Y.; Yao, F.; Jiang, Q. Image quality evaluation based on image weighted separating block peak signal to noise ratio. In Proceedings of the International Conference on Neural Networks and Signal Processing, Nanjing, China, 14–17 December 2003. [Google Scholar] [CrossRef]
- Mohapatra, S.; Marandi, C.; Sahoo, A.; Mohanty, S.; Tudu, K. Rice Leaf Disease Detection and Classification Using a Deep Neural Network. In Communications in Computer and Information Science; Springer: Cham, Switzerland, 2022; pp. 231–243. [Google Scholar] [CrossRef]
- Ritharson, P.I.; Raimond, K.; Mary, X.A.; Robert, J.E.; Andrew, J. DeepRice: A deep learning and deep feature based classification of Rice leaf disease subtypes. Artif. Intell. Agric. 2024, 11, 34–49. [Google Scholar] [CrossRef]
- Garbin, C.; Zhu, X.; Marques, O. Dropout vs. batch normalization: An empirical study of their impact to deep learning. Multimed. Tools Appl. 2020, 79, 12777–12815. [Google Scholar] [CrossRef]
- Kabani, A.; El-Sakka, M.R. Object Detection and Localization Using Deep Convolutional Networks with Softmax Activation and Multi-class Log Loss. In Image Analysis and Recognition; Lecture Notes in Computer Science; Springer: Cham, Switzerland, 2016; pp. 358–366. [Google Scholar] [CrossRef]
- O’shea, K.; Nash, R. An Introduction to Convolutional Neural Networks. arXiv 2015, arXiv:1511.08458. Available online: https://arxiv.org/pdf/1511.08458.pdf (accessed on 24 October 2024).
- Abinaya, S.; Kumar, K.U.; Alphonse, A.S. Cascading Autoencoder with Attention Residual U-Net for Multi-Class Plant Leaf Disease Segmentation and Classification. IEEE Access 2023, 11, 98153–98170. [Google Scholar] [CrossRef]
- MobileNetV2 Model for Image Classification [Online]. Available online: https://ieeexplore.ieee.org/abstract/document/9422058 (accessed on 24 October 2024).
- Agarap, A.F. Deep Learning using Rectified Linear Units (ReLU). arXiv 2018, arXiv:1803.08375. Available online: https://arxiv.org/pdf/1803.08375.pdf (accessed on 24 October 2024).
- TensorFlow. TensorFlow [Online]. TensorFlow. Google. 2019. Available online: https://www.tensorflow.org/ (accessed on 24 October 2024).
- Abadi, M. TensorFlow: Learning functions at scale. In Proceedings of the 21st ACM SIGPLAN International Conference on Functional Programming, Nara, Japan, 18–24 September 2016; Volume 51, p. 1. [Google Scholar]
- Ketkar, N. Introduction to Keras. In Deep Learning with Python; Apress: Berkeley, CA, USA, 2017; pp. 97–111. [Google Scholar]
- Mojumdar, M.U.; Chakraborty, N.R. Orange & Orange leaves diseases detection using Computerized Techniques. In Proceedings of the 2021 12th International Conference on Computing Communication and Networking Technologies (ICCCNT), Kharagpur, India, 6–8 July 2021. [Google Scholar] [CrossRef]
- Powers, D.M. Evaluation: From precision, recall and F-measure to ROC, informedness, markedness and correlation. arXiv 2020, arXiv:2010.16061. [Google Scholar]
- Naveen, A.; Manoj, B.; Akhila, G.; Nakarani, M.B.; Rathna Sreekar, J.; Beriwal, P.; Gupta, N.; Narayanan, S.J. Deep learning techniques for detection of COVID-19 using chest x-rays. Adv. Syst. Sci. Appl. 2021, 21, 42–57. [Google Scholar] [CrossRef]
- Ahmed, T.U.; Jamil, M.N.; Hossain, M.S.; Andersson, K.; Hossain, M.S. An Integrated Real-Time Deep Learning and Belief Rule Base Intelligent System to Assess Facial Expression Under Uncertainty. In Proceedings of the 2020 Joint 9th International Conference on Informatics, Electronics & Vision (ICIEV) and 2020 4th International Conference on Imaging, Vision & Pattern Recognition (icIVPR), Kitakyushu, Japan, 26–29 August 2020. [Google Scholar] [CrossRef]
- Marom, N.D.; Rokach, L.; Shmilovici, A. Using the confusion matrix for improving ensemble classifiers. In Proceedings of the 2010 IEEE 26-th Convention of Electrical and Electronics Engineers in Israel, Eilat, Israel, 17–20 November 2010; Available online: https://ieeexplore.ieee.org/abstract/document/5662159 (accessed on 24 October 2024).
- Kumar, R.; Indrayan, A. Receiver operating characteristic (ROC) curve for medical researchers. Indian Pediatr. 2011, 48, 277–287. [Google Scholar] [CrossRef]
- Nainwal, A.; Malik, G.K.; Jangra, A. Convolution neural network based COVID-19 screening model. Adv. Syst. Sci. Appl. 2021, 21, 31–39. [Google Scholar] [CrossRef]
- Rodriguez, J.D.; Perez, A.; Lozano, J.A. Sensitivity Analysis of k-Fold Cross Validation in Prediction Error Estimation. IEEE Trans. Pattern Anal. Mach. Intell. 2010, 32, 569–575. [Google Scholar] [CrossRef] [PubMed]
- Hridoy, R.H.; Arni, A.D.; Haque, A. Improved vision-based diagnosis of multi-plant disease using an ensemble of deep learning methods. Int. J. Power Electron. Drive Syst. 2023, 13, 5109–5117. [Google Scholar] [CrossRef]
- Taheri-Garavand, A.; Mumivand, H.; Fanourakis, D.; Fatahi, S.; Taghipour, S. An artificial neural network approach for non-invasive estimation of essential oil content and composition through considering drying processing factors: A case study in Mentha aquatica. Ind. Crops Prod. 2021, 171, 113985. [Google Scholar] [CrossRef]










| Parameter | Value |
|---|---|
| Diameter | 9 |
| sigma_color | 75 |
| sigma_space | 75 |
| SL | SSIM | PSNR | Performance |
|---|---|---|---|
| image-01 | 0.9730 | 0.4254 | The image quality was satisfactory. |
| image-02 | 0.9825 | 0.4560 | The image quality was satisfactory. |
| image-03 | 0.9389 | 0.3543 | The image quality was slightly reduced but acceptable. |
| image-04 | 0.9210 | 0.4133 | The image quality was satisfactory. |
| Precision | Recall | F1 Measure | ||||
|---|---|---|---|---|---|---|
| Class | MobileNetV2 | CNN | MobileNetV2 | CNN | MobileNetV2 | CNN |
| Bacterial Blight | 0.81 | 0.98 | 0.95 | 0.99 | 0.88 | 0.97 |
| Blast | 0.89 | 0.99 | 0.94 | 0.98 | 0.92 | 0.98 |
| Brown Spot | 0.86 | 0.97 | 0.79 | 1.0 | 0.83 | 0.99 |
| Tungro | 0.95 | 0.99 | 0.83 | 0.97 | 0.89 | 0.98 |
| Accuracy | Loss | ||||
|---|---|---|---|---|---|
| Model | Accuracy | Training | Validation | Training | Validation |
| CAAR-U-Net | 0.9541 | 0.9553 | 0.9562 | 0.0376 | 0.0372 |
| MobileNetV2 | 0.8764 | 0.9983 | 0.8418 | 0.0044 | 0.7780 |
| Convolutional Neural Network | 0.9808 | 0.9992 | 0.9752 | 0.0095 | 0.0987 |
| Accuracy | 2-Fold | 4-Fold | 6-Fold |
|---|---|---|---|
| Training | 0.9987 | 0.9990 | 0.9983 |
| Validation | 0.9749 | 0.9753 | 0.9736 |
| Author’s | Publish Year | Proposed Architecture | Accuracy |
|---|---|---|---|
| T. Daniya and S. Vigneshwari et al. [8] | May 2023 | RWW + NN | 0.90 |
| P. Sobiyaa et al. [9] | May 2022 | CNN | 0.93 |
| L. Yang et al. [10] | May 2022 | rE-GoogLeNet | 0.99 |
| J. Pan et al. [11] | Dec. 2022 | Siamese Network | 0.99 |
| A. Nayak et al. [12] | Feb. 2023 | DenseNet201, | 0.98 |
| Md Taimur Ahad et al. [13] | July 2023 | Ensemble model (Densenet121, EfficientNetB7, and Xception) | 0.98 |
| Mainak Deb et al. [14] | October 2021 | CNN | 0.96 |
| Proposed Model | CNN | 0.98 |
Disclaimer/Publisher’s Note: The statements, opinions and data contained in all publications are solely those of the individual author(s) and contributor(s) and not of MDPI and/or the editor(s). MDPI and/or the editor(s) disclaim responsibility for any injury to people or property resulting from any ideas, methods, instructions or products referred to in the content. |
© 2024 by the authors. Licensee MDPI, Basel, Switzerland. This article is an open access article distributed under the terms and conditions of the Creative Commons Attribution (CC BY) license (https://creativecommons.org/licenses/by/4.0/).
Share and Cite
Dutta, M.; Islam Sujan, M.R.; Mojumdar, M.U.; Chakraborty, N.R.; Marouf, A.A.; Rokne, J.G.; Alhajj, R. Rice Leaf Disease Classification—A Comparative Approach Using Convolutional Neural Network (CNN), Cascading Autoencoder with Attention Residual U-Net (CAAR-U-Net), and MobileNet-V2 Architectures. Technologies 2024, 12, 214. https://doi.org/10.3390/technologies12110214
Dutta M, Islam Sujan MR, Mojumdar MU, Chakraborty NR, Marouf AA, Rokne JG, Alhajj R. Rice Leaf Disease Classification—A Comparative Approach Using Convolutional Neural Network (CNN), Cascading Autoencoder with Attention Residual U-Net (CAAR-U-Net), and MobileNet-V2 Architectures. Technologies. 2024; 12(11):214. https://doi.org/10.3390/technologies12110214
Chicago/Turabian StyleDutta, Monoronjon, Md Rashedul Islam Sujan, Mayen Uddin Mojumdar, Narayan Ranjan Chakraborty, Ahmed Al Marouf, Jon G. Rokne, and Reda Alhajj. 2024. "Rice Leaf Disease Classification—A Comparative Approach Using Convolutional Neural Network (CNN), Cascading Autoencoder with Attention Residual U-Net (CAAR-U-Net), and MobileNet-V2 Architectures" Technologies 12, no. 11: 214. https://doi.org/10.3390/technologies12110214
APA StyleDutta, M., Islam Sujan, M. R., Mojumdar, M. U., Chakraborty, N. R., Marouf, A. A., Rokne, J. G., & Alhajj, R. (2024). Rice Leaf Disease Classification—A Comparative Approach Using Convolutional Neural Network (CNN), Cascading Autoencoder with Attention Residual U-Net (CAAR-U-Net), and MobileNet-V2 Architectures. Technologies, 12(11), 214. https://doi.org/10.3390/technologies12110214

