Investigating XR Pilot Training Through Gaze Behavior Analysis Using Sensor Technology
Abstract
1. Introduction
- A fully functional avionics suite, including GNSS-based equipment;
- Realistic simulation of lateral and vertical navigation guidance;
- Accurate aerodynamic modeling and faithful response to pilot control inputs;
- A visual system providing at least 150° horizontal and 40° vertical fields of view per pilot;
- Simulation of lighting and environmental conditions representing day, night, dusk, and poor-visibility scenarios;
- An integrated system for monitoring and recording all flight parameters and pilot inputs for performance evaluation.
2. Literature Review
2.1. Engineering and Learning Aspects
2.2. Data Processing and Validation Methods
3. Materials and Methods
3.1. Participants
3.2. Tools
3.2.1. Lasta Trainer Aircraft Mock-Up Cockpit
3.2.2. XR HMD and Supporting Hardware and Software
- Intel Core i7 processor and Nvidia GeForce GTX 1060 graphics card;
- The VR headset HTC Vive;
- The gaming chair;
- The Thrustmaster HOTAS Warthog Flight Stick and throttle system.
- The VR headset HTC Vive Pro Eye with a built-in eye tracker;
- Emotiv 32-channel Electroencephalography (EEG) headset;
- Thrustmaster HOTAS Warthog Flight Stick and throttle system.
- The VR headset HTC Vive with a built-in Tobii eye tracker;
- Intel Core i7 processor and Nvidia GeForce GTX Titan V graphics card.
- The XR concept incorporating the Varjo XR-3 HMD;
- The built-in eye-tracking system;
- The Lasta trainer cockpit mock-up equipped with a fully functional avionics suite, switches, levers, a replica of the engine controls, and primary flight controls;
- Desktop PC configuration with Intel Core i7-14700K 3.40 GHz processor, Nvidia GeForce RTX 4080 16 GB AERO graphics card, and Windows 10 version 2H22 operating system.
3.2.3. VARJO Built-In Eye-Tracking System
- High-speed tracking: Operates at 200 Hz, providing fast and responsive gaze tracking.
- Sub-degree accuracy: Delivers precise tracking with sub-degree accuracy, essential for detail-oriented tasks.
- Foveated rendering: Uses eye-tracking data to render the user’s focal area at the highest resolution, while reducing resolution in the peripheral area, improving performance without compromising visual quality.
- One-dot calibration: Offers a simplified calibration process that can be completed quickly.
- Data for analysis: Provides valuable data on user gaze, attention, and interaction, which can be used to analyze and optimize user experiences in applications such as training and research.
- Automatic interpupillary distance (IPD) adjustment: The system can measure and automatically adjust the IPD to enhance user comfort and reduce eye strain, with an IPD range of 58–72 mm.
- Gaze camera resolution: 640 × 400 pixels per camera.
- The system operates at a sampling rate of 1000 Hz, measuring the position of the eyes 1000 times a second. It also provides high spatial precision, with gaze estimates typically accurate to within 2–5 mm.
- Heatmaps: Visualizing regions of the highest gaze concentration in synchrony with the corresponding screen or video recording.
- Areas of Interest (AOI): Measuring how long participants fixate on specific elements of the virtual environment.
- Scan Paths and Fixations: Identifying the sequence and duration of EMs.
3.2.4. Gaze Point Eye Tracker and Software for the Conventional Simulator
3.3. Experimental Design and Procedure
3.3.1. EM Metrics
- Saccades: Rapid, ballistic EMs that direct the gaze to another area of the visual field. Information processing is suppressed during saccades, a phenomenon known as saccadic suppression.
- Smooth pursuit movements: EMs that continuously align the gaze with a moving target (e.g., a passing aircraft). Masson and Stone [37] reported that visual perception of the target continues during smooth pursuit to update eye velocity and maintain tracking. This topic was also discussed by Agtzidis et al. [35].
- Fixations: Events in which the eyes remain focused on a point in the visual field, projecting a relatively stable image onto the retina. Visual information is primarily extracted during these fixations. Following a saccade, the eyes fixate on a new point [38].
- Revisits: Lijing & Lin [39] consider that the EM transition starts, i.e., from outside the cockpit AOI, then shifts to the airspeed indicator AOI, and then returns to outside the cockpit. This sequence can start from any other AOI and constitute a returning scan path or “revisit” with any different AOI.
- Dwell: Defined as multiple fixations on a specific region of the visual field. For example, during scene perception, a viewer may inspect a particular area of the cockpit (e.g., a single instrument) through a series of small saccades before moving to another area via a larger saccade. A group of fixations on a specific piece of information is often referred to as a dwell [38], Figure 14.
- Blink (duration): Blink is a ubiquitous oculomotor action that lubricates and clears the corneal surface but has also been shown to correlate with mental workload in laboratory tasks [40].
- Diameter of the pupil: The pupil regulates the amount of light reaching the retina via smooth muscle adjustments in response to ambient luminance. Evidence indicates that the pupil diameter increases with rising cognitive workload [13].
3.3.2. Gaze Tracking
3.3.3. Piloting Metrics
3.4. Data Manipulation
3.4.1. Step 1: Test Sample Preparation
3.4.2. Step 2: Visual Environment Scenario Test
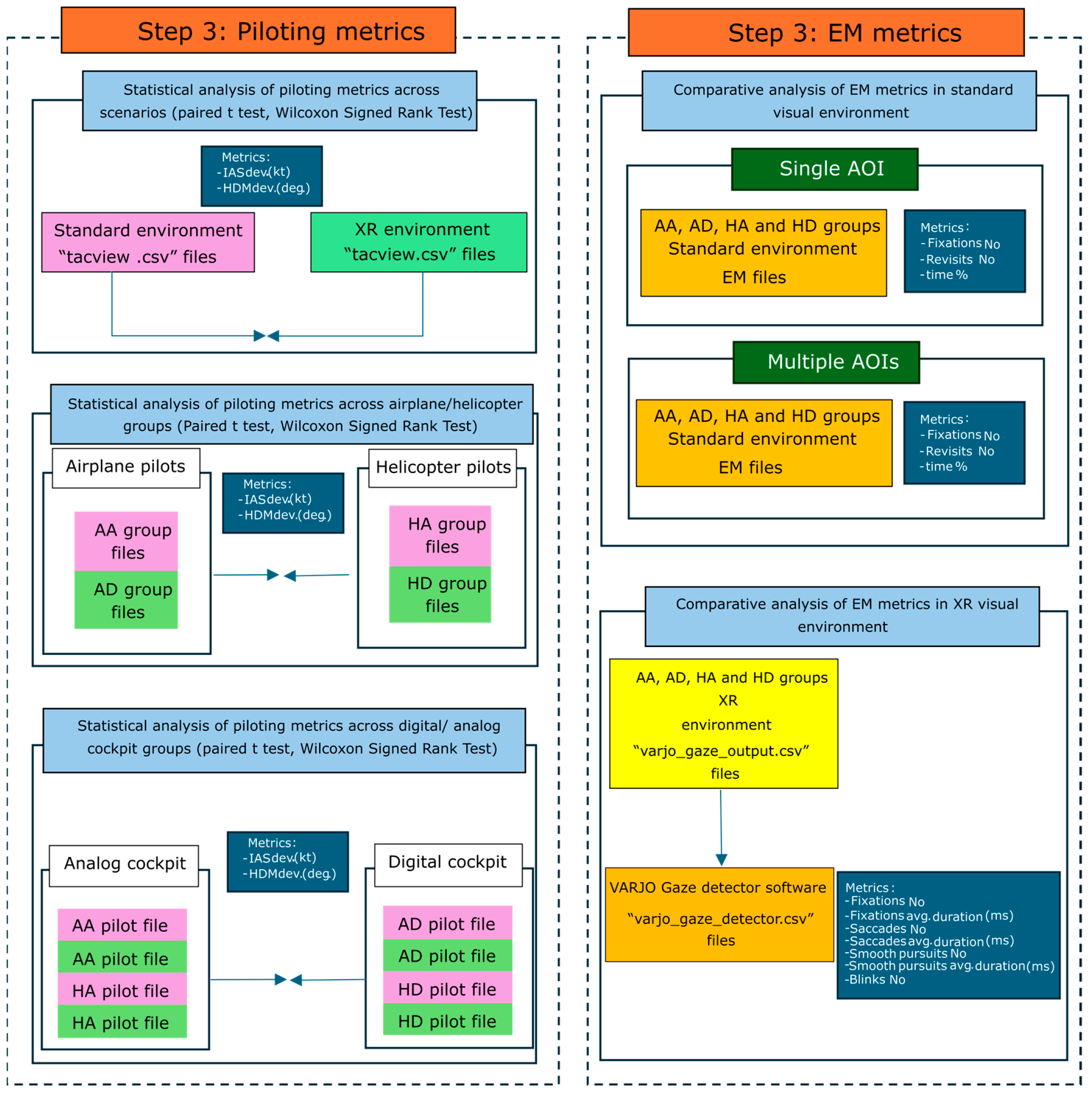
3.4.3. Step 3: Data Processing of Piloting Metrics and EM Metrics
3.5. Statistical Analysis
4. Results
4.1. Flight Performance
4.1.1. Piloting Performance Across Scenarios
4.1.2. Piloting Performance Across Airplane/Helicopter Groups
4.1.3. Piloting Performance Across Digital/Analog Cockpit Groups
4.2. EMs
4.2.1. EMs in a Standard Visual Environment
4.2.2. EMs in an XR Environment
5. Discussion
5.1. The Piloting Performance Outcomes of the Changes in the Visual Environment Setup
5.2. The EM Metrics Outcomes of the Changes in the Visual Environment Setup
5.3. Impact of XR Simulators
5.4. Limitations
5.4.1. Sample Size
5.4.2. Flight Scenario
5.4.3. Technological Issue
6. Conclusions
- XR Head-Mounted Display enabling immersive and realistic flight environments.
- High-Fidelity Physical Cockpit that reproduces the tactile and spatial characteristics of real aircraft controls.
- Synchronized Flight-Performance Logging that allows for precise temporal alignment between pilot inputs and aircraft responses.
- Eye-Gaze Sensing Technology for monitoring pilots’ visual attention and scanning behavior during training tasks.
Author Contributions
Funding
Data Availability Statement
Conflicts of Interest
Abbreviations
| XR | Extended Reality |
| VR | Virtual Reality |
| AR | Augmented Reality |
| MR | Mixed Reality |
| FTD | Flight Training Device |
| PCATD | Personal Computer-Based Aviation Training Device |
| UPRT | Upset Prevention and Recovery Training |
| PBN | Performance-Based Navigation |
| HMD | Head-Mounted Display |
| TR | Type Rating |
| VRFS | Virtual Reality Flight Simulator |
| HF | Human Factor |
| IMC | Instrument Meteorological Conditions |
| USAF | United States Air Force |
| UPT | Undergraduate Pilot Training |
| FI | Flight Instructor |
| SD | Standard Deviation |
| IFR | Instrument Flight Rules |
| CFI | Certified Flight Instructor |
| EEG | Electroencephalography |
| FOV | Field of View |
| SDK | Software Developer Kit |
| PPD | Pixels Per Degree |
| HVCs | Holographic Visual Cues |
| EASA | European Union Aviation Safety Agency |
| FAA | Federal Aviation Administration |
| IPD | Interpupillary Distance |
| CSV | Comma-Separated Values |
| AOI | Areas of Interest |
| EM | Eye Movement |
| AGL | Above Ground Level |
| HDM | Heading Magnetic |
| RMSD | Root Mean Square Deviation |
| IAS | Indicated Airspeed |
| TAS | True Airspeed |
| PFD | Primary Flight Display |
| EI | Engine Instruments |
| RPM | Revolutions Per Minute |
| MP | Manifold Pressure |
| FFS | Full Flight Simulator |
References
- Schuster-Amft, C.; Eng, K.; Suica, Z.; Thaler, I.; Signer, S.; Lehmann, I.; Schmid, L.; McCaskey, M.A.; Hawkins, M.; Verra, M.L.; et al. Effect of a Four-Week Virtual Reality-Based Training versus Conventional Therapy on Upper Limb Motor Function after Stroke: A Multicenter Parallel Group Randomized Trial. PLoS ONE 2018, 13, e0204455. [Google Scholar] [CrossRef]
- De Pace, F.; Manuri, F.; Sanna, A.; Zappia, D. A Comparison Between Two Different Approaches for a Collaborative Mixed-Virtual Environment in Industrial Maintenance. Front. Robot. AI 2019, 6, 18. [Google Scholar] [CrossRef]
- Chen, C.; Zhang, L.; Luczak, T.; Smith, E.; Burch, R. Using Microsoft HoloLens to Improve Memory Recall in Anatomy and Physiology: A Pilot Study to Examine the Efficacy of Using Augmented Reality in Education. J. Educ. Technol. Dev. Exch. 2019, 12, 17–31. [Google Scholar] [CrossRef]
- Micunovic, V.; Knezevic, A.; Sibinovic, I. The Impact of Using Training Devices and Simulators in Pilot Training: A Case Study Based on PBN Performance. In Proceedings of the International Scientific Conference on Military Sciences “VOJNA 2025”; University of Defense: Belgrade, Serbia, 2025. [Google Scholar]
- EASA (European Union Aviation Safety Agency). Easy Access Rules for Aeroplane Flight Simulation Training Devices (CS-FSTD (A)); EASA (European Union Aviation Safety Agency): Cologne, Germany, 2020. [Google Scholar]
- Knezevic, A.; Bukvić, A.; Krstić, B. Application of Different Hardware and Software in the Concept of Digital Pilot Training and Selection. Vojnoteh. Glas. (Engl. Mil. Tech. Cour.) 2025, 73, 183–209. [Google Scholar] [CrossRef]
- Knežević, A. Analysis of Flight Parameters and Eye Movements under Altered Simulation Conditions Using Free Software—Experiments with the Application of the Concept of Digital Pilot Training and Selection; Zenodo: Belgrade, Serbia, 2024; (In Serbian). [Google Scholar] [CrossRef]
- Rizvi, S.; Rehman, U.; Cao, S.; Moncion, B. Exploring Technology Acceptance of Flight Simulation Training Devices and Augmented Reality in General Aviation Pilot Training. Sci. Rep. 2025, 15, 2302. [Google Scholar] [CrossRef]
- Sheets, T.H.; Elmore, M.P. Abstract to Action: Targeted Learning System Theory Applied to Adaptive Flight Training. 2018. Available online: https://apps.dtic.mil/sti/trecms/pdf/AD1053015.pdf (accessed on 20 November 2025).
- Oberhauser, M.; Dreyer, D. A Virtual Reality Flight Simulator for Human Factors Engineering. Cogn. Technol. Work 2017, 19, 263–277. [Google Scholar] [CrossRef]
- Leland, R.; Rogers, R.O.; Boquet, A.; Glaser, S. An Experiment to Evaluate Transfer of Upset-Recovery Training Conducted Using Two Different Flight Simulation Devices; No. DOT/FAA/AM-09/17; Federal Aviation Administration: Washington, DC, USA, 2009.
- Oberhauser, M.; Dreyer, D.; Braunstingl, R.; Koglbauer, I. What’s Real About Virtual Reality Flight Simulation? Aviat. Psychol. Appl. Hum. Factors 2018, 8, 22–34. [Google Scholar] [CrossRef]
- Ahlstrom, U.; Friedman-Berg, F. Using Eye Movement Activity as a Correlate of Cognitive Workload. Int. J. Ind. Ergon. 2006, 36, 623–636. [Google Scholar] [CrossRef]
- Macchiarella, N.D.; Liu, D.; Gangadharan, S.N.; Vincenzi, D.A.; Majoros, A.E. Augmented Reality as a Training Medium for Aviation/Aerospace Application. In Proceedings of the Human Factors and Ergonomics Society 49th Annual Meeting—2005, Orlando, FL, USA, 26–30 September 2005; Volume 49, pp. 2174–2177. [Google Scholar] [CrossRef]
- Ross, G.; Gilbey, A. Extended Reality (XR) Flight Simulators as an Adjunct to Traditional Flight Training Methods: A Scoping Review. CEAS Aeronaut. J. 2023, 14, 799–815. [Google Scholar] [CrossRef]
- Hebbar, A.; Vinod, S.; Shah, A.; Pashilkar, A.; Biswas, P. Cognitive Load Estimation in VR Flight Simulator. J. Eye Mov. Res. 2023, 15, 1–16. [Google Scholar] [CrossRef]
- Clifford, R.M.; Khan, H.; Hoermann, S.; Billinghurst, M.; Lindeman, R.W. Development of a Multi-Sensory Virtual Reality Training Simulator for Airborne Firefighters Supervising Aerial Wildfire Suppression. In Proceedings of the 2018 IEEE Workshop on Augmented and Virtual Realities for Good (VAR4Good), Reutlingen, Germany, 18 March 2018; School of Information Technology and Mathematical Sciences. IEEE: New York, NY, USA, 2018. [Google Scholar] [CrossRef]
- Clifford, R.; McKenzie, T.; Lukosch, S.; Lindeman, R.; Hoermann, S. The Effects of Multi-Sensory Aerial Firefighting Training in Virtual Reality on Situational Awareness, Workload, and Presence; IEEE: New York, NY, USA, 2020; pp. 93–100. [Google Scholar] [CrossRef]
- Mösl, B.; Schaffernak, H.; Vorraber, W.; Holy, M.; Herrele, T.; Braunstingl, R.; Koglbauer, I. Towards a More Socially Sustainable Advanced Pilot Training by Integrating Wearable Augmented Reality Devices. Sustainability 2022, 14, 2220. [Google Scholar] [CrossRef]
- Lawrynczik, A. Exploring Virtual Reality Flight Training as a Viable Alternative to Traditional Simulator Flight Training. Master’s Thesis, Carleton University, Ottawa, ON, Canada, 2018. [Google Scholar]
- Ayala, N.; Zafar, A.; Kearns, S.; Irving, E.; Cao, S.; Niechwiej-Szwedo, E. The Effects of Task Difficulty on Gaze Behaviour During Landing with Visual Flight Rules in Low-Time Pilots. J. Eye Mov. Res. 2023, 16, 1–16. [Google Scholar] [CrossRef] [PubMed]
- Yang, J.; Qu, Z.; Song, Z.; Qian, Y.; Chen, X.; Li, X. Initial Student Attention-Allocation and Flight-Performance Improvements Based on Eye-Movement Data. Appl. Sci. 2023, 13, 9876. [Google Scholar] [CrossRef]
- McGowin, G.; Xi, Z.; Newton, O.; Sukthankar, G.; Fiore, S.; Oden, K. Examining Enhanced Learning Diagnostics in Virtual Reality Flight Trainers. Proc. Hum. Factors Ergon. Soc. Annu. Meet. 2020, 64, 1476–1480. [Google Scholar] [CrossRef]
- Reweti, S.; Gilbey, A.; Jeffrey, L. Efficacy of Low-Cost PC-Based Aviation Training Devices. J. Inf. Technol. Educ.-R 2017, 16, 127–142. [Google Scholar] [CrossRef] [PubMed]
- Le Ngoc, L.; Kalawsky, R.S. Visual Circuit Flying with Augmented Head-Tracking on Limited Field of View Flight Training Devices; American Institute of Aeronautics and Astronautics, Inc.: Boston, MA, USA, 2013. [Google Scholar] [CrossRef][Green Version]
- Zhou, Y.; Fu, C.; Wei, L.; Zhou, W.; Li, X.; You, Y. An Integrated Approach for Addressing Data Imbalance in Predicting Fatality of Helicopter Accident. Reliab. Eng. Syst. Saf. 2026, 267, 111921. [Google Scholar] [CrossRef]
- Harris, D.; Hardcastle, K.; Wilson, M.; Vine, S. Assessing the Learning and Transfer of Gaze Behaviours in Immersive Virtual Reality. Virtual Real. 2021, 25, 961–973. [Google Scholar] [CrossRef]
- Ahmadi, N.; Romoser, M.; Salmon, C. Improving the Tactical Scanning of Student Pilots: A Gaze-Based Training Intervention for Transition from Visual Flight into Instrument Meteorological Conditions. Appl. Ergon. 2022, 100, 103642. [Google Scholar] [CrossRef] [PubMed]
- Kumar, S.P.; Kumar, S.K.; Prasad, N.N. An Approach to Develop Virtual Reality Flight Simulator for Combat Aircraft Cockpit Evaluation. TAGA 2018, 14, 3555–3560. [Google Scholar]
- VIVE Developers. SRanipal SDK, Version 2.5.1; HTC Corporation: Taoyuan, Taiwan, 2022.
- HTC. Tobii XR Devzone, Version 1.8.0; Tobii: Stockholm, Sweden, 2020.
- Jusko, T.; Walko, C.; Kante, L. Holographic Visual Cues for Mission Task Elements. CEAS Aeronaut. J. 2025, 16, 1243–1264. [Google Scholar] [CrossRef]
- EASA Approves the First Virtual Reality (VR) Based Flight Simulation Training Device. 2021. Available online: https://www.easa.europa.eu/en/newsroom-and-events/press-releases/easa-approves-first-virtual-reality-vr-based-flight-simulation (accessed on 11 November 2025).
- Varjo Headsets Selected as Part of First FAA Approved VR Flight Simulation Training Device. 2024. Available online: https://varjo.com/news/varjo-headsets-selected-as-part-of-first-faa-approved-vr-flight-simulation-training-device (accessed on 3 November 2025).
- Agtzidis, I.; Startsev, M.; Dorr, M. Smooth Pursuit Detection Based on Multiple Observers; Association for Computing Machinery: New York, NY, USA, 2016; pp. 303–306. [Google Scholar] [CrossRef]
- Glaholt, M.G. Eye Tracking in the Cockpit: A Review of the Relationships Between Eye Movements and the Aviator’s Cognitive State; Scientific Report DRDC-RDDC-2014-R153; Defence Research and Development Canada: Toronto, ON, Canada, 2014; p. 58. [Google Scholar]
- Masson, G.; Stone, L. From Following Edges to Pursuing Objects. J. Neurophysiol. 2002, 88, 2869–2873. [Google Scholar] [CrossRef]
- Rayner, K. Eye Movements in Reading and Information Processing: 20 Years of Research. Psychol. Bull. 1998, 124, 372–422. [Google Scholar] [CrossRef]
- Lijing, W.; Ling, C. Eye Movement Comparison of Professional and Novice Pilots in Key Actions of Takeoff Phase. In Proceedings of the 2016 IEEE/CSAA International Conference on Aircraft Utility Systems (AUS), Beijing, China, 10–12 October 2016; Beihang University (BUAA), China: Beijing, China, 2016; pp. 703–706. [Google Scholar] [CrossRef]
- Glaholt, M.; Reingold, E. The Time Course of Gaze Bias in Visual Decision Tasks. Vis. Cogn. 2009, 17, 1228–1243. [Google Scholar] [CrossRef]
- Stojakovic, P.; Rasuo, B. Minimal Safe Speed of the Asymmetrically Loaded Combat Airplane. Aircr. Eng. Aerosp. Technol. 2016, 88, 42–52. [Google Scholar] [CrossRef]
- Stojaković, P.; Velimirović, K.; Rašuo, B. Power Optimization of a Single Propeller Airplane Take-off Run on the Basis of Lateral Maneuver Limitations. Aerosp. Sci. Technol. 2018, 72, 553–563. [Google Scholar] [CrossRef]
- Stojaković, P.; Rašuo, B. Single propeller airplane minimal flight speed based upon the lateral maneuver condition. Aerosp. Sci. Technol. 2016, 49, 239–249. [Google Scholar] [CrossRef]
- Robinski, M.; Stein, M. Tracking Visual Scanning Techniques in Training Simulation for Helicopter Landing. J. Eye Mov. Res. 2013, 6, 1–17. [Google Scholar] [CrossRef]























| Comparison Between Scenarios | ||||
|---|---|---|---|---|
| Standard FTD scenario | XR scenario | Pairwise comparison | ||
| Metric | Group | µ ± SD | µ ± SD | p-value |
| IAS Dev. (kt) | AA, AD, HA, HD | 4.76 ± 1.78 | 4.75 ± 0.99 | 0.60 |
| Heading Dev. (deg.) | AA, AD, HA, HD | 10.36 ± 3.88 | 8.55 ± 5.98 | 0.23 |
| Comparison Between Airplane/Helicopter Groups | Comparison Between Analog/Digital Groups | ||||||
|---|---|---|---|---|---|---|---|
| Airplane pilots (AA, AD) | Helicopter pilots (HA, HD) | Pairwise comparison | Pilots flying an analog cockpit (AA, HA) | Pilots flying a digital cockpit (AD, HD) | Pairwise comparison | ||
| Metric | Scenario | µ ± SD | µ ± SD | p-value | µ ± SD | µ ± SD | p-value |
| IAS Dev. (kt) | Standard and XR | 4.38 ± 1.71 | 5.13 ± 0.97 | 0.57 | 5.09 ± 1.71 | 4.42 ± 1.25 | 0.28 |
| Heading Dev. (deg.) | Standard and XR | 11.23 ± 4.81 | 7.69 ± 4.74 | 0.08 | 9.26 ± 4.16 | 9.65 ± 4.97 | 1 |
| Pilot Groups | ||||||||||
|---|---|---|---|---|---|---|---|---|---|---|
| AA | AD | HA | HD | |||||||
| Single AOI | ||||||||||
| AOI name | Metric | µ | ||||||||
| Instrument panel | Fixations No | 136 | ∧ | 131 | ∧ | 136 | ∧ | 101 | ∨ | 126 |
| Revisits No | 21 | <> | 22 | <> | 15.5 | ∨ | 25.5 | ∧ | 21 | |
| time % | 45.5 | ∨ | 53 | <> | 59.5 | ∧ | 41 | ∨ | 49.75 | |
| Multiple AOI | ||||||||||
| PFD + EI | Fixations No | 124 | ∧ | 98.5 | <> | 48.5 | ∨ | 50 | ∨ | 80.25 |
| Revisits No | 24.5 | ∨ | 40.5 | ∧ | 44 | ∧ | 27 | ∨ | 34 | |
| PFD | Fixations No | 121 | ∧ | 93.5 | ∧ | 24 | ∨ | 49 | ∨ | 71.875 |
| EI | Fixations No | 3 | ∨ | 5 | ∨ | 29.5 | ∧ | 1 | ∨ | 9.625 |
| PFD | Revisits No | 22.5 | ∨ | 38.5 | ∧ | 19 | ∨ | 27 | <> | 26.75 |
| EI | Revisits No | 2 | ∨ | 2 | ∨ | 25 | ∧ | 0 | ∨ | 7.25 |
| PFD | Time % | 42.5 | ∧ | 37.5 | ∧ | 6 | ∨ | 16.5 | ∨ | 25.625 |
| EI | Time % | 0.5 | ∨ | 1 | ∨ | 6 | ∧ | 0.35 | ∨ | 1.9625 |
| Pilot Groups | |||||||||||
|---|---|---|---|---|---|---|---|---|---|---|---|
| AA | AD | HA | HD | ||||||||
| The whole visual field as a single AOI | |||||||||||
| Metrics | µ | Expert | |||||||||
| Fixations | No. | 98.5 | ∧ | 116.5 | ∧ | 101.5 | ∧ | 59 | ∨ | 93.875 | 181 |
| Avg. duration (ms) | 125.5 | ∨ | 183.5 | ∨ | 200.5 | <> | 310.5 | ∧ | 205 | 93 | |
| Saccades | No. | 198 | ∧ | 233 | ∧ | 177 | <> | 123.5 | ∨ | 182.875 | 431 |
| Avg. duration (ms) | 77.5 | ∧ | 75 | ∧ | 66.5 | ∨ | 72 | <> | 72.75 | 58 | |
| Smooth pursuits | No. | 265 | ∧ | 277.5 | ∧ | 118 | ∨ | 81 | ∨ | 185.375 | 1118 |
| Avg. duration (ms) | 239.5 | ∨ | 327 | ∨ | 636 | ∧ | 701.5 | ∧ | 476 | 44 | |
| Blinks | No. | 42.5 | ∧ | 22 | ∨ | 15.5 | ∨ | 12.5 | ∨ | 23.125 | 61 |
Disclaimer/Publisher’s Note: The statements, opinions and data contained in all publications are solely those of the individual author(s) and contributor(s) and not of MDPI and/or the editor(s). MDPI and/or the editor(s) disclaim responsibility for any injury to people or property resulting from any ideas, methods, instructions or products referred to in the content. |
© 2026 by the authors. Licensee MDPI, Basel, Switzerland. This article is an open access article distributed under the terms and conditions of the Creative Commons Attribution (CC BY) license.
Share and Cite
Knežević, A.; Krstić, B.; Bukvić, A.; Petrović, D.; Rašuo, B. Investigating XR Pilot Training Through Gaze Behavior Analysis Using Sensor Technology. Aerospace 2026, 13, 97. https://doi.org/10.3390/aerospace13010097
Knežević A, Krstić B, Bukvić A, Petrović D, Rašuo B. Investigating XR Pilot Training Through Gaze Behavior Analysis Using Sensor Technology. Aerospace. 2026; 13(1):97. https://doi.org/10.3390/aerospace13010097
Chicago/Turabian StyleKnežević, Aleksandar, Branimir Krstić, Aleksandar Bukvić, Dalibor Petrović, and Boško Rašuo. 2026. "Investigating XR Pilot Training Through Gaze Behavior Analysis Using Sensor Technology" Aerospace 13, no. 1: 97. https://doi.org/10.3390/aerospace13010097
APA StyleKnežević, A., Krstić, B., Bukvić, A., Petrović, D., & Rašuo, B. (2026). Investigating XR Pilot Training Through Gaze Behavior Analysis Using Sensor Technology. Aerospace, 13(1), 97. https://doi.org/10.3390/aerospace13010097

