You are currently viewing a new version of our website. To view the old version click .
Aerospace
  • Review
  • Open Access

26 December 2025

Big Data Empowering Civil Aircraft Health Management: A Full-Cycle Perspective

,
,
,
,
and
1
Aeronautical Engineering Institute, Civil Aviation University of China, Tianjin 300300, China
2
China Southern Airlines Engineering Technology Branch, Zhengzhou 510000, China
3
Department of Mechanical, Materials and Manufacturing Engineering, University of Nottingham Ningbo China, Ningbo 315100, China
*
Author to whom correspondence should be addressed.
Aerospace2026, 13(1), 24;https://doi.org/10.3390/aerospace13010024 
(registering DOI)

Abstract

Civil aircraft that have obtained airworthiness certification—operating with complex structures under harsh service environments—are prone to abnormal states and potential failures. Aircraft health management, as a comprehensive integration of advanced technologies, embodies the overall engineering capability of civil aviation. The advent of big data has introduced new opportunities and challenges, driving the development of intelligent health management across the entire life cycle—from predictive strategies and real-time monitoring to anomaly detection and adaptive decision support. This paper reviews current applications and technological trends in big data-driven health management for all airworthiness-certified civil aviation aircraft, with a focus on real-time fault diagnosis, Remaining Useful Life (RUL) prediction, large-scale fault data analytics, and emerging approaches enabled by generative models. The analysis highlights the role, necessity, and future directions of these technologies in advancing sustainable and intelligent civil aviation.

1. Introduction

In the broad sense, what we refer to as aircraft health management is aligned with the broader concept of integrated vehicle health management (IVHM) and denotes an end-to-end capability for sensing, diagnosis, prognosis, and decision support to assure vehicle integrity. The IVHM paradigm was first developed in early research programs and was subsequently institutionalized in U.S. defense aviation and rotorcraft communities through condition-based maintenance plus (CBM+), integrated system health management (ISHM), and health and usage monitoring systems (HUMS) practices, with HUMS becoming the dominant industry term for rotorcraft health-monitoring solutions [1,2,3,4].
In civil aviation, a more regulated and life cycle-oriented view is adopted. Rather than defining aircraft health management as a discrete maintenance activity, regulators emphasize the assurance of continuing airworthiness (CAW) across the full operational life cycle. Under this view, the assurance process integrates monitoring, analytics, and decision support functions to maintain airworthiness from initial certification through continued operation [5]. Importantly, EASA documentation discusses CAW—not aircraft health management—as a regulatory construct; aircraft health management can therefore be understood as an industry-driven operational framework that supports CAW rather than as a formal regulatory term.
The discussion follows a full-process trajectory. Pre-operation, planning strategies leverage data analytics and machine learning for risk anticipation and RUL-oriented scheduling. In-operation, continuous, real-time health monitoring safeguards continuing airworthiness through anomaly detection and timely mitigation [6]. Post-operation, corrective actions exploit massive fault data, knowledge-graph–based reasoning for interpretable troubleshooting, augmented reality (AR) for on-site guidance, and generative models to accelerate knowledge retrieval and decision support [7,8].
Despite extensive developments, the field lacks a consolidated synthesis that connects regulatory viewpoints, technological advances, data-driven diagnostic/prognostic capabilities, and emerging AI-based support systems. This review therefore aims to (1) integrate recent civil aircraft health management research—including works published in Aerospace—into a unified analytical framework; and (2) identify current challenges and future research opportunities across the full life cycle of aircraft operation. To support these goals, the review follows a structured, narrative methodology that organizes literature according to operational phases, functional capabilities, and enabling technologies.
In this review, using big data-driven aircraft health management to denote a system-level framework that integrates multi-source operational and maintenance data with models and computing infrastructures to support life cycle health monitoring, prognostics, and decision-making. Accordingly, several contemporary paradigms should be viewed as enablers rather than alternatives: hybrid digital twins provide physics-informed state representation and synchronization between physical assets and virtual models; physics-based/physics-informed machine learning improves robustness, interpretability, and generalization when data are sparse, noisy, or non-stationary; and integrated edge–cloud monitoring enables real-time sensing, low-latency inference, and closed-loop execution. Under this perspective, the contribution of big data lies in connecting these modules through scalable data pipelines, governance, and analytics to deliver end-to-end aircraft health management capability.

2. Current Status of Big Data Application in Civil Aircraft Intelligent Maintenance Field

2.1. Maintenance Strategy Design Based on Data Analysis and Optimization Methods

2.1.1. Data-Driven Scheduled Maintenance Strategy

Modern scheduled maintenance employs the Maintenance Steering Group-3 (MSG-3) document by the American Air Transport Association in order for the Maintenance Working Group to determine the time interval for each scheduled maintenance job. MSG-3 classifies maintenance tasks (condition monitoring, restoration, scheduled maintenance) through failure effects analysis and task selection processes, clearly defining necessity and intervals. MSG-3 is a top-down logical decision-making methodology that involves two levels (top and bottom) of analysis. In particular, the upper-level analysis determines the corresponding failure impact category based on the system function, functional failure, and consequences of the failure; the lower level analysis determines the maintenance tasks to be performed based on the functional failure and the cause of the failure [9]. Under the guidance of MSG-3 theory, the scheduled maintenance strategy is made more systematic and scientific through task analysis, priority assessment, and risk management.
MSG-3’s task categories inherently cover both interval-based (time/usage) tasks and condition/reliability-driven tasks. To supplement the data requirements and standards in MSG-3, the International Maintenance Review Board Policy Board (IMRBPB) issued Issue Paper 44 (IP44), offering optimized methods for scheduled maintenance tasks. It is an important complement to MSG-3, and its recommended maintenance task optimization methods and processes are an integral part of Maintenance Review Board (MRB) activities [10]. Advisory Circular AC-91-026R1, Preparation of Aircraft Scheduled Maintenance Requirements, issued by the Civil Aviation Administration of China (CAAC), provides a more specific optimization process for maintenance tasks based on IP44, which is divided into 4 steps: data collection, data analysis, engineering analysis, and optimization recommendations. Therefore, through the optimization of IP44 by AC-91-026R1 and the supplementation of MSG-3 theory by IP44, the improvement and optimization of scheduled maintenance at the data level can be realized, which can further enhance the safety of maintenance, reduce the operational cost, and improve the work efficiency, as shown in Figure 1.
Figure 1. Optimization Process of Maintenance Task [10].
While MSG-3, IP44, and AC-91-026R1 primarily define the governance logic and engineering workflow for maintenance task selection and optimization, industry reports and airline practices have started to disclose measurable benefits when data-driven aircraft health management/predictive analytics are embedded into the mrb/msg-3 framework. The IATA aircraft health management white paper estimates that predictive maintenance enabled by health monitoring could deliver approximately USD 3 billion per year in maintenance cost savings, and it also reports that for an average operator, more than 70% of scheduled maintenance “fault-finding” tasks resulted in “no findings”, indicating substantial potential for condition-based, data-triggered tasking to reduce ineffective troubleshooting and associated costs [11]. At the airline level, Delta TechOps reported that its predictive maintenance program achieved over 95% success rate for pending failure predictions, and maintenance-related cancellations decreased from more than 5600 (2010) to 55 (2018), illustrating the operational value of shifting from reactive events to planned interventions [12].
This paper reviews advanced technologies that augment the MSG-3/MRB compliance process, emphasizing that their implementation must be conducted within the regulatory and airworthiness requirements framework.

2.1.2. Maintenance Strategy Optimization via Statistical and Operational Research Methods

In terms of the theoretical exploration of data analysis, many research works try to study the failure time law to achieve the scientific formulation of maintenance intervals and optimize the scheduled maintenance strategy from the failure mechanism of maintenance tasks.
In the statistics-based maintenance strategy optimization method, Ahsan et al. [13] analyzed the failure rate of aircraft powerplant systems and used a Weibull distribution to fit the failure data of the system for the lifetime analysis of the power plant system. Mudholkar et al. [14] analyzed the failure rate of a given sample of failure data by fitting the parameters of a Weibull distribution with 95% confidence level using mathematical statistical methods. Jonge [15] proposed a continuous time, continuous state approach to equipment maintenance and optimized the maintenance strategy using matrix algebra. Van der Weide et al. [16] addressed the problem of optimizing long-term maintenance schedules for airliners, collected a huge amount of aircraft maintenance data, and used Monte Carlo simulation method to conduct an optimization study of maintenance schedules and maintenance intervals. Lin [17] sorted out the maintenance interval optimization process of civil aircraft maintenance outline, clarified the data volume requirement of maintenance interval optimization, and optimized the maintenance interval for the operation data. Ying [18] processed the maintenance and inspection failure data on the basis of organizing the reliability data of the use of civil aircraft, realized the fitting of the failure data with the parameters of the failure model under the fitting test, described the life distribution of the maintenance task components in accordance with the failure model, and determined the optimal maintenance intervals by taking into account the reliability requirements of the maintenance task.
Many research works have attempted to optimize scheduled maintenance strategies and maintenance outlines from the perspective of engineering analysis by using heuristic algorithms, greedy algorithms, and dynamic planning algorithms to effectively reduce engineering operating costs and optimize maintenance intervals and paths through an operations research approach, thereby improving aircraft utilization and saving resources. Sriram and Haghani [19] reduced the total maintenance cost of A/C-level inspection by heuristic approaches. Kozanidis et al. [20] also used heuristic approach to optimize maintenance intervals and reduce aircraft parking for maintenance. Moudani and Mora-Camino [21] used greedy heuristics to reduce aircraft operation and maintenance costs. Başdere and Bilge [22] used a heuristic method based on compressed annealing to optimize maintenance paths and improve aircraft availability, which is a kind of dynamic planning algorithm. Deng et al. [23] also used dynamic programming algorithms to develop a scheduled maintenance decision support system to improve aircraft utilization while reducing maintenance costs, and Jia et al. [24] used K-means algorithm and Analytic Hierarchy Process (AHP)—entropy method to optimize the structural maintenance intervals of a certain type of civil aircraft for the low-usage civil aircraft structural maintenance intervals.
In addition, some researchers have used machine learning and operations research theory to achieve the purpose of optimizing maintenance strategies, and have also formed maintenance strategies with predictive functions, which have also promoted the development of maintenance strategy research to a certain extent. On the one hand, in the study of machine learning to optimize maintenance strategies, Yousefi et al. [25,26,27] combined reinforcement learning and deep learning to optimize the dynamic maintenance strategies of equipment, Pater et al. [28] utilized a Convolution Neural Network fused to an integer linear program to achieve dynamic predictive maintenance scheduling framework for an aircraft fleet, and Yan [29] used reinforcement learning to optimize aero-engine fleet life cycle maintenance tasks. On the other hand, many researchers were devoted to predictive maintenance strategies. Walter and Flapper [30] implemented state-based maintenance of randomly failing components based on Bayesian update theory and using the reliability block diagram of the system, and Deng and Santos [31] used dynamic programming algorithms and combined them with a hybrid forward-looking scheduling strategy to accomplish aircraft maintenance inspection scheduling with fused prediction tasks. Researchers are also committed to building virtual models to arrange maintenance plans, for example, Frantzén et al. [32] utilized digital twin technology to achieve priorities during the maintenance process.
In terms of rationalization of aircraft spare parts inventory, the performance of aircraft spare parts can be predicted using machine learning algorithms for better planning of spare parts requirements. To this end, Capodieci et al. [33] developed an iterative algorithm based on three machine learning techniques, namely, Naïve Bayes, Logistic Regression, and Random Forest classifiers, for assessing the status of aircraft engine maintenance, which was applied to develop engine disassembly and maintenance plans to help the maintenance teams predict engine performance in advance and calculate the demand for civil aircraft engine spare parts to ensure that the work of procurement is sufficient and not excessive.
Civil aviation maintenance strategies are gradually shifting from traditional scheduled ones to data-driven ones. Under the guidance of MSG-3 theory and through mathematical statistics and engineering analysis, existing research has significantly improved the quality and effectiveness of maintenance tasks. The research clearly states that civil aviation structural maintenance currently relies primarily on periodic inspections, which are costly. Research trends focus on using structural health monitoring (SHM) to implement CBM, replacing traditional periodic inspections, and quantifying the impact through cost–benefit analysis [34]. Furthermore, the review outlines the aviation industry’s transition from MSG-3-driven preventive maintenance to CBM and prognostic health management (PHM), emphasizing the central role of data and sensors in next-generation maintenance solutions [35]. On this basis, data-driven scheduled maintenance strategies are expected to further reduce sudden failures and unnecessary maintenance tasks, thus significantly reducing operating costs and improving equipment availability. Ballarin and Pietro reviewed multiple SHM/CBM economic studies, highlighting the potential of SHM to reduce unplanned outages and optimize maintenance intervals, thereby lowering costs and enhancing operational efficiency [36]. Lee et al. employed agent-based modeling to analyze the enhancement of reliability and safety through data-driven predictive maintenance, as well as the challenges encountered during implementation [37]. Currently, however, traditional statistical models may not be able to fully capture the potential coupling between multiple failure modes, and more machine learning or deep learning techniques need to be incorporated. The paper reviews the evolution from simple thresholding and statistical models like Autoregressive Integrated Moving Average (ARIMA) to anomaly detection and RUL estimation using Support Vector Machine (SVM), neural networks, and deep learning. It highlights that machine learning and deep learning are better suited for handling high-dimensional, multi-condition, and complex degradation behaviors [38]. Flink points out that as system complexity increases, traditional modeling and statistical methods struggle to capture intricate failure dependencies. Deep learning, however, can automatically learn high-order features from multi-source data, though it also introduces challenges such as data requirements and interpretability [39]. Basora et al. systematically reviewed various statistical and machine learning anomaly detection methods, emphasizing that capturing complex patterns and multiple failure modes requires the adoption of machine learning approaches such as clustering and neural networks, rather than relying solely on traditional statistical thresholds [40]. However, certain critical components or serious failures tend to have low probability of occurrence (e.g., major engine failures and emergency situations in rare environments), making it difficult to find sufficient samples in historical data. Model training for extreme operating conditions or rare failure scenarios is not effective enough, and there is a lack of effective methods to deal with small or zero sample learning. Dangut explicitly states that critical failures in aviation components are “extremely rare events”, with very few available samples in historical log data, proposing the integration of machine learning models to address data scarcity [41]. Cao addresses the scarcity of failure data for highly reliable equipment, proposing the use of multi-source reliability data fusion to improve failure rate estimation for maintenance schedule optimization [42]. In addition, in operations research models, various types of constraints (airworthiness requirements, inventory, personnel scheduling, hangar resources, etc.) need to be considered in an integrated manner, resulting in complex multi-objective optimization problems, and the solution process often has high computational complexity. Sanchez et al. integrated multiple constraints—including route scheduling, maintenance windows, hangar capacity, and fleet availability—into a hybrid integer programming framework. The objective encompassed multiple metrics such as cost and availability, explicitly highlighting the problem’s large scale and computational difficulty [43]. Deng et al. simultaneously considered constraints such as airworthiness cycles, resource conflicts, and personnel skills within the mixed integer linear programming (MILP); they employed a combination of heuristic algorithms and commercial solvers to address computational complexity in large-scale instances [23]. Qin et al. simultaneously modeled constraints such as hangar parking capacity, maintenance time windows, technician labor hours, and skill matching, forming a multi-stage, large-scale integer programming problem, and employed a decomposition algorithm for its solution [44]. Tseremoglou et al. compared the performance of MILP and deep reinforcement learning (DRL) in fleet CBM scheduling. MILP is precise but exhibits rapid increases in computation time and memory requirements as fleet size and constraints grow; DRL, while not guaranteeing optimality, is better suited for real-time rescheduling [45]. The aircraft operating environment and utilization conditions change from time to time, and the maintenance demand is stochastic, and the optimal maintenance decision will change dynamically at different times or triggered by different events. Therefore, it is necessary to ensure that the operations research algorithms can give feasible solutions within a reasonable time in a large-scale real-world environment and can handle real-time updates for unexpected events. The paper proposed a reduced-order model for real-time engine condition monitoring while satisfying computational constraints, demonstrating that computational complexity and real-time performance must be balanced in large-scale operational environments [46].

2.2. Big Data-Driven Real-Time Fault Diagnosis and Remaining Service Life Prediction Methods

As a highly complex aerospace system, the operation process of modern civil aviation aircraft involves a variety of dynamically changing factors, and the maintenance process needs to balance the dual demands of safety and economy. Verhagen et al. systematically traced the aviation industry’s evolution from traditional scheduled maintenance to condition-based/predictive maintenance, emphasizing that maintenance decisions require balancing “flight safety” against “economic performance” (operating costs, delay losses) [35]. Fu et al. point out that the maintenance of complex aircraft systems must strike a balance between safety, reliability, and cost, with PHM serving as the key technological pathway to achieve this equilibrium [47]. Traditional planned maintenance is based on fixed time or flight hours, which has a certain level of preventive effect but cannot be adjusted to the actual state of use; while post-failure corrective maintenance is strictly limited due to the sudden interruption of flights, economic losses, and safety hazards. Molęda et al. pointed out that traditional planned maintenance based on time/usage intervals fails to reflect the actual condition of equipment, while corrective maintenance leads to significant downtime losses and safety risks [48]. Predictive maintenance improves the operational reliability of aircraft by combining real-time data for fault diagnosis and remaining useful life prediction technology, and utilizing real-time monitoring and data analysis to implement maintenance interventions before equipment failure, and the workflow and technical framework of predictive maintenance is shown in Figure 2 [49].
Figure 2. The workflow and technical framework of predictive maintenance [49].
In this context, aircraft health monitoring, as a proactive maintenance strategy, has gradually become a research hotspot, with its capability and integration level ranging from low to high as shown in Figure 3.
Figure 3. Aircraft health management capabilities and integration levels [50].
Fault diagnosis based on real-time data uses monitoring data to rapidly determine equipment abnormalities through classification or monitoring models. Its main advantage is immediacy: it can quickly detect faults, trigger alarms, and prevent escalation—for example, by monitoring bearing vibration signals and recommending maintenance when thresholds are exceeded, or by tracking aircraft engine EGT to identify temperature anomalies and initiate protective shutdowns when necessary [51]. This flexibility makes real-time diagnosis ideal for short-term, high-frequency tasks. However, it only addresses current anomalies without trend analysis, and noise in real-time data may cause false alarms or omissions. Moreover, some predictive outputs lack interpretability and merely reflect the present state.
Data-driven predictive maintenance predicts future health and RUL of civil aircraft using historical and real-time data with regression, time-series, or machine learning models. Its advantage lies in anticipating problems, allowing planned maintenance, preventing sudden failures, and reducing both over- and under-maintenance costs. Accurate RUL prediction also supports trend analysis, offering a scientific basis for long-term planning. Stanton et al. systematically reviewed predictive maintenance in aviation, explicitly highlighting the use of historical data and real-time onboard data to perform health status prediction and RUL estimation through statistical modeling and machine learning models. This enables proactive maintenance planning, thereby reducing unplanned groundings and associated costs [52]. Llasag Rosero et al. utilized Hilbert spectra to construct time–frequency health indicators and integrated physical models with machine learning models. This approach achieved higher-precision RUL predictions on cooling unit data from large fleets, validating the effectiveness of time–frequency and hybrid PHM frameworks in aviation predictive maintenance [53].
Nonetheless, predictive maintenance demands higher computational power and extensive data processing, consuming more resources and time. It is highly dependent on the quality and volume of historical data, with insufficient or poor data degrading accuracy. Furthermore, it is less responsive to sudden anomalies compared with real-time diagnosis. Ulansky et al. pointed out that many PdM models rely on idealized assumptions or historical data that may not fully reflect actual degradation processes; data insufficiency or bias can compromise model performance [54]. While analyzing the advantages of PdM, Kabashkin et al. also pointed out that implementing PdM requires robust data processing and analytical capabilities and is highly sensitive to data quality [55]. The characteristics and differences between real-time fault diagnosis and predictive maintenance are summarized in Table 1.
Table 1. Characteristics and differences between condition-based maintenance and predictive maintenance.

2.2.1. Fault Diagnosis Methods Based on Real-Time Data

Civil aviation aircraft fault diagnosis technology refers to the monitoring and analysis of the aircraft system status, timely detection and location of faults in the system, and recommendation of the corresponding fault handling measures and repair proposals to ensure the safe operation of the aircraft. The core of real-time fault diagnosis is based on the actual operating status of the equipment for maintenance. Lima et al. reviewed fault diagnosis techniques applied to aircraft airspeed/meteorological data systems, covering model-driven, data-driven, and signal-driven approaches, emphasizing the role of continuous monitoring and data analysis in the timely detection and localization of faults [57]. Through the sensors installed in the key components of the aircraft, operating parameters can be obtained, and then data analysis technology is used to assess the current state of health of the equipment for fault diagnosis [58].
Big data-driven fault diagnosis usually utilizes data analytics techniques and machine learning algorithms to process large amounts of sensor data, enabling real-time fault monitoring and fault prediction. The U.S. aerospace industry has pioneered PHM technology with data prediction at its core. PHM technology utilizes flight parameter data, flight management data, and operational data from various sensors and onboard equipment for aircraft failure prediction and life assessment. For example, Lockheed Martin [59] uses highly efficient big data analytics to provide independent monitoring, health management, and emergency response measures for aircraft.
In recent years, AI-based digital maintenance platforms for civil aircraft have greatly enhanced fault diagnosis accuracy and efficiency. Many aviation companies are exploring how such systems can support comprehensive diagnosis. General Electric [56] developed the Predix Industrial Internet Platform to perform data-driven diagnosis on hundreds of thousands of engines, enabling real-time performance monitoring. Rolls-Royce and Microsoft [56] store engine data globally and use the Cortana assistant for processing. Pratt & Whitney [56], in collaboration with IBM, applied cloud-based analytics across business, engineering, and manufacturing systems to deliver comprehensive engine diagnostics. GE Aerospace [60] has long deployed its HUMS, which monitors vibration in real-time for fault detection and adapts dynamically to operating conditions and environments, improving diagnostic accuracy and efficiency. Similarly, the Universal Engine Vibration Monitor (UEVM) developed by Swiss company Vibro-Meter [61] is widely used. As shown in Figure 4, it tracks whole-engine vibration intensity and frequency in real-time, supporting remote monitoring and balance adjustment.
Figure 4. Working Principle of Universal Engine Vibration Monitor [13].
In data-driven fault diagnosis work, the mining processing of massive data is very important, which can help identify similar patterns and clusters in the data, and help discover hidden data structures and laws, thus providing deeper methodological support for fault diagnosis. The advantages of applying regression prediction methods and machine learning algorithms to trained labelled data, and thus diagnosing and predicting faults, in the maintenance process of civil aviation aircraft, include reduced maintenance costs, fewer maintenance downtimes, lower machine failure rates, longer spare parts life and reduced inventory, and increased overall profit [62,63,64].
Regression forecasting and advanced machine learning models offer high accuracy. For time series data, Baptista et al. [65] proposed a framework combining an Auto-Regressive Moving Average (ARMA) model with a data-driven technique (Figure 5). The ARMA model predicts the series, whose outputs serve as raw features; these are then transformed via principal component analysis into uncorrelated features for model training. Li [66] improved ARMA by adding a differencing operation, smoothing the sequence and enhancing diagnostic reliability. Li et al. [67] applied the Gaussian Newton iterative method for nonlinear regression of engine baselines, successfully predicting and evaluating engine performance in maintenance. Cao et al. [68] developed a least squares SVM regression model that identified wheezing faults by analyzing relative error rates between real and predicted values of compressor speed, pressure ratio, and fuel flow.
Figure 5. The Construction Process of Predictive Framework.
On the other hand, machine learning methods are widely used in fault diagnosis tasks due to their excellent ability in handling nonlinear data. Reddy et al. [69] used Deep Auto Encoder (DAE)-based transfer learning for anomaly detection and fault elimination on aircraft data as shown in Figure 6. The authors proposed leveraging existing unsupervised learning methods based on DAE on raw time series data from multiple sensors to build a robust model for anomaly detection. The anomaly detection algorithm analyzes the reconstruction error of a DAE trained on nominal data scenarios. Based on the reconstruction error between inputs and outputs, fault detection is achieved using the root mean square error as a measure of variance.
Figure 6. The Process of Anomaly Detection and Fault Mitigation Using Transfer Learning.
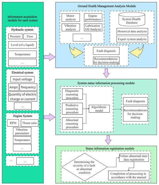
The engine system is highly integrated with the components closely linked, and the overall system state needs to be considered in the process of fault diagnosis. The PHM concept for aircraft and engine systems is shown in Figure 7. This figure presents an aircraft and engine system prediction and health management architecture that follows the layered PHM reference models such as ISO 13374 and OSA-CBM, in which condition monitoring systems are decomposed into data acquisition, processing, diagnostic/prognostic assessment, and advisory generation [70]. On the left, the information acquisition module deploys multi-source sensors on the hydraulic, electrical and engine systems to collect key condition parameters (pressure, flow, voltage, current, RPM, vibration, temperature, etc.), corresponding to the data acquisition layer in standard PHM frameworks [71]. The ground health management analysis module then performs dedicated analyses—motor and engine performance, vibration and oil analysis—combined with a system health database and historical/expert knowledge to form an initial assessment of system health, similar to the data manipulation and health assessment functions in established PHM architectures [72]. The system status information processing module integrates diagnostic, predictive and abnormal-condition reasoning within an algorithmic model, implementing state detection, fault diagnosis, and prognostic assessment as described in generic PHM reference models. Finally, the status information registration module evaluates fault severity and records abnormal states and completed maintenance actions, closing the loop between monitoring, decision support and maintenance execution, and enabling continuous improvement of the health management system and maintenance policies [73].
Figure 7. Aircraft and engine system prediction and health management system.
Many researchers have applied complex neural networks to aircraft engine fault diagnosis and prediction. Fu et al. [74] used a Denoising Autoencoder to address insufficient fault samples, enabling diagnosis with small datasets. Building on this, Zhong et al. [75] integrated a Deep Belief Network (DBN) with sampling and ensemble techniques to construct a model for unbalanced fault samples: DBN extracts features from historical flight data, sampling balances the dataset, and ensemble methods classify faults. Shapiai et al. [76,77] proposed a wavelet transform-based neural network for monitoring aero-engine blade faults, using statistical parameters from wavelet coefficients as inputs, achieving 88.43% accuracy in blade fault classification. Wang et al. [78] applied a Multiple Channel Convolutional Neural Network (MCNN) to diagnose wind turbine blade angle abnormalities, surface damage, and fractures for blade condition monitoring. Nguyen et al. [79] designed a Dynamic Predictive Maintenance (DPM) framework using long short-term memory networks (LSTM) for turbine engines, demonstrating superior performance compared with planned maintenance (Figure 8). Wang et al. [80] introduced a nonconvex sparse regularization method, offering both ex-ante interpretability in network design and ex-post interpretability in learning results, to identify convolutional parameters and fault features linked to fault mechanisms.
Figure 8. Dynamic Predictive Maintenance Process [79].
Diagnosing widely distributed systems such as avionics, hydraulics, and electrical subsystems often requires large-scale neural networks. For aircraft electrical systems, an intelligent diagnostic system based on the Random Modified Back Propagation (RMBP) algorithm with stochastic parameter adjustment was proposed to address the limitations of traditional BP networks, including long convergence times and susceptibility to local minima, making it suitable for large-scale training [81]. In hydraulic system research, Feng et al. [82] developed a landing gear fault diagnosis model combining a two-stream feature fusion convolutional neural network with a particle swarm optimization SVM, achieving 99.37% accuracy by improving deep feature extraction. Chen et al. [83] established a Bayesian network-based architecture for landing gear diagnosis, leveraging expert knowledge, experimental data, and maintenance experience for probabilistic inference, thereby enhancing diagnostic efficiency and accuracy.
Despite these advances, data-driven fault diagnosis still faces several challenges. Complex neural networks can achieve high diagnostic accuracy, but their training and inference often require substantial computational resources and large amounts of high-quality data, which constrains large-scale and real-time deployment in practice. Scarselli and Nicassio published a review on machine learning for SHM in aerospace structures, explicitly stating that while CNN, RNN/LSTM, and similar models can achieve high accuracy in tasks such as damage detection and RUL estimation, they come with high training and inference costs. These methods often require GPUs, large datasets, and lengthy training periods, particularly when dealing with long sequences or high-resolution inputs [84]. Achieving a practical balance among diagnostic accuracy, real-time implementation, and computational and economic cost will therefore remain an important topic for future research.

2.2.2. Fault Diagnosis and Prediction Supported by Quick Access Recorder Data

The Aircraft Communications Addressing and Reporting System (ACARS) contains many types of data information, of which aircraft operational control information is the main reference for faults predictions. There are many mature software available for storing and analyzing ACARS data, which can not only monitor aircraft health data in real-time, but also predict the occurrence of some failures [85]. However, in actual flight, the fault information obtained using ACARS data has the disadvantages of data discontinuity and insufficient recording parameters, making it not applicable to time series-based fault diagnosis and prediction [86]. Quick access recorder data (QAR), on the other hand, overcomes the shortcomings of ACARS data recording with rich recording parameters, data continuity, and ease of export and processing, and is highly suitable for the purpose of fault analysis, diagnosis, and prediction [87].
The amount of raw QAR data is huge and cluttered, and traditional data-driven fault diagnosis methods are difficult to extract effective features from QAR data. In order to solve this problem, the decoding technology of QAR data can be used first to parse the binary data into parameter values, and then data clustering and machine learning techniques can be used to classify the data and extract effective features. Su et al. [88] investigated the use of improved K-means clustering algorithm for QAR data, where judgement is made on the class attributes of the classified QAR data, and the anomalous data are classified into independent classes to determine whether a fault has occurred. This method can effectively analyze and judge aircraft data to further improve the accuracy of fault diagnosis.
To extract effective features from QAR data, most researchers adopted convolutional neural networks (CNNs) and LSTM. CNNs capture spatial or short-term patterns, such as local trends and fluctuations, by automatically learning features through convolution and pooling layers. LSTMs, in contrast, capture serial correlations in long time series, such as state transitions across flight phases (take-off, cruise, descent, landing), as well as cycles and abnormal fluctuations. Through their gating structure (forget, input, output gates), LSTMs effectively model long-term dependencies by retaining or discarding historical information. Some studies combine CNN and LSTM in a dual-channel CNN-LSTM model [89], as shown in Figure 9. In this structure, CNN extracts spatial features of the input data, which are then passed to LSTM for time-series modeling, enabling effective capture of dynamic patterns and improved fault diagnosis of civil aircraft.
Figure 9. The Principle and Function of the Dual-channel Fusion Model CNN-LSTM.
Typical approaches of fault diagnosis and prediction using QAR data include curve fitting, time-series analysis, grey system theory, and deep learning. Curve fitting uses historical parameter data to establish approximate equations for predicting future trends. Time-series methods extrapolate failure development patterns to forecast anomalies [90]. Non-parametric regression models relationships among performance parameters, such as flight speed and fuel flow or engine thrust and rotor vibration, capturing nonlinear patterns for more accurate predictions. Improved Grey Models (IGM) use QAR data to model system performance, identify trends, and predict potential failures. These predictions enable maintenance personnel to detect issues early and take corrective action, ensuring safety and reliability [91]. Table 2 summarizes QAR applications in fault diagnosis and prediction.
Table 2. The specific application of QAR data in Fault Diagnosis and fault prediction.
Managing massive QAR data requires a powerful data engine for efficient collection, storage, processing, and analysis to support data-driven maintenance. Distributed storage systems such as Hadoop Distributed File System (HDFS) are widely used for their high throughput, scalability, and support for backup and recovery. For processing, frameworks like Apache Spark and Hadoop MapReduce enable distributed computing, parallelizing large-scale data tasks and supporting real-time, batch, and interactive analysis. Feng et al. [104] built a QAR data warehouse on Hadoop Hive, designing its architecture and storage structure around Hive and QAR data characteristics. In further work, Feng [105] used MapReduce (Figure 10) to parse data from the Aircraft Detection System (ADS), a GPS- and data-link-based monitoring system, and stored the results in Hive’s ADS warehouse. Recently, Lakehouse architecture has emerged, integrating the structured management of data warehouses with the low-cost flexibility of data lakes.
Figure 10. Utilizing the Efficient Distributed Programming and Operation Framework Provided by the MapReduce Model.
The application of QAR data effectively reduces flight delays and maintenance downtime caused by sudden failures, and significantly improves the economy and safety of fleet operations. Despite the progress made, there are still several challenges for existing QAR data analysis in practice: the storage and management of massive QAR data put high demands on hardware facilities and computing resources, and although distributed computing frameworks such as Hadoop and Spark have partially solved the performance bottleneck of data processing, there is still room for improvement in terms of real-time processing and system stability. During the process of establishing an LSTM model based on extensive QAR data, Bian and Yiming discovered that the QAR dataset suffers from sample imbalance and massive data volume, posing challenges for conventional models in terms of computational efficiency and data quality [106].

2.2.3. Data-Driven Remaining Useful Life Prediction Model and Application

Remaining Useful Life prediction is one of the core technologies of Predictive Maintenance (PdM), which accurately predicts the health status and remaining life of key components through the real-time monitoring of equipment status and combining with historical operation data, so as to formulate scientific maintenance plans before failures occur. The life prediction in big data environment is shown in Figure 11 [56]. The core is to achieve the reliability management and life prediction of aviation equipment or systems through the fusion of multi-source data and dynamic analysis, and to build a closed loop of complete life cycle prediction.
Figure 11. Lifespan prediction in a big data environment [56].
Researchers have applied diverse models for RUL prediction across different systems. For engines, Wang et al. [107] used a nonlinear Wiener process to model performance degradation and predict RUL, capturing uncertainty more accurately. For newly developed engines lacking historical data, Wang’s team proposed a parameter estimation method combining Kalman filtering with the Expectation Conditional Maximization (ECM) algorithm. Li et al. [108] applied a CNN with four convolutional layers and one fully connected layer for turbofan RUL estimation, showing superior performance over LSTM, RNN, and DNN with the lowest RMSE.
For avionics, Gao et al. [109] combined an SVM with a Stacked Denoising Autoencoder (SDAE) to predict the RUL of Integrated Modular Avionics (IMA) (Figure 12). Data from IMA simulations with intermittent faults and degradation across 12,000 flight cycles were processed by SDAE for feature extraction, then modeled with SVM. For other aircraft components, Azevedo et al. [110] developed a web-based RUL application using derivation, similarity, and neural network methods with synthetic sensor data, allowing maintenance staff to select the most suitable model for predictive tasks. Wang et al. [111] proposed a similarity-based matching approach, first assessing damage and then estimating RUL, to support predictive maintenance of aircraft components.
Figure 12. The IMA RUL Prediction Model.

2.3. Corrective Maintenance Based on Massive Fault Data Information

In the field of civil aviation maintenance, the application of fault data information to corrective maintenance plays an important role [54]. Failure data for corrective maintenance provides an accurate fault location and basis for problem analysis by recording and analyzing the operating status of the equipment, the environmental conditions at the time of the failure, and the relevant parameter information, and thus maintenance engineers can quickly identify the root cause of the problem. Kabashkin et al. analyzed historical maintenance and failure data to optimize health monitoring and maintenance strategies [112]. Li et al. extracted data such as fault alerts and maintenance records into a knowledge graph for rapid fault localization, embodying the approach of “recording operational status and parameters for problem analysis.” [113]. Meng et al.’s PHM fault knowledge graph platform is similarly built to support fault localization and analysis based on multi-source fault data [7]. In addition, fault data can also help engineers identify potential system design flaws or equipment weaknesses, providing a basis for improving product design or optimizing maintenance strategies. Peng and Yang proposed a method for constructing a commercial aircraft fault knowledge graph based on a logical graph model, integrating fault logic and actual fault cases into the graph to support rapid fault diagnosis and solution recommendations [114]. Through fault data detection technology, fault information extraction technology, and knowledge graph technology based on fault data, the safety and effectiveness of civil aircraft maintenance can be significantly improved.

2.3.1. Fault Data Detection Technology

Civil aviation aircraft are a large-scale complex system, with a long service cycle in a harsh flight environment, therefore frequent failures may occur and a large number of fault information has been accumulated during long-term maintenance and protection. Fu emphasized from a PHM perspective that modern aircraft are complex systems operating under harsh conditions for extended periods, requiring extensive sensor and failure data to support health management [47].
In the detection of anomalous data, common technical approaches include statistical methods, classification methods, clustering methods, regression methods, and neighborhood methods, all based on different theories and algorithms. Basora et al. systematically categorized statistical methods, classification methods, clustering methods, neighborhood/density-based methods, and deep learning-based methods [115]. Classification methods treat anomaly detection as a supervised learning problem, where labelled normal and anomalous data are used to train models, such as support vector machines or neural networks, to achieve highly accurate classification or detection. Clustering methods are unsupervised learning techniques for datasets with unknown patterns, and they can divide the data into clusters and determine whether it is anomalous or not based on the distance or density of the data points from the center of the cluster. Regression methods, on the other hand, predict the normal trend of the data based on the mapping relationship between variables, and detect anomalies by calculating the deviation of the actual value from the predicted one, and are commonly used in time-series analysis. Neighborhood methods use the density of distribution of data points in the feature space to detect data points far away from dense regions and are suitable for high-dimensional data environments, and some examples include the K Nearest Neighbors (KNN) and the Local Outlier Factor (LOF). Table 3 provides a detailed comparison of the principles, typical algorithms, advantages and disadvantages, and related research of these five methods to help the reader understand their applicability in different application scenarios.
Table 3. Data anomaly detection techniques.

2.3.2. Fault Information Extraction Techniques

After detecting and collecting fault data, the extraction of fault information is also critical. Aircraft fault information is usually stored in media such as structured databases, semi-structured forms or a large number of fault reports. These fault text descriptions often contain high-value information such as model, faulty parts, fault mechanisms, and failure modes, etc. Therefore, there is a need for knowledge extraction of various civil aircraft failure cases of different degrees in different operating times and flight phases, including the route, aircraft type, failure phenomenon, maintenance mode, and maintenance time at the time of failure, as well as the number of occurrences of the failure or similar failures, the difficulty in handling, and the maximum impact of the failure, which are counted at the time of the failure [56].
Extracting structured key information from aircraft textual fault information is important for aircraft fault diagnosis [120]. Traditional knowledge extraction techniques usually use rule- and template-based methods, but the rules and templates are constructed based on domain knowledge, which has certain limitations, while the manual construction of domain rules and templates is costly and not applicable to information extraction from large-scale data. In recent years, with the development of artificial intelligence, text information extraction techniques based on deep learning have been widely adopted in various fields. In 2011, Collobert et al. [121] proposed for the first time a natural language processing technique based on deep learning algorithms, based on which lexical annotation and named entity recognition of English vocabulary was performed. By combining Conditional Random Field (CRF) and Bi-directional Long Short-Term Memory (BiLSTM) network, Qi et al. [122] introduced a BiLSTMCRF model to fuse ontological features and recognize the naming entity based on domain knowledge. Li et al. [123] fused A Lite BERT (Bidirectional Encoder Representations from Transformers), an improved model of BERT, and proposed a Chinese named entity recognition method based on an ALBERT-BiGRU (Bidirectional Gated Recurrent Unit)-CRF structure.
Text information extraction techniques in the field of computer engineering have laid a technical foundation for civil aviation aircraft fault text extraction and assisted researchers in the field of civil aviation to propose new extraction methods. Wang et al. [124] proposed the ALBERT-BGRU-CRF model that combines ALBERT pre-training language model, Bidirectional Gated Recurrent Unit (BGRU), and Conditional Random Field for relational extraction of unexpected events in the civil aviation domain. Qiao et al. [120] proposed an information extraction method based on domain dictionary, rules, and the BiGRU-CRF model for aircraft text information extraction. Based on the domain knowledge, the domain dictionary library and extraction rules were constructed, and the BiGRU-CRF model was used to identify named entities for those that have no specific rules to follow and are difficult to cover comprehensively by the dictionary. An example of extraction results is shown in Table 4. In order to meet the needs of entity extraction in the process of constructing a knowledge graph in the field of aero-engine failures, Han et al. [125] developed a relevant dataset and proposed a Lattice Transformer-CRF entity extraction method to integrate the information of word and phrase sequences. The method first uses the lattice structure with both word and word sequence information as inputs, which then go through the Transformer model for feature extraction, and subsequently the results are fed into the CRF model for sequence annotation to obtain the best solution.
Table 4. An example of entity extraction results [120].

2.3.3. Constructing Knowledge Graph Based on Fault Data and Fault Information

The establishment of a knowledge graph in the field of civil aircraft failure is an objective need for efficient processing and use of existing knowledge, which serves as the main technical basis for promoting the intelligent decision-making and disposal of civil aircraft maintenance, and also has a greater potential for application in the reliability analysis of civil aircraft, component quality management, and other aspects. Meng et al. clearly indicated that aircraft fault knowledge graphs serve as a critical knowledge base for the intelligent maintenance and operations of aviation equipment [7].
The knowledge graph is based on semantic analysis technology, with models as the core and data as the basis. It uses intelligent processing technologies such as deep neural networks, natural language processing, and framework semantic understanding to perform multi-level and multi-dimensional information analysis on the input characters, words, and chapters to provide service interface with capabilities such as entity extraction, relationship extraction, and attribute extraction that can be remotely called, to achieve the construction of a multi-domain knowledge graph platform and serve civil aircraft maintenance technology [56].
Once the fault text extraction is completed, the extracted fault entities can be used to construct a fault knowledge graph. By analyzing the relationships and node information in the knowledge graph, it is possible to determine the historical trajectory of the data, understand how the data were formed and evolved, and the origin of each data element. By analyzing the data lineage in the knowledge graph, one can identify possible risks and potential problems in the data processing process so that appropriate measures can be taken for repair. To solve the problem of a huge amount of fault data from aviation equipment and the inefficiency in traditional fault diagnosis methods, Chen et al. [126] used knowledge graph technology to build a high-performance graph database to replace the traditional relational database used in civil aircraft to improve the efficiency of fault diagnosis decision-making, and through a mechanism of attention, it was combined with BiGRU on the knowledge extraction model for improvement. Zhang et al. [127] constructed an aero-engine fault knowledge graph through a two-way neural network layer and a conditional random field, successfully extracted the fault entities, and used these entities to construct a knowledge graph of lubricant pressure faults, which realized intelligent repair of aero-engine faults. Xing et al. [128] designed a commercial aircraft maintenance solution recommendation system by combining the term frequency-inverse document frequency (TF-IDF) similarity algorithm with the Boyer–Moore (BM) LSTM algorithm. The system aims to achieve accurate matching of corresponding maintenance solutions through accurate retrieval of unstructured fault description text, and the flow of the commercial aircraft maintenance solution recommendation system is shown in Figure 13. Li et al. [129] used knowledge graph and SQLite database to construct a knowledge base for aircraft maintenance and repair, including routine maintenance, faulty maintenance, new maintenance, exception report, maintenance record knowledge, and search history knowledge. Nie et al. [130] proposed a knowledge graph construction and application technique for aircraft power system fault diagnosis by using a BMEO (Beginning, Middle, End, Outside) labelled entity extraction corpus to train a BiLSTM network to extract entities from unstructured text. On this basis, the annotated relationship extraction corpus is used and the BiLSTM is trained for relationship extraction between entities based on the attention mechanism. The extracted entities and relationships are finally used to construct a knowledge graph for aircraft power system fault diagnosis.
Figure 13. Commercial Aircraft Maintenance Scheme Recommendation System Process [128].
However, from the point of view of existing research, the application of knowledge graph in civil aviation maintenance is still in the exploratory stage, and there are two main shortcomings: firstly, on the technical level, most of the current systems rely on a single algorithm for named entity recognition and relationship extraction, making it difficult to cope with the complexity of the multimodal and cross-domain data fusion. Chen et al. [131] emphasized that information extraction—comprising entity extraction, relation extraction, and event extraction—is a core component in constructing knowledge graphs, with the accuracy of entity and relation extraction directly determining graph quality. They employ more complex models such as multi-task joint learning to enhance performance, demonstrating that simpler models cannot meet the demands of complex texts like aviation safety reports [131]. Secondly, from the point of view of practical application, the construction and application of the knowledge graph have not yet been combined with the real-time operation and maintenance demand of the industry, resulting in a low popularity. Qu et al. pointed out that existing entity linking methods exhibit specific shortcomings in civil aviation scenarios. Therefore, they propose an end-to-end entity linking model with dual-layer BiLSTM joint encoding to enhance the effectiveness of civil aviation text information extraction. They explained that existing systems often rely on relatively simple algorithms, which perform poorly on complex civil aviation texts, necessitating more sophisticated joint, hybrid, or multi-model approaches [132].

3. Prospect of Big Data Application in the Field of Civil Aircraft Intelligent Maintenance

3.1. Maintenance Equipment and Platform Supported by Big Data Technology

3.1.1. Augmented Reality Supported by Big Data

With the rapid advances in computer vision, real-time rendering and visual simulation, Augmented Reality (AR) devices are increasingly regarded as a means to make aircraft maintenance work safer and more efficient [133]. For the present study, the implementation of AR technology in aircraft maintenance can be conceptually decomposed into three stages—input, virtual–reality fusion and output (Figure 14). In the input stage, the AR terminal acquires image and sensor data from the real-world and receives multimodal human–computer interaction commands (e.g., voice, gesture and somatosensory input). In the virtual–reality fusion stage, computer-vision algorithms perform 3D interaction and environment understanding, and a rendering engine based on computer graphics generates the appropriate augmented scene [134]. In the output stage, the rendered results are delivered to the user through advanced display technologies—such as 3D stereoscopic, holographic or light-field displays—providing intuitive and immersive visualization of maintenance information [135].
Figure 14. Principles of AR Technology Implementation.
AR technology combined with big data can provide data support for the civil aircraft maintenance process [136]. By collecting and analyzing a large amount of maintenance data, an expert library can be constructed, which contains fault information, repair methods, and replacement options for parts of various equipment. Maintenance personnel can extract and analyze historical data to identify potentially problematic components, predict their lifespan, and develop maintenance strategies accordingly. When maintenance personnel use AR technology, they can view maintenance instructions for their equipment in real-time through AR glasses or mobile apps. AR technology can superimpose virtual information on the actual equipment, showing maintenance steps, location of parts, connections, and more. AR can also access to enhanced repair manuals and illustrated parts catalogues [137]. AR-based manuals present assembly/disassembly tasks to aircraft maintenance engineers through a combination of CAD models, manual handling symbols (e.g., virtual screwdrivers), and virtual panels, and support interaction with gesture tracking technology.
Aircraft maintenance engineers wearing AR devices for maintenance work will be the future of intelligent maintenance of civil aircraft, and Reference [138] describes a pilot study on the use of AR technology in aircraft maintenance that interviewed 15 aircraft maintenance engineers. The results show that when using wearable technology for maintenance tasks, the completion time of two tasks was reduced by 7.7% and 11.6%, respectively. The study also shows that when technicians were equipped with tablets to perform AR smart repairs, the quality of the wing structure was improved by 90% and the time was reduced by 30%. In the assembly process of the aircraft electrical wiring interconnection system, Shanghai Aviation Industry Corporation [139] designed intelligent algorithms for AR glasses to quickly identify the connector in the image and match with the connector models in the database to guide the assembly, successfully avoided the issue of installation hole confusion caused by the large quantity of holes, and improved the efficiency and accuracy of the assembly, and the technology was introduced into the assembly work of China’s C919 aircraft.
In addition, AR can also be applied to the training of aircraft maintenance engineers to improve the fidelity and effectiveness of training [140]. By mixing virtual and real components to simulate complex scenarios and realistically simulate the aircraft maintenance site, various kinds of interactive training for work such as round-the-plane inspections, component location identification, route routines, and engine maintenance can be conducted to fulfill the skill training tasks of aircraft maintenance engineers. At present, the application of AR technology in civil aircraft maintenance has initially shown significant advantages of intelligence and cooperative operations. Through the integration of virtual-reality fusion, real-time data acquisition and efficient image recognition technology, maintenance efficiency and operational accuracy have been greatly enhanced. Through pilot verification, various aviation enterprises and research institutions have gained practical results on AR technology in aircraft assembly, fault detection, and maintenance training, laying a technical foundation for promoting intelligent maintenance mode.

3.1.2. Data-Based Remote Support Platform for Civil Aviation Maintenance

A civil aviation maintenance remote support platform is one that utilizes modern communication technology and remote connectivity to provide maintenance and assurance services in the civil aviation sector. Mourtzis proposes an AR-based real-time remote maintenance support framework enabling real-time data transmission, video streaming, and collaborative guidance between field technicians and remote experts [141]. Through such a platform, front-line aircraft maintenance engineers can remotely access services such as technical support, fault diagnosis, maintenance guidance and training. Such platforms usually combine real-time data transmission, video calls, remote monitoring and collaborative work, providing a more efficient and flexible solution for aircraft maintenance. Utzig proposed a remote collaborative maintenance concept for in-service aircraft, enabling experts from different locations to join virtual sessions through digital twins and AR interfaces. This concept exemplifies frontline maintenance engineers receiving remote technical support, fault diagnosis, and repair guidance [142].
In the field of basic applied research, Feng et al. [143] proposed a civil aircraft structural repair solution platform based on the Browser/Service (B/S) architecture. This technical support platform for intelligent repair aims to deal with situations that occur during the repair of civil aircraft structures that are beyond the scope of the repair manual. The platform is capable of automatically recommending multiple repair solutions stored in the database based on damage information, thus supporting the maintenance engineering departments in developing extra-manual repair solutions faster. The flowchart for using the platform to form a repair program is shown in Figure 15.
Figure 15. Flowchart of a Structural Repair Solution Platform [143].
In production practice, the remote support platform relies on powerful information transmission technology due to the huge amount of data involved. For example, China Southern Airlines Group and China Telecom signed a contract for the country’s first 5G private network, ‘Intelligent Flight Service’ [144] in Guangzhou, which provides advanced information transmission technology. China Telecom’s digital capabilities provide nationwide wide-area access, cloud-side collaboration, and a secure and trusted 5G customized private network to China Southern Airlines Group, helping its more than 20 maintenance units to apply the new technology with high quality.
In addition, the integration of AR technology into remote support platforms is a research hotspot for airlines. The aircraft engineering departments of China Southern Airlines [145] and China Hainan Airlines have both developed remote technical support platforms and introduced AR technology for piloting. On-site maintenance engineers only need to download the platform client through smartphones and connect to AR smart glasses and then they can remotely call maintenance technical experts through the network for real-time picture and sound synchronous sharing and flexibly formulate and adjust fault diagnosis solutions to jointly repair aircraft faults.
Civil aviation maintenance remote support platforms based on data and advanced communication technologies have shown significant advantages in improving maintenance efficiency, shortening response time and optimizing on-site decision-making. However, the existing platforms still face many challenges in the process of promotion and application. Firstly, the stability and high bandwidth requirements of remote communication networks place high demands on the infrastructure, and any network fluctuations may affect data synchronization and real-time collaboration. In summarizing the AR remote maintenance solution, Simon et al. explicitly stated that achieving remote maintenance requires “reliable and stable network connectivity”. Network bandwidth and latency are among the key challenges, as they can otherwise impact real-time data transmission and collaborative effectiveness [146]. Secondly, the accuracy, stability and human–computer interaction experience of AR devices still need to be continuously optimized to better meet the maintenance needs in complex field environments. Morales et al. conducted a meta-analysis on the application of AR-assisted training in industrial settings. The authors noted that current AR applications commonly face challenges such as hardware comfort, natural interaction, and fatigue from prolonged use, limiting their long-term deployment in complex scenarios [147].

3.1.3. Operation and Maintenance Assisted Decision Making Based on Image Data

Intelligent image data recognition is a technical means to automatically identify and understand objects, scenes and features in images based on applications of image data analysis and artificial intelligence technology. Through learning and training, the intelligent image recognition system can extract features from image data, build models to interpret and understand images, and make accurate classifications and judgements. The Centre for Digital Aviation Research and Technology at Cranfield University investigated artificially intelligent image processing techniques to support graphics screening [148] for paperless working.
In the field of civil aircraft maintenance and inspection, AI image recognition has the ability to quickly and accurately detect and diagnose defects on component surfaces. For example, for defects such as cracks and deformation on the surface of engine blades, problems can be identified through image analysis and solutions provided. GE and its subsidiary OC Robotics have launched an AI-driven advanced blade inspection tool that uses artificial intelligence to improve fluorescence penetration detection, increase the efficiency and accuracy of engine bore scope inspection, and improve the reliability and consistency of inspections. The Netherlands Aerospace Center (NLR) conducts research on the automated flaw detection of helicopter rotor blades using an integrated system of cameras and robotics, and quantitatively evaluates the results of defect detection, further investigates the airworthiness qualification of AI to perform defect detection, and uses AI to improve maintenance schedules [148]. Spencer et al. [149] discussed the structural components associated with damage identification, such as cracks and corrosion.
Computer vision and AI image recognition have made significant advances in many areas, with researchers and organizations working to combine neural networks with image recognition techniques to automate visual inspections of aircraft. In 2017, Malekzadeh et al. [150] applied the work of deep neural networks (DNNs) to aircraft defect detection. The work first used an image dataset of an aircraft fuselage, and for each image, a binary mask was created to represent the defective region. Then, using a convolutional neural network pre-trained on ImageNet as a feature extractor, the algorithm achieved an accuracy of about 96.37%. However, in this study, the number of defective images was very limited. To solve this problem, a data balancing technique was used to oversample the scarce defective data and undersample the defect-free data. Miranda et al. [151] and Avdelidis et al. [152] used target detection techniques to inspect screws on the exterior of a civil aircraft using a UAV. UAVs have a lower probability of encountering obstacles and a wider range when inspecting the status of screws on the fuselage in the air than other devices that perform inspections on the ground. The researchers used a convolutional neural network to characterize the focal area and extract the screws from the image. Multiple CNN models were used in this image extraction effort, including a single-shot detector (SSD) and the latest version of the You Only Look Once (YOLO) detector. Finally, computer vision algorithms were used to evaluate the state of each screw to detect missing and loose screws. Deep learning can be used to automate aircraft maintenance visual inspection. Bouarfa et al. [153] applied a developed neural network architecture known by Mask R-CNN which enables the detection of objects in an image while simultaneously generating a segmentation mask for each instance. The model can be trained to identify additional types of damage such as lightning strike entry and exit points, paint damage, cracks and holes, missing markings, and can therefore be a useful as-decision-support systems for aircraft engineers.
Currently, the application of AI-based image recognition technology in civil aircraft maintenance has shown great potential. Brandoli et al. employed deep neural networks to automatically detect corrosion at fuselage lap joints in D-Sight images, demonstrating the effectiveness of AI in fuselage corrosion detection [154]. Through the continuous optimization of machine learning algorithms and image recognition technology, the image recognition system has been able to achieve fast and accurate detection of surface defects on the fuselage, engine blades and other key components, which provides strong data support for maintenance decisions. Shang et al. employed deep learning to process engine endoscope images, enabling in situ blade damage detection and significantly enhancing detection accuracy and automation levels [155]. Li et al. proposed a convolutional neural network approach for identifying surface damage on engine blades, demonstrating performance improvements over traditional methods [156].

4. Challenges and Potential Response Strategies for the Application of Big Data in the Field of Intelligent Maintenance of Civil Aircrafts

4.1. Big Language Modeling Enabled Intelligent Maintenance of Civil Aviation Aircraft

Currently, the introduction of generative Large Language Model (LLM) makes it possible to utilize massive maintenance records, technical documentation and real-time monitoring data for fault diagnosis, maintenance decision-making and predictive maintenance. Maggio et al. explored a framework for predictive maintenance agents based on LLM, emphasizing the integration of sensor monitoring data, maintenance records, and technical knowledge for fault early warning and repair recommendations [157]. These technologies not only efficiently parse complex textual information, but also accurately capture key information in the maintenance process through vector knowledge bases and semantic retrieval technologies, thus significantly improving maintenance efficiency and decision-making accuracy. Wang et al. directly targeted “intelligent aircraft maintenance” by domain-specific fine-tuning GPT-3.5 using aircraft models and maintenance logs, enabling it to comprehend maintenance records, identify faulty components, and provide repair recommendations [158]. Xie et al. proposed a hybrid framework integrating knowledge graphs + vector retrieval with large language models (LLMs) for aircraft fault diagnosis. This approach typically utilizes multi-source texts such as technical documentation and historical fault cases, leveraging vector indexing and semantic retrieval to extract critical information [8].
China Changlong (Hangzhou) Aviation Maintenance Engineering Company Limited and Zhejiang University Hangzhou International Science and Technology Centre collaborated to develop ‘Civil Aviation AI Maintenance Engineer’ using LLM [159]. China Gudong Technology designed a civil aviation maintenance intelligent decision-making large model, which was used to train a local large model decision-making system by deeply classifying maintenance manuals and constructing knowledge graphs at different levels. Wang et al. [160] proposed AviationGPT, an LLM based on the open-source LLaMA-2 and Mistral architectures, which was specifically trained for the aviation domain. The generative AI solution built by Infosys based on the Amazon Bedrock platform further demonstrates that the deep fusion of large language models and knowledge graphs in civil aviation maintenance is promising [161]. GE Aviation, a global leader in aviation technology, has invested significant resources in recent years in driving maintenance, manufacturing and supply chain intelligence, and its strategic partnership with Microsoft is an important part of its digital transformation. GE Aviation has leveraged Microsoft’s Cognitive Services and generative AI technologies to build an intelligent knowledge management system. By automatically parsing and summarizing a large number of technical documents, maintenance manuals and compliance standards, the system is able to provide maintenance engineers with instant and accurate document retrieval and intelligent Q&A services.

4.2. Potential Novel Artificial Intelligence Techniques in Civil Aviation Maintenance

As the civil aviation industry enters the era of big data, aircraft operation and maintenance generate massive, multi-source, and heterogeneous monitoring data, which places higher demands on intelligent fault diagnosis and health management. Intelligent maintenance of civil aviation aircraft faces the challenges of huge scale, multi-source heterogeneity, and high-speed circulation of data, etc. Wang et al. discussed the evolution of civil aircraft health management technology in the context of the “big data era” and proposed a big data platform architecture for civil aircraft health management based on multi-source monitoring data [162]. Li et al. investigated civil aircraft health management from a “big data + deep learning” perspective, emphasizing the scale and complexity of multi-source data encompassing flight operations, maintenance, and monitoring [163]. This chapter takes the current emerging artificial intelligence technologies as an entry point to analyze the potential advantages of these technologies for intelligent maintenance of civil aviation aircraft.
Distributed learning, including distributed deep learning and federated learning, addresses the challenge of massive datasets by decentralizing data storage and model training tasks across multiple computing nodes. This approach accelerates model training by leveraging computational resources from participating nodes, and enables cross-unit collaborative learning while safeguarding data privacy [164]. In aircraft maintenance scenarios, where the amount of data generated by each flight or different airports and maintenance centers is huge and widely distributed, distributed learning allows maintenance models to be trained without centrally collecting all the raw data. The global prediction model is generated by aggregating the parameters of the models trained in each place, which can significantly improve the scalability and training efficiency of the system, and help to update the fault prediction model in a timely manner and reduce the training time.
High-frequency, real-time streaming data, such as QAR data, are generated during aircraft flight by onboard sensors. Streaming data processing frameworks like Apache Flink, Kafka Streams, and Spark Streaming can analyze and predict aircraft sensor data streams in real-time, facilitating online monitoring and early fault warnings. Ma et al. reviewed big data applications in the transportation sector, specifically mentioning the QAR data warehouse: they pointed out that the existing volume of QAR data is enormous and difficult for traditional systems to support [165]. Therefore, Feng et al. [104,105] proposed a QAR data warehouse architecture based on Hadoop Hive for parsing and storing flight monitoring data while also supporting subsequent data analysis applications. Stream processing-based troubleshooting systems are able to continuously assess equipment status, for example, by analyzing signals such as temperature, vibration, and pressure in real-time, and issuing alerts immediately when abnormal fluctuations are detected. Su et al. [166] proposed a unified predictive maintenance platform that utilizes Spark Streaming to process device sensor stream data (temperature, vibration, pressure, etc.), enabling real-time monitoring and predictive maintenance alerts. They emphasize that low-latency analysis of high-throughput sensor streams via the streaming processing engine enables rapid anomaly detection and alerts, thereby reducing downtime [166]. Khattach et al. [167] developed an end-to-end real-time IoT analytics and anomaly detection architecture that leverages Apache Kafka + Apache Spark Structured Streaming to process sensor data streams for real-time fault detection and predictive maintenance. By implementing “just-in-time anomaly detection” and “actual-state-based maintenance” through stream processing, they demonstrated the advantages of streaming architectures in predictive maintenance [167]. By analyzing real-time and historical data, the intelligent maintenance system can identify potential problems before they occur, enabling “condition-based” maintenance that effectively improves aircraft reliability and reduces unnecessary downtime. Malik et al. developed an IIoT-based Edge–Fog–Cloud architecture that integrates non-destructive testing sensor data with real-time algorithms and NoSQL databases. This enables autonomous diagnostics and big data management for aerospace structural health monitoring, providing a scalable system paradigm for intelligent maintenance [168].
Aircraft failure data are usually extremely sparse, as it operates normally for the vast majority of the time, with only a few moments of abnormal signals. Sparse data modeling utilizes concepts such as sparse representation and compressed sensing to extract essential information from high-dimensional data [169]. For example, sparse modeling methods are able to learn effective features from a small number of fault samples in a noisy background and improve the interpretability of the model by designing sparse constraints. Unlike deep learning, which requires a large amount of labeled data, sparse models can maintain good performance despite insufficient data. For aircraft maintenance, sparse representations can be used to encode the state of key components, extract sparse features from signals such as flight vibrations or acoustic emissions, achieve fast fault detection on low-power embedded devices, and provide more concise characterization for subsequent analysis.
Transfer learning and self-supervised learning show strong potential for intelligent maintenance of civil aircraft, addressing diagnostic transfer across aircraft types and data scarcity in new models. Wang et al. [170] proposed a unified diagnostic framework using time-series large models, verified on a dataset of A320, A330, and C919. The framework applies a self-supervised “next signal token prediction” strategy (Figure 16), enabling the model to learn common health features without labeled fault data. Since fault samples for new aircraft such as the C919 are limited, traditional supervised methods perform poorly. To overcome this, Wang’s team designed a joint loss function combining baseline prediction and anomaly detection, transferring knowledge from existing aircraft to new ones. This approach improves adaptability to unseen models and enhances interpretability. Overall, the integration of transfer learning and self-supervised learning mitigates data scarcity, enables diagnostic knowledge sharing, and strengthens technological support for intelligent maintenance in civil aviation.
Figure 16. A Unified Diagnostic Framework: (a) The Bleed Air System Generative Pretrained Transformer (BasGPT) models the BAS system signals of three different aircraft types using a unified model architecture. (b) BasGPT is pretrained on BAS signals from mature aircraft types (e.g., A320, A330) and transfers the learned knowledge to a data-scarce new aircraft type (C919) [113].
Interpretable AI emphasizes transparency in predictions and decision-making, ensuring models are understandable and trustworthy for human users [171]. Such transparency is vital in safety-critical civil aviation, where regulators and engineers must know why a model issues a diagnosis or recommendation, and where interpretability helps detect biases and causal links. In predictive maintenance, only models that can be understood by technicians support rational decision-making. Yet many machine learning models are complex and opaque, highlighting the need for methods that enhance interpretability—such as rule-based reasoning, feature importance analysis, and visualization. For instance, in engine life prediction, interpretable techniques can show which sensor signals or flight conditions most influence RUL estimates, providing a clearer basis for maintenance recommendations.
Continuous learning enables models to incrementally learn from evolving data streams without forgetting prior knowledge. It aims to mitigate “catastrophic forgetting” while acquiring new knowledge [172]. In civil aviation, aircraft generate vast flight and maintenance data, requiring models to adapt to new operating conditions and failure modes. Continuous learning allows intelligent maintenance systems to update online with each new mission or record, avoiding full retraining. For example, when hardware is upgraded or new failures arise, models can be fine-tuned with recent data while retaining the ability to diagnose earlier faults. This adaptability makes health management models more flexible, sustaining predictive performance across the aircraft life cycle.

4.3. Data Quality, Uncertainty, and Reliability Challenges in Data-Driven Aircraft Health Management

Civil-aviation aircraft health management is increasingly built upon large-scale, heterogeneous operational and maintenance data streams, yet the availability, accessibility, and trustworthiness of these data often become the binding constraints for data-driven deployment. In practice, airline operational data and maintenance records contain sensitive operational details and may be subject to contractual restrictions, privacy obligations, and cybersecurity considerations. Industry data-sharing principles explicitly emphasize that operators retain control over the transfer of aircraft operational data to OEMs or third parties, subject to regulations and contractual agreements, which can limit cross-fleet aggregation and model generalization [173]. In parallel, the broader aviation AI/ML assurance discourse increasingly treats cybersecurity and secure-by-design practices as foundational requirements when AI-enabled systems are introduced into safety-relevant workflows [174].
Even when access is available, data quality issues can significantly degrade aircraft health management performance. Civil-aircraft sensor measurements may suffer from deterioration, calibration drift, noise, outliers, and missingness; maintenance logs can be inconsistent or partially unstructured; and different fleets and subsystems may exhibit incompatible sampling rates, naming conventions, and data schemas. These issues directly propagate to downstream analytics by increasing false alarms, masking early degradation signatures, and inducing biased learning when data are imbalanced or selectively recorded. Recent aero-engine studies explicitly highlight that missing data and sensor accuracy variations are unavoidable in realistic settings and can materially impact predictive health models [175]. Systematic reviews of predictive maintenance likewise identify data heterogeneity and data-preparation burdens as persistent barriers to industrial-scale adoption [52].
Beyond data quality, aircraft health management must manage uncertainty and reliability in safety-critical decision contexts. Both false negatives (missed impending failures) and false positives (unnecessary removals/inspections) have non-trivial operational and safety consequences, making it insufficient to report point estimates without characterizing confidence, robustness under domain shift, and stability across operating conditions. In response, the research community increasingly advocates hybrid strategies—e.g., physics-informed/physics-based learning and uncertainty-aware prognostics—to improve generalization and provide more interpretable, physically consistent outputs under sparse/noisy data regimes [176]. At the assurance level, regulatory-facing guidance for aviation AI/ML emphasizes structured verification, documentation of assumptions/limitations, and non-regression considerations across the learning life cycle, reinforcing the need for traceable data governance, validation protocols, and continuous monitoring once models are fielded [177].
To mitigate these risks, a practical data-driven aircraft health management stack should incorporate (i) rigorous data validation, cleaning, and provenance tracking; (ii) sensor health management (calibration, redundancy, cross-checking) to bound measurement uncertainty; (iii) standardized data models and governance to reduce integration friction; and (iv) trustworthy model practices—uncertainty quantification, stress testing across operational envelopes, and in-service performance monitoring with non-regression testing. Where raw data sharing is constrained, privacy-preserving collaboration (e.g., federated or distributed learning) can be considered to enable multi-operator analytics without exposing proprietary datasets, while remaining consistent with operator control and contractual boundaries [173].

5. Discussion, Summary and Prospect

5.1. Discussion: Advantages, Constraints, and Practical Implications

The reviewed models and industrial practices collectively indicate that big data-driven aircraft health management provides clear practical advantages over traditional maintenance decision-making by enabling a closed-loop life cycle capability from monitoring to diagnosis, prognostics, and decision support. By fusing multi-source operational signals with maintenance records, data-driven aircraft health management improves situational awareness and supports more timely and targeted interventions, which can translate into faster fault response, fewer unplanned events, and better alignment between maintenance actions and actual asset condition. In particular, the combination of real-time sensing, scalable analytics, and remote-support infrastructures strengthens maintenance execution by reducing information latency and facilitating expert-assisted troubleshooting, while prognostic modeling (e.g., RUL-oriented approaches) supports earlier risk identification and more efficient resource allocation.
At the same time, the deployment of aircraft health management in civil aviation remains constrained by several well-recognized practical factors. Data availability and cross-organization sharing are often limited by confidentiality, contractual boundaries, and cybersecurity requirements; data quality issues such as sensor noise/drift, missingness, and heterogeneous recording practices can degrade model robustness; and the safety-critical nature of maintenance decisions requires strong reliability, uncertainty awareness, and traceable validation rather than point predictions alone. These constraints do not negate the value of data-driven aircraft health management, but they shape the conditions under which benefits can be realized. Accordingly, effective implementation typically relies on strengthened data governance and standardization, sensor health management, hybrid/physics-informed modeling for improved generalization and interpretability, and continuous monitoring to ensure stable in-service performance.

5.2. Summary and Prospect

Combining the various theoretical models and empirical cases discussed in the previous section, it can be concluded that the intelligent maintenance of civil aircraft based on big data can break the limitations of traditional maintenance decision-making and achieve intelligent fault diagnosis and predictive maintenance to guarantee flight safety, ensure the high efficiency of the maintenance work, and optimize the operation and maintenance costs of airlines. Specifically embodied in the following points:
  • Data-driven scheduled maintenance optimizes maintenance cycles and task allocation by analyzing real-time data and historical maintenance records, based on mathematical statistics and operations research theory.
  • Real-time fault diagnosis relies on sensors and big data to monitor parameters and locate anomalies in real-time, supported by data analysis and machine learning to improve fault response speed.
  • Predictive maintenance uses machine learning to warn of potential failures in advance, predict the RUL of components and systems, and reduce unplanned downtime.
  • Data-driven corrective maintenance improves maintenance efficiency by summarizing after-action maintenance data, optimizing the repair process in combination with knowledge graph technology, and using intelligent maintenance equipment and platforms to assist in maintenance. Image recognition technology can also effectively detect the damage of civil aircraft by analyzing unstructured image data.

Author Contributions

Conceptualization, C.M. and Z.G.; methodology, Y.W. and J.X.; validation, X.B.; formal analysis, Z.G.; investigation, Z.G.; resources, Z.G.; writing—original draft preparation, Z.G.; writing—review and editing, C.M. and D.S.; visualization, Z.G.; supervision, Y.W.; project administration, C.M.; funding acquisition, C.M. All authors have read and agreed to the published version of the manuscript.

Funding

This research was funded by the Natural Science Foundation of Tianjin Municipality, grant number 24JCZDJC00100, and the APC was funded by Chao Ma.

Data Availability Statement

Not applicable.

Conflicts of Interest

Author Xiang Ba was employed by the company China Southern Airlines Engineering Technology Branch. The remaining authors declare that the research was conducted in the absence of any commercial or financial relationships that could be construed as a potential conflict of interest.

Abbreviations

The following abbreviations are used in this manuscript:
IVHMIntegrated Vehicle Health Management
CBM+Condition-Based Maintenance plus
HUMSHealth and usage monitoring system
CAWContinuing Airworthiness
RULRemain useful life
ARAugmented reality
MSG-3Maintenance steering group-3
IMRBPBInternational maintenance review board policy board
IP44Issue paper 44
MRBMaintenance review board
AHPAnalytic hierarchy process
PHMPredictive and health management
UEVMUniversal engine vibration monitor
ARMAAuto-regressive moving average
SVMSupport vector machine
DAEDeep auto encoder
DBNDeep belief network
MCNNMultiple channel convolutional neural network
DPMDynamic predictive maintenance
LSTMLong short-term memory
BPBack propagation
RMBPRandom modified back propagation
QARQuick access recorder
ACARSAircraft communications addressing and reporting system
CNNConvolutional neural networks
HDFSHadoop distributed file system
ADSAircraft detection system
PDMPredictive maintenance
ECMExpectation conditional maximization
SDAEStacked denoising autoencoder
IMAIntegrated modular avionics
KNNK-nearest neighbors
LOFLocal outlier factor
CRFConditional random field
BiLSTMBidirectional long short-term memory
BERTBidirectional encoder representations from transformers
BiGRUBidirectional gated recurrent unit
TF-IDFTerm frequency-inverse document frequency
BMBoyer–Moore
BMEOBeginning, Middle, End, Outside
NLRNetherlands Aerospace Center
DNNDeep neural networks
SSDSingle-shot detector
YOLOYou only look once
LLMLarge language model

References

  1. NASA. Research and Technology Goals and Objectives for Integrated Vehicle Health Management (IVHM); NASA-CR-192656; NASA: Washington, DC, USA, 1992.
  2. Ezhilarasu, C.M.; Skaf, Z.; Jennions, I.K. The application of reasoning to aerospace Integrated Vehicle Health Management (IVHM): Challenges and opportunities. Prog. Aerosp. Sci. 2019, 105, 60–73. [Google Scholar] [CrossRef]
  3. Department of Defense (DoD). Condition-Based Maintenance Plus (CBM+) Guidebook (Updated Edition); Defense Acquisition University: Washington, DC, USA, 2020; Available online: https://www.dau.edu/sites/default/files/2024-08/CBM%2B%20Guidebook%20August%202024%20-%20Stamped.pdf (accessed on 1 August 2024).
  4. VAST. Health and Usage Monitoring Systems (HUMS) Toolkit; Vibration Analysis and Signal Processing Toolbox (VAST); International Helicopter Safety Team: Fairfax, VI, USA, 2013; Available online: https://vast.aero/archives/Toolkits/Toolkit_HUMS.pdf (accessed on 1 August 2024).
  5. European Union Aviation Safety Agency (EASA). Part-M and Acceptable Means of Compliance (AMC). EASA Regulations and Guidance Material 2023. Available online: https://www.easa.europa.eu/en/acceptable-means-compliance-and-guidance-material-group/part-m-continuing-airworthiness (accessed on 1 August 2024).
  6. del Amo, I.F.; Erkoyuncu, J.A.; Roy, R.; Palmarini, R.; Onoufriou, D. A systematic review of Augmented Reality content-related techniques for knowledge transfer in maintenance applications. Comput. Ind. 2018, 103, 47–71. [Google Scholar] [CrossRef]
  7. Meng, X.; Jing, B.; Wang, S.; Pan, J.; Huang, Y.; Jiao, X. Fault Knowledge Graph Construction and Platform Development for Aircraft PHM. Sensors 2024, 24, 231. [Google Scholar] [CrossRef]
  8. Xie, X.; Tang, X.; Gu, S.; Cui, L. An intelligent guided troubleshooting method for aircraft based on HybirdRAG. Sci. Rep. 2025, 15, 17752. [Google Scholar] [CrossRef]
  9. Xing, J.; Yao, H.G.; Gu, Y.B.; Zhang, Y.Q. Optimization ideas of aircraft maintenance pro-gram based on digitization. Aviat. Maint. Eng. 2023, 139, 25–29. (In Chinese) [Google Scholar]
  10. Jiang, Q.H.; Gui, H.; Jiang, H. Optimisation Guidelines for Civil Aircraft Maintenance Syllabus IMRBPB IP44 and Application Research. Aeronaut. Stand. Qual. 2018, 47, 42–44. (In Chinese) [Google Scholar] [CrossRef]
  11. The International Air Transport Association. From Aircraft Health Monitoring to Aircraft Health Management. Available online: https://www.iata.org/contentassets/bf8ca67c8bcd4358b3d004b0d6d0916f/ahm-wp-2nded-2023.pdf (accessed on 1 August 2024).
  12. Delta TechOps. Delta TechOps Expanding Predictive Maintenance Capabilities with New Airbus Partnership. Available online: https://deltatechops.com/delta-techops-expanding-predictive-maintenance-capabilities-with-new-airbus-partnership/ (accessed on 17 December 2025).
  13. Ahsan, S.; Lemma, T.; Gebremariam, M. Reliability analysis of gas turbine engine by means of bathtub- shaped failure rate distribution. Process Saf. Prog. 2020, 39, E12115. [Google Scholar] [CrossRef]
  14. Mudholkar, G.S.; Asubonteng, K.O.; Hutson, A.D. Transformation of the bathtub failure rate data in reliability for using Weibull-model analysis. Stat. Methodol. 2009, 6, 622–633. [Google Scholar] [CrossRef]
  15. de Jonge, B. Discretizing continuous-time continuous-state deterioration processes, with an application to con-dition-based maintenance optimization. Reliab. Eng. Syst. Saf. 2019, 188, 1–5. [Google Scholar] [CrossRef]
  16. van der Weide, T.; Deng, Q.; Santos, B.F. Robust long-term aircraft heavy maintenance check scheduling optimization under uncertainty. Comput. Oper. Res. 2022, 141, 105667. [Google Scholar] [CrossRef]
  17. Lin, C.; Jang, Q.; Zhou, Y. Schedule maintenance task interval optimization method based on in-service da-ta. Adv. Aeronaut. Sci. Eng. 2020, 11, 572–576. (In Chinese) [Google Scholar]
  18. Ying, S.Q. Research on Optimization Method of Civil Aircraft Maintenance Interval Based on Reliability Data. Master’s Thesis, Nanjing University of Aeronautics and Astronautics, Nanjing, China, 2020. [Google Scholar]
  19. Sriram, C.; Haghani, A. An optimization model for aircraft maintenance scheduling and re-assignment. Transp. Res. Part A Policy Pract. 2003, 37, 29–48. [Google Scholar] [CrossRef]
  20. Kozanidis, G.; Liberopoulos, G.; Pitsilkas, C. Flight and maintenance planning of military aircraft for maximum fleet availability. Mil. Oper. Res. 2010, 15, 53–73. [Google Scholar] [CrossRef]
  21. El Moudani, W.; Mora-Camino, F. A dynamic approach for aircraft assignment and maintenance scheduling by airlines. J. Air Transp. Manag. 2000, 6, 233–237. [Google Scholar] [CrossRef]
  22. Başdere, M.; Bilge, Ü. Operational aircraft maintenance routing problem with remaining time consideration. Eur. J. Oper. Res. 2014, 235, 315–328. [Google Scholar] [CrossRef]
  23. Deng, Q.; Santos, B.F.; Verhagen, W.J. A novel decision support system for optimizing aircraft maintenance check schedule and task allocation. Decis. Support Syst. 2021, 146, 113545. [Google Scholar] [CrossRef]
  24. Jia, B.; Liu, Y.; Lu, X.; Tong, S. Model of determination maintenance intervals of aircraft structural with low utilization. Acta Aeronaut. Et Astronaut. Sin. 2018, 39, 221516. (In Chinese) [Google Scholar] [CrossRef]
  25. Yousefi, N.; Coit, D.W.; Song, S.; Feng, Q. Optimization of on condition thresholds for a system of degrading components with competing dependent failure processes. Reliab. Eng. Syst. Saf. 2019, 192, 106547. [Google Scholar] [CrossRef]
  26. Yousefi, N.; Tsianikas, S.; Coit, D.W. Dynamic maintenance model for a repairable multicomponent system using deep reinforcement learning. Qual. Eng. 2022, 34, 16–35. [Google Scholar] [CrossRef]
  27. Yousefi, N.; Tsianikas, S.; Coit, D.W. Reinforcement earning for dynamic condition based maintenance of a system with individually repairable components. Qual. Eng. 2020, 32, 388–408. [Google Scholar] [CrossRef]
  28. De Pater, I.; Reijns, A.; Mitici, M. Alarm-based predictive maintenance scheduling for aircraft engines with im-perfect Remaining Useful Life prognostics. Reliab. Eng. Syst. Saf. 2022, 221, 108341. [Google Scholar] [CrossRef]
  29. Hongsheng, Y. Research on Maintenance Optimization Method and Key Technology of Civil Aircraft Based on Operation Data. Ph.D. Thesis, Nanjing University of Aeronautics and Astronautics, Nanjing, China, 2021. (In Chinese). [Google Scholar]
  30. Walter, G.; Flapper, S.D. Condition-based maintenance for complex systems based on current component status and Bayesian updating of component reliability. Reliab. Eng. Syst. Saf. 2017, 168, 227–239. [Google Scholar] [CrossRef]
  31. Deng, Q.; Santos, B.E. A stochastic aircraft maintenance and crew scheduling problem with multiple check types and aircraft avail ability constraints. Eur. J. Oper. Res. 2022, 299, 814–833. [Google Scholar] [CrossRef]
  32. Frantzén, M.; Bandaru, S.; Ng, A.H.C. Digital-twin-based decision support of dynamic maintenance task prioriti-zation using simulation-based optimization and genetic programming. Decis. Anal. J. 2022, 3, 100039. [Google Scholar] [CrossRef]
  33. Capodieci, A.; Caricato, A.; Carlucci, A.P.; Ficarella, A.; Mainetti, L.; Vergallo, C. Using different machine learning approaches to evaluate perfor-mance on spare parts request for aircraft engines//E3S Web of Conferences. E3S Web Conf. 2020, 197, 11014. [Google Scholar]
  34. Dong, T.; Kim, N.H. Cost-Effectiveness of Structural Health Monitoring in Fuselage Maintenance of the Civil Aviation Industry. Aerospace 2018, 5, 87. [Google Scholar] [CrossRef]
  35. Verhagen, W.J.C.; Santos, B.F.; Freeman, F.; van Kessel, P.; Zarouchas, D.; Loutas, T.; Yeun, R.C.K.; Heiets, I. Condition-Based Maintenance in Aviation: Challenges and Opportunities. Aerospace 2023, 10, 762. [Google Scholar] [CrossRef]
  36. Ballarin, P.; Macchi, M.; Roda, I.; Sala, G.; Baldi, A.; Airoldi, A. Economic impact assessment of structural health monitoring systems on helicopter blade beginning of life. Struct. Control Health Monit. 2024, 2024, 2865576. [Google Scholar] [CrossRef]
  37. Lee, J.; Mitici, M.; Blom, H.A.P.; Bieber, P.; Freeman, F. Analyzing Emerging Challenges for Data-Driven Predictive Aircraft Maintenance Using Agent-Based Modeling and Hazard Identification. Aerospace 2023, 10, 186. [Google Scholar] [CrossRef]
  38. Adhikari, P.; Rao, H.G.; Buderath, M. Machine learning based data driven diagnostics & prognostics framework for aircraft predictive maintenance. In Proceedings of the 10th International Symposium on NDT in Aerospace, Dresden, Germany, 24–26 October 2018; pp. 24–26. [Google Scholar]
  39. Fink, O.; Wang, Q.; Svensen, M.; Dersin, P.; Lee, W.J.; Ducoffe, M. Potential, challenges and future directions for deep learning in prognostics and health management applications. Eng. Appl. Artif. Intell. 2020, 92, 103678. [Google Scholar] [CrossRef]
  40. Basora, L.; Bry, P.; Olive, X.; Freeman, F. Aircraft Fleet Health Monitoring with Anomaly Detection Techniques. Aerospace 2021, 8, 103. [Google Scholar] [CrossRef]
  41. Dangut, M.D.; Jennions, I.K.; King, S.; Skaf, Z. A rare failure detection model for aircraft predictive maintenance using a deep hybrid learning approach. Neural Comput. Appl. 2023, 35, 2991–3009. [Google Scholar] [CrossRef]
  42. Kang, C.A.O.; Zhang, Y.; Jianfei, F.E.N.G. Failure rate analysis and maintenance plan optimization method for civil aircraft parts based on data fusion. Chin. J. Aeronaut. 2025, 38, 103219. [Google Scholar]
  43. Sanchez, D.; Boyacı, B.; Zografos, K. An optimisation framework for airline fleet maintenance scheduling with tail assignment considerations. Trans. Res. B Methodol. 2019, 133, 142–164. [Google Scholar] [CrossRef]
  44. Qin, Y.; Zhang, J.; Chan, F.T.; Chung, S.H.; Niu, B.; Qu, T. A two-stage optimization approach for aircraft hangar maintenance planning and staff assignment problems under MRO outsourcing mode. Comput. Ind. Eng. 2020, 146, 106607. [Google Scholar] [CrossRef]
  45. Tseremoglou, I.; van Kessel, P.J.; Santos, B.F. A Comparative Study of Optimization Models for Condition-Based Maintenance Scheduling of an Aircraft Fleet. Aerospace 2023, 10, 120. [Google Scholar] [CrossRef]
  46. Rodrigo, J.; Sanchez de Leon, L.; Montañes, J.L.; Vega, J.M. A Reduced Order Model for Monitoring Aeroengines Condition in Real Time. Aerospace 2023, 10, 861. [Google Scholar] [CrossRef]
  47. Fu, S.; Avdelidis, N.P. Prognostic and Health Management of Critical Aircraft Systems and Components: An Overview. Sensors 2023, 23, 8124. [Google Scholar] [CrossRef]
  48. Molęda, M.; Małysiak-Mrozek, B.; Ding, W.; Sunderam, V.; Mrozek, D. From Corrective to Predictive Maintenance—A Review of Maintenance Approaches for the Power Industry. Sensors 2023, 23, 5970. [Google Scholar] [CrossRef]
  49. Kong, X.; Yu, D.S.; Ding, K.Y.; Liu, P.P. Research and application trends of predictive techniques in aircraft maintenance. Prog. Aeronaut. Eng. 2021, 12, 21–29. [Google Scholar] [CrossRef]
  50. Sun, J.; Wang, Z.; Yan, H.; Li, Z.; Duan, S.; Hu, H.; Zuo, H. Research advances in aircraft predictive maintenance. Acta Aeronaut. Astronaut. Sin. 2025, 46, 1–24. [Google Scholar] [CrossRef]
  51. Cao, M.; Huang, J.Q.; Zhou, J.; Chen, X.F.; Lu, F.; Wei, F. Current status, challenges and opportunities of civil aero-engine diagnostics & health management Ⅰ: Diagnosis and prognosis of engine gas path, mechanical and FADEC. Acta Aeronaut. Astronaut. Sin. 2022, 43, 9–41. [Google Scholar]
  52. Stanton, I.; Munir, K.; Ikram, A.; El-Bakry, M. Predictive maintenance analytics and implementation for aircraft: Challenges and opportunities. Syst. Eng. 2023, 26, 216–237. [Google Scholar] [CrossRef]
  53. Llasag Rosero, R.; Silva, C.; Ribeiro, B. Remaining Useful Life Estimation of Cooling Units via Time-Frequency Health Indicators with Machine Learning. Aerospace 2022, 9, 309. [Google Scholar] [CrossRef]
  54. Ulansky, V.; Raza, A. Predictive maintenance: A historical survey of models with imperfect inspections. Reliab. Eng. Syst. Saf. 2025, 268, 111939. [Google Scholar] [CrossRef]
  55. Kabashkin, I.; Fedorov, R.; Perekrestov, V. Decision-Making Framework for Aviation Safety in Predictive Maintenance Strategies. Appl. Sci. 2025, 15, 1626. [Google Scholar] [CrossRef]
  56. Cao, M.; Wang, P.; Zuo, H.F.; Zeng, H.; Sun, J.; Yang, W.; Wei, F.; Chen, X. Current status, challenges and opportunities of civil aero-engine diagnostics & health management Ⅱ: Comprehensive off-board diagnosis, life management and intelligent condition based MRO. Acta Aeronaut. Astronaut. Sin. 2022, 43, 34–73. [Google Scholar]
  57. Lima Lopes, L.; Travé-Massuyès, L.; Jauberthie, C.; Alcalay, G. A review of fault diagnosis techniques applied to aircraft air data sensors. In Proceedings of the 35th International Conference on Principles of Diagnosis and Resilient Systems (DX 2024), Schloss Dagstuhl, Vienna, Austria, 4–7 November 2024; pp. 1–20. [Google Scholar]
  58. Ranasinghe, K.; Sabatini, R.; Gardi, A.; Bijjahalli, S.; Kapoor, R.; Fahey, T.; Thangavel, K. Advances in Integrated System Health Management for mission-essential and safety-critical aerospace applications. Prog. Aerosp. Sci. 2022, 128, 100758. [Google Scholar] [CrossRef]
  59. Yang, L.; Wang, J.; Zhang, G. Aviation PHM system research framework based on PHM big data center. In Proceedings of the 2016 IEEE International Conference on Prognostics and Health Management (ICPHM), Ottawa, ON, Canada, 20–22 June 2016; IEEE: Piscataway, NJ, USA, 2016; pp. 1–5. [Google Scholar]
  60. Land, J.E. HUMS-the benefits-past, present and future. In Proceedings of the 2001 IEEE Aerospace Conference Proceedings, Big Sky, MT, USA, 10–17 March 2001; IEEE: Piscataway, NJ, USA, 2001; pp. 3083–3094. [Google Scholar]
  61. GEGGITT. Engine Health and Vibration Monitoring. 2023. Available online: https://www.meggitt.com/products-services/engine-health-and-vibration-monitoring/ (accessed on 2 September 2025).
  62. Çınar, Z.M.; Abdussalam Nuhu, A.; Zeeshan, Q.; Korhan, O.; Asmael, M.; Safaei, B. Machine learning in predictive maintenance towards sustainable smart manufacturing in industry 4.0. Sustainability 2020, 12, 8211. [Google Scholar] [CrossRef]
  63. Roadmap, A.I. A Human-Centric Approach to AI in Aviation; European Aviation Safety Agency: Cologne, Germany, 2020. [Google Scholar]
  64. Karaoğlu, U.; Mbah, O.; Zeeshan, Q. Applications of machine learning in aircraft maintenance. J. Eng. Manag. Syst. Eng. 2023, 2, 76–95. [Google Scholar] [CrossRef]
  65. Baptista, M.; Sankararaman, S.; De Medeiros, I.P.; Nascimento, C., Jr.; Prendinger, H.; Henriques, E.M. Forecasting fault events for predictive maintenance using data-driven techniques and ARMA modeling. Comput. Ind. Eng. 2018, 115, 41–53. [Google Scholar] [CrossRef]
  66. Li, B. Research of Fault Diagnosis and Safety Forecast of Civil Aircraft Based on Big Bata. Ph.D. Thesis, Shanghai Jiao Tong University, Shanghai, China, 2018. [Google Scholar]
  67. Li, S.M.; Ren, P.; Huang, Y.X. Baseline Equation Fitting of Aeroengine. Mech. Eng. Autom. 2016, 45, 153–154. [Google Scholar] [CrossRef]
  68. Cao, H.L.; Luo, L.X.; Qu, C.G.; Kang, L.P. Study of the surge fault diagnosis of an aeroengine based on the LS-SVM (Least Square-Supporting Vector Machine). J. Eng. Therm. Energy Power 2013, 28, 23–27. [Google Scholar]
  69. Reddy, K.K.; Sarkar, S.; Venugopalan, V.; Giering, M. Anomaly detection and fault disambiguation in large flight data: A multi-modal deep auto-encoder approach. In Proceedings of the Annual Conference of the PHM Society, Denver, CO, USA, 2–6 October 2016; pp. 1–8. [Google Scholar]
  70. Johnson, P. Commercialization of prognostics systems leveraging commercial off-the-shelf instrumentation, analysis, and data base technologies. In Proceedings of the Annual Conference of the PHM Society 2011, Montreal, QC, Canada, 25–29 September 2011. [Google Scholar]
  71. Liu, Z.; Zhang, C.; Dong, E.; Wang, R.; Li, S.; Han, Y. Research progress and development trend of prognostics and health management key technologies for equipment diesel engine. Processes 2023, 11, 1972. [Google Scholar] [CrossRef]
  72. Calabrese, F.; Regattieri, A.; Bortolini, M.; Gamberi, M.; Pilati, F. Predictive Maintenance: A Novel Framework for a Data-Driven, Semi-Supervised, and Partially Online Prognostic Health Management Application in Industries. Appl. Sci. 2021, 11, 3380. [Google Scholar] [CrossRef]
  73. Kabashkin, I.; Perekrestov, V. Ecosystem of aviation maintenance: Transition from aircraft health monitoring to health management based on IoT and AI synergy. Appl. Sci. 2024, 14, 4394. [Google Scholar] [CrossRef]
  74. Fu, S.; Zhong, S.S.; Lin, L.; Zhang, Y.J. Gas turbine fault diagnosis method under small sample based on transfer learning. Comput. Integr. Manuf. Syst. 2021, 27, 3450–3461. [Google Scholar] [CrossRef]
  75. Zhong, S.S.; Li, X.; Zhang, Y.J. Fault diagnosis of civil aero-engine driven by unbalanced samples based on DBN. J. Aerosp. Power 2019, 34, 708–716. [Google Scholar] [CrossRef]
  76. Ngui, W.K.; Leong, M.S.; Shapiai, M.I.; Lim, M.H. Blade fault diagnosis using artificial neural network. Int. J. Appl. Eng. Res. 2017, 12, 519–526. [Google Scholar]
  77. Keng, N.W.; Leong, M.S.; Shapiai, M.I.; Hee, L.M. Blade fault localization with the use of vibration signals through artificial neural network: A data-driven approach. Pertanika J. Sci. Technol. 2023, 31, 51–68. [Google Scholar] [CrossRef]
  78. Wang, M.H.; Lu, S.D.; Hsieh, C.C.; Hung, C.C. Fault detection of wind turbine blades using multi-channel CNN. Sustainability 2022, 14, 1781. [Google Scholar] [CrossRef]
  79. Nguyen, K.T.; Medjaher, K. A new dynamic predictive maintenance framework using deep learning for failure prognostics. Reliab. Eng. Syst. Saf. 2019, 188, 251–262. [Google Scholar] [CrossRef]
  80. Wang, S.; Selesnick, I.; Cai, G.; Feng, Y.; Sui, X.; Chen, X. Nonconvex sparse regularization and convex optimization for bearing fault diagnosis. IEEE Trans. Ind. Electron. 2018, 65, 7332–7342. [Google Scholar] [CrossRef]
  81. Jia, L.; Liu, Z.; Yi, S. Intelligent diagnosis of aircraft electrical faults based on rmbp neural network. J. Syst. Simul. 2019, 30, 3493–3501. [Google Scholar] [CrossRef]
  82. Feng, D.Y.; Jiang, C.Y.; Lu, M.W.; Ye, C.; Li, S. Fault diagnosis of aircraft landing gear hydraulic system based on TSFFCNN-PSO-SVM. J. Aerosp. Power 2024, 39, 192–204. [Google Scholar] [CrossRef]
  83. Chen, X.X.; Liu, Y.Y.; Huang, J.Y.; Chen, X. Fault Diagnosis of Landing Gear System Based on Bayesian Network Inference. Comput. Meas. Control. 2016, 24, 24–27. [Google Scholar] [CrossRef]
  84. Scarselli, G.; Nicassio, F. Machine Learning for Structural Health Monitoring of Aerospace Structures: A Review. Sensors 2025, 25, 6136. [Google Scholar] [CrossRef]
  85. Wu, Y.; Ma, R.; Zou, C.Z.; Wang, Z.Y. ACARS data protection technology based on national secret algorithm. J. Inform. Secur. Res. 2021, 7, 342–350. [Google Scholar] [CrossRef]
  86. Cao, H.L.; Gao, Y. Research on QAR data knowledge and application in civil aviation field. Mech. Eng. Autom. 2018, 47, 24–26. [Google Scholar] [CrossRef]
  87. Scanff, E.; Feldman, K.; Ghelam, S.; Sandborn, P.; Glade, M.; Foucher, B. Life cycle cost impact of using prognostic health management (PHM) for helicopter avionics. Microelectron. Reliab. 2007, 47, 1857–1864. [Google Scholar] [CrossRef]
  88. Su, Z.G.; Han, P.P.; Wu, R.B. QAR data processing based on data mining. Inform. Electron. Eng. 2012, 10, 118–123. [Google Scholar] [CrossRef]
  89. Zhang, P.; Yang, T.; Liu, Y.N.; Fan, Z.Y.; Duan, Z.B. Feature extraction and prediction of QAR data based on CNN-LSTM. Appl. Res. Comput. 2019, 36, 2958–2961. [Google Scholar] [CrossRef]
  90. Ba, T.X.; Li, R.; Xiong, Y.; Fang, H.Z. Civil aircraft fault prediction and verification based on QAR data. Comput. Meas. Control 2019, 27, 31–35. [Google Scholar] [CrossRef]
  91. Miao, J.; Zhang, C.; Jiao, Y.; Zhang, X.; Li, Q. Data evidence-based aircraft continuing airworthiness management assistant system and applications. In Proceedings of the 2022 IEEE 4th International Conference on Civil Aviation Safety and Information Technology (ICCASIT), Dali, China, 12–14 October 2022; IEEE: Piscataway, NJ, USA, 2022; pp. 579–586. [Google Scholar]
  92. Xu, J.X.; Jiang, C.S.; Ma, C. Vibration fault analysis of low pressure rotor of civil aero-engine based on ARIMA model. Sci. Technol. Eng. 2019, 19, 362–368. [Google Scholar]
  93. Yang, X. Research on QAR Data Mining Algorithm Based on Grey System Theory; Civil Aviation University of China: Tianjin, China, 2015. [Google Scholar]
  94. Wang, H.; Zuo, H.; Sun, J.; Liu, Z. Research on on-line monitoring method of lubricating oil consumption rate of aeroengine based on QAR data. In Proceedings of the 2017 International Conference on Sensing, Diagnostics, Prognostics, and Control (SDPC), Shanghai, China, 16–18 August 2017; IEEE: Piscataway, NJ, USA, 2017; pp. 191–197. [Google Scholar]
  95. Cao, H.L.; Yang, L.; Lin, Y.S.; Luo, L.; Qu, C. Aero-engine anomaly detection using support vector regression. Mech. Sci. Technol. Aerosp. Eng. 2013, 32, 1616–1619. [Google Scholar] [CrossRef]
  96. Wang, X. Research on Key Techniques of Real-Time Monitoring for Aircraft Flight Safety; Nanjing University of Aeronautics and Astronautics: Nanjing, China, 2008. [Google Scholar]
  97. Liang, K.; Zuo, H.F.; Sun, J.Z.; Li, H.Y.; Ding, X.; Liu, R.C.; Wang, R.H. QAR data health monitoring method of civil aircraft bleed air system. J. Mech. Eng. 2015, 51, 191–197. [Google Scholar] [CrossRef]
  98. Jiang, Z.N. The Research of Health Assessment and Fault Diagnosis Method of Civil Aircraft Flight Control System; Nanjing University of Aeronautics and Astronautics: Nanjing, China, 2018. [Google Scholar]
  99. Memarzadeh, M.; Matthews, B.; Avrekh, I. Unsupervised anomaly detection in flight data using convolutional variational auto-encoder. Aerospace 2020, 7, 115. [Google Scholar] [CrossRef]
  100. Wang, Y.W.; Mo, L.P.; Wang, Y.S.; Yin, K.; Zhao, Q.; Qing, X.L. Aero-engine status identification based on full-segment QAR data and convolutional neural network. J. Aerosp. Power 2021, 36, 1556–1563. [Google Scholar] [CrossRef]
  101. Huo, W.G.; Li, J.L.; Wang, H.F. Civil aircraft long touchdown exceedance detection based on autoencoder and HMM. J. Beijing Univ. 2022, 48, 560–568. [Google Scholar] [CrossRef]
  102. Duan, Z.B.; Du, H.L.; Zhang, P. Feature extraction of QAR data based on QAR2Vec model. China Saf. Sci. J. 2021, 31, 145–152. [Google Scholar] [CrossRef]
  103. Huang, W.Q.; Li, N.; Liu, K.L.; Fu, Z.Z.; Ji, P.F.; Zhang, S.L.; Dong, L.W.; Sun, Y.T. Damage state evaluation method of service turbine blades based on MAML-LSTM. Acta Aeronaut. Astronaut. Sin 2024, 45, 270–281. [Google Scholar] [CrossRef]
  104. Feng, X.J.; Wu, X.Y.; Zhao, J.; He, Y.; Fang, S. Construction of QAR data warehouse in Hive. Comput. Eng. Appl. 2017, 53, 90–94. [Google Scholar] [CrossRef]
  105. Feng, X.J.; Liu, F. ADS-B data parsing and storage method based on Hadoop. Aerosp. Control. 2017, 35, 80–86. [Google Scholar]
  106. Bian, Y. A LSTM and Cost-Sensitive Learning-Based Real-Time Warning for Civil Aviation Over-limit. In Proceedings of the 2023 IEEE International Conference on Sensors, Electronics and Computer Engineering (ICSECE), Jinzhou, China, 29 October–1 November 2023; pp. 550–556. [Google Scholar]
  107. Wang, X.; Hu, C.H.; Ren, Z.Q.; Xiong, W. Performance deoradation modelino and remainino useful lifte orediction foaero-engine based on nonlinear Wiener process. Acta Aeronaut. Astronaut. Sin. 2020, 41, 223291. [Google Scholar] [CrossRef]
  108. Li, X.; Ding, Q.; Sun, J.Q. Remaining useful life estimation in prognostics using deep convolution neural networks. Reliab. Eng. Syst. Saf. 2018, 172, 1–11. [Google Scholar] [CrossRef]
  109. Gao, Z.; Ma, C.; Luo, Y. Rul prediction for IMA based on deep regression method. In Proceedings of the 2017 IEEE 10th International Workshop on Computational Intelligence and Applications (IWCIA), Hiroshima, Japan, 11–12 November 2017; IEEE: Piscataway, NJ, USA, 2017; pp. 25–31. [Google Scholar]
  110. Azevedo, D.; Ribeiro, B.; Cardoso, A. Web-based tool for predicting the Remaining Useful Lifetime of Aircraft Components. In Proceedings of the 2019 5th Experiment International Conference, Funchal, Portugal, 12–14 June 2019; IEEE: Piscataway, NJ, USA, 2019; pp. 231–232. [Google Scholar]
  111. Wang, T.; Yu, J.; Siegel, D.; Lee, J. A similarity-based prognostics approach for remaining useful life estimation of engineered systems. In Proceedings of the 2008 International Conference on Prognostics and Health Management, Denver, CO, USA, 6–9 October 2008; IEEE: Piscataway, NJ, USA, 2008; pp. 1–6. [Google Scholar]
  112. Kabashkin, I. The Iceberg Model for Integrated Aircraft Health Monitoring Based on AI, Blockchain, and Data Analytics. Electronics 2024, 13, 3822. [Google Scholar] [CrossRef]
  113. Li, C.; Yang, X.; Luo, S.; Song, M.; Li, W. Towards Domain-Specific Knowledge Graph Construction for Flight Control Aided Maintenance. Appl. Sci. 2022, 12, 12736. [Google Scholar] [CrossRef]
  114. Peng, H.; Yang, W. Knowledge Graph Construction Method for Commercial Aircraft Fault Diagnosis Based on Logic Diagram Model. Aerospace 2024, 11, 773. [Google Scholar] [CrossRef]
  115. Basora, L.; Olive, X.; Dubot, T. Recent Advances in Anomaly Detection Methods Applied to Aviation. Aerospace 2019, 6, 117. [Google Scholar] [CrossRef]
  116. Sun, W.Z.; Qu, J.L.; Yuan, T.; Gao, F.; Fu, Z. Flight data novelty detection method based on improved SVDD. Chin. J. Sci. Instrum. 2014, 35, 932–939. [Google Scholar] [CrossRef]
  117. Fei, S.; Huo, L.; Wang, L.; Lu, W. Anomaly detection method for flight data based on cluster analysis. In Proceedings of the 2015 Aeronautical Experiment and Test Technology Academic Exchange Conference, Measurement and Control Technology Editorial Board, Cairns, Australia, 25–27 November 2015; Society of Aeronautics and Astronautics: Beijing, China, 2015; pp. 277–279. [Google Scholar]
  118. Shi, X.; Chen, J.; Guo, X.; Fu, Y.; Wang, X. Spacecraft anomaly detection method based on regression analysis. J. Telem. Track. Command 2022, 43, 57–62. [Google Scholar] [CrossRef]
  119. Jasra, S.K.; Valentino, G.; Muscat, A.; Camilleri, R. Hybrid machine learning-statistical method for anomaly detection in flight data. Appl. Sci. 2022, 12, 10261. [Google Scholar] [CrossRef]
  120. Qiao, L.; Sun, Y.Z.; Wu, H.L. Information extraction for aircraft fault text. Comput. Mod. 2024, 61–66. [Google Scholar] [CrossRef]
  121. Collobert, R.; Weston, J.; Bottou, L.; Karlen, M.; Kavukcuoglu, K.; Kuksa, P. Natural language processing (almost) from scratch. J. Mach. Learn. Res. 2011, 12, 2493–2537. Available online: http://jmlr.org/papers/v12/collobert11a.html (accessed on 2 September 2025).
  122. Qi, Y.D.; Ding, H.Q.; Wu, J.Y.; Si, W. Military Named Entity Identification Method Combining Ontology and BiLSTM-CRF. J. Ordnance Equip. Eng. 2020, 41, 118–123. [Google Scholar] [CrossRef]
  123. Li, J.H.; Chen, M.M.; Wang, H.J.; Cui, Y.; Zhang, A. Chinese named entity recognition method based on ALBERT-BGRU-CRF. Comput. Eng. 2022, 48, 89–94, 106. [Google Scholar] [CrossRef]
  124. Wang, H.; Li, H.; Li, H.F. Research of relationship extraction method of civil aviation emergency domain ontology. J. Front. Comput. Sci. Technol. 2020, 14, 285–293. [Google Scholar] [CrossRef]
  125. Han, T.; Huang, H.S.; Yao, L.G. Entity extraction for aero-engine fault knowledge graph. Modular Mach. Tool Automat. Manuf. Tech. 2021, 63, 69–73, 78. [Google Scholar] [CrossRef]
  126. Chen, Y.G.; Liu, K.N.; Wang, S. Fault knowledge graph construction for aviation equipment based on BiGRU-Attention improvement. Acta Aeronaut. Astronaut. Sin. 2024, 45, 163–176. [Google Scholar] [CrossRef]
  127. Zhang, L.; Wu, C.; Tang, X.L.; Shaolin, F. A method of recognizing aero-engine fault entity and its application. J. Air Force Eng. Univ. 2022, 23, 1–6. [Google Scholar] [CrossRef]
  128. Xing, X.Q.; Ding, Y.T.; Xia, T.B.; Pan, E.S.; Xi, L.F. Integrated modeling of commercial aircraft maintenance plan recommendation system based on knowledge graph. J. Zhejiang Univ. (Eng. Sci.) 2023, 57, 512–521. [Google Scholar] [CrossRef]
  129. Li, L.L.; Wang, Y.W.; Ding, C.; Chen, H. The design and realization of aircraft maintenance and repair’s knowledge system based on knowledge graph. Intern. Combust. Engine Parts 2019, 40, 147–148. [Google Scholar] [CrossRef]
  130. Nie, T.; Zeng, J.; Cheng, Y.; Liang, M. Knowledge graph construction technology and its application in aircraft power system fault diagnosis. Acta Aeronaut. Astronaut. Sin. 2022, 43, 40–56. [Google Scholar] [CrossRef]
  131. Chen, L.; Xu, J.; Wu, T.; Liu, J. Information Extraction of Aviation Accident Causation Knowledge Graph: An LLM-Based Approach. Electronics 2024, 13, 3936. [Google Scholar] [CrossRef]
  132. Qu, J.; Wang, J.; Zhao, Z.; Chen, X. MBJELEL: An end-to-end knowledge graph entity linking method applied to civil aviation emergencies. Int. J. Comput. Intell. Syst. 2024, 17, 237. [Google Scholar] [CrossRef]
  133. Syed, T.A.; Siddiqui, M.S.; Abdullah, H.B.; Jan, S.; Namoun, A.; Alzahrani, A.; Nadeem, A.; Alkhodre, A.B. In-Depth Review of Augmented Reality: Tracking Technologies, Development Tools, AR Displays, Collaborative AR, and Security Concerns. Sensors 2023, 23, 146. [Google Scholar] [CrossRef] [PubMed]
  134. Gao, H.; Xu, F.; Liu, J.; Dai, Z.; Zhou, W.; Li, S.; Yu, Y.; Zheng, H. Holographic Three-Dimensional Virtual Reality and Augmented Reality Display Based on 4K-Spatial Light Modulators. Appl. Sci. 2019, 9, 1182. [Google Scholar] [CrossRef]
  135. Kara, P.A.; Simon, A. The good news, the bad news, and the ugly truth: A review on the 3D interaction of light field displays. Multimodal Technol. Interact. 2023, 7, 45. [Google Scholar] [CrossRef]
  136. Yang, S.L.; Chen, M.Y.; Shan, Q.; Sun, L.M. Application of AR technology in virtual maintenance of aircraft parts. Logist. Sci. Tech. 2021, 44, 57–62. [Google Scholar]
  137. Ceruti, A.; Liverani, A.; Marzocca, P. A 3D user and maintenance manual for UAVs and commercial aircrafts based on augmented reality. In Proceedings of the SAE 2015 AeroTech Congress & Exhibition, Seattle, WA, USA, 22–24 September 2015; SAE International: Warrendale, PA, USA, 2015. [Google Scholar]
  138. Robertson, T.; Bischof, J.; Geyman, M.; Lise, E. Reducing maintenance error with wearable technology. In Proceedings of the 2018 Annual Reliability and Maintainability Symposium (RAMS), Reno, NV, USA, 22–25 January 2018; IEEE: Piscataway, NJ, USA, 2018; pp. 1–6. [Google Scholar]
  139. Hong, G.; Zhu, K.; Zhang, Y.; Zheng, Y. A method for EWIS connector image identification in AR-based aircraft assembly process. Equip. Manuf. Technol. 2021, 49, 57–60,71. [Google Scholar] [CrossRef]
  140. Li, X. Research and application of China southern airlines new maintenance mode based on AR technology. Aviat. Maint. Eng. 2022, 11, 15–17. [Google Scholar] [CrossRef]
  141. Mourtzis, D.; Siatras, V.; Angelopoulos, J. Real-Time Remote Maintenance Support Based on Augmented Reality (AR). Appl. Sci. 2020, 10, 1855. [Google Scholar] [CrossRef]
  142. Utzig, S.; Kaps, R.; Azeem, S.M.; Gerndt, A. Augmented reality for remote collaboration in aircraft maintenance tasks. In Proceedings of the 2019 IEEE Aerospace Conference, Big Sky, MT, USA, 2–9 March 2019; pp. 1–10. [Google Scholar]
  143. Feng, Y.W.; Yan, H.; Lu, C.; Xiaofeng, X.; Zhibin, X. Design and implementation of civil aircraft structure maintenance platform based on B/S. Prog. Aeronaut. Eng. 2021, 12, 117–126. [Google Scholar] [CrossRef]
  144. Tang, G. China Telecom’s 5G Customized Network Project Has Surpassed 2500 Cloud-Network Integration Practices and Continues to Progress. Available online: https://www.c114.com.cn/news/117/a1199116.html (accessed on 5 January 2025).
  145. Qian, Y.X.; Tong, B.W.; Ding, H.Y. Aircraft maintenance of China Southern Airlines enters the Smart Maintenance Era. Air Transp. Bus. 2020, 20, 42. [Google Scholar] [CrossRef]
  146. Simon, J.; Gogolák, L.; Sárosi, J.; Fürstner, I. Augmented Reality Based Distant Maintenance Approach. Actuators 2023, 12, 302. [Google Scholar] [CrossRef]
  147. Morales Méndez, G.; del Cerro Velázquez, F. Augmented Reality in Industry 4.0 Assistance and Training Areas: A Systematic Literature Review and Bibliometric Analysis. Electronics 2024, 13, 1147. [Google Scholar] [CrossRef]
  148. Wen, J. Artificial intelligence may change the MRO industry. Jetliner 2024, 13, 38–42. [Google Scholar] [CrossRef]
  149. Spencer, B.F., Jr.; Hoskere, V.; Narazaki, Y. Advances in computer vision-based civil infrastructure inspection and monitoring. Engineering 2019, 5, 199–222. [Google Scholar] [CrossRef]
  150. Malekzadeh, T.; Abdollahzadeh, M.; Nejati, H.; Cheung, N.-M. Aircraft fuselage defect detection using deep neural networks. arXiv 2017, arXiv:1712.09213. [Google Scholar] [CrossRef]
  151. Miranda, J.; Larnier, S.; Herbulot, A.; Devy, M. UAV-based inspection of airplane exterior screws with computer vision. In Proceedings of the 14th International Joint Conference on Computer Vision, Imaging and Computer Graphics Theory and Applications (VISIGRAPP 2019), Prague, Czech Republic, 25–27 February 2019; pp. 421–427. [Google Scholar]
  152. Avdelidis, N.P.; Tsourdos, A.; Lafiosca, P.; Plaster, R.; Plaster, A.; Droznika, M. Defects Recognition Algorithm Development from Visual UAV Inspections. Sensors 2022, 22, 4682. [Google Scholar] [CrossRef]
  153. Bouarfa, S.; Doğru, A.; Arizar, R.; Aydoğan, R.; Serafico, J. Towards Automated Aircraft Maintenance Inspection. A use case of detecting aircraft dents using Mask R-CNN. In Proceedings of the AIAA Scitech 2020 Forum, Orlando, FL, USA, 6–10 January 2020; AIAA: Reston, VA, USA, 2020; p. 398. [Google Scholar]
  154. Brandoli, B.; de Geus, A.R.; Souza, J.R.; Spadon, G.; Soares, A.; Rodrigues, J.F., Jr.; Komorowski, J.; Matwin, S. Aircraft Fuselage Corrosion Detection Using Artificial Intelligence. Sensors 2021, 21, 4026. [Google Scholar] [CrossRef]
  155. Shang, H.; Sun, C.; Liu, J.; Chen, X.; Yan, R. Deep learning-based borescope image processing for aero-engine blade in-situ damage detection. Aerosp. Sci. Technol. 2022, 123, 107473. [Google Scholar] [CrossRef]
  156. Upadhyay, A.; Li, J.; King, S.; Addepalli, S. A Deep-Learning-Based Approach for Aircraft Engine Defect Detection. Machines 2023, 11, 192. [Google Scholar] [CrossRef]
  157. Di Maggio, L.G. Toward Autonomous LLM-Based AI Agents for Predictive Maintenance: State of the Art, Challenges, and Future Perspectives. Appl. Sci. 2025, 15, 11515. [Google Scholar] [CrossRef]
  158. Wang, P.; Karigiannis, J.; Gao, R.X. Ontology-integrated tuning of large language model for intelligent maintenance. CIRP Ann. 2024, 73, 361–364. [Google Scholar] [CrossRef]
  159. Zeng, K.; Ye, J.Y.; Cui, X.L.; Pang, W.; Li, Y.S.; Ni, P.C.; Feng, J.K. The challenges and exploration in the application of generative LLM key technologies for the civil aviation maintenance. Aviat. Maint. Eng. 2024, 20–24. [Google Scholar]
  160. Wang, L.; Chou, J.; Tien, A.; Zhou, X.; Baumgartner, D. AviationGPT: A large language model for the aviation domain. In Proceedings of the AIAA Aviation Forum and Ascend 2024, Las Vegas, NV, USA, 29 July–2 August 2024; AIAA: Reston, VA, USA, 2024; p. 4250. [Google Scholar]
  161. Ravi Kumar, G.V.V.; Kiran, K.; Devaraja Holla, V.; Venugopal, R.; Senthil, S.M.; Krishnasagar, M.K. Transforming Aviation Maintenance with the Infosys Generative AI Solution Built on Amazon Bedrock. 2023. Available online: https://aws.amazon.com/cn/blogs/apn/transforming-aviation-maintenance-with-the-infosys-generative-ai-solution-built-on-amazon-bedrock (accessed on 2 September 2025).
  162. Wang, Z.; Wang, Y.; Cui, S. Application architecture and typical cases of big data technology in health management of civil aircraft system. Vib. Proced. 2019, 22, 19–24. [Google Scholar] [CrossRef]
  163. Li, S.; Zhang, G.; Wang, J. Civil aircraft health management research based on big data and deep learning technologies. In Proceedings of the 2017 IEEE International Conference on Prognostics and Health Management (ICPHM), Dallas, TX, USA, 19–21 June 2017; pp. 154–159. [Google Scholar]
  164. Dehghani, M.; Yazdanparast, Z. From distributed machine to distributed deep learning: A comprehensive survey. J. Big Data 2023, 10, 158. [Google Scholar] [CrossRef]
  165. Ma, C.; Zhao, M.; Zhao, Y. An overview of Hadoop applications in transportation big data. J. Traffic Transp. Eng. (Engl. Ed.) 2023, 10, 900–917. [Google Scholar] [CrossRef]
  166. Su, N.; Huang, S.; Su, C. Elevating Smart Manufacturing with a Unified Predictive Maintenance Platform: The Synergy between Data Warehousing, Apache Spark, and Machine Learning. Sensors 2024, 24, 4237. [Google Scholar] [CrossRef]
  167. Khattach, O.; Moussaoui, O.; Hassine, M. End-to-End Architecture for Real-Time IoT Analytics and Predictive Maintenance Using Stream Processing and ML Pipelines. Sensors 2025, 25, 2945. [Google Scholar] [CrossRef] [PubMed]
  168. Malik, S.; Rouf, R.; Mazur, K.; Kontsos, A. The Industry Internet of Things (IIoT) as a Methodology for Autonomous Diagnostics in Aerospace Structural Health Monitoring. Aerospace 2020, 7, 64. [Google Scholar] [CrossRef]
  169. HACARUS Inc. Sparse Modeling Delivers Fast, Energy Efficient and Explainable AI Solutions for Cutting-Edge Medical Applications. 2021. Available online: https://media.nature.com/original/magazine-assets/d43747-021-00040-y/d43747-021-00040-y.pdf (accessed on 2 September 2025).
  170. Wang, Y.; Lei, P.; Wang, X.; Jiang, L.; Xuan, L.; Cheng, W.; Zhao, H.; Li, Y. Leveraging large self-supervised time-series models for transferable diagnosis in cross-aircraft type Bleed Air System. Adv. Eng. Inform. 2025, 65, 103275. [Google Scholar] [CrossRef]
  171. Zhang, Y.J.; Ge, Y.J.; Liu, P.F. Aircraft predictive maintenance: A combination of data exploration and explainable data models. Stat. Appl. 2023, 12, 1367–1375. [Google Scholar] [CrossRef]
  172. Van De Ven, G.M.; Soures, N.; Kudithipudi, D. Continual learning and catastrophic forgetting. arXiv 2024, arXiv:2403.05175. [Google Scholar] [CrossRef]
  173. International Air Transport Association. Aircraft Operational Data. Available online: https://www.iata.org/en/programs/ops-infra/techops/aircraft-operational-data (accessed on 17 December 2025).
  174. Aerospace Industries Association. Considering Security of Artificial Intelligence and Machine Learning Essential in Aviation. Available online: https://www.aia-aerospace.org/wp-content/uploads/Securing-Artificial-Intelligence-Machine-Learning-Aviation.pdf (accessed on 17 December 2025).
  175. Jung, J.S.; Son, C.; Rimell, A.; Clarkson, R.J.; Karl, A.H. Impact of data quality on predictive engine health model using machine learning. In Proceedings of the AIAA SCITECH 2024 Forum, Orlando, FL, USA, 8–12 January 2024; pp. 1–10. [Google Scholar]
  176. Li, H.; Zhang, Z.; Li, T.; Si, X. A review on physics-informed data-driven remaining useful life prediction: Challenges and opportunities. Mech. Syst. Sig. Process. 2024, 209, 111120. [Google Scholar] [CrossRef]
  177. European Union Aviation Safety Agency. EASA Artificial Intelligence (AI) Concept Paper Issue 2: Guidance for Level 1&2 Machine Learning Application. Available online: https://www.easa.europa.eu/en/document-library/general-publications/easa-artificial-intelligence-concept-paper-issue-2 (accessed on 17 December 2025).
Disclaimer/Publisher’s Note: The statements, opinions and data contained in all publications are solely those of the individual author(s) and contributor(s) and not of MDPI and/or the editor(s). MDPI and/or the editor(s) disclaim responsibility for any injury to people or property resulting from any ideas, methods, instructions or products referred to in the content.

Article Metrics

Citations

Article Access Statistics

Multiple requests from the same IP address are counted as one view.