Aircraft System Identification Using Multi-Stage PRBS Optimal Inputs and Maximum Likelihood Estimator
Abstract
1. Introduction
1.1. Related Works
1.2. Research Contribution
1.3. Paper Outline
2. Optimal Input Preliminaries
2.1. Mathematical Groundwork
2.2. Flight Path Constraints and Linear Analysis
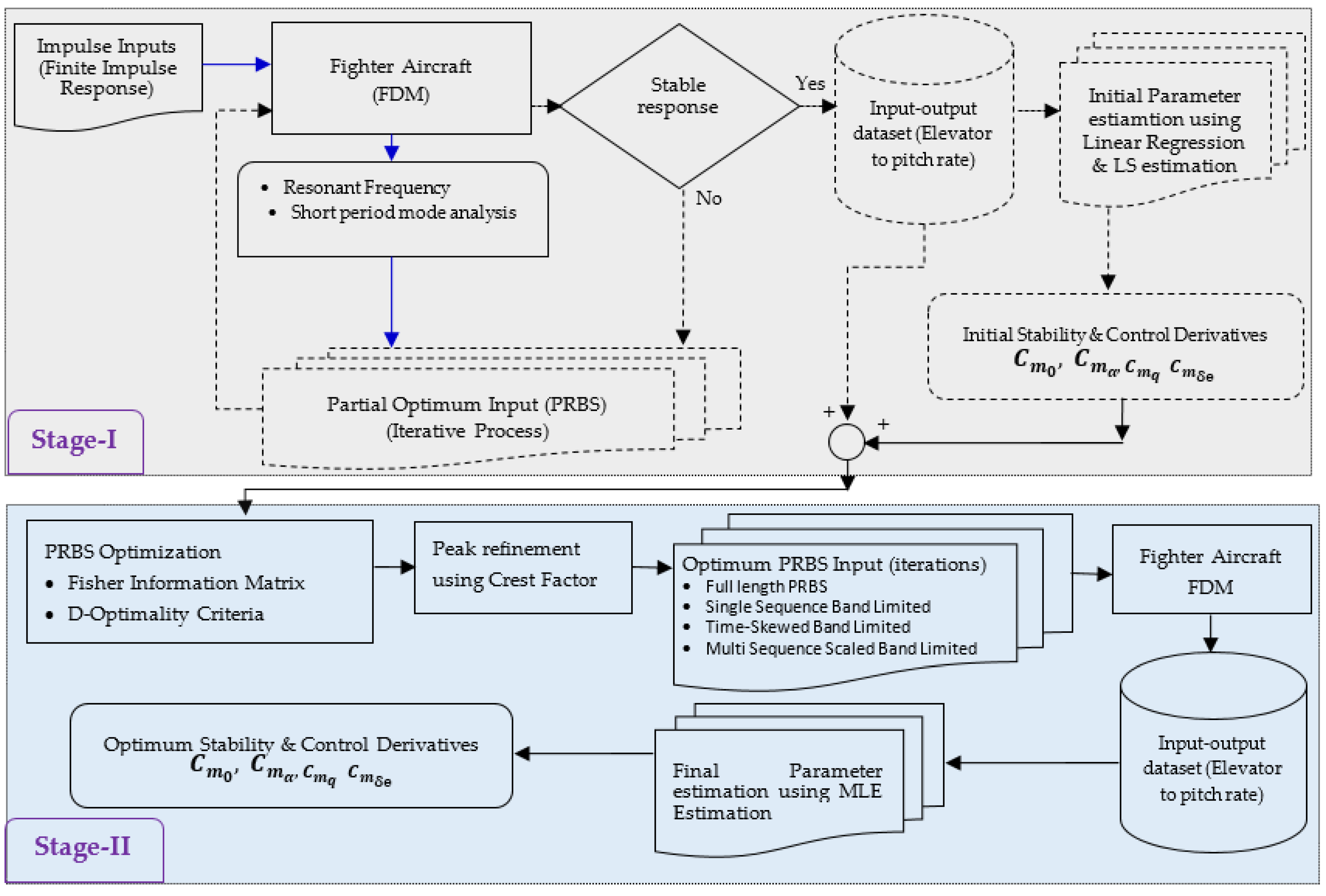
3. Methodology
3.1. Stage-I: Partial Optimum Input Design
3.1.1. Aircraft Spectral Estimates
3.1.2. Design Implications
- Maximum input-output amplitude is the most important design constraint, which becomes more significant for fighter supersonic aircrafts. Since, F-16 nonlinear simulated model has been linearized (Figure 3), therefore, PRBS input perturbations be limited to keep the output perturbations within linear range. This also satisfies small perturbation requirements for decoupling longitudinal and lateral dynamic equations. These constraints are mathematically expressed as:
- Aircraft structure validity demands amplitude constraints such as time duration of input 5° in AOA or sideslip angle, 20° in p, q, r rates and 0.1 g to 0.3 g in translational accelerations.
- A priori knowledge of the aircraft gives insight to its break frequency boundaries. One important implication in this case is PRBS input ‘frequency’ to lie with in natural frequency limitations of the aircraft. Unmatched input frequency may drift the aircraft away from the selected flight condition.
- The ‘sampling time’ for input design, is chosen in such a way, that dominant frequency of the input is at or near to the already known natural frequency of the aircraft.
- Maneuver time or time duration for the applied input is selected to keep the aircraft within the trim flight condition, which is more critical for an agile supersonic aircraft. In most of the cases, maneuver time of 10–20 s is generally followed.
3.1.3. Designing Partial Optimum PRBS
3.2. Stage-II: Optimum Input Design
3.2.1. Fisher Information Matrix
3.2.2. D-Optimality Criteria
3.2.3. Crest Factor
| Algorithm 1: Stage-II optimization of PRBS input |
| Initialization: 1. Initial Values: Set initial parameter values of PRBS input such as frequency (), amplitude (), order (n) and sampling periodicity (Np). Stage-I PRBS input excitation gives these initial values. 2. Formulate time-history simulation of input-output (δe,) dataset. Generate PRBS input with initial parameter values and record output in the form of pitch rate (q). Calculate FIM: 3. Design and compute Jacobian = [, ], where are four input parameters of PRBS 4. Calculate FIM matrix I() using four parameters of input PRBS (, , n, Ts) and output dataset (z). D-Optimality Criteria: 5. Apply D-optimality criterion: Ʊ(M). 6. Cost Function: (M), where equates to zero. Minimum Crest Factor Efficiency Check 7. Refine PRBS peaks with Crest factor scalar value. Optimization Iterations: 8. Apply SIMPLEX algorithm to obtain optimum parameters of PRBS 9. Iterate to maximum det I() 10. Stopping Criteria: Objective function stabilizes J ≤ 1 × 10−6 Output: 11. Optimized PRBS parameters (, , n, Np). 12. Simulate response. |
3.3. LS and MLE Estimation
4. Results and Discussion
4.1. A Priori Knowledge of Aircraft Dynamics
4.2. Stage-I: Partial Optimum PRBS Design
4.3. Stage-II: Optimum PRBS Design
5. Conclusions
Author Contributions
Funding
Data Availability Statement
Conflicts of Interest
Nomenclature
| Roman ○ Aerodynamic force coefficients: , ○ Aerodynamic moment coefficients: , , ○ Throttle position: δt [0 1] ○ Inertia in x, y and z axis: Jx, Jy, Jz ○ Roll, Pitch and Yaw Rates: p, q, and r ○ Roll, Pitch and Yaw acceleration: , , and ○ [] ○ moments of inertia about x, , and body axes, (slug-) ○ and body axes, (slug-) ○ -axis force coefficient ○ : Total -axis force coefficient ○ -axis force coefficient ○ -axis force coefficient ○ Z-axis force coefficient ○ Total -axis force coefficient ○ pitching-moment coefficient ○ total pitching-moment coefficient ○ : wing mean aerodynamic chord, () ○ Probability Density Function: p.d.f Longitudinal Stability and Control Derivatives ○ ○ ○ ○ Determinant: det ○ Finite Impulse Response: FIR ○ Flight Dynamics Model: FDM ○ Fisher Information Matrix: Ϝ ○ Centre of Gravity: CG ○ Mach Number: M ○ Aircraft mass: m [kg (slugs)] ○ Wing Span: b [m, (ft)] ○ Wing Area: S [m2 (ft2)] ○ Airplane body axes: x,y,z ○ Center of gravity location: Xcg ○ Single input Single Output: SISO ○ Degree of Freedom: DOF ○ Linear Time Invariant: LTI ○ Feet: ft ○ Ordinary Differential Equations: ODEs ○ Velocity: Vt ○ Height: h ○ Minimum: Min ○ Maximum Likelihood Estimation: MLE Greek ○ Angle of attack: α (AOA) ○ Sideslip angle: β ○ Roll, pitch and yaw angles: Phi(φ), theta (θ), pssi(ψ) ○ Deflections in elevator, rudder and aileron: δe, δr, δa ○ Flight path angle: γ ○ Air Density: ρ Superscripts ○ .: Time derivative ○ T: Transpose ○ ^: Estimate ○ Vector symbols are used in bold text and scalar symbols are mentioned as regular text with italics |
References
- Klein, V.; Morelli, E. Aircraft System Identification Theory and Practice; American Institute of Aeronautics and Astronautics: Reston, VI, USA, 2006. [Google Scholar]
- Tangirala, A.K. Principles of System Identification Theory and Practice; CRC Press: Boca Raton, FL, USA, 2015. [Google Scholar]
- Stevens, B.L.; Lewis, F.L. Aircraft Control and Simulation, 2nd ed.; Wiley: Hoboken, NJ, USA, 2003. [Google Scholar]
- Fedorov, V.V. Theory of Optimal Experiments; Academic Press: Cambridge, MA, USA, 1972. [Google Scholar]
- Goodwin, G.; Payne, R. Dynamic System Identification: Experiment Design and Data Analysis; Academic Press: Cambridge, MA, USA, 1977. [Google Scholar]
- Ljung, L. System Identification, Theory for the User, 2nd ed.; Prentice Hall: Hoboken, NJ, USA, 1999. [Google Scholar]
- Mehra, R. Choice of Input Signals. In Trends and Progress in Systems Identification; Eykhoff, P., Ed.; Pergamon Press: New York, NY, USA, 1981. [Google Scholar]
- Zarrop, M. Optimal Experiment Design for Dynamic System Identification; Springer: New York, NY, USA, 1979. [Google Scholar]
- Mehra, R. Optimal input signals for parameter estimation in dynamic systems—Survey and new results. IEEE Trans. Autom. Control. 1974, 19, 753–768. [Google Scholar] [CrossRef]
- Mehra, R.K.; Gupta, N.K. Status of Input Design for Aircraft Parameter Identification; CP-172 on Methods for Aircraft State and Parameter Identification; Advisory Group for Aerospace Research and Development: Neuilly sur Seine, France, 1975. [Google Scholar]
- Narasimhan, S.; Srikanth, S.A.; Sreeram, J.V.N.; Rengaswamy, R. Optimal Plant Friendly Input Design for System Identification. Ind. Eng. Chem. Res. 2011, 50, 13045–13055. [Google Scholar] [CrossRef]
- Morelli, E.A. Optimal Input Design for Aircraft Stability and Control Flight Testing. J. Optim. Theory Appl. 2021, 191, 415–439. [Google Scholar] [CrossRef]
- Grauer, J.A.; Boucher, M. Aircraft system identification from multisine inputs and frequency responses. J. Guid. Control. Dyn. 2020, 43, 2391–2398. [Google Scholar] [CrossRef]
- Morelli, E.A. Flight Test Experiment Design for Characterizing Stability and Control of Hypersonic Vehicles. J. Guid. Control. Dyn. 2009, 32, 949–959. [Google Scholar] [CrossRef]
- Morelli, E.A.; Grauer, J.A. Advances in Aircraft System Identification at NASA Langley Research Center. J. Aircr. 2023, 60, 1354–1370. [Google Scholar] [CrossRef]
- Ghoreyshi, M.; Aref, P.; Jirasek, A.; Seidel, J. Design of Input signal for System Identification of a Generic Fighter Configuration. In Proceedings of the AIAA Aviation Forum and Ascend, Las Vegas, NV, USA, 29 July–2 August 2024. [Google Scholar]
- Jana, D.; Mukhopadhyay, S.; Ray-Chaudhuri, S. Fisher information-based optimal input locations for modal identification. J. Sound Vib. 2019, 459, 114833. [Google Scholar] [CrossRef]
- Hosseini, S.; Botkin, N.; Dipolder, J.; Holzapfel, F. Robust Optimal Input Design for Flight Vehicle System Identification. In Proceedings of the AIAA SciTech Forum, Orlando, FL, USA, 6–10 January 2020. [Google Scholar]
- Lichota, P.; Sibilski, K. D-Optimal Simultaneous Multistep Excitations for Aircraft Parameter Estimation. J. Aircr. 2017, 54, 747–758. [Google Scholar] [CrossRef]
- Morelli, E.A. Multiple Input Design for Real-Time Parameter Estimation in the Frequency Domain. In Proceedings of the 13th IFAC Symposium on System Identification, Rotterdam, The Netherlands, 27–29 August 2003. [Google Scholar]
- Martos, B.; Noriega, A. A Method for Real-Time Pilot Modeling and Multisine Tracking Input Design. In Proceedings of the 2019 AIAA SciTech Forum, San Diego, CA, USA, 7–11 January 2019. [Google Scholar]
- Morelli, E.A. Practical Input Optimization for Aircraft Parameter Estimation Experiments; NASA Contractor Report; NASA: Washington, DC, USA, 1993. [Google Scholar]
- Berger, T.; Tischler, M.B.; Knapp, M.E.; Lopez, M.J.S. Identification of Multi-Input Systems in the Presence of Highly Correlated Inputs. J. Guid. Control. Dyn. 2018, 41, 2247–2257. [Google Scholar] [CrossRef]
- Morelli, E.A.; Derry, S.D.; Smith, M.S. Aerodynamic Parameter Estimation for Flight 2 of the X-43A. In Proceedings of the Joint Army Navy NASA Air Force (JANNAF) Conference, Charleston, SC, USA, 13–17 June 2005. [Google Scholar]
- Grauer, J.A.; Boucher, M.J. Real-Time Estimation of Bare-Airframe Frequency Responses from Closed-Loop Data and Multisine Inputs. J. Guid. Control. Dyn. 2020, 43, 288–298. [Google Scholar] [CrossRef] [PubMed]
- Grauer, J.A. Frequency Response Estimation for Multiple Aircraft Control Loops Using Orthogonal Phase-Optimized Multisine Inputs. Processes 2022, 10, 619. [Google Scholar] [CrossRef]
- Morelli, E.A. Flight Test Maneuvers for Efficient Aerodynamic Modeling. J. Aircr. 2012, 49, 1857–1867. [Google Scholar] [CrossRef]
- Morelli, E.A. Practical Aspects of Multiple-Input Design for Aircraft System Identification Flight Tests. In Proceedings of the AIAA Aviation Forum, Virtual, 2–6 August 2021. [Google Scholar]
- Ergazi, E. Frequency-Domain System Identification of F-16 Longitudinal Dynamics. Master’s Thesis, Department of Aerospace Engineering, Middle East Technical University, Ankara, Turkey, 2022. [Google Scholar]
- Mazhar, M.F.; Abbas, S.M.; Wasim, M.; Khan, Z.H. Bayesian Identification of High-Performance Aircraft Aerodynamic Behaviour. Aerospace 2024, 11, 960. [Google Scholar] [CrossRef]
- Napolitano, M.R. Aircraft Dynamics from Modelling to Simulation; Wiley: Hoboken, NJ, USA, 2012. [Google Scholar]
- Cook, M.V. Flight Dynamics Principles, 2nd ed.; Elsevier: Burlington, MA, USA, 2007. [Google Scholar]
- Sunga, S.W.; Leeb, J.H. Pseudo-random binary sequence design for finite impulse response identification. Control. Eng. Pract. 2003, 11, 935–947. [Google Scholar] [CrossRef]
- Garcia-Gabin, W.; Lundh, M. Input PRBS Design for Identification of Multivariable Systems; Abo Akademi: Turku, Finland, 2018. [Google Scholar]
- Jakowluk, W. Optimal Input Signal Design in Control Systems Identification; Bialystok University of Technology: Bialystok, Poland, 2024. [Google Scholar]
- Atkinson, A.; Donev, A.; Tobias, R. Optimum Experimental Design with SAS; Oxford University Press: Oxford, UK, 2007. [Google Scholar]
- Uciński, D. Optimal Measurement Methods for Distributed Parameter System Identification; CRC Press LLC: Boca Raton, FL, USA, 2005. [Google Scholar]
- Hamilton, J.; Wall, D.G.; Saddington, A.J.; Economou, J.T. Hypersurface normalised gain-scheduled controller for a non-linear 6-DOF fast jet. Aerosp. Sci. Technol. 2020, 106, 106155. [Google Scholar] [CrossRef]
- Nguyen, L.T. Simulator Study of Stall/Post-Stall Characteristics of a Fighter Airplane with Relaxed Longitudinal Static Stability; NASA: Washington, DC, USA, 1979. [Google Scholar]
- Asim, M.F.; Masud, J.; Akhtar, S.; Malik, B.; Shams, T.A.; Sher, I. On Improvement of Flight Dynamic Model of a Supersonic Aircraft using Wind Tunnel to Flight Corrections. In Proceedings of the AIAA SCITECH 2022 Forum, San Diego, CA, USA, 3–7 January 2021. [Google Scholar]
- Nelder, J.A.; Mead, R. A simplex method for function minimization. Comput. J. 1965, 7, 308–313. [Google Scholar] [CrossRef]











| References | Optimal Inputs & Optimization Approaches | Implementation & Outcomes |
|---|---|---|
| [1,2,12] | Multi-step (doublets), Square Wave, frequency sweeps and Impulse inputs; optimized using a priori model and break frequencies of aircraft | Implemented on fixed-wing sub-sonic to supersonic range of aircrafts; Longitudinal and lateral bare-airframe identification conducted. |
| [21] | Multistep and Square Wave Input; optimized using Dynamic Programming and Cramer-Rao bounds | Implemented on F-18 supersonic aircraft; closed loop parameter identification conducted. |
| [1,12,13,14,15] | Frequency Domain Orthogonal Optimized Multisine Input | X-43A, X-51A, F-15B, T-2 Sub-scale aircrafts; stability and control derivatives calculated. |
| [2,16] | Time accurate input signals (Chirp, Schroeder, PRBS, random, and sinusoidal) | Generic Fighter configuration Aircraft; aerodynamic parameter identification conducted. |
| [2,11,12,18,19] | Square wave and Multi step excitation using Fisher Informative Matrix, Alphabetic-Optimality, Genetic Algorithm | Boeing 707 aircraft and heavy transport aircraft; longitudinal aerodynamic model discovered. |
| [28] | Frequency Sweep, sine wave, tuned function input | F-16 Supersonic Aircraft; longitudinal model identification |
| [30] | Multi step excitation (doublets, frequency left) using Single stage optimization based upon spectral analysis of aircraft | UAV, Helicopter, F-18 Supersonic aircraft; longitudinal and lateral model identification conducted. |
| Symbol | Value | Unit |
|---|---|---|
| b (wing span) | 30 | ft |
| (wing mean aerodynamic chord) | 11.32 | ft |
| S (wing area) | 300 | |
| W (weight) | 20,500 | Lbs |
| gd | 32.17 | ft/ |
| Vt (velocity) | 1150 | ft/s |
| h (height) | 3000 | ft |
| (dynamic pressure) | 300 | psf |
| Xcg (CG location) | 0.3 | ft |
| Ixx (moment of inertia x-axis) | 9496 | slug- |
| Iyy | 55,814 | slug- |
| Izz | 63,100 | slug- |
| Ixz (product of inertia) | 982 | slug- |
| Poles | Damping | Frequency | Time Constant |
|---|---|---|---|
| −8.71 × 10−3 + 0.074i | 0.117 | 7.45 × 10−2 | 1.15 × 102 |
| −8.71 × 10−3 − 0.074i | 0.117 | 7.45 × 10−2 | 1.15 × 101 |
| −1.2 +1.49i | 0.628 | 1.92 | 0.832 |
| −1.2 − 1.49i | 0.628 | 1.92 | 0.832 |
| Type of PRBS Implemented | Parameters | Initial Values | Partial Optimum Values |
|---|---|---|---|
| Full Length | (%) | 54.01% | 77.01% |
| Freqyency Range () | 0.1 to 2.5 Hz | 1.5 to 2 Hz | |
| Amplitude (U) | ±5° | ±2° | |
| Order (n) | 30 | 7 | |
| Sampling Time | 0.1 s | 0.1 s | |
| Periodicity (Np) | 1 | 1 | |
| Single Sequence Band Limited | (%) | 63.48% | 94.28% |
| Frequency Range () | 0.1 to 2.5 Hz | 1.5 to 2 Hz | |
| Amplitude (U) | ±5° | ±5° | |
| Order (n) | 8 | 5 | |
| Sampling Time | 0.1 s | 0.1 s | |
| Periodicity (Np) | 1 | 1 | |
| Time Skewed Band Limited | (%) | 40.89% | 94.24% |
| Freqyency Range () | 0.1 to 2.5 Hz | 1 to 2 Hz | |
| Amplitude (U) | ±5° | ±5° | |
| Order (n) | 10 | 6 | |
| Sampling Time | 0.1 s | 0.1 s | |
| Periodicity (Np) | 2 | 2 | |
| Multi Sequence Scaled Band Limited | (%) | 62.11% | 91.77% |
| Freqyency Range () | 0.1 to 2.5 Hz | 1 to 2 Hz | |
| Amplitude (U) | ±5° | ±2° | |
| Order (n) | 8 | 7 | |
| Sampling Time | 0.1 s | 0.1 s | |
| Periodicity (Np) | 3 | 3 |
| Type of PRBS Implemented | Parameters | ) | ] | ||
|---|---|---|---|---|---|
| Full Length | 0.0264 | 5.62 × 10−3 | 2.92 | 21.28 | |
| −0.0271 | 3.19 × 10−3 | 6.46 | 11.77 | ||
| −6.4377 | 1.79 × 10−1 | 1.49 | 0.27 | ||
| 0.0401 | 3.22 × 10−3 | 5.5 | 7.98 | ||
| (%) | 77.01 | − | − | − | |
| Single Sequence Band Limited | 0.1961 | 2.67 × 10−3 | 3.2333 | 1.827 | |
| −0.0890 | 1.68 × 10−3 | 3.1455 | 1.88 | ||
| −6.1513 | 3.71 × 10−1 | 7.9884 | 0.603 | ||
| 0.1956 | 2.36 × 10−3 | 7.2012 | 1.74 | ||
| (%) | 94.28 | − | − | − | |
| Time Skewed Band Limited | 0.2002 | 6.5 × 10−2 | 1.40 | 0.1457 | |
| −0.0343 | 1.93 × 10−3 | 1.30 | 0.0562 | ||
| −6.727 | 0.3525 | 4.8 | 0.094 | ||
| 0.2032 | 1.2 × 10−2 | 6.65 | 0.0974 | ||
| (%) | 94.24 | − | − | − | |
| Multi Sequence Scaled Band Limited | 0.2048 | 5.08 × 10−3 | 2.43 | 0.1245 | |
| −0.0237 | 3.15 × 10−3 | 3.65 | 0.1329 | ||
| −6.6583 | 0.6199 | 7.91 | 0.0138 | ||
| 0.2060 | 4.32 × 10−2 | 6.5 | 0.0586 | ||
| (%) | 91.77 | − | − | − |
| PRBS Optimum Design Characteristics | Values | |
| Score function | I() | [8.6 × 102, 0.004.8 × 102, 5.8923 × 102, 3.001 × 101] |
| FIM Determinant | Ʊ(M) | 149.3748 |
| Crest Factor | 4.4721 | |
| Type of PRBS Implemented | Parameters | Stage-I Optimization | Stage-II Optimization |
|---|---|---|---|
| Fully Optimum Single Sequence Band Limited | (%) | 94.28% | 95.34% |
| Frequency Range () | 1.5 to 2 Hz | 1.5975 Hz | |
| Amplitude (U) | ±5° | ±4.4° | |
| Order (n) | 5 | 6 | |
| Sampling Time | 0.1 s | 0.1 s | |
| Periodicity (Np) | 1 | 1 |
| Type of PRBS Implemented | Parameters | ) | ] | Validation | ||
|---|---|---|---|---|---|---|
| Fully Optimum Single Sequence Band Limited | 0.1966 | 4.77 × 10−3 | 6.4765 | 0.175 | Validation of the pitching momnet coefficients is carried out by comparing the results with boundary conditions given in Appendix A to [3]. All coefficients remain within the boundary conditions. | |
| −0.2109 | 1.83 × 10−2 | 3.1815 | 0.0698 | |||
| −6.6968 | 0.2389 | 6.4788 | 0.0246 | |||
| 0.1997 | 1.54 × 10−3 | 6.3607 | 0.0113 | |||
| (%) | 95.34% | - | - | - |
Disclaimer/Publisher’s Note: The statements, opinions and data contained in all publications are solely those of the individual author(s) and contributor(s) and not of MDPI and/or the editor(s). MDPI and/or the editor(s) disclaim responsibility for any injury to people or property resulting from any ideas, methods, instructions or products referred to in the content. |
© 2025 by the authors. Licensee MDPI, Basel, Switzerland. This article is an open access article distributed under the terms and conditions of the Creative Commons Attribution (CC BY) license (https://creativecommons.org/licenses/by/4.0/).
Share and Cite
Mazhar, M.F.; Wasim, M.; Abbas, M.; Riaz, J.; Swati, R.F. Aircraft System Identification Using Multi-Stage PRBS Optimal Inputs and Maximum Likelihood Estimator. Aerospace 2025, 12, 74. https://doi.org/10.3390/aerospace12020074
Mazhar MF, Wasim M, Abbas M, Riaz J, Swati RF. Aircraft System Identification Using Multi-Stage PRBS Optimal Inputs and Maximum Likelihood Estimator. Aerospace. 2025; 12(2):74. https://doi.org/10.3390/aerospace12020074
Chicago/Turabian StyleMazhar, Muhammad Fawad, Muhammad Wasim, Manzar Abbas, Jamshed Riaz, and Raees Fida Swati. 2025. "Aircraft System Identification Using Multi-Stage PRBS Optimal Inputs and Maximum Likelihood Estimator" Aerospace 12, no. 2: 74. https://doi.org/10.3390/aerospace12020074
APA StyleMazhar, M. F., Wasim, M., Abbas, M., Riaz, J., & Swati, R. F. (2025). Aircraft System Identification Using Multi-Stage PRBS Optimal Inputs and Maximum Likelihood Estimator. Aerospace, 12(2), 74. https://doi.org/10.3390/aerospace12020074

