Digital Twin: Research Framework to Support Preventive Conservation Policies
Abstract
1. Introduction
2. State of the Art
2.1. Preventive Conservation Management
2.1.1. Preventive Conservation and Risk Management
2.1.2. Conservation Process and Management Plan
2.1.3. Cultural Significance of Heritage Places
2.1.4. Heritage Information System
2.2. HBIM
2.3. Digital Twin
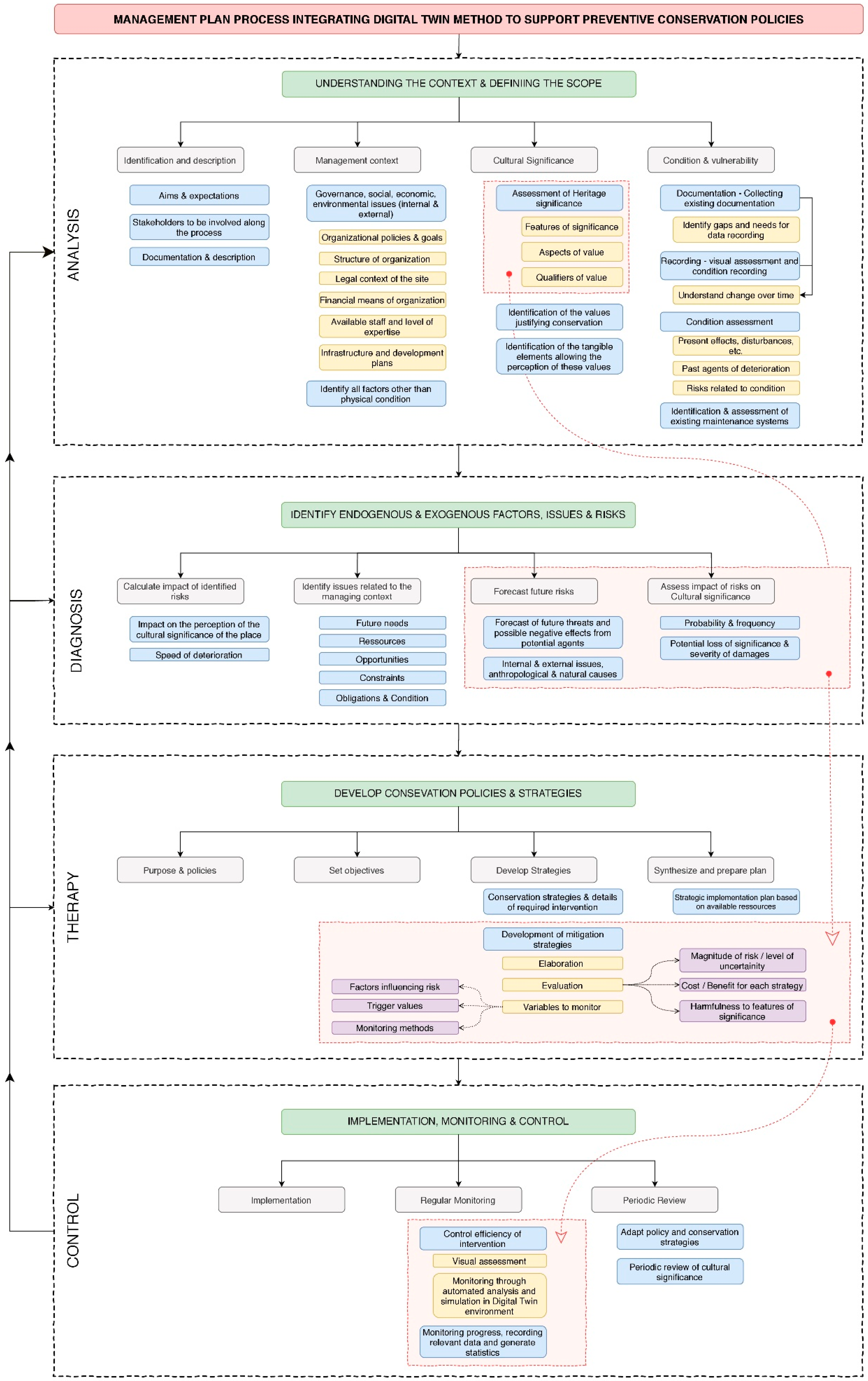
3. A Comprehensive Method
3.1. Analysis
3.2. Diagnosis
3.3. Therapy
3.4. Control
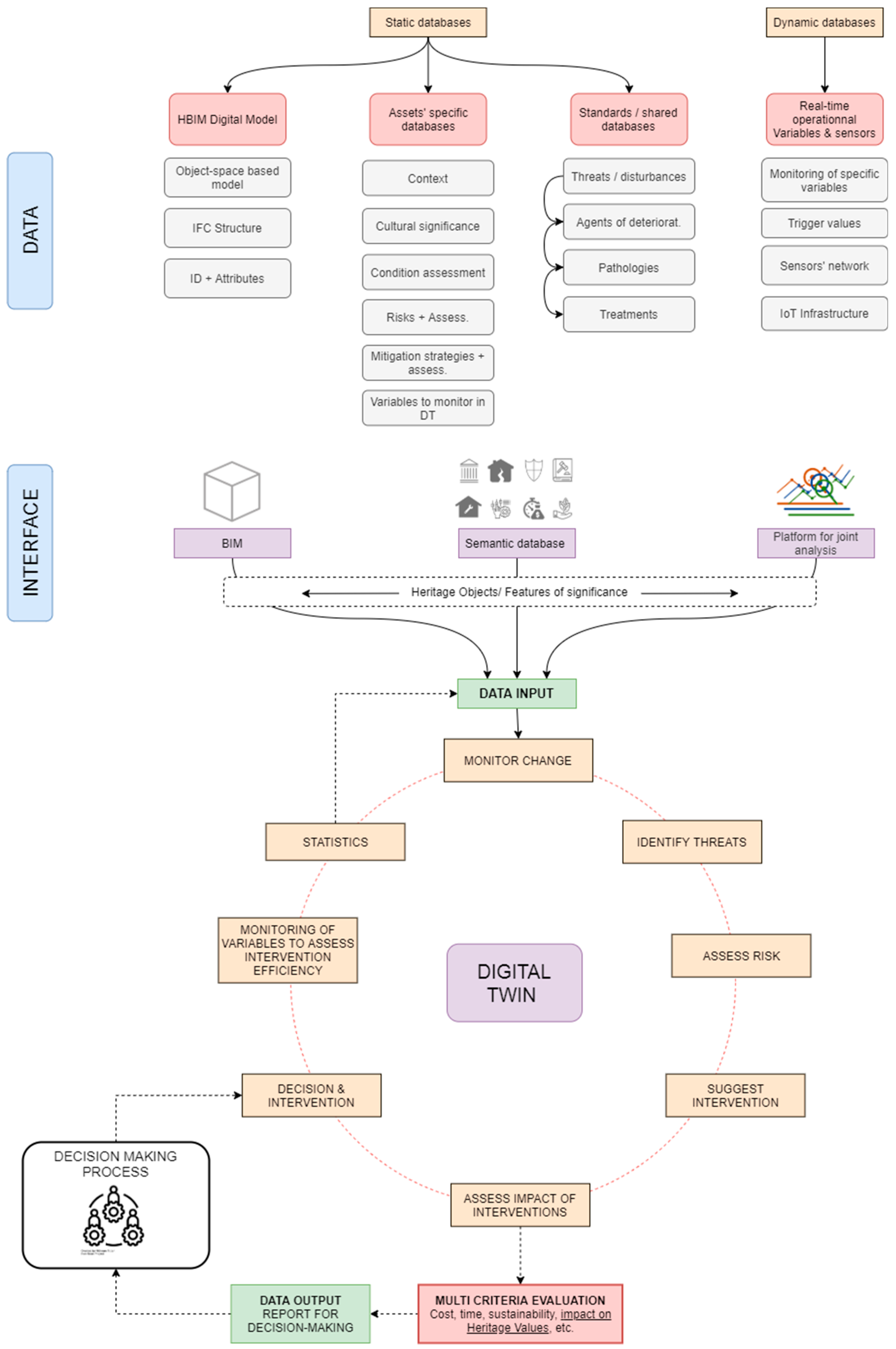
4. Digital Twin: A HBIM-Based Comprehensive Method for Supporting Preventive Conservation Strategies
4.1. Data Management in DT Environment
4.1.1. Data Input: Static and Dynamic Databases
4.1.2. A Process in the Digital Twin’s Environment
4.1.3. Data Output: A Report for Decision-Makers
4.2. Rules for Implementation of DT in Conservation Management Plan Processes
4.2.1. Cultural Significance
4.2.2. Identification of Risks and Assessment of Their Impact
4.2.3. Mitigation Strategies and Impact Assessment
4.2.4. Implementation in the Control Phase: Sensor Networks and Multi-Criterion Evaluation
5. Conclusions
Author Contributions
Funding
Acknowledgments
Conflicts of Interest
References
- ICOMOS. International Charter for the Conservation and Restoration of Monuments and Sites; ICOMOS: Venice, Italy, 1964. [Google Scholar]
- De la Torre, M. Values and Heritage Conservation. Herit. Soc. 2013, 6, 155–166. [Google Scholar] [CrossRef]
- UNESCO. Recommendation for the Protection of Movable Cultural Property. In Proceedings of the Records of the General Conference, 20th Session, Paris, France, 24 October–28 November 1978; UNESCO: Paris, France, 1978; pp. 1–5. [Google Scholar]
- UNESCO. Convention for the Safeguarding of the Intangible Cultural Heritage; UNESCO: Paris, France, 2003. [Google Scholar]
- Avrami, E.; Mason, R.; de la Torre, M. Values and Heritage Conservation; The Getty Conservation Institute: Los Angeles, CA, USA, 2000. [Google Scholar]
- Vandesande, A.; van Balen, K.; Della Torre, S.; Cardoso, F. Preventive and planned conservation as a new management approach for built heritage: From a physical health check to empowering communities and activating (lost) traditions for local sustainable development. J. Cult. Herit. Manag. Sustain. Dev. 2018, 8, 78–81. [Google Scholar] [CrossRef]
- Heras Barros, V. Towards a 3D GIS based monitoring tools for Preventive Conservation Management of the World Heritage City of Cuenca; KU Leuven: Leuven, Belgium, 2014. [Google Scholar]
- Stulens, A.; Meul, V.; Lipovec, N.C. Heritage Recording and Information Management as a Tool for Preventive Conservation, Maintenance, and Monitoring: The Approach of Monumentenwacht in the Flemish Region (Belgium). Chang. Over Time 2012, 2, 58–76. [Google Scholar]
- Van Balen, K. Challenges that Preventive Conservation poses to the Cultural Heritage documentation field. Int. Arch. Photogramm. Remote Sens. Spat. Inf. Sci. 2017, 42, 713–717. [Google Scholar] [CrossRef]
- Paolini, A.; Vafadari, A.; Cesaro, G.; Santana Quintero, M.; Van Balen, K.; Vileikis, O.; Fakhoury, L. Risk Management at Heritage Sites: A Case Study of the Petra World Heritage Site; UNESCO Amman Office: Paris, France, 2012; ISBN 10590145. [Google Scholar]
- Fredheim, L.H.; Khalaf, M. The significance of values: Heritage value typologies re-examined. Int. J. Herit. Stud. 2016, 22, 466–481. [Google Scholar] [CrossRef]
- Australia ICOMOS. Australia ICOMOS Guidelines for the Conservation of Places of Cultural Significance (“Burra Charter”); Australia ICOMOS: Burra, Australia, 1979; pp. 1–2. [Google Scholar]
- Jensen, U.J. Cultural Heritage, Liberal Education, and Human Flourishing. In Values and Heritage Conservation; Avrami, E., Mason, R., de la Torre, M., Eds.; The J. Paul Getty Trust: Los Angeles, CA, USA, 2000; pp. 38–43. [Google Scholar]
- Jouan, P.; Hallot, P. Digital Twin: A HBIM-based methodology to support preventive conservation of historic assets through heritage significance awareness. Int. Arch. Photogramm. Remote Sens. Spat. Inf. Sci. 2019, 42, 609–615. [Google Scholar] [CrossRef]
- Sun, Z.; Xie, J.; Zhang, Y.; Cao, Y. As-Built BIM for a Fifteenth-Century Chinese Brick Structure at Various LoDs. Int. J. Geo-Inf. 2019, 8, 15. [Google Scholar] [CrossRef]
- Oreni, D.; Brumana, R.; Banfi, F.; Bertola, L.; Barazzetti, L.; Cuca, B.; Previtali, M.; Roncoroni, F. Beyond crude 3D Models: From Point Clouds to Historical Building Information Modeling via NURBS. Lect. Notes Comput. Sci. (Incl. Subser. Lect. Notes Artif. Intell. Lect. Notes Bioinform.) 2014, 8740, 374–386. [Google Scholar]
- Garagnani, S.; Mingucci, R.; Luciani, S.C. Collaborative design for existing architecture: The Building Information Modeling as a frontier for coordinated process. In Proceedings of the SIGraDi 2012 Proceedings 16th Iberoamerican Congress of Digital Graphics, Fortaleza, Brazil, 13–16 November 2012; pp. 96–100. [Google Scholar]
- Oreni, D.; Karimi, G.; Barazzetti, L. Applying bim to built heritage with complex shapes: The ice house of filarete’s ospedale maggiore in milan, Italy. Int. Arch. Photogramm. Remote Sens. Spat. Inf. Sci. 2017, 42, 553–560. [Google Scholar] [CrossRef]
- Yang, X.; Lu, Y.C.; Murtiyoso, A.; Koehl, M.; Grussenmeyer, P. HBIM modeling from the surface mesh and its extended capability of knowledge representation. ISPRS Int. J. Geo-Inf. 2019, 8, 301. [Google Scholar] [CrossRef]
- Palomar, I.J.; García Valldecabres, J.L.; Tzortzopoulos, P.; Pellicer, E. An online platform to unify and synchronise heritage architecture information. Autom. Constr. 2020, 110, 103008. [Google Scholar] [CrossRef]
- Brumana, R.; Condoleo, P.; Grimoldi, A.; Previtali, M. Towards a Semantic Based Hub Platform of Vaulted Systems: Hbim Meets a Geodb. In Proceedings of the 2nd International Conference of Geomatics and Restoration, GEORES, Milan, Italy, 8–10 May 2019; Volume 42, pp. 301–308. [Google Scholar]
- Barazzetti, L.; Banfi, F.; Brumana, R.; Oreni, D.; Previtali, M.; Roncoroni, F. HBIM and augmented information: Towards a wider user community of image and range-based reconstructions. In Proceedings of the 25th International CIPA Symposium, Ávila, Spain, 1–5 September 2015; Volume XL, pp. 35–42. [Google Scholar]
- Australia ICOMOS. The Burra Charter: The Australia ICOMOS Charter for Places of Cultural Significance; Australia ICOMOS: Burra, Australia, 2013. [Google Scholar]
- ICOMOS. The Athens Charter for the Restoration of Historic Monuments, 1931. Available online: https://www.icomos.org/en/167-the-athens-charter-for-the-restoration-of-historic-monuments (accessed on 7 April 2020).
- Australia ICOMOS. The Burra Charter: The Australia ICOMOS Charter for Places of Cultural Significance; Australia ICOMOS: Burra, Australia, 1999. [Google Scholar]
- Watt, D. Building Pathology Principles and Practice; Blackwell Publishing: Oxford, UK, 1999; ISBN 9781405111720. [Google Scholar]
- Malcolm, T. Managing Building Pathology and Maintenance; Książek, M., Jerzy, R., Eds.; Warsaw University of Technology: Warsaw, Poland, 2013; ISBN 9788378142157. [Google Scholar]
- Stovel, H. Risk Preparedness: A Management Manual for World Cultural Heritage; ICCROM: Rome, Italy, 1998; ISBN 9290771526. [Google Scholar]
- UNESCO World Heritage Centre. Managing Disaster Risks for World Heritage; UNESCO: Paris, France; ICCROM: Paris, France; ICOMOS: Paris, France; IUCN: Paris, France; UNESCO World Heritage Centre: Paris, France, 2010; ISBN 9789231041655. [Google Scholar]
- UNESCO World Heritage Centre. Operational Guidelines for the Implementation of the World Heritage Convention; UNESCO World Heritage Centre: Paris, France, 2019. [Google Scholar]
- Wijesuriya, G.; Thompson, J.; Young, C. Managing Cultural World Heritage; ICCROM: Paris, France; ICOMOS: Paris, France; IUCN: Paris, France; UNESCO World Heritage Centre: Paris, France, 2013; ISBN 9789230012236. [Google Scholar]
- Demas, M. Planning for Conservation and Management of Archaeological Sites A Values-Based Approach; The Getty Conservation Institue: Los Angeles, CA, USA, 2000; pp. 27–54. [Google Scholar]
- ICOMOS. ICOMOS Charter—Principles for the Analysis, Conservation and Structural Restoration of Architectural Heritage; ICOMOS: Paris, France, 2003. [Google Scholar]
- Van Balen, K.; Vandesande, A. Reflections on Preventive Conservation, Maintenance and Monitoring by the PRECOM3OS UNESCO Chair; Acco: Leuven, Belgium, 2013; ISBN 9789033493423. [Google Scholar]
- Van Balen, K. The Nara Grid: An Evaluation Scheme Based on the Nara Document on Authenticity. APT Bull. J. Preserv. Technol. 2008, 39, 39–45. [Google Scholar]
- ICOMOS The Nara Document on Authenticity. Nara Conf. 1994, 309, 9–12.
- Stephenson, J. The Cultural Values Model: An Integrated Approach to Values in Landscapes. Landsc. Urban Plan. 2008, 84, 127–139. [Google Scholar] [CrossRef]
- Letellier, R. Recording and Information Management for the Conservation of Heritage Places: Guiding Principles; Getty Conservation Institute: Los Angeles, CA, USA, 2007; ISBN 0-89236-925-6. [Google Scholar]
- Santana Quintero, M. Heritage Recording, Documentation and Information Systems in Preventive Maintenance. In Reflections on Preventive Conservation. Maintenance and Monitoring of Monuments and Sites; ACCO: Leuven, Belgium, 2013; pp. 10–17. ISBN 978-90-334-9342-3. [Google Scholar]
- Billen, R.; Neuville, R.; Nys, G.; Poux, F.; Ruymbeke, M.V.A.N.; Piavaux, M.; Hallot, P. La transition numérique dans le domaine du patrimoine bâti: Un retour d’expériences. In Bulletin de la Commission Royale des Monuments, Sites et Fouilles; Région Wallonne, Commission Royale des Monuments, Sites et Fouilles: Liège, Belgium, 2018; Volume 30, pp. 119–148. ISBN 978-2-9601866-2-8. [Google Scholar]
- Hardie, C. Review of Recording, Documentation, Information Management for the Conservaton of Heritage Places. Internet Archaeol. 2012, 31, 6. [Google Scholar]
- Barazzetti, L.; Banfi, F. BIM and GIS: When parametric modeling meets geospatial data. ISPRS Ann. Photogramm. Remote Sens. Spat. Inf. Sci. 2017, 4, 1–8. [Google Scholar] [CrossRef]
- Dore, C.; Murphy, M. Integration of Historic Building Information Modeling (HBIM) and 3D GIS for recording and managing cultural heritage sites. In Proceedings of the 18th International Conference on Virtual Systems and Multimedia, VSMM 2012: Virtual Systems in the Information Society, Milan, Italy, 2–5 September 2012; pp. 369–376. [Google Scholar]
- Bassier, M.; Hadjidemetriou, G.; Vergauwen, M.; Van Roy, N.; Verstrynge, E. Implementation of scan-to-BIM and FEM for the documentation and analysis of heritage timber roof structures. In Proceedings of the Digital Heritage. Progress in Cultural Heritage: Documentation, Preservation, and Protection 6th International Conference, Nicosia, Cyprus, 31 October–5 November 2016; Volume II, pp. 79–90. [Google Scholar]
- Pocobelli, D.P.; Boehm, J.; Bryan, P.; Still, J.; Grau-Bové, J. BIM for heritage science: A review. Herit. Sci. 2018, 6, 23–26. [Google Scholar] [CrossRef]
- Macher, H.; Landes, T.; Grussenmeyer, P. From point clouds to building information models: 3D semi-automatic reconstruction of indoors of existing buildings. Appl. Sci. 2017, 7, 1030. [Google Scholar] [CrossRef]
- Barazzetti, L.; Banfi, F.; Brumana, R. Historic BIM in the cloud. In Proceedings of the Digital Heritage. Progress in Cultural Heritage: Documentation, Preservation, and Protection 6th International Conference, Nicosia, Cyprus, 31 October–5 November 2016; Volume II, pp. 104–115. [Google Scholar]
- Chiabrando, F.; Lo Turco, M.; Rinaudo, F. Modeling the decay in an hbim starting from 3d point clouds. A followed approach for cultural heritage knowledge. Int. Arch. Photogramm. Remote Sens. Spat. Inf. Sci. 2017, 42, 605–612. [Google Scholar] [CrossRef]
- Hellmund, T.; Hertweck, P.; Hilbring, D.; Mossgraber, J.; Alexandrakis, G.; Pouli, P.; Siatou, A.; Padeletti, G. Introducing the HERACLES Ontology—Semantics for Cultural Heritage Management. Heritage 2018, 1, 377–391. [Google Scholar] [CrossRef]
- Diara, F.; Rinaudo, F. Open source hbim for cultural heritage: A project proposal. Int. Arch. Photogramm. Remote Sens. Spat. Inf. Sci. 2018, 42, 303–309. [Google Scholar] [CrossRef]
- Perles, A.; Pérez-Marín, E.; Mercado, R.; Segrelles, J.D.; Blanquer, I.; Zarzo, M.; Garcia-Diego, F.J. An energy-efficient internet of things (IoT) architecture for preventive conservation of cultural heritage. Futur. Gener. Comput. Syst. 2018, 81, 566–581. [Google Scholar] [CrossRef]
- Grieves, M.; Vickers, J. Digital Twin: Mitigating Unpredictable, Undesirable Emergent Behavior in Complex Systems. In Transdisciplinary Perspectives on Complex Systems: New Findings and Approaches; Kahlen, F.J., Flumerfelt, S., Alves, A., Eds.; Springer International Publishing: Charm, Switzerland, 2017; pp. 85–113. ISBN 9783319387567. [Google Scholar]
- Grieves, M. Digital Twin: Manufacturing Excellence through Virtual Factory Replication; White Paper; Dassault Systèmes: Vélizy-Villacoublay, France, 2015; pp. 1–7. [Google Scholar]
- Klein, L.J.; Bermudez, S.A.; Schrott, A.G.; Tsukada, M.; Dionisi-Vici, P.; Kargere, L.; Marianno, F.; Hamann, H.F.; López, V.; Leona, M. Wireless sensor platform for cultural heritage monitoring and modeling system. Sensors 2017, 17, 1998. [Google Scholar] [CrossRef] [PubMed]
- Mesas-Carrascosa, F.J.; Verdú Santano, D.; de Larriva, J.E.M.; Ortíz Cordero, R.; Hidalgo Fernández, R.E.; García-Ferrer, A. Monitoring heritage buildings with open source hardware sensors: A case study of the mosque-cathedral of Córdoba. Sensors 2016, 16, 1620. [Google Scholar] [CrossRef] [PubMed]
- Elfadaly, A.; Attia, W.; Qelichi, M.M.; Murgante, B.; Lasaponara, R. Management of Cultural Heritage Sites Using Remote Sensing Indices and Spatial Analysis Techniques. Surv. Geophys. 2018, 39, 1347–1377. [Google Scholar] [CrossRef]
- Moraitou, E.; Aliprantis, J.; Caridakis, G. Semantic preventive conservation of cultural heritage collections. CEUR Workshop Proc. 2018, 2094, 1–10. [Google Scholar]
- Carroon, J.C.; Whitmore, B.; Stumpf, K. Designing for building performance: The management of change. APT Bull. 2006, 37, 35–40. [Google Scholar]











© 2020 by the authors. Licensee MDPI, Basel, Switzerland. This article is an open access article distributed under the terms and conditions of the Creative Commons Attribution (CC BY) license (http://creativecommons.org/licenses/by/4.0/).
Share and Cite
Jouan, P.; Hallot, P. Digital Twin: Research Framework to Support Preventive Conservation Policies. ISPRS Int. J. Geo-Inf. 2020, 9, 228. https://doi.org/10.3390/ijgi9040228
Jouan P, Hallot P. Digital Twin: Research Framework to Support Preventive Conservation Policies. ISPRS International Journal of Geo-Information. 2020; 9(4):228. https://doi.org/10.3390/ijgi9040228
Chicago/Turabian StyleJouan, Pierre, and Pierre Hallot. 2020. "Digital Twin: Research Framework to Support Preventive Conservation Policies" ISPRS International Journal of Geo-Information 9, no. 4: 228. https://doi.org/10.3390/ijgi9040228
APA StyleJouan, P., & Hallot, P. (2020). Digital Twin: Research Framework to Support Preventive Conservation Policies. ISPRS International Journal of Geo-Information, 9(4), 228. https://doi.org/10.3390/ijgi9040228
