Next Article in Journal
Oil Film Classification Using Deep Learning-Based Hyperspectral Remote Sensing Technology
Next Article in Special Issue
Obstacle-Aware Indoor Pathfinding Using Point Clouds
Previous Article in Journal
Delineation of Cocoa Agroforests Using Multiseason Sentinel-1 SAR Images: A Low Grey Level Range Reduces Uncertainties in GLCM Texture-Based Mapping
Previous Article in Special Issue
Integration, Processing and Dissemination of LiDAR Data in a 3D Web-GIS
 
 
Font Type:
Arial Georgia Verdana
Font Size:
Aa Aa Aa
Line Spacing:
Column Width:
Background:
Article

Terrain Representation and Distinguishing Ability of Roughness Algorithms Based on DEM with Different Resolutions

1
College of Urban and Environmental Sciences, Northwest University, No.1 Xuefu Street, Chang’an District, Xi’an 710127, China
2
Natural Resources Monitoring Center of Zhejiang Province, Hangzhou 311100, China
3
Aerial Photogrammetry and Remote Sensing Co. Ltd, Xi’an 710000, China
*
Author to whom correspondence should be addressed.
ISPRS Int. J. Geo-Inf. 2019, 8(4), 180; https://doi.org/10.3390/ijgi8040180
Submission received: 20 February 2019 / Revised: 15 March 2019 / Accepted: 29 March 2019 / Published: 6 April 2019
(This article belongs to the Special Issue Multidimensional and Multiscale GIS)

Abstract

Digital elevation model (DEM) resolution is closely related to the degree of expression of real terrain, the extraction of terrain parameters, and the uncertainty of statistical models. Therefore, based on DEMs with various resolutions, this paper explores the representation and distinguishing ability of different roughness algorithms to measure terrain parameters. Fuyang, a district of Hangzhou City with various landform types, was selected as the research area. Slope, root mean squared height, vector deviation, and two-dimensional continuous wavelet transform were selected as four typical roughness algorithms. The resolutions used were 5, 10, 25, and 50 m DEM on the scale for plains, hills, and mountainous areas. The statistical criteria of effect size and entropy were used as indicators to evaluate and analyze the different roughness algorithms. The results show that in terms of these measures: (1) The expression ability of the SLOPE and root mean squared height (RMSH) algorithms is better than that of the vector deviation method, while the two-dimensional continuous wavelet method based on frequency analysis emphasizes the terrain information within a certain range. (2) The terrain distinguishing ability of the SLOPE and RMSH is not sensitive to the changes in resolution, with the other two algorithms varying with the changes in resolution.

1. Introduction

Rough surfaces are common in nature, and all surface matter movements (such as slope runoff, rivers, sand flow, air flow on vegetation/buildings, ocean currents, etc.) are inevitably affected by rough surfaces. At the same time, a new rough surface will develop during the course of surface movement [1]. The roughness of a surface can effectively reflect the terrain characteristics and the degree of erosion, thus the roughness of the surface is the key factor in identifying the individual terrain and exploring the specific process of how it affects the terrain in question [2]. The concept of roughness is mainly applied in the following three aspects [1,3,4]: (1) In the sense of geomorphology, roughness not only expresses the range of elevation in the vertical direction, but also reflects its variation and irregularity. (2) In the context of fluid dynamics (including aerodynamics and liquid dynamics), the roughness value is the effective vertical height at which the fluid flow rate is zero, and in this sense, the calculation of roughness indicates both the fluidity and the surface properties. (3) Roughness is a calibration parameter in a particular model that is used to express the interaction of mixed terrain and fluid flow in sub-pixels. This paper mainly focuses on the first aspect.
Hobson first discussed the concept and algorithm of terrain roughness [5]. Hoffman summed up the characteristics that the roughness algorithm should have (effect, property, and meaning) [6]. Applying the methods to 60 collected data sets, Shepard quantitatively analyzed seven kinds of roughness and discussed the problem of scale dependence [7]. McKean and Roering, Glenn, and Booth carried out an analysis of landslide location, distribution, and characteristics using different roughness calculations based on LiDAR(Light Detection And Ranging) terrain data [8,9,10]. Grohmann evaluated six roughness algorithms based on different spatial scales and resolutions [11]. Berti compared and analyzed 10 kinds of algorithms, and also explored the identification and prediction ability of different algorithms by means of a mathematical synthetic surface and a natural surface for active landslides in order to achieve the goal of automatic mapping [12]. However, the main problems are as follows: At present, most of the research has been carried out on specific algorithms, and only some literature has evaluated the roughness algorithms at different scales. However, there has been less research on the ability of different roughness algorithms with data at different resolutions to express and distinguish terrain. The resolution of a digital elevation model (DEM) as used here refers to the maximum grid size in which all terrain information from the basic data can be retained in the raster data [13].
In recent years, many studies have shown that the resolution of a DEM is closely related to the degree of expression of the details of terrain, the extraction of terrain features/parameters, and the uncertainty of the data/statistical model [14,15,16,17,18]. Chang pointed out that with a decrease in DEM resolution, the average and standard deviation values of the slope extracted from DEM became smaller, with the variation in slope mainly occurring in steep slopes, and the changes in wavelength occurring mainly in the flat areas [19]. MacMillan indicated that DEM resolution has a significant influence on the description degree of terrain feature details and the feature extraction of surface elements [20]. Kienzle extracted and analyzed the first-order (slope, aspect), second-order (plane curvature, profile curvature), and compound derivatives (curvature, topographical wetness index) of the terrain parameter with various resolution data and showed that only elevation and local slope have a good positive correlation, while other parameters cannot express the real terrain effectively when extracted from the coarse DEM [21]. Schoorl revealed and quantified the influence of DEM resolution on erosion and deposition process models, pointing out that a fine-resolution DEM is superior to a low-resolution DEM in representing the real topographic process [22]. Mondal carried out an uncertainty analysis of the RUSLE(Revised Universaliooil Loss Equation) soil erosion model with different DEM resolutions with different data sources and indicated that the accuracy of both the elevation and the soil erosion calculation results decreased with the reduction of the resolution [23]. Therefore, as far as the roughness algorithms are concerned, the landscape levels and morphological characteristics that can be expressed based on the results of DEM with different resolutions are obviously different.
On this basis, this paper has selected Zhejiang Province, Fuyang District, containing various landforms, as the research area, and the roughness extraction algorithms SLOPE, root mean squared height (based on local spatial variation), vector deviation (based on slope normal vector variation), and the two-dimensional continuous wavelet transform (based on the spectrum analysis method) were used as the four typical algorithms [24]. Four resolution scales (5, 10, 25, and 50 m) and three sample areas (plains, hills, and mountains) were chosen to deeply analyze the results of different roughness algorithms through two indicators: the effect size and entropy. Thus, the terrain expression and distinguishing ability of the four algorithms were evaluated under different resolution scales. This study is particularly relevant for the classification of surface morphology and the study of roughness at different scales.

2. Research Methods and Models

2.1. Roughness Algorithms

Four typical roughness extraction algorithms—slope (SLOPE), root mean squared height (RMSH), vector deviation (VD), and two-dimensional continuous wavelet transform (2D CWT)—were selected in this paper, as shown in Table 1.
The main principles of the four typical roughness extraction algorithms are as follows: (1) SLOPE is the angle between the tangential plane and the horizontal plane at any point on the surface of the Earth [25]. The extraction of roughness by slope is achieved due to the fact that both slope and roughness are essentially expressions of the relationship between the vertical and horizontal planes of the Earth’s surface. (2) RMSH is used to quantify the surface by measuring the standard deviation of the elevation of a set of geographic data. Because the mean square deviation can reflect the deviation degree of the data and the mean value statistically, the algorithm can effectively express the spatial variation in the local range [7]. (3) VD expresses the roughness by using the variation in the unit direction vector of the surface unit in space, and the vector intensity can be calculated by three cosine components of the unit direction vector, where the higher the vector intensity, the lower the vector deviation value and the smoother the corresponding ground [5]. (4) Two-dimensional CWT is one of the comparatively typical methods for quantifying the surface roughness by spectral analysis; it calculates the energy distribution of the region frequency domain by the amplitude information of the spatial domain, transforms the discrete data into the spatial-frequency domain, and provides the frequency distribution characteristics of the amplitude information in the terrain at each position in the space [10]. The wavelet coefficients of the characteristic frequency range of the surface roughness are obtained to quantify the different terrain patterns by selecting the range of the wavelet scale parameters.
Note: p and q denote the rate of change of height in the x and y directions. N refers to the width of the moving window (the number of pixels). H i is the height value of the pixel in the moving window. H ¯ is the average height value of pixels in the moving window. R refers to the vector strength, which is the sum of the squared three cosine components and the square root of the three cosine components. f 1   and   f 2 represent the lower limit and upper limit of the typical frequency range of terrain roughness. V C W T is the power spectrum of the 2D continuous wavelet transform.

2.2. Evaluation Criteria

(1) Effect size (ES): The effect size is a statistical indicator proposed by Cohen that can effectively reflect the degree of closeness or difference between variables [26]. In this paper, we use this indicator to calculate the difference in the total roughness value between the two regions of the different roughness algorithm results, as shown in Equation (1):
E S = m 1 ¯ m 2 ¯ S .
In this equation, m 1 ¯ , m 2 ¯ represent the average roughness of two sample areas, and S is the standard deviation of the total roughness of the three sample areas.
We adopt Cohen’s empirical value evaluation criteria to measure the variables (Table 2).
(2) Entropy: In this study, the concept of entropy proposed by Shannon was adapted to evaluate the completeness and complexity of the results of different roughness algorithms [27]. When the entropy is larger, the information capacity value is bigger. This means the expression degree of the entropy will be better, and the surface information content will be richer. The entropy is calculated as shown in Equation (2):
H =   p i ( x ) ln p i ( x ) .
In this equation, H is the entropy, p i ( x ) is the frequency of the image roughness value, and l n p i ( x ) refers to the natural logarithm of the frequency.

3. Research Area and Data

3.1. Overview of Research Area

The area that this project studied is located at the southwest corner of Hangzhou City, in Zhejiang Province, Fuyang District, with a longitude range of 119°25′E–120°19.5′E and a latitude range of 29°44′45”N–30°11′58.5”N. The total area is 1821.03 square kilometers, and the terrain in this area is inclined from southeast and northwest towards the center. The terrain in this area is diverse; the area of mountains and hills is 1439.6 square kilometers, accounting for 78.61% of the total area of the city; the plain and basin area is 299.63 square kilometers, accounting for 16.36% of the total area; and the water area is 91.98 square kilometers, accounting for 5.02% of the total area. In order to better reflect the terrain expression and distinguishing ability of each roughness algorithm in different resolution environments, three typical sample areas, hilly area (A), plain area (B), and mountainous area (C), were selected in this paper (Figure 1).

3.2. Basic Research Data

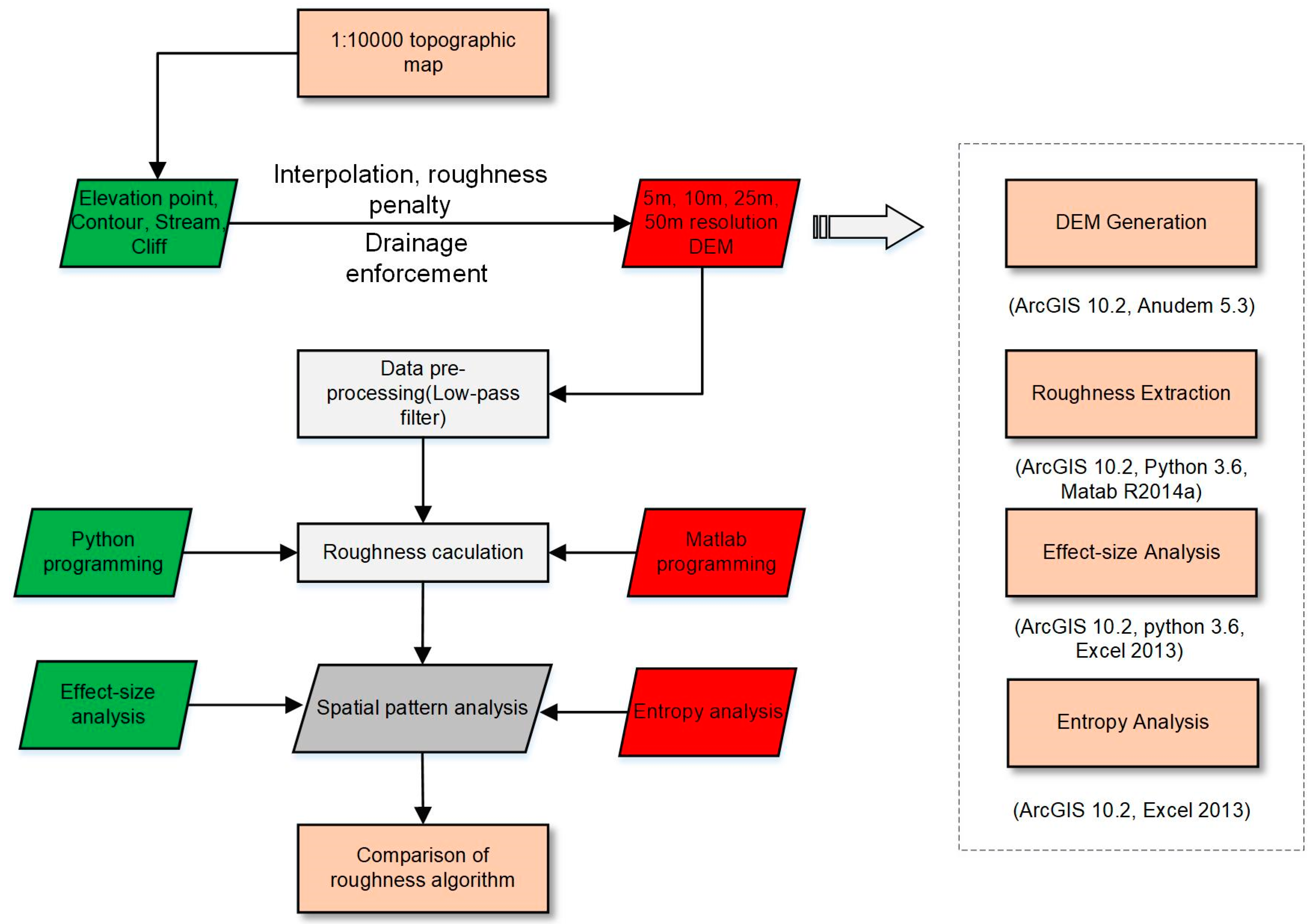
The original DEM data applied to extract roughness was generated based on 1:10,000 topographic map data. Compared with a DEM based on the TIN (Triangulated Irregular Network) method, the DEM generated by Anudem interpolation can reflect significant hydrographic features more accurately. It can also better describe the relationship between the hydrological elements (flow direction, flow path, channel network, watershed boundary, etc.) and the surface undulation. The precision of the roughness extraction results depends on the modeled details of the original terrain relief to a greater extent. Therefore, this paper used Anudem software to generate multi-group resolution and hydrologically-correct digital elevation models through iterative finite difference interpolation as the basic input data to extract roughness (Figure 2). Finally, the DEM data were clipped according to the vector range boundary of the three sample areas to obtain the required DEM data.

4. Results and Analysis

In terms of the three sample areas of Fuyang, four kinds of DEM with different resolutions—SLOPE, RMSH, VD, and 2D CWT—were extracted. In this paper, four algorithms were compared and analyzed from three aspects: surface features of images, ES, and entropy. The spectral analysis method was implemented in MATLAB (matrix&laboratory). The remainder of the surface roughness algorithm was extracted using Python scripting language, with a moving window of 5 × 5 pixels using the neighborhood analysis method.

4.1. Surface Features of Images

For the study of area C, the results of the various roughness algorithms are shown in Figure 3.
It can be seen from Figure 3 that (1) the results of the various roughness algorithms express high frequency information compared with the elevation surface, and all describe the terrain’s spatial variation in the sample area to some extent. (2) The results of VD and 2D CWT are significantly darker than those of other algorithms in terms of the color of images, which shows that the roughness values of the two algorithms are smaller in local areas. However, even if the values of these algorithms are small, the regional spatial variation of the roughness of the surface can still be reflected. (3) With a decrease in the resolution, the definition of each roughness algorithm reduces, and the image surface becomes smooth gradually. However, the overall texture and the general trend structure of the terrain remain unchanged.

4.2. Effect Size

The results of different roughness algorithms with different resolutions were calculated in different sample areas (Table 3). The results show that the differences between the plain area and mountainous area can be clearly expressed by four kinds of roughness extraction algorithms. Among the results of the DEM extraction with 5 m resolution, SLOPE and RMSH algorithms showed a similar distinguishing ability, with the differences in ES remaining within 0.2. The VD and 2D CWT algorithms were shown to be weaker than the SLOPE algorithm and the RMSH algorithm (the effect sizes were lower than the former two algorithms). However, as the resolution reduced (Figure 4), the variation between the two terrains of the slope and elevation root mean square algorithm was not significant. The plain–hill ES of VD increased from 0.574 to 1.526, the plain–mountains ES increased from 0.923 to 1.557 (the difference became larger), and the ES between hills and mountains decreased from 0.339 to 0.148 (the difference decreased gradually). The change trend of 2D CWT was opposite to that of VD. The results show that the SLOPE and RMSH algorithms were not sensitive to the distinguishing ability of terrain and the change of resolution, but the VD and 2D CWT were sensitive to the distinguishing ability of terrain with a change in resolution.

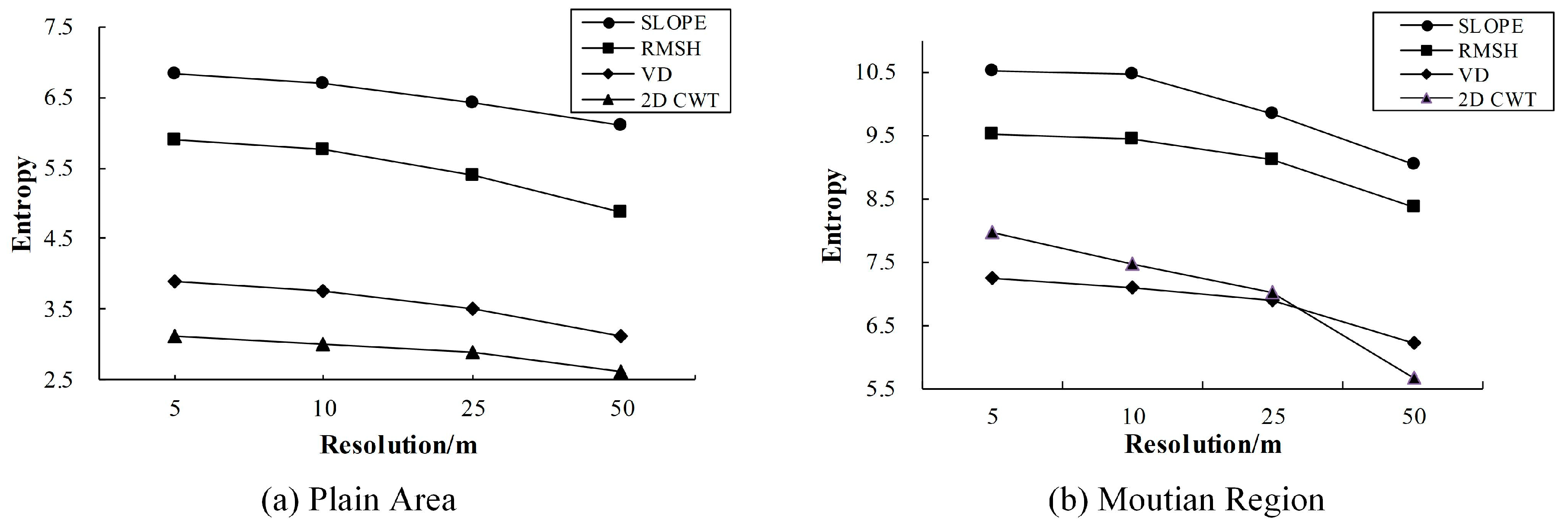
4.3. Entropy

For the plain area and the mountainous area, the entropy of the four roughness extraction algorithms was counted after being executed. By comparing the entropy obtained by each roughness algorithm, it can be seen that: (1) The entropy of the comparatively complex terrain (mountainous area) was obviously higher than that of the flat terrain (plain area), so these four algorithms can reflect differences in terrain to a certain extent. (2) Both SLOPE and RMSH algorithms were higher than the VD and 2D CWT methods, that is, the roughness extraction results of the first two algorithms were more complete and richer than those of the last two algorithms.
It can be concluded from Figure 5 that: (1) The entropy values of all four algorithms decreased with a decreasing resolution of DEM. The decreasing trend of the entropy was more gradual for SLOPE and RMSH than for VD and 2D CWT. (2) The loss rate of entropy with the decrease of resolution (5–50 m) was faster than that with the flat terrain. (3) The entropy of the 2D CWT was the lowest in the plain area, but its value in the mountainous area was higher than that in the VD, which shows that the algorithm is more prominent in the expression of high-frequency information on the surface. Therefore, with the decrease in DEM resolution, the loss rate of entropy was faster.

5. Discussion and Conclusions

5.1. Discussion

(1) In this study, the terrain expression and distinguishing ability of four typical roughness algorithms based on DEMs with different resolutions were evaluated from three aspects: image surface information features, effect size, and entropy. The results of the image surface feature information showed that the roughness extracted from the various resolution DEM as the basic input data are able to reflect the spatial variation of the sample area to some extent, and with a reduction in the resolution, the surface of the image becomes smoother, but the overall structure of the terrain remains unchanged. The difference between SLOPE and RMSH algorithms in different regions is not significant with the change in resolution, but VD and 2D CWT algorithms have a certain degree of change, which is mainly due to the mechanisms of the two algorithms. The VD algorithm mainly expresses roughness by the spatial variability of the surface unit direction vector [8] (Figure 6). With a reduction of the resolution, the information of microtopography that can be expressed with high resolution is gradually generalized. The variation in the unit direction vector in hilly and mountainous areas tends to be similar, so differences between the two become smaller. Since the trigonometric function operation is greatly involved in the calculation of the vector intensity, the roughness value is mostly concentrated in the smaller range, so in the case of the plain area, the reduction of values is greater than that of the hilly and mountainous areas. Therefore, the difference between plain areas and hilly and mountainous areas gradually increases. The 2D CWT is applied to express the distribution characteristics of amplitude information in a certain frequency range by adjusting the scale parameter of the wavelet [9], while the roughness is prominent in the high frequency information of the surface. Therefore, when the complex and changeable terrain features gradually disappear with the reduction of the resolution, the high-frequency (hilly area) information and the low-frequency (plain area) information components of energy decrease more obviously, and thus the difference between the plain and the hilly terrain gradually decreases. On the other hand, the difference between hilly and mountainous areas increases. Entropy is used to evaluate the integrity and complexity (richness of the image) of the results of different roughness algorithms. With the reduction in the resolution, the entropy of the roughness results in each algorithm decreasing to a certain extent, with the rate of information entropy loss being faster in the more complex geomorphologic type areas (hills, mountains, etc.). It is worth mentioning that 2D CWT had a higher entropy value than the VD algorithm in the sample area with a complex terrain, and lower information entropy than VD in the flat plain area, which shows that the 2D CWT algorithm can most effectively express the high-frequency components of the surface.
(2) In recent years, with the advancements in surveying and mapping methods and technology, point-clouds obtained from methods such as InSAR (Synthetic Aperture Radar Interferometry), airborne and terrestrial geodetic LIDAR scans, and fixed wing aircraft photogrammetry can directly generate centimeter-level high-resolution digital terrain models [28]. The more detailed variations will benefit from having better DEMs and finer detail surface textures in the next stage of roughness research.
(3) Considering that the study of roughness should be conducted on large, medium, and small scales, it is inevitable that the DEM with the appropriate resolution will be selected as the input data, but the moving analysis window with the appropriate size is also particularly important. Thus, it is beneficial to improve the efficiency of the data operation and the accuracy of the results, and it is still necessary to investigate more thoroughly the ways in which measures behave as a function of the window size, as well as the relationship between the window size and resolution.

5.2. Conclusions

In this paper, Fuyang District in Hangzhou, an area with various geomorphologic types, was used as the research area. Four typical roughness extraction algorithms—SLOPE, RMSH, VD, and 2D CWT—were assessed. Under the resolutions of 5, 10, 25, and 50 m DEM and three sample areas of plains, hills, and mountains, the ES and entropy were used as indicators to evaluate and analyze the different roughness algorithms. The main conclusions are as follows:
(1) In terms of the terrain expression ability, with the decrease in resolution, the four algorithms showed a decrease in terrain expression ability. In addition, the more complex the terrain, the faster the information loss of the terrain detail. The SLOPE and RMSH algorithms are better than those of VD and 2D CWT. The spectral analysis method based on frequency analysis only emphasizes the terrain information within a certain frequency range.
(2) In terms of the terrain distinguishing ability, with a decrease in DEM resolution, the terrain distinguishing ability of the slope and the elevation root mean square did not obviously change, and the difference in ES was not sensitive to the change in resolution. The VD and 2D CWT algorithms were shown to be slightly inferior to the SLOPE and RMSH algorithms in this measure. Additionally, because of the mechanisms of the algorithms, with a decrease in the resolution, the difference between the plain and hilly regions increased gradually, and the difference between the hilly and mountainous regions decreased gradually. However, the result based on the frequency analysis method was found to be the opposite.
(3) Of the four algorithms, through using the measures based on ES and entropy, the roughness extraction of SLOPE was shown to be best, with better terrain expression and terrain distinguishing ability. The RMSH emphasized the spatial variation in the local range, and the result was slightly inferior to that of the SLOPE. Since the vector deviation method quantifies the roughness by changes in the unit normal vector, the higher the resolution is, the more accurate the roughness result will be. The two-dimensional continuous wavelet quantifies different terrain patterns through different frequency ranges. With a change in the resolution of data, the expression and distinguishing ability of the two-dimensional continuous wavelet is also affected to some extent.

Author Contributions

Jiang Wu was responsible for the original idea, performed the experiments, and wrote the paper; Junjie Fang and Jiangbo Tian contributed to providing and analyzing the data; Jiang Wu contributed to revising the paper.

Funding

This research was funded by the Natural Science Fundamental Research Program Funding Project of Shaanxi Province (grant number 2014JQ2-4021).

Acknowledgments

The author is grateful to the editor and anonymous reviewers for spending their valuable time on constructive comments and suggestions that improved the quality of the manuscript considerably.

Conflicts of Interest

The authors declare no conflict of interest.

References

  1. Smith, M.W. Roughness in the earth sciences. Earth-Sci. Rev. 2014, 136, 202–225. [Google Scholar] [CrossRef]
  2. Hani, A.F.M.; Sathyamoorthy, D.; Asirvadam, V.S. A method for computation of surface roughness of digital elevation model terrains via multiscale analysis. Comput. Geosci. 2011, 37, 177–192. [Google Scholar] [CrossRef]
  3. Lane, S.N. Roughness—Time for a re-evaluation? Earth Surf. Process. Landf. 2005, 30, 251–253. [Google Scholar] [CrossRef]
  4. Lawless, M.; Robert, A. Scales of boundary resistance in coarse-grained channels: Turbulent velocity profiles and implications. Geomorphology 2001, 39, 221–238. [Google Scholar] [CrossRef]
  5. Hobson, R.D. Surface roughness in topography: Quantitative approach. In Spatial Analysis in Geomorphology; Methuen: Methuen, MA, USA, 1972; pp. 221–245. [Google Scholar]
  6. Hoffman, R.; Krotkov, E. Terrain roughness measurement from elevation maps. Int. Soc. Opt. Photon. 1990, 4, 104–114. [Google Scholar] [CrossRef]
  7. Shepard, M.K.; Campbell, B.A.; Bulmer, M.H.; Farr, T.G.; Gaddis, L.R.; Plaut, J.J. The roughness of natural terrain: A planetary and remote sensing perspective. J. Geophys. Res. Planets 2001, 106, 32777–32795. [Google Scholar] [CrossRef]
  8. Mckean, J.; Roering, J. Objective landslide detection and surface morphology mapping using high-resolution airborne laser altimetry. Geomorphology 2004, 57, 331–351. [Google Scholar] [CrossRef]
  9. Glenn, N.F.; Streutker, D.R.; Chadwick, D.J.; Thackray, G.D.; Dorsch, S.J. Analysis of lidar-derived topographic information for characterizing and differentiating landslide morphology and activity. Geomorphology 2006, 73, 131–148. [Google Scholar] [CrossRef]
  10. Booth, A.M.; Roering, J.J.; Perron, J.T. Automated landslide mapping using spectral analysis and high-resolution topographic data: Puget sound lowlands, washington, and portland hills, oregon. Geomorphology 2009, 109, 132–147. [Google Scholar] [CrossRef]
  11. Grohmann, C.H.; Smith, M.J.; Riccomini, C. Multiscale analysis of topographic surface roughness in the midland valley, scotland. IEEE Trans. Geosci. Remote Sens. 2011, 49, 1200–1213. [Google Scholar] [CrossRef]
  12. Berti, M.; Corsini, A.; Daehne, A. Comparative analysis of surface roughness algorithms for the;identification of active landslides. Geomorphology 2013, 182, 1–18. [Google Scholar] [CrossRef]
  13. Shan, H.; Chunmei, W.; Qinke, Y. Optimizing cellsize for dem generation with 1: 50000 dlg. Mt. Res. 2017, 572–579. [Google Scholar]
  14. Hengl, T.; Evans, I.S. Mathematical and digital models of the land surface. Dev. Soil Sci. 2009, 33, 31–63. [Google Scholar] [CrossRef]
  15. Habib, A.; Khoshelham, K.; Akdim, N.; Labbassi, K.; Menenti, M. Impact of spatial resolution, interpolation and filtering algorithms on dem accuracy for geomorphometric research: A case study from sahel-doukkala, morocco. Model. Earth Syst. Environ. 2018, 4, 1537–1554. [Google Scholar] [CrossRef]
  16. Aguilar, F.J.; Agüera, F.; Aguilar, M.A.; Carvajal, F. Effects of terrain morphology, sampling density, and interpolation methods on grid dem accuracy. Photogramm. Eng. Remote Sens. 2005, 71, 805–816. [Google Scholar] [CrossRef]
  17. Anderson, E.S.; Thompson, J.A.; Crouse, D.A.; Austin, R.E. Horizontal resolution and data density effects on remotely sensed lidar-based dem. Geoderma 2006, 132, 406–415. [Google Scholar] [CrossRef]
  18. Thompson, J.A.; Bell, J.C.; Butler, C.A. Digital elevation model resolution: Effects on terrain attribute calculation and quantitative soil-landscape modeling. Geoderma 2001, 100, 67–89. [Google Scholar] [CrossRef]
  19. Chang, K.-T.; Tsai, B.-W. The effect of dem resolution on slope and aspect mapping. Am. Cartogr. 1991, 18, 69–77. [Google Scholar] [CrossRef]
  20. Macmillan, R.A.; Martin, T.C.; Earle, T.J.; Mcnabb, D.H. Automated analysis and classification of landforms using high-resolution digital elevation data: Applications and issues. Can. J. Remote Sens. 2003, 29, 592–606. [Google Scholar] [CrossRef]
  21. Kienzle, S. The effect of dem raster resolution on first order, second order and compound terrain derivatives. Trans. Gis 2010, 8, 83–111. [Google Scholar] [CrossRef]
  22. Schoorl, J.M.; Sonneveld, M.P.W.; Veldkamp, A. Three-dimensional landscape process modelling: The effect of dem resolution. Earth Surf. Process. Landf. 2015, 25, 1025–1034. [Google Scholar] [CrossRef]
  23. Mondal, A.; Khare, D.; Kundu, S.; Mukherjee, S.; Mukhopadhyay, A.; Mondal, S. Uncertainty of soil erosion modelling using open source high resolution and aggregated dems. Geosci. Front. 2017, 8, 425–436. [Google Scholar] [CrossRef]
  24. Wu, J.; Yang, Q.; Li, Y. Partitioning of Terrain Features Based on Roughness. Remote Sens. 2018, 10, 1985. [Google Scholar] [CrossRef]
  25. Moore, I.D.; Grayson, R.B.; Ladson, A.R. Digital terrain modelling: A review of hydrological, geomorphological, and biological applications. Hydrol. Process. 2010, 5, 3–30. [Google Scholar] [CrossRef]
  26. Cohen, J. Statistical Power Analysis for the Behavioral Sciences; Lawrence Earlbaum Associates: Hillsdale, NJ, USA, 1988; p. 2. [Google Scholar]
  27. Shannon, C.E. A mathematical theory of communication: The bell system technical journal. J. Frankl. Inst. 1938, 196, 519–520. [Google Scholar]
  28. Tarolli, P. High-resolution topography for understanding earth surface processes: Opportunities and challenges. Geomorphology 2014, 216, 295–312. [Google Scholar] [CrossRef]
Figure 1. Map of the research area.
Figure 1. Map of the research area.
Ijgi 08 00180 g001
Figure 2. Data processing flow chart.
Figure 2. Data processing flow chart.
Ijgi 08 00180 g002
Figure 3. Extraction results of the different roughness algorithms with different resolutions (mountainous region).
Figure 3. Extraction results of the different roughness algorithms with different resolutions (mountainous region).
Ijgi 08 00180 g003
Figure 4. ES for different roughness values in different regions with different resolutions.
Figure 4. ES for different roughness values in different regions with different resolutions.
Ijgi 08 00180 g004
Figure 5. Entropy for different roughness values in different regions with different resolutions.
Figure 5. Entropy for different roughness values in different regions with different resolutions.
Ijgi 08 00180 g005
Figure 6. Schematic representation according to normal vector spatial resolution of the DEM (adapted from [11]).
Figure 6. Schematic representation according to normal vector spatial resolution of the DEM (adapted from [11]).
Ijgi 08 00180 g006
Table 1. Algorithms of roughness.
Table 1. Algorithms of roughness.
AlgorithmsFormulaDimension
SLOPE θ = a r c tan p 2 + q 2
p , q = ( H x , H y )
Degrees
Root mean squared height (RMSH) R M S H = 1 N 2 1 i = 1 N 2 ( H i H ¯ ) M
Vector deviation (VD) V D = ( N 2 R ) ( N 2 1 ) None
Two-dimensional continuous wavelet transform (2D CWT) C W T = f f 1 f 2 V C W T ( f ) m2
Table 2. Effect size (ES) and the empirical value of sample differences.
Table 2. Effect size (ES) and the empirical value of sample differences.
ESThe Degree of Differences between Samples
ES ≥ 0.8Larger
0.5 ≤ ES < 0.8Medium
0.2 ≤ ES < 0.5Lesser
ES < 0.2Almost no difference
Table 3. Comparison of ES.
Table 3. Comparison of ES.
Digital Elevation Model (DEM) ResolutionAlgorithmEffect Size
Plain–HillPlain–MountainsHill–Mountains
5 mSLOPE1.4361.9660.537
RMSH1.2671.9360.599
VD0.5740.9230.339
2D CWT0.8271.1720.254
10 mSLOPE1.4031.9480.561
RMSH1.2391.9210.623
VD0.7881.1160.264
2D CWT0.7561.2250.478
25 mSLOPE1.3821.9340.578
RMSH1.2691.9590.621
VD1.1371.3260.204
2D CWT0.5291.3730.924
50 mSLOPE1.3571.9440.632
RMSH1.2431.9830.679
VD1.5261.5570.148
2D CWT0.3281.5421.062

Share and Cite

MDPI and ACS Style

Wu, J.; Fang, J.; Tian, J. Terrain Representation and Distinguishing Ability of Roughness Algorithms Based on DEM with Different Resolutions. ISPRS Int. J. Geo-Inf. 2019, 8, 180. https://doi.org/10.3390/ijgi8040180

AMA Style

Wu J, Fang J, Tian J. Terrain Representation and Distinguishing Ability of Roughness Algorithms Based on DEM with Different Resolutions. ISPRS International Journal of Geo-Information. 2019; 8(4):180. https://doi.org/10.3390/ijgi8040180

Chicago/Turabian Style

Wu, Jiang, Junjie Fang, and Jiangbo Tian. 2019. "Terrain Representation and Distinguishing Ability of Roughness Algorithms Based on DEM with Different Resolutions" ISPRS International Journal of Geo-Information 8, no. 4: 180. https://doi.org/10.3390/ijgi8040180

APA Style

Wu, J., Fang, J., & Tian, J. (2019). Terrain Representation and Distinguishing Ability of Roughness Algorithms Based on DEM with Different Resolutions. ISPRS International Journal of Geo-Information, 8(4), 180. https://doi.org/10.3390/ijgi8040180

Note that from the first issue of 2016, this journal uses article numbers instead of page numbers. See further details here.

Article Metrics

Back to TopTop