Geospatial Approach to Assess Flash Flood Vulnerability in a Coastal District of Bangladesh: Integrating the Multifaceted Dimension of Vulnerabilities
Abstract
1. Introduction
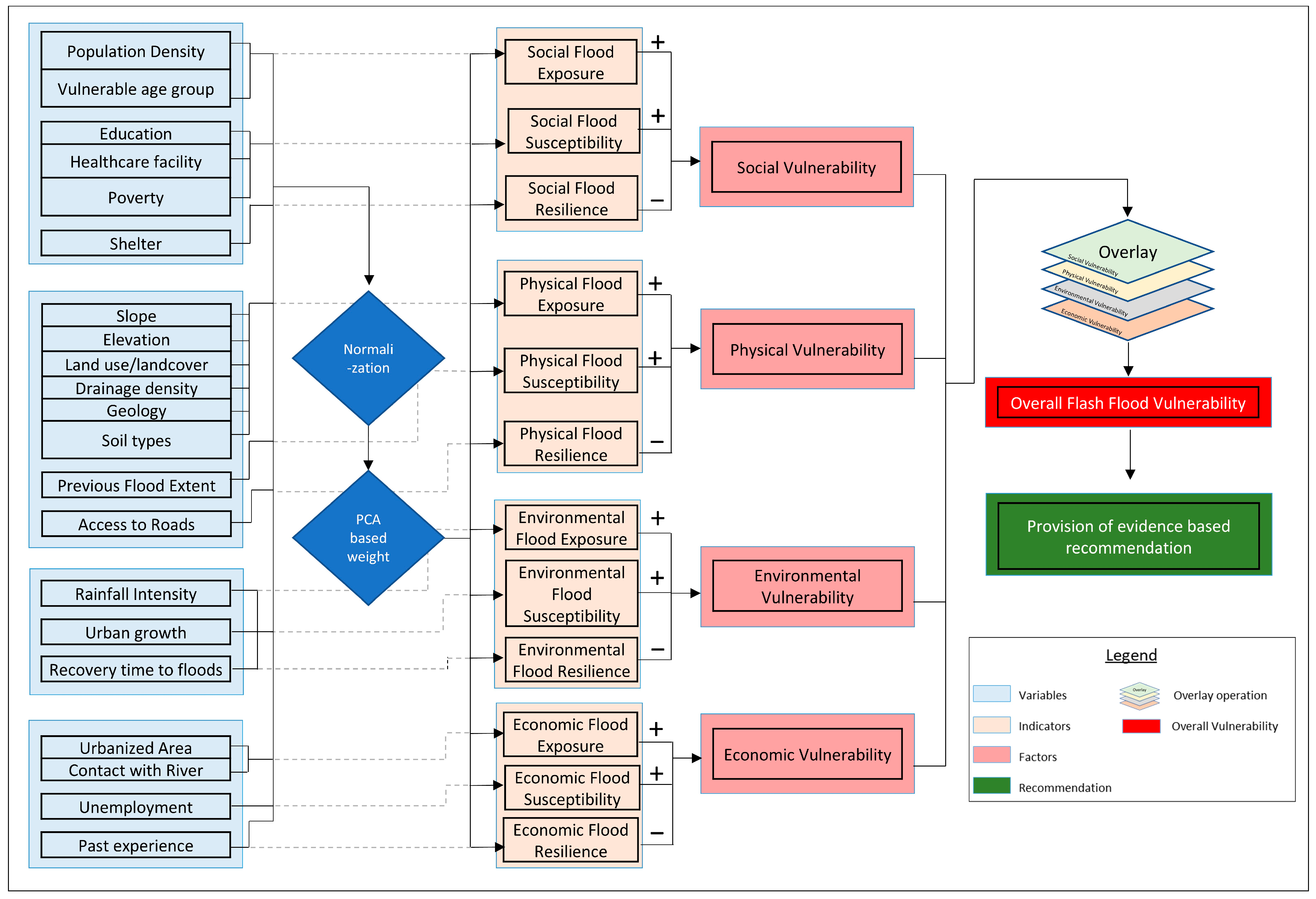
2. Materials and Methods
2.1. Study Area
2.2. Selection of Variables
2.2.1. Variables for Social Vulnerability
2.2.2. Variables for Physical Vulnerability
2.2.3. Variables for Economic Vulnerability
2.2.4. Variables for Environmental Vulnerability
2.3. Data Pre-Processing
2.4. Normalization of Data
2.5. Weight Generation
Principal Component Analysis (PCA)
2.6. Flood Vulnerability Assessment Framework
3. Results
3.1. Data Suitability and Weight Assessment
3.2. Spatial Distribution of Flash Flood Vulnerability
3.3. Composite Flash Flood Vulnerability
3.4. Assessment of Vulnerability Hotspots
3.5. Comparison of Vulnerability Across Dimensions
3.6. Correlation Between Vulnerability Dimensions
3.7. Detailed Validation Findings
4. Discussion
5. Conclusions
Supplementary Materials
Author Contributions
Funding
Institutional Review Board Statement
Informed Consent Statement
Data Availability Statement
Acknowledgments
Conflicts of Interest
References
- Riaz, R.; Mohiuddin, M.D. Application of GIS-Based Multi-Criteria Decision Analysis of Hydro-Geomorphological Factors for Flash Flood Susceptibility Mapping in Bangladesh. Water Cycle 2024, 6, 13–27. [Google Scholar] [CrossRef]
- Coleman, N.; Clarke, A.; Esparza, M.; Mostafavi, A. Analyzing Common Social and Physical Features of Flash-Flood Vulnerability in Urban Areas. Int. J. Disaster Risk Reduct. 2025, 105437. [Google Scholar] [CrossRef]
- Hasan, M.M.; Islam, M.N. Effectiveness of Flood Early Warning for the Jamuna Char-Dwellers at Sirajganj District in Bangladesh. Prog. Disaster Sci. 2024, 24, 100373. [Google Scholar] [CrossRef]
- Islam, R.; Chowdhury, P. Local-Scale Flash Flood Susceptibility Assessment in Northeastern Bangladesh Using Machine Learning Algorithms. Environ. Chall. 2024, 14, 100833. [Google Scholar] [CrossRef]
- Flooding in Eastern Bangladesh (Feni, Comilla, Noakhali, Habiganj, Moulvibazar, Khagracchari and Rangamati), Briefing Note—24/08/2024—Bangladesh|ReliefWeb. Available online: https://reliefweb.int/report/bangladesh/flooding-eastern-bangladesh-feni-comilla-noakhali-habiganj-moulvibazar-khagracchari-and-rangamati-briefing-note-24082024 (accessed on 3 October 2024).
- Flood in Feni. Available online: https://www.thedailystar.net/tags/flood-feni (accessed on 3 October 2024).
- Ibrahim, A.; Salifu, A.-H.; Peprah, C. Does Governance Matter When Disaster Looms? Zooming into Proactive Institutional Measures for Flood Risk Management. Int. J. Disaster Risk Reduct. 2023, 97, 104021. [Google Scholar] [CrossRef]
- De Majo, V. Institutional Conditions for Building Proactive Flood Management: Lessons from Santa Fe in Argentina. Int. J. Disaster Risk Reduct. 2022, 81, 103251. [Google Scholar] [CrossRef]
- Forte, G.; De Falco, M.; Santo, A.; Gautam, D.; Santangelo, N. Flash Flood Impacts and Vulnerability Mapping at Catchment Scale: Insights from Southern Apennines. Eng. Geol. 2025, 350, 107988. [Google Scholar] [CrossRef]
- Al-Rawas, G.; Nikoo, M.R.; Al-Wardy, M. A Review on the Prevention and Control of Flash Flood Hazards on a Global Scale: Early Warning Systems, Vulnerability Assessment, Environmental, and Public Health Burden. Int. J. Disaster Risk Reduct. 2024, 115, 105024. [Google Scholar] [CrossRef]
- Jerin, T.; Azad, M.A.K.; Khan, M.N. Climate Change-Triggered Vulnerability Assessment of the Flood-Prone Communities in Bangladesh: A Gender Perspective. Int. J. Disaster Risk Reduct. 2023, 95, 103851. [Google Scholar] [CrossRef]
- Measuring Vulnerability to Natural Hazards: Towards Disaster Resilient Societies, 2nd ed.; Birkmann, J., Ed.; United Nations University Press: Tokyo, Japan, 2013; ISBN 978-92-808-1202-2. [Google Scholar]
- Dewan, T.H. Societal Impacts and Vulnerability to Floods in Bangladesh and Nepal. Weather Clim. Extrem. 2015, 7, 36–42. [Google Scholar] [CrossRef]
- Sarker, S.; Adnan, M.S.G. Evaluating Multi-Hazard Risk Associated with Tropical Cyclones Using the Fuzzy Analytic Hierarchy Process Model. Nat. Hazards Res. 2024, 4, 97–109. [Google Scholar] [CrossRef]
- Flood Vulnerability Index, FVI. Available online: http://www.unesco-ihe-fvi.org/ (accessed on 3 October 2024).
- He, X.; Fang, Y.; Wang, B.; Huang, X. Towards a Verifiable, Uncertainty-Controlled Assessment of the Spatiotemporal Dynamics of Social Vulnerability to Flash Floods. Ecol. Indic. 2024, 166, 112323. [Google Scholar] [CrossRef]
- Abd-Elaty, I.; Kuriqi, A.; Pugliese, L.; Zelenakova, M.; El Shinawi, A. Mitigation of Urban Waterlogging from Flash Floods Hazards in Vulnerable Watersheds. J. Hydrol. Reg. Stud. 2023, 47, 101429. [Google Scholar] [CrossRef]
- Thakur, D.A.; Mohanty, M.P. A Synergistic Approach towards Understanding Flood Risks over Coastal Multi-Hazard Environments: Appraisal of Bivariate Flood Risk Mapping through Flood Hazard, and Socio-Economic-Cum-Physical Vulnerability Dimensions. Sci. Total Environ. 2023, 901, 166423. [Google Scholar] [CrossRef] [PubMed]
- Rumpa, N.T.; Real, H.R.K.; Razi, M.A. Disaster Risk Reduction in Bangladesh: A Comparison of Three Major Floods for Assessing Progress towards Resilience. Int. J. Disaster Risk Reduct. 2023, 97, 104047. [Google Scholar] [CrossRef]
- Bhuiya, A.; Yasmin, S.; Mustafa, M.G.; Shaikh, M.A.A.; Saima, J.; Moniruzzaman, M.; Kabir, M.H. Spatiotemporal Distribution, Ecological Risk Assessment, and Human Health Implications of Currently Used Pesticide (CUP) Residues in the Surface Water of Feni River, Bangladesh. Sci. Total Environ. 2024, 944, 173857. [Google Scholar] [CrossRef]
- Murshed, S.; Griffin, A.L.; Islam, M.A.; Oliver, T.; Wang, X.H.; Paull, D.J. A Framework for Appraising the Status of Disaster Resilience within the Multi-Hazard Environment of Coastal Bangladesh. Int. J. Disaster Risk Reduct. 2024, 113, 104832. [Google Scholar] [CrossRef]
- Lapietra, I.; Colacicco, R.; Capolongo, D.; La Salandra, M.; Rinaldi, A.; Dellino, P. Unveiling Social Vulnerability to Natural Hazards in the EEA and UK: A Systematic Review with Insights for Enhanced Emergency Planning and Risk Reduction. Int. J. Disaster Risk Reduct. 2024, 108, 104507. [Google Scholar] [CrossRef]
- Uddin, M.J.; Hasan, M.M.; Eisenreich, S.J.; Quevauviller, P. Strengthening Pluvial Flood Risk Management in the Southeast Region of Bangladesh: Lessons Learnt from the EU Policy and Practice. Environ. Process. 2019, 6, 859–881. [Google Scholar] [CrossRef]
- Islam, F.; Parvin, A.; Parvin, A.; Akhtar, U.S.; Ali Shaikh, M.A.; Uddin, M.N.; Moniruzzaman, M.; Saha, B.; Khanom, J.; Suchi, P.D.; et al. Sediment-Bound Hazardous Trace Metals(Oid) in South-Eastern Drainage System of Bangladesh: First Assessment on Human Health. Heliyon 2023, 9, e20040. [Google Scholar] [CrossRef]
- Rashid, M.B. Monitoring of Drainage System and Waterlogging Area in the Human-Induced Ganges-Brahmaputra Tidal Delta Plain of Bangladesh Using MNDWI Index. Heliyon 2023, 9, e17412. [Google Scholar] [CrossRef] [PubMed]
- Bangladesh: Eastern Flash Floods 2024 Situation Report No. 02 (As of 30 August 2024)—Bangladesh. ReliefWeb. Available online: https://reliefweb.int/report/bangladesh/bangladesh-eastern-flash-floods-2024-situation-report-no-02-30-august-2024 (accessed on 3 October 2024).
- UNICEF. Bangladesh Situation Report No. 1 (Flash Floods in Northern and Southeastern Regions) 27 August 2024—Bangladesh. ReliefWeb. Available online: https://reliefweb.int/report/bangladesh/unicef-bangladesh-situation-report-no-1-flash-floods-northern-and-southeastern-regions-27-august-2024 (accessed on 3 October 2024).
- Officials: Flood Caused Loss of 500C in Feni. Available online: https://www.dhakatribune.com/bangladesh/nation/357531/feni-officials-estimate-losses-from-flood-amount (accessed on 3 October 2024).
- Zhang, Y.; Li, Z.; Xu, H.; Ge, W.; Qian, H.; Li, J.; Sun, H.; Zhang, H.; Jiao, Y. Impact of Floods on the Environment: A Review of Indicators, Influencing Factors, and Evaluation Methods. Sci. Total Environ. 2024, 951, 175683. [Google Scholar] [CrossRef] [PubMed]
- Rouhanizadeh, B.; Safapour, E. A MAP-Based Approach to Identify the Social Vulnerability to Flood Hazard in States Adjacent to Mexican Gulf. Int. J. Disaster Risk Reduct. 2024, 111, 104717. [Google Scholar] [CrossRef]
- Chen, G.; Hou, J.; Liu, Y.; Li, X.; Qiao, X.; Li, D. Study on the Sensitivity of Urban Inundation and Watershed Flood Simulation to Rainfall Data Spatial Resolution. Urban Clim. 2024, 57, 102125. [Google Scholar] [CrossRef]
- Wang, J.; Liu, L. Analysis on Slope Stability by Anchorage Based on Soil Creep with Flood Effect. Heliyon 2024, 10, e37126. [Google Scholar] [CrossRef]
- Meng, H.; Hu, S.; Yang, Y.; Chen, G.; Chi, W.; Cheng, K.; Liu, T. Quantitative Understanding of the Impact of Flooding Durations on Cd Variations in an Acidic Paddy Soil during the Flooding and Drainage Processes. Soil Secur. 2023, 13, 100114. [Google Scholar] [CrossRef]
- Gallina, V.; Torresan, S.; Critto, A.; Sperotto, A.; Glade, T.; Marcomini, A. A Review of Multi-Risk Methodologies for Natural Hazards: Consequences and Challenges for a Climate Change Impact Assessment. J. Environ. Manag. 2016, 168, 123–132. [Google Scholar] [CrossRef]
- Stoorvogel, M.M.; van Belzen, J.; Temmerman, S.; Wiesebron, L.E.; Fivash, G.S.; van IJzerloo, L.; van de Koppel, J.; Bouma, T.J. Salt Marshes for Nature-Based Flood Defense: Sediment Type, Drainage, and Vegetation Drive the Development of Strong Sediment Beds. Ecol. Eng. 2024, 207, 107335. [Google Scholar] [CrossRef]
- Sarkar, D.; Mondal, P. Flood Vulnerability Mapping Using Frequency Ratio (FR) Model: A Case Study on Kulik River Basin, Indo-Bangladesh Barind Region. Appl. Water Sci. 2020, 10, 17. [Google Scholar] [CrossRef]
- Akhter, S.; Rahman, M.M.; Monir, M.M. Flood Susceptibility Analysis to Sustainable Development Using MCDA and Support Vector Machine Models by GIS in the Selected Area of the Teesta River Floodplain, Bangladesh. HydroResearch 2025, 8, 127–138. [Google Scholar] [CrossRef]
- Rahman, M.A.; Alam, M.S.; Sultana, R.; Sultana, R. Assessing the Interrelationship between Monsoon Flood Disasters and Major Crop Production in Bangladesh. Int. J. Disaster Risk Reduct. 2025, 121, 105401. [Google Scholar] [CrossRef]
- Bucherie, A.; Hultquist, C.; Adamo, S.; Neely, C.; Ayala, F.; Bazo, J.; Kruczkiewicz, A. A Comparison of Social Vulnerability Indices Specific to Flooding in Ecuador: Principal Component Analysis (PCA) and Expert Knowledge. Int. J. Disaster Risk Reduct. 2022, 73, 102897. [Google Scholar] [CrossRef]
- Shojaeian, A.; Shafizadeh-Moghadam, H.; Sharafati, A.; Shahabi, H. Extreme Flash Flood Susceptibility Mapping Using a Novel PCA-Based Model Stacking Approach. Adv. Space Res. 2024. [Google Scholar] [CrossRef]
- de Costa, A.P.; Choren, R.; de Pereira, D.A.M.; Terra, A.V.; de Costa, I.P.A.; de Junior, C.S.R.; dos Santos, M.; Gomes, C.F.S.; Moreira, M.Â.L. Integrating Multicriteria Decision Making and Principal Component Analysis: A Systematic Literature Review. Cogent Eng. 2024, 11, 2374944. [Google Scholar] [CrossRef]
- Tu, J.-C.; Tu, Y.-W.; Wang, T.-R. An Investigation of the Effects of Infographics and Green Messages on the Environmental Attitudes of Taiwanese Online Shoppers. Sustainability 2018, 10, 3993. [Google Scholar] [CrossRef]
- Dugger, Z.; Halverson, G.; McCrory, B.; Claudio, D. Principal Component Analysis in MCDM: An Exercise in Pilot Selection. Expert Syst. Appl. 2022, 188, 115984. [Google Scholar] [CrossRef]
- Islam, M.A.; Khadem, M.M.R.K. Productivity Determinants in Oman Construction Industry. IJPQM 2013, 12, 426. [Google Scholar] [CrossRef]
- Mokarram, M.; Akbarian Ronizi, S.R.; Negahban, S. Optimizing Biomass Energy Production in the Southern Region of Iran: A Deterministic MCDM and Machine Learning Approach in GIS. Energy Policy 2024, 195, 114350. [Google Scholar] [CrossRef]
- Yang, Z.; Huang, W.; McKenzie, J.E.; Yu, P.; Wu, Y.; Xu, R.; Ye, T.; Ju, K.; Zhang, Y.; Huang, Y.; et al. The Association of Adverse Birth Outcomes with Flood Exposure before and during Pregnancy in Australia: A Cohort Study. Lancet Planet. Health 2024, 8, e554–e563. [Google Scholar] [CrossRef]
- Wang, Y.; Zhang, P.; Xie, Y.; Chen, L.; Cai, Y. Machine Learning Insights into the Evolution of Flood Resilience: A Synthesized Framework Study. J. Hydrol. 2024, 643, 131991. [Google Scholar] [CrossRef]
- Airola, A.; Pahikkala, T.; Waegeman, W.; De Baets, B.; Salakoski, T. An Experimental Comparison of Cross-Validation Techniques for Estimating the Area under the ROC Curve. Comput. Stat. Data Anal. 2011, 55, 1828–1844. [Google Scholar] [CrossRef]
- Sample Size in Statistics (How to Find It): Excel, Cochran’s Formula, General Tips. Available online: https://www.statisticshowto.com/probability-and-statistics/find-sample-size/ (accessed on 3 October 2024).
- Islam, M.M.; Ujiie, K.; Noguchi, R.; Ahamed, T. Flash Flood-Induced Vulnerability and Need Assessment of Wetlands Using Remote Sensing, GIS, and Econometric Models. Remote Sens. Appl. Soc. Environ. 2022, 25, 100692. [Google Scholar] [CrossRef]
- Singh, G.; Pandey, A. Flash Flood Vulnerability Assessment and Zonation through an Integrated Approach in the Upper Ganga Basin of the Northwest Himalayan Region in Uttarakhand. Int. J. Disaster Risk Reduct. 2021, 66, 102573. [Google Scholar] [CrossRef]
- Yang, W.; Xu, K.; Ma, C.; Lian, J.; Jiang, X.; Zhou, Y.; Bin, L. A Novel Multi-Objective Optimization Framework to Allocate Support Funds for Flash Flood Reduction Based on Multiple Vulnerability Assessment. J. Hydrol. 2021, 603, 127144. [Google Scholar] [CrossRef]
- Papathoma-Köhle, M.; Promper, C.; Glade, T. A Common Methodology for Risk Assessment and Mapping of Climate Change Related Hazards—Implications for Climate Change Adaptation Policies. Climate 2016, 4, 8. [Google Scholar] [CrossRef]











| Variables | Format | Description | Source |
|---|---|---|---|
| Population Density | Gridded data | People number in each grid cell. | WorldPop “https://dataforgood.facebook.com/dfg/tools/high-resolution-population-density-maps (accessed on 26 January 2025)” |
| Vulnerable age group | Gridded data | The number of vulnerable individuals in each grid cell (male or female, aged < 15 or >65). | Age and sex structure Index data from WorldPop “https://hub.worldpop.org/project/categories?id=8 (accessed on 26 January 2025)” |
| Education | Gridded data | Number of educational establishments in each grid cell. | Humanitarian Data Exchange “https://data.humdata.org/ (accessed on 26 January 2025)” |
| Healthcare facility | Map (geographical location) | The Euclidean distance between the current healthcare facilities. | |
| Poverty | Gridded data | Value of the wealth index for each grid cell. | Wealth Index data “https://hub.worldpop.org/geodata/summary?id=1274 (accessed on 26 January 2025)” |
| Shelter | Map (geographical location) | Euclidean distance to the shelters that are in place. | GeoDASH “http://data.gov.bd/dataset/geodash/resource/808b3ae3-d1f5-4f1e-ae3c-3a360400a9e3 (accessed on 26 January 2025)” |
| Slope | Gridded data | Computed with the DEM. | Estimated from DEM |
| Elevation | Gridded data | A spatially resolved digital elevation model (DEM) at 30 m. | |
| Land use/land cover | Gridded data | Whether a land cover type is a built-up area or not is indicated by each grid cell. | Esri Global Land Cover Map “https://livingatlas.arcgis.com/landcover/ (accessed on 26 January 2025)” |
| Drainage density | Gridded data | Calculated with the DEM. | Estimated from DEM |
| Geology | Map of polygon feature | A number of geologic maps were taken in support of the 2000 World Petroleum Assessment (DDS60), providing almost worldwide coverage of coarse resolution surface geology. | “https://www.usgs.gov/centers/central-energy-resources-science-center/science/world-geologic-maps (accessed on 26 January 2025)” |
| Soil types | Gridded data | FAO soil maps and databases refer to data and maps compiled using field surveys backed up by remote sensing. | Food and Agriculture Organization (FAO) “https://data.apps.fao.org/map/catalog/srv/eng/catalog.search#/home (accessed on 26 January 2025)” |
| Previous Flood Extent | Gridded data | Coverage of flood in 2024 flood event | Estimated from Sentinel 1 Image Processing in GE |
| Access to Roads | Gridded data | Euclidean distance to the current roadway system. | Derived from OpenStreetMap “https://www.openstreetmap.org/#map=7/23.721/90.351 (accessed on 26 January 2025)” |
| Rainfall Intensity | Gridded data | Daily precipitation data from 2017 to 2024. | Precipitation Data “https://power.larc.nasa.gov/ (accessed on 26 January 2025)” |
| Urban growth | Gridded data | Annually modeling built-settlements between remotely-sensed observations using relative changes in subnational populations and lights at night | WorldPop Urban change “https://hub.worldpop.org/project/categories?id=7(accessed on 26 January 2025)” |
| Recovery time to floods | Gridded data | Recovery from flood event occured in 2024 | Estimated from Sentinel 1 Image Processing in GE |
| Urbanized Area | Gridded data | Each grid cell indicates whether the land cover type is a built-up area or not. | Esri Global Land Cover Map “https://livingatlas.arcgis.com/Landcover/(accessed on 26 January 2025)” |
| Contact with River | Gridded data | Euclidean distance from the rivers | Estimated from LGED river shapefile |
| Unemployment | Gridded data | Density estimation of unemployed population | Global Assessment Report (GAR) on disaster risk reduction 2015 dataset by UNISDR “http://surl.li/fjcril (accessed on 26 January 2025)” |
| Test | Value | Meaning | |
|---|---|---|---|
| Kaiser–Meyer–Olkin Sampling Adequacy Measure | 0.86 | Regarded as good (>0.7). This implies that factor analysis may be performed on the data. | |
| Bartlett’s Sphericity Test | Sig. | 0.00 | Bartlett’s Test of Sphericity is significant (p < 0.001), demonstrating the presence of correlations in the dataset suitable for factor analysis. |
| Factors | Indicators | Variables | Final Weights for Each Criterion |
|---|---|---|---|
| Social Vulnerability | Exposure | Population Density | 56.74 |
| Vulnerable age group | 43.26 | ||
| Susceptibility | Education | 39.42 | |
| Healthcare facility | 26.4 | ||
| Poverty | 34.19 | ||
| Resilience | Shelter | 100 | |
| Physical vulnerability | Exposure | Slope | 11.23 |
| Elevation | 20.11 | ||
| Land use/landcover | 28.32 | ||
| Drainage density | 13.62 | ||
| Geology | 17.71 | ||
| Soil types | 9 | ||
| Susceptibility | Previous Flood Extent | 100 | |
| Resilience | Access to Roads | 100 | |
| Environmental Vulnerability | Exposure | Rainfall Intensity | 100 |
| Susceptibility | Urban growth | 100 | |
| Resilience | Recovery time to floods | 100 | |
| Economic vulnerability | Exposure | Urbanized Area | 76.45 |
| Contact with River | 23.55 | ||
| Susceptibility | Unemployment | 100 | |
| Resilience | Recovery time to floods | 100 |
| Area Under the Curve | |
|---|---|
| Test Result Variable(s) | Scores |
| 0.86 | |
| Test Quality | Very Good |
Disclaimer/Publisher’s Note: The statements, opinions and data contained in all publications are solely those of the individual author(s) and contributor(s) and not of MDPI and/or the editor(s). MDPI and/or the editor(s) disclaim responsibility for any injury to people or property resulting from any ideas, methods, instructions or products referred to in the content. |
© 2025 by the authors. Published by MDPI on behalf of the International Society for Photogrammetry and Remote Sensing. Licensee MDPI, Basel, Switzerland. This article is an open access article distributed under the terms and conditions of the Creative Commons Attribution (CC BY) license (https://creativecommons.org/licenses/by/4.0/).
Share and Cite
Sarker, S.; Jahan, I.; Wang, X.; Azad, A. Geospatial Approach to Assess Flash Flood Vulnerability in a Coastal District of Bangladesh: Integrating the Multifaceted Dimension of Vulnerabilities. ISPRS Int. J. Geo-Inf. 2025, 14, 194. https://doi.org/10.3390/ijgi14050194
Sarker S, Jahan I, Wang X, Azad A. Geospatial Approach to Assess Flash Flood Vulnerability in a Coastal District of Bangladesh: Integrating the Multifaceted Dimension of Vulnerabilities. ISPRS International Journal of Geo-Information. 2025; 14(5):194. https://doi.org/10.3390/ijgi14050194
Chicago/Turabian StyleSarker, Sajib, Israt Jahan, Xin Wang, and Abul Azad. 2025. "Geospatial Approach to Assess Flash Flood Vulnerability in a Coastal District of Bangladesh: Integrating the Multifaceted Dimension of Vulnerabilities" ISPRS International Journal of Geo-Information 14, no. 5: 194. https://doi.org/10.3390/ijgi14050194
APA StyleSarker, S., Jahan, I., Wang, X., & Azad, A. (2025). Geospatial Approach to Assess Flash Flood Vulnerability in a Coastal District of Bangladesh: Integrating the Multifaceted Dimension of Vulnerabilities. ISPRS International Journal of Geo-Information, 14(5), 194. https://doi.org/10.3390/ijgi14050194

