Communicating the Automatic Control Principles in Smart Agriculture Education: The Interactive Water Pump Example
Abstract
1. Introduction
2. Motives and General Description
2.1. Rationale and Methods for Variable Pump Operation
- Voltage Control: Modifying the voltage given to a motor can influence its rotational speed. This method has a limited effectiveness in most AC motors, as it only allows control over a small range of voltage values. In particular, voltage sags are more likely to be seen as a disturbance to the operation of the motor rather than a deliberate control technique.
- Phase Control: The phase control technique is based on changing the phase of the voltage supplied to the motor, thus affecting its rotation speed. Semiconductor switches like Silicon Controlled Rectifiers (SCRs) allow for controlling the phase of AC voltage. During the sinusoidal waveform of the current, the SCR opens, allowing current to pass for only part of the waveform. This results in a decrease in the applied voltage to the motor, which, in turn, limits the supplied power and reduces the rotational speed of the motor.
- Conversion of Operating Frequency: A frequency converter (inverter) assumes control over the rotational speed of AC motors by adjusting the supplied voltage frequency. Frequency converters provide higher levels of accuracy and flexibility in speed regulation, frequently utilised in industrial applications [24]. This technique is often referred as Variable Frequency Drive.
2.2. Description of the Experimental Centrifugal Pump System
2.3. Educational Objectives
3. Implementation Details
3.1. Sensing Mechanism
3.2. Acting Mechanism
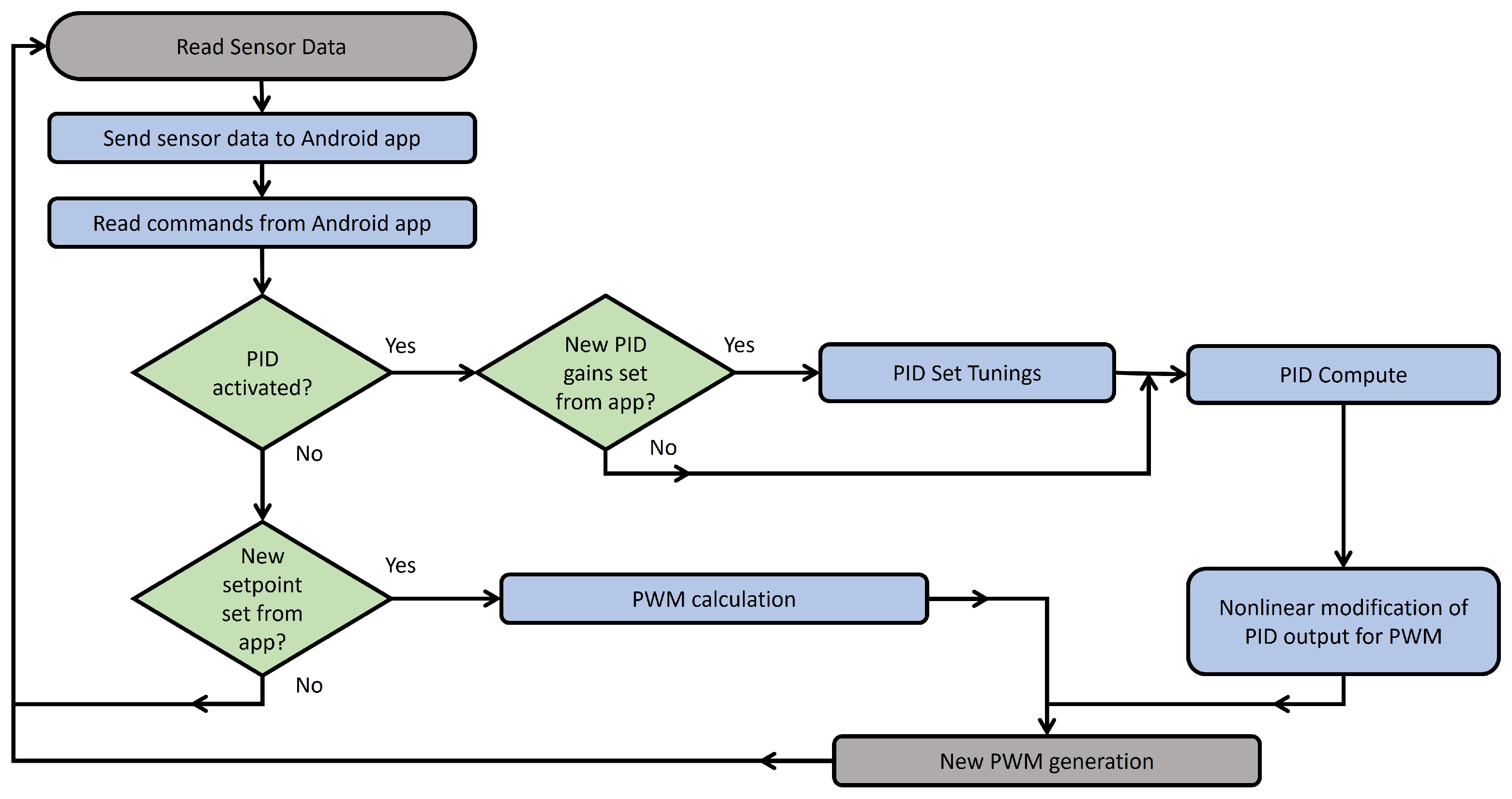
3.3. Algorithmic Behaviour Details
3.3.1. Basic PID Functionality
3.3.2. Algorithm Behaviour of Smart Pump System
3.4. Basic Implementation Challenges
3.5. Cost Issues
4. Experimental Results and Evaluation
4.1. Experiment Setup Details
4.2. Performance of the Water Pump System and Improvements
4.3. Educational Impact
5. Discussion
5.1. Alternatives, Hardware Improvements, and Future Research Opportunities
5.2. Further Discussion
6. Conclusions
Author Contributions
Funding
Institutional Review Board Statement
Informed Consent Statement
Data Availability Statement
Acknowledgments
Conflicts of Interest
Appendix A
| Questioning Elements | Mean | S.D. |
|---|---|---|
| Evaluate the contribution of the proposed application to a better understanding of hardware assembly issues. | 4.28 | 0.80 |
| Evaluate the contribution of the proposed techniques to a better understanding of software issues (network programming, operating systems, code writing, interface design, etc.). | 4.14 | 0.95 |
| Evaluate the contribution of the proposed application to students’ understanding of networking issues. | 4.05 | 0.87 |
| Evaluate the contribution of the proposed application to students’ understanding of automatic control issues. | 4.53 | 0.57 |
| Evaluate the contribution of the proposed application to the students’ understanding of sensor and actuator applications. | 4.46 | 0.60 |
| Evaluate the contribution of the proposed application to the students’ understanding of the scientific topics covered in the university’s curriculum. | 4.32 | 0.76 |
| Evaluate the contribution of the proposed application to the students’ ability to cope with occasional implementation difficulties. | 4.14 | 0.77 |
| Evaluate the contribution of the proposed application in terms of increasing students’ confidence to complete a project to the given specifications. | 4.21 | 0.80 |
| Evaluate the contribution of the proposed application in terms of improving students’ communication and teamwork skills. | 4.23 | 0.93 |
| Evaluate the contribution of the proposed application in terms of helping participants to become better at documentation and presentation. | 4.05 | 0.93 |
| Evaluate the contribution of the proposed application in terms of improving students’ problem-solving skills. | 4.28 | 0.75 |
| Evaluate the contribution of the realistic dimensions of the proposed system in terms of student skill acquisition (compared to a small implementation of the same functionality). | 4.26 | 0.70 |
| Evaluate the contribution of the proposed application to the acquisition of skills needed for the students’ future careers. | 4.25 | 0.87 |
| Evaluate the importance of including similar activities in the university curriculum. | 4.72 | 0.56 |
| Evaluate your previous experience with similar devices and practices in your student life. | 3.70 | 1.22 |
References
- da Silva, F.T.; Baierle, I.C.; Correa, R.G.d.F.; Sellitto, M.A.; Peres, F.A.P.; Kipper, L.M. Open Innovation in Agribusiness: Barriers and Challenges in the Transition to Agriculture 4.0. Sustainability 2023, 15, 8562. [Google Scholar] [CrossRef]
- Gonzalez-de-Santos, P.; Fernández, R.; Sepúlveda, D.; Navas, E.; Emmi, L.; Armada, M. Field Robots for Intelligent Farms—Inhering Features from Industry. Agronomy 2020, 10, 1638. [Google Scholar] [CrossRef]
- Zhai, Z.; Martínez, J.F.; Beltran, V.; Martínez, N.L. Decision Support Systems for Agriculture 4.0: Survey and Challenges. Comput. Electron. Agric. 2020, 170, 105256. [Google Scholar] [CrossRef]
- Dayioğlu, M.A.; Turker, U. Digital Transformation for Sustainable Future—Agriculture 4.0: A review. J. Agric. Sci. 2021, 27, 373–399. [Google Scholar] [CrossRef]
- Yadav, V.S.; Singh, A.R.; Raut, R.D.; Mangla, S.K.; Luthra, S.; Kumar, A. Exploring the Application of Industry 4.0 Technologies in the Agricultural Food Supply Chain: A Systematic Literature Review. Comput. Ind. Eng. 2022, 169, 108304. [Google Scholar] [CrossRef]
- Javaid, M.; Haleem, A.; Singh, R.P.; Suman, R. Enhancing Smart Farming through the Applications of Agriculture 4.0 Technologies. Int. J. Intell. Netw. 2022, 3, 150–164. [Google Scholar] [CrossRef]
- Balaska, V.; Adamidou, Z.; Vryzas, Z.; Gasteratos, A. Sustainable Crop Protection via Robotics and Artificial Intelligence Solutions. Machines 2023, 11, 774. [Google Scholar] [CrossRef]
- Papadakis, S.; Kalogiannakis, M. Handbook of Research on Using Educational Robotics to Facilitate Student Learning; IGI Global: Hershey, PA, USA, 2020; ISBN 978-1-79986-719-7. [Google Scholar]
- Markham, T. Project Based Learning. Teach. Libr. 2011, 39, 38–42. [Google Scholar]
- Anwar, S.; Bascou, N.; Menekse, M.; Kardgar, A. A Systematic Review of Studies on Educational Robotics. J. Pre-Coll. Eng. Educ. Res. (J-PEER) 2019, 9, 2. [Google Scholar] [CrossRef]
- Scaradozzi, D.; Cesaretti, L.; Screpanti, L.; Mangina, E. Identification of the Students Learning Process During Education Robotics Activities. Front. Robot. AI 2020, 7, 21. [Google Scholar] [CrossRef]
- Tan, J.T.C.; Iocchi, L.; Eguchi, A.; Okada, H. Bridging Robotics Education between High School and University: RoboCup@Home Education. In Proceedings of the 2019 IEEE AFRICON, Accra, Ghana, 25–27 September 2019; pp. 1–4. [Google Scholar] [CrossRef]
- Doran, M.V.; Clark, G.W. Enhancing Robotic Experiences throughout the Computing Curriculum. In Proceedings of the 49th ACM Technical Symposium on Computer Science Education, New York, NY, USA, 21 February 2018; Association for Computing Machinery: New York, NY, USA, 2018; pp. 368–371. [Google Scholar] [CrossRef]
- Benavides, L.M.C.; Tamayo Arias, J.A.; Arango Serna, M.D.; Branch Bedoya, J.W.; Burgos, D. Digital Transformation in Higher Education Institutions: A Systematic Literature Review. Sensors 2020, 20, 3291. [Google Scholar] [CrossRef] [PubMed]
- Vickrey, T.; Golick, D.; Stains, M. Educational Technologies and Instructional Practices in Agricultural Sciences: Leveraging the Technological Pedagogical Content Knowledge (TPACK) Framework to Critically Review the Literature. NACTA J. 2018, 62, 65–76. [Google Scholar]
- Loukatos, D.; Androulidakis, N.; Arvanitis, K.G.; Peppas, K.P.; Chondrogiannis, E. Using Open Tools to Transform Retired Equipment into Powerful Engineering Education Instruments: A Smart Agri-IoT Control Example. Electronics 2022, 11, 855. [Google Scholar] [CrossRef]
- Kondoyanni, M.; Loukatos, D.; Arvanitis, K.G.; Lygkoura, K.-A.; Symeonaki, E.; Maraveas, C. Adding Machine-Learning Functionality to Real Equipment for Water Preservation: An Evaluation Case Study in Higher Education. Sustainability 2024, 16, 3261. [Google Scholar] [CrossRef]
- Soma, T.; Nuckchady, B. Communicating the Benefits and Risks of Digital Agriculture Technologies: Perspectives on the Future of Digital Agricultural Education and Training. Front. Commun. 2021, 6, 762201. [Google Scholar] [CrossRef]
- Migliorini, P.; Wezel, A.; Veromann, E.; Strassner, C.; Średnicka-Tober, D.; Kahl, J.; Bügel, S.; Briz, T.; Kazimierczak, R.; Brives, H.; et al. Students’ Knowledge and Expectations about Sustainable Food Systems in Higher Education. Int. J. Sustain. High. Educ. 2020, 21, 1087–1110. [Google Scholar] [CrossRef]
- Dhal, S.B.; Jungbluth, K.; Lin, R.; Sabahi, S.P.; Bagavathiannan, M.; Braga-Neto, U.; Kalafatis, S. A Machine-Learning-Based IoT System for Optimizing Nutrient Supply in Commercial Aquaponic Operations. Sensors 2022, 22, 3510. [Google Scholar] [CrossRef]
- Fountas, S.; Mylonas, N.; Malounas, I.; Rodias, E.; Hellmann Santos, C.; Pekkeriet, E. Agricultural Robotics for Field Operations. Sensors 2020, 20, 2672. [Google Scholar] [CrossRef]
- Ahonen, T.; Tamminen, J.; Viholainen, J.; Koponen, J. Energy Efficiency Optimizing Speed Control Method for Reservoir Pumping Applications. Energy Effic. 2015, 8, 117–128. [Google Scholar] [CrossRef]
- Viholainen, J.; Tamminen, J.; Ahonen, T.; Ahola, J.; Vakkilainen, E.; Soukka, R. Energy-Efficient Control Strategy for Variable Speed-Driven Parallel Pumping Systems. Energy Effic. 2013, 6, 495–509. [Google Scholar] [CrossRef]
- Yao, K.; Xiao, H. Analysis of Frequency Control System in Single-Phase Asynchronous Motor. In Proceedings of the 2020 IEEE 1st China International Youth Conference on Electrical Engineering (CIYCEE), Wuhan, China, 1–4 November 2020; pp. 1–7. [Google Scholar] [CrossRef]
- Kemo 028. The Kemo M028 AC Control Module. 2021. Available online: https://www.kemo-electronic.de/en/Light-Sound/Effects/Modules/M028-Power-control-110-240-V-AC-2600-VA.php (accessed on 2 July 2024).
- Kemo M150. The Kemo M150 DC and Pulse Converter Control Module. 2021. Available online: https://www.kemo-electronic.de/en/Transformer-Dimmer/Converter/M150-DC-pulse-converter.php (accessed on 2 July 2024).
- Ma, J.; Nickerson, J.V. Hands-on, Simulated, and Remote Laboratories: A Comparative Literature Review. ACM Comput. Surv. 2006, 38, 7-es. [Google Scholar] [CrossRef]
- Ramsden, E. Hall-Effect Sensors: Theory and Application; Elsevier: Amsterdam, The Netherlands, 2011; ISBN 978-0-08-052374-3. [Google Scholar]
- Crescentini, M.; Syeda, S.F.; Gibiino, G.P. Hall-Effect Current Sensors: Principles of Operation and Implementation Techniques. IEEE Sens. J. 2022, 22, 10137–10151. [Google Scholar] [CrossRef]
- Yuliyanto, I.E.; Tjendro, T.; Harini, B.W.; Martanto, M. Input Power Measurement System for Driving Motor in Testing Low-Speed Generator. Int. J. Appl. Sci. Smart Technol. 2023, 5, 113–132. [Google Scholar] [CrossRef]
- Knörig, A.; Wettach, R.; Cohen, J. Fritzing: A Tool for Advancing Electronic Prototyping for Designers. In Proceedings of the 3rd International Conference on Tangible and Embedded Interaction, Cambridge, UK, 16–18 February 2009; Association for Computing Machinery: New York, NY, USA, 2009; pp. 351–358. [Google Scholar] [CrossRef]
- Liu, G.P.; Daley, S. Optimal-Tuning Nonlinear PID Control of Hydraulic Systems. Control Eng. Pract. 2000, 8, 1045–1053. [Google Scholar] [CrossRef]
- Tan, K.K.; Huang, S.; Ferdous, R. Robust Self-Tuning PID Controller for Nonlinear Systems. J. Process Control 2002, 12, 753–761. [Google Scholar] [CrossRef]
- Angel, L.; Viola, J.; Paez, M. Evaluation of the Windup Effect in a Practical PID Controller for the Speed Control of a DC-Motor System. In Proceedings of the 2019 IEEE 4th Colombian Conference on Automatic Control (CCAC), Medellin, Colombia, 15–18 October 2019; pp. 1–6. [Google Scholar] [CrossRef]
- Zhao, C.; Guo, L. Towards a Theoretical Foundation of PID Control for Uncertain Nonlinear Systems. Automatica 2022, 142, 110360. [Google Scholar] [CrossRef]
- Arduino PID. Description of the PID Library for Arduino. 2023. Available online: https://www.arduino.cc/reference/en/libraries/pid/ (accessed on 2 July 2024).
- App Inventor. The MIT App Inventor Programming Environment. 2022. Available online: http://appinventor.mit.edu/explore/ (accessed on 2 July 2024).
- Extension for the MIT App Inventor Environment in Order to Intercept Direct UDP Messaging. Available online: https://ullisroboterseite.de/android-AI2-UDP-en.html (accessed on 2 July 2024).
- Sun, X.; Liu, N.; Shen, R.; Wang, K.; Zhao, Z.; Sheng, X. Nonlinear PID Controller Parameters Optimization Using Improved Particle Swarm Optimization Algorithm for the CNC System. Appl. Sci. 2022, 12, 10269. [Google Scholar] [CrossRef]
- Savran, A.; Kahraman, G. A Fuzzy Model Based Adaptive PID Controller Design for Nonlinear and Uncertain Processes. ISA Trans. 2014, 53, 280–288. [Google Scholar] [CrossRef]
- What Is Data Streamer?-Microsoft Support. Available online: https://support.microsoft.com/en-us/office/what-is-data-streamer-1d52ffce-261c-4d7b-8017-89e8ee2b806f (accessed on 2 July 2024).
- Ziegler, J.G.; Nichols, N.B. Optimum Settings for Automatic Controllers. Trans. Am. Soc. Mech. Eng. 2022, 64, 759–765. [Google Scholar] [CrossRef]
- Likert, R. A Technique for the Measurement of Attitudes. Arch. Psychol. 1932, 140, 55. [Google Scholar]
- Naik, N. Choice of Effective Messaging Protocols for IoT Systems: MQTT, CoAP, AMQP and HTTP. In Proceedings of the 2017 IEEE International Systems Engineering Symposium (ISSE), Vienna, Austria, 11–13 October 2017; pp. 1–7. [Google Scholar] [CrossRef]
- John, J.A.; Jaffar, N.E.; Francis, R.M. Modelling and Control of Coupled Tank Liquid Level System Using Backstepping Method. Int. J. Eng. Res. Technol. 2015, 4, 667–671. [Google Scholar] [CrossRef]

























| Component | Price (Euros) |
|---|---|
| Water Pump | 110 |
| KEMO Μ150 | 16.50 |
| KEMO Μ028 | 18 |
| ESP8266 | 7 |
| Water flow sensor SEN0217 | 14 |
| 2N2222 NPN Transistor | 0.1 |
| Speed Sensor | 2.2 |
| Current Sensor | 4 |
| Resistor 1K Ohm | 0.03 |
| Resistor 0.5K Ohm | 0.03 |
| Breadboard | 3 |
| Total | ~175 |
Disclaimer/Publisher’s Note: The statements, opinions and data contained in all publications are solely those of the individual author(s) and contributor(s) and not of MDPI and/or the editor(s). MDPI and/or the editor(s) disclaim responsibility for any injury to people or property resulting from any ideas, methods, instructions or products referred to in the content. |
© 2025 by the authors. Licensee MDPI, Basel, Switzerland. This article is an open access article distributed under the terms and conditions of the Creative Commons Attribution (CC BY) license (https://creativecommons.org/licenses/by/4.0/).
Share and Cite
Loukatos, D.; Glykos, I.; Arvanitis, K.G. Communicating the Automatic Control Principles in Smart Agriculture Education: The Interactive Water Pump Example. Robotics 2025, 14, 68. https://doi.org/10.3390/robotics14060068
Loukatos D, Glykos I, Arvanitis KG. Communicating the Automatic Control Principles in Smart Agriculture Education: The Interactive Water Pump Example. Robotics. 2025; 14(6):68. https://doi.org/10.3390/robotics14060068
Chicago/Turabian StyleLoukatos, Dimitrios, Ioannis Glykos, and Konstantinos G. Arvanitis. 2025. "Communicating the Automatic Control Principles in Smart Agriculture Education: The Interactive Water Pump Example" Robotics 14, no. 6: 68. https://doi.org/10.3390/robotics14060068
APA StyleLoukatos, D., Glykos, I., & Arvanitis, K. G. (2025). Communicating the Automatic Control Principles in Smart Agriculture Education: The Interactive Water Pump Example. Robotics, 14(6), 68. https://doi.org/10.3390/robotics14060068

