An Attribute-Based Collaborative Access Control Scheme Using Blockchain for IoT Devices
Abstract
1. Introduction
2. Background and Related Work
2.1. Attribute-Based Access Control Model
2.2. Blockchain Technology
- Decentralization: The decentralized architecture of the blockchain has great advantages in its scalability and flexibility. Moreover, there is no need to rely on a central authority to build trust among participators in the blockchain. All transactions recorded by the public ledger will be validated by all peers to reach a consensus.
- Distribution: All peers in the blockchain preserve a digital and public data ledger, which eliminates the problem of a single-point failure.
- Security: The blockchain is tamper-proof and secured by cryptographic tools. All information recorded in the blocks cannot be manipulated.
2.3. Related Works
3. Overview of Our Proposed Access Control System
- (1)
- Consortium blockchain network.
- (2)
- Authority node.
- (3)
- IoT devices.
- (4)
- Chaincode and the public ledger.
- (5)
- Access Tree
- The requester sends the access request to the target;
- Then, the target forwards the access information to the AN;
- The AN will send the transaction to invoke the chaincode to record the access information and transmit the response to the requester.
- The requester signs the required information using the private key and builds the exchanged access information. This information will be sent to the AN to successfully satisfy the access policy. Every AN can handle the request, due to the fact the access information stored in the public ledger in Step 3 is distributed and available without a single point failure.
- Afterward, the AN will query the chaincode and retrieve the registered access credentials to verify the validity of the requesters’ identity and the target’s access policy. Then, the AN constructs the access tree to make authorization.
- Finally, the AN will record the final access information with the authorization result to the blockchain and send the result to the requester.
3.1. Consortium Blockchain Network
3.2. Authority Nodes
3.3. IoT Devices
3.4. Chainchode and Public Ledgers in the Blockchain
3.5. Access Tree
3.6. Threat and Security Model
3.6.1. Threat Model
- Collusion Attack: Devices may be untrusted and have the chance to collude with other devices. To satisfy the access policy, the attacker may try to collect enough attributes from other devices.
- Malicious Collaboration Attack: An attacker may use attributes illegally and propose a malicious collaboration, where the behavior is inherently unwanted or the extra attributes requested are from undefined groups.
- Relay Attack: An attacker may choose to record some packets, such as signatures, during the transmission process and reply to them in another request. Since the messages are generated by valid users, there is a possibility that this information can satisfy the verification and help obtain illegal authorization.
- Message Substitution Attack: An attacker may create a false identity to impersonate a certain device in the open channel in order to use one’s privilege. More problematically, valid messages may be intercepted and altered intentionally so that the target cannot perceive the forgery of the information and will accept them as usual.
3.6.2. Security Model
4. Proposed Access Control Scheme
4.1. System Initialization Phase
- The AN chooses a non-singular elliptic curve Ep(a,b) over a prime finite field , in which the elliptic curve discrete logarithm problem is difficult. Then, the AN selects a base point P of order n over Ep(a,b) such that n*P equals a zero point or a point in infinity.
- The AN randomly selects the ECC private key priKey∈ and obtains its public key Q = priKey*P. Moreover, we use a collision-resistant one-way cryptographic hash function, denoted as Hash, which maps a bit string with a flexible size into a new bit string of a fixed size.
- Lastly, the AN acquires its ECC private key priKey, and the system parameters {Ep(a,b), Q, P, p, Hash} are made public.
4.2. Registration Phase
- Each device generates its own ECC key pairs and sends its registration parameters {ID, GroupId, L, PK, Policy, IP address} to the AN. L represents a list of the device’s attributes, and Policy is denoted as the access policy.
- Then, the AN generates the address of each device’s account in the blockchain by computing the hash of the identity:Address = Base68Check(ID).
- Afterward, the AN authorizes the device’s attributes and invokes the chaincode to upload the device’s digital credentials to Device database, as explained in Section 3.4. Thus, this information stored in the blockchain is credible and trustworthy.
4.3. Authorization Phase
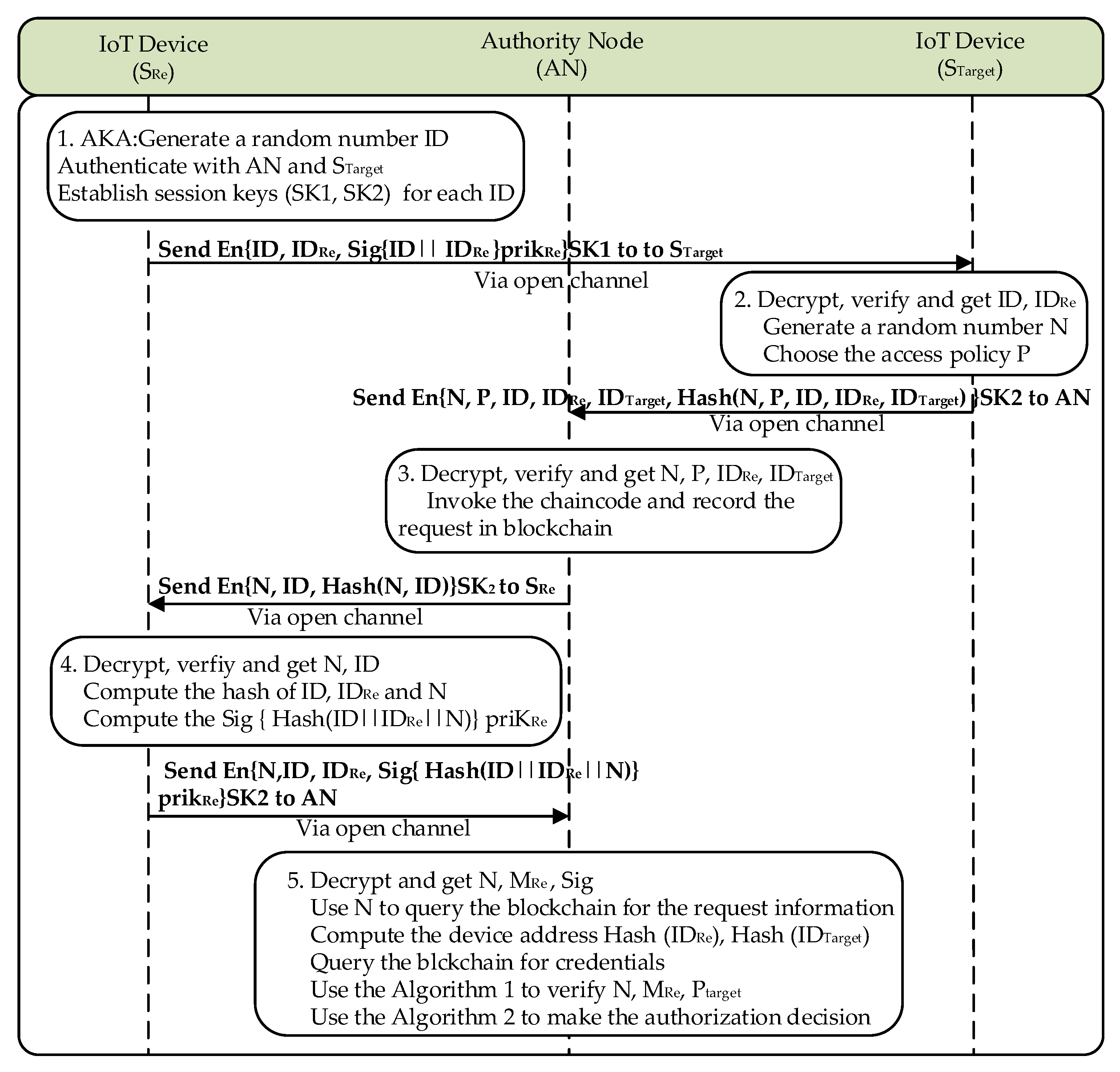
- Firstly, the requester generates a random number as the ID to label each access request. Session keys (SK1, SK2) will then be established and stored through the AKA process. SK1 is used to protect the open channel between the IoT devices, and SK2 guarantees communication between the devices and authority nodes. The requester sends its identity IDRe and access number ID, as well as its signature Sig {ID|| IDRe) }prikRe, signed by the requester, to the target:En { ID, IDRe, Sig {ID|| IDRe) } prikRe } SK1.
- The target decrypts the packet and verifies the signature, generates a random number N, chooses the access policy P, and calculates the hash of all the required information as shown in Equation (3). Then, the target builds the packet and send it to the AN:En { N, P, IDRe, ID, IDTarget, Hash(N, P, IDRe, ID, IDTarget)} SK2.
- The AN decrypts the packet and verifies the hash. Then, the chaincode deployed in the AN will be invoked. The access history forwarded by the target will be recorded temporarily, except for the result. As is known to us, the information stored in the blockchain ledger is tamper-proof and distributed. Thus, the access history can be trustfully and reliably queried by each AN, which will be used in Step 5 later. Moreover, the random number N should be a unique index in the Access Database in the blockchain ledger. A new random N needs to be generated by the target until the access information can be successfully recorded. After finishing these computational tasks, the AN then transmits the packet in Equation (4) to the requester:En { N,ID, Hash(N||ID) } SK2.
- The requester receives, decrypts the packet, and verifies the hash. Then, an access credential will be constructed by computing the hash of ID, IDRe and N, denoted as Hash(ID||N ||IDRe). The requester computes the signature Sig{ Hash(ID||N ||IDRe)}priKRe and sends the packet to the AN:En { ID, N, IDRe, Sig {Hash(ID||N ||IDRe) } prikRe } SK2.
- The AN decrypts the packet and obtains the relevant information. A random number N is utilized to query the blockchain to obtain the request history { N, IDRe, IDTarget, PTarget, time } recorded in Step 3. Then, the AN computes Hash (IDRe) and Hash (IDTarget) and obtains the devices’ registered information from related Device Account in Device Database, including { pubKRe, LRe } and { PTarget }. Afterward, the AN needs to verify the validity of the access information, including the IDRe’ and the access policy Ptarget’. Algorithm 1 describes the verification process. Operation 1 in Algorithm 1 verifies whether the access Policy received by AN in Step 2 is equal to the one registered by the device. Then, in Operation 2 and 3, we compute the hash and verify the signature mainly to prove the random number N is valid. Through Algorithm 1, we can verify the validity of access credentials.
| Algorithm 1 Verify the validity of access credentials. |
| Input: The received IDRe, ID and the random number N, the public key of the requester pubKRe, the signature result Sig, the target’s policy PTarget, the target’s policy in the blockchain PTarget’ Output: The result of the verification VRes 1: VRes1 = whether PTarget equals PTarget’, VRes2 = TRUE 2: Calculate the hash of the N, IDRe, ID and obtain the result Hash(ID||N ||IDRe) 3: Utilize the pubKRe to verify the signature VRes2 = VRes2 && Verify(Sig, Hash(ID||N ||IDRe))pubKRe 4: VRes = VRes1 && VRes2 |
| Algorithm 2 Make the authorization decision. |
| Input: The attribute list LRe, a policy of string PTarget Output: The result of the authorization Ares 1: Transform string P to the access tree from the leaf nodes to the root node and construct each node according to Figure 4a. 2: Calculate the function Satisfy (root, LRe) recursively, starting from the root node to the leaf node, and finally obtain the root 3: Ares = root.isSatisfiable (one field in the data structure of the node) |
4.4. Collaboration Phase
- When Algorithm 2 in the authorization phase returns false, a collaboration request is applied. The AN will reconstruct another access tree by removing the collaborative nodes from the leaf nodes. Afterward, the threshold k and the number n in the non-leaf node should be altered accordingly, as demonstrated in Figure 4c. This means that the only collaborative attributes needed by the requester are located in the removed collaboration nodes, so malicious collaboration can be detected easily. The reconstruction mechanism is explained in Section 3.5. Then, Algorithm 2 is utilized to make the decision again, and AN sends the result {res, Lco} to STarget, while LCo is a list composed of the attributes needed during collaboration:En { ID, N, {res, LCo}, Hash(ID||N||{res, LCo}) } SK2.
- If the result of the collaboration request is TRUE, the requester will use the attributes received to find the collaborator and perform the AKA process to establish session keys. Or else, the request is denied as well as the access request. Then, the requester transmits the packet in Equation (7) to the collaborator. The LCo is the attribute list that should be provided by the collaborator and N used to label the access request remains unchanged:En {ID, N, LCo, Hash(ID||N||LCo,)} SK1.
- The collaborator obtains the LCo and generates the attribute map MCo {IDCo, LCo}. More importantly, the collaborator will set its groupId for each attribute in LCo. Because the collaboration should be allowed in an assigned group. Then, the collaborator computes the signature Sig{N||Hash(MCo)}priKCo and sends the packet to the AN:En { ID, MCo, N, Sig {ID||N||MCo||Hash(MCo)}priKCo } SK2.
- The AN decrypts and obtains the N, MCo, and the signature. Then, the collaborator’s credentials {LCo’’, groupIdCo} are collected from the Device Database in the blockchain. We explain the operation in Algorithm 3. After initialization in Operation 1, the Operation 2 in Algorithm 3 traverses the attribute list LCo received from the collaborator. For each attribute, we verify whether it belongs to the attribute list LCo’ stored in the blockchain. Moreover, the groupId in each attribute should equal to groupIdCo. Then, in Operation 3 and 4, the validity of N and Mco is verified in the same way it was in Operation 2 and 3 in Algorithm 1. In Operation 6, we combine the attribute list LRe with LCo and construct the new list LRe + Co based on the data structure of Attribute in Figure 4a. Finally, we use the Satisfy function again and input the root node as well as the new list LRe + Co to get the authorization result.
| Algorithm 3 Make the collaboration decision. |
| Input: The received attribute list LCo, the attribute list in blockchain LCo’, the collaborator’s groupId in the blockchain, the public keys of the collaborator pubKCo, the signature Sig, and the random number N Output: The result of the collaboration CRes 1: Cres = TRUE, res = TRUE 2: for (attribute: LCo) do Calculate res = whether LCo’ contains an attribute Calculate res = res && whether attribute.getGroupId equals to groupId CRes = CRes && res end for return CRes 3: Calculate the hash of the attribute map and obtain the result (N || Hash (MCo)) 4: Utilize the pubKCo to verify the signature res = Verify(Sig, N || Hash (MCo))pubKCo 5: CRes = CRes && res 6: Construct the new attribute list LRe+Co using LRe, LCo 7: Calculate the function Satisfy (root, LRe+Co), recursively starting from the root node to the leaf node, and finally obtain the root. The leaf node returns true if and only if the attribute and the groupId are satisfiable, as explained in Section 2.1. 8: Cres = CRes && root.isSatisfiable (one certain field of the node) |
5. Security Analysis
5.1. Collusion Resistant
5.2. Verifiable and Controlled Collaboration
5.3. Reply Attack Resistant
5.4. Message Substitution Attack Resistant
5.5. Supervision and Revocation
6. Performance Analysis
6.1. Experiment Configuration
6.2. Device Evaluation
6.2.1. Storage Overhead
6.2.2. Computation Overhead
6.3. Time Consumption of Our Access Control Scheme
6.4. Performance of the Chaincode
7. Conclusions
Author Contributions
Funding
Conflicts of Interest
References
- Sciancalepore, S.; Piro, G.; Caldarola, D.; Boggia, G.; Bianchi, G. OAuth-IoT: An access control framework for the Internet of Things based on open standards. In Proceedings of the 2017 IEEE Symposium on Computers and Communications (ISCC), Heraklion, Crete, Greece, 3–6 July 2017; pp. 676–681. [Google Scholar]
- Mahalle, P.N.; Anggorojati, B.; Prasad, N.R.; Prasad, R. Identity authentication and capability based access control (iacac) for the internet of things. J. Cyber Secur. Mobil. 2013, 1, 309–348. [Google Scholar]
- Ouaddah, A.; Mousannif, H.; Elkalam, A.A.; Ouahman, A.A. Access control in the Internet of Things: Big challenges and new opportunities. Comput. Netw. 2017, 112, 237–262. [Google Scholar] [CrossRef]
- Sun, X.; Ansari, N. Dynamic resource caching in the IoT application layer for smart cities. IEEE Internet Things J. 2017, 5, 606–613. [Google Scholar] [CrossRef]
- Novo, O. Blockchain meets IoT: An architecture for scalable access management in IoT. IEEE Internet Things J. 2018, 5, 1184–1195. [Google Scholar] [CrossRef]
- Hu, V.C.; Ferraiolo, D.; Kuhn, R.; Friedman, A.R.; Lang, A.J.; Cogdell, M.M.; Scarfone, K. Guide to attribute based access control (ABAC) definition and considerations (draft). NIST Spec. Publ. 2013, 800. [Google Scholar] [CrossRef]
- Yang, Y.; Zheng, X.; Guo, W.; Liu, X.; Chang, V. Privacy-Preserving smart IoT-Based healthcare big data storage and self-Adaptive access control system. Inf. Sci. 2019, 479, 567–592. [Google Scholar] [CrossRef]
- Zhang, Y.; Zheng, D.; Deng, R.H. Security and privacy in smart health: Efficient policy-Hiding attribute-Based access control. IEEE Internet Things J. 2018, 5, 2130–2145. [Google Scholar] [CrossRef]
- Ye, N.; Zhu, Y.; Wang, R.C.; Malekian, R.; Qiao-Min, L. An efficient authentication and access control scheme for perception layer of internet of things. Appl. Math. Inf. Sci. 2014, 8, 1617. [Google Scholar] [CrossRef]
- Sciancalepore, S.; Pilc, M.; Schröder, S.; Bianchi, G.; Boggia, G.; Pawłowski, M.; Weisgrab, H. Attribute-Based access control scheme in federated IoT platforms. In International Workshop on Interoperability and Open-Source Solutions; Springer: Cham, Switzerland, 2016; pp. 123–138. [Google Scholar]
- Hemdi, M.; Deters, R. Using REST based protocol to enable ABAC within IoT systems. In Proceedings of the 2016 IEEE 7th Annual Information Technology, Electronics and Mobile Communication Conference (IEMCON), Vancouver, BC, Canada, 13–15 October 2016; pp. 1–7. [Google Scholar]
- Castiglione, A.; De Santis, A.; Masucci, B.; Palmieri, F.; Castiglione, A.; Li, J.; Huang, X. Hierarchical and shared access control. IEEE Trans. Inf. Forensics Secur. 2015, 11, 850–865. [Google Scholar] [CrossRef]
- Xue, Y.; Xue, K.; Gai, N.; Hong, J.; Wei, D.S.; Hong, P. An Attribute-Based Controlled Collaborative Access Control Scheme for Public Cloud Storage. IEEE Trans. Inf. Forensics Secur. 2019. [Google Scholar] [CrossRef]
- Underwood, S. Blockchain beyond bitcoin. Commun. ACM 2016, 59, 15–17. [Google Scholar] [CrossRef]
- Bethencourt, J.; Sahai, A.; Waters, B. Ciphertext-Policy attribute-Based encryption. In Proceedings of the 2007 IEEE Symposium on Security and Privacy (SP’07), Oakland, CA, USA, 20–23 May 2007; pp. 321–334. [Google Scholar]
- Miao, Y.; Ma, J.; Liu, X.; Wei, F.; Liu, Z.; Wang, X.A. m 2-ABKS: Attribute-based multi-keyword search over encrypted personal health records in multi-owner setting. J. Med. Syst. 2016, 40, 246. [Google Scholar] [CrossRef] [PubMed]
- Zheng, Z.; Xie, S.; Dai, H.; Chen, X.; Wang, H. An overview of blockchain technology: Architecture, consensus, and future trends. In Proceedings of the 2017 IEEE International Congress on Big Data (BigData Congress), Honolulu, HI, USA, 25–30 June 2017; pp. 557–564. [Google Scholar]
- Androulaki, E.; Barger, A.; Bortnikov, V.; Cachin, C.; Christidis, K.; De Caro, A.; Muralidharan, S. Hyperledger fabric: A distributed operating system for permissioned blockchains. In Proceedings of the Thirteenth EuroSys Conference, Porto, Portugal, 23–26 April 2018; p. 30. [Google Scholar]
- Ongaro, D.; Ousterhout, J. In search of an understandable consensus algorithm. In Proceedings of the 2014 {USENIX} Annual Technical Conference ({USENIX}{ATC} 14), Philadelphia, PA, USA, 19–20 June 2014; pp. 305–319. [Google Scholar]
- Li, Z.; Kang, J.; Yu, R.; Ye, D.; Deng, Q.; Zhang, Y. Consortium blockchain for secure energy trading in industrial internet of things. IEEE Trans. Ind. Inform. 2017, 14, 3690–3700. [Google Scholar] [CrossRef]
- Ding, S.; Cao, J.; Li, C.; Fan, K.; Li, H. A Novel Attribute-Based Access Control Scheme Using Blockchain for IoT. IEEE Access 2019, 7, 38431–38441. [Google Scholar] [CrossRef]
- Ouaddah, A.; Abou Elkalam, A.; Ait Ouahman, A. FairAccess: A new Blockchain-Based access control framework for the Internet of Things. Secur. Commun. Netw. 2016, 9, 5943–5964. [Google Scholar] [CrossRef]
- Ouaddah, A.; Elkalam, A.A.; Ouahman, A.A. Towards a novel privacy-Preserving access control model based on blockchain technology in IoT. In Europe and MENA Cooperation Advances in Information and Communication Technologies; Springer: Cham, Switzerland, 2017; pp. 523–533. [Google Scholar]
- Xu, R.; Chen, Y.; Blasch, E.; Chen, G. Blendcac: A smart contract enabled decentralized capability-Based access control mechanism for the iot. Computers 2018, 7, 39. [Google Scholar] [CrossRef]
- Pinno, O.J.A.; Gregio, A.R.A.; De Bona, L.C. Controlchain: Blockchain as a central enabler for access control authorizations in the iot. In Proceedings of the GLOBECOM 2017—2017 IEEE Global Communications Conference, Singapore, 4–8 December 2017; pp. 1–6. [Google Scholar]
- Dolev, D.; Yao, A. On the security of public key protocols. IEEE Trans. Inf. Theory 1983, 29, 198–208. [Google Scholar] [CrossRef]
- Hammi, M.T.; Hammi, B.; Bellot, P.; Serhrouchni, A. Bubbles of Trust: A decentralized blockchain-Based authentication system for IoT. Comput. Secur. 2018, 78, 126–142. [Google Scholar] [CrossRef]
- Das, A.K.; Wazid, M.; Yannam, A.R.; Rodrigues, J.J.; Park, Y. Provably Secure ECC-Based Device Access Control and Key Agreement Protocol for IoT Environment. IEEE Access 2019, 7, 55382–55397. [Google Scholar] [CrossRef]
- Evans, D.L.; Bond, P.; Bement, A. FIPS Pub 140-2: Security Requirements for Cryptographic Modules; Federal Information Processing Standards Publication: Gaithersburg, MD, USA, 2002. [Google Scholar]
- Bong, D.; Philipp, A. Securing the Smart Grid with Hardware Security Modules. In ISSE 2012 Securing Electronic Business Processes; Springer Vieweg: Wiesbaden, Germany, 2012; pp. 128–136. [Google Scholar]
- Wang, S.; Zhang, Y.; Zhang, Y. A blockchain-Based framework for data sharing with fine-Grained access control in decentralized storage systems. IEEE Access 2018, 6, 38437–38450. [Google Scholar] [CrossRef]
- Martínez, V.G.; Encinas, L.H.; Ávila, C.S. A survey of the elliptic curve integrated encryption scheme. Ratio 2010, 80, 160–223. [Google Scholar]
- Wazid, M.; Das, A.K.; Odelu, V.; Kumar, N.; Conti, M.; Jo, M. Design of secure user authenticated key management protocol for generic IoT networks. IEEE Internet Things J. 2017, 5, 269–282. [Google Scholar] [CrossRef]
- Aman, M.N.; Chua, K.C.; Sikdar, B. Mutual authentication in IoT systems using physical unclonable functions. IEEE Internet Things J. 2017, 4, 1327–1340. [Google Scholar] [CrossRef]
- Salman, O.; Abdallah, S.; Elhajj, I.H.; Chehab, A.; Kayssi, A. Identity-Based authentication scheme for the internet of things. In Proceedings of the 2016 IEEE Symposium on Computers and Communication (ISCC), Messina, Italy, 27–30 June 2016; pp. 1109–1111. [Google Scholar]
- Hyperledger Caliper. Available online: https://www.hyperledger.org/projects/caliper (accessed on 15 January 2019).









| Implement Platform | Role | IP and Port |
|---|---|---|
| Laptop | Authority Node | 192.168.1.101:8080 |
| Raspberry Pi 3B + 1 | Requester | 192.168.1.9:8080 |
| Raspberry Pi 3B + 2 | Target | 192.168.1.10:8080 |
| Raspberry Pi 3B + 3 | Collaborator | 192.168.1.14:8080 |
| Virtual machine (Consortium blockchain network) | CA | 192.168.1.15:7054 |
| Peer 1–4 | 192.168.1.15:17053/27053 192.168.1.15:37053/47053 | |
| Order | 192.168.1.15:7050 |
| Cryptographic Algorithms | Authority Nodes (ms) | Raspberry Pi (ms) |
|---|---|---|
| ECIES Encryption | 1.034 | 7.069 |
| ECIES Decryption | 0.618 | 4.436 |
| ECIES Signature | 1.680 | 6.981 |
| ECIES Verification | 2.356 | 12.224 |
| Hash Algorithm | 0.014 | 0.122 |
| AES Encryption | 2.263 | 11.117 |
| AES Decryption | 2.358 | 11.980 |
| Query Operation | 23.087 | |
| Invoke Operation | 33.988 |
| Scheme | Device Cost (Requester) | Device Cost (Target) | Device Cost (Collaborator) | Total Rough Cost (ms) |
|---|---|---|---|---|
| Ding et al. [21] | n 1 Tsig + 3Taes | Thash + Tquery + nTverify + 3Taes | 88.12 + 19.2 n | |
| Our scheme (no collaboration) | 2Thash + 2Tsig + 3Taes | 2Taes + Tverify + Thash | 81.53 | |
| Our scheme (collaboration) | 4Thash + 2Tsig + 5Taes | 2Taes + Tverify + Thash | 2Thash + Tsig + 2Taes + Taka 2 | 210.38 |
| Scheme | Send Rate (tps) | Average Latency (s) | Throughput (tps) |
|---|---|---|---|
| Query User | 50 | 0.22 | 50 |
| 100 | 2.85 | 64 | |
| 143 | 3.94 | 67 | |
| 198 | 5.39 | 54 | |
| 254 | 6.12 | 62 | |
| 284 | 6.17 | 59 | |
| Record History | 50 | 1.15 | 48 |
| 97 | 4.96 | 62 | |
| 122 | 5.69 | 51 | |
| 185 | 7.17 | 51 | |
| 251 | 7.82 | 46 | |
| 281 | 7.48 | 48 |
© 2020 by the authors. Licensee MDPI, Basel, Switzerland. This article is an open access article distributed under the terms and conditions of the Creative Commons Attribution (CC BY) license (http://creativecommons.org/licenses/by/4.0/).
Share and Cite
Zhang, Y.; Li, B.; Liu, B.; Wu, J.; Wang, Y.; Yang, X. An Attribute-Based Collaborative Access Control Scheme Using Blockchain for IoT Devices. Electronics 2020, 9, 285. https://doi.org/10.3390/electronics9020285
Zhang Y, Li B, Liu B, Wu J, Wang Y, Yang X. An Attribute-Based Collaborative Access Control Scheme Using Blockchain for IoT Devices. Electronics. 2020; 9(2):285. https://doi.org/10.3390/electronics9020285
Chicago/Turabian StyleZhang, Yan, Bing Li, Ben Liu, Jiaxin Wu, Yazhou Wang, and Xia Yang. 2020. "An Attribute-Based Collaborative Access Control Scheme Using Blockchain for IoT Devices" Electronics 9, no. 2: 285. https://doi.org/10.3390/electronics9020285
APA StyleZhang, Y., Li, B., Liu, B., Wu, J., Wang, Y., & Yang, X. (2020). An Attribute-Based Collaborative Access Control Scheme Using Blockchain for IoT Devices. Electronics, 9(2), 285. https://doi.org/10.3390/electronics9020285

