CISC-YOLO: A Lightweight Network for Micron-Level Defect Detection on Wafers via Efficient Cross-Scale Feature Fusion
Abstract
1. Introduction
- (1)
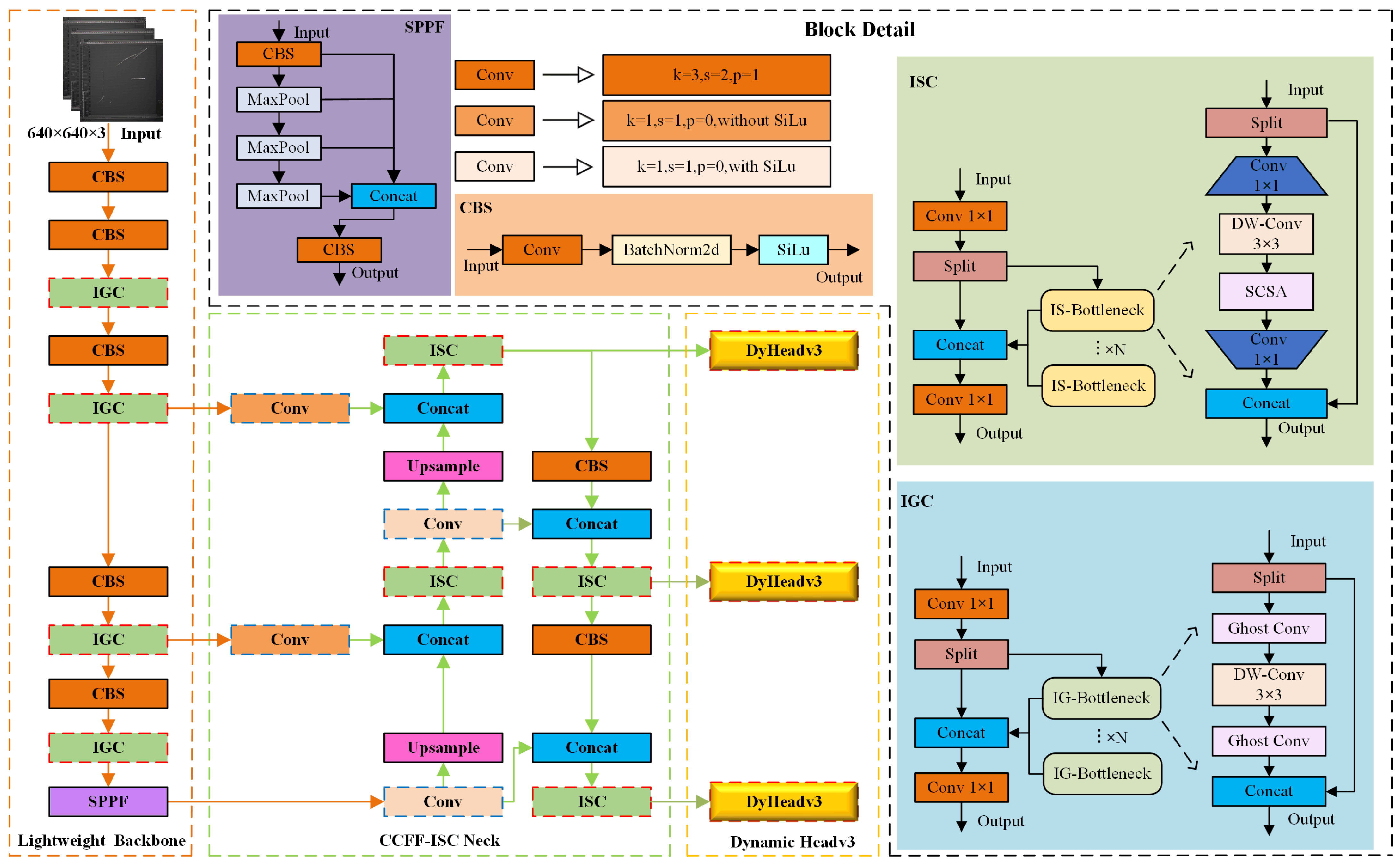
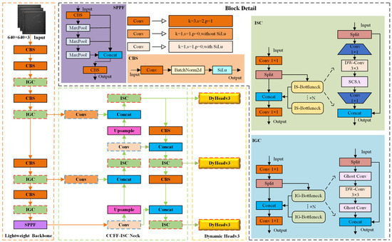
- We propose a lightweight IRB-GhostConv-C2f (IGC) module based on ghost bottlenecks. It reduces redundant computations in the backbone network by separating intrinsic feature generation and decoupling it from linear transformations, providing an efficient solution for real-time detection at the edge.
- (2)
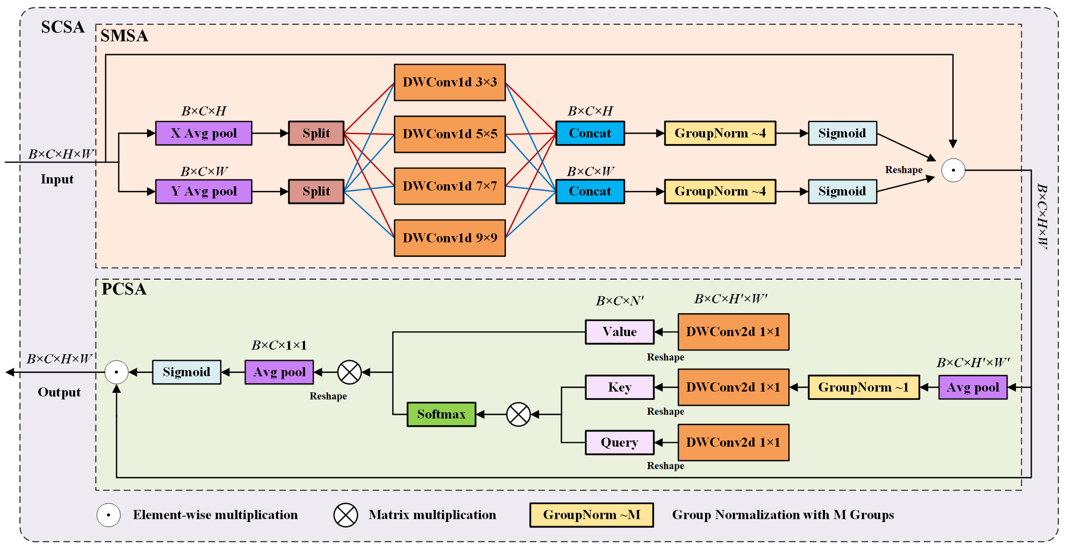
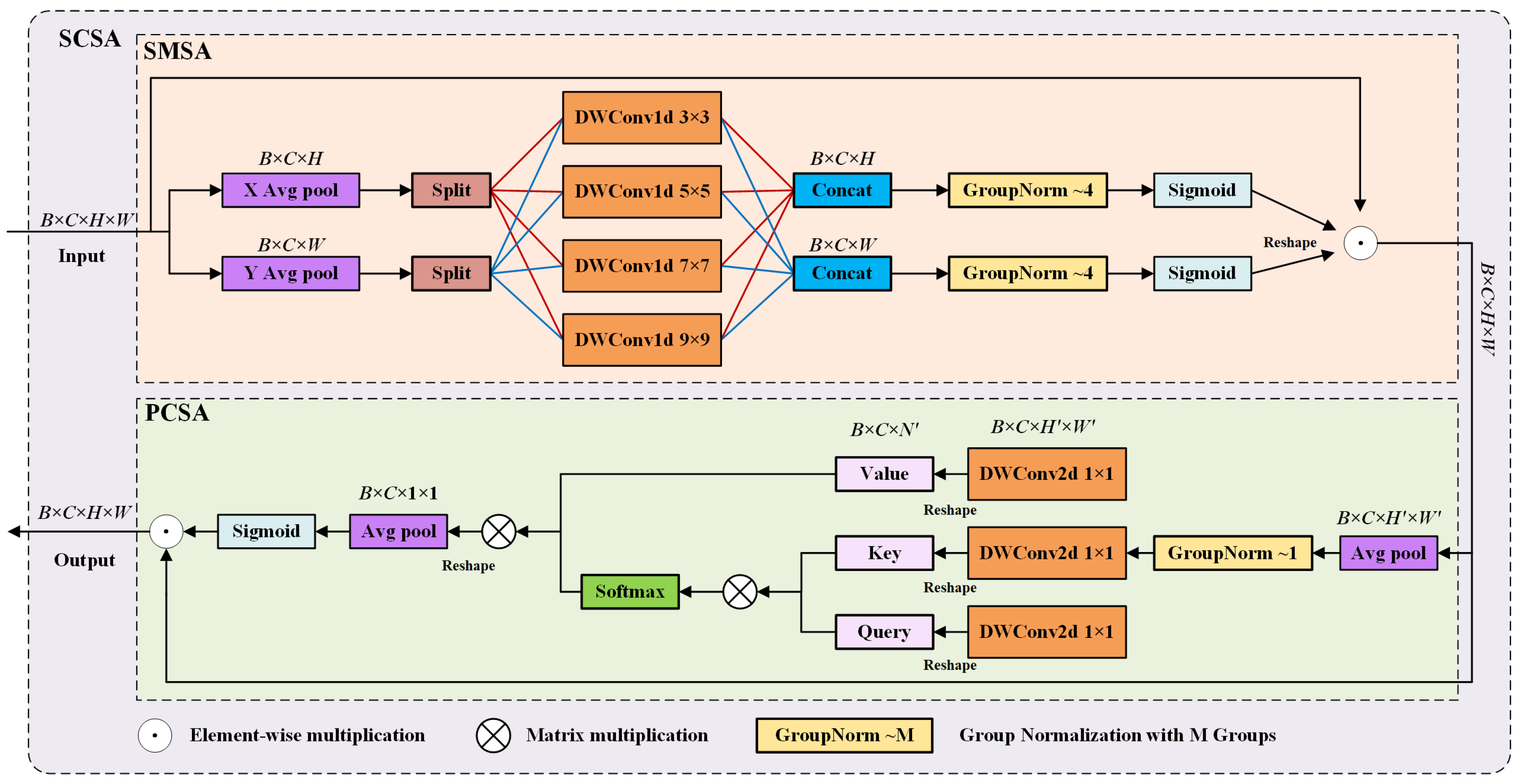
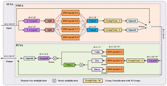
- A CNN-based cross-scale feature fusion (CCFF) necking network, the CCFF-ISC neck, is proposed. It employs lightweight 1 × 1 convolution and a dual-path interaction mechanism, and also employs the IRB-SCSA-C2f (ISC) module instead of the traditional C2f module, to improve the feature fusion efficiency and reduce parameter redundancy.
- (3)
- This article proposes a new DyHeadv3 to replace the original head network. By leveraging the synergistic effects of the dynamic head (DyHead) and DCNv3, the proposed model enhances the semantic representation of high-level features while enriching the details of low-level features. Furthermore, the proposed dynamic detection head effectively mitigates the performance degradation typically associated with static detection heads in industrial environments, where geometric variations and background interference are prevalent.
- (4)
- We construct a wafer surface defect dataset (WSDD) in a real industrial environment and scale it up to 3256 images for model evaluation using data enhancement techniques, demonstrating the effectiveness of the proposed architecture.
2. Methods
2.1. Lightweight Backbone Network
2.2. CCFF-ISC Neck Network
2.3. Head Network Structure of DyHeadv3
3. Experimental Section
3.1. Dataset and Experimental Setup
- (1)
- Broken edges: Throughout the wafer fabrication process, consisting of handling, loading and unloading, or wafer dicing, the edge may be subjected to excessive impact or pressure, which in turn causes the edge to break. The ruptured area usually appears with apparent cracks or chips, showing an irregular shape, uneven edges, and a tendency to bifurcate or expand.
- (2)
- Scratches: Die scratches usually occur due to improper human operation during wafer handling, cleaning, cutting, and polishing. Linear cracks or grooves in straight, curved, or irregular shapes characterize scratches.
- (3)
- Oil pollution: Wafers in the production of engineering fixtures, vacuum suction cups, handling equipment, etc., may be affected by the existence of lubricating oil and grease residues, leakage problems, or friction in the process of operation, leading to oil dripping. These defects usually manifest as spots or round areas with blurred edges and noticeable color differences compared to the surfaces of other die parts.
- (4)
- Minor defects: Tiny defects on the surface of the grain are the most common. They are usually caused by dust, particulate matter, or impurities in the external environment, which adhere to the wafer surface and may lead to the development of defects on a larger scale. These present themselves as round or irregular shapes; their size ranges from a few micrometers to hundreds of micrometers, and they can even reach the nanometer level.
3.2. Ablation Experiment
3.3. Comparison Experiment
3.4. Visualization of Results
4. Conclusions
Author Contributions
Funding
Data Availability Statement
Conflicts of Interest
References
- Jin, Q.; Jiang, Y.; Lu, X.; Liu, Y.; Chen, Y.; Gao, D.; Sun, Q.; Zhuo, C. SEM-CLIP: Precise few-shot learning for nanoscale defect detection in scanning electron microscope image. In Proceedings of the ICCAD ’24: 43rd IEEE/ACM International Conference on Computer-Aided Design, New York, NY, USA, 27–31 October 2024; pp. 1–8. [Google Scholar]
- Wang, J.; Hu, H.; Pan, C.; Zhou, Y.; Li, L. Scheduling dual-arm cluster tools with multiple wafer types and residency time constraints. IEEE/CAA J. Autom. Sin. 2020, 7, 776–789. [Google Scholar] [CrossRef]
- Kim, T.; Behdinan, K. Advances in machine learning and deep learning applications towards wafer map defect recognition and classification: A review. J. Intell. Manuf. 2023, 34, 3215–3247. [Google Scholar] [CrossRef]
- Wang, Z.; Su, K.; Zhang, J.; Jia, H.; Ye, Q.; Xie, X.; Lu, Z. Multi-agent automated machine learning. In Proceedings of the 2023 IEEE/CVF Conference on Computer Vision and Pattern Recognition (CVPR), Vancouver, BC, Canada, 17–24 June 2023; pp. 11960–11969. [Google Scholar]
- Zhao, Y.; Ball, R.; Mosesian, J.; de Palma, J.F.; Lehman, B. Graph-based semi-supervised learning for fault detection and classification in solar photovoltaic arrays. IEEE Trans. Power Electron. 2014, 30, 2848–2858. [Google Scholar] [CrossRef]
- Yuan, T.; Kuo, W.; Bae, S.J. Detection of spatial defect patterns generated in semiconductor fabrication processes. IEEE Trans. Semicond. Manuf. 2011, 24, 392–403. [Google Scholar] [CrossRef]
- Gómez-Sirvent, J.L.; de la Rosa, F.L.; Sánchez-Reolid, R.; Fernández-Caballero, A.; Morales, R. Optimal feature selection for defect classification in semiconductor wafers. IEEE Trans. Semicond. Manuf. 2022, 35, 324–331. [Google Scholar] [CrossRef]
- Xie, L.; Huang, R.; Gu, N.; Cao, Z. A novel defect detection and identification method in optical inspection. Neural Comput. Appl. 2014, 24, 1953–1962. [Google Scholar] [CrossRef]
- Pouyanfar, S.; Sadiq, S.; Yan, Y.; Tian, H.; Tao, Y.; Reyes, M.P.; Shyu, M.L.; Chen, S.C.; Iyengar, S.S. A survey on deep learning: Algorithms, techniques, and applications. ACM Comput. Surv. 2018, 51, 1–36. [Google Scholar] [CrossRef]
- Wang, X.; Wang, S.; Liang, X.; Zhao, D.; Huang, J.; Xu, X.; Dai, B.; Miao, Q. Deep reinforcement learning: A survey. IEEE Trans. Neural Netw. Learn. Syst. 2022, 35, 5064–5078. [Google Scholar] [CrossRef]
- Ren, S.; He, K.; Girshick, R.; Sun, J. Faster R-CNN: Towards real-time object detection with region proposal networks. IEEE Trans. Pattern Anal. Mach. Intell. 2016, 39, 1–36. [Google Scholar] [CrossRef]
- Dai, J.; Li, Y.; He, K.; Sun, J. R-FCN: Object detection via region-based fully convolutional networks. In Proceedings of the Advances in Neural Information Processing Systems 29: Annual Conference on Neural Information Processing Systems 2016, Barcelona, Spain, 5–10 December 2016; pp. 1–9. [Google Scholar]
- He, K.; Gkioxari, G.; Dollár, P.; Girshick, R. Mask R-CNN. In Proceedings of the 2017 IEEE International Conference on Computer Vision (ICCV), Venice, Italy, 22–29 October 2017; pp. 2980–2988. [Google Scholar]
- Zhuang, J.; Mao, G.; Wang, Y.; Chen, X.; Wang, Y.; Wei, Z. Classification of wafer backside images via FasterRCNN-based neural network. In Proceedings of the 2022 China Semiconductor Technology International Conference (CSTIC), Shanghai, China, 20–21 June 2022; pp. 1–4. [Google Scholar]
- Wu, H.; Gao, W.; Xu, X. Solder joint recognition using mask R-CNN method. IEEE Trans. Compon. Packag. Manuf. Technol. 2019, 10, 525–530. [Google Scholar] [CrossRef]
- Redmon, J.; Divvala, S.; Girshick, R.; Farhadi, A. You only look once: Unified, real-time object detection. In Proceedings of the 2016 IEEE Conference on Computer Vision and Pattern Recognition (CVPR), Las Vegas, NV, USA, 27–30 June 2016; pp. 779–788. [Google Scholar]
- Li, C.; Li, L.; Jiang, H.; Weng, K.; Geng, Y.; Li, L.; Ke, Z.; Li, Q.; Cheng, M.; Nie, W.; et al. YOLOv6: A single-stage object detection framework for industrial applications. arXiv 2020, arXiv:2209.02976. [Google Scholar]
- Shinde, P.P.; Pai, P.P.; Adiga, S.P. Wafer defect localization and classification using deep learning techniques. IEEE Access 2022, 10, 39969–39974. [Google Scholar] [CrossRef]
- Tao, Q.; Chen, Y.; Chen, H. A detection approach for wafer detect in industrial manufacturing based on YOLOv8. In Proceedings of the 13th CAA Symposium on Fault Detection, Supervision, and Safety for Technical Processes (CAA SAFEPROCESS 2023), Yibin, China, 22–24 September 2023; pp. 1–6. [Google Scholar]
- Liu, W.; Anguelov, D.; Erhan, D.; Szegedy, C.; Reed, S.; Fu, C.Y.; Berg, A.C. SSD: Single shot multibox detector. In Proceedings of the 14th European Conference on Computer Vision—ECCV 2016, Amsterdam, The Netherlands, 11–14 October 2016; pp. 21–37. [Google Scholar]
- Wang, S.; Wang, H.; Yang, F.; Liu, F.; Zeng, L. Attention-based deep learning for chip-surface-defect detection. Int. J. Adv. Manuf. Technol. 2022, 121, 1957–1971. [Google Scholar] [CrossRef]
- Li, D.; Lu, Y.; Gao, Q.; Li, X.; Yu, X.; Song, Y. LiteYOLO-ID: A lightweight object detection network for insulator defect detection. IEEE Trans. Instrum. Meas. 2024, 73, 1–12. [Google Scholar] [CrossRef]
- Zhou, W.; Li, C.; Ye, Z.; He, Q.; Ming, Z.; Chen, J.; Wan, F.; Xiao, Z. An efficient tiny defect detection method for PCB with improved YOLO through a compression training strategy. IEEE Trans. Instrum. Meas. 2024, 73, 1–14. [Google Scholar] [CrossRef]
- Wang, H.; Liu, C.; Cai, Y.; Chen, L.; Li, Y. YOLOv8-QSD: An improved small object detection algorithm for autonomous vehicles based on YOLOv8. IEEE Trans. Instrum. Meas. 2024, 73, 1–16. [Google Scholar] [CrossRef]
- Sandler, M.; Howard, A.; Zhu, M.; Zhmoginov, A.; Chen, L.C. Mobilenetv2: Inverted residuals and linear bottlenecks. In Proceedings of the 2018 IEEE/CVF Conference on Computer Vision and Pattern Recognition (CVPR), Salt Lake City, UT, USA, 18–22 June 2018; pp. 4510–4520. [Google Scholar]
- Si, Y.; Xu, H.; Zhu, X.; Zhang, W.; Dong, Y.; Chen, Y.; Li, H. SCSA: Exploring the synergistic effects between spatial and channel attention. Neurocomputing 2025, 634, 129866. [Google Scholar] [CrossRef]
- Dai, X.; Chen, Y.; Xiao, B.; Chen, D.; Liu, M.; Yuan, L.; Zhang, L. Dynamic head: Unifying object detection heads with attentions. In Proceedings of the IEEE/CVF Conference on Computer Vision and Pattern Recognition (CVPR), Virtual, 19–25 June 2021; pp. 7373–7382. [Google Scholar]
- Wang, W.; Dai, J.; Chen, Z.; Huang, Z.; Li, Z.; Zhu, X.; Hu, X.; Lu, T.; Lu, L.; Li, H.; et al. Internimage: Exploring large-scale vision foundation models with deformable convolutions. In Proceedings of the IEEE/CVF Conference on Computer Vision and Pattern Recognition (CVPR), Vancouver, BC, Canada, 17–24 June 2023; pp. 14408–14419. [Google Scholar]
- Ma, N.; Zhang, X.; Zheng, H.T.; Sun, J. Shufflenet v2: Practical guidelines for efficient cnn architecture design. In Proceedings of the 15th European Conference on Computer Vision—ECCV 2018, Munich, Germany, 8–14 September 2018; pp. 116–131. [Google Scholar]
- Howard, A.; Sandler, M.; Chu, G.; Chen, L.C.; Chen, B.; Tan, M.; Wang, W.; Zhu, Y.; Pang, R.; Vasudevan, V.; et al. Searching for mobilenetv3. In Proceedings of the IEEE/CVF International Conference on Computer Vision (ICCV), Seoul, Republic of Korea, 27 October–2 November 2019; pp. 1314–1324. [Google Scholar]
- Liu, X.; Peng, H.; Zheng, N.; Yang, Y.; Hu, H.; Yuan, Y. Efficientvit: Memory efficient vision transformer with cascaded group attention. In Proceedings of the IEEE/CVF Conference on Computer Vision and Pattern Recognition (CVPR), Vancouver, BC, USA, 18–22 June 2023; pp. 14420–14430. [Google Scholar]
- Ma, X.; Dai, X.; Bai, Y.; Wang, Y.; Fu, Y. Rewrite the stars. In Proceedings of the IEEE/CVF Computer Vision and Pattern Recognition Conference (CVPR), Seattle, WA, USA, 17–21 June 2024; pp. 5694–5703. [Google Scholar]
- Singh, P.; Verma, V.K.; Rai, P.; Namboodiri, V.P. HetConv: Heterogeneous kernel-based convolutions for deep CNNs. In Proceedings of the IEEE/CVF Computer Vision and Pattern Recognition Conference (CVPR), Long Beach, CA, USA, 15–20 June 2019; pp. 4835–4844. [Google Scholar]
- Park, S.; Yeo, Y.J.; Shin, Y.G. PConv: Simple yet effective convolutional layer for generative adversarial network. Neural Comput. Appl. 2022, 34, 7113–7124. [Google Scholar] [CrossRef]
- Zhong, J.; Chen, J.; Mian, A. DualConv: Dual convolutional kernels for lightweight deep neural networks. IEEE Trans. Neural Netw. Learn. Syst. 2022, 34, 9528–9535. [Google Scholar] [CrossRef] [PubMed]
- Finder, S.E.; Amoyal, R.; Treister, E.; Freifeld, O. Wavelet convolutions for large receptive fields. In Proceedings of the European Conference on Computer Vision (ECCV), Milan, Italy, 29 September–4 October 2024; pp. 363–380. [Google Scholar]
- Zhao, Y.; Lv, W.; Xu, S.; Wei, J.; Wang, G.; Dang, Q.; Liu, Y.; Chen, J. Detrs beat YOLOs on real-time object detection. In Proceedings of the IEEE/CVF Computer Vision and Pattern Recognition Conference (CVPR), Seattle, WA, USA, 17–21 June 2024; pp. 16965–16974. [Google Scholar]
- Peng, J.; Fan, W.; Lan, S.; Wang, D. MDD-DETR: Lightweight detection algorithm for printed circuit board minor defects. Electronics 2024, 13, 4453. [Google Scholar] [CrossRef]
- Yao, L.; Zhao, B.; Wang, X.; Mei, S.; Chi, Y. A detection algorithm for surface defects of printed circuit board based on improved YOLOv8. IEEE Access 2024, 12, 170227–170242. [Google Scholar] [CrossRef]
- Liu, H.; Hu, R.; Dong, H.; Liu, Z. SFC-YOLOv8: Enhanced strip steel surface defect detection using spatial-frequency domain optimized YOLOv8. IEEE Trans. Instrum. Meas. 2025, 74, 1–11. [Google Scholar] [CrossRef]









| Parameter | Value |
|---|---|
| Epochs | 200 |
| Batch size | 8 |
| Initial learning rate | 0.001 |
| Optimizer | SGD |
| Weight decay | 0.005 |
| Momentum | 0.937 |
| Model | IGC | CCFF_ISC Neck | DyHeadv3 | P (%) | R (%) | mAP50 (%) | Params (M) | FLOPs (G) | FPS |
|---|---|---|---|---|---|---|---|---|---|
| a | 87.6 | 84.9 | 91.3 | 3.01 | 8.2 | 121.3 | |||
| b | ✓ | 82.5 | 85.6 | 90.8 | 2.58 | 6.8 | 133.4 | ||
| c | ✓ | 88.3 | 86.5 | 92.3 | 2.00 | 5.7 | 141.2 | ||
| d | ✓ | 89.2 | 87.3 | 92.0 | 2.98 | 7.9 | 126.5 | ||
| e | ✓ | ✓ | 92.0 | 89.5 | 92.4 | 1.55 | 5.3 | 152.4 | |
| f | ✓ | ✓ | 91.5 | 89.3 | 91.8 | 2.53 | 6.6 | 137.8 | |
| g | ✓ | ✓ | 91.8 | 89.9 | 93.2 | 1.97 | 6.2 | 138.1 | |
| h | ✓ | ✓ | ✓ | 92.7 | 90.8 | 93.7 | 1.92 | 6.0 | 140.5 |
| Model | Params (M) | Size (MB) | FLOPs (G) | mAP50 (%) |
|---|---|---|---|---|
| YOLOv8n | 3.01 | 6.0 | 8.2 | 91.3 |
| YOLOv8n-ShuffleNetv2 | 2.79 | 5.7 | 7.5 | 90.7 |
| YOLOv8n-EfficientViT | 2.49 | 5.2 | 25.1 | 91.7 |
| YOLOv8n-MobileNetv3 | 4.31 | 8.7 | 8.0 | 92.6 |
| YOLOv8n-StarNet | 2.19 | 4.4 | 6.3 | 89.8 |
| YOLOv8n-C2f_HetConv | 2.38 | 4.8 | 6.6 | 87.9 |
| YOLOv8n-C2f_PConv | 2.31 | 4.6 | 6.4 | 83.6 |
| YOLOv8n-C2f_DualConv | 2.71 | 5.4 | 7.4 | 90.8 |
| YOLOv8n-C2f_WTConv | 2.64 | 5.3 | 7.2 | 88.6 |
| Ours | 1.92 | 4.0 | 6.0 | 93.7 |
| Model | Backbone | P (%) | R (%) | mAP50 (%) | Params (M) | FLOPs (G) | FPS |
|---|---|---|---|---|---|---|---|
| Faster R-CNN | ResNet-50 | 84.5 | 79.4 | 84.6 | 41.31 | 232.1 | 21.5 |
| RT-DETR-L | HGNetv2 | 85.8 | 76.4 | 83.6 | 31.82 | 109.5 | 89.6 |
| MDD-DETR | MDDNet | 87.4 | 89.2 | 91.5 | 13.36 | 36.1 | 118.9 |
| RT-DETR-MobileNetV4 | MobileNetV4 | 86.8 | 88.4 | 90.8 | 11.43 | 26.8 | 105.3 |
| SSD | VGG16 | 77.0 | 76.1 | 83.4 | 26.87 | 62.5 | 54.2 |
| YOLOv5n | CSPDarkNet | 83.3 | 86.4 | 89.0 | 1.82 | 4.4 | 143.8 |
| YOLOv6n | EfficientRep | 91.0 | 87.0 | 91.8 | 4.24 | 11.9 | 153.6 |
| YOLOv7-tiny | E-ELAN | 88.6 | 88.2 | 92.0 | 6.02 | 12.4 | 108.4 |
| YOLOv8n | CSPDarkNet | 87.6 | 84.9 | 91.3 | 3.01 | 8.2 | 121.3 |
| CISC-YOLO | Improve CSPDarkNet | 92.7 | 90.8 | 93.7 | 1.92 | 6.0 | 140.5 |
| Dataset | Model | P (%) | R (%) | mAP50 (%) |
|---|---|---|---|---|
| PCB | Faster R-CNN | 85.1 | 79.3 | 85.2 |
| MDD-DETR | 92.3 | 86.2 | 91.6 | |
| RT-DETR-MobileNetV4 | 92.1 | 85.4 | 90.3 | |
| YOLOv5n | 89.9 | 81.2 | 87.3 | |
| YOLOv6n | 75.8 | 66.6 | 72.0 | |
| YOLOv7-tiny | 94.6 | 86.7 | 91.5 | |
| YOLOv8n | 94.4 | 85.6 | 91.2 | |
| CISC-YOLO | 95.5 | 89.9 | 93.6 | |
| NEU-DET | Faster R-CNN | 69.5 | 63.2 | 68.2 |
| MDD-DETR | 70.2 | 67.5 | 72.5 | |
| RT-DETR-MobileNetV4 | 70.8 | 67.2 | 71.9 | |
| YOLOv5n | 64.7 | 67.8 | 70.4 | |
| YOLOv6n | 68.9 | 65.0 | 71.7 | |
| YOLOv7-tiny | 68.4 | 65.3 | 71.2 | |
| YOLOv8n | 70.6 | 65.4 | 72.9 | |
| CISC-YOLO | 76.6 | 69.2 | 73.8 |
Disclaimer/Publisher’s Note: The statements, opinions and data contained in all publications are solely those of the individual author(s) and contributor(s) and not of MDPI and/or the editor(s). MDPI and/or the editor(s) disclaim responsibility for any injury to people or property resulting from any ideas, methods, instructions or products referred to in the content. |
© 2025 by the authors. Licensee MDPI, Basel, Switzerland. This article is an open access article distributed under the terms and conditions of the Creative Commons Attribution (CC BY) license (https://creativecommons.org/licenses/by/4.0/).
Share and Cite
Chi, Y.; Gong, X.; Zhao, B.; Yao, L. CISC-YOLO: A Lightweight Network for Micron-Level Defect Detection on Wafers via Efficient Cross-Scale Feature Fusion. Electronics 2025, 14, 3960. https://doi.org/10.3390/electronics14193960
Chi Y, Gong X, Zhao B, Yao L. CISC-YOLO: A Lightweight Network for Micron-Level Defect Detection on Wafers via Efficient Cross-Scale Feature Fusion. Electronics. 2025; 14(19):3960. https://doi.org/10.3390/electronics14193960
Chicago/Turabian StyleChi, Yulun, Xingyu Gong, Bing Zhao, and Lei Yao. 2025. "CISC-YOLO: A Lightweight Network for Micron-Level Defect Detection on Wafers via Efficient Cross-Scale Feature Fusion" Electronics 14, no. 19: 3960. https://doi.org/10.3390/electronics14193960
APA StyleChi, Y., Gong, X., Zhao, B., & Yao, L. (2025). CISC-YOLO: A Lightweight Network for Micron-Level Defect Detection on Wafers via Efficient Cross-Scale Feature Fusion. Electronics, 14(19), 3960. https://doi.org/10.3390/electronics14193960

